Legger Wateren Hoogheemraadschap Hollands Noorderkwartier

[Een deel van de tekst van deze bekendmaking is overeenkomstig artikel 7 lid 2 Bekendmakingswet bekendgemaakt en hier beschikbaar: Bijlage B: Kaart Legger Wateren.]

 

Het college van dijkgraaf en hoogheemraden van Hoogheemraadschap Hollands Noorderkwartier;

 

gelezen het voorstel van 11 augustus 2025 met registratienummer 25.0932691;

 

gelet op artikel 78, tweede lid, van de Waterschapswet, artikel 2.39, eerste lid, van de Omgevingswet, de artikelen 2.1, 2.5, 2.6 en 2.7 van de Onderhoudsverordening Hoogheemraadschap Hollands Noorderkwartier 2022, artikel 6.90 van de Omgevingsverordening NH2022, de Delegatieregeling Hoogheemraadschap Hollands Noorderkwartier 2003 onder het tiende en elfde nummer en het specifieke mandaat aan het afdelingshoofd Watersystemen zoals opgenomen in het besluit van 20 september 2025, registratienummer 25.1068952;

 

b e s l u i t :

  • 1.

    de reactie op de ten aanzien van het ontwerpbesluit ingebrachte zienswijzen vast te stellen overeenkomstig de bij dit besluit behorende Nota beantwoording zienswijzen;

  • 2.

    de Legger Wateren Hoogheemraadschap Hollands Noorderkwartier vast te stellen, bestaande uit de hierna genoemde bijlagen bij dit besluit:

    Bijlage A: Beschrijvend deel Legger Wateren;

    Bijlage B: Kaart Legger Wateren;

  • 3.

    het schouwschema als bedoeld in artikel 3.1 van de Onderhoudsverordening Hoogheemraadschap Hollands Noorderkwartier 2022 vast te stellen zoals opgenomen in Bijlage C: Schouwschema;

  • 4.

    de Legger Wateren 2023 (beschrijvend deel inclusief toelichting) in te trekken;

  • 5.

    de Legger Wateren 2024 (leggerkaart) in te trekken;

  • 6.

    te bepalen dat de Legger Wateren 2024 van toepassing blijft op overtredingen op grond van de Onderhoudsverordening Hoogheemraadschap Hollands Noorderkwartier 2022 die zijn geconstateerd voor de inwerkingtreding van dit besluit;

  • 7.

    te bepalen dat de Legger Wateren Hoogheemraadschap Hollands Noorderkwartier kan worden aangehaald als 'Legger Wateren HHNK';

  • 8.

    te bepalen dat dit besluit in werking treedt met ingang van de dag na die van bekendmaking.

Aldus besloten op 26 november 2025,

namens het college van dijkgraaf en hoogheemraden,

het afdelingshoofd Watersystemen

J.P.M. Besteman

 

Beroep

Tegen de Legger Wateren Hoogheemraadschap Hollands Noorderkwartier kan geen bezwaar worden gemaakt, maar staat uitsluitend beroep bij de bestuursrechter open. Beroep tegen de Legger Wateren Hoogheemraadschap Hollands Noorderkwartier is uitsluitend mogelijk tegen de aanwijzing van onderhoudsplichtigen en onderhoudsverplichtingen op grond van artikel 78, tweede lid, Waterschapswet. Tegen de vaststelling van de ligging, vorm, afmeting en constructie van de waterstaatswerken overeenkomstig artikel 2.39 van de Omgevingswet is geen beroep mogelijk.

 

Belanghebbenden kunnen met ingang van de dag na die waarop het besluit bekend is gemaakt gedurende een periode van zes weken een beroepschrift indienen bij de Rechtbank Noord-Holland, sector Bestuursrecht, Postbus 1621, 2003 BR Haarlem. U kunt alleen beroep instellen bij de bestuursrechter wanneer u eerder een zienswijze over het ontwerpbesluit naar voren heeft gebracht of als u redelijkerwijs niet kan worden verweten dat u geen zienswijze over het ontwerpbesluit heeft ingediend.

 

Het beroepschrift moet worden ondertekend en tenminste naam en adres van de indiener, dagtekening van het beroep, een omschrijving van het besluit waartegen het beroep is gericht en de gronden van het beroep, bevatten. Als u beroep instelt moet u griffierecht betalen.

 

Het beroep schorst niet de werking van het besluit. Als u wilt dat het besluit wordt geschorst kunt u zich richten tot de voorzieningenrechter van de rechtbank met een verzoek om voorlopige voorziening.

Bijlage A: Beschrijvend deel Legger Wateren

 

Artikel 1 Begripsomschrijvingen

  • 1.

    De begripsomschrijvingen van de Onderhoudsverordening Hoogheemraadschap Hollands Noorderkwartier 2022 zijn van toepassing.

  • 2.

    In dit Beschrijvend deel Legger Wateren wordt verstaan onder:

    • a.

      aangrenzende eigenaar: eigenaren of de beperkt gerechtigden:

      • i.

        van een perceel dat aan (direct naast) het oppervlaktewaterlichaam ligt; of

      • ii.

        waarvan het perceel gescheiden is van het oppervlaktewaterlichaam door een grondstrook ter breedte van één meter of minder;

    • b.

      belanghebbende eigenaar: eigenaren of de beperkt gerechtigden van het perceel waartoe het kunstwerk toegang biedt of in wiens belang het kunstwerk aanwezig is;

    • c.

      debiet: aan- of af te voeren hoeveelheid water per tijdseenheid in de maatgevende situatie;

    • d.

      HHNK: Hoogheemraadschap Hollands Noorderkwartier.

Artikel 2 Ligging, vorm, afmeting en constructie

  • 1.

    De ligging, vorm, afmeting en constructie van de waterstaatswerken waarop de onderhoudsverplichting van artikel 2.1 van de Onderhoudsverordening Hoogheemraadschap Hollands Noorderkwartier 2022 van toepassing is, is weergegeven in Bijlage B: Kaart Legger Wateren. Door op deze kaart een waterstaatswerk aan te klikken, opent zich een tabel waarin de vorm en afmeting zijn aangeduid.

  • 2.

    Per oppervlaktewaterlichaam wordt een dwarsprofiel aangegeven bestaande uit een bodembreedte, bodemhoogte en taluds. Dit betreft het minimale dwarsprofiel van het oppervlaktewaterlichaam.

  • 3.

    Voor waterstaatswerken waarbij vorm of afmeting ontbreekt, geldt dat de werkelijk aanwezige vorm dan wel afmeting moet worden behouden en onderhouden.

Artikel 3 Categorisering

  • 1.

    Oppervlaktewaterlichamen zijn ingedeeld in een van de drie categorieën primair, secundair of tertiair.

  • 2.

    De categorisering is vastgelegd in Bijlage B: Kaart Legger Wateren. Door op deze kaart een oppervlaktewaterlichaam aan te klikken, opent zich een tabel waarin de categorie is weergegeven.

  • 3.

    Een oppervlaktewaterlichaam is gecategoriseerd als primair, indien:

    • a.

      deze een aan- of afvoerdebiet heeft van tenminste 0,083 m3/s;

    • b.

      deze een afvoerdebiet heeft van tenminste 0,042 m3/s, met betrekking tot water afkomstig uit stedelijk gebied; of

    • c.

      deze een aanvoerdebiet heeft van tenminste 0,042 m3/s en het oppervlaktewaterlichaam van groot belang is voor HHNK.

  • 4.

    Een oppervlaktewaterlichaam is gecategoriseerd als tertiair, indien deze niet wordt gecategoriseerd als primair, deze geen aan- of afvoerfunctie heeft voor een oppervlaktewaterlichaam met een andere onderhoudsplichtige en:

    • a.

      aan beide zijden van het oppervlaktewaterlichaam sprake is van dezelfde aangrenzende eigenaar;

    • b.

      deze tussen twee verschillende aangrenzende eigenaren ligt, waarbij bekend is dat de drainage van minimaal één van de aangrenzende eigenaren afwatert op een ander oppervlaktewaterlichaam;

    • c.

      deze binnen een bergingsgebied ligt.

  • 5.

    Een oppervlaktewaterlichaam is gecategoriseerd als secundair, indien deze niet wordt gecategoriseerd als primair of tertiair.

  • 6.

    Voor de overgang tussen twee categorieën wordt een logische locatie bepaald.

  • 7.

    De categorisering kan afwijken van het bepaalde in de leden 3, 4 en 5 wanneer:

    • a.

      de categorisering van de rechtsvoorgangers van HHNK is overgenomen.

    • b.

      het een bijzondere situatie betreft en gemotiveerd wordt afgeweken.

Artikel 4 Onderhoudsverplichtingen en onderhoudsplichtigen oppervlaktewaterlichamen

  • 1.

    De aanwijzing van onderhoudsplichtigen van oppervlaktewaterlichamen is vastgelegd in Bijlage B: Kaart Legger Wateren. Door op deze kaart een oppervlaktewaterlichaam aan te klikken, opent zich een tabel waarin de onderhoudsplichtigen zijn aangewezen.

  • 2.

    De Legger Wateren HHNK onderscheidt bij de aanwijzing van onderhoudsplichtigen voor het onderhoud van oppervlaktewaterlichamen de in figuur 1 en tabel 1 omschreven onderhoudsverplichtingen voor buitengewoon onderhoud en gewoon onderhoud, waarbij het gewoon onderhoud is onderverdeel in:

    • a.

      baggeren;

    • b.

      gewoon onderhoud nat; en

    • c.

      gewoon onderhoud droog.

  • Figuur 1: onderhoudsverplichtingen oppervlaktewaterlichamen

    Tabel 1: onderhoudsverplichtingen oppervlaktewaterlichamen

     

    buitengewoon onderhoud

    Instandhouding van het oppervlaktewaterlichaam overeenkomstig het in de legger bepaalde over ligging, vorm, afmeting en constructie.

    gewoon onderhoud

    baggeren

    Het verwijderen van baggerafzetting, wanneer dat de aan- en afvoer van water, de waterberging, de waterkwaliteit of de gebruiksfunctie van water hindert of kan hinderen.

    gewoon onderhoud nat

    Het verwijderen van voor het functioneren van het oppervlaktewaterlichaam schadelijke begroeiingen en afval voor wat betreft het natte profiel van het oppervlaktewaterlichaam.

    gewoon onderhoud droog

    • -

      Het maaien van de droge oevers;

    • -

      Het verwijderen van afval, begroeiing en overhangende takken;

    • -

      Het in stand houden van de taluds met de daartoe behorende oeververdedigingswerken, voor zover dat nodig is om te voorkomen dat:

      • door inzakking of uitspoeling de afvoer, aanvoer of berging van water wordt gehinderd; of

      • aangelegde onderhoudsstroken of afrasteringen door inzakken worden bedreigd.

  • 3.

    Een onderhoudsplichtige aangrenzende eigenaar van een oppervlaktewaterlichaam voert het onderhoud uit tot halverwege het oppervlaktewaterlichaam, tenzij sprake is van een secundair oppervlaktewaterlichaam breder dan 6 meter dat niet langs een waterkering of weg ligt. In dat geval strekt de onderhoudsverplichting van de aangrenzende eigenaar voor het gewoon onderhoud nat en gewoon onderhoud droog zich uit tot 3 meter uit de waterkant. In dat geval is degene die is aangewezen als onderhoudsplichtige voor buitengewoon onderhoud en baggeren de onderhoudsplichtige voor het overige gewoon onderhoud nat.

  • 4.

    In een omgevingsvergunning of een overeenkomst kan een andere verdeling van de onderhoudsverplichtingen of kunnen andere onderhoudsverplichtingen zijn vastgelegd als bepaald in de voorgaande leden, die prevaleren.

  • 5.

    Voor natuurvriendelijke oevers is een afzonderlijke onderhoudsplichtige vastgelegd in Bijlage B: Kaart Legger Wateren. Door op deze kaart een natuurvriendelijke oever aan te klikken, opent zich een tabel waarin de onderhoudsplichtige is aangewezen.

  • 6.

    De onderhoudsverplichting voor natuurvriendelijke oevers betreft het begrenzen van de begroeiing tot de vastgelegde afmeting en het in stand houden van het bergend vermogen ter plaatse van de natuurvriendelijke oever.

Artikel 5 Onderhoudsverplichtingen en onderhoudsplichtigen ondersteunende kunstwerken

  • 1.

    De aanwijzing van onderhoudsplichtigen van ondersteunende kunstwerken is vastgelegd in Bijlage B: Kaart Legger Wateren. Door op deze kaart een ondersteunend kunstwerk aan te klikken, opent zich een tabel waarin de onderhoudsplichtigen zijn aangewezen.

  • 2.

    De Legger Wateren HHNK onderscheidt bij de aanwijzing van onderhoudsplichtigen voor het onderhoud van ondersteunende kunstwerken de in tabel 3 omschreven onderhoudsverplichtingen voor buitengewoon onderhoud en gewoon onderhoud, waarbij het gewoon onderhoud is onderverdeeld in:

    • a.

      gewoon onderhoud nat;

    • b.

      gewoon onderhoud droog; en

    • c.

      afval.

  • Tabel 2: Onderhoudsverplichtingen kunstwerken

     

    buitengewoon onderhoud

    Instandhouding van kunstwerken overeenkomstig het in de legger bepaalde over de ligging, afmeting en constructie. Het onderhoud van de constructie betreft ook de noodzakelijke aanpassingen aan de constructie bij verzakking van de constructie en het verhelpen van schade aan de constructie die het functioneren van het kunstwerk in de waterhuishouding negatief kan beïnvloeden.

    gewoon onderhoud

    gewoon onderhoud nat

    Het schonen van het natte deel van het kunstwerk, door het verwijderen van begroeiing en baggerafzetting uit de doorstroomopening van het kunstwerk, wanneer het de afvoer en aanvoer van water hindert of kan hinderen. Het gewoon onderhoud nat omvat ook het baggeren en het gewoon onderhoud nat van 3 meter van het oppervlaktewaterlichaam aan beide zijden van het kunstwerk.

    gewoon onderhoud droog

    Het gewoon onderhoud droog van het oppervlaktewaterlichaam tot 3 meter aan beide zijden van het kunstwerk.

    afval

    Het verwijderen van grofvuil, afval en drijfvuil.

  • 3.

    In een omgevingsvergunning of een overeenkomst kan een andere verdeling van de onderhoudsverplichtingen zijn vastgelegd als bepaald in de voorgaande leden, die prevaleert.

Artikel 6 Onderhoudsverplichtingen en onderhoudsplichtigen bergingsgebieden

  • 1.

    De aanwijzing van onderhoudsplichtigen van bergingsgebieden is vastgelegd in Bijlage B: Kaart Legger Wateren. Door op deze kaart een bergingsgebied aan te klikken, opent zich een tabel waarin de onderhoudsplichtigen zijn aangewezen.

  • 2.

    De onderhoudsverplichting voor bergingsgebieden betreft het in stand houden van het vastgelegde bergend vermogen en oppervlak.

Bijlage B: Kaart Legger Wateren

De Kaart Legger Wateren betreft een digitale kaart. Deze is te vinden op https://www.hhnk.nl (te benaderen via Waterschapsverordening en Leggers, bij Legger Wateren) en via onderstaande rechtstreekse link:

https://kaarten.hhnk.nl/portal/apps/experiencebuilder/experience/?id=44d528c37de546e9846eb2bcaebee084

Bijlage C: Schouwschema

De schouw als bedoeld in artikel 3.1 van de Onderhoudsverordening Hoogheemraadschap Hollands Noorderkwartier 2022 wordt uitgevoerd volgens onderstaand schouwschema.

 

Tabel 4: Schouwschema

Type schouw

Schouwdatum

Vooraankondiging

Werkwijze en toelichting

Najaarsschouw

3e maandag van oktober

Onderhoudsplichtigen worden drie weken voorafgaand aan de schouw op de hoogte gebracht met een kennisgeving in het Waterschapsblad. Geselecteerde onderhoudsplichtigen krijgen een brief.

Deze schouw wordt uitgevoerd in het gehele beheergebied en vindt jaarlijks plaats.

Knelpunten-schouw

1e vrijdag van juni, juli, augustus

Onderhoudsplichtigen worden drie weken voorafgaand aan de schouw schriftelijk op de hoogte gebracht.

Deze schouw wordt uitgevoerd op aanwijzen van medewerkers van HHNK.

Baggerschouw

Schouwdatum wordt ten minste twee weken tevoren bekendgemaakt door een algemene kennisgeving in het Waterschapsblad.

Onderhoudsplichtigen worden twee weken voorafgaand aan de peiling schriftelijk op de hoogte gebracht van de peiling.

Bij gebleken achterstalligheid van het baggeronderhoud wordt de onderhoudsplichtige aangeschreven en in de gelegenheid gesteld het onderhoud binnen een jaar uit te voeren.

Deze schouw volgt de baggerplanning van HHNK: In de baggerblokken waarin het baggerwerk is uitgevoerd door HHNK, wordt in het jaar daaropvolgend een baggerschouw uitgevoerd ten aanzien van oppervlaktewaterlichamen die bij derden in onderhoud zijn.

Deze schouw vindt risico gestuurd plaats.

Schouw op waterbergend vermogen

Schouwdatum wordt ten minste twee weken tevoren bekendgemaakt door een algemene kennisgeving in het Waterschapsblad.

Geen vooraankondiging.

Het waterbergend vermogen wordt geanalyseerd op basis van kaartmateriaal zoals luchtfoto's, hoogtekaarten en de Basisregistratie Grootschalige Topografie. Op basis van deze analyse wordt op geselecteerde locaties de schouw uitgevoerd. Bij gebleken afname van het waterbergend vermogen wordt de onderhoudsplichtige aangeschreven en in de gelegenheid gesteld het onderhoud binnen een jaar uit te voeren.

Deze schouw volgt de planning van de baggerschouw.

 

Toelichting Legger Wateren  

Algemene toelichting

 

1 Inleiding

 

Hoogheemraadschap Hollands Noorderkwartier (HHNK) zorgt voor voldoende en schoon water in de sloten, meren en kanalen van Noord-Holland ten noorden van het Noordzeekanaal. Om dat doel te bereiken stelt HHNK eisen aan het onderhoud van de waterstaatswerken, zoals oppervlaktewaterlichamen, bergingsgebieden en ondersteunende kunstwerken. Het is van belang dat deze blijven bestaan, de juiste afmetingen hebben en worden onderhouden. Regels over het onderhoud van waterstaatswerken staan in de Onderhoudsverordening Hoogheemraadschap Hollands Noorderkwartier. In de Legger Wateren zijn gegevens over de ligging vorm, afmeting en constructie van waterstaatswerken vastgelegd. Ook zijn daarin onderhoudsverplichtingen en onderhoudsplichtigen aangewezen.

 

De legger is opgebouwd aan de hand van de criteria voor het watersysteem voor de afvoer, aanvoer en berging van water en voor een goede waterkwaliteit. Voorts zijn er criteria voor de aanwijzing van onderhoudsverplichtingen en onderhoudsplichtigen en bestaan er afspraken met derden die in de legger zijn verwerkt.

 

De Legger Wateren is onlosmakelijk verbonden met de Waterschapsverordening Hoogheemraadschap Holland Noorderkwartier (hierna: Waterschapsverordening). In de Waterschapsverordening staan regels met werkingsgebieden. De Legger Wateren vormt de basis voor veel van deze werkingsgebieden.

 

De Legger Wateren bestaat uit een beschrijvend deel en een digitale kaart. Daarnaast bevat dit document een toelichting op de legger. In deze legger zijn de legger als bedoeld in artikel 2.39 Omgevingswet en de legger als bedoeld in artikel 78, tweede lid, Waterschapswet gecombineerd. Voor waterkeringen bestaat een aparte legger.

 

2 Herziening van de Legger Wateren

 

2.1 Aanleiding herziening

 

Al honderden jaren wordt het watersysteem continu aangepast aan veranderende omstandigheden. De vaststelling van de Legger Wateren brengt in die situatie geen verandering. In 2012 werd voor het eerst de Legger Wateren vastgesteld voor het gehele beheergebied HHNK. Verder kan worden geconstateerd dat in de dataset van de Legger Wateren, bestaande uit meer dan 3 miljoen gegevens, onjuistheden voorkomen. Tijdens de bestuurlijke vaststellingsronde van 2012 is vanuit het algemeen bestuur (CHI) aangedrongen op coulance op dit gebied. Er moet ruimte zijn om fouten te herstellen. Daarom wordt de legger jaarlijks geactualiseerd, waarbij alle noodzakelijke aanpassingen worden verwerkt.

 

Het beschikken over een actuele, betrouwbare en complete Legger Wateren is een continu proces. Wijzigingen (zie hieronder) worden doorlopend vastgelegd in het beheerregister. Door regelmatig de legger te actualiseren met de gegevens uit het beheerregister, blijft de leggerinformatie actueel en wordt deze voor de organisatie en de buitenwereld een steeds betere bron van informatie.

 

Hieronder worden de belangrijkste bronnen van leggerwijzigingen toegelicht:

 

2.1.1 Omgevingsvergunningen wateractiviteit, vergunningen eigen dienst, meldingen, informatieplicht

Bijlage B: kaart Legger Wateren bevat een momentopname van de gegevens. We leven echter in een dynamische omgeving. Wijzigingen aan het watersysteem, zoals dempingen, het graven van nieuwe oppervlaktewaterlichamen en het aanleggen van ondersteunende kunstwerken vinden dagelijks plaats.

 

2.1.2 Overname stedelijk water

HHNK wil het reguliere onderhoud aan oppervlaktewaterlichamen in alle stedelijke gebieden uitvoeren en heeft dit nu van bijna alle gemeenten overgenomen. Met de resterende gemeenten zijn afspraken gemaakt over het traject en moment van overname van het onderhoud van de oppervlaktewaterlichamen in bestaande stedelijke gebieden. Na inventarisatie van de oppervlaktewaterlichamen en onderhoudstoestand daarvan, worden de gemaakte afspraken bestuurlijk vastgesteld in een overeenkomst tussen de gemeente en HHNK.

 

2.1.3 Opmerkingen vanuit het schouwproces

De Legger Wateren betreft een database met een groot aantal gegevens. Het gaat om ongeveer 20.000 kilometer oppervlaktewaterlichamen, verdeeld in 190.000 stukken (segmenten), 13.000 kunstwerken in primaire oppervlaktewaterlichamen en 74.000 kunstwerken in secundaire en tertiaire oppervlaktewaterlichamen, ruim 50 bergingsgebieden en een paar duizend natuurvriendelijke oevers. Per segment oppervlaktewaterlichamen worden 16 gegevens vastgelegd, van kunstwerken in primaire oppervlaktewaterlichamen worden gemiddeld 14 gegevens vastgelegd en van de kunstwerken in secundaire en tertiaire oppervlaktewaterlichamen wordt meestal alleen de ligging vastgelegd. Het gaat dus in totaal over meer dan 3 miljoen gegevens.

 

In de jaren 2010 ontstond de bestuurlijke wens om coulant om te gaan met fouten in de legger die worden geconstateerd bij de schouw. Fouten zijn immers onvermijdelijk bij het werken met de grote verzameling gegevens die de Legger Wateren is. Fouten die naar voren komen, worden gecorrigeerd in het beheerregister en overgenomen in de legger bij de volgende herziening.

 

2.1.4 Herberekeningen

De profielen in de Legger Wateren worden in de jaren 2024-2028 herzien met behulp van de leggertool. Gebiedsgewijs wordt bepaald wat het maatgevende aan- en afvoerdebiet is in oppervlaktewaterlichamen. Dit geeft inzicht in de werking van het watersysteem en zo kan ook opnieuw bepaald worden welke oppervlaktewaterlichamen van primair belang zijn (zie artikel 3, derde lid). Vervolgens worden ook nieuwe afmetingen en een maximale begroeiingsgraad berekend. Zie paragraaf 3.3.7 voor de uitgangspunten van herberekeningen.

 

2.2 Procedure

 

De Legger Wateren wordt voorbereid volgens de procedure van afdeling 3.4 van de Algemene wet bestuursrecht. Dit betekent dat het vaststellen van de legger voorafgegaan wordt door een inzagetermijn van zes weken. Hierover wordt gecommuniceerd in het Waterschapsblad. Ingezetenen en belanghebbenden hebben de mogelijkheid om zienswijzen in te dienen. Voor wijzigingen in de onderhoudsplicht worden belanghebbenden door HHNK persoonlijk geïnformeerd over voorgenomen wijzigingen en de termijn.

 

Na afloop van de termijn wordt de legger vastgesteld, waarbij zo nodig en zo mogelijk rekening is gehouden met de zienswijzen. Het vaststellingsbesluit wordt gepubliceerd in het Waterschapsblad op www.overheid.nl. Indieners van zienswijzen worden persoonlijk geïnformeerd over het besluit.

 

Voor het deel van de legger dat is vastgesteld op grond van de Omgevingswet (ligging, vorm, afmeting en constructie, zie paragraaf 3.1), geldt dat er geen beroep kan worden ingesteld (Algemene wet bestuursrecht, artikel 8:5). Voor het deel van de legger dat is vastgesteld op grond van de Waterschapswet (onderhoudsplichtigen en onderhoudsverplichtingen, zie paragraaf 3.1), geldt na vaststelling wel een beroepstermijn van zes weken.

 

3 Context

 

3.1 Wet- en regelgeving leggers

 

HHNK is op grond van de volgende wetten en regelgeving verplicht tot het vaststellen van een legger:

  • Omgevingswet, artikel 2.39, eerste lid, waarin staat:

    De beheerder van waterstaatswerken stelt een legger vast, waarin is omschreven waaraan die waterstaatswerken naar ligging, vorm, afmeting en constructie moeten voldoen.

  • Waterschapswet, artikel 78, tweede lid, waarin staat:

    Het algemeen bestuur stelt de legger vast waarin onderhoudsplichtigen en onderhoudsverplichtingen worden aangewezen.

  • De Omgevingsverordening NH2022 van de provincie Noord-Holland, artikel 6.90, waarin staat:

    • 1.

      De legger, bedoeld in artikel 2.39 van de Omgevingswet, bevat naast het bepaalde in het eerste en derde lid van dat artikel in ieder geval:

      • a.

        het lengteprofiel en dwarsprofielen van primaire en regionale waterkeringen;

      • b.

        de gemiddelde dwarsprofielen van de oppervlaktewaterlichamen; en

      • c.

        een omschrijving van de ondersteunende kunstwerken en de bijzondere constructies die deel uitmaken van primaire en regionale waterkering, regionale oppervlaktewaterlichamen en bergingsgebieden.

    • 2.

      Voor bergingsgebieden geldt een vrijstelling van de verplichting tot het vaststellen van een legger, voor zover het de vorm en constructie en de omschrijving als bedoeld in het eerste lid, aanhef, onder c, betreft.

    • 3.

      Voor oppervlaktewateren, die niet overwegend van belang zijn voor aan- en afvoer van water en waterberging, geldt een vrijstelling van de verplichting tot vaststelling van een legger voor zover het de vorm, afmeting en constructie betreft.

De provincie Noord-Holland heeft vrijstelling verleend van een deel van de leggerverplichting: alleen voor de primaire oppervlaktewaterlichamen is HHNK verplicht naast de ligging informatie op te nemen over de vorm, afmeting en constructie. Voor de overige categorieën is dat niet verplicht.

 

3.2 Overige relevante wet- en regelgeving

 

3.2.1 Watertaak

HHNK is door de provincie Noord-Holland aangewezen als waterbeheerder voor Noord-Holland ten noorden van het Noordzeekanaal in het Reglement van bestuur voor het Hoogheemraadschap Hollands Noorderkwartier 2008. HHNK heeft de volgende taken: de zorg voor het watersysteem, de zorg voor het zuiveren van afvalwater en de zorg voor wegen (beperkt aantal wegen in bepaalde gemeenten). Ten aanzien van het watersysteem zorgt HHNK voor veiligheid tegen overstroming, bescherming tegen wateroverlast en voldoende schoon water. Om wateroverlast te voorkomen maar ook om water beschikbaar te hebben voor gebruikers, beheert HHNK onder andere het waterpeil in de sloten. Voor een goede aan- en afvoer en het voldoende kunnen bergen van water is het erg belangrijk dat de oppervlaktewaterlichamen de juiste afmetingen hebben en worden onderhouden. Dit onderhoud doen we zelf, of we zien toe dat andere zogenoemde onderhoudsplichtigen hun verantwoordelijkheid nakomen.

 

3.2.2 Omgevingswet

De Omgevingswet bevat gedoogplichten met betrekking tot onderhoud en wateroverlast. Eigenaren en gebruikers van een stuk land met of in de buurt van een waterstaatswerk dienen medewerkers en machines van HHNK en derden die in opdracht van HHNK onderhoud moeten plegen op hun percelen toe te laten voor het verrichten van onderhoudswerkzaamheden. Eigenaren en gebruikers van land dat als bergingsgebied is aangewezen, zijn verplicht om wateroverlast en overstromingen door de afvoer of tijdelijke berging van oppervlaktewater te dulden.

 

3.2.3 Waterschapswet

Om de in de Waterschapswet beschreven onderhoudsverplichting te kunnen opnemen, legt HHNK vast wie ‘wat’ moet onderhouden. Het ‘wat’ wordt beschreven als (een gedeelte van) een te onderhouden afmeting voor doelen als wateraanvoer, waterafvoer, waterberging. Daarnaast kunnen afmetingen worden aangegeven in de legger die verband houden met ecologische doelen, waterkwaliteitsdoelen, recreatieve belangen en vaarbelangen. De onderhoudsplicht en de afmetingen zijn ook opgenomen in Bijlage B: Kaart Legger Wateren.

 

3.2.4 Waterschapsverordening HHNK

De Waterschapsverordening bevat regels met betrekking tot het watersysteem. Het watersysteem is het samenhangend geheel van een of meer oppervlaktewaterlichamen en grondwaterlichamen, met bijbehorende bergingsgebieden, waterkeringen en ondersteunende kunstwerken. Deze begripsbepaling staat in de bijlage bij de Omgevingswet. De verordening bevat onder andere voor sommige activiteiten een vergunningplicht, algemene regels of een informatieplicht.

 

De regels in de Waterschapsverordening hebben veelal betrekking op een specifiek gebied, een werkingsgebied. Gegevens over waterstaatswerken in het beheerregister zijn de basis van zowel de legger als de werkingsgebieden.

 

3.2.5 Onderhoudsverordening HHNK

De Onderhoudsverordening bevat de bepalingen over het onderhoud van waterstaatswerken. Deze zijn op hoofdlijnen en verder uitgewerkt in de legger. In de Onderhoudsverordening worden derden verplicht het aan hen toegewezen onderhoud aan waterstaatswerken uit te voeren.

 

3.2.6 Kaderrichtlijn water en natuurwetgeving

De Kaderrichtlijn Water (KRW) is in 2000 ingevoerd met als doel om de kwaliteit van alle watersystemen in Europa te beschermen en te verbeteren. Doel is het bereiken van een goede ecologische en chemische toestand van waterlichamen. Voor de chemische toestand zijn normen bepaald. Voor de ecologische toestand worden per land en per waterlichaam eisen gesteld, binnen de Europese kaders. De goede toestand moet in 2027 zijn bereikt.

 

Maatregelen om de KRW-doelen te bereiken zijn o.a. de aanleg van natuurvriendelijke oevers en een aanpassing in de wijze van het plegen van onderhoud aan het watersysteem: daar waar ruimte is, kan meer begroeiing in en langs het water blijven staan. Een randvoorwaarde hiervoor is dat wordt aangegeven waar die ruimte is. In paragraaf 3.3.4 is dit verder uitgewerkt. De KRW geeft daarnaast richting aan de manier van onderhoud.

 

Ook de natuurwetgeving die is opgenomen in de Omgevingswet heeft gevolgen voor de wijze van het onderhoud.

 

3.3 Beleidskader

 

3.3.1 Visie op de Legger Wateren

HHNK streeft naar een integrale Legger Wateren, gericht op het ondersteunen van de waterkwantiteitsdoelen, waterkwaliteitsdoelstellingen, Kaderrichtlijn Water (KRW), Natura 2000, ecologie en de vastgelegde nevendoelstellingen zoals varen en recreatie, vastgelegd overeenkomstig de Omgevingswet en Waterschapswet en daarnaast ondersteunend aan de overige regelgeving.

 

3.3.2 Waterplan 2022-2027

In het Waterplan 2022-2027 van HHNK is als doel omschreven het watersysteem zodanig te onderhouden dat de waterhuishoudkundige functie wordt gewaarborgd en de ecologische toestand van het watersysteem wordt verbeterd. Nu in de legger voor steeds meer oppervlaktewaterlichamen een maximale begroeiinggraad wordt opgenomen, krijgt de legger een nog belangrijkere rol voor de invulling van het onderhoud op een zodanige wijze dat dit bijdraagt aan verbetering van de waterkwaliteit. Zo wordt namelijk duidelijk hoeveel begroeiing er na het plegen van onderhoud in een oppervlaktewaterlichaam kan blijven staan, zonder dat de wateraanvoer, waterafvoer en de berging van water te veel worden beperkt. Voor het uit te voeren onderhoud is de legger daarmee het kader voor onderhoud.

 

3.3.3 Schouw

De Legger Wateren is een belangrijk instrument voor de beheertaken van HHNK. Tijdens de schouw controleert HHNK de staat van onderhoud van de oppervlaktewaterlichamen en ondersteunende kunstwerken. De schouw vindt plaats volgens Bijlage C Schouwschema. Dit schema is op grond van de Onderhoudsverordening vastgesteld door het dagelijks bestuur.

 

Ook tussentijds kunnen situaties worden geconstateerd die acuut onderhoud noodzakelijk maken. HHNK wijst dan tussentijds de onderhoudsplichtige op zijn of haar onderhoudsplicht. De komende jaren krijgen deze tussentijdse controles een belangrijkere rol. In 2021 is hiervoor een pilot uitgevoerd; zie ook onderstaand kader 'Het beheer van de toekomst'.

 

Kader: Het beheer van de toekomst

 

Het beheer en de schouw gaan de komende jaren veranderen. HHNK wil meer grip hebben op het prestatieniveau van het watersysteem. Het intensiveren van de schouw is een van de beheermaatregelen. Meer dan voorheen worden we door de klimaatverandering geconfronteerd met extreme neerslag die tot wateroverlast kan leiden. De toename van waterplanten in het watersysteem is daar mogelijk debet aan. Dit ondersteunt de behoefte aan een beter zicht op de actuele toestand van het watersysteem. De technologische vooruitgang door gebruik van satellietbeelden kan de intensivering van de schouw ondersteunen, en toont tegelijkertijd de toestand van het primaire stelsel. Bij het beheer van oppervlaktewaterlichamen doen we onderzoek om met meer maatwerk in het onderhoud het functioneren van het watersysteem te optimaliseren. De schouw is hierbij een essentieel onderdeel van het risicogerichte onderhoud dat we de komende jaren gefaseerd gaan invoeren.

 

Voor bepaalde gebieden is het mogelijk om als onderhoudsplichtige afwijkende onderhoudsafspraken te maken met HHNK. Met deze gebieden wordt vervolgens in de schouw ook anders omgegaan.

 

Bij de schouw wordt onderscheid gemaakt naar welke oppervlaktewaterlichamen wel en welke niet gecontroleerd worden. Bovendien is er verschil in de wijze waarop aan de onderhoudsplicht moet worden voldaan afhankelijk van de categorie en onderhoudsplichtige van het water.

 

Oppervlaktewaterlichamen in onderhoud bij HHNK

De primaire oppervlaktewaterlichamen onderhoudt HHNK grotendeels zelf (zo'n 3.200 km). Er zijn ook secundaire oppervlaktewaterlichamen die HHNK grotendeels onderhoudt (zo'n 2.200 km). Denk hierbij aan sloten langs dijken en stedelijk water. De staat van onderhoud van deze oppervlaktewaterlichamen wordt niet gecontroleerd tijdens de vastgestelde schouwmomenten, maar wordt gedurende het gehele jaar in de gaten gehouden door de beheerders van HHNK. HHNK heeft voor deze oppervlaktewaterlichamen een onderhoudsplanning.

 

Oppervlaktewaterlichamen niet in onderhoud bij HHNK

De focus van de schouw ligt op de grootste groep: de ongeveer 9.600 kilometer veelal secundaire oppervlaktewaterlichamen die niet door HHNK worden onderhouden, maar door derden. Omdat meerdere belanghebbenden afhankelijk zijn van het goed functioneren van die oppervlaktewaterlichamen, worden deze geschouwd.

 

Voorafgaand aan de jaarlijkse schouwmomenten wordt bepaald waarop de nadruk wordt gelegd bij de controle van het onderhoud van oppervlaktewaterlichamen die in onderhoud zijn bij derden. Dat betekent dat gebieden intensief of minder intensief of zelfs niet gecontroleerd worden tijdens de schouwperiode. Per jaar kunnen daarbij andere accenten worden gelegd op basis van de ervaringen in voorgaande jaren en constateringen in het veld.

 

Tertiaire oppervlaktewaterlichamen

Ongeveer 4700 kilometer oppervlaktewaterlichamen is ingedeeld in de categorie 'tertiair’. Deze oppervlaktewaterlichamen hebben maar één belanghebbende voor de aan- en afvoer van water en hebben voornamelijk een waterbergende functie. Bij de schouw zal daarom de nadruk liggen op het in stand houden van de bergingsfunctie. Daarvoor is van belang dat de oppervlaktewaterlichamen niet verlanden. Deze categorie biedt kansen voor het bereiken van de ecologische doelen van het Natuurnetwerk Nederland (NNN), de Kaderrichtlijn Water (KRW) en de Natura-2000-gebieden. De schouw op waterbergend vermogen vindt plaats volgens figuur 2.

 

In een beheerovereenkomst kunnen afspraken worden vastgelegd over afwijkingen in de wijze van onderhoud, de frequentie daarvan en ook de wijze van controle en evaluatie, zie artikel 4, vierde lid.

 

Figuur 2: Schouw op waterbergend vermogen

 

3.3.4 Maaibeheer watersysteem

Het maaibeheer dat HHNK uitvoert, is gericht op de juiste balans tussen de beschreven doelstellingen. Enerzijds bepaalt de mate van begroeiing van het natte profiel van oppervlaktewaterlichamen in belangrijke mate de stromingsweerstand in de oppervlaktewaterlichamen. Daarbij geldt dat een hoog percentage plantengroei in het water negatief is voor de functie in de wateraanvoer en waterafvoer. Anderzijds levert de plantengroei in het water en de oeverzone een belangrijke positieve bijdrage aan de ecologische kwaliteit.

 

Voor steeds meer oppervlaktewaterlichamen is de ruimte voor begroeiing direct op de kaart van de legger te zien, en moedigen we derden aan om deze ruimte te benutten in de oppervlaktewaterlichamen waarvoor zij onderhoudsplichtig zijn. Aan deze vastgestelde maximale begroeiingsgraad liggen hydrologische modellen ten grondslag, waarbij is berekend hoe groot de aan- en afvoer is in ieder oppervlaktewaterlichaam in de maatgevende situatie (zie paragraaf 3.3.7.1 en 3.3.7.2). Vervolgens is berekend bij welke mate van begroeiing de opstuwing die door de aanwezige begroeiing wordt veroorzaakt, acceptabel is (zie de beschrijving bij 'type sloot' in de toelichting bij artikel 2 en paragraaf 3.3.7.3).

 

Bij de oppervlaktewaterlichamen waar de ruimte voor begroeiing nog niet berekend is, kan het minimale dwarsprofiel uit de legger vergeleken worden met het werkelijke dwarsprofiel. Als het werkelijke dwarsprofiel groter is, dan is er sprake van een zogenoemde overbreedte. De overbreedte is niet van belang voor de aan- en afvoer van water, maar wel voor de waterberging en waterkwaliteit. In deze zone is een meer extensieve vorm van onderhoud mogelijk en hoeft daarom niet helemaal vrij te zijn van planten. Dit kan ook de onderhoudskosten drukken. Het is voor de waterberging en waterkwaliteit wel belangrijk dat de overbreedte niet verlandt.

 

Verdere uitwerking van het maaibeheer is gegeven in de Beleidsregels gewoon onderhoud oppervlaktewateren 2015, https://lokaleregelgeving.overheid.nl/CVDR677658 en de Kadernota maaien, 18.0129550.

 

3.3.5 Baggeren

Het baggeren dat HHNK uitvoert is erop gericht om de functie van de oppervlaktewaterlichamen in stand te houden. De gegevens die in de legger zijn vastgelegd over bodemhoogte, bodembreedte en taluds vormen samen een trapeziumvorm, het minimale dwarsprofiel (zie de toelichting bij artikel 2). In combinatie met het waterpeil (waterdiepte) bepaalt dit het doorstroomoppervlak. Dat is het oppervlak in het dwarsprofiel waar het water doorheen stroomt. Met het baggeren wordt het doorstroomoppervlak gehandhaafd dat nodig is voor een oppervlaktewaterlichaam om het maatgevende debiet te kunnen verwerken zonder dat er ongewenste opstuwing en verhang ontstaat (zie ook § 3.3.7.3).

 

De werkelijke waterbodem ligt in principe lager dan de bodemhoogte in de legger. Het verschil noemen we 'overdiepte'. Door enige overdiepte te hebben, hoeft de vaste bodem niet te worden aangeraakt en is het mogelijk om een cyclisch baggerproces in te richten met een interval van meerdere jaren. Waar nodig wordt elk oppervlaktewaterlichaam in ieder geval eens per zeven jaar gecontroleerd.

 

HHNK probeert de waterkwaliteit positief te beïnvloeden door zo min mogelijk te baggeren langs oevers. Bij de vaststelling van de minimale dwarsprofielen gekeken naar een goede waterdiepte en baggerlaagdikte.

 

Verdere uitwerking van het baggerbeheer van HHNK is gegeven in de Beleidsregels gewoon onderhoud oppervlaktewateren, 14.0045651. Zie ook de nota's bodembeheer van verschillende gemeenten over het gemeentelijke beleid betreffende het (tijdelijk) opslaan en toepassen van grond en baggerspecie.

 

3.3.6 Brede kijk

Bij zowel het maaibeheer als bij het baggeren worden naast de criteria voor wateraanvoer en waterafvoer ook eventuele afspraken die HHNK heeft gemaakt over een ruimer profiel meegenomen in de onderhoudscyclus, een 'bredekijkprofiel' genaamd. Dat betekent dat vanwege bijvoorbeeld een vaarbelang of bij diepteplekken voor vis in bepaalde oppervlaktewaterlichamen periodiek dieper gebaggerd kan worden dan noodzakelijk voor de doorvoer van het water. Afspraken over een grotere waterdiepte, bodembreedte of flauwer talud worden op de kaart van de legger getoond (zie ook de toelichting bij artikel 2) nadat ook in een overeenkomst is vastgelegd hoe wordt omgegaan met het toekomstige en eventuele achterstallige onderhoud van die grotere afmetingen.

 

3.3.7 Uitgangspunten leggerafmetingen

Enkele uitgangspunten voor leggerafmetingen bij ontwerp, herberekening en toetsing worden hieronder toegelicht:

  • -

    de maatgevende afvoerbehoefte;

  • -

    de maatgevende aanvoerbehoefte;

  • -

    ontwerpnormen;

  • -

    mogelijke profielen.

3.3.7.1 Maatgevende afvoerbehoefte

De afvoer is in de meeste situaties bepalend voor de afmetingen van water. De watersystemen in ons beheergebied zijn in het verleden ontworpen vanuit de principes van het Cultuurtechnisch Vademecum (CV). Daarbij werd een maatgevende afvoer aangehouden die varieerde van 11,5 tot 14,4 mm/dag. In het CV is dit omschreven als ‘de drainageflux die eens per jaar wordt bereikt of overschreden’. In de ruilverkavelingen zijn gebieden ingericht op afvoernormen die soms lager waren. Aan de andere kant werd voor grote stedelijke gebieden soms een hogere afvoernorm gehanteerd (tot 28,8 mm/dag of zelfs hoger). HHNK hanteert als uitgangpunt:

  • -

    dat ten minste de in de praktijk gegroeide situatie qua afvoernorm wordt gebruikt voor de toetsing en doorrekening van watersystemen;

  • -

    dat daar waar systemen nieuw worden ontworpen, wordt uitgegaan van ten minste 14,4 mm/dag als maatgevende afvoerbehoefte;

  • -

    dat uit gebieden waar veel economische schade kan optreden, extra afvoer mogelijk moet zijn. Dit sluit aan op de strategie 'verdelen' uit het handelingskader wateroverlast beperken (21.841672), vastgesteld door CHI in april 2022. Bij aanpassingen of vernieuwingen in het watersysteem wordt in die situaties naast voldoende waterbergingscapaciteit gemotiveerd een hogere afvoernorm gehanteerd als met het herverdelen van overtollig water op een kosteneffectieve manier minimalisering van schade kan worden bereikt. Deze gedifferentieerd hogere afvoerrichtlijn wordt binnen het programma Wateropgave nader uitgewerkt en gespecificeerd.

3.3.7.2 Maatgevende aanvoerbehoefte

De aanvoerbehoefte van een gebied hangt sterk af van het type grondgebruik. Onverhard gebied heeft door verdamping meer aanvoerbehoefte dan verhard gebied. Er is uiteraard ook nog onderscheid te maken in type onverhard gebied (grondsoort, drooglegging, irrigatiewijze, groeiseizoen van de gewassen).

 

HHNK onderscheidt de typen grondgebruik die ook in de toetsing van de watersystemen wordt aangehouden volgens het Nationaal Bestuursakkoord Water (NBW). Uitgangspunt voor de bepaling van de wateraanvoerbehoefte van gebieden is onderstaande tabel 3.

 

Tabel 3: Gedifferentieerde aanvoerbehoefte naar grondgebruik gericht op peilbeheer

 

Grondgebruik

Aanvoerbehoefte mm/dag

Stedelijk gebied en industrieterrein

2

Hoogwaardige landbouw

7

Akkerbouw

5

Grasland

3

Natuur

2

Water

7

 

HHNK bepaalt aan de hand van de Landgebruikkaart Nederland 5 (LGN5) het grondgebruik. Veranderingen in grondgebruik kunnen daarmee niet zonder meer leiden tot een extra watervraag die ook gefaciliteerd moet worden. Bij de toetsing van watersystemen in de afvoersituatie wordt de LGN5 ook gebruikt als uitgangspunt.

 

Bij het bepalen van de aanvoerbehoefte zal ook een eerder bepaalde aanvoernorm in ogenschouw worden genomen. Als die sterk afwijkt van de aanvoerbehoefte die met bovenstaande methode wordt bepaald, dan kan in een gebiedsproces worden bepaald waarvan moet worden uitgegaan. Daarbij kan ook een lokale aanvoerbehoefte voor doorspoeling worden betrokken.

 

De feitelijke wateraanvoer is altijd onderworpen aan de beschikbaarheid van voldoende schoon zoet water. In de Deltavisie van HHNK (2012) is beschreven dat de beschikbaarheid van zoetwater zeker in de toekomst niet altijd vanzelfsprekend is.

 

3.3.7.3 Normen voor toetsing en ontwerp

Bij de toetsing en het ontwerp van oppervlaktewaterlichamen en kunstwerken worden diverse eisen gesteld aan verhang, opstuwing en stroomsnelheden die mogen optreden. Deze eisen zijn bepalend voor de afmetingen van de oppervlaktewaterlichamen en kunstwerken. De eisen kunnen per gebied variëren op grond van zaken zoals drooglegging, grondsoort, type peilbeheer, zoute kwel. Maatwerk is noodzakelijk.

 

HHNK hanteert de volgende uitgangspunten als vertrekpunt voor de bepaling van benodigde afmetingen van oppervlaktewaterlichamen en kunstwerken. Deze uitgangspunten dienen niet als strikte norm maar worden als richtinggevende principes toegepast.

  • 1.

    De maximaal toelaatbare profielgemiddelde ontwerpstroomsnelheid bij maatgevende afvoer is volgens tabel 4.

    Tabel 4: Stroomsnelheden bij verschillende grondsoorten

     

    Grondsoort

    Maximum toelaatbare gemiddelde stroomsnelheid (m/s)

    Samenhangende zware grond (klei)

    0,60-0,80

    Zavel, samenhangende zandgrond

    0,30-0,60

    Grof zand

    0,20-0,50

    Fijn zand en veen

    0,15-0,30

  • 2.

    Daarbij wordt ook gekeken naar de grootte en diepte van het water. Bij grotere oppervlaktewaterlichamen mag de gemiddelde stroomsnelheid hoger zijn dan bij kleine, omdat bij grotere oppervlaktewaterlichamen de stroomsnelheid binnen het profiel meer kan en mag verschillen.

  • 3.

    De ontwerpuitstroomsnelheid bij kunstwerken als duikers en bruggen is tot 50% hoger dan de stroomsnelheid in het water.

  • 4.

    Het waterspiegelverhang (inclusief de opstuwing door kunstwerken) mag bij maatgevende afvoer niet meer bedragen dan 4 cm/km in zand- en kleigebieden. In veengebieden is dit 3 cm/km of minder om de totale opstuwing (zie hieronder) beperkt te houden

  • 5.

    De opstuwing bij nieuwe kunstwerken mag bij maatgevende afvoer niet meer bedragen dan 1 cm per kunstwerk.

  • 6.

    De opstuwing bij bestaande kunstwerken mag bij maatgevende afvoer niet meer bedragen dan 2 cm per kunstwerk, tenzij de opstuwing in de rest van het peilgebied laag genoeg is.

  • 7.

    De totale opstuwing van het waterpeil mag bij maatgevende afvoer niet meer bedragen dan 15 cm per peilgebied. In veengebieden is dit minder vanwege de kleine drooglegging. En in zandgebieden met een groot verschil tussen het zomer- en winterpeil kan bij het (lagere) winterpeil een grotere opstuwing worden toegestaan, zodat de benodigde ruimte voor water meer overeenkomt met de huidige situatie. Ook kan in deze gebieden worden afgeweken van de minimale waterdiepte om zoute kwel te voorkomen.

3.3.7.4 Standaardafmetingen

Oppervlaktewaterlichamen

Bij de bepaling van de minimaal benodigde afmetingen voor de oppervlaktewaterlichamen wordt zoveel mogelijk uitgegaan van standaardafmetingen. Dit geldt zowel bij herberekeningen van bestaande oppervlaktewaterlichamen, als bij nieuw aan te leggen of aan te passen oppervlaktewaterlichamen n.a.v. vergunningverlening, toepassing van algemene regels of eigen plannen. Het is van belang om nieuw aan te leggen oppervlaktewaterlichamen niet te graven op de minimale afmetingen, maar met enige overdiepte ten behoeve van (eenmalige) aangroei van de vaste bodem en (terugkerende) baggeraanwas. Tabel 5 en tabel 6 tonen de standaardprofielen inclusief compensatie voor de aangroei van de vaste bodem na aanleg en een overdiepte voor baggeraanwas; het ‘aanlegprofiel’.

 

Bij de lopende herziening van de minimale afmetingen van oppervlaktewaterlichamen worden ook zoveel mogelijk de standaardprofielen gebruikt. Enkele uitzonderingen hierop zijn:

  • -

    De Wieringermeerpolder. In de droogvallende oppervlaktewaterlichamen (het merendeel van de secundaire en tertiaire oppervlaktewaterlichamen) worden de IJsselmeerpoldernormen gebruikt, waarbij de diepte van het water wordt berekend ten opzichte van het maaiveld; zoals opgenomen in tabel 7.

  • -

    Het hellende gebied (dit is vastgelegd in de Waterschapsverordening en omvat grote delen van Texel, Wieringen, de (binnen)duinrand, de strandwal van Heiloo en Limmen, en de Westzanerpolder). De oppervlaktewaterlichamen in het hellende gebied moeten voldoende afvoercapaciteit hebben. Maar de oppervlaktewaterlichamen mogen niet te diep worden aangelegd, omdat dit de grondwaterstand (negatief) kan beïnvloeden. De oppervlaktewaterlichamen zijn vaak alleen bij neerslag watervoerend en het benodigde profiel is afhankelijk van de helling van de bodem van het oppervlaktewaterlichaam (welke vaak de helling van de het maaiveld volgt).

Tabel 5: Standaard aanlegprofielen (zand- en kleigebieden)

 

Belang

Aanlegprofiel

Aan- of afvoerdebiet tot [m3/s]

Afwaterend tot [ha]

Categorie

Klasse

Maximale begroeiings-

graad

Bodembreedte

[m]

Waterdiepte*

[m]

Waterbreedte

[m]

0,0083

5

secundair/

tertiair

T1k

kwart

0,50

0,50

2,00

T1h

half

0,35

0,55

2,00

T1v

vol

2,55

0,75

4,80

0,0167

10

secundair/

tertiair

A1k

kwart

0,35

0,55

2,00

A1h

half

0,55

0,60

2,35

A1v

vol

1,60

1,15

6,20

0,0417

25

secundair/

tertiair

B1k

kwart

0,65

0,65

2,60

B1h

half

0,95

0,80

3,35

B1v

vol

4,70

1,35

10,10

0,0667

40

meestal secundair/

tertiair**

C1k

kwart

1,00

0,75

3,25

C1h

half

1,70

0,85

4,25

C1v

vol

7,40

1,45

13,20

0,0833

50

meestal secundair/

tertiair**

D1k

kwart

1,15

0,80

3,55

D1h

half

1,95

0,90

4,65

D1v

vol

8,34

1,55

14,54

0,1250

75

primair

E1k

kwart

1,75

0,85

4,30

E1h

half

2,45

1,00

5,45

E1v

vol

15,00

1,50

21,00

0,1667

100

primair

H1k

kwart

2,15

0,90

4,85

H1h

half

1,80

1,20

6,60

H1v

vol

17,00

1,65

23,60

>0,1667

>100

primair

Z

maatwerk

maatwerkberekening

* Ten opzichte van het hoogste streefpeil, hoogste vaste peil of (bij flexibel peilbeheer) het bovengrenspeil

** Zie artikel 3

 

Tabel 6: Standaard aanlegprofielen (veengebieden / kleine drooglegging)

 

Belang

Aanlegprofiel

Aan- of afvoerdebiet tot [m3/s]

Afwaterend tot [ha]

Categorie

Klasse

Maximale begroeiings-

graad

Bodembreedte

[m]

Waterdiepte*

[m]

Waterbreedte

[m]

0,0083

5

secundair/

tertiair

T3k

kwart

0,50

0,55

2,70

T3h

half

0,85

0,60

3,25

T3v

vol

1,80

0,90

7,20

0,0167

10

secundair/

tertiair

A3k

kwart

1,70

0,55

5,00

A3h

half

2,45

0,60

6,05

A3v

vol

5,85

0,90

13,05

0,0417

25

secundair/

tertiair

B3k

kwart

4,00

0,60

7,60

B3h

half

5,20

0,65

10,40

B3v

vol

38,30

0,75

44,30

0,0667

40

meestal secundair/

tertiair**

C3k

kwart

4,60

0,65

8,50

C3h

half

6,70

0,70

12,30

C3v

vol

52,30

0,80

58,70

0,0833

50

meestal secundair/

tertiair**

D3k

kwart

5,50

0,65

10,70

D3h

half

9,30

0,70

14,90

D3v

vol

55,80

0,85

62,60

>0,0833

>50

primair

Z

maatwerk

maatwerkberekening

* Ten opzichte van het hoogste streefpeil, hoogste vaste peil of (bij flexibel peilbeheer) het bovengrenspeil

** Zie artikel 3

 

Tabel 7: Standaardprofielen droogvallende oppervlaktewaterlichamen in de Wieringermeer

 

Belang

Categorie

Klasse

Bodembreedte

[m]

Diepte t.o.v. maaiveld

[m]

Bovenbreedte

[m]

Afwaterend tot

[ha]

Debiet tot

[m3/s]

10

0,017

secundair/tertiair

a

0,50

0,90

3,20

15

0,025

secundair/tertiair

b

0,80

0,90

3,50

50

0,083

secundair/tertiair

c

1,00

1,40

5,20

Stuwen

Voor stuwen worden de standaardafmetingen uit tabel 8 gebruikt als uitgangspunt voor plannen en vergunningen.

 

Tabel 8: Standaardafmetingen stuwen

 

Belang

Grondsoort

Klasse

Doorstroombreedte [m]

Afwaterend tot [ha]

Debiet tot

[m3/s]

24

0,040

zand/klei/veen

B

0,40

50

0,083

zand/klei

D

0,50

veen

1,50

74

0,123

zand/klei

E

0,75

veen

2,50

100

0,167

zand/klei

H

1,00

veen

3,00

>100

>0,167

zand/klei/veen

Z

maatwerkberekening

Duikers

De standaardafmetingen van duikers zijn opgenomen in de Waterschapsverordening.

 

Artikelsgewijze toelichting

 

Artikel 1 Begripsomschrijvingen

In het eerste lid van dit artikel zijn de begripsbepalingen van de Onderhoudsverordening van toepassing verklaard op het beschrijvend deel van de Legger Wateren. Dit bevordert de eenduidigheid van begrippen. In aanvulling op deze begrippen bevat het tweede lid overige begripsbepalingen die nog nodig zijn voor de goede toepassing van dit besluit.

 

Debiet

De maatgevende situatie die bedoeld wordt bij debiet betreft de situatie met de maatgevende afvoerbehoefte (zie paragraaf 3.3.7.1) of de maatgevende aanvoersituatie (zie paragraaf 3.3.7.2) als deze een groter debiet oplevert.

 

Artikel 2 Ligging, vorm, afmeting en constructie

Waterstaatswerken zijn waterkeringen, oppervlaktewaterlichamen, bergingsgebieden en ondersteunende kunstwerken. Waterkeringen zijn niet opgenomen in de Legger Wateren, maar in een aparte legger.

 

Eerste lid: De op de kaart weergegeven gegevens zijn in eerste instantie de gegevens van de rechtsvoorgangers van HHNK die zijn overgenomen. Bij herzieningen worden de afmetingen opnieuw bepaald. Nog niet van alle oppervlaktewaterlichamen en kunstwerken zijn afmetingen bekend en vastgelegd.

 

Ten tijde van het van kracht zijn van de Waterwet werden ook beschermingszones opgenomen in de legger. De beschermingszone is een aan een waterstaatswerk grenzende zone die bij oppervlaktewaterlichamen met name dient voor het veiligstellen van de mogelijkheid om onderhoud uit te voeren. Naast onderhoudspaden zijn de maaiboot-te-water-laatplaatsen ook onderdeel van de beschermingszone. De ligging van de beschermingszones is echter ten gevolge van de invoering van de Omgevingswet als vlak opgenomen in de Waterschapsverordening, als onderdeel van het werkingsgebied genaamd oppervlaktewaterlichaam.

 

Oppervlaktewaterlichaam

De ligging van oppervlaktewaterlichamen wordt weergegeven als een lijn op het hart van het waterdeel (vlak). Het vlak is opgenomen in de Waterschapsverordening als gebied waar regels gelden en is ook te zien in de Basisregistratie Grootschalige Topografie. Voor de ligging van het waterstaatswerk is de feitelijke situatie opgenomen.

 

Tweede lid: De afmetingen (het 'dwarsprofiel' of 'leggerprofiel') van oppervlaktewaterlichamen op de kaart van de legger vormen samen een trapeziumvorm, die in de dwarsdoorsnede van het oppervlaktewaterlichaam moet passen. Het zijn minimale afmetingen. Dat wil zeggen dat het leggerprofiel het minimum in stand te houden profiel is voor de wateraanvoer en -afvoer en waterkwaliteit. Dit heeft onder meer tot gevolg dat, zodra de werkelijke afmetingen van het oppervlaktewaterlichamen groter zijn dan de norm of de taludhelling flauwer, het werkelijke profiel niet per se moet worden teruggebracht naar het leggerprofiel. Als oppervlaktewaterlichamen in de praktijk grotere afmetingen hebben, bijvoorbeeld doordat afkalving van de oever heeft plaatsgevonden, heeft de onderhoudsplichtige voor het gewoon onderhoud droog alleen de verplichting de oever te herstellen als dat nodig is om te voorkomen dat door inzakking of uitspoeling de afvoer, aanvoer of berging van water wordt gehinderd.

 

Daarnaast wordt ten behoeve het waterbergend vermogen een waterbreedte vastgelegd. Dit is wegens technische beperkingen een beschrijving van de actuele waterbreedte; in tegenstelling tot het minimale dwarsprofiel, wat een normatief profiel beschrijft.

 

De vorm en afmetingen van een oppervlaktewaterlichaam (zie figuur 3) is vastgelegd aan de hand van de volgende gegevens.

 

Figuur 3: Profielgegevens oppervlaktewaterlichamen

 

waterbreedte

De actuele breedte ter hoogte van de waterspiegel*, gemiddeld over de lengte van het oppervlaktewatersegment, uitgedrukt in meters.

bodemhoogte**

De maximale hoogte van de bodem (inclusief bagger), uitgedrukt in meters ten opzichte van NAP.

diepte t.o.v. maaiveld**

De minimale diepte van het oppervlaktewaterlichaam, uitgedrukt in meters ten opzichte van het naastgelegen maaiveld.

talud

Het schuine vlak tussen waterbodem en maaiveld, uitgedrukt in een maximale hoogte (a) ten opzichte van de aanlegbreedte (b). De ligging van het linker of rechter talud wordt bepaald door het dwarsprofiel van het oppervlaktewaterlichaam in afvoersituatie stroomafwaarts te bekijken.

bodembreedte

De minimale breedte van het profiel ter hoogte van de bodemhoogte (of diepte t.o.v. maaiveld**), uitgedrukt in meters.

debiet

Aan- en af te voeren hoeveelheid water per tijdseenheid in de maatgevende situatie (zie artikel 3 en algemene toelichting paragraaf 3.3.7), uitgedrukt in m3/s.

 

* Bedoeld wordt:

  • -

    in gebieden met peilbesluit: het streefpeil dat in de winter geldt;

  • -

    in gebieden zonder peilbesluit of zonder streefpeil: het waterpeil dat in de winter gebruikelijk is.

** Voor oppervlaktewaterlichamen in gebieden zonder peilbesluit en voor droge oppervlaktewaterlichamen wordt de hoogte van de bodem vastgelegd als een diepte ten opzichte van maaiveld in plaats van een bodemhoogte ten opzichte van NAP. Deze diepte is ook te lezen als het verschil tussen insteekhoogte en bodemhoogte.

 

Op de kaart van de legger worden ter informatie nog meer gegevens getoond:

 

maximale begroeiingsgraad

Maximale mate van begroeiing in het oppervlaktewaterlichaam waarbij het maatgevende debiet plaatsvindt met beperkte opstuwing (zie paragraaf 3.3.7), uitgedrukt als percentage van het natte dwarsprofiel*.

maximale begroeiingsgraad bij schouw

Maximale mate van begroeiing in het oppervlaktewaterlichaam die is toegestaan bij de najaarsschouw en knelpuntenschouw als bedoeld in Bijlage C: Schouwschema, uitgedrukt als percentage van het natte dwarsprofiel.

type sloot

Typering van de maximale begroeiing die is toegestaan:

  • -

    open sloot: weinig ruimte voor begroeiing (van toepassing op sloten waar veel aan- en afvoer is ten opzichte van het dwarsprofiel, veelal primaire of smalle sloten)

  • -

    matig begroeide sloot: meer ruimte voor begroeiing

  • -

    plantenrijke sloot: veel ruimte voor begroeiing (van toepassing op sloten waar weinig aan- en afvoer is ten opzichte van het dwarsprofiel, zoals doodlopende sloten)

bodemhoogte brede kijk**

Eventueel tweede (lagere) bodemhoogte ten behoeve van waterkwaliteit, ecologische belangen of vaarbelangen/recreatieve belangen.

talud brede kijk**

Tweede talud behorende bij profiel brede kijk.

bodembreedte brede kijk**

Tweede bodembreedte behorende bij profiel brede kijk.

* Het gaat hier om profiel onder water. Boven water veroorzaakt begroeiing immers geen hinder voor de doorstroming in de maatgevende situatie.

** Zie de algemene toelichting paragraaf 3.3.6.

 

Ondersteunende kunstwerken

De ligging van duikers, sifons en hevels wordt weergegeven met een lijn op het hart van het kunstwerk. De ligging van alle andere ondersteunende kunstwerken wordt weergegeven met een symbool op het middelpunt van het kunstwerk. Het is mogelijk dat het symbool niet het gehele kunstwerk beslaat.

 

In de gegevensstandaard van HHNK is bepaald welke gegevens over de vorm, afmeting en constructie worden vastgelegd, afhankelijk van het type kunstwerk. Dit is daarnaast afhankelijk van de categorie van het oppervlaktewaterlichaam waar het kunstwerk in ligt, omdat de Omgevingsverordening NH2022 artikel 6.90, derde lid, een vrijstelling geeft. Dit betekent dat voor de kunstwerken in secundaire en tertiaire oppervlaktewaterlichamen deze gegevens alleen worden weergegeven indien beschikbaar.

 

Natuurvriendelijke oevers

De ligging van de natuurvriendelijke oevers is weergegeven als een vlak (natuurvriendelijke oevers in onderhoud bij HHNK) of als een lijn op het hart van het ondersteunend waterdeel (rietoevers in onderhoud bij HHNK en natuurvriendelijke oevers in onderhoud bij derden). Bij natuurvriendelijke oevers wordt voor de vorm, afmeting en constructie verwezen naar de omgevingsvergunning, projectbesluit of het projectplan (onder de voormalige Waterwet) dat voor de aanleg is vastgesteld.

 

Bergingsgebieden

De ligging van bergingsgebieden wordt weergegeven als een vlak. Bergingsgebieden bestaan uit de oppervlakte die bedoeld is voor de berging van water en waar van toepassing ook de daarvoor benodigde werken, zoals kades. In bergingsgebieden liggen vaak ook oppervlaktewaterlichamen. In de legger zullen deze over elkaar worden weergegeven om het bergingsgebied als een heel vlak weer te kunnen geven, maar bij vaststelling van de regels heeft het oppervlaktewaterlichaam prioriteit boven het bergingsgebied.

 

De vorm, afmeting en constructie van bergingsgebieden wordt vastgelegd aan de hand van:

  • -

    de oppervlakte in vierkante meters (m2);

  • -

    de bergingscapaciteit (inhoud) in kubieke meters (m3);

  • -

    bij welk waterpeil in meters ten opzichte van NAP de bergingscapaciteit moet worden bepaald.

Artikel 3 Categorisering

Aanleiding

Categorisering van oppervlaktewaterlichamen vindt plaats als gevolg van Omgevingsverordening NH2022 van de provincie Noord-Holland, artikel 6.90:

 

'Voor oppervlaktewateren, die niet overwegend van belang zijn voor aan- en afvoer van water en waterberging, geldt een vrijstelling van de verplichting tot vaststelling van een legger voor zover het de vorm, afmeting en constructie betreft.'

 

De categorisering van oppervlaktewaterlichamen is dus een indeling op basis van het belang. De belangrijkste reden om oppervlaktewaterlichamen in te delen in een categorie is om de functie van het watersysteem te borgen. De twee belangrijkste middelen om dat te bereiken zijn:

  • -

    oppervlaktewaterlichamen van overwegend belang worden onderhouden door een overheidsorganisatie (meestal HHNK) (zie artikel 4);

  • -

    oppervlaktewaterlichamen van overwegend belang worden zwaarder beschermd met regels (in de Waterschapsverordening).

Indeling in categorieën

Het derde lid bepaalt wanneer een oppervlaktewaterlichaam van overwegend belang is voor de aan- en afvoer van water. Dit noemen we in de Legger Wateren 'van primair belang' of 'primair'.

Het vierde lid bepaalt dat niet primaire oppervlaktewaterlichamen tertiair zijn wanneer ze van belang voor slechts één belanghebbende. Wanneer er meer belanghebbenden zijn, is een oppervlaktewaterlichaam namelijk secundair (vijfde lid). Er worden in het vierde lid daarom verschillende eigenschappen benoemd waaruit het aantal belanghebbenden moet blijken. Het vierde lid is opgebouwd in de volgende vorm: Een oppervlaktewaterlichaam is gecategoriseerd als tertiair, indien:

  • i.

    deze niet wordt gecategoriseerd als primair, EN

  • ii.

    deze geen aan- of afvoerfunctie heeft voor een oppervlaktewaterlichaam met een andere onderhoudsplichtige EN

    • a.

      aan beide zijden van het oppervlaktewaterlichaam sprake is van dezelfde aangrenzende eigenaar; OF

    • b.

      deze tussen twee verschillende aangrenzende eigenaren ligt, waarbij bekend is dat de drainage van minimaal één van de aangrenzende eigenaren afwatert op een ander oppervlaktewaterlichaam; OF

    • c.

      deze binnen een bergingsgebied ligt.

Daarnaast kan met maatwerk worden bepaald waar de categorie tertiair mogelijk is en welke vorm en frequentie van onderhoud wenselijk is, zie artikel 4, vierde lid, en de toelichting daarop.

Het vijfde lid bepaalt dat alle oppervlaktewaterlichamen die niet primair of tertiair zijn, secundair zijn. Dit is de grootste groep.

Het zesde lid staat een kleine afwijking van bovengenoemde regels toe, zodat een logische locatie bepaald kan worden voor de overgang tussen twee categorieën, omdat dit ook een overgang is tussen twee onderhoudsplichtigen (zie artikel 4).

Het zevende lid: Bij toekomstige aanpassingen van de Legger Wateren wordt de categorisering steeds verder verbeterd en afgestemd op de functie van de oppervlaktewaterlichamen volgens het bepaalde in het derde, vierde en vijfde lid. In bijzondere situaties kan altijd een uitzondering gemaakt worden.

 

Figuur 4 toont een visuele weergave van deze indeling.

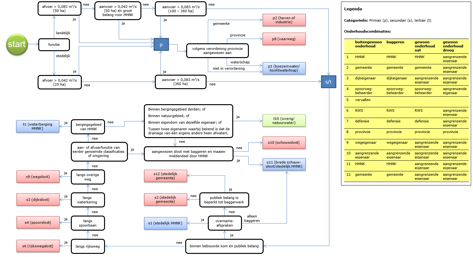
Figuur 4: Stroomschema indeling oppervlaktewaterlichamen in categorie en onderhoudsplicht

 

Toelichting categorieën

Primair zijn de oppervlaktewaterlichamen die van belang zijn voor de aan- en afvoer van water op regionaal en polderniveau. Het zijn dus oppervlaktewaterlichamen met een belangrijke publieke functie.

 

Secundair zijn de oppervlaktewaterlichamen die van belang zijn voor de aan- en afvoer van water en waterberging op perceelniveau met diverse belanghebbenden. Het zijn dus oppervlaktewaterlichamen met een beperkte publieke functie.

 

Tertiair zijn de oppervlaktewaterlichamen die niet van groot belang zijn voor de aan- en afvoer van water en waarvan de onderhoudsplichtige alleen zelf hinder kan ondervinden van onvoldoende onderhoud. Het zijn dus oppervlaktewaterlichamen met een voornamelijk privaat belang qua aan- en afvoer; voor de berging van water maakt het niet uit of een oppervlaktewaterlichaam primair, secundair of tertiair is.

 

Artikel 4 Onderhoudsverplichtingen en onderhoudsplichtigen oppervlaktewaterlichamen

Toewijzing onderhoudsplichtigen oppervlaktewaterlichamen

Het eerste lid wijst de onderhoudsplichtige aan met verwijzing naar de kaart, volgens de in tabel 10 genoemde combinaties van onderhoudsplichten. Uitgangspunt hierbij is dat de primaire oppervlaktewaterlichamen over het algemeen worden onderhouden door HHNK (behalve het gewoon onderhoud droog, zie tabel 10, onderdeel 1) en dat de secundaire en tertiaire oppervlaktewaterlichamen worden onderhouden door de aangrenzende eigenaren, ieder de helft (zie tabel 10, onderdeel 10).

 

Onder andere de volgende uitzonderingen worden gemaakt op dit uitgangspunt, omdat het daar een bijzondere situatie betreft. Andere uitzondering zijn mogelijk. De toewijzing van de onderhoudsplichtigen is in figuur 4 visueel weergegeven.

 

  • -

    Tabel 10, onderdeel 1 en 2: Binnen de bebouwde kom worden bepaalde oppervlaktewaterlichamen onderhouden door de gemeenten of HHNK.

  • -

    Tabel 10, onderdeel 3 en 9: Het baggeren en buitengewoon onderhoud van de oppervlaktewaterlichamen langs waterkeringen en wegen wordt volledig uitgevoerd door de waterkeringeigenaar respectievelijk wegeigenaar, omdat de stabiliteit van de waterkering respectievelijk weg in gevaar kan komen. Met name de hoogte van de vaste bodem mag in verband met de stabiliteit van de waterkering niet zonder toestemming van HHNK worden gewijzigd.

    Voor oppervlaktewaterlichamen langs waterkeringen is HHNK vaak als een van de aangrenzende eigenaren verantwoordelijk voor het gewoon onderhoud nat. Veelal wordt afgesproken dat HHNK de begroeiing verwijderd uit de oppervlaktewaterlichamen en dat de andere aangrenzende eigenaar het uit de sloot verwijderde materiaal verwijdert. Soortgelijke afspraken kunnen ook gemaakt worden wanneer er een andere waterkering- of wegeigenaar is.

  • -

    Tabel 10, onderdeel 4 tot en met 7: Om veiligheidsredenen en ter voorkoming van onevenredige onderzoekskosten is langs rijkswegen en spoorwegen respectievelijk Rijkswaterstaat en de spoorwegbeheerder onderhoudsplichtig voor gewoon onderhoud nat, het baggeren en het buitengewoon onderhoud. Dit geldt ook voor oppervlaktewaterlichamen langs defensieterreinen. Wanneer het hier echter primaire oppervlaktewaterlichamen betreft, ligt de onderhoudsplicht bij HHNK.

  • -

    Tabel 10 onderdeel 8: De provincie heeft vaarwegen aangewezen waarbij het vaarwegprofiel moet worden onderhouden door meestal de provincie, en in sommige gevallen door een gemeente of HHNK. De onderhoudsplicht van het oppervlaktewaterlichaam in de legger volgt deze toewijzing van de provincie.

  • -

    Tabel 10, onderdeel 11 en 12: Een onderhoudsplichtige aangrenzende eigenaar is onderhoudsplichtig tot halverwege in het water. HHNK wil echter voorkomen dat van aangrenzende eigenaren onredelijk hoge onderhoudskosten wordt gevraagd, zoals oppervlaktewaterlichamen die breder zijn dan 6 meter. Dit kan ook het geval zijn op locaties die slecht toegankelijk zijn. Soms is er afgesproken met belanghebbenden in een gebied dat HHNK bepaalde oppervlaktewaterlichamen onderhoudt of is het om een andere reden niet redelijk om het onderhoud te vragen van ingelanden. Het gewoon onderhoud nat verder dan drie meter uit de kanten kan dan toegewezen worden aan HHNK of de gemeente (derde lid). Om rechtsongelijkheid met onderhoudsplichtigen van andere secundaire oppervlaktewaterlichamen te voorkomen, ligt het gewoon onderhoud nat voor de eerste 3 meter vanuit de waterkant wel bij de aangrenzende eigenaar. Echter, bij oppervlaktewaterlichamen die op basis van een omgevingsvergunning zijn verbreed, bijvoorbeeld ter compensatie van demping of verharding, is en wordt in principe in de vergunning een bepaling opgenomen dat de onderhoudsverplichting hetzelfde blijft als vóór de verbreding en worden de combinaties van onderhoudsplichtigen niet aangepast.

Tabel 10: Onderhoudsplicht oppervlaktewaterlichamen (combinatie van onderhoudsplichtigen en -verplichtingen)

 

 

buitengewoon

onderhoud

baggeren

gewoon

onderhoud

nat

gewoon

onderhoud

droog

principe-indeling

oppervlaktewaterlichamen

1

HHNK

HHNK

HHNK

aangrenzende eigenaar

primair water en stedelijk water(1) na overname

2

gemeente

gemeente

gemeente

aangrenzende eigenaar

stedelijk water(1) dat (nog) niet is overgenomen

3

dijkeigenaar

dijkeigenaar

aangrenzende eigenaar

aangrenzende eigenaar

dijksloten(2)

4

spoorweg-

beheerder

spoorweg-

beheerder

spoorweg-

beheerder

aangrenzende

eigenaar

spoorsloten(3)

5

vervallen

6

RWS

RWS

RWS

aangrenzende

eigenaar

rijkswegsloten(4)

7

defensie

defensie

defensie

aangrenzende

eigenaar

defensieterrein

8

provincie

provincie

provincie

provincie

provinciale vaarwegen

9

wegeigenaar

wegeigenaar

aangrenzende

eigenaar

aangrenzende

eigenaar

wegsloten(4)

10

aangrenzende

aangrenzende

aangrenzende

aangrenzende

schouwsloten/overig water(5)

eigenaar

eigenaar

eigenaar

eigenaar

11

HHNK

HHNK

aangrenzende

eigenaar

aangrenzende

eigenaar

breed secundair water(6) en ter indicatie dat stedelijk water(1) aan één kant is overgenomen

12

gemeente

gemeente

aangrenzende

aangrenzende

breed secundair water(6)

 

(1) Stedelijk water: Oppervlaktewaterlichamen in een stedelijk gebied met een publiek belang.

 

(2) Dijksloten: Oppervlaktewaterlichamen die door een (brede) berm of talud gescheiden, naast de dijk aan de lage zijde zijn gelegen en zodoende behoren tot het waterstaatswerk waterkering.

 

(3) Spoorsloten: Oppervlaktewaterlichamen die door een (brede) berm of talud gescheiden, naast een spoorbaan zijn gelegen en zodoende behoren tot het profiel van de spoorbaan. Omdat de onderhoudsplicht voortvloeit uit de exploitatie van het spoor wordt Railinfratrust bedoeld met spoorwegbeheerder.

 

(4) (Rijks)wegsloten:  Oppervlaktewaterlichamen die door een (brede) berm of talud gescheiden, naast de weg zijn gelegen en zodoende behoren tot het profiel van de weg. Wanneer een sloot van de weg wordt gescheiden door een, niet bij de wegeigenaar in eigendom zijnde, strook land of natuurgebied wordt dat water niet meer als wegsloot aangemerkt. Als een wegsloot gelegen is tussen twee wegen geldt de onderhoudsplicht voor het baggeren en buitengewoon onderhoud voor de wegeigenaar van de weg met het grootste belang. Daarbij hanteert HHNK als volgorde: provinciale weg, weg buiten de bebouwde kom, weg binnen de bebouwde kom, fietspaden, voetpaden.

 

(5)  Overig water: Oppervlaktewaterlichamen die tot het tertiaire stelsel behoren.

 

(5)  Breed water: Brede secundaire oppervlaktewaterlichamen waarvan het middengedeelte van het natte profiel volledig wordt onderhouden door HHNK of de gemeente. De onderhoudsplicht van de aangrenzende eigenaar geldt tot 3 meter in het water.

 

Onderhoudsverplichting

In de Onderhoudsverordening is onderscheid gemaakt tussen gewoon en buitengewoon onderhoud. Het tweede lid deelt het gewone onderhoud verder op, zodat voor de verschillende onderdelen verschillende onderhoudsplichtigen kunnen worden aangewezen.

 

Buitengewoon onderhoud dient om de vaste bodem van een oppervlaktewaterlichaam op breedte en diepte te houden. De vaste bodem bestaat uit bijvoorbeeld klei, veen of zand. Dit is niet periodiek noodzakelijk. Het is zelfs onwenselijk om in normale omstandigheden de hoogte van vaste bodem aan te passen, omdat de kans bestaat dat een talud inzakt.

Baggeren is onderdeel is van het gewone onderhoud. Het wordt meestal niet jaarlijks uitgevoerd, maar wel periodiek. Met het baggeren wordt het doorstroomprofiel gehandhaafd, zie paragraaf 3.3.5 van de algemene toelichting.

Gewoon onderhoud nat wordt toegelicht in paragraaf 3.3.4 van de algemene toelichting.

Gewoon onderhoud droog is in principe toegewezen aan de aangrenzende eigenaar vanwege de aard van het onderhoud. Het betreft het beschikbaar houden van de oever voor de functie van het oppervlaktewaterlichaam. De instandhouding van het talud omvat ook het herstellen van een ingezakt talud door deze uit het water op te trekken.

 

Het derde lid geeft aan hoe ver de onderhoudsverplichting reikt: in principe tot halverwege in het water (vanaf de kant gezien). Bij een secundair oppervlaktewaterlichaam breder dan 6 meter dat niet langs een waterkering of weg ligt, kan HHNK of de gemeente worden aangewezen voor het gewoon onderhoud nat verder dan drie meter uit de kanten, zie tabel 10, onderdeel 11 en 12. Er kan een andere verdeling van de onderhoudsverplichtingen zijn vastgelegd in een omgevingsvergunning of overeenkomst. Dit is met name het geval wanneer een omgevingsvergunning is verleend voor het verbreden van water en voor tertiaire oppervlaktewaterlichamen (vierde lid). Particulieren en natuurbeheerorganisaties kunnen een onderhoudsplan of omgevingsvergunningaanvraag indienen, dat aansluit bij het Waterlopenbeheerplan. In het onderhoudsplan worden afspraken gemaakt op welke wijze het bergend vermogen, ook met een extensiever onderhoud, duurzaam gewaarborgd blijft.

 

Toewijzing onderhoudsverplichting en onderhoudsplichtigen natuurvriendelijke oevers

Een natuurvriendelijke oever is een oever die is aangelegd om specifiek de natuurfunctie van de oever te versterken. Het zijn vaak een geleidelijke overgang tussen land en water en kunnen variëren in omvang, van een plasberm van 1 meter breed tot een zeer brede oever met poeltjes en inhammen. De aard en frequentie van het onderhoud van een natuurvriendelijke oever zijn meestal anders dan die van de rest van het oppervlaktewaterlichaam. Daarom regelen het vijfde en zesde lid dat natuurvriendelijke oevers een onderhoudsplichtige en onderhoudsverplichting hebben die anders is dan het oppervlaktewaterlichaam waar ze deel van uit maken. Maatwerkafspraken over het onderhoud zijn vastgelegd in een omgevingsvergunning of overeenkomst, die ten behoeve van de aanleg is afgegeven of gesloten. In de legger wordt het registratienummer van het document waarin de onderhoudsafspraken zijn vastgelegd, getoond.

 

Artikel 5 Onderhoudsverplichtingen en onderhoudsplichtigen ondersteunende kunstwerken

De onderhoudsplichtigen van ondersteunende kunstwerken dienen deze kunstwerken die in, op, aan of boven de oppervlaktewaterlichamen zijn aangebracht en die een waterhuishoudkundige of mede een waterhuishoudkundige functie hebben, te onderhouden. Voor de bepaling wie daarvoor wordt aangewezen in het eerste lid, is het van belang of het kunstwerk al dan niet een peilregelende en/of peilscheidende functie heeft en of daarmee het algemeen belang wordt gediend. Van kunstwerken of delen daarvan die van belang zijn voor de peilhandhaving in de polder wordt de constructie onderhouden door HHNK. Het onderhoud van de andere kunstwerken of delen daarvan ligt bij de belanghebbende eigenaar, vergunninghouder of vaarwegbeheerder.

 

De onderhoudsverplichting is in het tweede lid verder opgedeeld en in tabel 11 ingedeeld in vaste combinaties. Deze tabel is echter niet uitputtend voor alle situaties die bestaan. In bijzondere situaties kan in een omgevingsvergunning altijd een uitzondering zijn of worden gemaakt (derde lid).

 

Indien in een omgevingsvergunning of overeenkomst afwijkende voorschriften of afspraken worden of zijn vastgelegd over het onderhoud van kunstwerken dan blijven deze bindend ook als in de legger een andere onderhoudsplichtige is aangewezen. De vergunning of overeenkomst gaat dus voor de legger. Afwijkende afspraken kunnen bijvoorbeeld zijn of worden gemaakt in een overeenkomst over overname van stedelijk water.

 

Tabel 11: Onderhoudsplicht kunstwerken (combinatie van onderhoudsplichtigen en -verplichtingen)

 

onderhoud constructie

onderhoud gewoon nat

onderhoud gewoon droog

afval(*)

principe indeling kunstwerken

1

HHNK

HHNK

aangrenzend eigenaar

HHNK

peilregelende kunstwerken die dienen voor het peilbeheer in de polder en op de boezem, of die delen van peilgebieden met elkaar verbinden (1)

2

vergunning- houder

vergunning- houder

vergunning- houder

vergunning- houder

werken die zijn voor het peilbeheer in en de begrenzing van een peilafwijking (2)

3

HHNK

aangrenzend eigenaar

aangrenzend eigenaar

aangrenzend eigenaar

peilscheidingen (3)

4

belanghebbende eigenaar

belanghebbende eigenaar(**)

belanghebbende eigenaar

belanghebbende eigenaar

dammen met duiker, sifons, hevels en bruggen (4)

5

vaarweg- beheerder

vaarweg- beheerder

vaarweg- beheerder

vaarweg- beheerder

schutsluizen (5)

6

vergunning- houder

n.v.t.

vergunning- houder

vergunning- houder

overige kunstwerken (6)

Toelichting en uitzonderingen

(*)

afval ruimen:

Binnen stedelijk gebied gemeente

(1)

peilregelende werken polder/boezem:

Gemalen, spuisluizen, stuwen, inlaatconstructies en afsluitmiddelen die dienen voor het peilbeheer in de polder/boezem; primaire aquaducten en onderleiders die delen van peilgebieden met elkaar verbinden.

(2)

kunstwerken peilafwijking:

Opvoerpompen en onderbemalingspompen, stuwen en terugloopvoorzieningen, inlaatconstructies en afsluitmiddelen, en onderleiders of aquaducten die delen van peilafwijkingen met elkaar verbinden. Vaste dammen ten behoeve van de begrenzing van een peilafwijking.

(3)

peilscheidende werken:

Deze werken vormen een peilgebiedsgrens, zoals keersluizen en vaste dammen; ook wel spekdam, kistdam, pendam of keerschut genoemd. Ook dammen met afsluitbare duikers of duikers op overstort vallen hieronder.

(4)

belanghebbende eigenaar:

Eigenaren en/of de beperkt gerechtigden van een perceel (landbouwperceel of huiskavel) worden aangemerkt als belanghebbende eigenaar als het kunstwerk toegang biedt tot het perceel of als het kunstwerk is bedoeld ter verbetering van het grondgebruik of de plaatselijke waterkwaliteit. Bij lange of complexe duikers kan dit ingewikkelder zijn om te bepalen. De precieze ligging t.o.v. kadastrale grenzen kan dan helpen om de belanghebbende vast te stellen.

(**)

kunstwerken in primaire oppervlaktewater-lichamen:

Bij het regulier onderhoud van de primaire oppervlaktewaterlichamen verzorgt HHNK indien mogelijk ook het natte onderhoud van de kunstwerken in deze primaire oppervlaktewaterlichamen, zoals bij duikers en bruggen. Dit onderhoud door HHNK ontslaat de eigenaar of vergunninghouder van een kunstwerk niet van zijn verantwoordelijkheid voor het (overige) onderhoud.

(6)

vaarwegbeheer:

Vaarwegbeheer staat los van het waterbeheer. Bij kunstwerken die ten dienste staan van een vaarwegfunctie die is aangewezen door de provincie ligt de onderhoudsverplichting voor het kunstwerk volledig bij de vaarwegbeheerder. In de praktijk kan de uitvoering van het onderhoud overgedragen zijn aan andere partijen.

(7)

overige kunstwerken:

Vispassages, sluizen buiten de aangewezen vaarwegen, regenwaterbuffers, overige constructies.

 

Artikel 6 Onderhoudsverplichtingen en onderhoudsplichtigen bergingsgebieden

Bergingsgebieden zijn gebieden die tijdelijk kunnen onderlopen om een teveel aan water te bergen. Onder normale omstandigheden staan deze gebieden niet onder water en hebben ze vaak een agrarische of natuurfunctie. Bergingsgebieden maken deel uit van het watersysteem. HHNK beslist over de inzet van bergingsgebieden. In een bergingsgebied geldt de duldplicht van wateroverlast en overstroming volgens artikel 10.3, vierde lid, van de Omgevingswet. Op basis van dit artikel, moet de rechthebbende van het stuk grond wateroverlast in het gebied en overstroming van het gebied accepteren. Hierbij kan de rechthebbende wel een beroep doen op de schadevergoedingsregeling van hoofdstuk 15 van de Omgevingswet (afdeling 15.2). (Naar: IPLO over bergingsgebieden en noodoverloopgebieden, https://iplo.nl/thema/water/beheer-watersysteem/wateroverlast/bergingsgebieden-noodoverloopgebieden/, geraadpleegd op 31 juli 2025.)

 

Hoewel oppervlaktewaterlichamen ook water kunnen bergen en daartoe soms ook verbreed worden, worden deze oppervlaktewaterlichamen en verbrede delen niet in de legger opgenomen als bergingsgebied, maar als oppervlaktewaterlichamen.

 

Voor bergingsgebieden zijn de afspraken over het onderhoud van het aangelegde vastgelegd in een omgevingsvergunning of overeenkomst die ten behoeve van de aanleg is afgegeven of gesloten. Deze afspraken zijn maatwerkafspraken die verschillen per bergingsgebied.

 

In de legger wordt het registratienummer van het document waarin de onderhoudsafspraken zijn vastgelegd, getoond. De onderhoudsplichtige die wordt aangewezen is HHNK, gemeente of eigenaar van de (aangrenzende) grond.

Naar boven