Staatscourant van het Koninkrijk der Nederlanden
| Datum publicatie | Organisatie | Jaargang en nummer | Rubriek |
|---|---|---|---|
| Ministerie van Binnenlandse Zaken en Koninkrijksrelaties | Staatscourant 2021, 45396 | algemeen verbindend voorschrift (ministeriële regeling) |
Zoals vergunningen, bouwplannen en lokale regelgeving.
Adressen en contactpersonen van overheidsorganisaties.
U bent hier:
| Datum publicatie | Organisatie | Jaargang en nummer | Rubriek |
|---|---|---|---|
| Ministerie van Binnenlandse Zaken en Koninkrijksrelaties | Staatscourant 2021, 45396 | algemeen verbindend voorschrift (ministeriële regeling) |
De Minister van Binnenlandse Zaken en Koninkrijksrelaties,
Gelet op artikel 17, eerste lid, van de Wet basisregistratie ondergrond;
Besluit:
De Regeling basisregistratie ondergrond wordt als volgt gewijzigd:
A
Artikel 11 wordt als volgt gewijzigd:
1. In onderdeel c wordt na ‘geologische boormonsterbeschrijving’ ingevoegd ‘en boormonsteranalyse’.
2. Onder vervanging van de punt aan het slot van onderdeel n door een puntkomma worden twee onderdelen ingevoegd, luidende:
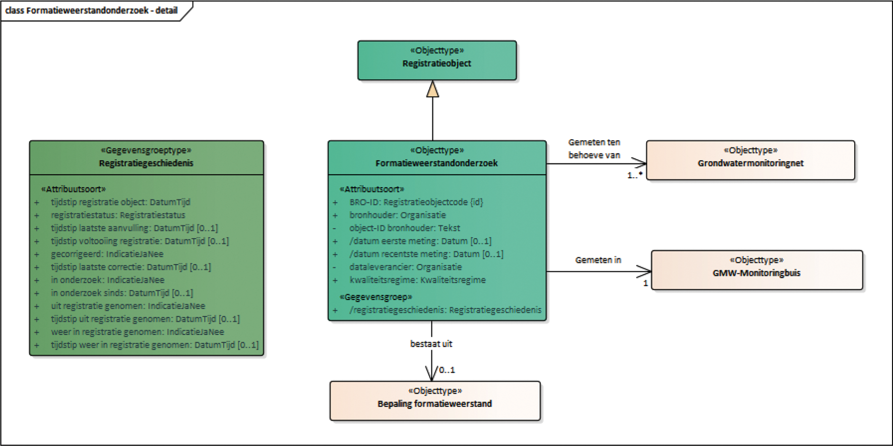
o. formatieweerstandonderzoek, opgenomen in bijlage XVI bij deze regeling;
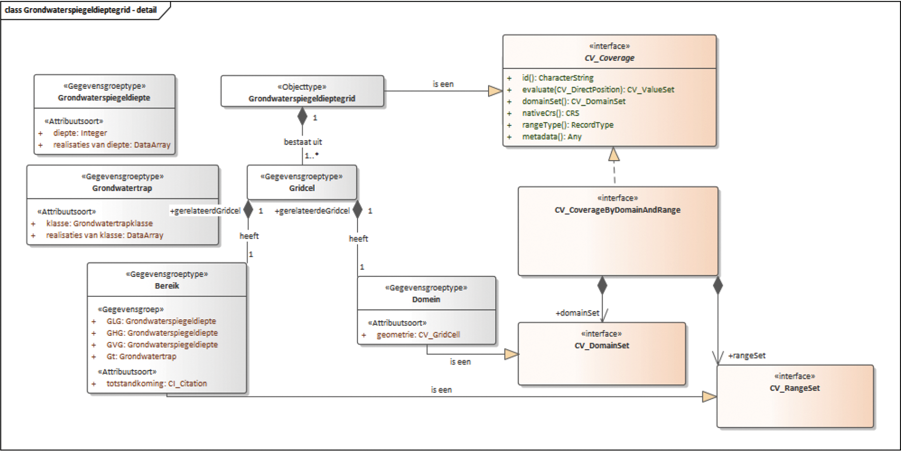
p. model grondwaterspiegeldiepte, opgenomen in bijlage XVII bij deze regeling.
B
Bijlage IV wordt vervangen door de bijlage, opgenomen in bijlage A bij deze regeling.
C
Bijlage XI wordt vervangen door de bijlage, opgenomen in bijlage B bij deze regeling.
D
Na bijlage XV worden twee bijlagen XVI en XVII toegevoegd, opgenomen in bijlage C bij deze regeling.
Deze regeling zal met de toelichting in de Staatscourant worden geplaatst.
De Minister van Binnenlandse Zaken en Koninkrijksrelaties, K.H. Ollongren
Deze bijlage betreft de catalogus van de registratieobjecten booronderzoek – geologische boormonsterbeschrijving en boormonsteranalyse en is tevens gepubliceerd op www.basisregistratieondergrond.nl.
Versie 1.99
Datum 8 april 2021
|
Artikel 1 Definitie van registratieobject, entiteiten en attributen |
||
|
1 |
Registratieobject |
|
|
2 |
Het domeinmodel |
|
|
3 |
Entiteiten en attributen |
|
|
3.1 |
Booronderzoek |
|
|
3.2 |
Registratiegeschiedenis |
|
|
3.3 |
Rapportagegeschiedenis |
|
|
3.4 |
Gebeurtenis |
|
|
3.5 |
Aangeleverde locatie |
|
|
3.6 |
Aangeleverde verticale positie |
|
|
3.7 |
Gestandaardiseerde locatie |
|
|
3.8 |
Terreintoestand |
|
|
3.9 |
Boring |
|
|
3.10 |
Weggegraven laag |
|
|
3.11 |
Geboord interval |
|
|
3.12 |
Bemonsterd interval |
|
|
3.13 |
Bemonsteringsapparaat |
|
|
3.14 |
Verontreinigd interval |
|
|
3.15 |
Afgewerkt interval |
|
|
3.16 |
Sliblaag |
|
|
3.17 |
Boormonsterbeschrijving |
|
|
3.18 |
Boorprofiel |
|
|
3.19 |
Laag |
|
|
3.20 |
Archeologisch bestanddeel |
|
|
3.21 |
Laagdeel |
|
|
3.22 |
Laagje |
|
|
3.23 |
Grond |
|
|
3.24 |
Bijzonder bestanddeel |
|
|
3.25 |
Afwijkend laagje |
|
|
3.26 |
Brokje |
|
|
3.27 |
Grindfractie |
|
|
3.28 |
Grindbestanddeel |
|
|
3.29 |
Zandfractie |
|
|
3.30 |
Zandbestanddeel |
|
|
3.31 |
Schelpenfractie |
|
|
3.32 |
Schelpenbestanddeel |
|
|
3.33 |
Veenfractie |
|
|
3.34 |
Veenbestanddeel |
|
|
3.35 |
Munsellkleur |
|
|
3.36 |
Vlek |
|
|
3.37 |
Insluitsel |
|
|
3.38 |
Sedimentlens |
|
|
3.39 |
Dierlijk fossiel |
|
|
3.40 |
Fractieverdeling |
|
|
3.41 |
Verdeling fijne fractie grindrijke minerale grond |
|
|
3.42 |
Verdeling fijne fractie schelprijke grond |
|
|
3.43 |
Verdeling fijne fractie organische grond |
|
|
3.44 |
Verdeling fijne fractie grindarme minerale grond |
|
|
3.45 |
Niet beschreven interval |
|
|
3.46 |
Post-sedimentaire discontinuïteit |
|
|
3.47 |
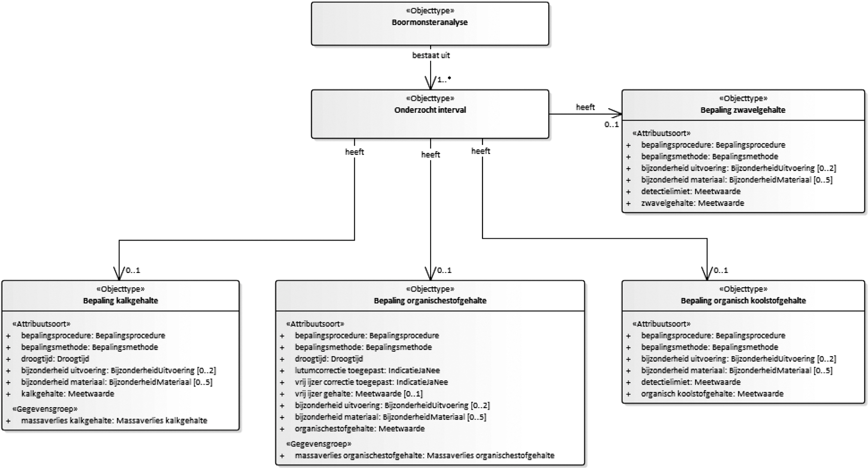
Boormonsteranalyse |
|
|
3.48 |
Onderzocht interval |
|
|
3.49 |
Onderzocht materiaal |
|
|
3.50 |
Afwijkend materiaal |
|
|
3.51 |
Bepaling korrelgrootteverdeling |
|
|
3.52 |
Basis korrelgrootteverdeling |
|
|
3.53 |
Standaardverdeling fractie kleiner63um |
|
|
3.54 |
Minimale verdeling fractie kleiner63um |
|
|
3.55 |
Standaardverdeling fractie 63umtot2mm |
|
|
3.56 |
Minimale verdeling fractie 63umtot2mm |
|
|
3.57 |
Beperkte verdeling fractie 63umtot2mm |
|
|
3.58 |
Standaardverdeling fractie groter2mm |
|
|
3.59 |
Bepaling kalkgehalte |
|
|
3.60 |
Massaverlies kalkgehalte |
|
|
3.61 |
Bepaling organischestofgehalte |
|
|
3.62 |
Massaverlies organischestofgehalte |
|
|
3.63 |
Bepaling organisch koolstofgehalte |
|
|
3.64 |
Bepaling zwavelgehalte |
|
|
3.65 |
Bepaling verzadigde waterdoorlatendheid |
|
|
3.66 |
Verzadigde waterdoorlatendheid bij bepaalde belasting |
|
|
3.67 |
Bepaling watergehalte |
|
|
3.68 |
Bepaling volumieke massa |
|
|
3.69 |
Bepaling droge volumieke massa |
|
|
3.70 |
Bepaling volumieke massa vaste delen |
|
|
Artikel 2 Beschrijving van uitbreidbare waardelijsten |
||
|
1.1 |
Aanvulmateriaal |
|
|
1.2 |
ActueelProces |
|
|
1.3 |
Analyseprocedure |
|
|
1.4 |
Apparaattype |
|
|
1.5 |
BedekkingsgraadVlek |
|
|
1.6 |
Bemonsteringskwaliteit |
|
|
1.7 |
Bemonsteringsmethode |
|
|
1.8 |
Bemonsteringsprocedure |
|
|
1.9 |
BepaaldeHydrofysischeEigenschappen |
|
|
1.10 |
BepaaldeSamenstellingseigenschappen |
|
|
1.11 |
Bepalingsmethode |
|
|
1.12 |
Bepalingsprocedure |
|
|
1.13 |
BeschrevenMateriaal |
|
|
1.14 |
Beschrijfkwaliteit |
|
|
1.15 |
Beschrijflocatie |
|
|
1.16 |
Beschrijfprocedure |
|
|
1.17 |
BijzonderheidMateriaal |
|
|
1.18 |
BijzonderheidUitvoering |
|
|
1.19 |
BijzonderMateriaal |
|
|
1.20 |
Bodemgebruik |
|
|
1.21 |
Bontheid |
|
|
1.22 |
Boorprocedure |
|
|
1.23 |
Boortechniek |
|
|
1.24 |
Buismateriaal |
|
|
1.25 |
ConsistentieFijneGrond |
|
|
1.26 |
ConsistentieOrganischeGrond |
|
|
1.27 |
Coördinaattransformatie |
|
|
1.28 |
Dispersiemethode |
|
|
1.29 |
Droogtemperatuur |
|
|
1.30 |
Droogtijd |
|
|
1.31 |
FractieverdelingLab |
|
|
1.32 |
GebruiktMedium |
|
|
1.33 |
GenetischeTypering |
|
|
1.34 |
GeologischeGrondsoort |
|
|
1.35 |
GeotechnischeGrondsoort |
|
|
1.36 |
Glimmergehalteklasse |
|
|
1.37 |
Grensbepaling |
|
|
1.38 |
Grindgehalteklasse |
|
|
1.39 |
Grindherkomst |
|
|
1.40 |
Grindmediaanklasse |
|
|
1.41 |
GrootteklasseBrokje |
|
|
1.42 |
HerkomstRekenwaarde |
|
|
1.43 |
Hoekigheid |
|
|
1.44 |
Horizontcode |
|
|
1.45 |
Hulpmiddel |
|
|
1.46 |
HydrologischeOmstandigheid |
|
|
1.47 |
InhoudMonsterhouder |
|
|
1.48 |
KaderAanlevering |
|
|
1.49 |
KaderInwinning |
|
|
1.50 |
KaderstellendeProcedure |
|
|
1.51 |
Kalkgehalteklasse |
|
|
1.52 |
Kleur |
|
|
1.53 |
Korrelkleur |
|
|
1.54 |
Laagdikteklasse |
|
|
1.55 |
Landschapselement |
|
|
1.56 |
LiggingOpGrondlichaam |
|
|
1.57 |
LokaalVerticaalReferentiepunt |
|
|
1.58 |
MassaPercentageklasse |
|
|
1.59 |
MateVerwering |
|
|
1.60 |
MenselijkSpoor |
|
|
1.61 |
MethodeLocatiebepaling |
|
|
1.62 |
MethodePositiebepalingSliblaag |
|
|
1.63 |
MethodeVerticalePositiebepaling |
|
|
1.64 |
Monsterkwaliteit |
|
|
1.65 |
Monstervochtigheid |
|
|
1.66 |
MunsellHoofdkleur |
|
|
1.67 |
MunsellWitheid |
|
|
1.68 |
MunsellZuiverheid |
|
|
1.69 |
NaamGebeurtenis |
|
|
1.70 |
Organischestofgehalteklasse |
|
|
1.71 |
OrganischestofgehalteklasseNEN5104 |
|
|
1.72 |
RedenNietBeschreven |
|
|
1.73 |
Referentiestelsel |
|
|
1.74 |
Registratiestatus |
|
|
1.75 |
SedimentairFenomeen |
|
|
1.76 |
Sfericiteit |
|
|
1.77 |
SoortArcheologischBestanddeel |
|
|
1.78 |
SoortBijzonderBestanddeel |
|
|
1.79 |
SoortDierfossiel |
|
|
1.80 |
SoortGesteente |
|
|
1.81 |
SoortGrind |
|
|
1.82 |
SoortGrond |
|
|
1.83 |
SoortPlantenrest |
|
|
1.84 |
SoortSchelp |
|
|
1.85 |
SoortVeen |
|
|
1.86 |
Spoelingtoeslag |
|
|
1.87 |
StopcriteriumVeld |
|
|
1.88 |
Structuur |
|
|
1.89 |
TextuurOrganischeGrond |
|
|
1.90 |
TijdelijkeVerandering |
|
|
1.91 |
ToegepastOptischModel |
|
|
1.92 |
TypeDiscontinuïteit |
|
|
1.93 |
TypeIngreep |
|
|
1.94 |
Vakgebied |
|
|
1.95 |
VerticaalReferentievlak |
|
|
1.96 |
VerticaleTrend |
|
|
1.97 |
VerwijderdMateriaal |
|
|
1.98 |
VerwijderingsmethodeKalk |
|
|
1.99 |
VerwijderingsmethodeOrganischeStof |
|
|
1.100 |
Verzadigingsmethode |
|
|
1.101 |
Vlekkleur |
|
|
1.102 |
VolumePercentageklasse |
|
|
1.103 |
Voorbehandeling |
|
|
1.104 |
Voorbereiding |
|
|
1.105 |
VormVoorkomen |
|
|
1.106 |
WeggegravenMateriaal |
|
|
1.107 |
Zandmediaanklasse |
|
|
1.108 |
Zandspreiding |
|
|
1.109 |
ZeerGroveFractieGehalteklasse |
|
|
1.110 |
Zoutcorrectiemethode |
|
|
Toelichting |
||
|
1 |
Geologisch booronderzoek |
|
|
1.1 |
Inleiding |
|
|
1.2 |
Belangrijkste entiteiten |
|
|
1.3 |
INSPIRE |
|
|
Naam |
Booronderzoek |
|
Code |
BHR |
|
Definitie |
Het geheel van gegevens dat betrekking heeft op een booronderzoek dat vanuit een bepaalde opdracht is uitgevoerd door op een bepaald moment op een bepaalde locatie in Nederland of zijn Exclusieve Economische Zone een boring uit te voeren en de monsters die daarmee uit de ondergrond zijn verkregen te beschrijven en/of te onderzoeken en/of in het boorgat zelf metingen aan de ondergrond uit te voeren. |
|
Populatie |
De populatie booronderzoeken in de registratie ondergrond omvat alle onderzoeken met uitzondering van onderzoek dat onder het regime van de Mijnbouwwet valt en onderzoek dat met het oog op de beoordeling van de bodemmilieukwaliteit of vanuit de archeologie wordt uitgevoerd. Ieder object heeft ter identificatie een eigen BRO-ID. De huidige gegevensdefinitie beschrijft alleen het geologisch booronderzoek onder IMBRO en beperkt zich verder tot de boormonsterbeschrijving en boormonsteranalyse van grond. |

Domeinmodel geologisch booronderzoek – Algemeen deel

Domeinmodel geologisch booronderzoek – Boormonsterbeschrijving

Domeinmodel geologisch booronderzoek – Boormonsteranalyse deel 1

Domeinmodel geologisch booronderzoek – Boormonsteranalyse deel 2

Domeinmodel geologisch booronderzoek – Boormonsteranalyse deel 3

|
Type gegeven |
Entiteit |
|
Definitie |
De gegevens die het booronderzoek identificeren en inzicht geven in de geschiedenis van het object voorafgaand aan opname in de registratie ondergrond. |
|
Type gegeven |
Attribuut van Booronderzoek |
|
Definitie |
De identificatie van een booronderzoek in de registratie ondergrond. |
|
Juridische status |
Authentiek |
|
Kardinaliteit |
1 |
|
Domein |
|
|
- Naam |
Registratieobjectcode |
|
- Type |
Code |
|
- Opbouw |
BHRNNNNNNNNNNNN |
|
Toelichting |
De basisregistratie ondergrond kent bij registratie automatisch de juiste waarde aan het object toe. |
|
Type gegeven |
Attribuut van Booronderzoek |
|
Definitie |
Het KvK-nummer van de maatschappelijke activiteit van de publiekrechtelijke rechtspersoon die bronhouder is van de gegevens in de basisregistratie ondergrond. |
|
Juridische status |
Authentiek |
|
Kardinaliteit |
1 |
|
Domein |
|
|
- Naam |
Organisatie |
|
Regels |
De organisatie moet bekend zijn binnen de basisregistratie ondergrond als bronhouder van booronderzoek. |
|
Toelichting |
Het gegeven is door de dataleverancier bij de overdracht meegegeven in het geval de dataleverancier niet de bronhouder is. |
|
Type gegeven |
Attribuut van Booronderzoek |
|
Definitie |
De identificatie die door of voor de bronhouder is gebruikt om het object in de eigen administratie te kunnen vinden. |
|
Juridische status |
Niet-authentiek |
|
Kardinaliteit |
1 |
|
Domein |
|
|
- Naam |
Tekst 200 |
|
Toelichting |
Het gegeven wordt alleen uitgeleverd aan de dataleverancier en de bronhouder. Het is in de registratie opgenomen om de communicatie tussen de registerbeheerder en de bronhouder of dataleverancier te vergemakkelijken. |
|
Type gegeven |
Attribuut van Booronderzoek |
|
Definitie |
Het KvK-nummer van de onderneming of de maatschappelijke activiteit van de rechtspersoon die het object aan de basisregistratie ondergrond heeft aangeleverd, of het equivalent daarvan in een handelsregister van een andere lidstaat van de Europese Unie dan Nederland. |
|
Juridische status |
Niet-authentiek |
|
Kardinaliteit |
1 |
|
Domein |
|
|
- Naam |
Organisatie |
|
Regels |
De organisatie moet bekend zijn binnen de basisregistratie ondergrond als dataleverancier van booronderzoek. |
|
Toelichting |
Het gegeven is door de dataleverancier bij de overdracht meegegeven. Het wordt alleen uitgeleverd aan de dataleverancier en de bronhouder. |
|
Type gegeven |
Attribuut van Booronderzoek |
|
Definitie |
De aanduiding van de kwaliteitseis waaraan de gegevens van het object voldoen. |
|
Juridische status |
Authentiek |
|
Kardinaliteit |
1 |
|
Domein |
|
|
- Naam |
Kwaliteitsregime |
|
- Type |
Waardelijst niet uitbreidbaar |
|
Toelichting |
Het gegeven is door de dataleverancier bij de overdracht meegegeven. |
|
Type gegeven |
Attribuut van Booronderzoek |
|
Definitie |
De rechtsgrond op basis waarvan, of bij afwezigheid daarvan, de activiteit naar aanleiding waarvan, het betreffende gegeven is aangeleverd aan de basisregistratie ondergrond. |
|
Juridische status |
Authentiek |
|
Kardinaliteit |
1 |
|
Domein |
|
|
- Naam |
KaderAanlevering |
|
- Type |
Waardelijst uitbreidbaar |
|
Toelichting |
De wetgever stipuleert dat het gegeven moet zijn vastgelegd om inzicht te geven in de relatie met de taken van een bestuursorgaan. Het gegeven geeft inzicht in de maatschappelijke betekenis van de informatie. |
|
Type gegeven |
Attribuut van Booronderzoek |
|
Definitie |
Het doel waarvoor het onderzoek is uitgevoerd. |
|
Juridische status |
Authentiek |
|
Kardinaliteit |
1 |
|
Domein |
|
|
- Naam |
KaderInwinning |
|
- Type |
Waardelijst uitbreidbaar |
|
Toelichting |
Onderzoek wordt normaliter projectmatig uitgevoerd, zelfs als het direct gebonden is aan een publieke taak. Het gegeven beschrijft het hogere doel van het project waarvoor het onderzoek is uitgevoerd of preciseert de taak. |
|
Type gegeven |
Attribuut van Booronderzoek |
|
Definitie |
De discipline waarbinnen het booronderzoek is uitgevoerd. |
|
Juridische status |
Authentiek |
|
Kardinaliteit |
1 |
|
Domein |
|
|
- Naam |
Vakgebied |
|
- Type |
Waardelijst uitbreidbaar |
|
Toelichting |
Het vakgebied is een gegeven dat dient om een categorie van booronderzoek in de registratie ondergrond te identificeren. Het gegeven bepaalt hoe het onderzoek is uitgevoerd en welke gegevens en categorieën van gegevens vastgelegd kunnen zijn. Onder geologisch onderzoek wordt geologisch specialistisch onderzoek verstaan dat nauw verbonden is met het doel modellen die de opbouw van de ondergrond in termen van (hydro)geologische eenheden beschrijven te maken en te verbeteren. Naast geologisch booronderzoek worden geologisch toegepast booronderzoek, geotechnisch booronderzoek, bodemkundig booronderzoek en cultuurtechnisch booronderzoek onderscheiden. In de uitvoeringspraktijk komt het voor dat in een booronderzoek gegevens worden vastgelegd die onder een van de vijf vakgebieden vallen en gegevens die eigenlijk in het domein van de milieukunde of de archeologie thuishoren. Omdat die disciplines buiten het bereik van de basisregistratie ondergrond liggen, zijn die extra gegevens niet gedefinieerd. Geologisch booronderzoek met een dergelijk multidisciplinair karakter wordt in de basisregistratie ondergrond opgenomen maar zonder die extra gegevens. Om gebruikers duidelijk te maken dat de onderzoeksresultaten niet volledig geregistreerd zijn wordt als waarde voor het vakgebied niet de waarde geologie vermeld, maar een waarde als geologieArcheologie. |
|
Type gegeven |
Attribuut van Booronderzoek |
|
Definitie |
De datum waarop de uitvoerder van het booronderzoek alle gegevens van het booronderzoek aan de bronhouder heeft overgedragen of in het geval van historische gegevens de datum waarop alle gegevens zijn vastgesteld. |
|
Juridische status |
Authentiek |
|
Kardinaliteit |
0..1 |
|
Domein |
|
|
- Naam |
Datum |
|
- Waardebereik |
1 januari 1877 tot heden |
|
Regels |
Het attribuut moet aanwezig zijn wanneer de waarde van het attribuut registratiestatus van de entiteit Registratiegeschiedenis gelijk is aan voltooid. Het attribuut mag niet aanwezig zijn in alle andere gevallen. De rapportagedatum onderzoek mag niet liggen na het tijdstip voltooiing registratie van de entiteit Registratiegeschiedenis. |
|
Toelichting |
Het gegeven is alleen aanwezig wanneer alle deelonderzoeken zijn gerapporteerd en het onderzoek is afgesloten. Hoewel historische gegevens nog buiten het bereik van deze versie van de catalogus vallen, is wel al met zekerheid vast te stellen dat de eerste datum waarop een onderzoek kan zijn afgerond in 1877 ligt. |
|
Type gegeven |
Attribuut van Booronderzoek |
|
Definitie |
De procedure die de uitvoering van projecten waarbinnen het booronderzoek wordt uitgevoerd reguleert en daarmee de kaders bepaalt voor de uitvoering van het booronderzoek. |
|
Juridische status |
Authentiek |
|
Kardinaliteit |
1 |
|
Domein |
|
|
- Naam |
KaderstellendeProcedure |
|
- Type |
Waardelijst uitbreidbaar |
|
Toelichting |
De procedure beschrijft de manier van werken, de passende hulpmiddelen en de eisen waaraan de uitvoering moet voldoen. Procedures zijn in het algemeen vastgelegd in een norm, protocol of richtlijn. Dat kan overigens een richtlijn zijn die de uitvoerder voor zichzelf gebruikt. Het gegeven is opgenomen omdat het inzicht biedt in de kwaliteit van het werk. |
|
Type gegeven |
Attribuut van Booronderzoek |
|
Definitie |
De aanduiding die aangeeft of in het onderzoek gegevens over de toestand van het terrein zijn vastgelegd die van betekenis zijn voor de beoordeling van de resultaten. |
|
Juridische status |
Authentiek |
|
Kardinaliteit |
0..1 |
|
Domein |
|
|
- Naam |
IndicatieJaNee |
|
- Type |
Waardelijst niet uitbreidbaar |
|
Regels |
Het attribuut moet aanwezig zijn wanneer de waarde van het attribuut lokaal verticaal referentiepunt van de entiteit Aangeleverde verticale positie gelijk is aan maaiveld. Het attribuut mag niet aanwezig zijn in alle andere gevallen. |
|
Type gegeven |
Attribuut van Booronderzoek |
|
Definitie |
Het KvK-nummer van de onderneming of de maatschappelijke activiteit van de rechtspersoon die voor de bronhouder geldt als verantwoordelijk voor de uitvoering van het booronderzoek, of het equivalent daarvan in een handelsregister van een andere lidstaat van de Europese Unie dan Nederland. |
|
Juridische status |
Niet-authentiek |
|
Kardinaliteit |
0..1 |
|
Domein |
|
|
- Naam |
Organisatie |
|
Regels |
De organisatie moet bekend zijn binnen de basisregistratie ondergrond als uitvoerder van booronderzoek. |
|
Toelichting |
Het gegeven wordt alleen uitgeleverd aan de dataleverancier en de bronhouder. |
|
Type gegeven |
Gegevensgroep van Booronderzoek |
|
Definitie |
De geschiedenis van het booronderzoek in de registratie ondergrond. |
|
Juridische status |
Authentiek |
|
Kardinaliteit |
1 |
|
Gegevensgroeptype |
Registratiegeschiedenis |
|
Type gegeven |
Gegevensgroep van Booronderzoek |
|
Definitie |
De geschiedenis van de rapportage van het booronderzoek aan de bronhouder. |
|
Juridische status |
Authentiek |
|
Kardinaliteit |
1 |
|
Gegevensgroeptype |
Rapportagegeschiedenis |
|
Type gegeven |
Gegevensgroep van Booronderzoek |
|
Definitie |
De plaats van het booronderzoek op het aardoppervlak, zoals die is aangeleverd aan de basisregistratie ondergrond. |
|
Juridische status |
Authentiek |
|
Kardinaliteit |
1 |
|
Gegevensgroeptype |
Aangeleverde locatie |
|
Type gegeven |
Gegevensgroep van Booronderzoek |
|
Definitie |
De positie van het beginpunt van het booronderzoek in het verticale vlak, zoals die is aangeleverd aan de basisregistratie ondergrond. |
|
Juridische status |
Authentiek |
|
Kardinaliteit |
1 |
|
Gegevensgroeptype |
Aangeleverde verticale positie |
|
Type gegeven |
Gegevensgroep van Booronderzoek |
|
Definitie |
De plaats van het booronderzoek op het aardoppervlak zoals die door de basisregistratie ondergrond is getransformeerd. |
|
Juridische status |
Authentiek |
|
Kardinaliteit |
1 |
|
Gegevensgroeptype |
Gestandaardiseerde locatie |
|
Toelichting |
De locatie van het booronderzoek is gedefinieerd als een punt. |
|
Type gegeven |
Gegevensgroep van Booronderzoek |
|
Definitie |
De toestand van het terrein tijdens het boren. |
|
Juridische status |
Authentiek |
|
Kardinaliteit |
0..1 |
|
Gegevensgroeptype |
Terreintoestand |
|
Type gegeven |
Associatie van Booronderzoek |
|
Definitie |
De boring die is uitgevoerd als onderdeel van het booronderzoek. |
|
Juridische status |
Authentiek |
|
Kardinaliteit |
1 |
|
Relatiesoort naam |
bestaat uit |
|
Relatierol naam |
boring |
|
Bron |
Booronderzoek |
|
Doel |
Boring |
|
Type gegeven |
Associatie van Booronderzoek |
|
Definitie |
De boormonsterbeschrijving als deelonderzoek van het booronderzoek. |
|
Juridische status |
Authentiek |
|
Kardinaliteit |
0..1 |
|
Relatiesoort naam |
bestaat uit |
|
Relatierol naam |
deelonderzoek boormonsterbeschrijving |
|
Bron |
Booronderzoek |
|
Doel |
Boormonsterbeschrijving |
|
Type gegeven |
Associatie van Booronderzoek |
|
Definitie |
De boormonsteranalyse als deelonderzoek van het booronderzoek. |
|
Juridische status |
Authentiek |
|
Kardinaliteit |
0..1 |
|
Relatiesoort naam |
bestaat uit |
|
Relatierol naam |
deelonderzoek boormonsteranalyse |
|
Bron |
Booronderzoek |
|
Doel |
Boormonsteranalyse |
|
Type gegeven |
Associatie van Booronderzoek |
|
Definitie |
De beschrijving van de sliblaag als onderdeel van het booronderzoek. |
|
Juridische status |
Authentiek |
|
Kardinaliteit |
0..1 |
|
Relatiesoort naam |
bestaat uit |
|
Relatierol naam |
sliblaagbeschrijving |
|
Bron |
Booronderzoek |
|
Doel |
Sliblaag |

|
Type gegeven |
Entiteit |
|
Definitie |
De gegevens die de geschiedenis van het object in de registratie ondergrond markeren. |
|
Toelichting |
De gegevens staan niet in een brondocument, maar worden automatisch door de basisregistratie ondergrond gegenereerd. |
|
Type gegeven |
Attribuut van Registratiegeschiedenis |
|
Definitie |
De datum en het tijdstip waarop voor het eerst gegevens van het object in de registratie ondergrond zijn opgenomen. |
|
Juridische status |
Authentiek |
|
Kardinaliteit |
1 |
|
Domein |
|
|
- Naam |
DatumTijd |
|
Type gegeven |
Attribuut van Registratiegeschiedenis |
|
Definitie |
De actuele fase van registratie waarin het object zich bevindt. |
|
Juridische status |
Authentiek |
|
Kardinaliteit |
1 |
|
Domein |
|
|
- Naam |
Registratiestatus |
|
- Type |
Waardelijst uitbreidbaar |
|
Type gegeven |
Attribuut van Registratiegeschiedenis |
|
Definitie |
De datum en het tijdstip waarop de laatste aanvulling op de gegevens in de registratie ondergrond is doorgevoerd. |
|
Juridische status |
Authentiek |
|
Kardinaliteit |
0..1 |
|
Domein |
|
|
- Naam |
DatumTijd |
|
Toelichting |
Het gegeven is alleen aanwezig wanneer na de registratie van een eerste deelonderzoek een ander deelonderzoek is vastgelegd. |
|
Type gegeven |
Attribuut van Registratiegeschiedenis |
|
Definitie |
De datum en het tijdstip waarop alle gegevens van het object in de registratie ondergrond zijn opgenomen. |
|
Juridische status |
Authentiek |
|
Kardinaliteit |
0..1 |
|
Domein |
|
|
- Naam |
DatumTijd |
|
Regels |
Het attribuut moet aanwezig zijn wanneer de waarde van het attribuut registratiestatus gelijk is aan voltooid. Het attribuut mag niet aanwezig zijn in alle andere gevallen. |
|
Toelichting |
Het gegeven is alleen aanwezig als alle aan te leveren gegevens zijn geregistreerd. Na dit tijdstip kunnen geen nieuwe gegevens meer ter registratie worden aangeboden. Wel kunnen fouten in de registratie worden verbeterd. |
|
Type gegeven |
Attribuut van Registratiegeschiedenis |
|
Definitie |
De aanduiding die aangeeft of er een verbetering in de gegevens van het object in de registratie ondergrond heeft plaatsgevonden. |
|
Juridische status |
Authentiek |
|
Kardinaliteit |
1 |
|
Domein |
|
|
- Naam |
IndicatieJaNee |
|
- Type |
Waardelijst niet uitbreidbaar |
|
Type gegeven |
Attribuut van Registratiegeschiedenis |
|
Definitie |
De datum en het tijdstip waarop de laatste verbetering in de gegevens van het object is doorgevoerd. |
|
Juridische status |
Authentiek |
|
Kardinaliteit |
0..1 |
|
Domein |
|
|
- Naam |
DatumTijd |
|
Regels |
Het attribuut moet aanwezig zijn wanneer de waarde van het attribuut gecorrigeerd gelijk is aan ja. Het attribuut mag niet aanwezig zijn in alle andere gevallen. |
|
Type gegeven |
Attribuut van Registratiegeschiedenis |
|
Definitie |
De aanduiding die aangeeft of het object door de registerbeheerder in onderzoek is genomen. |
|
Juridische status |
Authentiek |
|
Kardinaliteit |
1 |
|
Domein |
|
|
- Naam |
IndicatieJaNee |
|
- Type |
Waardelijst niet uitbreidbaar |
|
Toelichting |
Wanneer een object in onderzoek is genomen betekent dit dat er bij de registerbeheerder gerede twijfel bestaat over de juistheid van de geregistreerde gegevens en dat er een onderzoek is gestart om vast te stellen wat de juiste gegevens zijn. Normaliter gaat hieraan een melding van derden vooraf. |
|
Type gegeven |
Attribuut van Registratiegeschiedenis |
|
Definitie |
De datum en het tijdstip waarop de registerbeheerder het object in onderzoek heeft genomen. |
|
Juridische status |
Authentiek |
|
Kardinaliteit |
0..1 |
|
Domein |
|
|
- Naam |
DatumTijd |
|
Regels |
Het attribuut moet aanwezig zijn wanneer de waarde van het attribuut in onderzoek gelijk is aan ja. Het attribuut mag niet aanwezig zijn in alle andere gevallen. |
|
Type gegeven |
Attribuut van Registratiegeschiedenis |
|
Definitie |
De aanduiding die aangeeft of de gegevens van het object door de registerbeheerder uit registratie zijn genomen. |
|
Juridische status |
Authentiek |
|
Kardinaliteit |
1 |
|
Domein |
|
|
- Naam |
IndicatieJaNee |
|
- Type |
Waardelijst niet uitbreidbaar |
|
Toelichting |
Wanneer de registerbeheerder een object uit registratie heeft genomen, zijn de gegevens niet langer beschikbaar voor andere afnemers dan bronhouder en dataleverancier. De registerbeheerder zal een object alleen bij hoge uitzondering uit registratie nemen en alleen na akkoord van de bronhouder. Aan de beslissing gaat een proces van zorgvuldige afweging vooraf en dat komt tot uitdrukking in de regel dat een object slechts een keer uit registratie kan worden genomen. |
|
Type gegeven |
Attribuut van Registratiegeschiedenis |
|
Definitie |
De datum en het tijdstip waarop het object uit registratie is genomen. |
|
Juridische status |
Authentiek |
|
Kardinaliteit |
0..1 |
|
Domein |
|
|
- Naam |
DatumTijd |
|
Regels |
Het attribuut moet aanwezig zijn wanneer de waarde van het attribuut uit registratie genomen gelijk is aan ja. Het attribuut mag niet aanwezig zijn in alle andere gevallen. |
|
Type gegeven |
Attribuut van Registratiegeschiedenis |
|
Definitie |
De aanduiding die aangeeft of het object in de registratie ondergrond is opgenomen, nadat het eerder uit registratie was genomen. |
|
Juridische status |
Authentiek |
|
Kardinaliteit |
1 |
|
Domein |
|
|
- Naam |
IndicatieJaNee |
|
- Type |
Waardelijst niet uitbreidbaar |
|
Toelichting |
De registerbeheerder kan een object eenmalig uit registratie nemen, en die actie kan hij eenmalig ongedaan maken. Ook hiervoor geldt dat akkoord van de bronhouder vereist is. |
|
Type gegeven |
Attribuut van Registratiegeschiedenis |
|
Definitie |
De datum en het tijdstip waarop het object in de registratie ondergrond is opgenomen, nadat het uit registratie was genomen. |
|
Juridische status |
Authentiek |
|
Kardinaliteit |
0..1 |
|
Domein |
|
|
- Naam |
DatumTijd |
|
Regels |
Het attribuut moet aanwezig zijn wanneer de waarde van het attribuut weer in registratie genomen gelijk is aan ja. Het attribuut mag niet aanwezig zijn in alle andere gevallen. |

|
Type gegeven |
Entiteit |
|
Definitie |
Het geheel van gebeurtenissen dat beschrijft wanneer rapporten van het onderzoek aan de bronhouder zijn overgedragen. |
|
Toelichting |
De gegevens staan niet in een brondocument, maar worden automatisch door de basisregistratie ondergrond gegenereerd. De resultaten van het booronderzoek worden in een keer of in delen gerapporteerd. Wanneer een deelrapport dat onder de wettelijke verplichtingen valt door de bronhouder is geaccepteerd, wordt het ter registratie aan de landelijke voorziening aangeboden. De rapportagegeschiedenis geeft de essentie van het verloop van de rapportage en vormt de zgn. materiële geschiedenis van het registratieobject booronderzoek. |
|
Type gegeven |
Gegevensgroep van Rapportagegeschiedenis |
|
Definitie |
De overdracht van een rapport van het onderzoek aan de bronhouder. |
|
Juridische status |
Authentiek |
|
Kardinaliteit |
1..* |
|
Gegevensgroeptype |
Gebeurtenis |

|
Type gegeven |
Entiteit |
|
Definitie |
De gegevens die beschrijven wanneer een rapport van het onderzoek aan de bronhouder is overgedragen. |
|
Type gegeven |
Attribuut van Gebeurtenis |
|
Definitie |
De datum waarop de gebeurtenis heeft plaatsgevonden. |
|
Juridische status |
Authentiek |
|
Kardinaliteit |
1 |
|
Domein |
|
|
- Naam |
Datum |
|
- Waardebereik |
1 januari 1877 tot heden |
|
Regels |
De datum mag niet liggen na het tijdstip registratie object van de entiteit Registratiegeschiedenis. |
|
Is afgeleid |
Ja |
|
Toelichting |
De basisregistratie ondergrond leidt bij het registreren de juiste waarde af uit de gegevens in het brondocument. De datum is gelijk aan de rapportagedatum van het deelonderzoek of de deelonderzoeken die worden overgedragen. |
|
Type gegeven |
Attribuut van Gebeurtenis |
|
Definitie |
De benaming van de gebeurtenis. |
|
Juridische status |
Authentiek |
|
Kardinaliteit |
1 |
|
Domein |
|
|
- Naam |
NaamGebeurtenis |
|
- Type |
Waardelijst uitbreidbaar |
|
Toelichting |
Het gegeven staat niet in een brondocument, maar wordt automatisch door de basisregistratie ondergrond gegenereerd. |

|
Type gegeven |
Entiteit |
|
Definitie |
De gegevens over de plaats van het booronderzoek op het aardoppervlak, zoals die zijn aangeleverd aan de basisregistratie ondergrond. |
|
Toelichting |
De locatie van booronderzoek is gedefinieerd als een punt. |
|
Type gegeven |
Attribuut van Aangeleverde locatie |
|
Definitie |
De coördinaten die zijn aangeleverd. |
|
Juridische status |
Authentiek |
|
Kardinaliteit |
1 |
|
Domein |
|
|
- Naam |
Coördinatenpaar |
|
Regels |
De locatie moet liggen in Nederland of zijn Exclusieve Economische Zone. |
|
Type gegeven |
Attribuut van Aangeleverde locatie |
|
Definitie |
Het referentiestelsel van de aangeleverde coördinaten. |
|
Juridische status |
Authentiek |
|
Kardinaliteit |
1 |
|
Domein |
|
|
- Naam |
Referentiestelsel |
|
- Type |
Waardelijst uitbreidbaar |
|
Regels |
De waarde van het attribuut moet gelijk zijn aan ETRS89 of RD wanneer de locatie aan de landzijde van de UNCLOS-basislijn ligt. De waarde van het attribuut moet gelijk zijn aan ETRS89 of WGS84 wanneer de locatie aan de zeezijde van de UNCLOS-basislijn ligt. |
|
Type gegeven |
Attribuut van Aangeleverde locatie |
|
Definitie |
De datum waarop de plaats van het booronderzoek op het aardoppervlak is bepaald. |
|
Juridische status |
Authentiek |
|
Kardinaliteit |
1 |
|
Domein |
|
|
- Naam |
Datum |
|
- Waardebereik |
1 januari 1877 tot heden |
|
Regels |
De datum locatiebepaling mag niet liggen na het tijdstip registratie object van de entiteit Registratiegeschiedenis. |
|
Type gegeven |
Attribuut van Aangeleverde locatie |
|
Definitie |
De werkwijze die is gevolgd voor de bepaling van de plaats van het booronderzoek op het aardoppervlak. |
|
Juridische status |
Authentiek |
|
Kardinaliteit |
1 |
|
Domein |
|
|
- Naam |
MethodeLocatiebepaling |
|
- Type |
Waardelijst uitbreidbaar |
|
Toelichting |
Het gegeven geeft inzicht in de nauwkeurigheid waarmee de plaats van het booronderzoek op het aardoppervlak is bepaald. |
|
Type gegeven |
Attribuut van Aangeleverde locatie |
|
Definitie |
Het KvK-nummer van de onderneming of de maatschappelijke activiteit van de rechtspersoon die voor de bronhouder geldt als verantwoordelijk voor de uitvoering van de plaatsbepaling, of het equivalent daarvan in een handelsregister van een andere lidstaat van de Europese Unie dan Nederland. |
|
Juridische status |
Niet-authentiek |
|
Kardinaliteit |
0..1 |
|
Domein |
|
|
- Naam |
Organisatie |
|
Regels |
De organisatie moet bekend zijn binnen de basisregistratie ondergrond als uitvoerder van booronderzoek. |
|
Toelichting |
Het gegeven wordt alleen uitgeleverd aan de dataleverancier en de bronhouder. |

|
Type gegeven |
Entiteit |
|
Definitie |
De gegevens over de positie van het beginpunt van het booronderzoek in het verticale vlak, zoals aangeleverd aan de basisregistratie ondergrond. |
|
Type gegeven |
Attribuut van Aangeleverde verticale positie |
|
Definitie |
Het punt dat in het booronderzoek is gebruikt als nulpunt voor de diepte. |
|
Juridische status |
Authentiek |
|
Kardinaliteit |
1 |
|
Domein |
|
|
- Naam |
LokaalVerticaalReferentiepunt |
|
- Type |
Waardelijst uitbreidbaar |
|
Regels |
De waarde van het attribuut moet gelijk zijn aan waterbodem wanneer de locatie aan de zeezijde van de UNCLOS-basislijn ligt. |
|
Toelichting |
Het domein bevat begrippen die naar een oppervlak verwijzen. Het lokaal verticaal referentiepunt geldt als het punt waar het onderzoek aan de ondergrond begonnen is. De laag slib die plaatselijk op de waterbodem ligt, wordt niet tot de ondergrond gerekend en ligt boven het lokaal verticaal referentiepunt. |
|
Type gegeven |
Attribuut van Aangeleverde verticale positie |
|
Definitie |
De verticale positie van het lokaal verticaal referentiepunt t.o.v. het verticaal referentievlak. |
|
Juridische status |
Authentiek |
|
Kardinaliteit |
1 |
|
Domein |
|
|
- Naam |
Meetwaarde 3.3 |
|
- Eenheid |
m (meter) |
|
Toelichting |
De waarde kan positief of negatief zijn. Als de waarde positief is, ligt het lokaal verticaal referentiepunt boven het verticaal referentievlak. Met behulp van de verschuiving kan een diepte omgerekend worden naar een positie ten opzichte van het verticaal referentievlak. |
|
Type gegeven |
Attribuut van Aangeleverde verticale positie |
|
Definitie |
De positie van de waterbodem ten opzichte van het wateroppervlak op het moment van verticale positiebepaling. |
|
Juridische status |
Authentiek |
|
Kardinaliteit |
0..1 |
|
Domein |
|
|
- Naam |
Meetwaarde 3.3 |
|
- Eenheid |
m (meter) |
|
- Waardebereik |
0 tot 100 |
|
Regels |
Het attribuut moet aanwezig zijn wanneer de waarde van het attribuut lokaal verticaal referentiepunt gelijk is aan waterbodem. Het attribuut mag niet aanwezig zijn in alle andere gevallen. |
|
Toelichting |
Het gegeven geldt op het moment van verticale positiebepaling. Er wordt geen rekening gehouden met de veranderlijkheid die het gevolg is van getijden. Het gegeven heeft vooral betekenis op land. Het geeft extra informatie over de omstandigheden op plaatsen op land waar de waterdiepte veranderlijk is, bijvoorbeeld in uiterwaarden. De waterdiepte moet beschouwd worden als indicatief. |
|
Type gegeven |
Attribuut van Aangeleverde verticale positie |
|
Definitie |
Het referentieniveau voor de verticale positie van het lokaal verticaal referentiepunt. |
|
Juridische status |
Authentiek |
|
Kardinaliteit |
1 |
|
Domein |
|
|
- Naam |
VerticaalReferentievlak |
|
- Type |
Waardelijst uitbreidbaar |
|
Regels |
De waarde van het attribuut moet gelijk zijn aan NAP wanneer de locatie aan de landzijde van de UNCLOS-basislijn ligt. De waarde van het attribuut moet gelijk zijn aan LAT of MSL wanneer de locatie aan de zeezijde van de UNCLOS-lijn ligt. |
|
Type gegeven |
Attribuut van Aangeleverde verticale positie |
|
Definitie |
De datum waarop de verticale positie van het lokaal verticaal referentiepunt is bepaald. |
|
Juridische status |
Authentiek |
|
Kardinaliteit |
1 |
|
Domein |
|
|
- Naam |
Datum |
|
- Waardebereik |
1 januari 1877 tot heden |
|
Regels |
De datum verticale positiebepaling mag niet liggen na het tijdstip registratie object van de entiteit Registratiegeschiedenis. |
|
Toelichting |
Het gegeven is van belang in verband met mogelijke veranderingen in de positie van het maaiveld of de waterbodem. In het geval de positie is bepaald op basis van het AHN geldt als datum 1 januari van het jaar waarin de gebruikte versie van het AHN voor het gebied waarin de locatie ligt, is vastgesteld. |
|
Type gegeven |
Attribuut van Aangeleverde verticale positie |
|
Definitie |
De werkwijze die is gevolgd voor de bepaling van de verticale positie van het lokaal verticaal referentiepunt. |
|
Juridische status |
Authentiek |
|
Kardinaliteit |
1 |
|
Domein |
|
|
- Naam |
MethodeVerticalePositiebepaling |
|
- Type |
Waardelijst uitbreidbaar |
|
Toelichting |
Het gegeven geeft inzicht in de nauwkeurigheid waarmee de verticale positie is bepaald. |
|
Type gegeven |
Attribuut van Aangeleverde verticale positie |
|
Definitie |
Het KvK-nummer van de onderneming of de maatschappelijke activiteit van de rechtspersoon die voor de bronhouder geldt als verantwoordelijk voor de uitvoering van de bepaling van de verticale positie, of het equivalent daarvan in een handelsregister van een andere lidstaat van de Europese Unie dan Nederland. |
|
Juridische status |
Niet-authentiek |
|
Kardinaliteit |
0..1 |
|
Domein |
|
|
- Naam |
Organisatie |
|
Regels |
De organisatie moet bekend zijn binnen de basisregistratie ondergrond als uitvoerder van booronderzoek. |
|
Toelichting |
Het gegeven wordt alleen uitgeleverd aan de dataleverancier en de bronhouder. |

|
Type gegeven |
Entiteit |
|
Definitie |
De gegevens over de plaats van het registratieobject op het aardoppervlak zoals die door de basisregistratie ondergrond zijn getransformeerd. |
|
Toelichting |
De gegevens staan niet in een brondocument. De gestandaardiseerde locatie wordt door de basisregistratie ondergrond berekend ten behoeve van afnemers. Het maakt het mogelijk alle gegevens in de registratie ondergrond in een en hetzelfde referentiestelsel te ontsluiten. |
|
Type gegeven |
Attribuut van Gestandaardiseerde locatie |
|
Definitie |
De coördinaten in het standaard referentiestelsel. |
|
Juridische status |
Authentiek |
|
Kardinaliteit |
1 |
|
Domein |
|
|
- Naam |
Coördinatenpaar |
|
Is afgeleid |
Ja |
|
Type gegeven |
Attribuut van Gestandaardiseerde locatie |
|
Definitie |
Het referentiestelsel van de gestandaardiseerde coördinaten. |
|
Juridische status |
Authentiek |
|
Kardinaliteit |
1 |
|
Domein |
|
|
- Naam |
Referentiestelsel |
|
- Type |
Waardelijst uitbreidbaar |
|
Toelichting |
Het standaard referentiestelsel is ETRS89 (European Terrestrial Reference System 1989). |
|
Type gegeven |
Attribuut van Gestandaardiseerde locatie |
|
Definitie |
De methode die de basisregistratie ondergrond heeft gebruikt voor het omzetten van de aangeleverde coördinaten. |
|
Juridische status |
Authentiek |
|
Kardinaliteit |
1 |
|
Domein |
|
|
- Naam |
Coördinaattransformatie |

|
Type gegeven |
Entiteit |
|
Definitie |
De gegevens over de toestand van het terrein tijdens het boren die relevant zijn voor het onderzoek. |
|
Regels |
De entiteit moet aanwezig zijn wanneer de waarde van het attribuut terreintoestand bepaald van de entiteit Booronderzoek gelijk is aan ja. De entiteit mag niet aanwezig zijn in alle andere gevallen. Ten minste één van de volgende attributen moet aanwezig zijn: bodemgebruik, ligging op grondlichaam, landschapselement, hydrologische omstandigheid, actueel proces of tijdelijke verandering. |
|
Type gegeven |
Attribuut van Terreintoestand |
|
Definitie |
Het doel waarvoor de bodem waarop de locatie van het booronderzoek ligt in gebruik is. |
|
Juridische status |
Authentiek |
|
Kardinaliteit |
0..1 |
|
Domein |
|
|
- Naam |
Bodemgebruik |
|
- Type |
Waardelijst uitbreidbaar |
|
Toelichting |
Bij bodemgebruik wordt onderscheid gemaakt tussen bodemgebruik in landelijk gebied en dat is agrarisch gebruik en natuur, en bodemgebruik in niet-landelijk (stedelijk) gebied. |
|
Type gegeven |
Attribuut van Terreintoestand |
|
Definitie |
De omschrijving van de plaats van de boring op een grondlichaam. |
|
Juridische status |
Authentiek |
|
Kardinaliteit |
0..1 |
|
Domein |
|
|
- Naam |
LiggingOpGrondlichaam |
|
- Type |
Waardelijst uitbreidbaar |
|
Toelichting |
Wanneer door mensen een grondlichaam als een dijk of wal op het aardoppervlak is neergelegd, is een nadere precisering van de plaats op het grondlichaam relevant, omdat die de eigenschappen van de ondergrond beïnvloedt. |
|
Type gegeven |
Attribuut van Terreintoestand |
|
Definitie |
De omschrijving van een onderdeel van het landschap dat de vorm van het landschap ter plaatse van het onderzoek preciseert. |
|
Juridische status |
Authentiek |
|
Kardinaliteit |
0..1 |
|
Domein |
|
|
- Naam |
Landschapselement |
|
- Type |
Waardelijst uitbreidbaar |
|
Toelichting |
De vorm van het landschap is in veel gevallen al volledig vastgelegd in de geomorfologische kaart. Bij uitzondering of voor bepaalde doeleinden is voor een goed begrip van de opbouw van de bodem meer detailinformatie nodig over het landschap waar het terrein in ligt. |
|
Type gegeven |
Attribuut van Terreintoestand |
|
Definitie |
De karakterisering van de vochtigheid van het terrein vanuit het oogpunt van plantengroei. |
|
Juridische status |
Authentiek |
|
Kardinaliteit |
0..1 |
|
Domein |
|
|
- Naam |
HydrologischeOmstandigheid |
|
- Type |
Waardelijst uitbreidbaar |
|
Toelichting |
Het is van belang te weten hoe vochtig het deel van de bodem is waarin de planten wortelen en of het om zoet of zout water gaat. |
|
Type gegeven |
Attribuut van Terreintoestand |
|
Definitie |
De naam van een exogeen proces dat in het terrein zichtbaar actief is. |
|
Juridische status |
Authentiek |
|
Kardinaliteit |
0..1 |
|
Domein |
|
|
- Naam |
ActueelProces |
|
- Type |
Waardelijst uitbreidbaar |
|
Toelichting |
Er kunnen processen in het gebied spelen die het landschap, de positie van het maaiveld en de opbouw van de bodem in korte tijd kunnen veranderen. In korte tijd betekent binnen enkele uren of enkele dagen. |
|
Type gegeven |
Attribuut van Terreintoestand |
|
Definitie |
Een tijdelijke verandering in de gegeven toestand van het terrein. |
|
Juridische status |
Authentiek |
|
Kardinaliteit |
0..1 |
|
Domein |
|
|
- Naam |
TijdelijkeVerandering |
|
- Type |
Waardelijst uitbreidbaar |
|
Toelichting |
Het is goede praktijk dat de uitvoerder van het booronderzoek bijzonderheden over de toestand van het terrein zoals hij die aantreft vastlegt. Omdat niet alle veranderingen voor hem zichtbaar zullen zijn, wordt ervan uitgegaan dat de opdrachtgever de uitvoerder informeert over de omstandigheden die voor het onderzoek van belang zijn. |

|
Type gegeven |
Entiteit |
|
Definitie |
De gegevens over het geheel van activiteiten, voor zover relevant voor het onderzoek, dat tot doel heeft door boren een gat in de ondergrond te maken om monsters uit de ondergrond te nemen en/of metingen aan de ondergrond te doen. |
|
Type gegeven |
Attribuut van Boring |
|
Definitie |
De datum waarop het boren is begonnen. |
|
Juridische status |
Authentiek |
|
Kardinaliteit |
1 |
|
Domein |
|
|
- Naam |
Datum |
|
- Waardebereik |
1 januari 1605 tot heden |
|
Regels |
De startdatum boring mag niet liggen na het tijdstip registratie object van de entiteit Registratiegeschiedenis. |
|
Toelichting |
Hoewel historische gegevens nog buiten het bereik van deze versie van de catalogus vallen, is wel al met zekerheid vast te stellen dat de oudste datum van boren in 1605 ligt. |
|
Type gegeven |
Attribuut van Boring |
|
Definitie |
De datum waarop het boren is beëindigd. |
|
Juridische status |
Authentiek |
|
Kardinaliteit |
1 |
|
Domein |
|
|
- Naam |
Datum |
|
- Waardebereik |
1 januari 1605 tot heden |
|
Regels |
De einddatum boring mag niet liggen na het tijdstip registratie object van de entiteit Registratiegeschiedenis. De einddatum boring mag niet liggen voor de startdatum boring. |
|
Toelichting |
Hoewel historische gegevens nog buiten het bereik van deze versie van de catalogus vallen, is wel al met zekerheid vast te stellen dat de oudste datum van boren in 1605 ligt. |
|
Type gegeven |
Attribuut van Boring |
|
Definitie |
De voorbereidende werkzaamheden die binnen het onderzoek voorafgaand aan het boren zijn uitgevoerd en de eigenschappen van de ondergrond kunnen beïnvloeden. |
|
Juridische status |
Authentiek |
|
Kardinaliteit |
1 |
|
Domein |
|
|
- Naam |
Voorbereiding |
|
- Type |
Waardelijst uitbreidbaar |
|
Type gegeven |
Attribuut van Boring |
|
Definitie |
De diepte tot waar de voorbereidende werkzaamheden reiken. |
|
Juridische status |
Authentiek |
|
Kardinaliteit |
0..1 |
|
Domein |
|
|
- Naam |
Meetwaarde 2.2 |
|
- Eenheid |
m (meter) |
|
- Waardebereik |
0 tot 30 |
|
Regels |
Het attribuut mag niet aanwezig zijn wanneer de waarde van het attribuut voorbereiding gelijk is aan geen. Het attribuut moet aanwezig zijn in alle andere gevallen. |
|
Type gegeven |
Attribuut van Boring |
|
Definitie |
De aanduiding die aangeeft of het bovenste deel van de ondergrond voorafgaand aan, eventueel na onderbreking van, het boren is weggegraven. |
|
Juridische status |
Authentiek |
|
Kardinaliteit |
1 |
|
Domein |
|
|
- Naam |
IndicatieJaNee |
|
- Type |
Waardelijst niet uitbreidbaar |
|
Toelichting |
Wanneer het bovenste deel van de ondergrond wordt weggegraven hangt het van de aard van de opdracht en de situatie ter plaatse af wat er in het onderzoek met de weggegraven ondergrond gebeurt. Het kan zijn dat de grond zonder verder te beschrijven wordt verwijderd, het kan zijn dat de grond ter plekke informeel wordt beschreven en het kan zijn dat de grond ter plekke formeel wordt beschreven. In het laatste geval wordt het beschrijven beschouwd als onderdeel van het deelonderzoek boormonsterbeschrijving en wordt de informatie vastgelegd als ware het traject geboord. In het tweede geval wordt het beschrijven als een op zichzelf staande activiteit beschouwd waarvan het resultaat summier wordt vastgelegd als weggegraven lagen. In het eerste geval wordt er geen informatie vastgelegd. Wanneer de grond wordt beschreven voor geologisch booronderzoek wordt deze vrijwel altijd formeel beschreven. |
|
Type gegeven |
Attribuut van Boring |
|
Definitie |
De diepte tot waar het materiaal uit de ondergrond is weggegraven. |
|
Juridische status |
Authentiek |
|
Kardinaliteit |
0..1 |
|
Domein |
|
|
- Naam |
Meetwaarde 2.0 |
|
- Eenheid |
m (meter) |
|
- Waardebereik |
0 tot 30 |
|
Regels |
Het attribuut moet aanwezig zijn wanneer de waarde van het attribuut traject weggegraven gelijk is aan ja. Het attribuut mag niet aanwezig zijn in alle andere gevallen. |
|
Type gegeven |
Attribuut van Boring |
|
Definitie |
De aanduiding die aangeeft of het gesteente is aangeboord en is bemonsterd. |
|
Juridische status |
Authentiek |
|
Kardinaliteit |
1 |
|
Domein |
|
|
- Naam |
IndicatieJaNee |
|
- Type |
Waardelijst niet uitbreidbaar |
|
Toelichting |
Wanneer de ondergrond niet uit grond maar uit gesteente bestaat, worden in het onderzoek andere gegevens vastgelegd dan gewoonlijk het geval is. In deze versie van de catalogus is het beschrijven van gesteente niet opgenomen. |
|
Type gegeven |
Attribuut van Boring |
|
Definitie |
De procedure die aangeeft onder welke afspraken het boren is uitgevoerd. |
|
Juridische status |
Authentiek |
|
Kardinaliteit |
1..2 |
|
Domein |
|
|
- Naam |
Boorprocedure |
|
- Type |
Waardelijst uitbreidbaar |
|
Toelichting |
De procedure beschrijft de manier van werken, de passende hulpmiddelen en de eisen waaraan de uitvoering moet voldoen. Procedures zijn in het algemeen vastgelegd in een norm, protocol of richtlijn. Dat kan overigens een richtlijn zijn die de uitvoerder voor zichzelf gebruikt. Het gegeven is opgenomen omdat het inzicht biedt in de kwaliteit van het werk. Het gebruik van procedures varieert van vakgebied tot vakgebied. Voor handboren en mechanisch boren bestaan aparte procedures. |
|
Type gegeven |
Attribuut van Boring |
|
Definitie |
De diepte waarop het boren is geëindigd. |
|
Juridische status |
Authentiek |
|
Kardinaliteit |
1 |
|
Domein |
|
|
- Naam |
Meetwaarde 3.2 |
|
- Eenheid |
m (meter) |
|
- Waardebereik |
vanaf 0 |
|
Type gegeven |
Attribuut van Boring |
|
Definitie |
De reden waarom de uitvoerder van de boring met boren is opgehouden. |
|
Juridische status |
Authentiek |
|
Kardinaliteit |
1 |
|
Domein |
|
|
- Naam |
StopcriteriumVeld |
|
- Type |
Waardelijst uitbreidbaar |
|
Toelichting |
Het gegeven geeft aan of het beoogde einddoel is gehaald of dat het boren is gestopt omdat er bepaalde problemen waren. De aard van het eventuele probleem kan informatie geven over de opbouw van de ondergrond. |
|
Type gegeven |
Attribuut van Boring |
|
Definitie |
De aanduiding die aangeeft of tijdens het boren verbuizing in het boorgat is aangebracht. |
|
Juridische status |
Authentiek |
|
Kardinaliteit |
0..1 |
|
Domein |
|
|
- Naam |
IndicatieJaNee |
|
- Type |
Waardelijst niet uitbreidbaar |
|
Regels |
Het attribuut moet aanwezig zijn wanneer de waarde van het attribuut boortechniek van de entiteit Geboord interval in ten minste één van de geboorde intervallen gelijk is aan handDraaien, mechanischDraaienOnverbuisd, mechanischGrijpen, mechanischSpuitenOnverbuisd of mechanischSpuitenDraaien. Het attribuut mag niet aanwezig zijn in alle andere gevallen. |
|
Toelichting |
Bij bepaalde boortechnieken, de zgn. onverbuisde technieken, is tijdens het boren sprake van een geheel of gedeeltelijk open gat. Het kan nodig zijn het boren te onderbreken en tijdelijk verbuizing aan te brengen om het geboorde gat in stand te houden zodat men verder kan boren. De verbuizing kan van invloed zijn op de bemonstering en het tijdens het boren doen van metingen. |
|
Type gegeven |
Attribuut van Boring |
|
Definitie |
De diepte tot waar tijdelijke verbuizing is aangebracht. |
|
Juridische status |
Authentiek |
|
Kardinaliteit |
0..1 |
|
Domein |
|
|
- Naam |
Meetwaarde 3.2 |
|
- Eenheid |
m (meter) |
|
- Waardebereik |
vanaf 0 |
|
Regels |
Het attribuut moet aanwezig zijn wanneer de waarde van het attribuut tijdelijke verbuizing aangebracht gelijk is aan ja. Het attribuut mag niet aanwezig zijn in alle andere gevallen. |
|
Type gegeven |
Attribuut van Boring |
|
Definitie |
De aanduiding die aangeeft of tijdens het boren spoeling met toeslag is gebruikt. |
|
Juridische status |
Authentiek |
|
Kardinaliteit |
0..1 |
|
Domein |
|
|
- Naam |
IndicatieJaNee |
|
- Type |
Waardelijst niet uitbreidbaar |
|
Regels |
Het attribuut moet aanwezig zijn wanneer de waarde van het attribuut boortechniek van de entiteit Geboord interval in ten minste één van de geboorde intervallen gelijk is aan mechanischDraaienOnverbuisd, mechanischGrijpen, mechanischSpuitenOnverbuisd of mechanischSpuitenDraaien. Het attribuut mag niet aanwezig zijn in alle andere gevallen. |
|
Toelichting |
Bij bepaalde boortechnieken, de zgn. onverbuisde technieken, is tijdens het boren sprake van een geheel of gedeeltelijk open gat. Het kan nodig zijn tijdens het boren spoeling te gebruiken om in het gat voldoende tegendruk op te bouwen. In dat geval voegt men een bepaalde toeslag toe aan het werkwater om een vloeistof met voldoende massa samen te stellen. In de toekomst zal spoeling mogelijk ook gebruikt gaan worden bij andere boortechnieken. |
|
Type gegeven |
Attribuut van Boring |
|
Definitie |
De specificatie van het materiaal dat aan het werkwater is toegevoegd om de spoeling voldoende massa te geven. |
|
Juridische status |
Authentiek |
|
Kardinaliteit |
0..1 |
|
Domein |
|
|
- Naam |
Spoelingtoeslag |
|
- Type |
Waardelijst uitbreidbaar |
|
Regels |
Het attribuut moet aanwezig zijn wanneer de waarde van het attribuut spoeling gebruikt gelijk is aan ja. Het attribuut mag niet aanwezig zijn in alle andere gevallen. |
|
Type gegeven |
Attribuut van Boring |
|
Definitie |
De diepte in het gat tot waar het grondwater na de uitvoering van de werkzaamheden reikt. |
|
Juridische status |
Authentiek |
|
Kardinaliteit |
0..1 |
|
Domein |
|
|
- Naam |
Meetwaarde 3.2 |
|
- Eenheid |
m (meter) |
|
- Waardebereik |
vanaf 0 |
|
Regels |
Het attribuut mag niet aanwezig zijn wanneer de waarde van het attribuut lokaal verticaal referentiepunt van de entiteit Aangeleverde verticale positie gelijk is aan waterbodem. |
|
Toelichting |
Het is goede praktijk de grondwaterstand te bepalen, maar aan een eventueel ontbreken van het gegeven kan geen bijzondere betekenis worden gegeven. Het gegeven wordt pas vastgelegd wanneer de uitvoerder van oordeel is dat de grondwaterstand zich weer hersteld heeft; de diepte moet beschouwd worden als indicatief. |
|
Type gegeven |
Attribuut van Boring |
|
Definitie |
De procedure die aangeeft onder welke afspraken het bemonsteren is uitgevoerd. |
|
Juridische status |
Authentiek |
|
Kardinaliteit |
1 |
|
Domein |
|
|
- Naam |
Bemonsteringsprocedure |
|
- Type |
Waardelijst uitbreidbaar |
|
Toelichting |
De procedure beschrijft de manier van werken, de passende hulpmiddelen en de eisen waaraan de uitvoering moet voldoen. Procedures zijn in het algemeen vastgelegd in een norm, protocol of richtlijn. Dat kan overigens een richtlijn zijn die de uitvoerder voor zichzelf gebruikt. Het gegeven is opgenomen omdat het inzicht biedt in de kwaliteit van het werk. Het gebruik van procedures varieert van vakgebied tot vakgebied. |
|
Type gegeven |
Attribuut van Boring |
|
Definitie |
De diepte tot waar is bemonsterd. |
|
Juridische status |
Authentiek |
|
Kardinaliteit |
1 |
|
Domein |
|
|
- Naam |
Meetwaarde 3.2 |
|
- Eenheid |
m (meter) |
|
- Waardebereik |
vanaf 0 |
|
Regels |
De waarde van het attribuut mag niet groter zijn dan de waarde van het attribuut einddiepte boren. |
|
Type gegeven |
Attribuut van Boring |
|
Definitie |
De aanduiding die aangeeft of er tijdens het boren verontreiniging van de ondergrond is geconstateerd. |
|
Juridische status |
Authentiek |
|
Kardinaliteit |
1 |
|
Domein |
|
|
- Naam |
IndicatieJaNee |
|
- Type |
Waardelijst niet uitbreidbaar |
|
Toelichting |
Het gegeven geeft aan of de eigenschappen van de ondergrond onbedoeld door de mens veranderd zijn. |
|
Type gegeven |
Attribuut van Boring |
|
Definitie |
De aanduiding die aangeeft of het gat na afloop van de boor- en eventuele graafwerkzaamheden is afgewerkt. |
|
Juridische status |
Authentiek |
|
Kardinaliteit |
1 |
|
Domein |
|
|
- Naam |
IndicatieJaNee |
|
- Type |
Waardelijst niet uitbreidbaar |
|
Toelichting |
De afwerking geeft inzicht in hoe de ondergrond is achtergelaten na afloop van de werkzaamheden in het veld. |
|
Type gegeven |
Attribuut van Boring |
|
Definitie |
Het KvK-nummer van de onderneming of de maatschappelijke activiteit van de rechtspersoon die voor de bronhouder geldt als verantwoordelijk voor de uitvoering van de boring en het eventueel leveren van monsters, of het equivalent daarvan in een handelsregister van een andere lidstaat van de Europese Unie dan Nederland. |
|
Juridische status |
Niet-authentiek |
|
Kardinaliteit |
0..1 |
|
Domein |
|
|
- Naam |
Organisatie |
|
Regels |
De organisatie moet bekend zijn binnen de basisregistratie ondergrond als uitvoerder van booronderzoek. |
|
Toelichting |
Het gegeven wordt alleen uitgeleverd aan de dataleverancier en de bronhouder. |
|
Type gegeven |
Associatie van Boring |
|
Definitie |
De summiere beschrijving van een laag die is weggegraven als voorbereiding op het boren. |
|
Juridische status |
Authentiek |
|
Kardinaliteit |
0..* |
|
Relatiesoort naam |
bestaat uit |
|
Relatierol naam |
beschrijving weggegraven laag |
|
Bron |
Boring |
|
Doel |
Weggegraven laag |
|
Type gegeven |
Associatie van Boring |
|
Definitie |
Het geboorde interval van de boring. |
|
Juridische status |
Authentiek |
|
Kardinaliteit |
1..* |
|
Relatiesoort naam |
heeft |
|
Relatierol naam |
geboord interval |
|
Bron |
Boring |
|
Doel |
Geboord interval |
|
Type gegeven |
Associatie van Boring |
|
Definitie |
Het bemonsterde interval van de boring. |
|
Juridische status |
Authentiek |
|
Kardinaliteit |
1..* |
|
Relatiesoort naam |
heeft |
|
Relatierol naam |
bemonsterd interval |
|
Bron |
Boring |
|
Doel |
Bemonsterd interval |
|
Type gegeven |
Associatie van Boring |
|
Definitie |
De identificatie van het verontreinigd interval geconstateerd tijdens het boren. |
|
Juridische status |
Authentiek |
|
Kardinaliteit |
0..* |
|
Relatiesoort naam |
bestaat uit |
|
Relatierol naam |
constatering verontreinigd interval |
|
Bron |
Boring |
|
Doel |
Verontreinigd interval |
|
Type gegeven |
Associatie van Boring |
|
Definitie |
Het afgewerkte interval van de boring. |
|
Juridische status |
Authentiek |
|
Kardinaliteit |
0..* |
|
Relatiesoort naam |
heeft |
|
Relatierol naam |
afgewerkt interval |
|
Bron |
Boring |
|
Doel |
Afgewerkt interval |

|
Type gegeven |
Entiteit |
|
Definitie |
Een deel van de weggegraven ondergrond dat summier als laag is beschreven. |
|
Toelichting |
Het gegeven is aanwezig wanneer in het onderzoek is vastgesteld dat het voldoende is het weggegraven deel van de ondergrond summier te beschrijven. Het weggegraven traject wordt in zijn geheel en als een opeenvolging van lagen beschreven en dat wil zeggen dat de lagen precies op elkaar aansluiten. De weggegraven lagen staan los van het boorprofiel. |
|
Type gegeven |
Attribuut van Weggegraven laag |
|
Definitie |
De diepte van de bovenkant van de laag. |
|
Juridische status |
Authentiek |
|
Kardinaliteit |
1 |
|
Domein |
|
|
- Naam |
Meetwaarde 2.2 |
|
- Eenheid |
m (meter) |
|
- Waardebereik |
0 tot 30 |
|
Regels |
De bovengrens van de bovenste weggegraven laag moet gelijk zijn aan 0. De weggegraven lagen moeten precies op elkaar aansluiten. |
|
Type gegeven |
Attribuut van Weggegraven laag |
|
Definitie |
De diepte van de onderkant van de laag. |
|
Juridische status |
Authentiek |
|
Kardinaliteit |
1 |
|
Domein |
|
|
- Naam |
Meetwaarde 2.2 |
|
- Eenheid |
m (meter) |
|
- Waardebereik |
0 tot 30 |
|
Regels |
De ondergrens moet groter zijn dan de bovengrens van de weggegraven laag. De ondergrens van de onderste weggegraven laag moet gelijk zijn aan de waarde van het attribuut einddiepte graven van de entiteit Boring. |
|
Type gegeven |
Attribuut van Weggegraven laag |
|
Definitie |
De omschrijving van het materiaal waaruit de weggegraven laag bestaat. |
|
Juridische status |
Authentiek |
|
Kardinaliteit |
1 |
|
Domein |
|
|
- Naam |
WeggegravenMateriaal |
|
- Type |
Waardelijst uitbreidbaar |

|
Type gegeven |
Entiteit |
|
Definitie |
Het diepte-interval dat met een bepaalde boortechniek en een bepaalde diameter is geboord. |
|
Toelichting |
Op een en dezelfde diepte kunnen verschillende boortechnieken gebruikt worden. Er kan bijvoorbeeld eerst mechanisch gedrukt worden waarbij monsters op diepte worden uitgestoken, waarna het interval wordt uitgeboord door mechanisch te draaien. Ook kan op een en dezelfde diepte een bepaalde boortechniek herhaaldelijk worden toegepast, waarbij de diameter steeds toeneemt. Als gevolg kunnen geboorde intervallen overlappen. |
|
Type gegeven |
Attribuut van Geboord interval |
|
Definitie |
De diepte waarop begonnen is met een bepaalde boortechniek een gat met een bepaalde diameter te maken. |
|
Juridische status |
Authentiek |
|
Kardinaliteit |
1 |
|
Domein |
|
|
- Naam |
Meetwaarde 3.2 |
|
- Eenheid |
m (meter) |
|
- Waardebereik |
vanaf 0 |
|
Toelichting |
Normaliter is de begindiepte van het bovenste geboord interval gelijk aan 0. Wanneer materiaal is weggegraven en deze niet of summier is beschreven is de waarde groter dan 0. |
|
Type gegeven |
Attribuut van Geboord interval |
|
Definitie |
De diepte waarop gestopt is met een bepaalde boortechniek een gat met een bepaalde diameter te maken. |
|
Juridische status |
Authentiek |
|
Kardinaliteit |
1 |
|
Domein |
|
|
- Naam |
Meetwaarde 3.2 |
|
- Eenheid |
m (meter) |
|
- Waardebereik |
vanaf 0 |
|
Regels |
De einddiepte moet groter zijn dan de begindiepte van het geboord interval. De einddiepte van het onderste geboord interval moet gelijk zijn aan de waarde van het attribuut einddiepte boren van de entiteit Boring. |
|
Type gegeven |
Attribuut van Geboord interval |
|
Definitie |
De techniek die gebruikt is om over een bepaald diepte-interval een gat met een bepaalde diameter in de ondergrond te maken. |
|
Juridische status |
Authentiek |
|
Kardinaliteit |
1 |
|
Domein |
|
|
- Naam |
Boortechniek |
|
- Type |
Waardelijst uitbreidbaar |
|
Toelichting |
Bij de classificatie van boortechnieken wordt gekeken naar de manier waarop het gebruikte apparaat de grond in is gedreven. |
|
Type gegeven |
Attribuut van Geboord interval |
|
Definitie |
De diameter van het geboorde gat. |
|
Juridische status |
Authentiek |
|
Kardinaliteit |
1 |
|
Domein |
|
|
- Naam |
Meetwaarde 4.0 |
|
- Eenheid |
mm (millimeter) |
|
- Waardebereik |
20 tot 3000 |
|
Toelichting |
Het gaat om de diameter van het gat dat door boren is ontstaan. Het uiteindelijk gat kan groter zijn doordat de wand afbrokkelt of gedeeltelijk instort. |

|
Type gegeven |
Entiteit |
|
Definitie |
Een diepte-interval dat volgens een bepaalde bemonsteringsmethode en afhankelijk van de methode met een bepaald apparaat is bemonsterd. |
|
Toelichting |
In het geval het bovenste deel van de ondergrond is weggegraven en in het onderzoek is vastgesteld dat het net zo beschreven moet worden als de monsters uit de geboorde intervallen, wordt het weggegraven deel als een bemonsterd interval beschreven. |
|
Type gegeven |
Attribuut van Bemonsterd interval |
|
Definitie |
De diepte waarop het bemonsterde interval begint. |
|
Juridische status |
Authentiek |
|
Kardinaliteit |
1 |
|
Domein |
|
|
- Naam |
Meetwaarde 3.2 |
|
- Eenheid |
m (meter) |
|
- Waardebereik |
vanaf 0 |
|
Type gegeven |
Attribuut van Bemonsterd interval |
|
Definitie |
De diepte waarop het bemonsterde interval eindigt. |
|
Juridische status |
Authentiek |
|
Kardinaliteit |
1 |
|
Domein |
|
|
- Naam |
Meetwaarde 3.2 |
|
- Eenheid |
m (meter) |
|
- Waardebereik |
vanaf 0 |
|
Regels |
De einddiepte moet groter zijn dan de begindiepte van het bemonsterd interval. De einddiepte van het onderste bemonsterd interval mag niet groter zijn dan de waarde van het attribuut einddiepte boren van de entiteit Boring. |
|
Type gegeven |
Attribuut van Bemonsterd interval |
|
Definitie |
De werkzaamheden die tijdens het boren zijn uitgevoerd om een bepaald diepte-interval te prepareren ten behoeve van de bemonstering. |
|
Juridische status |
Authentiek |
|
Kardinaliteit |
1 |
|
Domein |
|
|
- Naam |
Voorbehandeling |
|
- Type |
Waardelijst uitbreidbaar |
|
Type gegeven |
Attribuut van Bemonsterd interval |
|
Definitie |
De manier waarop de monsters uit de ondergrond zijn genomen. |
|
Juridische status |
Authentiek |
|
Kardinaliteit |
1 |
|
Domein |
|
|
- Naam |
Bemonsteringsmethode |
|
- Type |
Waardelijst uitbreidbaar |
|
Toelichting |
Bij de classificatie van bemonsteren wordt gekeken naar de manier waarop het materiaal uit de ondergrond naar boven is gehaald. |
|
Type gegeven |
Attribuut van Bemonsterd interval |
|
Definitie |
De aanduiding die aangeeft wat de beoogde monsterkwaliteit is geweest. |
|
Juridische status |
Authentiek |
|
Kardinaliteit |
1 |
|
Domein |
|
|
- Naam |
Bemonsteringskwaliteit |
|
- Type |
Waardelijst uitbreidbaar |
|
Toelichting |
Idealiter zou men de ondergrond altijd in-situ willen onderzoeken, maar in de praktijk onderzoekt men monsters uit de ondergrond en dat betekent dat er onvermijdelijk sprake is van een zekere mate van verstoring. De mate van verstoring wordt primair bepaald door de keuze van boortechniek, bemonsteringsmethode en bemonsteringsapparaat. Omdat ook de samenstelling van de grond van invloed is, kan het nodig blijken de keuze aan te passen als de grondsoort anders blijkt te zijn dan gedacht. De bemonsteringskwaliteit geeft aan binnen welke grenzen de primaire mate van verstoring ligt. Er wordt in de norm NEN-EN-ISO 22475 een indeling in vijf klassen gehanteerd en voor iedere klasse is vastgelegd hoe de monsters behandeld moeten worden wanneer zij eenmaal boven de grond zijn gekomen. De laagste eisen gelden voor monsters waarvan de samenhang al volledig is verstoord wanneer ze boven de grond komen. In de dagelijkse spraak worden die monsters geroerde monsters genoemd. De vier andere klassen beschrijven de eisen die gelden voor het behandelen van ongeroerde monsters. De reden het gegeven vast te leggen is dat niet alle in het veld genomen monsters altijd als onderdeel van het booronderzoek worden geanalyseerd. |
|
Type gegeven |
Attribuut van Bemonsterd interval |
|
Definitie |
De aanduiding die aangeeft of de oriëntatie van het monster is vastgelegd. |
|
Juridische status |
Authentiek |
|
Kardinaliteit |
0..1 |
|
Domein |
|
|
- Naam |
IndicatieJaNee |
|
- Type |
Waardelijst niet uitbreidbaar |
|
Regels |
Het attribuut moet aanwezig zijn wanneer de waarde van het attribuut bemonsteringsmethode gelijk is aan opDiepteUitsteken. Het attribuut mag niet aanwezig zijn in alle andere gevallen. |
|
Toelichting |
Voor bepaalde vormen van boormonsteranalyse is het nodig de bemonstering zo uit te voeren dat de oriëntatie van de structuur van de ondergrond behouden blijft. |
|
Type gegeven |
Gegevensgroep van Bemonsterd interval |
|
Definitie |
Het apparaat dat gebruikt is voor het steken of kernen. |
|
Juridische status |
Authentiek |
|
Kardinaliteit |
0..1 |
|
Gegevensgroeptype |
Bemonsteringsapparaat |

|
Type gegeven |
Entiteit |
|
Definitie |
De specificaties van het apparaat dat gebruikt is voor het steken of kernen. |
|
Regels |
De entiteit moet aanwezig zijn wanneer de waarde van het attribuut bemonsteringsmethode van de entiteit Bemonsterd interval gelijk is aan opDiepteKernen of opDiepteUitsteken. De entiteit mag niet aanwezig zijn in alle andere gevallen. |
|
Toelichting |
Wanneer er geroerde monsters zijn genomen geeft de methode van bemonstering voldoende informatie over de kwaliteit van de monsters, maar wanneer de bemonstering erop gericht is ongeroerde monsters van relatief hoge kwaliteit te nemen, is het van belang ook de specificaties van het gebruikte apparaat vast te leggen. |
|
Type gegeven |
Attribuut van Bemonsteringsapparaat |
|
Definitie |
Het apparaat dat gebruikt is voor het nemen van kernen en steekmonsters getypeerd naar de onderdelen die de kwaliteit van de bemonstering beïnvloeden. |
|
Juridische status |
Authentiek |
|
Kardinaliteit |
1 |
|
Domein |
|
|
- Naam |
Apparaattype |
|
- Type |
Waardelijst uitbreidbaar |
|
Type gegeven |
Attribuut van Bemonsteringsapparaat |
|
Definitie |
De inwendige diameter van het deel van het apparaat waarin het monster wordt opgevangen. |
|
Juridische status |
Authentiek |
|
Kardinaliteit |
0..1 |
|
Domein |
|
|
- Naam |
Meetwaarde 3.0 |
|
- Eenheid |
mm (millimeter) |
|
- Waardebereik |
30 tot 410 |
|
Regels |
Het attribuut mag niet aanwezig zijn wanneer de waarde van het attribuut apparaattype gelijk is aan guts. Het attribuut moet aanwezig zijn in alle andere gevallen. |
|
Type gegeven |
Attribuut van Bemonsteringsapparaat |
|
Definitie |
De lengte van het deel van het apparaat waarin het monster wordt opgevangen. |
|
Juridische status |
Authentiek |
|
Kardinaliteit |
0..1 |
|
Domein |
|
|
- Naam |
Meetwaarde 2.2 |
|
- Eenheid |
m (meter) |
|
- Waardebereik |
0.05 tot 40 |
|
Regels |
Het attribuut mag niet aanwezig zijn wanneer de waarde van het attribuut apparaattype gelijk is aan guts. Het attribuut moet aanwezig zijn in alle andere gevallen. |
|
Type gegeven |
Attribuut van Bemonsteringsapparaat |
|
Definitie |
De kleinste diameter van de doorgang voor het monster aan de onderzijde van het apparaat, bij volledig openstaande vanger. |
|
Juridische status |
Authentiek |
|
Kardinaliteit |
0..1 |
|
Domein |
|
|
- Naam |
Meetwaarde 3.0 |
|
- Eenheid |
mm (millimeter) |
|
- Waardebereik |
20 tot 400 |
|
Regels |
Het attribuut mag niet aanwezig zijn wanneer de waarde van het attribuut apparaattype gelijk is aan guts. Het attribuut moet aanwezig zijn in alle andere gevallen. |
|
Type gegeven |
Attribuut van Bemonsteringsapparaat |
|
Definitie |
De aanduiding die aangeeft of het deel van het apparaat waarin het monster wordt opgevangen van binnen bekleed is met een kous. |
|
Juridische status |
Authentiek |
|
Kardinaliteit |
0..1 |
|
Domein |
|
|
- Naam |
IndicatieJaNee |
|
- Type |
Waardelijst niet uitbreidbaar |
|
Regels |
Het attribuut mag niet aanwezig zijn wanneer de waarde van het attribuut apparaattype gelijk is aan guts. Het attribuut moet aanwezig zijn in alle andere gevallen. |
|
Type gegeven |
Attribuut van Bemonsteringsapparaat |
|
Definitie |
De aanduiding die aangeeft of het apparaat een haakse steekmond heeft. |
|
Juridische status |
Authentiek |
|
Kardinaliteit |
0..1 |
|
Domein |
|
|
- Naam |
IndicatieJaNee |
|
- Type |
Waardelijst niet uitbreidbaar |
|
Regels |
Het attribuut moet aanwezig zijn wanneer de waarde van het attribuut apparaattype gelijk is aan steekbus, steekbusDLDS of steekbusMetLiner. Het attribuut mag niet aanwezig zijn in alle andere gevallen. |
|
Type gegeven |
Attribuut van Bemonsteringsapparaat |
|
Definitie |
De hoek die de snijrand maakt met de lengteas van het apparaat. |
|
Juridische status |
Authentiek |
|
Kardinaliteit |
0..1 |
|
Domein |
|
|
- Naam |
Meetwaarde 2.0 |
|
- Eenheid |
° (graden) |
|
- Waardebereik |
5 tot 45 |
|
Regels |
Het attribuut moet aanwezig zijn wanneer de waarde van het attribuut haakse steekmond gelijk is aan nee. Het attribuut mag niet aanwezig zijn in alle andere gevallen. |
|
Type gegeven |
Attribuut van Bemonsteringsapparaat |
|
Definitie |
De grootste uitwendige diameter van de steekmond. |
|
Juridische status |
Authentiek |
|
Kardinaliteit |
0..1 |
|
Domein |
|
|
- Naam |
Meetwaarde 3.0 |
|
- Eenheid |
mm (millimeter) |
|
- Waardebereik |
50 tot 510 |
|
Regels |
Het attribuut moet aanwezig zijn wanneer de waarde van het attribuut apparaattype gelijk is aan steekbus, steekbusDLDS of steekbusMetLiner. Het attribuut mag niet aanwezig zijn in alle andere gevallen. |
|
Type gegeven |
Attribuut van Bemonsteringsapparaat |
|
Definitie |
De aanduiding die aangeeft of er in een core-barrel of steekbus een vloeistof is gebruikt om de bemonstering te vergemakkelijken. |
|
Juridische status |
Authentiek |
|
Kardinaliteit |
0..1 |
|
Domein |
|
|
- Naam |
IndicatieJaNee |
|
- Type |
Waardelijst niet uitbreidbaar |
|
Regels |
Het attribuut moet aanwezig zijn wanneer de waarde van het attribuut apparaattype gelijk is aan corebarrelSingleTube, corebarrelDoubleTube, corebarrelTripleTube of steekbus. Het attribuut mag niet aanwezig zijn in alle andere gevallen. |
|
Toelichting |
Een steunvloeistof verlaagt de wrijving in het apparaat tijdens bemonstering en zorgt voor horizontale stabiliteit na bemonstering. Wanneer het apparaat een Begemann-steekbus is, wordt altijd een steunvloeistof gebruikt. Bij andere typen steekapparaten is dat nooit het geval. |
|
Type gegeven |
Attribuut van Bemonsteringsapparaat |
|
Definitie |
De aanduiding die aangeeft of het apparaat voorzien is van een onderdeel dat moet voorkomen dat het monster uit het apparaat valt; het onderdeel wordt een monster- of een kernvanger genoemd. |
|
Juridische status |
Authentiek |
|
Kardinaliteit |
0..1 |
|
Domein |
|
|
- Naam |
IndicatieJaNee |
|
- Type |
Waardelijst niet uitbreidbaar |
|
Regels |
Het attribuut mag niet aanwezig zijn wanneer de waarde van het attribuut apparaattype gelijk is aan guts. Het attribuut moet aanwezig zijn in alle andere gevallen. |
|
Type gegeven |
Attribuut van Bemonsteringsapparaat |
|
Definitie |
De aanduiding die aangeeft of het apparaat aan de bovenzijde voorzien is van een passieve zuiger. |
|
Juridische status |
Authentiek |
|
Kardinaliteit |
0..1 |
|
Domein |
|
|
- Naam |
IndicatieJaNee |
|
- Type |
Waardelijst niet uitbreidbaar |
|
Regels |
Het attribuut mag niet aanwezig zijn wanneer de waarde van het attribuut apparaattype gelijk is aan guts. Het attribuut moet aanwezig zijn in alle andere gevallen. |
|
Toelichting |
Een zuiger dient om de bemonstering te vergemakkelijken en helpt het monster in het apparaat te houden en beperkt het risico op verstoring. De zuiger staat tijdens monstername op een vaste positie. |

|
Type gegeven |
Entiteit |
|
Definitie |
Een diepte-interval dat is verontreinigd. |
|
Regels |
De entiteit moet aanwezig zijn wanneer de waarde van het attribuut ondergrond verontreinigd van de entiteit Boring gelijk is aan ja. De entiteit mag niet aanwezig zijn in alle andere gevallen. De verontreinigde intervallen mogen elkaar niet overlappen. |
|
Toelichting |
Het gegeven wordt vastgelegd omdat het in de boormonsteranalyse belangrijk is te weten op welke diepte de eigenschappen van de ondergrond onbedoeld door de mens veranderd zijn. |
|
Type gegeven |
Attribuut van Verontreinigd interval |
|
Definitie |
De diepte vanaf waar de verontreiniging is geconstateerd. |
|
Juridische status |
Authentiek |
|
Kardinaliteit |
1 |
|
Domein |
|
|
- Naam |
Meetwaarde 3.2 |
|
- Eenheid |
m (meter) |
|
- Waardebereik |
vanaf 0 |
|
Type gegeven |
Attribuut van Verontreinigd interval |
|
Definitie |
De diepte tot waar de verontreiniging is geconstateerd. |
|
Juridische status |
Authentiek |
|
Kardinaliteit |
1 |
|
Domein |
|
|
- Naam |
Meetwaarde 3.2 |
|
- Eenheid |
m (meter) |
|
- Waardebereik |
vanaf 0 |
|
Regels |
De einddiepte moet groter zijn dan de begindiepte van het verontreinigd interval. De einddiepte van het onderste verontreinigd interval mag niet groter zijn dan de waarde van het attribuut einddiepte boren van de entiteit Boring. |

|
Type gegeven |
Entiteit |
|
Definitie |
Een diepte-interval dat na het boren op een bepaalde manier is afgewerkt. |
|
Regels |
De entiteit moet aanwezig zijn wanneer de waarde van het attribuut gat afgewerkt van de entiteit Boring gelijk is aan ja. De entiteit mag niet aanwezig zijn in alle andere gevallen. |
|
Toelichting |
Het gegeven wordt vastgelegd omdat het belangrijk is te weten hoe de ondergrond is achtergelaten. Dat belang komt bijvoorbeeld naar voren wanneer zich ergens problemen voordoen die verband kunnen houden met eerdere ingrepen in de ondergrond. |
|
Type gegeven |
Attribuut van Afgewerkt interval |
|
Definitie |
De diepte vanaf waar het gat op een bepaalde manier is afgewerkt. |
|
Juridische status |
Authentiek |
|
Kardinaliteit |
1 |
|
Domein |
|
|
- Naam |
Meetwaarde 3.2 |
|
- Eenheid |
m (meter) |
|
- Waardebereik |
vanaf 0 |
|
Type gegeven |
Attribuut van Afgewerkt interval |
|
Definitie |
De diepte tot waar het gat op een bepaalde manier is afgewerkt. |
|
Juridische status |
Authentiek |
|
Kardinaliteit |
1 |
|
Domein |
|
|
- Naam |
Meetwaarde 3.2 |
|
- Eenheid |
m (meter) |
|
- Waardebereik |
vanaf 0 |
|
Type gegeven |
Attribuut van Afgewerkt interval |
|
Definitie |
De aanduiding die aangeeft of er na het voltooien van de werkzaamheden buizen in de ondergrond zijn achtergelaten die de wand van het geboorde gat afsluiten. |
|
Juridische status |
Authentiek |
|
Kardinaliteit |
1 |
|
Domein |
|
|
- Naam |
IndicatieJaNee |
|
- Type |
Waardelijst niet uitbreidbaar |
|
Toelichting |
De wand van het geboorde gat kan over bepaalde trajecten worden verbuisd, maar er kunnen ook per ongeluk buizen in het gat zijn achtergebleven. Redenen om het gat verbuisd achter te laten zijn bijvoorbeeld voorkomen dat in de ondergrond al aanwezige verontreiniging zich kan verspreiden, of beschermen van het boorgat en de daarin aanwezige constructies tegen instorting of corrosie. |
|
Type gegeven |
Attribuut van Afgewerkt interval |
|
Definitie |
De buitendiameter van de permanente verbuizing. |
|
Juridische status |
Authentiek |
|
Kardinaliteit |
0..1 |
|
Domein |
|
|
- Naam |
Meetwaarde 3.0 |
|
- Eenheid |
mm (millimeter) |
|
- Waardebereik |
50 tot 1200 |
|
Regels |
Het attribuut moet aanwezig zijn wanneer de waarde van het attribuut permanente verbuizing aanwezig gelijk is aan ja. Het attribuut mag niet aanwezig zijn in alle andere gevallen. |
|
Type gegeven |
Attribuut van Afgewerkt interval |
|
Definitie |
Het materiaal waaruit de op de gegeven diepte achtergebleven buizen bestaan. |
|
Juridische status |
Authentiek |
|
Kardinaliteit |
0..1 |
|
Domein |
|
|
- Naam |
Buismateriaal |
|
- Type |
Waardelijst uitbreidbaar |
|
Regels |
Het attribuut moet aanwezig zijn wanneer de waarde van het attribuut permanente verbuizing aanwezig gelijk is aan ja. Het attribuut mag niet aanwezig zijn in alle andere gevallen. |
|
Type gegeven |
Attribuut van Afgewerkt interval |
|
Definitie |
Het materiaal waarmee de ruimte die door het boren op een bepaalde diepte in de ondergrond is ontstaan geheel of gedeeltelijk is opgevuld. |
|
Juridische status |
Authentiek |
|
Kardinaliteit |
1 |
|
Domein |
|
|
- Naam |
Aanvulmateriaal |
|
- Type |
Waardelijst uitbreidbaar |
|
Toelichting |
Het is goede praktijk het boorgat zo achter te laten dat de opbouw van de ondergrond voor wat betreft het waterkerend en waterdoorlatend vermogen zo goed mogelijk is hersteld. De materialen zijn in categorieën geplaatst die in dat aspect inzicht geven. |
|
Type gegeven |
Attribuut van Afgewerkt interval |
|
Definitie |
De aanduiding die in het geval zand of grind gebruikt is als aanvulmateriaal aangeeft of de fijne grond is uitgespoeld. |
|
Juridische status |
Authentiek |
|
Kardinaliteit |
0..1 |
|
Domein |
|
|
- Naam |
IndicatieJaNee |
|
- Type |
Waardelijst niet uitbreidbaar |
|
Regels |
Het attribuut moet aanwezig zijn wanneer de waarde van het attribuut aanvulmateriaal gelijk is aan zand, zandGrof, zandMiddelgrof, zandMiddelgrofGrof, grind, grindZand, grindZandGrof of grindZandOngezeefd. Het attribuut mag niet aanwezig zijn in alle andere gevallen. |
|
Type gegeven |
Attribuut van Afgewerkt interval |
|
Definitie |
De aanduiding die aangeeft of het aanvulmateriaal een productcertificaat heeft. |
|
Juridische status |
Authentiek |
|
Kardinaliteit |
0..1 |
|
Domein |
|
|
- Naam |
IndicatieJaNee |
|
- Type |
Waardelijst niet uitbreidbaar |
|
Regels |
Het attribuut mag niet aanwezig zijn wanneer de waarde van het attribuut aanvulmateriaal gelijk is aan geen, verwijderdMateriaal of wegverhardingsmateriaal. Het attribuut moet aanwezig zijn in alle andere gevallen. |
|
Toelichting |
De huidige certificaten zijn de productcertificaten voor zand en grind voor drinkwaterproductie en voor filterzand voor milieukundig grondwateronderzoek. |

|
Type gegeven |
Entiteit |
|
Definitie |
Het interval op de overgang tussen water en bodem waarin het materiaal uit een mengsel van water en grond bestaat dat te slap is om het grond te noemen. |
|
Regels |
De entiteit mag niet aanwezig zijn wanneer de waarde van het attribuut lokaal verticaal referentiepunt van de entiteit Aangeleverde verticale positie gelijk is aan maaiveld. |
|
Toelichting |
Bij boren op water is op sommige plaatsen niet direct duidelijk waar de waterbodem begint doordat water en ondergrond geleidelijk in elkaar overgaan. Het overgangsbereik wordt de sliblaag genoemd. Het materiaal waaruit de sliblaag bestaat is zo slap dat het tussen de vingers doorloopt. Het materiaal wordt slib genoemd, maar opgemerkt wordt dat die term ook gebruikt wordt voor andere materialen, bijvoorbeeld voor het restproduct van baggerwerkzaamheden. De dikte van de sliblaag kan zelden nauwkeurig worden bepaald en datzelfde geldt voor de positie van de waterbodem. Het gegeven is aanwezig wanneer in het onderzoek gegevens over de sliblaag zijn vastgelegd. |
|
Type gegeven |
Attribuut van Sliblaag |
|
Definitie |
De dikte van de sliblaag. |
|
Juridische status |
Authentiek |
|
Kardinaliteit |
1 |
|
Domein |
|
|
- Naam |
Meetwaarde 2.2 |
|
- Eenheid |
m (meter) |
|
- Waardebereik |
0 tot 20 |
|
Type gegeven |
Attribuut van Sliblaag |
|
Definitie |
De kleur van de sliblaag. |
|
Juridische status |
Authentiek |
|
Kardinaliteit |
1 |
|
Domein |
|
|
- Naam |
Kleur |
|
- Type |
Waardelijst uitbreidbaar |
|
Type gegeven |
Attribuut van Sliblaag |
|
Definitie |
De werkwijze die is gevolgd voor de bepaling van de bovenkant van de sliblaag. |
|
Juridische status |
Authentiek |
|
Kardinaliteit |
1 |
|
Domein |
|
|
- Naam |
MethodePositiebepalingSliblaag |
|
- Type |
Waardelijst uitbreidbaar |
|
Toelichting |
De dikte van de sliblaag wordt bepaald door de bovenkant en de onderkant van de laag ten opzichte van het wateroppervlak te bepalen. In veel gevallen wordt voor de positiebepaling van de bovenkant een andere methode gebruikt dan voor de positiebepaling van de onderkant. Het gegeven geeft inzicht in de nauwkeurigheid waarmee de dikte van de sliblaag is bepaald. |
|
Type gegeven |
Attribuut van Sliblaag |
|
Definitie |
De werkwijze die is gevolgd voor de bepaling van de onderkant van de sliblaag. |
|
Juridische status |
Authentiek |
|
Kardinaliteit |
1 |
|
Domein |
|
|
- Naam |
MethodePositiebepalingSliblaag |
|
- Type |
Waardelijst uitbreidbaar |

|
Type gegeven |
Entiteit |
|
Definitie |
Het deel van het booronderzoek dat betrekking heeft op het beschrijven van de monsters en het verwerken van de resultaten tot een samenvattende beschrijving van de opbouw van de ondergrond. |
|
Type gegeven |
Attribuut van Boormonsterbeschrijving |
|
Definitie |
De datum waarop de uitvoerder van de beschrijving alle gegevens van de boormonsterbeschrijving aan de bronhouder heeft overgedragen, of in het geval van historische gegevens de datum waarop alle gegevens zijn vastgesteld. |
|
Juridische status |
Authentiek |
|
Kardinaliteit |
1 |
|
Domein |
|
|
- Naam |
Datum |
|
- Waardebereik |
1 januari 1877 tot heden |
|
Toelichting |
Hoewel historische gegevens nog buiten het bereik van deze versie van de catalogus vallen, is wel al met zekerheid vast te stellen dat de eerste datum waarop een onderzoek kan zijn afgerond in 1877 ligt. |
|
Type gegeven |
Attribuut van Boormonsterbeschrijving |
|
Definitie |
De procedure die aangeeft onder welke afspraken de monsters zijn beschreven. |
|
Juridische status |
Authentiek |
|
Kardinaliteit |
1 |
|
Domein |
|
|
- Naam |
Beschrijfprocedure |
|
- Type |
Waardelijst uitbreidbaar |
|
Toelichting |
De procedure beschrijft volgens welk stelsel van afspraken de monsters beschreven zijn en welke aspecten worden beschreven. Procedures zijn in het algemeen vastgelegd in een norm, protocol of richtlijn. Dat kan overigens een richtlijn zijn die de uitvoerder voor zichzelf gebruikt. Het gegeven is opgenomen omdat het inzicht biedt in de kwaliteit van het werk. Het gebruik van procedures varieert van vakgebied tot vakgebied en voor grond gelden andere afspraken dan voor gesteente. |
|
Type gegeven |
Attribuut van Boormonsterbeschrijving |
|
Definitie |
Een extra hulpmiddel dat voor het beschrijven van de monsters is gebruikt. |
|
Juridische status |
Authentiek |
|
Kardinaliteit |
0..1 |
|
Domein |
|
|
- Naam |
Hulpmiddel |
|
- Type |
Waardelijst uitbreidbaar |
|
Regels |
Het attribuut mag niet aanwezig zijn wanneer de waarde van het attribuut beschrijfkwaliteit van de entiteit Boorprofiel gelijk is aan geologischStandaardGeroerd of geologischStandaardOngeroerd. |
|
Toelichting |
Het gegeven wordt alleen vastgelegd wanneer er in aanvulling op de procedure extra hulpmiddelen zijn gebruikt. De hulpmiddelen worden gebruikt om eigenschappen van de zandfractie op een meer betrouwbare wijze te bepalen. |
|
Type gegeven |
Attribuut van Boormonsterbeschrijving |
|
Definitie |
Het KvK-nummer van de onderneming of de maatschappelijke activiteit van de rechtspersoon die voor de bronhouder geldt als verantwoordelijk voor de uitvoering van de boormonsterbeschrijving, of het equivalent daarvan in een handelsregister van een andere lidstaat van de Europese Unie dan Nederland. |
|
Juridische status |
Authentiek |
|
Kardinaliteit |
0..1 |
|
Domein |
|
|
- Naam |
Organisatie |
|
Regels |
De organisatie moet bekend zijn binnen de basisregistratie ondergrond als uitvoerder van booronderzoek. |
|
Toelichting |
Het gegeven wordt alleen uitgeleverd aan de dataleverancier en de bronhouder. |
|
Type gegeven |
Associatie van Boormonsterbeschrijving |
|
Definitie |
Het boorprofiel als resultaat van de boormonsterbeschrijving. |
|
Kardinaliteit |
1..2 |
|
Relatiesoort naam |
bestaat uit |
|
Relatierol naam |
resultaat |
|
Bron |
Boormonsterbeschrijving |
|
Doel |
Boorprofiel |

|
Type gegeven |
Entiteit |
|
Definitie |
De opbouw van de ondergrond beschreven in een mate van detail die past bij de kwaliteit van de monsters. |
|
Toelichting |
Het resultaat van de boormonsterbeschrijving omvat een of twee boorprofielen. Wanneer er twee profielen zijn, verschillen die onderling in kwaliteit en dat wil zeggen in de mate van detail waarin de ondergrond is beschreven. Boorprofielen kunnen elkaar gedeeltelijk overlappen en dat betekent dat er in het betreffende diepte-interval op twee verschillende manieren bemonsterd is en de respectieve monsters een andere beschrijfkwaliteit vergen. Overlap treedt alleen op in geboorde trajecten. Wanneer een bepaald traject zowel geboord als weggegraven is, worden de monsters die uit het weggraven traject zijn voortgekomen genegeerd. |
|
Type gegeven |
Attribuut van Boorprofiel |
|
Definitie |
De aanduiding voor de mate van detail waarmee de opbouw van de ondergrond in het boorprofiel is beschreven. |
|
Juridische status |
Authentiek |
|
Kardinaliteit |
1 |
|
Domein |
|
|
- Naam |
Beschrijfkwaliteit |
|
- Type |
Waardelijst uitbreidbaar |
|
Toelichting |
Het gegeven geeft de mate van detail van de beschrijving aan en of de monsters waarop de beschrijving is gebaseerd al dan niet van een hoge kwaliteit zijn. Voor wat betreft dat laatste is het criterium of de bemonstering tot doel heeft gehad om monsters uit de ondergrond naar boven te halen waarvan de gelaagdheid intact is gebleven op het moment van beschrijven, oftewel ongeroerde monstername. |
|
Type gegeven |
Attribuut van Boorprofiel |
|
Definitie |
De aanduiding die aangeeft of de bemonstering tot doel heeft gehad het hele traject in de ondergrond met een bepaalde kwaliteit te bemonsteren, opdat het boorprofiel het dieptebereik volledig kan dekken. |
|
Juridische status |
Authentiek |
|
Kardinaliteit |
1 |
|
Domein |
|
|
- Naam |
IndicatieJaNee |
|
- Type |
Waardelijst niet uitbreidbaar |
|
Toelichting |
Het gegeven vormt voor booronderzoek dat onder kwaliteitsregime IMBRO valt, een brug tussen bemonstering en beschrijving. Wanneer de boring, eventueel inclusief het weggegraven traject, van maaiveld tot einddiepte is bemonsterd en de monsters voldoende in kwaliteit overeenstemmen, kan de ondergrond over het gehele traject worden beschreven als een aaneensluitende opeenvolging van lagen. Het is goede praktijk dat bij geroerde monsters het gehele traject is bemonsterd en beschreven. Door omstandigheden kan het voorkomen dat bepaalde intervallen niet beschreven worden. Bij continue bemonstering is het boorprofiel in dat geval een aaneensluitende opvolging van lagen en niet-beschreven intervallen. |
|
Type gegeven |
Attribuut van Boorprofiel |
|
Definitie |
De plek waar de beschrijving waarop het boorprofiel is gebaseerd is gemaakt. |
|
Juridische status |
Authentiek |
|
Kardinaliteit |
1 |
|
Domein |
|
|
- Naam |
Beschrijflocatie |
|
- Type |
Waardelijst uitbreidbaar |
|
Toelichting |
Het is bij mechanische boortechnieken gebruikelijk in het veld alleen de geroerde monsters te beschrijven en de ongeroerde monsters in het laboratorium. Beschrijven in het veld heeft als nadeel dat de omstandigheden niet ideaal zijn, bijvoorbeeld vanwege het weer, maar als voordeel dat de monsters veldvochtig zijn en niet verstoord door de handelingen die nodig zijn om de monsters in het laboratorium te krijgen. De nadelen van een beschrijving in het veld wegen zwaarder dan de voordelen wanneer een hoge kwaliteit monsters vereist is. Om die monsters zonder kwaliteitsverlies vanuit het veld aan het laboratorium over te dragen worden de procedures gevolgd die voor het vakgebied geotechniek zijn opgesteld. De procedures laten de uitvoerder vrij te besluiten alle monsters in het lab te beschrijven. |
|
Type gegeven |
Attribuut van Boorprofiel |
|
Definitie |
De omschrijving van het materiaal dat is beschreven in het profiel. |
|
Juridische status |
Authentiek |
|
Kardinaliteit |
1 |
|
Domein |
|
|
- Naam |
BeschrevenMateriaal |
|
- Type |
Waardelijst uitbreidbaar |
|
Type gegeven |
Attribuut van Boorprofiel |
|
Definitie |
De vochtigheidstoestand van het materiaal op het moment van beschrijven. |
|
Juridische status |
Authentiek |
|
Kardinaliteit |
1 |
|
Domein |
|
|
- Naam |
Monstervochtigheid |
|
- Type |
Waardelijst uitbreidbaar |
|
Toelichting |
Het gegeven is bedoeld voor grondmonsters die in het laboratorium zijn beschreven, omdat die vocht kunnen hebben verloren. |
|
Type gegeven |
Attribuut van Boorprofiel |
|
Definitie |
De gemiddeld hoogste grondwaterstand bepaald in het profiel. |
|
Juridische status |
Authentiek |
|
Kardinaliteit |
0..1 |
|
Domein |
|
|
- Naam |
Meetwaarde 2.2 |
|
- Eenheid |
m (meter) |
|
- Waardebereik |
vanaf 0 |
|
Regels |
De waarde van het attribuut mag niet groter zijn dan de waarde van het attribuut einddiepte boren van de entiteit Boring. |
|
Toelichting |
De diepte van het niveau wordt geschat op basis van aspecten als kleur, de aanwezigheid van ijzervlekken of concreties. De terreintoestand en het al dan niet aanwezig zijn van bepaalde planten kunnen bijdragen aan de bepaling. Het kan voorkomen dat de gemiddeld hoogste grondwaterstand niet is waargenomen. Gewoonlijk betekent dit ook dat de hoogste grondwaterstand niet is bereikt maar in bijzondere gevallen, zoals wanneer de grond recent is opgebracht, kan het zijn dat de stand van het grondwater nog niet tot waarneembare veranderingen in de grond heeft geleid. Het kan ook voorkomen dat het interval waarin de gemiddeld hoogste grondwaterstand zich bevindt niet is beschreven of niet is bemonsterd. Wanneer het gegeven niet is waargenomen ontbreekt het gegeven. |
|
Type gegeven |
Attribuut van Boorprofiel |
|
Definitie |
De gemiddelde laagste grondwaterstand bepaald in het profiel. |
|
Juridische status |
Authentiek |
|
Kardinaliteit |
0..1 |
|
Domein |
|
|
- Naam |
Meetwaarde 2.2 |
|
- Eenheid |
m (meter) |
|
- Waardebereik |
vanaf 0 |
|
Regels |
De waarde van het attribuut mag niet kleiner zijn dan de waarde van het attribuut gemiddeld hoogste grondwaterstand. De waarde van het attribuut mag niet groter zijn dan de waarde van het attribuut einddiepte boren van de entiteit Boring. |
|
Toelichting |
De diepte van het niveau wordt geschat op basis van aspecten als kleur, de aanwezigheid van ijzervlekken of concreties. De terreintoestand en het al dan niet aanwezig zijn van bepaalde planten kunnen bijdragen aan de bepaling. Het kan voorkomen dat de gemiddeld laagste grondwaterstand niet is waargenomen. Gewoonlijk betekent dit ook dat de laagste grondwaterstand niet is bereikt maar in bijzondere gevallen, zoals wanneer de grond recent is opgebracht, kan het zijn dat de stand van het grondwater nog niet tot waarneembare veranderingen in de grond heeft geleid. Het kan ook voorkomen dat het interval waarin de gemiddeld laagste grondwaterstand zich bevindt niet is beschreven of niet is bemonsterd. Wanneer het gegeven niet is waargenomen ontbreekt het gegeven. |
|
Type gegeven |
Associatie van Boorprofiel |
|
Definitie |
De laag als onderdeel van het boorprofiel. |
|
Juridische status |
Authentiek |
|
Kardinaliteit |
1..* |
|
Relatiesoort naam |
bestaat uit |
|
Relatierol naam |
laag |
|
Bron |
Boorprofiel |
|
Doel |
Laag |
|
Type gegeven |
Associatie van Boorprofiel |
|
Definitie |
Het interval dat niet is beschreven als onderdeel van het boorprofiel. |
|
Juridische status |
Authentiek |
|
Kardinaliteit |
0..* |
|
Relatiesoort naam |
bestaat uit |
|
Relatierol naam |
niet beschreven interval |
|
Bron |
Boorprofiel |
|
Doel |
Niet beschreven interval |
|
Type gegeven |
Associatie van Boorprofiel |
|
Definitie |
De post-sedimentaire discontinuïteit als onderdeel van het boorprofiel. |
|
Juridische status |
Authentiek |
|
Kardinaliteit |
0..* |
|
Relatiesoort naam |
bestaat uit |
|
Relatierol naam |
post-sedimentaire discontinuïteit |
|
Bron |
Boorprofiel |
|
Doel |
Post-sedimentaire discontinuïteit |

|
Type gegeven |
Entiteit |
|
Definitie |
Een interval in het boorprofiel dat als een laag met een bepaalde inhoud beschreven is. |
|
Regels |
Exact één van de volgende gegevens moet aanwezig zijn: het attribuut bijzonder materiaal, de entiteit Laagdeel, de entiteit Laagje of de entiteit Grond. |
|
Toelichting |
De ondergrond wordt beschouwd als opgebouwd uit lagen en dat zijn homogene eenheden die zich vooral in horizontale richting uitstrekken en in verticale richting duidelijk begrensd zijn. Een laag bestaat in deze versie van de catalogus uit grond of uit bijzonder materiaal; lagen die uit gesteente bestaan vallen buiten het bereik. Het criterium op basis waarvan een laag in een boorprofiel wordt begrensd varieert. In een boorprofiel dat het resultaat is van de beschrijving van geroerde monsters, vallen de grenzen samen met grenzen tussen monsters en is de laag een beschrijfeenheid. In een boorprofiel dat het resultaat is van de beschrijving van ongeroerde monsters, markeren de grenzen veranderingen in materiaal of structuur en is de laag een genetische eenheid, een eenheid die op een bepaalde manier is ontstaan. Lagen aan of nabij maaiveld, kunnen gevormd zijn door de mens, en heten dan antropogeen. Niet-antropogene lagen zijn gewoonlijk lagen waarvan het materiaal onder gelijke omstandigheden is afgezet. Een uitzondering daarop zijn lagen die gedefinieerd zijn op grond van structuur die na afzetting van het materiaal is ontstaan; die lagen heten post-sedimentair. |
|
Type gegeven |
Attribuut van Laag |
|
Definitie |
De diepte van de bovenkant van de laag. |
|
Juridische status |
Authentiek |
|
Kardinaliteit |
1 |
|
Domein |
|
|
- Naam |
Meetwaarde 4.3 |
|
- Eenheid |
m (meter) |
|
- Waardebereik |
vanaf 0 |
|
Regels |
De lagen en niet-beschreven intervallen van een Boorprofiel moeten precies op elkaar aansluiten wanneer de waarde van het attribuut continu bemonsterd van de entiteit Boorprofiel gelijk is aan ja. De lagen en niet-beschreven intervallen van een Boorprofiel mogen elkaar niet overlappen wanneer de waarde van het attribuut continu bemonsterd van de entiteit Boorprofiel gelijk is aan nee. |
|
Type gegeven |
Attribuut van Laag |
|
Definitie |
De manier waarop de bovengrens van de laag is bepaald, met in het geval de grens op een in de monsters waargenomen verandering is gebaseerd een aanduiding van hoe scherp de grens is. |
|
Juridische status |
Authentiek |
|
Kardinaliteit |
1 |
|
Domein |
|
|
- Naam |
Grensbepaling |
|
- Type |
Waardelijst uitbreidbaar |
|
Toelichting |
Wanneer de bovengrens samenvalt met het maaiveld of de waterbodem, geldt die als waargenomen. |
|
Type gegeven |
Attribuut van Laag |
|
Definitie |
De diepte van de onderkant van de laag. |
|
Juridische status |
Authentiek |
|
Kardinaliteit |
1 |
|
Domein |
|
|
- Naam |
Meetwaarde 4.3 |
|
- Eenheid |
m (meter) |
|
- Waardebereik |
vanaf 0 |
|
Regels |
De ondergrens moet groter zijn dan de bovengrens van de laag. De ondergrens van de onderste laag mag niet groter zijn dan de waarde van het attribuut einddiepte bemonstering van de entiteit Boring. |
|
Type gegeven |
Attribuut van Laag |
|
Definitie |
De manier waarop de ondergrens van de laag is bepaald, met in het geval de grens op een in de monsters waargenomen verandering is gebaseerd een aanduiding van hoe scherp de grens is. |
|
Juridische status |
Authentiek |
|
Kardinaliteit |
1 |
|
Domein |
|
|
- Naam |
Grensbepaling |
|
- Type |
Waardelijst uitbreidbaar |
|
Type gegeven |
Attribuut van Laag |
|
Definitie |
De aanduiding die aangeeft of de laag bestaat uit materiaal dat door de mens is neergelegd of uit natuurlijke grond waarvan de samenhang door de mens volledig is verstoord. |
|
Juridische status |
Authentiek |
|
Kardinaliteit |
1 |
|
Domein |
|
|
- Naam |
IndicatieJaNee |
|
- Type |
Waardelijst niet uitbreidbaar |
|
Toelichting |
Het gegeven heeft betrekking op een waarneming en krijgt alleen de waarde ja, wanneer de beschrijver geconstateerd heeft dat de laag antropogeen is. |
|
Type gegeven |
Attribuut van Laag |
|
Definitie |
De omschrijving van de wijze waarop een antropogene laag is ontstaan. |
|
Juridische status |
Authentiek |
|
Kardinaliteit |
0..1 |
|
Domein |
|
|
- Naam |
TypeIngreep |
|
- Type |
Waardelijst uitbreidbaar |
|
Regels |
Het attribuut mag niet aanwezig zijn wanneer de waarde van het attribuut antropogeen niet gelijk is aan ja. Het attribuut moet aanwezig zijn wanneer de waarde van het attribuut beschrijfkwaliteit van de entiteit Boorprofiel gelijk is aan geologischStandaardOngeroerd of geologischUitgebreidOngeroerd en de waarde van het attribuut antropogeen gelijk is aan ja. Het attribuut mag aanwezig zijn wanneer de waarde van het attribuut beschrijfkwaliteit van de entiteit Boorprofiel gelijk is aan geologischStandaardGeroerd of geologischUitgebreidGeroerd en de waarde van het attribuut antropogeen gelijk is aan ja. |
|
Toelichting |
Menselijk ingrijpen leidt tot veranderingen in de samenstelling en de eigenschappen van de ondergrond. Het is van belang het menselijk ingrijpen te typeren om ten minste een globaal beeld te geven van de aard van de verandering. Bij het beschrijven van geroerde monsters, wordt het gegeven alleen vastgelegd wanneer de waarde bepaald kan worden. De uitvoerder beoordeelt zelf wanneer dat het geval is. |
|
Type gegeven |
Attribuut van Laag |
|
Definitie |
De naam van het materiaal waaruit een laag waarvan de inhoud niet als grond of gesteente wordt beschouwd, bestaat. |
|
Juridische status |
Authentiek |
|
Kardinaliteit |
0..1 |
|
Domein |
|
|
- Naam |
BijzonderMateriaal |
|
- Type |
Waardelijst uitbreidbaar |
|
Toelichting |
Een laag bestaat uit bijzonder materiaal wanneer meer dan de helft van het volume uit bijzonder materiaal bestaat. Dat materiaal kan zowel natuurlijk als antropogeen van aard zijn. Een laag die uit bijzonder materiaal bestaat wordt minder uitgebreid beschreven dan een laag die uit grond of gesteente bestaat. |
|
Type gegeven |
Attribuut van Laag |
|
Definitie |
De aanduiding die aangeeft of de laag die niet-antropogeen is een eenheid is die gedefinieerd is op grond van structuur die na afzetting van het materiaal is ontstaan. |
|
Juridische status |
Authentiek |
|
Kardinaliteit |
0..1 |
|
Domein |
|
|
- Naam |
IndicatieJaNee |
|
- Type |
Waardelijst niet uitbreidbaar |
|
Regels |
Het attribuut mag niet aanwezig zijn wanneer het attribuut bijzonder materiaal aanwezig is. Het attribuut moet aanwezig zijn in alle andere gevallen. |
|
Toelichting |
Na afzetting kan de laagopbouw van sedimenten veranderen door processen die op de grond inwerken. Het gegeven geeft aan of door het optreden van een dergelijk verandering een interval is ontstaan dat als een aparte laag wordt onderscheiden. |
|
Type gegeven |
Attribuut van Laag |
|
Definitie |
De code van de horizont waarvan de laag deel uitmaakt volgens de Nederlandse bodemkundige classificatie. |
|
Juridische status |
Authentiek |
|
Kardinaliteit |
0..1 |
|
Domein |
|
|
- Naam |
Horizontcode |
|
- Type |
Waardelijst uitbreidbaar |
|
Regels |
Het attribuut mag niet aanwezig zijn wanneer het attribuut bijzonder materiaal aanwezig is. |
|
Toelichting |
Een laag kan deel uitmaken van een bodemhorizont of daarmee samenvallen. Het gegeven wordt alleen vastgelegd wanneer dat in de context van het onderzoek relevant is. |
|
Type gegeven |
Attribuut van Laag |
|
Definitie |
De aanduiding die aangeeft of de laag wortels of resten van wortels bevat. |
|
Juridische status |
Authentiek |
|
Kardinaliteit |
0..1 |
|
Domein |
|
|
- Naam |
IndicatieJaNee |
|
- Type |
Waardelijst niet uitbreidbaar |
|
Regels |
Het attribuut mag niet aanwezig zijn wanneer het attribuut bijzonder materiaal aanwezig is. Het attribuut moet aanwezig zijn in alle andere gevallen. |
|
Toelichting |
Het kan hier gaan om levende zowel als dode wortels. |
|
Type gegeven |
Attribuut van Laag |
|
Definitie |
Een verstoring van de opbouw van de laag die herkend wordt als het gevolg van de aanwezigheid van de mens. |
|
Juridische status |
Authentiek |
|
Kardinaliteit |
0..1 |
|
Domein |
|
|
- Naam |
MenselijkSpoor |
|
- Type |
Waardelijst uitbreidbaar |
|
Regels |
Het attribuut mag niet aanwezig zijn wanneer de waarde van het attribuut antropogeen gelijk is aan ja. |
|
Toelichting |
Het gegeven geeft, in het geval de opbouw van een laag enigszins is verstoord door de aanwezigheid van de mens, wat de aard van de verstoring is. Het gaat om de verstoring van natuurlijke lagen, omdat het gegeven alleen in dat geval toegevoegde waarde heeft. |
|
Type gegeven |
Attribuut van Laag |
|
Definitie |
De typering van de eenheid naar wording, voor zover dat voor een goed begrip relevant is. |
|
Juridische status |
Authentiek |
|
Kardinaliteit |
0..1 |
|
Domein |
|
|
- Naam |
GenetischeTypering |
|
- Type |
Waardelijst uitbreidbaar |
|
Toelichting |
Het gegeven wordt alleen vastgelegd wanneer een laag onder bepaalde omstandigheden is gevormd. Het kan gebruikers direct inzicht geven in de plaats van de eenheid in een geologisch model. Het gegeven heeft eerder een interpretatief dan een beschrijvend karakter, maar het niveau van interpretatie is zo globaal dat iedere beschrijver in het vakgebied geacht wordt over de noodzakelijke kennis te beschikken. Ook zijn deze gegevens het beste direct bij de beschrijving van boormonsters vast te leggen in plaats van achteraf op basis van alleen de boormonsterbeschrijving. Bij de standaard beschrijving wordt een kortere lijst gebruikt dan bij de uitgebreide beschrijving. |
|
Type gegeven |
Attribuut van Laag |
|
Definitie |
De aanduiding die aangeeft of de interne opbouw van de laag intact is. |
|
Juridische status |
Authentiek |
|
Kardinaliteit |
0..1 |
|
Domein |
|
|
- Naam |
IndicatieJaNee |
|
- Type |
Waardelijst niet uitbreidbaar |
|
Regels |
Het attribuut moet aanwezig zijn wanneer het attribuut bijzonder materiaal niet aanwezig is en de waarde van het attribuut beschrijfkwaliteit van de entiteit Boorprofiel gelijk is aan geologischStandaardOngeroerd of geologischUitgebreidOngeroerd. Het attribuut mag niet aanwezig zijn in alle andere gevallen. |
|
Toelichting |
Het gegeven heeft alleen betekenis als het om natuurlijke lagen gaat. Het al dan niet intact zijn bepaalt of gegevens over de interne opbouw van een laag voorhanden zijn en dat soort gegevens geeft nadere informatie over het ontstaan van de laag. |
|
Type gegeven |
Attribuut van Laag |
|
Definitie |
De aanduiding die aangeeft of de laag vergraven is door organismen die in het milieu van afzetting leefden. |
|
Juridische status |
Authentiek |
|
Kardinaliteit |
0..1 |
|
Domein |
|
|
- Naam |
IndicatieJaNee |
|
- Type |
Waardelijst niet uitbreidbaar |
|
Regels |
Het attribuut moet aanwezig zijn wanneer de waarde van het attribuut interne structuur intact gelijk is aan ja en de waarde van het attribuut post-sedimentair gelijk is aan nee. Het attribuut mag niet aanwezig zijn in alle andere gevallen. |
|
Toelichting |
Het gegeven kan gebruikers inzicht geven in de omstandigheden waaronder de laag is gevormd. |
|
Type gegeven |
Attribuut van Laag |
|
Definitie |
De aanduiding die aangeeft of de laag scheef staat, terwijl die oorspronkelijk wel (sub-)horizontaal is afgezet. |
|
Juridische status |
Authentiek |
|
Kardinaliteit |
0..1 |
|
Domein |
|
|
- Naam |
IndicatieJaNee |
|
- Type |
Waardelijst niet uitbreidbaar |
|
Regels |
Het attribuut moet aanwezig zijn wanneer de waarde van het attribuut interne structuur intact gelijk is aan ja. Het attribuut mag niet aanwezig zijn in alle andere gevallen. |
|
Toelichting |
Lagen in de ondergrond liggen niet altijd horizontaal. Onder bepaalde omstandigheden worden lagen onder een hoek afgezet en na afzetting kunnen lagen zijn scheefgesteld doordat ze onder druk zijn komen te staan. Het gegeven moet in die context worden begrepen. |
|
Type gegeven |
Attribuut van Laag |
|
Definitie |
De interne opbouw van een laag. |
|
Juridische status |
Authentiek |
|
Kardinaliteit |
0..1 |
|
Domein |
|
|
- Naam |
Structuur |
|
- Type |
Waardelijst uitbreidbaar |
|
Regels |
Het attribuut moet aanwezig zijn wanneer de waarde van het attribuut interne structuur intact gelijk is aan ja. Het attribuut mag niet aanwezig zijn in alle andere gevallen. |
|
Toelichting |
Het gegeven geeft inzicht in de omstandigheden waaronder de laag is gevormd. In het geval van sedimentaire lagen wordt de interne opbouw bepaald door de processen die tot afzetting hebben geleid. In het geval van post-sedimentaire lagen zijn processen die vanaf het aardoppervlak op de grond inwerken bepalend. |
|
Type gegeven |
Attribuut van Laag |
|
Definitie |
Een in de laag waarneembare geleidelijke verticale verandering in de grootte van de korrels en daarmee vergelijkbare elementen of de samenstelling van het materiaal. |
|
Juridische status |
Authentiek |
|
Kardinaliteit |
0..1 |
|
Domein |
|
|
- Naam |
VerticaleTrend |
|
- Type |
Waardelijst uitbreidbaar |
|
Regels |
Het attribuut moet aanwezig zijn wanneer de waarde van het attribuut interne structuur intact gelijk is aan ja en de waarde van het attribuut post-sedimentair gelijk is aan nee. Het attribuut mag niet aanwezig zijn in alle andere gevallen. |
|
Toelichting |
Het gegeven geeft inzicht in de omstandigheden waaronder de laag is gevormd. |
|
Type gegeven |
Gegevensgroep van Laag |
|
Definitie |
Een deel van de grond dat niet tot de bijzondere bestanddelen wordt gerekend en herkend wordt als de rest van een door de mens gemaakt voorwerp of als een spoor van menselijke activiteit. |
|
Juridische status |
Authentiek |
|
Kardinaliteit |
0..3 |
|
Gegevensgroeptype |
Archeologisch bestanddeel |
|
Type gegeven |
Gegevensgroep van Laag |
|
Definitie |
Van een laag die niet uit lagen bestaat die in grondsoort verschillen, maar uit anders, meer grillig, gevormde delen die in grondsoort verschillen, een deel dat uit dezelfde grondsoort bestaat. |
|
Juridische status |
Authentiek |
|
Kardinaliteit |
0..4 |
|
Gegevensgroeptype |
Laagdeel |
|
Type gegeven |
Gegevensgroep van Laag |
|
Definitie |
Van een laag die een min of meer regelmatige afwisseling van grondsoorten omvat, het deel dat uit laagjes van dezelfde grondsoort bestaat. |
|
Juridische status |
Authentiek |
|
Kardinaliteit |
0..4 |
|
Gegevensgroeptype |
Laagje |
|
Type gegeven |
Gegevensgroep van Laag |
|
Definitie |
De grond waar de laag uit bestaat. |
|
Juridische status |
Authentiek |
|
Kardinaliteit |
0..1 |
|
Gegevensgroeptype |
Grond |

|
Type gegeven |
Entiteit |
|
Definitie |
De gegevens over een deel van de grond dat niet tot de bijzondere bestanddelen wordt gerekend en herkend wordt als de rest van een door de mens gemaakt voorwerp of als een spoor van menselijke activiteit. |
|
Toelichting |
De procedure schrijft voor dat de beschrijver onderscheid probeert te maken tussen antropogene bestanddelen die wel en antropogene bestanddelen die geen betekenis hebben vanuit een archeologisch perspectief. Wanneer ongeroerde monsters archeologisch interessante bestanddelen bevatten kan dat gebruikt als criterium voor het bepalen van laaggrenzen. Omdat een precieze duiding van wat archeologische betekenis heeft niet binnen de expertise van geologische beschrijvers valt, zijn de gegevens niet authentiek. |
|
Type gegeven |
Attribuut van Archeologisch bestanddeel |
|
Definitie |
Een categorie van bestanddelen die vanuit archeologisch oogpunt interessant is. |
|
Juridische status |
Niet-authentiek |
|
Kardinaliteit |
1 |
|
Domein |
|
|
- Naam |
SoortArcheologischBestanddeel |
|
- Type |
Waardelijst uitbreidbaar |
|
Type gegeven |
Attribuut van Archeologisch bestanddeel |
|
Definitie |
Het procentuele aandeel in het volume, uitgedrukt in een klasse. |
|
Juridische status |
Niet-authentiek |
|
Kardinaliteit |
1 |
|
Domein |
|
|
- Naam |
VolumePercentageklasse |
|
- Type |
Waardelijst uitbreidbaar |

|
Type gegeven |
Entiteit |
|
Definitie |
Van een laag die niet uit lagen bestaat die in grondsoort verschillen, maar uit anders, meer grillig, gevormde delen die in grondsoort verschillen, de gegevens over een deel dat uit dezelfde grondsoort bestaat. |
|
Regels |
De entiteit moet aanwezig zijn wanneer de waarde van het attribuut structuur van de entiteit Laag gelijk is aan onregelmatigVervormd. De entiteit mag niet aanwezig zijn in alle andere gevallen. |
|
Toelichting |
Sommige lagen worden door syn- of post-sedimentaire processen dermate verstoord dat ze niet goed als laag of lagen beschreven kunnen worden. Voorbeelden zijn sterk gekryoturbeerde of doorgraven intervallen waarin twee of meer soorten grond een grillige samenhang vertonen. Ook zeer grillige inspoelingslagen kunnen op deze wijze in twee of meer laagdelen beschreven worden. |
|
Type gegeven |
Attribuut van Laagdeel |
|
Definitie |
Het aandeel in het volume van de laag. |
|
Juridische status |
Authentiek |
|
Kardinaliteit |
1 |
|
Domein |
|
|
- Naam |
Meetwaarde 2.0 |
|
- Eenheid |
% (procent) |
|
- Waardebereik |
vanaf 0 |
|
Regels |
De som van de laagaandelen moet gelijk zijn aan 100. |
|
Toelichting |
Het aandeel wordt geschat. |
|
Type gegeven |
Gegevensgroep van Laagdeel |
|
Definitie |
De grond waar het laagdeel uit bestaat. |
|
Juridische status |
Authentiek |
|
Kardinaliteit |
1 |
|
Gegevensgroeptype |
Grond |

|
Type gegeven |
Entiteit |
|
Definitie |
Van een laag die een min of meer regelmatige afwisseling van grondsoorten omvat, de gegevens over het deel dat uit laagjes van dezelfde grondsoort bestaat. |
|
Regels |
De entiteit moet aanwezig zijn wanneer de waarde van het attribuut structuur van de entiteit Laag gelijk is aan heterogeenGelaagd. De entiteit mag niet aanwezig zijn in alle andere gevallen. |
|
Toelichting |
Wanneer een laag is beschreven als een afwisseling van laagjes die in grondsoort van elkaar verschillen, geeft dat aan dat de laag is gevormd in een milieu van afzetting waarin de omstandigheden met regelmaat veranderen, zoals in een getijdegebied. |
|
Type gegeven |
Attribuut van Laagje |
|
Definitie |
Het aandeel in het volume van de laag. |
|
Juridische status |
Authentiek |
|
Kardinaliteit |
1 |
|
Domein |
|
|
- Naam |
Meetwaarde 2.0 |
|
- Eenheid |
% (procent) |
|
- Waardebereik |
vanaf 0 |
|
Regels |
De som van de laagaandelen moet gelijk zijn aan 100. |
|
Toelichting |
Het aandeel wordt geschat. |
|
Type gegeven |
Attribuut van Laagje |
|
Definitie |
De voor het laagje kenmerkende dikte, uitgedrukt in een klasse. |
|
Juridische status |
Authentiek |
|
Kardinaliteit |
1 |
|
Domein |
|
|
- Naam |
Laagdikteklasse |
|
- Type |
Waardelijst uitbreidbaar |
|
Type gegeven |
Attribuut van Laagje |
|
Definitie |
De typering van de eenheid naar wording, voor zover dat voor een goed begrip relevant is. |
|
Juridische status |
Authentiek |
|
Kardinaliteit |
0..1 |
|
Domein |
|
|
- Naam |
GenetischeTypering |
|
- Type |
Waardelijst uitbreidbaar |
|
Toelichting |
Het gegeven wordt alleen vastgelegd wanneer een laag onder bepaalde omstandigheden is gevormd. Het kan gebruikers direct inzicht geven in de plaats van de eenheid in een geologisch model. Het gegeven heeft eerder een interpretatief dan een beschrijvend karakter, maar het niveau van interpretatie is zo globaal dat iedere beschrijver in het vakgebied geacht wordt over de noodzakelijke kennis te beschikken. Ook zijn deze gegevens het beste direct bij de beschrijving van boormonsters vast te leggen in plaats van achteraf op basis van alleen de boormonsterbeschrijving. |
|
Type gegeven |
Gegevensgroep van Laagje |
|
Definitie |
De grond waar het laagje uit bestaat. |
|
Juridische status |
Authentiek |
|
Kardinaliteit |
1 |
|
Gegevensgroeptype |
Grond |

|
Type gegeven |
Entiteit |
|
Definitie |
De gegevens over de grond waar de eenheid uit bestaat. |
|
Type gegeven |
Attribuut van Grond |
|
Definitie |
De naam van de grondsoort vanuit geologisch perspectief |
|
Juridische status |
Authentiek |
|
Kardinaliteit |
1 |
|
Domein |
|
|
- Naam |
GeologischeGrondsoort |
|
- Type |
Waardelijst uitbreidbaar |
|
- Identificerend gegeven |
Waarde |
|
Toelichting |
Voor de geoloog staat bij het benoemen van de grondsoort de samenstelling van het materiaal centraal. De gebruikte classificatie is een in de Standaard Boor Beschrijvingsmethode SBB 6.0 beschreven uitbreiding van de driehoeksystematiek die de basis vormt van de tot 2019 algemeen gebruikte norm NEN 5104. |
|
Type gegeven |
Attribuut van Grond |
|
Definitie |
De naam van de grondsoort vanuit geotechnisch perspectief. |
|
Juridische status |
Authentiek |
|
Kardinaliteit |
0..1 |
|
Domein |
|
|
- Naam |
GeotechnischeGrondsoort |
|
- Type |
Waardelijst uitbreidbaar |
|
Regels |
Het attribuut mag niet aanwezig zijn wanneer de waarde van het attribuut geologische grondsoort een waarde uit de categorie schelprijke grond of bijzondere grond is. Het attribuut mag niet aanwezig zijn wanneer de waarde van het attribuut geologische grondsoort gelijk is aan blokken. Het attribuut moet aanwezig zijn in alle andere gevallen. |
|
Toelichting |
De namen van grondsoorten zijn het resultaat van de afspraken die zijn vastgelegd in de beschrijfprocedure NEN-EN-ISO 14688-1:2019+NEN 8990:2020 nl en zijn bepaald volgens het stroomschema opgenomen in NEN 8990:2020 nl. Het gegeven wordt vastgelegd om de gegevens beter bruikbaar te maken voor toepassing in de geotechniek. Voor de geotechnicus staat bij het benoemen van de grondsoort niet de samenstelling, maar het gedrag centraal. Schelprijke gronden, vulkanisch as, diatomiet, dy, ijzeroer, kalkgyttja (bijzondere gronden) en blokken worden vanuit geotechnisch perspectief niet als grondsoort benoemt. |
|
Type gegeven |
Attribuut van Grond |
|
Definitie |
Het gehalte aan grind uitgedrukt in een klasse. |
|
Juridische status |
Authentiek |
|
Kardinaliteit |
0..1 |
|
Domein |
|
|
- Naam |
Grindgehalteklasse |
|
- Type |
Waardelijst uitbreidbaar |
|
Regels |
Het attribuut moet aanwezig zijn wanneer de geologische grondsoort een waarde uit de categorie schelprijke grond, organische grond, grindarme minerale grond of bijzondere grond is. Het attribuut mag niet aanwezig zijn in alle andere gevallen. |
|
Toelichting |
Het gehalte aan grind wordt altijd geschat. Het gegeven wordt apart vastgelegd wanneer het gehalte minder is dan 30% (grindarme grond). Daarboven bepaalt het gehalte de naam van de grondsoort. |
|
Type gegeven |
Attribuut van Grond |
|
Definitie |
Het gehalte aan glimmer uitgedrukt in een klasse. |
|
Juridische status |
Authentiek |
|
Kardinaliteit |
1 |
|
Domein |
|
|
- Naam |
Glimmergehalteklasse |
|
- Type |
Waardelijst uitbreidbaar |
|
Type gegeven |
Attribuut van Grond |
|
Definitie |
Het gehalte aan organische stof uitgedrukt in een klasse volgens NEN-EN-ISO 14688-1. |
|
Juridische status |
Authentiek |
|
Kardinaliteit |
0..1 |
|
Domein |
|
|
- Naam |
Organischestofgehalteklasse |
|
- Type |
Waardelijst uitbreidbaar |
|
Regels |
Het attribuut mag niet aanwezig zijn wanneer de waarde van het attribuut geotechnische grondsoort gelijk is aan detritus, zwakZandigeDetritus, sterkZandigeDetritus, siltigeDetritus, kleiigeDetritus, humus, zwakZandigeHumus, sterkZandigeHumus, siltigeHumus, kleiigeHumus, veen, zwakZandigVeen, sterkZandigVeen, siltigVeen, kleiigVeen, bruinkool of gyttja. Het attribuut moet aanwezig zijn in alle andere gevallen. |
|
Toelichting |
Het aandeel organische stof wordt volgens NEN-EN-ISO 14688-1 bepaald op basis van waarneembare en voelbare eigenschappen. De organischestofgehalteklasse wordt niet bepaald als de grond is geclassificeerd als organische grond en de primaire fractie uit veen, humus, detritus, bruinkool of gyttja bestaat. |
|
Type gegeven |
Attribuut van Grond |
|
Definitie |
Het gehalte aan organische stof volgens NEN 5104 uitgedrukt in een klasse. |
|
Juridische status |
Authentiek |
|
Kardinaliteit |
0..1 |
|
Domein |
|
|
- Naam |
OrganischestofgehalteklasseNEN5104 |
|
- Type |
Waardelijst uitbreidbaar |
|
Regels |
Het attribuut mag niet aanwezig zijn wanneer de geologische grondsoort een waarde uit de categorie organische grond is. Het attribuut moet aanwezig zijn in alle andere gevallen. |
|
Toelichting |
In de NEN 5104 classificatie wordt het gehalte aan organische stof altijd geschat. Het gegeven wordt apart vastgelegd wanneer het gehalte onder een bepaald percentage ligt. Daarboven bepaalt het gehalte de naam van de grondsoort. |
|
Type gegeven |
Attribuut van Grond |
|
Definitie |
Het deel van het volume van de grond dat uit schelpmateriaal bestaat, uitgedrukt in een percentageklasse. |
|
Juridische status |
Authentiek |
|
Kardinaliteit |
0..1 |
|
Domein |
|
|
- Naam |
VolumePercentageklasse |
|
- Type |
Waardelijst uitbreidbaar |
|
Regels |
Het attribuut mag niet aanwezig zijn wanneer de geologische grondsoort een waarde uit de categorie schelprijke grond is. Het attribuut moet aanwezig zijn in alle andere gevallen. |
|
Toelichting |
Het gegeven wordt niet vastgelegd wanneer de naam van de grondsoort al duidelijk maakt dat de grond schelpmateriaal bevat. |
|
Type gegeven |
Attribuut van Grond |
|
Definitie |
Het deel van de massa van de grond dat bestaat uit korrels die groter zijn dan 63 millimeter, uitgedrukt in een percentageklasse. |
|
Juridische status |
Authentiek |
|
Kardinaliteit |
0..1 |
|
Domein |
|
|
- Naam |
ZeerGroveFractieGehalteklasse |
|
- Type |
Waardelijst uitbreidbaar |
|
Regels |
Het attribuut mag niet aanwezig zijn wanneer de geologische grondsoort een waarde uit de categorie zeer grove grond is. Het attribuut moet aanwezig zijn in alle andere gevallen. |
|
Toelichting |
Het gegeven wordt niet vastgelegd wanneer de naam van de grondsoort al duidelijk maakt dat de grond zeer grof materiaal bevat. In het geval er geen zeer grof materiaal in de opgeboorde grond aanwezig is wordt de waarde geenZeerGroveFractie vastgelegd. |
|
Type gegeven |
Attribuut van Grond |
|
Definitie |
Het deel van het volume van de grond dat uit glauconiet bestaat, uitgedrukt in een percentageklasse. |
|
Juridische status |
Authentiek |
|
Kardinaliteit |
1 |
|
Domein |
|
|
- Naam |
VolumePercentageklasse |
|
- Type |
Waardelijst uitbreidbaar |
|
Type gegeven |
Attribuut van Grond |
|
Definitie |
Het gehalte aan koolzure kalk uitgedrukt in een klasse. |
|
Juridische status |
Authentiek |
|
Kardinaliteit |
1 |
|
Domein |
|
|
- Naam |
Kalkgehalteklasse |
|
- Type |
Waardelijst uitbreidbaar |
|
Toelichting |
Het kalkgehalte wordt geschat naar de mate van opbruisen met verdund zoutzuur (10% HCl). Het gegeven wordt altijd vastgelegd, ook wanneer de grond uit schelpmateriaal of kalk bestaat. |
|
Type gegeven |
Attribuut van Grond |
|
Definitie |
De kleur van de grond. |
|
Juridische status |
Authentiek |
|
Kardinaliteit |
1 |
|
Domein |
|
|
- Naam |
Kleur |
|
- Type |
Waardelijst uitbreidbaar |
|
Toelichting |
Het bepalen van kleur kent een zekere mate van subjectiviteit wanneer dat gebeurt zonder gebruik te maken van hulpmiddelen en dat is het geval bij de standaardmanier van beschrijven. Bij de uitgebreide manier wordt gebruikt gemaakt van een kleurenkaart. Om de namen van kleuren een meer objectieve basis te geven, is de vertaling naar de codes van de Munsell kleurenkaarten voor grond en gesteente opgenomen in de waardelijst (Munsell Soil Color Chart en Munsell Rock Color Chart). |
|
Type gegeven |
Attribuut van Grond |
|
Definitie |
De aanduiding die aangeeft of de grond vlekken vertoont. |
|
Juridische status |
Authentiek |
|
Kardinaliteit |
0..1 |
|
Domein |
|
|
- Naam |
IndicatieJaNee |
|
- Type |
Waardelijst niet uitbreidbaar |
|
Regels |
Het attribuut moet aanwezig zijn wanneer de waarde van het attribuut beschrijfkwaliteit van de entiteit Boorprofiel gelijk is aan geologischStandaardOngeroerd of geologischUitgebreidOngeroerd. Het attribuut mag niet aanwezig zijn in alle andere gevallen. |
|
Toelichting |
Het voorkomen van vlekken is een aanwijzing voor verandering van de chemische samenstelling van de grond na afzetting van het sediment. |
|
Type gegeven |
Attribuut van Grond |
|
Definitie |
De stijfheid van fijne grond uitgedrukt in een klasse. |
|
Juridische status |
Authentiek |
|
Kardinaliteit |
0..1 |
|
Domein |
|
|
- Naam |
ConsistentieFijneGrond |
|
- Type |
Waardelijst uitbreidbaar |
|
Regels |
Het attribuut moet aanwezig zijn wanneer de waarde van het attribuut beschrijfkwaliteit van de entiteit Boorprofiel gelijk is aan geologischStandaardOngeroerd of geologischUitgebreidOngeroerd en de waarde van het attribuut geologische grondsoort gelijk is aan zwakSiltigeKlei, matigSiltigeKlei, sterkSiltigeKlei, uiterstSiltigeKlei, zwakZandigeKlei, matigZandigeKlei, sterkZandigeKlei, zwakZandigeLeem of sterkZandigeLeem. Het attribuut mag aanwezig zijn wanneer de waarde van het attribuut beschrijfkwaliteit van de entiteit Boorprofiel gelijk is aan geologischStandaardGeroerd of geologischUitgebreidGeroerd en de waarde van het attribuut geologische grondsoort gelijk is aan zwakSiltigeKlei, matigSiltigeKlei, sterkSiltigeKlei, uiterstSiltigeKlei, zwakZandigeKlei, matigZandigeKlei, sterkZandigeKlei, zwakZandigeLeem of sterkZandigeLeem. Het attribuut mag niet aanwezig zijn wanneer de waarde van het attribuut geologische grondsoort niet gelijk is aan zwakSiltigeKlei, matigSiltigeKlei, sterkSiltigeKlei, uiterstSiltigeKlei, zwakZandigeKlei, matigZandigeKlei, sterkZandigeKlei, zwakZandigeLeem of sterkZandigeLeem. |
|
Toelichting |
Bij het beschrijven van geroerde monsters, wordt het gegeven alleen vastgelegd wanneer de waarde bepaald kan worden. De uitvoerder beoordeelt zelf wanneer dat het geval is. |
|
Type gegeven |
Attribuut van Grond |
|
Definitie |
De stijfheid van organische grond uitgedrukt in een klasse. |
|
Juridische status |
Authentiek |
|
Kardinaliteit |
0..1 |
|
Domein |
|
|
- Naam |
ConsistentieOrganischeGrond |
|
- Type |
Waardelijst uitbreidbaar |
|
Regels |
Het attribuut moet aanwezig zijn wanneer de waarde van het attribuut beschrijfkwaliteit van de entiteit Boorprofiel gelijk is aan geologischStandaardOngeroerd of geologischUitgebreidOngeroerd en de geologische grondsoort een waarde uit de categorie organische grond is. Het attribuut mag aanwezig zijn wanneer de waarde van het attribuut beschrijfkwaliteit van de entiteit Boorprofiel gelijk is aan geologischStandaardGeroerd of geologischUitgebreidGeroerd en de geologische grondsoort een waarde uit de categorie organische grond is. Het attribuut mag niet aanwezig zijn wanneer de geologische grondsoort een waarde uit de categorie zeer grove grond, grindrijke minerale grond, schelprijke grond, grindarme minerale grond of bijzondere grond is. |
|
Toelichting |
Bruinkool heeft altijd de waarde vast. Bij het beschrijven van geroerde monsters, wordt het gegeven alleen vastgelegd wanneer de waarde bepaald kan worden. De uitvoerder beoordeelt zelf wanneer dat het geval is. |
|
Type gegeven |
Attribuut van Grond |
|
Definitie |
Een verschijnsel dat specifieke informatie geeft over de omstandigheden waaronder de laag is gevormd. |
|
Juridische status |
Authentiek |
|
Kardinaliteit |
0..1 |
|
Domein |
|
|
- Naam |
SedimentairFenomeen |
|
- Type |
Waardelijst uitbreidbaar |
|
Regels |
Het attribuut mag niet aanwezig zijn wanneer de waarde van het attribuut beschrijfkwaliteit van de entiteit Boorprofiel gelijk is aan geologischStandaardGeroerd of geologischUitgebreidGeroerd. |
|
Toelichting |
Het gegeven wordt alleen vastgelegd bij de beschrijving van ongeroerde monsters. |
|
Type gegeven |
Attribuut van Grond |
|
Definitie |
De mate van vezeligheid van organische grond uitgedrukt in een klasse. |
|
Juridische status |
Authentiek |
|
Kardinaliteit |
0..1 |
|
Domein |
|
|
- Naam |
TextuurOrganischeGrond |
|
- Type |
Waardelijst uitbreidbaar |
|
Regels |
Het attribuut mag niet aanwezig zijn wanneer de waarde van het attribuut geologische grondsoort niet gelijk is aan mineraalarmVeen, zwakKleiigVeen, sterkKleiigVeen, zwakZandigVeen, sterkZandigVeen, mineraalarmeDetritus, zwakKleiigeDetritus, sterkKleiigeDetritus, zwakZandigeDetritus of sterkZandigeDetritus. |
|
Toelichting |
De textuur wordt bepaald voor organische gronden, met uitzondering van bruinkool en gyttja. Bruinkool bestaat uit een vast mengsel van vezels en amorfe massa en gyttja is per definitie amorf. Bij het beschrijven van organische gronden, wordt het gegeven alleen vastgelegd wanneer de waarde bepaald kan worden. De uitvoerder beoordeelt zelf wanneer dat het geval is. |
|
Type gegeven |
Gegevensgroep van Grond |
|
Definitie |
De gegevens over het bestanddeel van de grond dat uit materiaal bestaat dat van nature niet of niet algemeen voorkomt, of dat een verbijzondering is van een algemeen voorkomend bestanddeel van grond. |
|
Juridische status |
Authentiek |
|
Kardinaliteit |
0..* |
|
Gegevensgroeptype |
Bijzonder bestanddeel |
|
Type gegeven |
Gegevensgroep van Grond |
|
Definitie |
Van een laag die in hoofdzaak uit een bepaalde grondsoort bestaat maar waarin een of meer laagjes van een ander natuurlijk materiaal voorkomen, een deel dat uit laagjes van een ander materiaal en met een bepaalde dikte bestaat. |
|
Juridische status |
Authentiek |
|
Kardinaliteit |
0..4 |
|
Gegevensgroeptype |
Afwijkend laagje |
|
Type gegeven |
Gegevensgroep van Grond |
|
Definitie |
Een voorkomen in grond van brokjes van een afwijkende grondsoort. |
|
Juridische status |
Authentiek |
|
Kardinaliteit |
0..3 |
|
Gegevensgroeptype |
Brokje |
|
Type gegeven |
Gegevensgroep van Grond |
|
Definitie |
Het deel van de grond dat uit grind bestaat. |
|
Juridische status |
Authentiek |
|
Kardinaliteit |
0..1 |
|
Gegevensgroeptype |
Grindfractie |
|
Type gegeven |
Gegevensgroep van Grond |
|
Definitie |
Het deel van de grond dat uit zand bestaat. |
|
Juridische status |
Authentiek |
|
Kardinaliteit |
0..1 |
|
Gegevensgroeptype |
Zandfractie |
|
Type gegeven |
Gegevensgroep van Grond |
|
Definitie |
Het deel van de grond dat uit schelpmateriaal bestaat. |
|
Juridische status |
Authentiek |
|
Kardinaliteit |
0..1 |
|
Gegevensgroeptype |
Schelpenfractie |
|
Type gegeven |
Gegevensgroep van Grond |
|
Definitie |
Het deel van de grond dat uit veen bestaat. |
|
Juridische status |
Authentiek |
|
Kardinaliteit |
0..1 |
|
Gegevensgroeptype |
Veenfractie |
|
Type gegeven |
Gegevensgroep van Grond |
|
Definitie |
De kleur volgens het Munsell-systeem. |
|
Juridische status |
Authentiek |
|
Kardinaliteit |
0..1 |
|
Gegevensgroeptype |
Munsellkleur |
|
Type gegeven |
Gegevensgroep van Grond |
|
Definitie |
De gegevens van de vlekken die een bepaalde kleur hebben. |
|
Juridische status |
Authentiek |
|
Kardinaliteit |
0..2 |
|
Gegevensgroeptype |
Vlek |
|
Type gegeven |
Gegevensgroep van Grond |
|
Definitie |
Een of meer geïsoleerde, veelal grillig gevormde en onduidelijk begrensde voorkomens van een afwijkende grondsoort die herkend worden als ontstaan uit vervorming van eerder afgezet sediment. |
|
Juridische status |
Authentiek |
|
Kardinaliteit |
0..3 |
|
Gegevensgroeptype |
Insluitsel |
|
Type gegeven |
Gegevensgroep van Grond |
|
Definitie |
Een of meer geïsoleerde, duidelijk begrensde, lensvormige voorkomens van een afwijkende grondsoort, die herkend worden als in deeltjes afgezet. |
|
Juridische status |
Authentiek |
|
Kardinaliteit |
0..4 |
|
Gegevensgroeptype |
Sedimentlens |
|
Type gegeven |
Gegevensgroep van Grond |
|
Definitie |
Een voorkomen van een bepaalde categorie van fossiele overblijfselen van dieren. |
|
Juridische status |
Authentiek |
|
Kardinaliteit |
0..* |
|
Gegevensgroeptype |
Dierlijk fossiel |
|
Type gegeven |
Gegevensgroep van Grond |
|
Definitie |
De samenstelling van de grond beschreven volgens de driehoeksystematiek als een mengsel van organische stof, schelpmateriaal en vier minerale fracties, te weten grind, zand, silt en lutum. |
|
Juridische status |
Authentiek |
|
Kardinaliteit |
0..1 |
|
Gegevensgroeptype |
Fractieverdeling |

|
Type gegeven |
Entiteit |
|
Definitie |
De gegevens over een deel van de grond dat uit materiaal bestaat dat van nature niet of niet algemeen voorkomt, of dat een verbijzondering is van een algemeen voorkomend bestanddeel van grond. |
|
Type gegeven |
Attribuut van Bijzonder bestanddeel |
|
Definitie |
De naam van het bijzondere bestanddeel. |
|
Juridische status |
Authentiek |
|
Kardinaliteit |
1 |
|
Domein |
|
|
- Naam |
SoortBijzonderBestanddeel |
|
- Type |
Waardelijst uitbreidbaar |
|
Toelichting |
Bij de standaard beschrijving wordt een kortere lijst gebruikt dan bij de uitgebreide beschrijving. |
|
Type gegeven |
Attribuut van Bijzonder bestanddeel |
|
Definitie |
Het procentuele aandeel in het volume, uitgedrukt in een klasse. |
|
Juridische status |
Authentiek |
|
Kardinaliteit |
1 |
|
Domein |
|
|
- Naam |
VolumePercentageklasse |
|
- Type |
Waardelijst uitbreidbaar |

|
Type gegeven |
Entiteit |
|
Definitie |
Van een laag die in hoofdzaak uit een bepaalde grondsoort bestaat maar waarin een of meer laagjes van een ander natuurlijk materiaal voorkomen, de gegevens over een deel dat uit laagjes van een ander materiaal en met een bepaalde dikte bestaat. |
|
Regels |
De entiteit mag niet aanwezig zijn wanneer de waarde van het attribuut beschrijfkwaliteit van de entiteit Boorprofiel gelijk is aan geologischStandaardGeroerd of geologischUitgebreidGeroerd. |
|
Toelichting |
Het gegeven wordt alleen vastgelegd bij de beschrijving van ongeroerde monsters. Een afwijkend laagje verschilt altijd qua grondsoort van de laag. Afwijkende laagjes verschillen onderling in grondsoort, in laagdikte of in beide. |
|
Type gegeven |
Attribuut van Afwijkend laagje |
|
Definitie |
Het soort grond waaruit de eenheid bestaat, grof getypeerd. |
|
Juridische status |
Authentiek |
|
Kardinaliteit |
0..1 |
|
Domein |
|
|
- Naam |
SoortGrond |
|
- Type |
Waardelijst uitbreidbaar |
|
Type gegeven |
Attribuut van Afwijkend laagje |
|
Definitie |
Het soort gesteente waaruit de eenheid bestaat, grof getypeerd. |
|
Juridische status |
Authentiek |
|
Kardinaliteit |
0..1 |
|
Domein |
|
|
- Naam |
SoortGesteente |
|
- Type |
Waardelijst uitbreidbaar |
|
Type gegeven |
Attribuut van Afwijkend laagje |
|
Definitie |
Het aandeel in het volume van de laag. |
|
Juridische status |
Authentiek |
|
Kardinaliteit |
1 |
|
Domein |
|
|
- Naam |
Meetwaarde 2.0 |
|
- Eenheid |
% (procent) |
|
- Waardebereik |
vanaf 0 |
|
Toelichting |
Het aandeel wordt geschat. |
|
Type gegeven |
Attribuut van Afwijkend laagje |
|
Definitie |
De voor het laagje kenmerkende dikte, uitgedrukt in een klasse. |
|
Juridische status |
Authentiek |
|
Kardinaliteit |
1 |
|
Domein |
|
|
- Naam |
Laagdikteklasse |
|
- Type |
Waardelijst uitbreidbaar |
|
Type gegeven |
Attribuut van Afwijkend laagje |
|
Definitie |
De kleur van het materiaal. |
|
Juridische status |
Authentiek |
|
Kardinaliteit |
0..1 |
|
Domein |
|
|
- Naam |
Kleur |
|
- Type |
Waardelijst uitbreidbaar |
|
Toelichting |
De kleur wordt vastgelegd wanneer het een onderscheidend kenmerk is. |
|
Type gegeven |
Attribuut van Afwijkend laagje |
|
Definitie |
De typering van de eenheid naar wording, voor zover dat voor een goed begrip relevant is. |
|
Juridische status |
Authentiek |
|
Kardinaliteit |
0..1 |
|
Domein |
|
|
- Naam |
GenetischeTypering |
|
- Type |
Waardelijst uitbreidbaar |
|
Toelichting |
Het gegeven wordt alleen vastgelegd wanneer een laag onder bepaalde omstandigheden is gevormd. Het kan gebruikers direct inzicht geven in de plaats van de eenheid in een geologisch model. Het gegeven heeft eerder een interpretatief dan een beschrijvend karakter, maar het niveau van interpretatie is zo globaal dat iedere beschrijver in het vakgebied geacht wordt over de noodzakelijke kennis te beschikken. Ook zijn deze gegevens het beste direct bij de beschrijving van boormonsters vast te leggen in plaats van achteraf op basis van alleen de boormonsterbeschrijving. |

|
Type gegeven |
Entiteit |
|
Definitie |
De gegevens over een voorkomen in grond van brokjes van een afwijkende grondsoort. |
|
Toelichting |
Hoe het voorkomen van brokjes van afwijkende grondsoorten moet worden geïnterpreteerd hangt af van de kwaliteit van de beschreven monsters. Wanneer het om ongeroerde monsters gaat, mag men ervan uitgaan dat het een in-situ eigenschap van de grond is en dat de brokjes als zodanig getransporteerd en afgezet zijn. In geroerde monsters zal het voorkomen van brokjes eerder de expressie zijn van vermenging van lagen die in samenstelling van de grond verschillen. |
|
Type gegeven |
Attribuut van Brokje |
|
Definitie |
Het soort grond waaruit de eenheid bestaat, grof getypeerd. |
|
Juridische status |
Authentiek |
|
Kardinaliteit |
1 |
|
Domein |
|
|
- Naam |
SoortGrond |
|
- Type |
Waardelijst uitbreidbaar |
|
Type gegeven |
Attribuut van Brokje |
|
Definitie |
De grootte van een brokje uitgedrukt in een klasse. |
|
Juridische status |
Authentiek |
|
Kardinaliteit |
0..1 |
|
Domein |
|
|
- Naam |
GrootteklasseBrokje |
|
- Type |
Waardelijst uitbreidbaar |
|
Regels |
Het attribuut moet aanwezig zijn wanneer de waarde van het attribuut beschrijfkwaliteit van de entiteit Boorprofiel gelijk is aan geologischStandaardOngeroerd of geologischUitgebreidOngeroerd. Het attribuut mag niet aanwezig zijn in alle andere gevallen. |
|
Toelichting |
In geroerde monsters zijn de afmetingen van brokjes van geen betekenis, in ongeroerde monsters kunnen zij voor de expert van betekenis zijn bij het bepalen van de omstandigheden waaronder de laag is gevormd. De grootte van een brokje wordt bepaald aan de hand van de een-na-langste as. |
|
Type gegeven |
Attribuut van Brokje |
|
Definitie |
Het procentuele aandeel in het volume, uitgedrukt in een klasse. |
|
Juridische status |
Authentiek |
|
Kardinaliteit |
1 |
|
Domein |
|
|
- Naam |
VolumePercentageklasse |
|
- Type |
Waardelijst uitbreidbaar |

|
Type gegeven |
Entiteit |
|
Definitie |
De gegevens over het deel van de grond dat uit grind bestaat. |
|
Regels |
De entiteit moet aanwezig zijn wanneer de waarde van het attribuut geologische grondsoort van de entiteit Grond gelijk is aan keienMetGrind, keitjesMetGrind, siltigGrind, zwakZandigGrind, matigZandigGrind, sterkZandigGrind of uiterstZandigGrind. De entiteit moet aanwezig zijn wanneer de waarde van het attribuut grindgehalteklasse van de entiteit Grond gelijk is aan zwakgrindig, matigGrindig of sterkGrindig. De entiteit mag niet aanwezig zijn in alle andere gevallen. |
|
Type gegeven |
Attribuut van Grindfractie |
|
Definitie |
De mediane korrelgrootte van de grindfractie uitgedrukt in een klasse. |
|
Juridische status |
Authentiek |
|
Kardinaliteit |
1 |
|
Domein |
|
|
- Naam |
Grindmediaanklasse |
|
- Type |
Waardelijst uitbreidbaar |
|
Type gegeven |
Attribuut van Grindfractie |
|
Definitie |
De hoekigheid van de gemiddelde korrel uitgedrukt in een klasse. |
|
Juridische status |
Authentiek |
|
Kardinaliteit |
1 |
|
Domein |
|
|
- Naam |
Hoekigheid |
|
- Type |
Waardelijst uitbreidbaar |
|
Toelichting |
De indeling is naar Powers, 1953 en Hillen & Kruse, 1981. Het gegeven geeft inzicht in het afzettingsmilieu en de herkomst van het materiaal. |
|
Type gegeven |
Attribuut van Grindfractie |
|
Definitie |
Het aandeel fijn grind in de massa van de grindfractie uitgedrukt in een klasse. |
|
Juridische status |
Authentiek |
|
Kardinaliteit |
1 |
|
Domein |
|
|
- Naam |
MassaPercentageklasse |
|
- Type |
Waardelijst uitbreidbaar |
|
Type gegeven |
Attribuut van Grindfractie |
|
Definitie |
Het aandeel matig grof grind in de massa van de grindfractie uitgedrukt in een klasse. |
|
Juridische status |
Authentiek |
|
Kardinaliteit |
1 |
|
Domein |
|
|
- Naam |
MassaPercentageklasse |
|
- Type |
Waardelijst uitbreidbaar |
|
Type gegeven |
Attribuut van Grindfractie |
|
Definitie |
Het aandeel zeer grof grind in de massa van de grindfractie uitgedrukt in een klasse. |
|
Juridische status |
Authentiek |
|
Kardinaliteit |
1 |
|
Domein |
|
|
- Naam |
MassaPercentageklasse |
|
- Type |
Waardelijst uitbreidbaar |
|
Type gegeven |
Attribuut van Grindfractie |
|
Definitie |
De aanduiding die aangeeft of windkanters voorkomen. |
|
Juridische status |
Authentiek |
|
Kardinaliteit |
1 |
|
Domein |
|
|
- Naam |
IndicatieJaNee |
|
- Type |
Waardelijst niet uitbreidbaar |
|
Toelichting |
Windkanters zijn grinden die gedurende lange tijd zijn blootgesteld aan winderosie en daardoor een zeer herkenbare hoekige vorm hebben gekregen. Dit is onafhankelijk van het soort grind, en indicatief voor koude klimatologische omstandigheden. Vaak zijn windkanters gepatineerd. |
|
Type gegeven |
Attribuut van Grindfractie |
|
Definitie |
De mate van bolrondheid van de gemiddelde korrel ingedeeld op grond van de verhouding tussen de drie dimensies. |
|
Juridische status |
Authentiek |
|
Kardinaliteit |
1 |
|
Domein |
|
|
- Naam |
Sfericiteit |
|
- Type |
Waardelijst uitbreidbaar |
|
Type gegeven |
Attribuut van Grindfractie |
|
Definitie |
Het aandeel kleurige korrels uitgedrukt in een klasse. |
|
Juridische status |
Authentiek |
|
Kardinaliteit |
1 |
|
Domein |
|
|
- Naam |
Bontheid |
|
- Type |
Waardelijst uitbreidbaar |
|
Type gegeven |
Attribuut van Grindfractie |
|
Definitie |
De geschatte mediane korrelgrootte. |
|
Juridische status |
Authentiek |
|
Kardinaliteit |
0..1 |
|
Domein |
|
|
- Naam |
Meetwaarde 2.0 |
|
- Eenheid |
mm (millimeter) |
|
- Waardebereik |
2 tot 63 |
|
Regels |
Het attribuut moet aanwezig zijn wanneer de waarde van het attribuut beschrijfkwaliteit van de entiteit Boorprofiel gelijk is aan geologischUitgebreidGeroerd of geologischUitgebreidOngeroerd. Het attribuut mag niet aanwezig zijn in alle andere gevallen. |
|
Type gegeven |
Attribuut van Grindfractie |
|
Definitie |
De omschrijving van het systeem dat het grind heeft aangevoerd. |
|
Juridische status |
Authentiek |
|
Kardinaliteit |
0..1 |
|
Domein |
|
|
- Naam |
Grindherkomst |
|
- Type |
Waardelijst uitbreidbaar |
|
Regels |
Het attribuut moet aanwezig zijn wanneer de waarde van het attribuut beschrijfkwaliteit van de entiteit Boorprofiel gelijk is aan geologischUitgebreidGeroerd of geologischUitgebreidOngeroerd. Het attribuut mag niet aanwezig zijn in alle andere gevallen. |
|
Type gegeven |
Gegevensgroep van Grindfractie |
|
Definitie |
Een deel van het grind dat uit korrels van een bepaalde categorie bestaat. |
|
Juridische status |
Authentiek |
|
Kardinaliteit |
1..* |
|
Gegevensgroeptype |
Grindbestanddeel |

|
Type gegeven |
Entiteit |
|
Definitie |
De gegevens over een deel van het grind dat uit korrels van een bepaalde categorie bestaat. |
|
Type gegeven |
Attribuut van Grindbestanddeel |
|
Definitie |
De op basis van gesteente of mineraal onderscheiden categorie grindkorrels. |
|
Juridische status |
Authentiek |
|
Kardinaliteit |
1 |
|
Domein |
|
|
- Naam |
SoortGrind |
|
- Type |
Waardelijst uitbreidbaar |
|
Toelichting |
De samenstelling van de grindfractie wordt bij uitgebreide beschrijvingen in detail beschreven. Bij standaardbeschrijvingen wordt gewoonlijk een kortere lijst gebruikt en worden bepaalde categorieën niet onderverdeeld. Het staat de uitvoerder echter vrij bij standaardbeschrijvingen dezelfde lijst te gebruiken als bij uitgebreide beschrijvingen. |
|
Type gegeven |
Attribuut van Grindbestanddeel |
|
Definitie |
Het aandeel in het volume van de fractie. |
|
Juridische status |
Authentiek |
|
Kardinaliteit |
1 |
|
Domein |
|
|
- Naam |
MassaPercentageklasse |
|
- Type |
Waardelijst uitbreidbaar |

|
Type gegeven |
Entiteit |
|
Definitie |
De gegevens over het deel van de grond dat uit zand bestaat. |
|
Regels |
De entiteit moet aanwezig zijn wanneer de waarde van het attribuut geologische grondsoort van de entiteit Grond gelijk is aan keienMetZand, keitjesMetZand, zand, kleiigZand, zwakSiltigZand, matigSiltigZand, sterkSiltigZand of uiterstSiltigZand. De entiteit mag niet aanwezig zijn in alle andere gevallen. |
|
Type gegeven |
Attribuut van Zandfractie |
|
Definitie |
Het gehalte aan donkere mineralen uitgedrukt in een klasse. |
|
Juridische status |
Authentiek |
|
Kardinaliteit |
1 |
|
Domein |
|
|
- Naam |
VolumePercentageklasse |
|
- Type |
Waardelijst uitbreidbaar |
|
Type gegeven |
Attribuut van Zandfractie |
|
Definitie |
De hoekigheid van de gemiddelde korrel uitgedrukt in een klasse. |
|
Juridische status |
Authentiek |
|
Kardinaliteit |
1 |
|
Domein |
|
|
- Naam |
Hoekigheid |
|
- Type |
Waardelijst uitbreidbaar |
|
Toelichting |
De indeling is naar Powers, 1953 en Hillen & Kruse, 1981. Het gegeven geeft inzicht in het afzettingsmilieu en de herkomst van het materiaal. |
|
Type gegeven |
Attribuut van Zandfractie |
|
Definitie |
De mediane korrelgrootte van de zandfractie uitgedrukt in een klasse. |
|
Juridische status |
Authentiek |
|
Kardinaliteit |
1 |
|
Domein |
|
|
- Naam |
Zandmediaanklasse |
|
- Type |
Waardelijst uitbreidbaar |
|
Type gegeven |
Attribuut van Zandfractie |
|
Definitie |
De mate van variatie in de grootte van de zandkorrels uitgedrukt in een klasse. |
|
Juridische status |
Authentiek |
|
Kardinaliteit |
1 |
|
Domein |
|
|
- Naam |
Zandspreiding |
|
- Type |
Waardelijst uitbreidbaar |
|
Type gegeven |
Attribuut van Zandfractie |
|
Definitie |
Het aandeel kleurige korrels uitgedrukt in een klasse. |
|
Juridische status |
Authentiek |
|
Kardinaliteit |
0..1 |
|
Domein |
|
|
- Naam |
Bontheid |
|
- Type |
Waardelijst uitbreidbaar |
|
Regels |
Het attribuut moet aanwezig zijn wanneer de waarde van het attribuut beschrijfkwaliteit van de entiteit Boorprofiel gelijk is aan geologischStandaardGeroerd of geologischStandaardOngeroerd. Het attribuut mag niet aanwezig zijn in alle andere gevallen. |
|
Type gegeven |
Attribuut van Zandfractie |
|
Definitie |
Het deel van het volume dat bestaat uit korrels die groter zijn dan 1 millimeter, uitgedrukt in een percentageklasse. |
|
Juridische status |
Authentiek |
|
Kardinaliteit |
0..1 |
|
Domein |
|
|
- Naam |
VolumePercentageklasse |
|
- Type |
Waardelijst uitbreidbaar |
|
Regels |
Het attribuut moet aanwezig zijn wanneer de waarde van het attribuut beschrijfkwaliteit van de entiteit Boorprofiel gelijk is aan geologischStandaardOngeroerd of geologischUitgebreidOngeroerd. Het attribuut mag niet aanwezig zijn in alle andere gevallen. |
|
Toelichting |
In de zandfractie kunnen korrels voorkomen die veel grover zijn dan de rest. Wanneer die grove korrels minder dan 30 procent van de zandfractie uitmaken, wordt het gehalte hier gegeven; de grove korrels liggen dan verspreid in een matrix van veel fijnere korrels. Wanneer de grove korrels meer dan 30 procent van de zandfractie uitmaken, wordt dat door het gegeven zandspreiding gedekt en krijgt het de waarde tweetoppig. |
|
Type gegeven |
Attribuut van Zandfractie |
|
Definitie |
De geschatte mediane korrelgrootte. |
|
Juridische status |
Authentiek |
|
Kardinaliteit |
0..1 |
|
Domein |
|
|
- Naam |
Meetwaarde 4.0 |
|
- Eenheid |
µm (micrometer) |
|
- Waardebereik |
63 tot 2000 |
|
Regels |
Het attribuut moet aanwezig zijn wanneer de waarde van het attribuut beschrijfkwaliteit van de entiteit Boorprofiel gelijk is aan geologischUitgebreidGeroerd of geologischUitgebreidOngeroerd. Het attribuut mag niet aanwezig zijn in alle andere gevallen. |
|
Type gegeven |
Gegevensgroep van Zandfractie |
|
Definitie |
Een deel van het zand dat uit korrels van een bepaalde categorie bestaat. |
|
Juridische status |
Authentiek |
|
Kardinaliteit |
0..* |
|
Gegevensgroeptype |
Zandbestanddeel |

|
Type gegeven |
Entiteit |
|
Definitie |
De gegevens over een deel van het zand dat uit korrels van een bepaalde categorie bestaat. |
|
Regels |
De entiteit moet aanwezig zijn wanneer de waarde van het attribuut beschrijfkwaliteit van de entiteit Boorprofiel gelijk is aan geologischUitgebreidGeroerd of geologischUitgebreidOngeroerd. De entiteit mag niet aanwezig zijn in alle andere gevallen. |
|
Type gegeven |
Attribuut van Zandbestanddeel |
|
Definitie |
De op basis van kleur onderscheiden categorie zandkorrels. |
|
Juridische status |
Authentiek |
|
Kardinaliteit |
1 |
|
Domein |
|
|
- Naam |
Korrelkleur |
|
- Type |
Waardelijst uitbreidbaar |
|
Type gegeven |
Attribuut van Zandbestanddeel |
|
Definitie |
Het procentuele aandeel in het volume, uitgedrukt in een klasse. |
|
Juridische status |
Authentiek |
|
Kardinaliteit |
1 |
|
Domein |
|
|
- Naam |
VolumePercentageklasse |
|
- Type |
Waardelijst uitbreidbaar |

|
Type gegeven |
Entiteit |
|
Definitie |
De gegevens over het deel van de grond dat uit schelpmateriaal bestaat. |
|
Regels |
De entiteit moet aanwezig zijn wanneer de geologische grondsoort een waarde uit de categorie schelprijke grond is. De entiteit moet aanwezig zijn wanneer de waarde van het attribuut schelpmateriaalgehalteklasse van de entiteit Grond gelijk is aan spoorTot1, weinig1tot10 of veel10tot30. De entiteit mag niet aanwezig zijn in alle andere gevallen. |
|
Type gegeven |
Attribuut van Schelpenfractie |
|
Definitie |
Het deel van het volume van het schelpmateriaal dat uit fragmenten bestaat. |
|
Juridische status |
Authentiek |
|
Kardinaliteit |
1 |
|
Domein |
|
|
- Naam |
VolumePercentageklasse |
|
- Type |
Waardelijst uitbreidbaar |
|
Toelichting |
Fragmenten zijn stukjes schelp die groter zijn dan 2 millimeter. |
|
Type gegeven |
Attribuut van Schelpenfractie |
|
Definitie |
Het deel van het volume van het schelpmateriaal dat uit gruis bestaat. |
|
Juridische status |
Authentiek |
|
Kardinaliteit |
1 |
|
Domein |
|
|
- Naam |
VolumePercentageklasse |
|
- Type |
Waardelijst uitbreidbaar |
|
Toelichting |
Gruis zijn stukjes schelp die kleiner zijn dan 2 millimeter. |
|
Type gegeven |
Attribuut van Schelpenfractie |
|
Definitie |
Het deel van het volume van het schelpmateriaal dat uit hele schelpen bestaat. |
|
Juridische status |
Authentiek |
|
Kardinaliteit |
1 |
|
Domein |
|
|
- Naam |
VolumePercentageklasse |
|
- Type |
Waardelijst uitbreidbaar |
|
Type gegeven |
Attribuut van Schelpenfractie |
|
Definitie |
De aanduiding die aangeeft of er tweekleppige schelpen voorkomen die nog een geheel vormen. |
|
Juridische status |
Authentiek |
|
Kardinaliteit |
0..1 |
|
Domein |
|
|
- Naam |
IndicatieJaNee |
|
- Type |
Waardelijst niet uitbreidbaar |
|
Regels |
Het attribuut moet aanwezig zijn wanneer de waarde van het attribuut beschrijfkwaliteit van de entiteit Boorprofiel gelijk is aan geologischStandaardOngeroerd of geologischUitgebreidOngeroerd. Het attribuut mag niet aanwezig zijn in alle andere gevallen. |
|
Toelichting |
Doubletten, tweekleppige schelpen waarvan de twee helften nog aan elkaar zitten, vallen bij transport snel uiteen. De aanwezigheid van doubletten is daarom een indicatie voor beperkte verplaatsing van de schelpresten. |
|
Type gegeven |
Attribuut van Schelpenfractie |
|
Definitie |
Het gehalte aan schelpen met een dikke wand uitgedrukt in een klasse. |
|
Juridische status |
Authentiek |
|
Kardinaliteit |
0..1 |
|
Domein |
|
|
- Naam |
VolumePercentageklasse |
|
- Type |
Waardelijst uitbreidbaar |
|
Regels |
Het attribuut moet aanwezig zijn wanneer de waarde van het attribuut beschrijfkwaliteit van de entiteit Boorprofiel gelijk is aan geologischUitgebreidGeroerd of geologischUitgebreidOngeroerd. Het attribuut mag niet aanwezig zijn in alle andere gevallen. |
|
Toelichting |
Schelpen of schelpfragmenten kunnen dikwandig (2 millimeter of dikker) of dunwandig (dunner dan 1 millimeter) zijn. Het gegeven geeft informatie over de omstandigheden waaronder het sediment is gevormd. |
|
Type gegeven |
Attribuut van Schelpenfractie |
|
Definitie |
Het gehalte aan schelpen met een dunne wand uitgedrukt in een klasse. |
|
Juridische status |
Authentiek |
|
Kardinaliteit |
0..1 |
|
Domein |
|
|
- Naam |
VolumePercentageklasse |
|
- Type |
Waardelijst uitbreidbaar |
|
Regels |
Het attribuut moet aanwezig zijn wanneer de waarde van het attribuut beschrijfkwaliteit van de entiteit Boorprofiel gelijk is aan geologischUitgebreidGeroerd of geologischUitgebreidOngeroerd. Het attribuut mag niet aanwezig zijn in alle andere gevallen. |
|
Toelichting |
Schelpen of schelpfragmenten kunnen dikwandig (2 millimeter of dikker) of dunwandig (dunner dan 1 millimeter) zijn. Het gegeven geeft informatie over de omstandigheden waaronder het sediment is gevormd. |
|
Type gegeven |
Attribuut van Schelpenfractie |
|
Definitie |
De aanduiding die aangeeft of er schelpen voorkomen in levenspositie. |
|
Juridische status |
Authentiek |
|
Kardinaliteit |
0..1 |
|
Domein |
|
|
- Naam |
IndicatieJaNee |
|
- Type |
Waardelijst niet uitbreidbaar |
|
Regels |
Het attribuut moet aanwezig zijn wanneer de waarde van het attribuut beschrijfkwaliteit van de entiteit Boorprofiel gelijk is aan geologischUitgebreidOngeroerd. Het attribuut mag niet aanwezig zijn in alle andere gevallen. |
|
Toelichting |
Het gegeven geeft nadere informatie over de omstandigheden waaronder de laag is gevormd. |
|
Type gegeven |
Attribuut van Schelpenfractie |
|
Definitie |
De mate van chemische verwering uitgedrukt in een klasse. |
|
Juridische status |
Authentiek |
|
Kardinaliteit |
0..1 |
|
Domein |
|
|
- Naam |
MateVerwering |
|
- Type |
Waardelijst uitbreidbaar |
|
Regels |
Het attribuut moet aanwezig zijn wanneer de waarde van het attribuut beschrijfkwaliteit van de entiteit Boorprofiel gelijk is aan geologischUitgebreidGeroerd of geologischUitgebreidOngeroerd. Het attribuut mag niet aanwezig zijn in alle andere gevallen. |
|
Type gegeven |
Gegevensgroep van Schelpenfractie |
|
Definitie |
Een deel van het schelpmateriaal dat herkend wordt als bestaand uit de resten van een bepaalde categorie schelpen. |
|
Juridische status |
Authentiek |
|
Kardinaliteit |
0..* |
|
Gegevensgroeptype |
Schelpenbestanddeel |

|
Type gegeven |
Entiteit |
|
Definitie |
De gegevens over een deel van het schelpmateriaal dat herkend wordt als bestaand uit de resten van een bepaalde categorie schelpen. |
|
Toelichting |
De samenstelling van de schelpenfractie wordt beschreven door de tien meest karakteristieke taxa te benoemen en per taxon het procentuele aandeel in dat geheel, de associatie, vast te leggen. Het ontbreken van het gegeven betekent dat het materiaal zo sterk is gefragmenteerd dat determinatie niet mogelijk is. |
|
Type gegeven |
Attribuut van Schelpenbestanddeel |
|
Definitie |
De taxonomische naam van de categorie schelpen. |
|
Juridische status |
Authentiek |
|
Kardinaliteit |
1 |
|
Domein |
|
|
- Naam |
SoortSchelp |
|
- Type |
Waardelijst uitbreidbaar |
|
Toelichting |
De categorie kan betrekking hebben op een soort of subsoort, maar ook op een geslacht of een hiërarchisch hogere taxonomische eenheid. Bij de standaard beschrijving wordt een veel kortere lijst gebruikt dan bij de uitgebreide beschrijving. |
|
Type gegeven |
Attribuut van Schelpenbestanddeel |
|
Definitie |
Het aandeel in de associatie. |
|
Juridische status |
Authentiek |
|
Kardinaliteit |
1 |
|
Domein |
|
|
- Naam |
Meetwaarde 3.0 |
|
- Eenheid |
% (procent) |
|
- Waardebereik |
0 tot 100 |
|
Toelichting |
Het aandeel wordt bepaald door het aantal herkenbare fragmenten en hele exemplaren te tellen. De associatie wordt samengesteld uit de in de lijst opgenomen categorieën en de lijst die voor de beschrijfkwaliteiten geologischStandaardGeroerd en geologischStandaardOngeroerd wordt gebruikt is veel korter dan die voor geologischUitgebreidGeroerd en geologischUitgebreidOngeroerd. |

|
Type gegeven |
Entiteit |
|
Definitie |
De gegevens over het deel van de grond dat uit veen bestaat. |
|
Regels |
De entiteit moet aanwezig zijn wanneer de waarde van het attribuut beschrijfkwaliteit van de entiteit Boorprofiel gelijk is aan geologischStandaardOngeroerd of geologischUitgebreidOngeroerd en de waarde van het attribuut geologische grondsoort van de entiteit Grond gelijk is aan mineraalarmVeen, zwakKleiigVeen, sterkKleiigVeen, zwakZandigVeen of sterkZandigVeen en de waarde van het attribuut textuur organische grond van de entiteit Grond gelijk is aan pseudoVezeligGrof of vezeligGrof. De entiteit mag niet aanwezig zijn wanneer de waarde van het attribuut beschrijfkwaliteit van de entiteit Boorprofiel gelijk is aan geologischStandaardGeroerd of geologischUitgebreidGeroerd. De entiteit mag niet aanwezig zijn wanneer de waarde van geologische grondsoort van de entiteit Grond niet gelijk is aan mineraalarmVeen, zwakKleiigVeen, sterkKleiigVeen, zwakZandigVeen of sterkZandigVeen. |
|
Toelichting |
Wanneer veen geen duidelijke plantenstructuur meer heeft omdat het al grotendeels is verteerd, is het veelal niet mogelijk de veenfractie te beschrijven. |
|
Type gegeven |
Attribuut van Veenfractie |
|
Definitie |
Een nadere typering van het als veen omschreven bestanddeel van grond. |
|
Juridische status |
Authentiek |
|
Kardinaliteit |
1 |
|
Domein |
|
|
- Naam |
SoortVeen |
|
- Type |
Waardelijst uitbreidbaar |
|
Type gegeven |
Gegevensgroep van Veenfractie |
|
Definitie |
Een deel van het veen dat uit de resten van een bepaalde categorie planten bestaat. |
|
Juridische status |
Authentiek |
|
Kardinaliteit |
0..* |
|
Gegevensgroeptype |
Veenbestanddeel |

|
Type gegeven |
Entiteit |
|
Definitie |
De gegevens over een deel van het veen dat uit de resten van een bepaalde categorie planten bestaat. |
|
Regels |
De entiteit moet aanwezig zijn wanneer de waarde van het attribuut beschrijfkwaliteit van de entiteit Boorprofiel gelijk is aan geologischUitgebreidOngeroerd. De entiteit mag niet aanwezig zijn in alle andere gevallen. |
|
Toelichting |
De samenstelling van het veen beschreven voor zover die uit determineerbare plantenresten bestaat. |
|
Type gegeven |
Attribuut van Veenbestanddeel |
|
Definitie |
De categorie plantenresten. |
|
Juridische status |
Authentiek |
|
Kardinaliteit |
1 |
|
Domein |
|
|
- Naam |
SoortPlantenrest |
|
- Type |
Waardelijst uitbreidbaar |
|
Type gegeven |
Attribuut van Veenbestanddeel |
|
Definitie |
Het procentuele aandeel in het volume, uitgedrukt in een klasse. |
|
Juridische status |
Authentiek |
|
Kardinaliteit |
1 |
|
Domein |
|
|
- Naam |
VolumePercentageklasse |
|
- Type |
Waardelijst uitbreidbaar |

|
Type gegeven |
Entiteit |
|
Definitie |
De gegevens die de kleur volgens het Munsell-systeem beschrijven. |
|
Regels |
De entiteit moet aanwezig zijn wanneer de waarde van het attribuut beschrijfkwaliteit van de entiteit Boorprofiel gelijk is aan geologischUitgebreidOngeroerd. De entiteit mag niet aanwezig zijn in alle andere gevallen. |
|
Toelichting |
Het Munsell-systeem baseert zich op een bij benadering bolvormige kleurenruimte en classificeert kleur aan de hand van drie aspecten. Dat zijn in het Engels hue (hoofdkleur), chroma (zuiverheid) en value (witheid). De hue geeft de plaats van de kleur op een cirkel die de kleuren van de regenboog beschrijft. De chroma geeft de zuiverheid van de kleur en is de afstand in het horizontale vlak van de plaats op de cirkel tot het middelpunt, en de value geeft de mate van witheid en wordt bepaald langs de verticale as. De systematiek is ontworpen door Albert H. Munsell en dateert uit het begin van de 20ste eeuw. Sinds de jaren 1930 is het bij het United States Department of Agriculture (USDA) als standaard in gebruik. In de jaren 1980 is het geleidelijk in gebruik genomen in geologische beschrijvingen in Nederland, met name in onderzoek op zee. Sinds eind jaren 1990 wordt het systeem bij de Geologische Dienst Nederland standaard gebruikt bij het maken van een uitgebreide beschrijving van ongeroerde monsters. De meeste codes komen uit het systeem dat de kleur van grond beschrijft; waar dat systeem niet toereikend is voor het beschrijven van grond in de ondergrond van Nederland, worden codes gebruikt uit het systeem voor gesteente. |
|
Type gegeven |
Attribuut van Munsellkleur |
|
Definitie |
De kleur uitgedrukt in de code die de plaats op de kleurcirkel aangeeft. |
|
Juridische status |
Authentiek |
|
Kardinaliteit |
1 |
|
Domein |
|
|
- Naam |
MunsellHoofdkleur |
|
- Type |
Waardelijst uitbreidbaar |
|
Toelichting |
De munsell hoofdkleur is een samengesteld gegeven: een of meer letters geven de globale plaats op de cirkel, een getal geeft een nadere precisering van de plaats. |
|
Type gegeven |
Attribuut van Munsellkleur |
|
Definitie |
De mate van witheid uitgedrukt in een getal. |
|
Juridische status |
Authentiek |
|
Kardinaliteit |
1 |
|
Domein |
|
|
- Naam |
MunsellWitheid |
|
- Type |
Waardelijst uitbreidbaar |
|
Type gegeven |
Attribuut van Munsellkleur |
|
Definitie |
De mate van zuiverheid uitgedrukt in een getal. |
|
Juridische status |
Authentiek |
|
Kardinaliteit |
0..1 |
|
Domein |
|
|
- Naam |
MunsellZuiverheid |
|
- Type |
Waardelijst uitbreidbaar |
|
Regels |
Het attribuut mag niet aanwezig zijn wanneer de waarde van het attribuut munsell hoofdkleur gelijk is aan N. Het attribuut moet aanwezig zijn in alle andere gevallen. |

|
Type gegeven |
Entiteit |
|
Definitie |
De gegevens van de vlekken die een bepaalde kleur hebben. |
|
Regels |
De entiteit moet aanwezig zijn wanneer de waarde van het attribuut gevlekt van de entiteit Grond gelijk is aan ja. De entiteit mag niet aanwezig zijn in alle andere gevallen. |
|
Toelichting |
Het voorkomen van vlekken is een aanwijzing voor verandering van de chemische samenstelling of gesteldheid van de grond na afzetting van het sediment. |
|
Type gegeven |
Attribuut van Vlek |
|
Definitie |
De kleur van de vlekken. |
|
Juridische status |
Authentiek |
|
Kardinaliteit |
1 |
|
Domein |
|
|
- Naam |
Vlekkleur |
|
- Type |
Waardelijst uitbreidbaar |
|
Type gegeven |
Attribuut van Vlek |
|
Definitie |
Het deel van het oppervlak dat door de vlekken in beslag wordt genomen, uitgedrukt in een klasse. |
|
Juridische status |
Authentiek |
|
Kardinaliteit |
1 |
|
Domein |
|
|
- Naam |
BedekkingsgraadVlek |
|
- Type |
Waardelijst uitbreidbaar |

|
Type gegeven |
Entiteit |
|
Definitie |
De gegevens over een of meer geïsoleerde, veelal grillig gevormde en onduidelijk begrensde voorkomens van een afwijkende grondsoort die herkend worden als ontstaan uit vervorming van eerder afgezet sediment. |
|
Regels |
De entiteit mag niet aanwezig zijn wanneer de waarde van het attribuut beschrijfkwaliteit van de entiteit Boorprofiel gelijk is aan geologischStandaardGeroerd of geologischUitgebreidGeroerd. |
|
Toelichting |
Het gegeven wordt alleen vastgelegd bij de beschrijving van ongeroerde monsters. Insluitsels variëren in grootte van enkele millimeters tot enkele decimeters. |
|
Type gegeven |
Attribuut van Insluitsel |
|
Definitie |
Het soort grond waaruit de eenheid bestaat, grof getypeerd. |
|
Juridische status |
Authentiek |
|
Kardinaliteit |
1 |
|
Domein |
|
|
- Naam |
SoortGrond |
|
- Type |
Waardelijst uitbreidbaar |
|
Type gegeven |
Attribuut van Insluitsel |
|
Definitie |
Het procentuele aandeel in het volume, uitgedrukt in een klasse. |
|
Juridische status |
Authentiek |
|
Kardinaliteit |
1 |
|
Domein |
|
|
- Naam |
VolumePercentageklasse |
|
- Type |
Waardelijst uitbreidbaar |

|
Type gegeven |
Entiteit |
|
Definitie |
De gegevens over een of meer geïsoleerde, duidelijk begrensde, lensvormige voorkomens van een afwijkende grondsoort, die herkend worden als in deeltjes afgezet. |
|
Regels |
De entiteit mag niet aanwezig zijn wanneer de waarde van het attribuut beschrijfkwaliteit van de entiteit Boorprofiel gelijk is aan geologischStandaardGeroerd of geologischUitgebreidGeroerd. |
|
Toelichting |
Het gegeven wordt alleen vastgelegd bij de beschrijving van ongeroerde monsters. Lenzen variëren in grootte van enkele millimeters tot enkele centimeters. Er is voor gekozen de lensvormige voorkomens van fijnkorrelig materiaal en zand die typisch zijn voor flaser- en linsengelaagdheid niet als Sedimentlens te beschrijven maar als een sedimentaire structuur. |
|
Type gegeven |
Attribuut van Sedimentlens |
|
Definitie |
Het soort grond waaruit de eenheid bestaat. |
|
Juridische status |
Authentiek |
|
Kardinaliteit |
1 |
|
Domein |
|
|
- Naam |
SoortGrond |
|
- Type |
Waardelijst uitbreidbaar |
|
Type gegeven |
Attribuut van Sedimentlens |
|
Definitie |
Het procentuele aandeel in het volume, uitgedrukt in een klasse. |
|
Juridische status |
Authentiek |
|
Kardinaliteit |
1 |
|
Domein |
|
|
- Naam |
VolumePercentageklasse |
|
- Type |
Waardelijst uitbreidbaar |

|
Type gegeven |
Entiteit |
|
Definitie |
De gegevens over een voorkomen van een bepaalde categorie van fossiele overblijfselen van dieren. |
|
Regels |
De entiteit mag niet aanwezig zijn wanneer de waarde van het attribuut beschrijfkwaliteit van de entiteit Boorprofiel gelijk is aan geologischStandaardGeroerd of geologischStandaardOngeroerd. |
|
Toelichting |
Het gegeven wordt alleen vastgelegd bij de uitgebreide beschrijving. |
|
Type gegeven |
Attribuut van Dierlijk fossiel |
|
Definitie |
Een categorie van fossiele overblijfselen van dieren. |
|
Juridische status |
Authentiek |
|
Kardinaliteit |
1 |
|
Domein |
|
|
- Naam |
SoortDierfossiel |
|
- Type |
Waardelijst uitbreidbaar |
|
Type gegeven |
Attribuut van Dierlijk fossiel |
|
Definitie |
Het procentuele aandeel in het volume, uitgedrukt in een klasse. |
|
Juridische status |
Authentiek |
|
Kardinaliteit |
1 |
|
Domein |
|
|
- Naam |
VolumePercentageklasse |
|
- Type |
Waardelijst uitbreidbaar |

|
Type gegeven |
Entiteit |
|
Definitie |
De gegevens die de samenstelling van de grond beschrijven volgens de driehoeksystematiek als een mengsel van organische stof, schelpmateriaal en vier minerale fracties, te weten grind, zand, silt en lutum. |
|
Regels |
De entiteit moet aanwezig zijn wanneer de waarde van het attribuut beschrijfkwaliteit van de entiteit Boorprofiel gelijk is aan geologischUitgebreidGeroerd of geologischUitgebreidOngeroerd en de geologische grondsoort een waarde uit de categorie grindrijke minerale grond, schelprijke grond, organische grond of grindarme minerale grond is. De entiteit mag niet aanwezig zijn in alle andere gevallen. |
|
Toelichting |
In de geologische boormonsterbeschrijving worden zes categorieën grond onderscheiden: zeer grove minerale gronden, grindrijke minerale gronden, schelprijke gronden, organische gronden, grindarme minerale gronden en een restcategorie met bijzondere gronden. Grond is bijna altijd een mengsel van fracties die wat betreft materiaal of korrelgrootte van elkaar verschillen. Het mengsel wordt nader beschreven, behalve als het om de categorieën zeer grove minerale gronden en bijzondere gronden gaat. Dat gebeurt door de grond te beschouwen als een mengsel van zes fracties en dat zijn grind, zand, silt, lutum, schelpmateriaal en organische stof. Van ieder van de fracties wordt door experts het aandeel geschat. Over welk totaal het aandeel wordt bepaald verschilt per categorie en soms per fractie. |
|
Type gegeven |
Attribuut van Fractieverdeling |
|
Definitie |
Het geschatte aandeel organische stof in de massa van de grond onder uitsluiting van de fracties schelpmateriaal en grind. |
|
Juridische status |
Authentiek |
|
Kardinaliteit |
1 |
|
Domein |
|
|
- Naam |
Meetwaarde 3.0 |
|
- Eenheid |
% (procent) |
|
- Waardebereik |
0 tot 100 |
|
Toelichting |
Het gegeven wordt bepaald van alle gronden waarvan de fractieverdeling wordt beschreven. |
|
Type gegeven |
Attribuut van Fractieverdeling |
|
Definitie |
Het geschatte aandeel schelpmateriaal in de massa van de grond onder uitsluiting van de fracties organische stof en grind. |
|
Juridische status |
Authentiek |
|
Kardinaliteit |
0..1 |
|
Domein |
|
|
- Naam |
Meetwaarde 3.0 |
|
- Eenheid |
% (procent) |
|
- Waardebereik |
0 tot 100 |
|
Toelichting |
Het gegeven werd voor de invoering van de Standaard Boorbeschrijfmethode 6 versie 2020 systematisch vastgelegd. Het gegeven past eigenlijk niet in de systematiek die voor het vastleggen van de fractieverdeling volgens de Standaard Boor Beschrijvingsmethode 6 versie 2020 wordt gehanteerd, maar kan door de uitvoerder vastgelegd worden om de aansluiting op oudere methodes te borgen. |
|
Type gegeven |
Attribuut van Fractieverdeling |
|
Definitie |
Het geschatte aandeel schelpmateriaal in het volume van de grond onder uitsluiting van de fractie organische stof. |
|
Juridische status |
Authentiek |
|
Kardinaliteit |
1 |
|
Domein |
|
|
- Naam |
Meetwaarde 3.0 |
|
- Eenheid |
% (procent) |
|
- Waardebereik |
0 tot 100 |
|
Toelichting |
Het gegeven wordt bepaald van alle gronden waarvan de fractieverdeling wordt beschreven. |
|
Type gegeven |
Attribuut van Fractieverdeling |
|
Definitie |
Het geschatte aandeel grind in de massa van de vier minerale fracties. |
|
Juridische status |
Authentiek |
|
Kardinaliteit |
0..1 |
|
Domein |
|
|
- Naam |
Meetwaarde 3.0 |
|
- Eenheid |
% (procent) |
|
- Waardebereik |
0 tot 100 |
|
Regels |
Het attribuut moet aanwezig zijn wanneer de geologische grondsoort een waarde uit de categorie grindrijke minerale grond, organische grond of grindarme minerale grond is. Het attribuut mag niet aanwezig zijn in alle andere gevallen. |
|
Toelichting |
Voor minerale en organische gronden wordt de massa van de vier minerale fracties op 100% gesteld. Voor schelprijke gronden wordt het aandeel grind anders bepaald. |
|
Type gegeven |
Attribuut van Fractieverdeling |
|
Definitie |
Het geschat aandeel grind in het volume van de vijf fracties die in schelprijke grond worden onderscheiden te weten de vier minerale fracties plus het schelpmateriaal. |
|
Juridische status |
Authentiek |
|
Kardinaliteit |
0..1 |
|
Domein |
|
|
- Naam |
Meetwaarde 2.0 |
|
- Eenheid |
% (procent) |
|
- Waardebereik |
0 tot 70 |
|
Regels |
Het attribuut moet aanwezig zijn wanneer de geologische grondsoort een waarde uit de categorie schelprijke grond is. Het attribuut mag niet aanwezig zijn in alle andere gevallen. |
|
Toelichting |
Schelprijke gronden zijn gronden die voor ten minste dertig procent uit schelpmateriaal bestaan. Voor de fractieverdeling van schelprijke gronden wordt de bijdrage van organische stof aan het mengsel genegeerd, en het geheel van de minerale fracties plus schelpmateriaal op honderd procent gesteld. |
|
Type gegeven |
Gegevensgroep van Fractieverdeling |
|
Definitie |
De samenstelling van de fijne fractie van het minerale deel van grindrijke minerale grond. |
|
Juridische status |
Authentiek |
|
Kardinaliteit |
0..1 |
|
Gegevensgroeptype |
Verdeling fijne fractie grindrijke minerale grond |
|
Type gegeven |
Gegevensgroep van Fractieverdeling |
|
Definitie |
De samenstelling van de fijne fractie van het minerale deel van schelprijke grond. |
|
Juridische status |
Authentiek |
|
Kardinaliteit |
0..1 |
|
Gegevensgroeptype |
Verdeling fijne fractie schelprijke grond |
|
Type gegeven |
Gegevensgroep van Fractieverdeling |
|
Definitie |
De samenstelling van de fijne fractie van het minerale deel van organische grond. |
|
Juridische status |
Authentiek |
|
Kardinaliteit |
0..1 |
|
Gegevensgroeptype |
Verdeling fijne fractie organische grond |
|
Type gegeven |
Gegevensgroep van Fractieverdeling |
|
Definitie |
De samenstelling van de fijne fractie van het minerale deel van grindarme minerale grond. |
|
Juridische status |
Authentiek |
|
Kardinaliteit |
0..1 |
|
Gegevensgroeptype |
Verdeling fijne fractie grindarme minerale grond |

|
Type gegeven |
Entiteit |
|
Definitie |
De samenstelling van de fijne fractie van het minerale deel van grindrijke minerale grond. |
|
Regels |
De entiteit moet aanwezig zijn wanneer de geologische grondsoort een waarde uit de categorie grindrijke minerale grond is. De entiteit mag niet aanwezig zijn in alle andere gevallen. De som van het geschat massa-aandeel zand, geschat massa-aandeel silt, geschat massa-aandeel lutum en het geschat massa-aandeel grind van de entiteit Fractieverdeling moet gelijk zijn aan 100. |
|
Toelichting |
De fijne fractie van het minerale bestanddeel van grond omvat de zand-, silt en lutumfracties. Van grindrijke grond worden de aandelen in de massa geschat en wordt het geheel van de vier minerale fracties op honderd procent gesteld. Omdat grindrijke minerale grond voor ten minste 30% uit grind bestaat, bedraagt de bijdrage van de fijne fracties altijd minder dan 70%. |
|
Type gegeven |
Attribuut van Verdeling fijne fractie grindrijke minerale grond |
|
Definitie |
Het geschat aandeel zand in de massa van het geheel van de vier fijne minerale fracties. |
|
Juridische status |
Authentiek |
|
Kardinaliteit |
1 |
|
Domein |
|
|
- Naam |
Meetwaarde 2.0 |
|
- Eenheid |
% (procent) |
|
- Waardebereik |
0 tot 70 |
|
Type gegeven |
Attribuut van Verdeling fijne fractie grindrijke minerale grond |
|
Definitie |
Het geschat aandeel silt in de massa van het geheel van de vier fijne minerale fracties. |
|
Juridische status |
Authentiek |
|
Kardinaliteit |
1 |
|
Domein |
|
|
- Naam |
Meetwaarde 2.0 |
|
- Eenheid |
% (procent) |
|
- Waardebereik |
0 tot 70 |
|
Type gegeven |
Attribuut van Verdeling fijne fractie grindrijke minerale grond |
|
Definitie |
Het geschat aandeel lutum in de massa van het geheel van de vier fijne minerale fracties. |
|
Juridische status |
Authentiek |
|
Kardinaliteit |
1 |
|
Domein |
|
|
- Naam |
Meetwaarde 2.0 |
|
- Eenheid |
% (procent) |
|
- Waardebereik |
0 tot 70 |

|
Type gegeven |
Entiteit |
|
Definitie |
De samenstelling van de fijne fractie van het minerale deel van schelprijke grond. |
|
Regels |
De entiteit moet aanwezig zijn wanneer de geologische grondsoort een waarde uit de categorie schelprijke grond is. De entiteit mag niet aanwezig zijn in alle andere gevallen. De som van het geschat volumeaandeel zand, geschat volumeaandeel silt, geschat volumeaandeel lutum, geschat volumeaandeel schelpmateriaal van de entiteit Fractieverdeling en geschat volumeaandeel grind van de entiteit Fractieverdeling moet gelijk zijn aan 100. |
|
Toelichting |
De fijne fractie van het minerale bestanddeel van grond omvat de zand-, silt en lutumfracties. Van schelprijke gronden worden de aandelen in het volume geschat en wordt het geheel van de minerale fracties plus schelpmateriaal op honderd procent gesteld. |
|
Type gegeven |
Attribuut van Verdeling fijne fractie schelprijke grond |
|
Definitie |
Het geschat aandeel zand in het volume van de vijf fracties die in schelprijke grond worden onderscheiden te weten lutum, silt, zand, grind en schelpmateriaal. |
|
Juridische status |
Authentiek |
|
Kardinaliteit |
1 |
|
Domein |
|
|
- Naam |
Meetwaarde 2.0 |
|
- Eenheid |
% (procent) |
|
- Waardebereik |
0 tot 70 |
|
Type gegeven |
Attribuut van Verdeling fijne fractie schelprijke grond |
|
Definitie |
Het geschat aandeel silt in het volume van de vijf fracties die in schelprijke grond worden onderscheiden te weten lutum, silt, zand, grind en schelpmateriaal. |
|
Juridische status |
Authentiek |
|
Kardinaliteit |
1 |
|
Domein |
|
|
- Naam |
Meetwaarde 2.0 |
|
- Eenheid |
% (procent) |
|
- Waardebereik |
0 tot 70 |
|
Type gegeven |
Attribuut van Verdeling fijne fractie schelprijke grond |
|
Definitie |
Het geschat aandeel lutum in het volume van de vijf fracties die in schelprijke grond worden onderscheiden te weten lutum, silt, zand, grind en schelpmateriaal. |
|
Juridische status |
Authentiek |
|
Kardinaliteit |
1 |
|
Domein |
|
|
- Naam |
Meetwaarde 2.0 |
|
- Eenheid |
% (procent) |
|
- Waardebereik |
0 tot 70 |

|
Type gegeven |
Entiteit |
|
Definitie |
De samenstelling van de fijne fractie van het minerale deel van organische grond. |
|
Regels |
De entiteit moet aanwezig zijn wanneer de geologische grondsoort een waarde uit de categorie organische grond is. De entiteit mag niet aanwezig zijn in alle andere gevallen. De som van het geschat massa-aandeel zand, geschat massa-aandeel silt, geschat massa-aandeel lutum en het geschat massa-aandeel organische stof van de entiteit Fractieverdeling moet gelijk zijn aan 100. |
|
Toelichting |
De fijne fractie van het minerale bestanddeel van grond omvat de zand-, silt en lutumfracties. Van organische grond worden de aandelen in de massa geschat en wordt het geheel van de drie fijne minerale fracties plus organische stof op honderd procent gesteld. |
|
Type gegeven |
Attribuut van Verdeling fijne fractie organische grond |
|
Definitie |
Het geschat aandeel zand in de massa van het geheel van de drie fijne minerale fracties plus organische stof. |
|
Juridische status |
Authentiek |
|
Kardinaliteit |
1 |
|
Domein |
|
|
- Naam |
Meetwaarde 2.0 |
|
- Eenheid |
% (procent) |
|
- Waardebereik |
0 tot 85 |
|
Type gegeven |
Attribuut van Verdeling fijne fractie organische grond |
|
Definitie |
Het geschat aandeel silt in de massa van het geheel van de drie fijne minerale fracties plus organische stof. |
|
Juridische status |
Authentiek |
|
Kardinaliteit |
1 |
|
Domein |
|
|
- Naam |
Meetwaarde 2.0 |
|
- Eenheid |
% (procent) |
|
- Waardebereik |
0 tot 85 |
|
Type gegeven |
Attribuut van Verdeling fijne fractie organische grond |
|
Definitie |
Het geschat aandeel lutum in de massa van het geheel van de drie fijne minerale fracties plus organische stof. |
|
Juridische status |
Authentiek |
|
Kardinaliteit |
1 |
|
Domein |
|
|
- Naam |
Meetwaarde 2.0 |
|
- Eenheid |
% (procent) |
|
- Waardebereik |
0 tot 70 |

|
Type gegeven |
Entiteit |
|
Definitie |
De samenstelling van de fijne fractie van het minerale deel van grindarme minerale grond. |
|
Regels |
De entiteit moet aanwezig zijn wanneer de geologische grondsoort een waarde uit de categorie grindarme minerale grond is. De entiteit mag niet aanwezig zijn in alle andere gevallen. De som van het geschat massa-aandeel zand, geschat massa-aandeel silt en geschat massa-aandeel lutum moet gelijk zijn aan 100. |
|
Type gegeven |
Attribuut van Verdeling fijne fractie grindarme minerale grond |
|
Definitie |
Het geschat aandeel zand in de massa van het geheel van de drie fijne minerale fracties. |
|
Juridische status |
Authentiek |
|
Kardinaliteit |
1 |
|
Domein |
|
|
- Naam |
Meetwaarde 3.0 |
|
- Eenheid |
% (procent) |
|
- Waardebereik |
0 tot 100 |
|
Type gegeven |
Attribuut van Verdeling fijne fractie grindarme minerale grond |
|
Definitie |
Het geschat aandeel silt in de massa van het geheel van de drie fijne minerale fracties. |
|
Juridische status |
Authentiek |
|
Kardinaliteit |
1 |
|
Domein |
|
|
- Naam |
Meetwaarde 3.0 |
|
- Eenheid |
% (procent) |
|
- Waardebereik |
0 tot 100 |
|
Type gegeven |
Attribuut van Verdeling fijne fractie grindarme minerale grond |
|
Definitie |
Het geschat aandeel lutum in de massa van het geheel van de drie fijne minerale fracties. |
|
Juridische status |
Authentiek |
|
Kardinaliteit |
1 |
|
Domein |
|
|
- Naam |
Meetwaarde 3.0 |
|
- Eenheid |
% (procent) |
|
- Waardebereik |
0 tot 100 |

|
Type gegeven |
Entiteit |
|
Definitie |
Een interval dat is bemonsterd en om een bepaalde reden niet is beschreven. |
|
Toelichting |
Het uitgangspunt is dat alle op vergelijkbare wijze bemonsterde intervallen als laag in het profiel zijn opgenomen en beschreven. Wanneer een bemonsterd interval niet is beschreven wordt de reden daarvan vastgelegd. |
|
Type gegeven |
Attribuut van Niet beschreven interval |
|
Definitie |
De diepte waarop het interval dat niet beschreven is begint. |
|
Juridische status |
Authentiek |
|
Kardinaliteit |
1 |
|
Domein |
|
|
- Naam |
Meetwaarde 4.2 |
|
- Eenheid |
m (meter) |
|
- Waardebereik |
vanaf 0 |
|
Toelichting |
Wanneer het hele traject is bemonsterd om het dieptebereik volledig te beschrijven (continu bemonsterd is gelijk aan ja) is het boorprofiel beschreven als een opeenvolging van lagen en niet beschreven intervallen en die sluiten precies op elkaar aan. |
|
Type gegeven |
Attribuut van Niet beschreven interval |
|
Definitie |
De diepte waarop het interval dat niet beschreven is eindigt. |
|
Juridische status |
Authentiek |
|
Kardinaliteit |
1 |
|
Domein |
|
|
- Naam |
Meetwaarde 4.2 |
|
- Eenheid |
m (meter) |
|
- Waardebereik |
vanaf 0 |
|
Regels |
De einddiepte moet groter zijn dan de begindiepte van het niet bescheven interval. De einddiepte van het onderste niet beschreven interval mag niet groter zijn dan de waarde van het attribuut einddiepte bemonstering van de entiteit Boring. |
|
Type gegeven |
Attribuut van Niet beschreven interval |
|
Definitie |
De reden waarom het interval niet is beschreven. |
|
Juridische status |
Authentiek |
|
Kardinaliteit |
1 |
|
Domein |
|
|
- Naam |
RedenNietBeschreven |
|
- Type |
Waardelijst uitbreidbaar |
|
Toelichting |
Een van de redenen waarom een interval niet is beschreven, is dat een beschrijving niet in standaardtermen te vatten is, omdat de samenhang van de lagen te zeer verstoord is door een post-sedimentaire discontinuïteit. In dat geval wordt aanbevolen een foto van het interval te maken en die in de registratie te doen opnemen. |

|
Type gegeven |
Entiteit |
|
Definitie |
Een vlak, plaatvormig lichaam of een samenstel van vlakken dat de laagopbouw verstoort. |
|
Regels |
De entiteit mag niet aanwezig zijn wanneer de waarde van het attribuut beschrijfkwaliteit van de entiteit Boorprofiel gelijk is aan geologischStandaardGeroerd of geologischUitgebreidGeroerd. |
|
Toelichting |
Het gegeven wordt alleen vastgelegd bij de beschrijving van ongeroerde monsters. Sedimentaire discontinuïteiten bepalen de laagopbouw van de ondergrond, post-sedimentaire discontinuïteiten verstoren de laagopbouw. Dergelijke verstoringen zijn op de schaal van modellen te beschouwen als vlakken. In ongeroerde monsters kan een verstoring zich in allerlei hoedanigheden voordoen: als een vlak, als een dun plaatvormige lichaam dat door twee vlakken wordt begrensd, of als een willekeurige combinatie van beide typen. In grond wordt een verstoring als een vlak beschreven, in gesteente verschilt de beschrijving naar gelang de verschijningsvorm. Verstoringen kunnen van natuurlijke, maar ook van antropogene aard zijn. Een aansprekend voorbeeld van een natuurlijke verstoring is een breuk. Een breuk kan het gevolg van krimp, (ijs)belasting, tektonische spanningen of afschuiving zijn. De mate van verstoring bepaalt hoe men een discontinuïteit het best kan omschrijven. Indien de verstoring gering is en het profiel nog altijd als een opeenvolging van lagen kan worden beschreven, worden de positie en de aard van de discontinuïteit vastgelegd. Wanneer de verstoring zo ernstig is dat er op een diepte meer dan een laag zou moeten worden beschreven, schiet het begrippenapparaat te kort en wordt aangegeven dat het betreffende interval niet kan worden beschreven met als reden mechanische verstoring. |
|
Type gegeven |
Attribuut van Post-sedimentaire discontinuïteit |
|
Definitie |
De diepte waarop de discontinuïteit begint. |
|
Juridische status |
Authentiek |
|
Kardinaliteit |
1 |
|
Domein |
|
|
- Naam |
Meetwaarde 4.3 |
|
- Eenheid |
m (meter) |
|
- Waardebereik |
vanaf 0 |
|
Type gegeven |
Attribuut van Post-sedimentaire discontinuïteit |
|
Definitie |
De diepte waarop de discontinuïteit eindigt. |
|
Juridische status |
Authentiek |
|
Kardinaliteit |
1 |
|
Domein |
|
|
- Naam |
Meetwaarde 4.3 |
|
- Eenheid |
m (meter) |
|
- Waardebereik |
vanaf 0 |
|
Type gegeven |
Attribuut van Post-sedimentaire discontinuïteit |
|
Definitie |
De typering van het vlak dat de laagopbouw verstoort naar oorsprong. |
|
Juridische status |
Authentiek |
|
Kardinaliteit |
1 |
|
Domein |
|
|
- Naam |
TypeDiscontinuïteit |

|
Type gegeven |
Entiteit |
|
Definitie |
Het deel van het booronderzoek dat betrekking heeft op het uitvoeren van metingen aan boormonsters. |
|
Type gegeven |
Attribuut van Boormonsteranalyse |
|
Definitie |
De datum waarop de uitvoerder van de analyse alle gegevens van de boormonsteranalyse aan de bronhouder heeft overgedragen. |
|
Juridische status |
Authentiek |
|
Kardinaliteit |
1 |
|
Domein |
|
|
- Naam |
Datum |
|
- Waardebereik |
1 januari 2020 tot heden |
|
Toelichting |
Historische gegevens vallen nog buiten het bereik van deze versie van de catalogus vallen. |
|
Type gegeven |
Attribuut van Boormonsteranalyse |
|
Definitie |
De richtlijn die aangeeft onder welke algemene afspraken de boormonsteranalyse is uitgevoerd. |
|
Juridische status |
Authentiek |
|
Kardinaliteit |
1 |
|
Domein |
|
|
- Naam |
Analyseprocedure |
|
- Type |
Waardelijst uitbreidbaar |
|
Toelichting |
In de praktijkrichtlijn zijn (worden) afspraken opgenomen die aangeven hoe monsters behandeld worden en algemene afspraken die aanvullend zijn op de internationale bepalingsprocedures. De praktijkrichtlijn van de Geologische Dienst Nederland is er nog niet en is naar verwachting gereed in 2020. |
|
Type gegeven |
Attribuut van Boormonsteranalyse |
|
Definitie |
Het KvK-nummer van de onderneming of de maatschappelijke activiteit van de rechtspersoon die voor de bronhouder geldt als verantwoordelijk voor de uitvoering van de boormonsteranalyse, of het equivalent daarvan in een handelsregister van een andere lidstaat van de Europese Unie dan Nederland. |
|
Juridische status |
Niet-authentiek |
|
Kardinaliteit |
0..1 |
|
Domein |
|
|
- Naam |
Organisatie |
|
Regels |
De organisatie moet bekend zijn binnen de basisregistratie ondergrond als uitvoerder van booronderzoek. |
|
Toelichting |
Het gegeven wordt alleen uitgeleverd aan de dataleverancier en de bronhouder. |
|
Type gegeven |
Associatie van Boormonsteranalyse |
|
Definitie |
Het interval dat is onderzocht als onderdeel van de boormonsteranalyse. |
|
Juridische status |
Authentiek |
|
Kardinaliteit |
1..* |
|
Relatiesoort naam |
bestaat uit |
|
Relatierol naam |
onderzocht interval |
|
Bron |
Boormonsteranalyse |
|
Doel |
Onderzocht interval |

|
Type gegeven |
Entiteit |
|
Definitie |
Het diepte-interval waarop de bepalingen betrekking hebben. |
|
Toelichting |
Aan een interval kunnen verschillende bepalingen zijn gedaan. Onderzochte intervallen kunnen overlappen, bijvoorbeeld wanneer de fysische eigenschappen worden bepaald op een interval van 2 cm en de samenstellingseigenschappen worden bepaald van een groter interval dat geheel of ten dele overlapt met het eerste. |
|
Type gegeven |
Attribuut van Onderzocht interval |
|
Definitie |
De diepte waarop het interval dat is onderzocht begint. |
|
Juridische status |
Authentiek |
|
Kardinaliteit |
1 |
|
Domein |
|
|
- Naam |
Meetwaarde 4.3 |
|
- Eenheid |
m (meter) |
|
- Waardebereik |
vanaf 0 |
|
Type gegeven |
Attribuut van Onderzocht interval |
|
Definitie |
De diepte waarop het interval dat is onderzocht eindigt. |
|
Juridische status |
Authentiek |
|
Kardinaliteit |
1 |
|
Domein |
|
|
- Naam |
Meetwaarde 4.3 |
|
- Eenheid |
m (meter) |
|
- Waardebereik |
vanaf 0 |
|
Regels |
De einddiepte moet groter zijn dan de begindiepte van het Onderzocht interval. De einddiepte mag niet groter zijn dan de waarde van het attribuut einddiepte bemonstering van de entiteit Boring. |
|
Type gegeven |
Attribuut van Onderzocht interval |
|
Definitie |
De classificatie die aangeeft in hoeverre de toestand van het monster aan het begin van de bepaling(en) representatief geacht kan worden voor de toestand van het deel van de ondergrond waaruit het afkomstig is. |
|
Juridische status |
Authentiek |
|
Kardinaliteit |
1 |
|
Domein |
|
|
- Naam |
Monsterkwaliteit |
|
- Type |
Waardelijst uitbreidbaar |
|
Toelichting |
De kwaliteit van de monsters wordt in aanleg bepaald door de boortechniek, de bemonsteringsmethode en de eigenschappen van het bemonsteringsapparaat, en kan na monstername negatief worden beïnvloed door de manier waarop en de omstandigheden waaronder de monsters behandeld, bewaard en getransporteerd zijn. |
|
Type gegeven |
Attribuut van Onderzocht interval |
|
Definitie |
De aanduiding die aangeeft van welke samenstellingseigenschappen van het materiaal waaruit het onderzochte interval bestaat de waarde is bepaald. |
|
Juridische status |
Authentiek |
|
Kardinaliteit |
1 |
|
Domein |
|
|
- Naam |
BepaaldeSamenstellingseigenschappen |
|
- Type |
Waardelijst uitbreidbaar |
|
Toelichting |
Standaard is de korrelgrootteverdeling bepaald met het organisch stofgehalte en kalkgehalte (standaard). Vaak zijn ook het organisch koolstofgehalte en zwavelgehalte bepaald (standaardMetChemie). Andere chemische parameters zijn vooralsnog buiten scope. De bepaling van de korrelgrootteverdeling ontbreekt wanneer de bepaling niet is gelukt en dat is het geval bij sterk organisch materiaal (zonderKorrelverdeling). In zeer uitzonderlijke gevallen kan het voorkomen dat bij de bepaling van het kalkgehalte, organische stof gehalte, organisch koolstofgehalte of zwavelgehalte iets misgaat in de uitvoering en alleen in dat geval ontbreken die bepalingen. |
|
Type gegeven |
Attribuut van Onderzocht interval |
|
Definitie |
De aanduiding die aangeeft van welke hydrofysische eigenschappen van het materiaal waaruit het onderzochte interval bestaat de waarde is bepaald. |
|
Juridische status |
Authentiek |
|
Kardinaliteit |
1 |
|
Domein |
|
|
- Naam |
BepaaldeHydrofysischeEigenschappen |
|
- Type |
Waardelijst uitbreidbaar |
|
Toelichting |
Standaard is de waterdoorlatendheid bepaald met de droge volumieke massa en volumieke massa (standaard) of de volumieke massa vaste delen (uitgebreid). In uitzonderlijke gevallen slaagt de bepaling van de waterdoorlatendheid niet (waterdoorlatendheidMislukt). |
|
Type gegeven |
Attribuut van Onderzocht interval |
|
Definitie |
De aanduiding die aangeeft of het watergehalte van het materiaal waaruit het onderzochte interval bestaat is bepaald. |
|
Juridische status |
Authentiek |
|
Kardinaliteit |
1 |
|
Domein |
|
|
- Naam |
IndicatieJaNee |
|
- Type |
Waardelijst niet uitbreidbaar |
|
Toelichting |
Het watergehalte is een parameter die altijd samen met andere gegevens gebruikt wordt in berekeningen. |
|
Type gegeven |
Attribuut van Onderzocht interval |
|
Definitie |
De aanduiding die aangeeft of de volumieke massa van het materiaal waaruit het onderzochte interval bestaat is bepaald. |
|
Juridische status |
Authentiek |
|
Kardinaliteit |
1 |
|
Domein |
|
|
- Naam |
IndicatieJaNee |
|
- Type |
Waardelijst niet uitbreidbaar |
|
Toelichting |
De volumieke massa is een parameter die altijd samen met andere gegevens gebruikt wordt in berekeningen. |
|
Type gegeven |
Attribuut van Onderzocht interval |
|
Definitie |
De aanduiding die aangeeft of het materiaal waaruit het onderzochte interval bestaat als onderdeel van de bepaling is beschreven. |
|
Juridische status |
Authentiek |
|
Kardinaliteit |
1 |
|
Domein |
|
|
- Naam |
IndicatieJaNee |
|
- Type |
Waardelijst niet uitbreidbaar |
|
Toelichting |
Wanneer een bepaling een proefstuk uit een niet verstoord boormonster vereist en praktisch de volledige doorsnede van een boormonster omvat, kan het materiaal niet voorafgaand aan de bepaling worden beschreven. Het wordt dan na afloop van de bepaling alsnog beschreven. Maar, omdat bepaalde eigenschappen tijdens de proef veranderd zijn, kunnen alleen de onveranderlijke eigenschappen worden beschreven. Daarmee heeft de beschrijving van het interval niet dezelfde kwaliteit als normaal beschreven intervallen. Om die reden worden de gegevens buiten het deelonderzoek boormonsterbeschrijving gehouden en als onderdeel van de bepaling vastgelegd. In het boorprofiel is het interval opgenomen als een Niet beschreven interval met als reden proefstukUitgenomen. Overigens moet in het werkveld procedureel nog worden vastgelegd wat 'praktisch de volledige doorsnede' inhoudt. |
|
Type gegeven |
Gegevensgroep van Onderzocht interval |
|
Definitie |
De gegevens die het onderzochte materiaal beschrijven. |
|
Juridische status |
Authentiek |
|
Kardinaliteit |
0..1 |
|
Gegevensgroeptype |
Onderzocht materiaal |
|
Type gegeven |
Associatie van Onderzocht interval |
|
Definitie |
De korrelgrootteverdeling die is uitgevoerd aan het onderzocht interval. |
|
Juridische status |
Authentiek |
|
Kardinaliteit |
0..2 |
|
Relatiesoort naam |
heeft |
|
Relatierol naam |
bepaling korrelgrootteverdeling |
|
Bron |
Onderzocht interval |
|
Doel |
Bepaling korrelgrootteverdeling |
|
Type gegeven |
Associatie van Onderzocht interval |
|
Definitie |
De bepaling van het kalkgehalte die is uitgevoerd aan een onderzocht interval. |
|
Juridische status |
Authentiek |
|
Kardinaliteit |
0..1 |
|
Relatiesoort naam |
heeft |
|
Relatierol naam |
bepaling kalkgehalte |
|
Bron |
Onderzocht interval |
|
Doel |
Bepaling kalkgehalte |
|
Type gegeven |
Associatie van Onderzocht interval |
|
Definitie |
De bepaling van het gehalte organische stof die is uitgevoerd aan het onderzocht interval. |
|
Juridische status |
Authentiek |
|
Kardinaliteit |
0..1 |
|
Relatiesoort naam |
heeft |
|
Relatierol naam |
bepaling organischestofgehalte |
|
Bron |
Onderzocht interval |
|
Doel |
Bepaling organischestofgehalte |
|
Type gegeven |
Associatie van Onderzocht interval |
|
Definitie |
De bepaling van het organisch koolstofgehalte die is uitgevoerd aan het onderzocht interval. |
|
Juridische status |
Authentiek |
|
Kardinaliteit |
0..1 |
|
Relatiesoort naam |
heeft |
|
Relatierol naam |
bepaling organisch koolstofgehalte |
|
Bron |
Onderzocht interval |
|
Doel |
Bepaling organisch koolstofgehalte |
|
Type gegeven |
Associatie van Onderzocht interval |
|
Definitie |
De bepaling van het zwavelgehalte die is uitgevoerd aan het onderzocht interval. |
|
Juridische status |
Authentiek |
|
Kardinaliteit |
0..1 |
|
Relatiesoort naam |
heeft |
|
Relatierol naam |
bepaling zwavelgehalte |
|
Bron |
Onderzocht interval |
|
Doel |
Bepaling zwavelgehalte |
|
Type gegeven |
Associatie van Onderzocht interval |
|
Definitie |
De bepaling van de verzadigde waterdoorlatendheid die is uitgevoerd aan het onderzocht interval. |
|
Juridische status |
Authentiek |
|
Kardinaliteit |
0..1 |
|
Relatiesoort naam |
heeft |
|
Relatierol naam |
bepaling verzadigde waterdoorlatendheid |
|
Bron |
Onderzocht interval |
|
Doel |
Bepaling verzadigde waterdoorlatendheid |
|
Type gegeven |
Associatie van Onderzocht interval |
|
Definitie |
De bepaling watergehalte die is uitgevoerd aan het onderzocht interval. |
|
Juridische status |
Authentiek |
|
Kardinaliteit |
0..1 |
|
Relatiesoort naam |
heeft |
|
Relatierol naam |
bepaling watergehalte |
|
Bron |
Onderzocht interval |
|
Doel |
Bepaling watergehalte |
|
Type gegeven |
Associatie van Onderzocht interval |
|
Definitie |
De bepaling volumieke massa die is uitgevoerd aan het onderzocht interval. |
|
Juridische status |
Authentiek |
|
Kardinaliteit |
0..1 |
|
Relatiesoort naam |
heeft |
|
Relatierol naam |
bepaling volumieke massa |
|
Bron |
Onderzocht interval |
|
Doel |
Bepaling volumieke massa |
|
Type gegeven |
Associatie van Onderzocht interval |
|
Definitie |
De bepaling droge volumieke massa die is uitgevoerd aan het onderzocht interval. |
|
Juridische status |
Authentiek |
|
Kardinaliteit |
0..1 |
|
Relatiesoort naam |
heeft |
|
Relatierol naam |
bepaling droge volumieke massa |
|
Bron |
Onderzocht interval |
|
Doel |
Bepaling droge volumieke massa |
|
Type gegeven |
Associatie van Onderzocht interval |
|
Definitie |
De bepaling volumieke massa vaste delen die is uitgevoerd aan het onderzocht interval. |
|
Juridische status |
Authentiek |
|
Kardinaliteit |
0..1 |
|
Relatiesoort naam |
heeft |
|
Relatierol naam |
bepaling volumieke massa vaste delen |
|
Bron |
Onderzocht interval |
|
Doel |
Bepaling volumieke massa vaste delen |

|
Type gegeven |
Entiteit |
|
Definitie |
De gegevens die het onderzochte materiaal beschrijven. |
|
Regels |
De entiteit moet aanwezig zijn wanneer de waarde van het attribuut beschreven van de entiteit Onderzocht interval gelijk is aan ja. De entiteit mag niet aanwezig zijn in alle andere gevallen. |
|
Toelichting |
De aard van het materiaal beperkt zich tot grond en bijzonder materiaal. |
|
Type gegeven |
Attribuut van Onderzocht materiaal |
|
Definitie |
De naam van het materiaal dat niet als grond wordt beschouwd. |
|
Juridische status |
Authentiek |
|
Kardinaliteit |
0..1 |
|
Domein |
|
|
- Naam |
BijzonderMateriaal |
|
- Type |
Waardelijst uitbreidbaar |
|
Toelichting |
Het is bijzonder materiaal wanneer meer dan de helft van het volume uit bijzonder materiaal bestaat. Dat materiaal kan zowel natuurlijk als antropogeen van aard zijn. Van bijzonder materiaal wordt alleen de naam vastgelegd. |
|
Type gegeven |
Attribuut van Onderzocht materiaal |
|
Definitie |
De naam van de grondsoort vanuit geologisch perspectief. |
|
Juridische status |
Authentiek |
|
Kardinaliteit |
0..1 |
|
Domein |
|
|
- Naam |
GeologischeGrondsoort |
|
- Type |
Waardelijst uitbreidbaar |
|
- Identificerend gegeven |
Waarde |
|
Regels |
Het attribuut mag niet aanwezig zijn wanneer het attribuut bijzonder materiaal aanwezig is. Het attribuut moet aanwezig zijn in alle andere gevallen. |
|
Toelichting |
De namen van grondsoorten zijn het resultaat van de afspraken die zijn vastgelegd in de beschrijfprocedure Standaard Boor Beschrijvingsmethode SBB 6.0. |
|
Type gegeven |
Attribuut van Onderzocht materiaal |
|
Definitie |
De naam van de grondsoort vanuit geotechnisch perspectief. |
|
Juridische status |
Authentiek |
|
Kardinaliteit |
0..1 |
|
Domein |
|
|
- Naam |
GeotechnischeGrondsoort |
|
- Type |
Waardelijst uitbreidbaar |
|
Regels |
Het attribuut mag niet aanwezig zijn wanneer het attribuut geologische grondsoort ontbreekt. Het attribuut mag niet aanwezig zijn wanneer de geologische grondsoort een waarde uit de categorie schelprijke grond of bijzondere grond is. Het attribuut mag niet aanwezig zijn wanneer de waarde van het attribuut geologische grondsoort gelijk is aan blokken. Het attribuut moet aanwezig zijn in alle andere gevallen. |
|
Toelichting |
De namen van grondsoorten zijn het resultaat van de afspraken die zijn vastgelegd in de beschrijfprocedure NEN-EN-ISO 14688-1:2019+NEN 8990:2020 nl en zijn bepaald volgens het stroomschema opgenomen in NEN 8990:2020 nl. Het gegeven wordt vastgelegd om de gegevens beter bruikbaar te maken voor toepassing in de geotechniek. Voor de geotechnicus staat bij het benoemen van de grondsoort niet de samenstelling, maar het gedrag centraal. Schelprijke gronden, vulkanisch as, diatomiet, dy, ijzeroer, kalkgyttja (bijzondere gronden) en blokken worden vanuit geotechnisch perspectief niet als grondsoort benoemt. |
|
Type gegeven |
Attribuut van Onderzocht materiaal |
|
Definitie |
Het gehalte aan grind uitgedrukt in een klasse. |
|
Juridische status |
Authentiek |
|
Kardinaliteit |
0..1 |
|
Domein |
|
|
- Naam |
Grindgehalteklasse |
|
- Type |
Waardelijst uitbreidbaar |
|
Regels |
Het attribuut moet aanwezig zijn wanneer de geologische grondsoort een waarde uit de categorie schelprijke grond, organische grond, grindarme minerale grond of bijzondere grond is. Het attribuut mag niet aanwezig zijn in alle andere gevallen. |
|
Toelichting |
Het gehalte aan grind wordt altijd geschat. Het gegeven wordt apart vastgelegd wanneer het gehalte minder is dan 30% (grindarme grond). Daarboven bepaalt het gehalte de naam van de grondsoort. |
|
Type gegeven |
Attribuut van Onderzocht materiaal |
|
Definitie |
Het gehalte aan organische stof uitgedrukt in een klasse volgens NEN-EN-ISO 14688-1. |
|
Juridische status |
Authentiek |
|
Kardinaliteit |
0..1 |
|
Domein |
|
|
- Naam |
Organischestofgehalteklasse |
|
- Type |
Waardelijst uitbreidbaar |
|
Regels |
Het attribuut mag niet aanwezig zijn wanneer het attribuut geotechnische grondsoort ontbreekt. Het attribuut mag niet aanwezig zijn wanneer de waarde van het attribuut geotechnische grondsoort gelijk is aan detritus, zwakZandigeDetritus, sterkZandigeDetritus, siltigeDetritus, kleiigeDetritus, humus, zwakZandigeHumus, sterkZandigeHumus, siltigeHumus, kleiigeHumus, veen, zwakZandigVeen, sterkZandigVeen, siltigVeen, kleiigVeen, bruinkool of gyttja. Het attribuut moet aanwezig zijn in alle andere gevallen. |
|
Toelichting |
Het aandeel organische stof wordt volgens NEN-EN-ISO 14688-1 bepaald op basis van waarneembare en voelbare eigenschappen. De organischestofgehalteklasse wordt niet bepaald als de grond vanuit geotechnisch perspectief is geclassificeerd als organische grond en de primaire fractie uit veen, humus, detritus, bruinkool of gyttja bestaat. |
|
Type gegeven |
Attribuut van Onderzocht materiaal |
|
Definitie |
Het gehalte aan organische stof volgens NEN 5104 uitgedrukt in een klasse. |
|
Juridische status |
Authentiek |
|
Kardinaliteit |
0..1 |
|
Domein |
|
|
- Naam |
OrganischestofgehalteklasseNEN5104 |
|
- Type |
Waardelijst uitbreidbaar |
|
Regels |
Het attribuut mag niet aanwezig zijn wanneer het attribuut geologische grondsoort ontbreekt. Het attribuut mag niet aanwezig zijn wanneer de geologische grondsoort een waarde uit de categorie organische grond is. Het attribuut moet aanwezig zijn in alle andere gevallen. |
|
Toelichting |
In de NEN 5104 classificatie wordt het gehalte aan organische stof altijd geschat. Het gegeven wordt apart vastgelegd wanneer het gehalte onder een bepaald percentage ligt. Daarboven bepaalt het gehalte de naam van de grondsoort. |
|
Type gegeven |
Attribuut van Onderzocht materiaal |
|
Definitie |
Het deel van het volume van de grond dat uit schelpmateriaal bestaat, uitgedrukt in een percentageklasse. |
|
Juridische status |
Authentiek |
|
Kardinaliteit |
0..1 |
|
Domein |
|
|
- Naam |
VolumePercentageklasse |
|
- Type |
Waardelijst uitbreidbaar |
|
Regels |
Het attribuut mag niet aanwezig zijn wanneer het attribuut geologische grondsoort ontbreekt. Het attribuut mag niet aanwezig zijn wanneer de geologische grondsoort een waarde uit de categorie schelprijke grond is. Het attribuut moet aanwezig zijn in alle andere gevallen. |
|
Toelichting |
Het gegeven wordt niet vastgelegd wanneer de grond een schelprijke grond is. |
|
Type gegeven |
Attribuut van Onderzocht materiaal |
|
Definitie |
Het gehalte aan koolzure kalk uitgedrukt in een klasse. |
|
Juridische status |
Authentiek |
|
Kardinaliteit |
0..1 |
|
Domein |
|
|
- Naam |
Kalkgehalteklasse |
|
- Type |
Waardelijst uitbreidbaar |
|
Regels |
Het attribuut mag niet aanwezig zijn wanneer het attribuut geologische grondsoort ontbreekt. Het attribuut moet aanwezig zijn in alle andere gevallen. |
|
Toelichting |
Het kalkgehalte wordt geschat naar de mate van opbruisen met verdund zoutzuur (10% HCl). Het gegeven wordt altijd vastgelegd, ook wanneer de grond uit schelpmateriaal of kalk bestaat. |
|
Type gegeven |
Attribuut van Onderzocht materiaal |
|
Definitie |
Een bestanddeel dat uit materiaal bestaat dat van nature niet of niet algemeen voorkomt, of dat een verbijzondering is van een algemeen voorkomend bestanddeel van grond. |
|
Juridische status |
Authentiek |
|
Kardinaliteit |
0..* |
|
Domein |
|
|
- Naam |
SoortBijzonderBestanddeel |
|
- Type |
Waardelijst uitbreidbaar |
|
Regels |
Het attribuut mag niet aanwezig zijn wanneer het attribuut geologische grondsoort ontbreekt. |
|
Toelichting |
Bijzondere bestanddelen hebben een natuurlijke of een antropogene herkomst. Bij de beschrijving van het onderzocht materiaal wordt de kortere lijst van de standaard beschrijving gebruikt. |
|
Type gegeven |
Attribuut van Onderzocht materiaal |
|
Definitie |
De mediane korrelgrootte van de zandfractie uitgedrukt in een klasse. |
|
Juridische status |
Authentiek |
|
Kardinaliteit |
0..1 |
|
Domein |
|
|
- Naam |
Zandmediaanklasse |
|
- Type |
Waardelijst uitbreidbaar |
|
Regels |
Het attribuut moet aanwezig zijn wanneer de waarde van het attribuut geologische grondsoort gelijk is aan keienMetZand, keitjesMetZand, zand, kleiigZand, zwakSiltigZand, matigSiltigZand, sterkSiltigZand of uiterstSiltigZand. Het attribuut mag niet aanwezig zijn in alle andere gevallen. |
|
Type gegeven |
Attribuut van Onderzocht materiaal |
|
Definitie |
Het deel van het volume van het schelpmateriaal dat uit gruis bestaat. |
|
Juridische status |
Authentiek |
|
Kardinaliteit |
0..1 |
|
Domein |
|
|
- Naam |
VolumePercentageklasse |
|
- Type |
Waardelijst uitbreidbaar |
|
Regels |
Het attribuut moet aanwezig zijn wanneer de geologische grondsoort een waarde uit de categorie schelprijke grond is. Het attribuut moet aanwezig zijn wanneer de waarde van het attribuut schelpmateriaalgehalteklasse gelijk is aan spoorTot1, weinig1tot10 of veel10tot30. Het attribuut mag niet aanwezig zijn in alle andere gevallen. |
|
Toelichting |
Gruis zijn stukjes schelp die kleiner zijn dan 2 millimeter. |
|
Type gegeven |
Attribuut van Onderzocht materiaal |
|
Definitie |
Het deel van het volume van het schelpmateriaal dat uit fragmenten bestaat. |
|
Juridische status |
Authentiek |
|
Kardinaliteit |
0..1 |
|
Domein |
|
|
- Naam |
VolumePercentageklasse |
|
- Type |
Waardelijst uitbreidbaar |
|
Regels |
Het attribuut moet aanwezig zijn wanneer de geologische grondsoort een waarde uit de categorie schelprijke grond is. Het attribuut moet aanwezig zijn wanneer de waarde van het attribuut schelpmateriaalgehalteklasse gelijk is aan spoorTot1, weinig1tot10 of veel10tot30. Het attribuut mag niet aanwezig zijn in alle andere gevallen. |
|
Toelichting |
Fragmenten zijn stukjes schelp die groter zijn dan 2 millimeter. |
|
Type gegeven |
Attribuut van Onderzocht materiaal |
|
Definitie |
Het deel van het volume van het schelpmateriaal dat uit hele schelpen bestaat. |
|
Juridische status |
Authentiek |
|
Kardinaliteit |
0..1 |
|
Domein |
|
|
- Naam |
VolumePercentageklasse |
|
- Type |
Waardelijst uitbreidbaar |
|
Regels |
Het attribuut moet aanwezig zijn wanneer de geologische grondsoort een waarde uit de categorie schelprijke grond is. Het attribuut moet aanwezig zijn wanneer de waarde van het attribuut schelpmateriaalgehalteklasse gelijk is aan spoorTot1, weinig1tot10 of veel10tot30. Het attribuut mag niet aanwezig zijn in alle andere gevallen. |
|
Type gegeven |
Gegevensgroep van Onderzocht materiaal |
|
Definitie |
Een voorkomen in grond van een afwijkende grondsoort of van een soort gesteente. |
|
Juridische status |
Authentiek |
|
Kardinaliteit |
0..5 |
|
Gegevensgroeptype |
Afwijkend materiaal |

|
Type gegeven |
Entiteit |
|
Definitie |
De gegevens over een voorkomen in grond van een afwijkende grondsoort of van een soort gesteente. |
|
Regels |
De entiteit mag niet aanwezig zijn wanneer het attribuut bijzonder materiaal aanwezig is. |
|
Type gegeven |
Attribuut van Afwijkend materiaal |
|
Definitie |
De vorm van het voorkomen. |
|
Juridische status |
Authentiek |
|
Kardinaliteit |
1 |
|
Domein |
|
|
- Naam |
VormVoorkomen |
|
- Type |
Waardelijst uitbreidbaar |
|
Toelichting |
In grond komen brokjes, afwijkende laagjes en sedimentlenzen voor. De afwijkende laagjes zijn getypeerd naar dikte en de brokjes naar lengte. |
|
Type gegeven |
Attribuut van Afwijkend materiaal |
|
Definitie |
Het soort grond waaruit de eenheid bestaat, grof getypeerd. |
|
Juridische status |
Authentiek |
|
Kardinaliteit |
0..1 |
|
Domein |
|
|
- Naam |
SoortGrond |
|
- Type |
Waardelijst uitbreidbaar |
|
Toelichting |
Afwijkend materiaal bestaat uit grond of gesteente. |
|
Type gegeven |
Attribuut van Afwijkend materiaal |
|
Definitie |
Het soort gesteente waaruit de eenheid bestaat, grof getypeerd. |
|
Juridische status |
Authentiek |
|
Kardinaliteit |
0..1 |
|
Domein |
|
|
- Naam |
SoortGesteente |
|
- Type |
Waardelijst uitbreidbaar |
|
Regels |
Het attribuut moet aanwezig zijn wanneer het attribuut soort grond ontbreekt. Het attribuut mag niet aanwezig zijn in alle andere gevallen. |
|
Type gegeven |
Attribuut van Afwijkend materiaal |
|
Definitie |
Het procentuele aandeel in het volume, uitgedrukt in een klasse. |
|
Juridische status |
Authentiek |
|
Kardinaliteit |
1 |
|
Domein |
|
|
- Naam |
VolumePercentageklasse |
|
- Type |
Waardelijst uitbreidbaar |

|
Type gegeven |
Entiteit |
|
Definitie |
Het volgens een bepaalde methode bepalen van het aandeel van bepaalde korrelgroottefracties in de droge massa van het materiaal. |
|
Regels |
De entiteit moet aanwezig zijn wanneer de waarde van het attribuut bepaalde samenstellingseigenschappen van de entiteit Onderzocht interval gelijk is aan standaard of standaardMetChemie. De entiteit mag niet aanwezig zijn in alle andere gevallen. |
|
Toelichting |
Voor de korrelgrootteverdeling wordt grond gezien als een mengsel van minerale deeltjes van verschillende grootte. De minerale deeltjes worden korrels genoemd. Standaard wordt aan 1 onderzocht interval 1 korrelgrootteverdeling bepaald waarbij het materiaal kleiner dan 2 mm wordt onderverdeeld. Bij grind en grover materiaal wordt een tweede korrelgrootteverdeling bepaald aan het zelfde onderzocht interval waarbij ook het materiaal groter dan 2 mm wordt onderverdeeld. Het materiaal wordt uit het onderzocht interval geschept. Bij de standaard bepaling wordt bij het uitscheppen het grofste grind en grover materiaal gemeden. Het organische stof wordt verwijderd en normaliter wordt de koolzure kalk verwijderd. Het materiaal wordt vervolgens op een bepaalde manier verdeeld in fracties. De bepaling wordt uitgevoerd aan grond en aan bijzonder materiaal en de monsterkwaliteit kan alle waarden hebben. De bepaling korrelgrootteverdeling is een zogenaamde classificatieproef die is opgenomen in de NEN-EN-ISO 14688-2. |
|
Type gegeven |
Attribuut van Bepaling korrelgrootteverdeling |
|
Definitie |
De procedure die aangeeft onder welke afspraken de bepaling is uitgevoerd. |
|
Juridische status |
Authentiek |
|
Kardinaliteit |
1 |
|
Domein |
|
|
- Naam |
Bepalingsprocedure |
|
- Type |
Waardelijst uitbreidbaar |
|
Regels |
De waarde van het attribuut moet gelijk zijn aan ISO17892d4v2016 of ISO13320v2009. |
|
Toelichting |
De korrelgrootteverdeling wordt standaard bepaald met laserdiffractie en die wordt uitgevoerd conform ISO 13320. Wanneer de korrelgrootteverdeling wordt bepaald door middel van zeven of een combinatie van zeven en pipeteren wordt de bepaling uitgevoerd conform ISO 17892-4. |
|
Type gegeven |
Attribuut van Bepaling korrelgrootteverdeling |
|
Definitie |
De manier waarop de korrelgrootteverdeling is bepaald. |
|
Juridische status |
Authentiek |
|
Kardinaliteit |
1 |
|
Domein |
|
|
- Naam |
Bepalingsmethode |
|
- Type |
Waardelijst uitbreidbaar |
|
Regels |
De waarde van het attribuut moet gelijk zijn aan droogZevenLaser wanneer de waarde van het attribuut bepalingsprocedure gelijk is aan ISO13320v2009. De waarde van het attribuut moet gelijk zijn aan droogZeven of natDroogZevenPipet wanneer de waarde van het attribuut bepalingsprocedure gelijk is aan ISO17892d4v2016. |
|
Toelichting |
Standaard wordt de korrelgrootteverdeling bepaald door middel van laserdiffractie (droogZevenLaser). Niet-cohesief materiaal wordt vooraf 24 uur in een oven gedroogd, standaard op 70 °C en nat materiaal op 60 °C. Cohesief materiaal wordt niet vooraf gedroogd. Het materiaal wordt vervolgens droog gezeefd over de 2 mm-zeef. Het materiaal kleiner dan 2 mm wordt gehomogeniseerd, het organische stof wordt verwijderd en normaliter wordt de koolzure kalk verwijderd. Tenslotte worden samengeklonterde korreltjes van elkaar los gemaakt (dispersie). Het materiaal kleiner dan 2 mm wordt door middel van laserdiffractie verdeeld in fracties. Het gemeten lichtpatroon wordt met behulp van een optisch model omgerekend naar een percentage van de totale droge massa. Het materiaal groter dan 2 mm wordt gedroogd op 105/110 °C en gewogen. Wanneer het materiaal van het onderzocht interval uit grind of grover materiaal bestaat wordt aan hetzelfde onderzocht interval een tweede korrelgrootteverdeling bepaald om het materiaal groter dan 2 mm onder te verdelen. Dit gebeurt door middel van droge zeving (droogZeven). Het materiaal wordt eerst 24 uur gedroogd, standaard op 70 °C en nat materiaal op 60 °C. Het materiaal wordt gehomogeniseerd, het organische stof wordt verwijderd en normaliter wordt de koolzure kalk verwijderd. Ten slotte wordt samengeklonterd materiaal met de hand losgemaakt. Het materiaal wordt vervolgens middels droge zeving verdeeld in fracties. De droge massa van iedere fractie wordt bepaald en het resultaat wordt omgerekend naar een percentage van de totale droge massa. Binnen geologisch booronderzoek wordt in zeer uitzonderlijke gevallen een tweede bepaling uitgevoerd voor de verdeling van de korrels kleiner dan 2 mm met behulp van de pipet en zeving (natDroogZevenPipet). Het materiaal wordt na de voorbehandeling nat gezeefd over de 63µm-zeef. De fractie 63 µm tot 2 mm wordt verder onderverdeeld door het droge materiaal te zeven. De fijne fractie wordt verder onderverdeeld op basis van de bezinksnelheid van de korrels en die wordt bepaald met behulp van een pipet. |
|
Type gegeven |
Attribuut van Bepaling korrelgrootteverdeling |
|
Definitie |
De fractieverdeling die is gebruikt. |
|
Juridische status |
Authentiek |
|
Kardinaliteit |
1 |
|
Domein |
|
|
- Naam |
FractieverdelingLab |
|
- Type |
Waardelijst uitbreidbaar |
|
Regels |
De waarde van het attribuut moet gelijk zijn aan standaardStandaardBasis wanneer de waarde van het attribuut bepalingsmethode gelijk is aan droogZevenLaser. De waarde van het attribuut moet gelijk zijn aan basisBeperktStandaard wanneer de waarde van het attribuut bepalingsmethode gelijk is aan droogZeven. De waarde van het attribuut moet gelijk zijn aan minimaalMinimaalBasis wanneer de waarde van het attribuut bepalingsmethode gelijk is aan natDroogZevenPipet. |
|
Toelichting |
Er wordt altijd een verdeling in drie klassen bepaald: het aandeel van de korrels kleiner dan 63 µm, het aandeel van de korrels tussen de 63 µm en 2 mm en het aandeel van de korrels groter dan 2 mm. Dit is de basis korrelgrootteverdeling. Bij de standaardverdeling worden de fractie kleiner dan 63 µm en de fractie tussen de 63 µm en 2 mm op een standaard manier onderverdeeld (standaardStandaardBasis). Wanneer grind of grover materiaal wordt gezeefd wordt de fractie 63 µm tot 2 mm op een beperkte manier en de fractie groter dan 2 mm op een standaard manier onderverdeeld (basisBeperktStandaard). In een uitzonderlijk geval worden de fractie kleiner dan 63 µm en de fractie tussen de 63 µm en 2 mm op de minimale manier onderverdeeld (minimaalMinimaalBasis). |
|
Type gegeven |
Attribuut van Bepaling korrelgrootteverdeling |
|
Definitie |
De manier waarop het organische stof voorafgaand aan de bepaling uit het te onderzoeken materiaal is verwijderd. |
|
Juridische status |
Authentiek |
|
Kardinaliteit |
1 |
|
Domein |
|
|
- Naam |
VerwijderingsmethodeOrganischeStof |
|
- Type |
Waardelijst uitbreidbaar |
|
Toelichting |
Standaard wordt voorafgaand aan de bepaling van de korrelgrootteverdeling het organische stof verwijderd met H2O2 (15%). Het kan voorkomen dat de behandeling een paar keer uitgevoerd moet worden. Wanneer het materiaal van het onderzocht interval uit grind of grover materiaal bestaat en het materiaal groter dan 2 mm wordt onderverdeeld, wordt het organische stof handmatig verwijderd. Standaard wordt het gehalte organische stof bepaald middels de Bepaling organischestofgehalte. |
|
Type gegeven |
Attribuut van Bepaling korrelgrootteverdeling |
|
Definitie |
De manier waarop koolzure kalk voorafgaand aan de bepaling uit het te onderzoeken materiaal is verwijderd. |
|
Juridische status |
Authentiek |
|
Kardinaliteit |
1 |
|
Domein |
|
|
- Naam |
VerwijderingsmethodeKalk |
|
- Type |
Waardelijst uitbreidbaar |
|
Toelichting |
Normaliter wordt voorafgaand aan de bepaling van de korrelgrootteverdeling de koolzure kalk verwijderd met HCl (0,5 M). Het kan voorkomen dat de behandeling een paar keer uitgevoerd moet worden. Wanneer het materiaal van het onderzocht interval uit grind of grover materiaal bestaat en het materiaal groter dan 2 mm wordt onderverdeeld, wordt de kalk handmatig verwijderd. Standaard wordt het kalkgehalte bepaald middels de Bepaling kalkgehalte. |
|
Type gegeven |
Attribuut van Bepaling korrelgrootteverdeling |
|
Definitie |
De aanduiding die aangeeft welke bestanddelen voorafgaand aan de bepaling uit het te onderzoeken materiaal zijn verwijderd. |
|
Juridische status |
Authentiek |
|
Kardinaliteit |
1..3 |
|
Domein |
|
|
- Naam |
VerwijderdMateriaal |
|
- Type |
Waardelijst uitbreidbaar |
|
Toelichting |
In geologisch booronderzoek worden standaard geen bestanddelen verwijderd (de waarde geen). |
|
Type gegeven |
Attribuut van Bepaling korrelgrootteverdeling |
|
Definitie |
De massa van het droge materiaal waarvan de korrelgrootteverdeling is bepaald. |
|
Juridische status |
Authentiek |
|
Kardinaliteit |
0..1 |
|
Domein |
|
|
- Naam |
Meetwaarde 5.1 |
|
- Eenheid |
g (gram) |
|
- Waardebereik |
vanaf 0 |
|
Regels |
Het attribuut moet aanwezig zijn wanneer de waarde van het attribuut bepalingsmethode gelijk is aan droogZeven. Het attribuut mag niet aanwezig zijn in alle andere gevallen. |
|
Toelichting |
De massa van het droge materiaal, na droging op 105/110 °C en na verwijdering van organische stof en koolzure kalk. Wanneer de massa van het onderzochte materiaal kleiner is dan de procedure voorschrijft, en dat is afhankelijk van de samenstelling van het materiaal wordt dat vastgelegd als bijzonderheid uitvoering (waarde massaProefstuk). In dat geval is het resultaat minder betrouwbaar en wordt ook de massa van het onderzochte materiaal vastgelegd. |
|
Type gegeven |
Attribuut van Bepaling korrelgrootteverdeling |
|
Definitie |
De manier waarop samengeklonterde korrels van elkaar zijn losgemaakt. |
|
Juridische status |
Authentiek |
|
Kardinaliteit |
0..1 |
|
Domein |
|
|
- Naam |
Dispersiemethode |
|
- Type |
Waardelijst uitbreidbaar |
|
Regels |
Het attribuut mag niet aanwezig zijn wanneer de waarde van het attribuut bepalingsmethode gelijk is aan droogZeven. Het attribuut moet aanwezig zijn in alle andere gevallen. |
|
Type gegeven |
Attribuut van Bepaling korrelgrootteverdeling |
|
Definitie |
De volumieke massa van de korrels van de fijne fractie die is gebruikt om de diameter van de korrels uit de bezinksnelheid te berekenen. |
|
Juridische status |
Authentiek |
|
Kardinaliteit |
0..1 |
|
Domein |
|
|
- Naam |
Meetwaarde 1.4 |
|
- Eenheid |
g/cm3 (gram/kubieke centimeter) |
|
- Waardebereik |
0 tot 5 |
|
Regels |
Het attribuut moet aanwezig zijn wanneer de waarde van het attribuut bepalingsmethode gelijk is aan natDroogZevenPipet. Het attribuut mag niet aanwezig zijn in alle andere gevallen. |
|
Type gegeven |
Attribuut van Bepaling korrelgrootteverdeling |
|
Definitie |
De manier waarop de volumieke massa van de korrels van de fijne fractie is bepaald. |
|
Juridische status |
Authentiek |
|
Kardinaliteit |
0..1 |
|
Domein |
|
|
- Naam |
HerkomstRekenwaarde |
|
- Type |
Waardelijst uitbreidbaar |
|
Regels |
Het attribuut moet aanwezig zijn wanneer het attribuut rekenwaarde bezinksnelheid aanwezig is. Het attribuut mag niet aanwezig zijn in alle andere gevallen. |
|
Toelichting |
Voor het juiste gebruik van het resultaat is het van belang te weten of de waarde van de volumieke massa die is gebruikt om de diameter van de korrels te bepalen is gebaseerd op een aanname, afleiding of op basis van een gemeten waarde. |
|
Type gegeven |
Attribuut van Bepaling korrelgrootteverdeling |
|
Definitie |
De manier waarop de meetresultaten van laserdiffractie zijn vertaald naar de korrelgrootteverdeling. |
|
Juridische status |
Authentiek |
|
Kardinaliteit |
0..1 |
|
Domein |
|
|
- Naam |
ToegepastOptischModel |
|
- Type |
Waardelijst uitbreidbaar |
|
Regels |
Het attribuut moet aanwezig zijn wanneer de waarde van het attribuut bepalingsmethode gelijk is aan droogZevenLaser. Het attribuut mag niet aanwezig zijn in alle andere gevallen. |
|
Toelichting |
Laserdiffractie is een optische meetmethode waarbij het lichtpatroon dat ontstaat door de verstrooiing en buiging van het licht door de deeltjes in het materiaal (0 tot 2 mm) wordt gemeten. Met behulp van een optisch model wordt het gemeten patroon omgerekend naar de korrelgrootteverdeling. |
|
Type gegeven |
Attribuut van Bepaling korrelgrootteverdeling |
|
Definitie |
Een bijzonderheid die zich tijdens de uitvoering van de bepaling heeft voorgedaan en die van invloed kan zijn op de resultaten. |
|
Juridische status |
Authentiek |
|
Kardinaliteit |
0..2 |
|
Domein |
|
|
- Naam |
BijzonderheidUitvoering |
|
- Type |
Waardelijst uitbreidbaar |
|
Toelichting |
Tijdens de uitvoering kunnen zich kleine problemen voordoen waardoor de uitvoerder de bepaling niet helemaal op de ideale wijze kan uitvoeren. Het kan voorkomen dat de massa van het proefstuk kleiner is dan de procedure voorschrijft. Het kan voorkomen dat de bepaling is uitgevoerd op het materiaal waarvan eerst de hydrofysische eigenschappen zijn bepaald waardoor materiaal verloren is gegaan of dat er tijdens het zeven materiaal verloren is gegaan. De bepaling is hierdoor minder nauwkeurig. Wanneer een dergelijke situatie zich voordoet en het probleem van invloed kan zijn op het resultaat, legt de uitvoerder het als bijzonderheid vast. |
|
Type gegeven |
Attribuut van Bepaling korrelgrootteverdeling |
|
Definitie |
Een bijzonderheid die bij de bepaling is geconstateerd door het onderzochte materiaal te bekijken, en die van invloed kan zijn op de resultaten van de bepaling. |
|
Juridische status |
Authentiek |
|
Kardinaliteit |
0..5 |
|
Domein |
|
|
- Naam |
BijzonderheidMateriaal |
|
- Type |
Waardelijst uitbreidbaar |
|
Toelichting |
Tijdens de uitvoering kunnen er bijzonderheden worden geconstateerd die extra informatie over de aard van het onderzochte materiaal geven. Het materiaal kan door droging in de oven desintegreren of van kleur veranderen en dat kan wijzen op een bijzondere samenstelling. In de huidige praktijk legt de uitvoerder eventuele bijzonderheden altijd vast. |
|
Type gegeven |
Gegevensgroep van Bepaling korrelgrootteverdeling |
|
Definitie |
De verdeling in drie fracties, die de basis voor iedere verdere indeling is. |
|
Juridische status |
Authentiek |
|
Kardinaliteit |
1 |
|
Gegevensgroeptype |
Basis korrelgrootteverdeling |

|
Type gegeven |
Entiteit |
|
Definitie |
De gegevens die de verdeling in drie fracties, die de basis voor iedere verdere indeling is, beschrijven. |
|
Regels |
De som van alle fracties moet gelijk zijn aan 100. |
|
Toelichting |
De manier waarop de verdeling van de fracties exact op 100% komt, is vastgelegd in de analyseprocedure praktijkrichtlijn Geologische Dienst Nederland. |
|
Type gegeven |
Attribuut van Basis korrelgrootteverdeling |
|
Definitie |
Het aandeel van de korrels met een diameter kleiner dan 63 µm in de massa van het droge materiaal. |
|
Juridische status |
Authentiek |
|
Kardinaliteit |
1 |
|
Domein |
|
|
- Naam |
Meetwaarde 3.1 |
|
- Eenheid |
% (procent) |
|
- Waardebereik |
0 tot 100 |
|
Type gegeven |
Attribuut van Basis korrelgrootteverdeling |
|
Definitie |
Het aandeel van de korrels met een diameter van 63 µm tot 2 mm in de massa van het droge materiaal. |
|
Juridische status |
Authentiek |
|
Kardinaliteit |
1 |
|
Domein |
|
|
- Naam |
Meetwaarde 3.1 |
|
- Eenheid |
% (procent) |
|
- Waardebereik |
0 tot 100 |
|
Type gegeven |
Attribuut van Basis korrelgrootteverdeling |
|
Definitie |
Het aandeel van de korrels met een diameter van 2 mm en groter in de massa van het droge materiaal. |
|
Juridische status |
Authentiek |
|
Kardinaliteit |
1 |
|
Domein |
|
|
- Naam |
Meetwaarde 3.1 |
|
- Eenheid |
% (procent) |
|
- Waardebereik |
0 tot 100 |
|
Type gegeven |
Gegevensgroep van Basis korrelgrootteverdeling |
|
Definitie |
De fractie kleiner dan 63 µm verdeeld in de fracties die voor de standaard indeling gelden. |
|
Juridische status |
Authentiek |
|
Kardinaliteit |
0..1 |
|
Gegevensgroeptype |
Standaardverdeling fractie kleiner63um |
|
Type gegeven |
Gegevensgroep van Basis korrelgrootteverdeling |
|
Definitie |
De fractie kleiner dan 63 µm verdeeld in de fracties die minimaal worden onderscheiden. |
|
Juridische status |
Authentiek |
|
Kardinaliteit |
0..1 |
|
Gegevensgroeptype |
Minimale verdeling fractie kleiner63um |
|
Type gegeven |
Gegevensgroep van Basis korrelgrootteverdeling |
|
Definitie |
De fractie 63 µm tot 2mm verdeeld in de fracties die minimaal worden onderscheiden. |
|
Juridische status |
Authentiek |
|
Kardinaliteit |
0..1 |
|
Gegevensgroeptype |
Standaardverdeling fractie 63umtot2mm |
|
Type gegeven |
Gegevensgroep van Basis korrelgrootteverdeling |
|
Definitie |
De fractie 63 µm tot 2 mm verdeeld in de fracties die standaard worden onderscheiden. |
|
Juridische status |
Authentiek |
|
Kardinaliteit |
0..1 |
|
Gegevensgroeptype |
Minimale verdeling fractie 63umtot2mm |
|
Type gegeven |
Gegevensgroep van Basis korrelgrootteverdeling |
|
Definitie |
De fractie 63 µm tot 2 mm verdeeld in de fracties die voor de beperkte indeling gelden. |
|
Juridische status |
Authentiek |
|
Kardinaliteit |
0..1 |
|
Gegevensgroeptype |
Beperkte verdeling fractie 63umtot2mm |
|
Type gegeven |
Gegevensgroep van Basis korrelgrootteverdeling |
|
Definitie |
De fractie groter dan 2 mm verdeeld in de fracties die standaard worden onderscheiden. |
|
Juridische status |
Authentiek |
|
Kardinaliteit |
0..1 |
|
Gegevensgroeptype |
Standaardverdeling fractie groter2mm |

|
Type gegeven |
Entiteit |
|
Definitie |
De gegevens van de fractie kleiner dan 63 µm verdeeld in de fracties die voor de standaard indeling gelden. |
|
Regels |
De entiteit moet aanwezig zijn wanneer de waarde van het attribuut fractieverdeling van de entiteit Bepaling korrelgrootteverdeling gelijk is aan standaardStandaardBasis. De entiteit mag niet aanwezig zijn in alle andere gevallen. De som van alle fracties moet gelijk zijn aan de waarde van het attribuut fractie kleiner63um van de entiteit Basis korrelgrootteverdeling. |
|
Type gegeven |
Attribuut van Standaardverdeling fractie kleiner63um |
|
Definitie |
Het aandeel van de korrels met een diameter kleiner dan 0,2 µm in de massa van het materiaal. |
|
Juridische status |
Authentiek |
|
Kardinaliteit |
1 |
|
Domein |
|
|
- Naam |
Meetwaarde 2.1 |
|
- Eenheid |
% (procent) |
|
- Waardebereik |
vanaf 0 |
|
Type gegeven |
Attribuut van Standaardverdeling fractie kleiner63um |
|
Definitie |
Het aandeel van de korrels met een diameter van 0,2 tot 0,5 µm in de massa van het materiaal. |
|
Juridische status |
Authentiek |
|
Kardinaliteit |
1 |
|
Domein |
|
|
- Naam |
Meetwaarde 2.1 |
|
- Eenheid |
% (procent) |
|
- Waardebereik |
vanaf 0 |
|
Type gegeven |
Attribuut van Standaardverdeling fractie kleiner63um |
|
Definitie |
Het aandeel van de korrels met een diameter van 0,5 tot 1 µm in de massa van het materiaal. |
|
Juridische status |
Authentiek |
|
Kardinaliteit |
1 |
|
Domein |
|
|
- Naam |
Meetwaarde 2.1 |
|
- Eenheid |
% (procent) |
|
- Waardebereik |
vanaf 0 |
|
Type gegeven |
Attribuut van Standaardverdeling fractie kleiner63um |
|
Definitie |
Het aandeel van de korrels met een diameter van 1 tot 2 µm in de massa van het materiaal. |
|
Juridische status |
Authentiek |
|
Kardinaliteit |
1 |
|
Domein |
|
|
- Naam |
Meetwaarde 2.1 |
|
- Eenheid |
% (procent) |
|
- Waardebereik |
vanaf 0 |
|
Type gegeven |
Attribuut van Standaardverdeling fractie kleiner63um |
|
Definitie |
Het aandeel van de korrels met een diameter van 2 tot 4 µm in de massa van het materiaal. |
|
Juridische status |
Authentiek |
|
Kardinaliteit |
1 |
|
Domein |
|
|
- Naam |
Meetwaarde 2.1 |
|
- Eenheid |
% (procent) |
|
- Waardebereik |
vanaf 0 |
|
Type gegeven |
Attribuut van Standaardverdeling fractie kleiner63um |
|
Definitie |
Het aandeel van de korrels met een diameter van 4 tot 8 µm in de massa van het materiaal. |
|
Juridische status |
Authentiek |
|
Kardinaliteit |
1 |
|
Domein |
|
|
- Naam |
Meetwaarde 2.1 |
|
- Eenheid |
% (procent) |
|
- Waardebereik |
vanaf 0 |
|
Type gegeven |
Attribuut van Standaardverdeling fractie kleiner63um |
|
Definitie |
Het aandeel van de korrels met een diameter van 8 tot 16 µm in de massa van het materiaal. |
|
Juridische status |
Authentiek |
|
Kardinaliteit |
1 |
|
Domein |
|
|
- Naam |
Meetwaarde 2.1 |
|
- Eenheid |
% (procent) |
|
- Waardebereik |
vanaf 0 |
|
Type gegeven |
Attribuut van Standaardverdeling fractie kleiner63um |
|
Definitie |
Het aandeel van de korrels met een diameter van 16 tot 25 µm in de massa van het materiaal. |
|
Juridische status |
Authentiek |
|
Kardinaliteit |
1 |
|
Domein |
|
|
- Naam |
Meetwaarde 2.1 |
|
- Eenheid |
% (procent) |
|
- Waardebereik |
vanaf 0 |
|
Type gegeven |
Attribuut van Standaardverdeling fractie kleiner63um |
|
Definitie |
Het aandeel van de korrels met een diameter van 25 tot 32 µm in de massa van het materiaal. |
|
Juridische status |
Authentiek |
|
Kardinaliteit |
1 |
|
Domein |
|
|
- Naam |
Meetwaarde 2.1 |
|
- Eenheid |
% (procent) |
|
- Waardebereik |
vanaf 0 |
|
Type gegeven |
Attribuut van Standaardverdeling fractie kleiner63um |
|
Definitie |
Het aandeel van de korrels met een diameter van 32 tot 50 µm in de massa van het materiaal. |
|
Juridische status |
Authentiek |
|
Kardinaliteit |
1 |
|
Domein |
|
|
- Naam |
Meetwaarde 2.1 |
|
- Eenheid |
% (procent) |
|
- Waardebereik |
vanaf 0 |
|
Type gegeven |
Attribuut van Standaardverdeling fractie kleiner63um |
|
Definitie |
Het aandeel van de korrels met een diameter van 50 tot 63 µm in de massa van het materiaal. |
|
Juridische status |
Authentiek |
|
Kardinaliteit |
1 |
|
Domein |
|
|
- Naam |
Meetwaarde 2.1 |
|
- Eenheid |
% (procent) |
|
- Waardebereik |
vanaf 0 |

|
Type gegeven |
Entiteit |
|
Definitie |
De gegevens van de fractie kleiner dan 63 µm verdeeld in de fracties die minimaal worden onderscheiden. |
|
Regels |
De entiteit moet aanwezig zijn wanneer de waarde van het attribuut fractieverdeling van de entiteit Bepaling korrelgrootteverdeling gelijk is aan minimaalMinimaalBasis. De entiteit mag niet aanwezig zijn in alle andere gevallen. De som van alle fracties moet gelijk zijn aan de waarde van het attribuut fractie kleiner63um van de entiteit Basis korrelgrootteverdeling. |
|
Type gegeven |
Attribuut van Minimale verdeling fractie kleiner63um |
|
Definitie |
Het aandeel van de korrels met een diameter kleiner dan 2 µm in de massa van het materiaal. |
|
Juridische status |
Authentiek |
|
Kardinaliteit |
1 |
|
Domein |
|
|
- Naam |
Meetwaarde 2.1 |
|
- Eenheid |
% (procent) |
|
- Waardebereik |
vanaf 0 |
|
Type gegeven |
Attribuut van Minimale verdeling fractie kleiner63um |
|
Definitie |
Het aandeel van de korrels met een diameter van 2 tot 4 µm in de massa van het materiaal. |
|
Juridische status |
Authentiek |
|
Kardinaliteit |
1 |
|
Domein |
|
|
- Naam |
Meetwaarde 2.1 |
|
- Eenheid |
% (procent) |
|
- Waardebereik |
vanaf 0 |
|
Type gegeven |
Attribuut van Minimale verdeling fractie kleiner63um |
|
Definitie |
Het aandeel van de korrels met een diameter van 4 tot 8 µm in de massa van het materiaal. |
|
Juridische status |
Authentiek |
|
Kardinaliteit |
1 |
|
Domein |
|
|
- Naam |
Meetwaarde 2.1 |
|
- Eenheid |
% (procent) |
|
- Waardebereik |
vanaf 0 |
|
Type gegeven |
Attribuut van Minimale verdeling fractie kleiner63um |
|
Definitie |
Het aandeel van de korrels met een diameter van 8 tot 16 µm in de massa van het materiaal. |
|
Juridische status |
Authentiek |
|
Kardinaliteit |
1 |
|
Domein |
|
|
- Naam |
Meetwaarde 2.1 |
|
- Eenheid |
% (procent) |
|
- Waardebereik |
vanaf 0 |
|
Type gegeven |
Attribuut van Minimale verdeling fractie kleiner63um |
|
Definitie |
Het aandeel van de korrels met een diameter van 16 tot 32 µm in de massa van het materiaal. |
|
Juridische status |
Authentiek |
|
Kardinaliteit |
1 |
|
Domein |
|
|
- Naam |
Meetwaarde 2.1 |
|
- Eenheid |
% (procent) |
|
- Waardebereik |
vanaf 0 |
|
Type gegeven |
Attribuut van Minimale verdeling fractie kleiner63um |
|
Definitie |
Het aandeel van de korrels met een diameter van 32 tot 50 µm in de massa van het materiaal. |
|
Juridische status |
Authentiek |
|
Kardinaliteit |
1 |
|
Domein |
|
|
- Naam |
Meetwaarde 2.1 |
|
- Eenheid |
% (procent) |
|
- Waardebereik |
vanaf 0 |
|
Type gegeven |
Attribuut van Minimale verdeling fractie kleiner63um |
|
Definitie |
Het aandeel van de korrels met een diameter van 50 tot 63 µm in de massa van het materiaal. |
|
Juridische status |
Authentiek |
|
Kardinaliteit |
1 |
|
Domein |
|
|
- Naam |
Meetwaarde 2.1 |
|
- Eenheid |
% (procent) |
|
- Waardebereik |
vanaf 0 |

|
Type gegeven |
Entiteit |
|
Definitie |
De gegevens van de fractie 63 µm tot 2 mm verdeeld in de fracties die standaard worden onderscheiden. |
|
Regels |
De entiteit moet aanwezig zijn wanneer de waarde van het attribuut fractieverdeling van de entiteit Bepaling korrelgrootteverdeling gelijk is aan standaardStandaardBasis. De entiteit mag niet aanwezig zijn in alle andere gevallen. De som van alle fracties moet gelijk zijn aan de waarde van het attribuut fractie 63umTot2mm van de entiteit Basis korrelgrootteverdeling. |
|
Type gegeven |
Attribuut van Standaardverdeling fractie 63umtot2mm |
|
Definitie |
Het aandeel van de korrels met een diameter van 63 tot 75 µm in de massa van het materiaal. |
|
Juridische status |
Authentiek |
|
Kardinaliteit |
1 |
|
Domein |
|
|
- Naam |
Meetwaarde 2.1 |
|
- Eenheid |
% (procent) |
|
- Waardebereik |
vanaf 0 |
|
Type gegeven |
Attribuut van Standaardverdeling fractie 63umtot2mm |
|
Definitie |
Het aandeel van de korrels met een diameter van 75 tot 90 µm in de massa van het materiaal. |
|
Juridische status |
Authentiek |
|
Kardinaliteit |
1 |
|
Domein |
|
|
- Naam |
Meetwaarde 2.1 |
|
- Eenheid |
% (procent) |
|
- Waardebereik |
vanaf 0 |
|
Type gegeven |
Attribuut van Standaardverdeling fractie 63umtot2mm |
|
Definitie |
Het aandeel van de korrels met een diameter van 90 tot 105 µm in de massa van het materiaal. |
|
Juridische status |
Authentiek |
|
Kardinaliteit |
1 |
|
Domein |
|
|
- Naam |
Meetwaarde 2.1 |
|
- Eenheid |
% (procent) |
|
- Waardebereik |
vanaf 0 |
|
Type gegeven |
Attribuut van Standaardverdeling fractie 63umtot2mm |
|
Definitie |
Het aandeel van de korrels met een diameter van 105 tot 125 µm in de massa van het materiaal. |
|
Juridische status |
Authentiek |
|
Kardinaliteit |
1 |
|
Domein |
|
|
- Naam |
Meetwaarde 2.1 |
|
- Eenheid |
% (procent) |
|
- Waardebereik |
vanaf 0 |
|
Type gegeven |
Attribuut van Standaardverdeling fractie 63umtot2mm |
|
Definitie |
Het aandeel van de korrels met een diameter van 125 tot 150 µm in de massa van het materiaal. |
|
Juridische status |
Authentiek |
|
Kardinaliteit |
1 |
|
Domein |
|
|
- Naam |
Meetwaarde 2.1 |
|
- Eenheid |
% (procent) |
|
- Waardebereik |
vanaf 0 |
|
Type gegeven |
Attribuut van Standaardverdeling fractie 63umtot2mm |
|
Definitie |
Het aandeel van de korrels met een diameter van 150 tot 180 µm in de massa van het materiaal. |
|
Juridische status |
Authentiek |
|
Kardinaliteit |
1 |
|
Domein |
|
|
- Naam |
Meetwaarde 2.1 |
|
- Eenheid |
% (procent) |
|
- Waardebereik |
vanaf 0 |
|
Type gegeven |
Attribuut van Standaardverdeling fractie 63umtot2mm |
|
Definitie |
Het aandeel van de korrels met een diameter van 180 tot 200 µm in de massa van het materiaal. |
|
Juridische status |
Authentiek |
|
Kardinaliteit |
1 |
|
Domein |
|
|
- Naam |
Meetwaarde 2.1 |
|
- Eenheid |
% (procent) |
|
- Waardebereik |
vanaf 0 |
|
Type gegeven |
Attribuut van Standaardverdeling fractie 63umtot2mm |
|
Definitie |
Het aandeel van de korrels met een diameter van 200 tot 210 µm in de massa van het materiaal. |
|
Juridische status |
Authentiek |
|
Kardinaliteit |
1 |
|
Domein |
|
|
- Naam |
Meetwaarde 2.1 |
|
- Eenheid |
% (procent) |
|
- Waardebereik |
vanaf 0 |
|
Type gegeven |
Attribuut van Standaardverdeling fractie 63umtot2mm |
|
Definitie |
Het aandeel van de korrels met een diameter van 210 tot 250 µm in de massa van het materiaal. |
|
Juridische status |
Authentiek |
|
Kardinaliteit |
1 |
|
Domein |
|
|
- Naam |
Meetwaarde 2.1 |
|
- Eenheid |
% (procent) |
|
- Waardebereik |
vanaf 0 |
|
Type gegeven |
Attribuut van Standaardverdeling fractie 63umtot2mm |
|
Definitie |
Het aandeel van de korrels met een diameter van 250 tot 300 µm in de massa van het materiaal. |
|
Juridische status |
Authentiek |
|
Kardinaliteit |
1 |
|
Domein |
|
|
- Naam |
Meetwaarde 2.1 |
|
- Eenheid |
% (procent) |
|
- Waardebereik |
vanaf 0 |
|
Type gegeven |
Attribuut van Standaardverdeling fractie 63umtot2mm |
|
Definitie |
Het aandeel van de korrels met een diameter van 300 tot 355 µm in de massa van het materiaal. |
|
Juridische status |
Authentiek |
|
Kardinaliteit |
1 |
|
Domein |
|
|
- Naam |
Meetwaarde 2.1 |
|
- Eenheid |
% (procent) |
|
- Waardebereik |
vanaf 0 |
|
Type gegeven |
Attribuut van Standaardverdeling fractie 63umtot2mm |
|
Definitie |
Het aandeel van de korrels met een diameter van 355 tot 420 µm in de massa van het materiaal. |
|
Juridische status |
Authentiek |
|
Kardinaliteit |
1 |
|
Domein |
|
|
- Naam |
Meetwaarde 2.1 |
|
- Eenheid |
% (procent) |
|
- Waardebereik |
vanaf 0 |
|
Type gegeven |
Attribuut van Standaardverdeling fractie 63umtot2mm |
|
Definitie |
Het aandeel van de korrels met een diameter van 420 tot 500 µm in de massa van het materiaal. |
|
Juridische status |
Authentiek |
|
Kardinaliteit |
1 |
|
Domein |
|
|
- Naam |
Meetwaarde 2.1 |
|
- Eenheid |
% (procent) |
|
- Waardebereik |
vanaf 0 |
|
Type gegeven |
Attribuut van Standaardverdeling fractie 63umtot2mm |
|
Definitie |
Het aandeel van de korrels met een diameter van 500 tot 600 µm in de massa van het materiaal. |
|
Juridische status |
Authentiek |
|
Kardinaliteit |
1 |
|
Domein |
|
|
- Naam |
Meetwaarde 2.1 |
|
- Eenheid |
% (procent) |
|
- Waardebereik |
vanaf 0 |
|
Type gegeven |
Attribuut van Standaardverdeling fractie 63umtot2mm |
|
Definitie |
Het aandeel van de korrels met een diameter van 600 tot 630 µm in de massa van het materiaal. |
|
Juridische status |
Authentiek |
|
Kardinaliteit |
1 |
|
Domein |
|
|
- Naam |
Meetwaarde 2.1 |
|
- Eenheid |
% (procent) |
|
- Waardebereik |
vanaf 0 |
|
Type gegeven |
Attribuut van Standaardverdeling fractie 63umtot2mm |
|
Definitie |
Het aandeel van de korrels met een diameter van 630 tot 710 µm in de massa van het materiaal. |
|
Juridische status |
Authentiek |
|
Kardinaliteit |
1 |
|
Domein |
|
|
- Naam |
Meetwaarde 2.1 |
|
- Eenheid |
% (procent) |
|
- Waardebereik |
vanaf 0 |
|
Type gegeven |
Attribuut van Standaardverdeling fractie 63umtot2mm |
|
Definitie |
Het aandeel van de korrels met een diameter van 710 tot 850 µm in de massa van het materiaal. |
|
Juridische status |
Authentiek |
|
Kardinaliteit |
1 |
|
Domein |
|
|
- Naam |
Meetwaarde 2.1 |
|
- Eenheid |
% (procent) |
|
- Waardebereik |
vanaf 0 |
|
Type gegeven |
Attribuut van Standaardverdeling fractie 63umtot2mm |
|
Definitie |
Het aandeel van de korrels met een diameter van 850 tot 1000 µm in de massa van het materiaal. |
|
Juridische status |
Authentiek |
|
Kardinaliteit |
1 |
|
Domein |
|
|
- Naam |
Meetwaarde 2.1 |
|
- Eenheid |
% (procent) |
|
- Waardebereik |
vanaf 0 |
|
Type gegeven |
Attribuut van Standaardverdeling fractie 63umtot2mm |
|
Definitie |
Het aandeel van de korrels met een diameter van 1000 tot 1200 µm in de massa van het materiaal. |
|
Juridische status |
Authentiek |
|
Kardinaliteit |
1 |
|
Domein |
|
|
- Naam |
Meetwaarde 2.1 |
|
- Eenheid |
% (procent) |
|
- Waardebereik |
vanaf 0 |
|
Type gegeven |
Attribuut van Standaardverdeling fractie 63umtot2mm |
|
Definitie |
Het aandeel van de korrels met een diameter van 1200 tot 1400 µm in de massa van het materiaal. |
|
Juridische status |
Authentiek |
|
Kardinaliteit |
1 |
|
Domein |
|
|
- Naam |
Meetwaarde 2.1 |
|
- Eenheid |
% (procent) |
|
- Waardebereik |
vanaf 0 |
|
Type gegeven |
Attribuut van Standaardverdeling fractie 63umtot2mm |
|
Definitie |
Het aandeel van de korrels met een diameter van 1400 tot 1700 µm in de massa van het materiaal. |
|
Juridische status |
Authentiek |
|
Kardinaliteit |
1 |
|
Domein |
|
|
- Naam |
Meetwaarde 2.1 |
|
- Eenheid |
% (procent) |
|
- Waardebereik |
vanaf 0 |
|
Type gegeven |
Attribuut van Standaardverdeling fractie 63umtot2mm |
|
Definitie |
Het aandeel van de korrels met een diameter van 1700 µm tot 2 mm in de massa van het materiaal. |
|
Juridische status |
Authentiek |
|
Kardinaliteit |
1 |
|
Domein |
|
|
- Naam |
Meetwaarde 2.1 |
|
- Eenheid |
% (procent) |
|
- Waardebereik |
vanaf 0 |

|
Type gegeven |
Entiteit |
|
Definitie |
De gegevens van de fractie 63 µm tot 2mm verdeeld in de fracties die minimaal worden onderscheiden. |
|
Regels |
De entiteit moet aanwezig zijn wanneer de waarde van het attribuut fractieverdeling van de entiteit Bepaling korrelgrootteverdeling gelijk is aan minimaalMinimaalBasis. De entiteit mag niet aanwezig zijn in alle andere gevallen. De som van alle fracties moet gelijk zijn aan de waarde van het attribuut fractie 63umTot2mm van de entiteit Basis korrelgrootteverdeling. |
|
Type gegeven |
Attribuut van Minimale verdeling fractie 63umtot2mm |
|
Definitie |
Het aandeel van de korrels met een diameter van 63 tot 90 µm in de massa van het materiaal. |
|
Juridische status |
Authentiek |
|
Kardinaliteit |
1 |
|
Domein |
|
|
- Naam |
Meetwaarde 2.1 |
|
- Eenheid |
% (procent) |
|
- Waardebereik |
vanaf 0 |
|
Type gegeven |
Attribuut van Minimale verdeling fractie 63umtot2mm |
|
Definitie |
Het aandeel van de korrels met een diameter van 90 tot 105 µm in de massa van het materiaal. |
|
Juridische status |
Authentiek |
|
Kardinaliteit |
1 |
|
Domein |
|
|
- Naam |
Meetwaarde 2.1 |
|
- Eenheid |
% (procent) |
|
- Waardebereik |
vanaf 0 |
|
Type gegeven |
Attribuut van Minimale verdeling fractie 63umtot2mm |
|
Definitie |
Het aandeel van de korrels met een diameter van 105 tot 125 µm in de massa van het materiaal. |
|
Juridische status |
Authentiek |
|
Kardinaliteit |
1 |
|
Domein |
|
|
- Naam |
Meetwaarde 2.1 |
|
- Eenheid |
% (procent) |
|
- Waardebereik |
vanaf 0 |
|
Type gegeven |
Attribuut van Minimale verdeling fractie 63umtot2mm |
|
Definitie |
Het aandeel van de korrels met een diameter van 125 tot 150 µm in de massa van het materiaal. |
|
Juridische status |
Authentiek |
|
Kardinaliteit |
1 |
|
Domein |
|
|
- Naam |
Meetwaarde 2.1 |
|
- Eenheid |
% (procent) |
|
- Waardebereik |
vanaf 0 |
|
Type gegeven |
Attribuut van Minimale verdeling fractie 63umtot2mm |
|
Definitie |
Het aandeel van de korrels met een diameter van 150 tot 180 µm in de massa van het materiaal. |
|
Juridische status |
Authentiek |
|
Kardinaliteit |
1 |
|
Domein |
|
|
- Naam |
Meetwaarde 2.1 |
|
- Eenheid |
% (procent) |
|
- Waardebereik |
vanaf 0 |
|
Type gegeven |
Attribuut van Minimale verdeling fractie 63umtot2mm |
|
Definitie |
Het aandeel van de korrels met een diameter van 180 tot 200 µm in de massa van het materiaal. |
|
Juridische status |
Authentiek |
|
Kardinaliteit |
1 |
|
Domein |
|
|
- Naam |
Meetwaarde 2.1 |
|
- Eenheid |
% (procent) |
|
- Waardebereik |
vanaf 0 |
|
Type gegeven |
Attribuut van Minimale verdeling fractie 63umtot2mm |
|
Definitie |
Het aandeel van de korrels met een diameter van 200 tot 210 µm in de massa van het materiaal. |
|
Juridische status |
Authentiek |
|
Kardinaliteit |
1 |
|
Domein |
|
|
- Naam |
Meetwaarde 2.1 |
|
- Eenheid |
% (procent) |
|
- Waardebereik |
vanaf 0 |
|
Type gegeven |
Attribuut van Minimale verdeling fractie 63umtot2mm |
|
Definitie |
Het aandeel van de korrels met een diameter van 210 tot 250 µm in de massa van het materiaal. |
|
Juridische status |
Authentiek |
|
Kardinaliteit |
1 |
|
Domein |
|
|
- Naam |
Meetwaarde 2.1 |
|
- Eenheid |
% (procent) |
|
- Waardebereik |
vanaf 0 |
|
Type gegeven |
Attribuut van Minimale verdeling fractie 63umtot2mm |
|
Definitie |
Het aandeel van de korrels met een diameter van 250 tot 300 µm in de massa van het materiaal. |
|
Juridische status |
Authentiek |
|
Kardinaliteit |
1 |
|
Domein |
|
|
- Naam |
Meetwaarde 2.1 |
|
- Eenheid |
% (procent) |
|
- Waardebereik |
vanaf 0 |
|
Type gegeven |
Attribuut van Minimale verdeling fractie 63umtot2mm |
|
Definitie |
Het aandeel van de korrels met een diameter van 300 tot 355 µm in de massa van het materiaal. |
|
Juridische status |
Authentiek |
|
Kardinaliteit |
1 |
|
Domein |
|
|
- Naam |
Meetwaarde 2.1 |
|
- Eenheid |
% (procent) |
|
- Waardebereik |
vanaf 0 |
|
Type gegeven |
Attribuut van Minimale verdeling fractie 63umtot2mm |
|
Definitie |
Het aandeel van de korrels met een diameter van 355 tot 420 µm in de massa van het materiaal. |
|
Juridische status |
Authentiek |
|
Kardinaliteit |
1 |
|
Domein |
|
|
- Naam |
Meetwaarde 2.1 |
|
- Eenheid |
% (procent) |
|
- Waardebereik |
vanaf 0 |
|
Type gegeven |
Attribuut van Minimale verdeling fractie 63umtot2mm |
|
Definitie |
Het aandeel van de korrels met een diameter van 420 tot 500 µm in de massa van het materiaal. |
|
Juridische status |
Authentiek |
|
Kardinaliteit |
1 |
|
Domein |
|
|
- Naam |
Meetwaarde 2.1 |
|
- Eenheid |
% (procent) |
|
- Waardebereik |
vanaf 0 |
|
Type gegeven |
Attribuut van Minimale verdeling fractie 63umtot2mm |
|
Definitie |
Het aandeel van de korrels met een diameter van 500 tot 600 µm in de massa van het materiaal. |
|
Juridische status |
Authentiek |
|
Kardinaliteit |
1 |
|
Domein |
|
|
- Naam |
Meetwaarde 2.1 |
|
- Eenheid |
% (procent) |
|
- Waardebereik |
vanaf 0 |
|
Type gegeven |
Attribuut van Minimale verdeling fractie 63umtot2mm |
|
Definitie |
Het aandeel van de korrels met een diameter van 600 tot 630 µm in de massa van het materiaal. |
|
Juridische status |
Authentiek |
|
Kardinaliteit |
1 |
|
Domein |
|
|
- Naam |
Meetwaarde 2.1 |
|
- Eenheid |
% (procent) |
|
- Waardebereik |
vanaf 0 |
|
Type gegeven |
Attribuut van Minimale verdeling fractie 63umtot2mm |
|
Definitie |
Het aandeel van de korrels met een diameter van 630 tot 710 µm in de massa van het materiaal. |
|
Juridische status |
Authentiek |
|
Kardinaliteit |
1 |
|
Domein |
|
|
- Naam |
Meetwaarde 2.1 |
|
- Eenheid |
% (procent) |
|
- Waardebereik |
vanaf 0 |
|
Type gegeven |
Attribuut van Minimale verdeling fractie 63umtot2mm |
|
Definitie |
Het aandeel van de korrels met een diameter van 710 tot 1000 µm in de massa van het materiaal. |
|
Juridische status |
Authentiek |
|
Kardinaliteit |
1 |
|
Domein |
|
|
- Naam |
Meetwaarde 2.1 |
|
- Eenheid |
% (procent) |
|
- Waardebereik |
vanaf 0 |
|
Type gegeven |
Attribuut van Minimale verdeling fractie 63umtot2mm |
|
Definitie |
Het aandeel van de korrels met een diameter van 1000 tot 1400 µm in de massa van het materiaal. |
|
Juridische status |
Authentiek |
|
Kardinaliteit |
1 |
|
Domein |
|
|
- Naam |
Meetwaarde 2.1 |
|
- Eenheid |
% (procent) |
|
- Waardebereik |
vanaf 0 |
|
Type gegeven |
Attribuut van Minimale verdeling fractie 63umtot2mm |
|
Definitie |
Het aandeel van de korrels met een diameter van 1400 µm tot 2 mm in de massa van het materiaal. |
|
Juridische status |
Authentiek |
|
Kardinaliteit |
1 |
|
Domein |
|
|
- Naam |
Meetwaarde 2.1 |
|
- Eenheid |
% (procent) |
|
- Waardebereik |
vanaf 0 |

|
Type gegeven |
Entiteit |
|
Definitie |
De gegevens van de fractie 63 µm tot 2 mm verdeeld in de fracties die voor de beperkte indeling gelden. |
|
Regels |
De entiteit moet aanwezig zijn wanneer de waarde van het attribuut fractieverdeling van de entiteit Bepaling korrelgrootteverdeling gelijk is aan basisBeperktStandaard. De entiteit mag niet aanwezig zijn in alle andere gevallen. De som van alle fracties moet gelijk zijn aan de waarde van het attribuut fractie 63umTot2mm van de entiteit Basis korrelgrootteverdeling. |
|
Type gegeven |
Attribuut van Beperkte verdeling fractie 63umtot2mm |
|
Definitie |
Het aandeel van de korrels met een diameter van 63 tot 300 µm in de massa van het materiaal. |
|
Juridische status |
Authentiek |
|
Kardinaliteit |
1 |
|
Domein |
|
|
- Naam |
Meetwaarde 2.1 |
|
- Eenheid |
% (procent) |
|
- Waardebereik |
vanaf 0 |
|
Type gegeven |
Attribuut van Beperkte verdeling fractie 63umtot2mm |
|
Definitie |
Het aandeel van de korrels met een diameter van 300 tot 420 µm in de massa van het materiaal. |
|
Juridische status |
Authentiek |
|
Kardinaliteit |
1 |
|
Domein |
|
|
- Naam |
Meetwaarde 2.1 |
|
- Eenheid |
% (procent) |
|
- Waardebereik |
vanaf 0 |
|
Type gegeven |
Attribuut van Beperkte verdeling fractie 63umtot2mm |
|
Definitie |
Het aandeel van de korrels met een diameter van 420 tot 600 µm in de massa van het materiaal. |
|
Juridische status |
Authentiek |
|
Kardinaliteit |
1 |
|
Domein |
|
|
- Naam |
Meetwaarde 2.1 |
|
- Eenheid |
% (procent) |
|
- Waardebereik |
vanaf 0 |
|
Type gegeven |
Attribuut van Beperkte verdeling fractie 63umtot2mm |
|
Definitie |
Het aandeel van de korrels met een diameter van 600 tot 630 µm in de massa van het materiaal. |
|
Juridische status |
Authentiek |
|
Kardinaliteit |
1 |
|
Domein |
|
|
- Naam |
Meetwaarde 2.1 |
|
- Eenheid |
% (procent) |
|
- Waardebereik |
vanaf 0 |
|
Type gegeven |
Attribuut van Beperkte verdeling fractie 63umtot2mm |
|
Definitie |
Het aandeel van de korrels met een diameter van 630 tot 1000 µm in de massa van het materiaal. |
|
Juridische status |
Authentiek |
|
Kardinaliteit |
1 |
|
Domein |
|
|
- Naam |
Meetwaarde 2.1 |
|
- Eenheid |
% (procent) |
|
- Waardebereik |
vanaf 0 |
|
Type gegeven |
Attribuut van Beperkte verdeling fractie 63umtot2mm |
|
Definitie |
Het aandeel van de korrels met een diameter van 1000 tot 1200 µm in de massa van het materiaal. |
|
Juridische status |
Authentiek |
|
Kardinaliteit |
1 |
|
Domein |
|
|
- Naam |
Meetwaarde 2.1 |
|
- Eenheid |
% (procent) |
|
- Waardebereik |
vanaf 0 |
|
Type gegeven |
Attribuut van Beperkte verdeling fractie 63umtot2mm |
|
Definitie |
Het aandeel van de korrels met een diameter van 1200 tot 1400 µm in de massa van het materiaal. |
|
Juridische status |
Authentiek |
|
Kardinaliteit |
1 |
|
Domein |
|
|
- Naam |
Meetwaarde 2.1 |
|
- Eenheid |
% (procent) |
|
- Waardebereik |
vanaf 0 |
|
Type gegeven |
Attribuut van Beperkte verdeling fractie 63umtot2mm |
|
Definitie |
Het aandeel van de korrels met een diameter van 1400 µm tot 2 mm in de massa van het materiaal. |
|
Juridische status |
Authentiek |
|
Kardinaliteit |
1 |
|
Domein |
|
|
- Naam |
Meetwaarde 2.1 |
|
- Eenheid |
% (procent) |
|
- Waardebereik |
vanaf 0 |

|
Type gegeven |
Entiteit |
|
Definitie |
De gegevens van de fractie groter dan 2 mm verdeeld in de fracties die standaard worden onderscheiden. |
|
Regels |
De entiteit moet aanwezig zijn wanneer de waarde van het attribuut fractieverdeling van de entiteit Bepaling korrelgrootteverdeling gelijk is aan basisBeperktStandaard. De entiteit mag niet aanwezig zijn in alle andere gevallen. De som van alle fracties moet gelijk zijn aan de waarde van het attribuut fractie groter2mm van de entiteit Basis korrelgrootteverdeling. |
|
Type gegeven |
Attribuut van Standaardverdeling fractie groter2mm |
|
Definitie |
Het aandeel van de korrels met een diameter van 2 tot 5,6 mm in de massa van het materiaal. |
|
Juridische status |
Authentiek |
|
Kardinaliteit |
1 |
|
Domein |
|
|
- Naam |
Meetwaarde 2.1 |
|
- Eenheid |
% (procent) |
|
- Waardebereik |
vanaf 0 |
|
Type gegeven |
Attribuut van Standaardverdeling fractie groter2mm |
|
Definitie |
Het aandeel van de korrels met een diameter van 5,6 tot 6,3 mm in de massa van het materiaal. |
|
Juridische status |
Authentiek |
|
Kardinaliteit |
1 |
|
Domein |
|
|
- Naam |
Meetwaarde 2.1 |
|
- Eenheid |
% (procent) |
|
- Waardebereik |
vanaf 0 |
|
Type gegeven |
Attribuut van Standaardverdeling fractie groter2mm |
|
Definitie |
Het aandeel van de korrels met een diameter van 6,3 tot 10 mm in de massa van het materiaal. |
|
Juridische status |
Authentiek |
|
Kardinaliteit |
1 |
|
Domein |
|
|
- Naam |
Meetwaarde 2.1 |
|
- Eenheid |
% (procent) |
|
- Waardebereik |
vanaf 0 |
|
Type gegeven |
Attribuut van Standaardverdeling fractie groter2mm |
|
Definitie |
Het aandeel van de korrels met een diameter van 10 tot 16 mm in de massa van het materiaal. |
|
Juridische status |
Authentiek |
|
Kardinaliteit |
1 |
|
Domein |
|
|
- Naam |
Meetwaarde 2.1 |
|
- Eenheid |
% (procent) |
|
- Waardebereik |
vanaf 0 |
|
Type gegeven |
Attribuut van Standaardverdeling fractie groter2mm |
|
Definitie |
Het aandeel van de korrels met een diameter van 16 tot 20 mm in de massa van het materiaal. |
|
Juridische status |
Authentiek |
|
Kardinaliteit |
1 |
|
Domein |
|
|
- Naam |
Meetwaarde 2.1 |
|
- Eenheid |
% (procent) |
|
- Waardebereik |
vanaf 0 |
|
Type gegeven |
Attribuut van Standaardverdeling fractie groter2mm |
|
Definitie |
Het aandeel van de korrels met een diameter van 20 tot 37,5 mm in de massa van het materiaal. |
|
Juridische status |
Authentiek |
|
Kardinaliteit |
1 |
|
Domein |
|
|
- Naam |
Meetwaarde 2.1 |
|
- Eenheid |
% (procent) |
|
- Waardebereik |
vanaf 0 |
|
Type gegeven |
Attribuut van Standaardverdeling fractie groter2mm |
|
Definitie |
Het aandeel van de korrels met een diameter van 37,5 tot 63 mm in de massa van het materiaal. |
|
Juridische status |
Authentiek |
|
Kardinaliteit |
1 |
|
Domein |
|
|
- Naam |
Meetwaarde 2.1 |
|
- Eenheid |
% (procent) |
|
- Waardebereik |
vanaf 0 |
|
Type gegeven |
Attribuut van Standaardverdeling fractie groter2mm |
|
Definitie |
Het aandeel van de korrels met een diameter groter dan 63 mm in de massa van het materiaal. |
|
Juridische status |
Authentiek |
|
Kardinaliteit |
1 |
|
Domein |
|
|
- Naam |
Meetwaarde 2.1 |
|
- Eenheid |
% (procent) |
|
- Waardebereik |
vanaf 0 |

|
Type gegeven |
Entiteit |
|
Definitie |
Het volgens een bepaalde methode bepalen van het aandeel kalkgehalte in de massa van het materiaal. |
|
Regels |
De entiteit mag aanwezig zijn wanneer de waarde van het attribuut bepaalde samenstellingseigenschappen van de entiteit Onderzocht interval gelijk is aan standaard, standaardMetChemie, zonderKorrelverdeling of zonderKorrelverdelingMetChemie. De entiteit mag niet aanwezig zijn wanneer de waarde van het attribuut bepaalde samenstellingseigenschappen van de entiteit Onderzocht interval gelijk is aan geen. |
|
Toelichting |
De bepaling wordt uitgevoerd op het materiaal kleiner dan 2 mm. Niet-cohesief materiaal wordt vooraf 24 uur in een oven gedroogd, standaard op 70 °C en nat materiaal op 60 °C. Cohesief materiaal wordt niet vooraf gedroogd. Het materiaal wordt vervolgens droog gezeefd over de 2 mm-zeef. Het materiaal kleiner dan 2 mm wordt gehomogeniseerd. Het materiaal groter dan 2 mm wordt buiten beschouwing gelaten. Vervolgens wordt het materiaal gedroogd op 105 °C. Het gehalte koolzure kalk wordt berekend uit het massaverlies dat het gevolg is van de verwijdering van het kalk uit het materiaal. De bepaling wordt uitgevoerd aan grond en de monsterkwaliteit kan alle waarden hebben. De bepaling kalkgehalte is een zogenaamde classificatieproef die is opgenomen in de NEN-EN-ISO 14688-2. |
|
Type gegeven |
Attribuut van Bepaling kalkgehalte |
|
Definitie |
De procedure die aangeeft onder welke afspraken de bepaling is uitgevoerd. |
|
Juridische status |
Authentiek |
|
Kardinaliteit |
1 |
|
Domein |
|
|
- Naam |
Bepalingsprocedure |
|
- Type |
Waardelijst uitbreidbaar |
|
Regels |
De waarde van het attribuut moet gelijk zijn aan ISO14688d2v2019NEN8990v2020. |
|
Toelichting |
De bepaling van het kalkgehalte wordt uitgevoerd conform NEN-EN-ISO 14688-2 en is op onderdelen wat specifieker. Dat is opgenomen in de GDN praktijkrichtlijn voor geologisch boormonsteranalyse (analyseprocedure). Bij de Geologische Dienst Nederland wordt het kalkgehalte op 800 °C bepaald en vindt verhitting getrapt plaats. |
|
Type gegeven |
Attribuut van Bepaling kalkgehalte |
|
Definitie |
De manier waarop het kalkgehalte bepaald is. |
|
Juridische status |
Authentiek |
|
Kardinaliteit |
1 |
|
Domein |
|
|
- Naam |
Bepalingsmethode |
|
- Type |
Waardelijst uitbreidbaar |
|
Regels |
De waarde van het attribuut moet gelijk zijn aan getraptVerhitten800. |
|
Toelichting |
Het kalkgehalte wordt berekend uit het massaverlies dat het gevolg is van de omzetting van koolzure kalk in calciumoxide bij verhitting van gedroogd materiaal op 800 °C. Binnen geologisch booronderzoek wordt er na het verhitten op 800 °C ook nog op 1000 °C verhit. |
|
Type gegeven |
Attribuut van Bepaling kalkgehalte |
|
Definitie |
De lengte van de periode gedurende welke het materiaal is gedroogd. |
|
Juridische status |
Authentiek |
|
Kardinaliteit |
1 |
|
Domein |
|
|
- Naam |
Droogtijd |
|
- Type |
Waardelijst uitbreidbaar |
|
Toelichting |
Standaard wordt het materiaal op een bepaalde temperatuur gedroogd tot de massa van het materiaal niet meer afneemt na 5 minuten drogen (stabieleMassa5minuten). |
|
Type gegeven |
Attribuut van Bepaling kalkgehalte |
|
Definitie |
Een bijzonderheid die zich tijdens de uitvoering van de bepaling heeft voorgedaan en die van invloed kan zijn op de resultaten. |
|
Juridische status |
Authentiek |
|
Kardinaliteit |
0..2 |
|
Domein |
|
|
- Naam |
BijzonderheidUitvoering |
|
- Type |
Waardelijst uitbreidbaar |
|
Toelichting |
Tijdens de uitvoering kunnen zich kleine problemen voordoen waardoor de uitvoerder de bepaling niet helemaal op de ideale wijze kan uitvoeren. Het kan voorkomen dat de massa van het proefstuk kleiner is dan de procedure voorschrijft of het kan voorkomen dat de bepaling is uitgevoerd op het materiaal waarvan eerst de hydrofysische eigenschappen zijn bepaald. Ook kan het voorkomen dat het proefstuk na droging op 60 °C meer dan 3% water bevat, bijvoorbeeld bij extreem vochtige of organische gronden. Wanneer een dergelijke situatie zich voordoet en het probleem van invloed kan zijn op het resultaat, legt de uitvoerder het als bijzonderheid vast. |
|
Type gegeven |
Attribuut van Bepaling kalkgehalte |
|
Definitie |
Een bijzonderheid die bij de bepaling is geconstateerd door het onderzochte materiaal te bekijken, en die van invloed kan zijn op de resultaten van de bepaling. |
|
Juridische status |
Authentiek |
|
Kardinaliteit |
0..5 |
|
Domein |
|
|
- Naam |
BijzonderheidMateriaal |
|
- Type |
Waardelijst uitbreidbaar |
|
Toelichting |
Tijdens de uitvoering kunnen er bijzonderheden worden geconstateerd die extra informatie over de aard van het onderzochte materiaal geven. Het materiaal kan door droging desintegreren of van kleur veranderen. In de huidige praktijk legt de uitvoerder eventuele bijzonderheden altijd vast. |
|
Type gegeven |
Attribuut van Bepaling kalkgehalte |
|
Definitie |
Het aandeel koolzure kalk in de massa van het droge materiaal. |
|
Juridische status |
Authentiek |
|
Kardinaliteit |
1 |
|
Domein |
|
|
- Naam |
Meetwaarde 3.2 |
|
- Eenheid |
% (procent) |
|
- Waardebereik |
0 tot 100 |
|
Type gegeven |
Gegevensgroep van Bepaling kalkgehalte |
|
Definitie |
Het verlies van massa van het materiaal bij verschillende temperaturen. |
|
Juridische status |
Authentiek |
|
Kardinaliteit |
1 |
|
Gegevensgroeptype |
Massaverlies kalkgehalte |

|
Type gegeven |
Entiteit |
|
Definitie |
De gegevens die het verlies van massa van het materiaal bij verschillende temperaturen beschrijven. |
|
Toelichting |
Het kalkgehalte wordt berekend uit het massaverlies dat het gevolg is van verwijdering van het kalk door het te verbranden. Voor experts is het belangrijk om te weten hoeveel kalk bij iedere temperatuursstap is verbrand. |
|
Type gegeven |
Attribuut van Massaverlies kalkgehalte |
|
Definitie |
De massa van het materiaal bij 105 graden Celsius. |
|
Juridische status |
Authentiek |
|
Kardinaliteit |
1 |
|
Domein |
|
|
- Naam |
Meetwaarde 3.2 |
|
- Eenheid |
g (gram) |
|
- Waardebereik |
0 tot 100 |
|
Toelichting |
De massa van het materiaal bij 105 °C wordt het droge materiaal genoemd. |
|
Type gegeven |
Attribuut van Massaverlies kalkgehalte |
|
Definitie |
De massa van het materiaal bij 800 graden Celsius. |
|
Juridische status |
Authentiek |
|
Kardinaliteit |
1 |
|
Domein |
|
|
- Naam |
Meetwaarde 3.2 |
|
- Eenheid |
g (gram) |
|
- Waardebereik |
0 tot 100 |
|
Toelichting |
Dit geeft voor de expert extra informatie over hoeveel kalk bij deze temperatuur is verbrand. Standaard wordt er vanuit gegaan dat al het kalk is verbrand. |
|
Type gegeven |
Attribuut van Massaverlies kalkgehalte |
|
Definitie |
De massa van het materiaal bij 1000 graden Celsius. |
|
Juridische status |
Authentiek |
|
Kardinaliteit |
1 |
|
Domein |
|
|
- Naam |
Meetwaarde 3.2 |
|
- Eenheid |
g (gram) |
|
- Waardebereik |
0 tot 100 |
|
Toelichting |
Dit geeft voor de expert extra informatie over dat er mogelijk nog kalk of andere stoffen bij deze temperatuur zijn verbrand. |

|
Type gegeven |
Entiteit |
|
Definitie |
Het volgens een bepaalde methode bepalen van het aandeel organische stof in de massa van het materiaal. |
|
Regels |
De entiteit mag aanwezig zijn wanneer de waarde van het attribuut bepaalde samenstellingseigenschappen van de entiteit Onderzocht interval gelijk is aan standaard, standaardMetChemie, zonderKorrelverdeling of zonderKorrelverdelingMetChemie. De entiteit mag niet aanwezig zijn wanneer de waarde van het attribuut bepaalde samenstellingseigenschappen van de entiteit Onderzocht interval gelijk is aan geen. |
|
Toelichting |
De bepaling wordt uitgevoerd op het materiaal kleiner dan 2 mm. Niet-cohesief materiaal wordt vooraf 24 uur in een oven gedroogd, standaard op 70 °C en nat materiaal op 60 °C. Cohesief materiaal wordt niet vooraf gedroogd. Het materiaal wordt vervolgens droog gezeefd over de 2 mm-zeef. Het materiaal kleiner dan 2 mm wordt gehomogeniseerd. Het materiaal groter dan 2 mm wordt buiten beschouwing gelaten. Vervolgens wordt het materiaal gedroogd op 105 °C. Het gehalte aan organische stof wordt berekend uit het massaverlies dat het gevolg is van de verwijdering van de organische stof uit het materiaal. De bepaling wordt uitgevoerd aan grond en de monsterkwaliteit kan alle waarden hebben. De bepaling organischestofgehalte is een zogenaamde classificatieproef die is opgenomen in de NEN-EN-ISO 14688-2. |
|
Type gegeven |
Attribuut van Bepaling organischestofgehalte |
|
Definitie |
De procedure die aangeeft onder welke afspraken de bepaling is uitgevoerd. |
|
Juridische status |
Authentiek |
|
Kardinaliteit |
1 |
|
Domein |
|
|
- Naam |
Bepalingsprocedure |
|
- Type |
Waardelijst uitbreidbaar |
|
Regels |
De waarde van het attribuut moet gelijk zijn aan ISO14688d2v2019NEN8990v2020. |
|
Toelichting |
De bepaling van het organischestofgehalte wordt uitgevoerd conform NEN-EN-ISO 14688-2 en is op onderdelen wat specifieker. Dat is opgenomen in de GDN praktijkrichtlijn voor geologisch boormonsteranalsye (analyseprocedure). Bij de Geologische Dienst Nederland wordt het organischestofgehalte op 550 °C bepaald en vindt verhitting getrapt plaats. |
|
Type gegeven |
Attribuut van Bepaling organischestofgehalte |
|
Definitie |
De manier waarop het organischestofgehalte bepaald is. |
|
Juridische status |
Authentiek |
|
Kardinaliteit |
1 |
|
Domein |
|
|
- Naam |
Bepalingsmethode |
|
- Type |
Waardelijst uitbreidbaar |
|
Regels |
De waarde van het attribuut moet gelijk zijn aan getraptVerhitten550. |
|
Toelichting |
Het gehalte organische stof wordt berekend uit het massaverlies dat het gevolg is van de verwijdering van de organische stof. De organische stof wordt verwijderd door het te verbranden. |
|
Type gegeven |
Attribuut van Bepaling organischestofgehalte |
|
Definitie |
De lengte van de periode gedurende welke het materiaal is gedroogd. |
|
Juridische status |
Authentiek |
|
Kardinaliteit |
1 |
|
Domein |
|
|
- Naam |
Droogtijd |
|
- Type |
Waardelijst uitbreidbaar |
|
Toelichting |
Standaard wordt het materiaal op een bepaalde temperatuur gedroogd tot de massa van het materiaal niet meer afneemt na 5 minuten drogen (stabieleMassa5minuten). |
|
Type gegeven |
Attribuut van Bepaling organischestofgehalte |
|
Definitie |
De aanduiding die aangeeft of de meetresultaten zijn gecorrigeerd voor het verlies van water dat aan korrels kleiner dan 2 µm gebonden is. |
|
Juridische status |
Authentiek |
|
Kardinaliteit |
1 |
|
Domein |
|
|
- Naam |
IndicatieJaNee |
|
- Type |
Waardelijst niet uitbreidbaar |
|
Toelichting |
De meetresultaten kunnen zijn gecorrigeerd voor het verlies van water dat door kleideeltjes wordt vastgehouden. De correctie is gebaseerd op het aandeel van de fractie 0-8 µm zoals bepaald in de korrelgrootteverdeling met laserdiffractie. Deze fractie wordt representatief geacht voor de lutumfractie (0-2 µm). Er wordt nooit gecorrigeerd met een lutumfractie die volgens een andere methode is bepaald. In de huidige praktijk wordt de lutumcorrectie bepaald door te corrigeren het percentage lutum volgens een bepaalde methode. Lutumcorrectie wordt standaard toegepast binnen het geologische booronderzoek. Wanneer het materiaal meer dan 95% organische stof bevat wordt de correctie meestal niet toegepast. |
|
Type gegeven |
Attribuut van Bepaling organischestofgehalte |
|
Definitie |
De aanduiding die aangeeft of het meetresultaat is gecorrigeerd voor het verlies aan water dat aan vrij ijzer is gebonden. |
|
Juridische status |
Authentiek |
|
Kardinaliteit |
1 |
|
Domein |
|
|
- Naam |
IndicatieJaNee |
|
- Type |
Waardelijst niet uitbreidbaar |
|
Toelichting |
Het organischestofgehalte kan gecorrigeerd zijn voor de hoeveelheid water die in de vorm van ijzeroxiden in de grond voorkomt. Dat is zelden nodig en kan gekozen worden wanneer vermoed wordt dat de grond meer dan 3% vrij ijzer bevat. Het voorkomen van veel vrij ijzer betekent dat het uitgangsmateriaal een niet te verwaarlozen hoeveelheid water bevat die pas tijdens het verhitten verdampt. |
|
Type gegeven |
Attribuut van Bepaling organischestofgehalte |
|
Definitie |
Het aandeel vrij ijzer in de massa van het materiaal. |
|
Juridische status |
Authentiek |
|
Kardinaliteit |
0..1 |
|
Domein |
|
|
- Naam |
Meetwaarde 2.2 |
|
- Eenheid |
% (procent) |
|
- Waardebereik |
0 tot 70 |
|
Regels |
Het attribuut moet aanwezig zijn wanneer de waarde van het attribuut vrij ijzer correctie toegepast gelijk is aan ja. Het attribuut mag niet aanwezig zijn in alle andere gevallen. |
|
Toelichting |
De bepaling van het gehalte aan vrij ijzer is uitgevoerd conform de NEN-EN-ISO 12782-2 uit 2012 |
|
Type gegeven |
Attribuut van Bepaling organischestofgehalte |
|
Definitie |
Een bijzonderheid die zich tijdens de uitvoering van de bepaling heeft voorgedaan en die van invloed kan zijn op de resultaten. |
|
Juridische status |
Authentiek |
|
Kardinaliteit |
0..2 |
|
Domein |
|
|
- Naam |
BijzonderheidUitvoering |
|
- Type |
Waardelijst uitbreidbaar |
|
Toelichting |
Tijdens de uitvoering kunnen zich kleine problemen voordoen waardoor de uitvoerder de bepaling niet helemaal op de ideale wijze kan uitvoeren. Het kan voorkomen dat de massa van het proefstuk kleiner is dan de procedure voorschrijft of het kan voorkomen dat de bepaling is uitgevoerd op het materiaal waarvan eerst de hydrofysische eigenschappen zijn bepaald. Ook kan het voorkomen dat het proefstuk na droging op 60 °C meer dan 3% water bevat, bijvoorbeeld bij extreem vochtige of organische gronden. Wanneer een dergelijke situatie zich voordoet en het probleem van invloed kan zijn op het resultaat, legt de uitvoerder het als bijzonderheid vast. |
|
Type gegeven |
Attribuut van Bepaling organischestofgehalte |
|
Definitie |
Een bijzonderheid die bij de bepaling is geconstateerd door het onderzochte materiaal te bekijken, en die van invloed kan zijn op de resultaten van de bepaling. |
|
Juridische status |
Authentiek |
|
Kardinaliteit |
0..5 |
|
Domein |
|
|
- Naam |
BijzonderheidMateriaal |
|
- Type |
Waardelijst uitbreidbaar |
|
Toelichting |
Tijdens de uitvoering kunnen er bijzonderheden worden geconstateerd die extra informatie over de aard van het onderzochte materiaal geven. Het materiaal kan door droging desintegreren of van kleur veranderen. In de huidige praktijk legt de uitvoerder eventuele bijzonderheden altijd vast. |
|
Type gegeven |
Attribuut van Bepaling organischestofgehalte |
|
Definitie |
Het aandeel organische stof in de massa van het droge materiaal. |
|
Juridische status |
Authentiek |
|
Kardinaliteit |
1 |
|
Domein |
|
|
- Naam |
Meetwaarde 3.2 |
|
- Eenheid |
% (procent) |
|
- Waardebereik |
0 tot 100 |
|
Type gegeven |
Gegevensgroep van Bepaling organischestofgehalte |
|
Definitie |
Het verlies van massa van het materiaal bij verschillende temperaturen. |
|
Juridische status |
Authentiek |
|
Kardinaliteit |
1 |
|
Gegevensgroeptype |
Massaverlies organischestofgehalte |

|
Type gegeven |
Entiteit |
|
Definitie |
De gegevens die het verlies van massa van het materiaal bij verschillende temperaturen beschrijven. |
|
Toelichting |
Het organischestofgehalte wordt berekend uit het massaverlies dat het gevolg is van verwijdering van het organische stof door het te verbranden. Voor experts is het belangrijk om te weten hoeveel organische stof bij iedere temperatuursstap is verbrand. |
|
Type gegeven |
Attribuut van Massaverlies organischestofgehalte |
|
Definitie |
De massa van het materiaal bij 105 graden Celsius. |
|
Juridische status |
Authentiek |
|
Kardinaliteit |
1 |
|
Domein |
|
|
- Naam |
Meetwaarde 3.2 |
|
- Eenheid |
g (gram) |
|
- Waardebereik |
0 tot 100 |
|
Toelichting |
De massa van het materiaal bij 105 °C wordt het droge materiaal genoemd. |
|
Type gegeven |
Attribuut van Massaverlies organischestofgehalte |
|
Definitie |
De massa van het materiaal bij 450 graden Celsius. |
|
Juridische status |
Authentiek |
|
Kardinaliteit |
1 |
|
Domein |
|
|
- Naam |
Meetwaarde 3.2 |
|
- Eenheid |
g (gram) |
|
- Waardebereik |
0 tot 100 |
|
Toelichting |
Dit geeft voor de expert extra informatie over hoeveel organische stof bij 450 °C is verbrand. Bij deze temperatuur zijn de gemakkelijk te verbranden delen organisch materiaal reeds verbrand. |
|
Type gegeven |
Attribuut van Massaverlies organischestofgehalte |
|
Definitie |
De massa van het materiaal bij 550 graden Celsius. |
|
Juridische status |
Authentiek |
|
Kardinaliteit |
1 |
|
Domein |
|
|
- Naam |
Meetwaarde 3.2 |
|
- Eenheid |
g (gram) |
|
- Waardebereik |
0 tot 100 |
|
Toelichting |
Dit geeft voor de expert extra informatie over de hoeveel organische stof die bij 550 °C is verbrand. Bij deze temperatuur zijn moeilijker te verbranden organische stoffen verbrand. |

|
Type gegeven |
Entiteit |
|
Definitie |
Het volgens een bepaalde methode bepalen van het aandeel organische koolstof in de massa van het droge materiaal. |
|
Regels |
De entiteit mag aanwezig zijn wanneer de waarde van het attribuut bepaalde samenstellingseigenschappen van de entiteit Onderzocht interval gelijk is aan standaardMetChemie of zonderKorrelverdelingMetChemie. De entiteit mag niet aanwezig zijn wanneer de waarde van het attribuut bepaalde samenstellingseigenschappen van de entiteit Onderzocht interval gelijk is aan standaard, zonderKorrelverdeling of geen. |
|
Toelichting |
De grond wordt vooraf gedroogd bij 105 °C, gehomogeniseerd en vervolgens wordt het materiaal op 2 mm gezeefd. Het organische materiaal groter dan 2 mm wordt verzameld en na fijnmaken aan het materiaal kleiner dan 2 mm toegevoegd. De bepaling wordt uitgevoerd op het materiaal dat kleiner is dan 2 mm. Het organische koolstofgehalte wordt bepaald door koolstofverbindingen door oxidatie om te zetten in CO2. Er wordt alleen gebruik gemaakt van droge oxidatiemethoden. De bepaling wordt uitgevoerd aan grond en bijzonder materiaal en de monsterkwaliteit kan alle waarden hebben. |
|
Type gegeven |
Attribuut van Bepaling organisch koolstofgehalte |
|
Definitie |
De procedure die aangeeft onder welke afspraken de bepaling is uitgevoerd. |
|
Juridische status |
Authentiek |
|
Kardinaliteit |
1 |
|
Domein |
|
|
- Naam |
Bepalingsprocedure |
|
- Type |
Waardelijst uitbreidbaar |
|
Regels |
De waarde van het attribuut moet gelijk zijn aan EN15936v2012. |
|
Toelichting |
Het organisch koolstofgehalte wordt op een indirecte manier bepaald, methode A in de NEN-EN-15936. In afwijking van de procedure wordt het organische materiaal omgezet door te verhitten op 500 °C in plaats door te verwijderen met zuur. |
|
Type gegeven |
Attribuut van Bepaling organisch koolstofgehalte |
|
Definitie |
De manier waarop het organische koolstofgehalte is bepaald. |
|
Juridische status |
Authentiek |
|
Kardinaliteit |
1 |
|
Domein |
|
|
- Naam |
Bepalingsmethode |
|
- Type |
Waardelijst uitbreidbaar |
|
Regels |
De waarde van het attribuut moet gelijk zijn aan verhittenCO2IndirectMeten. |
|
Toelichting |
Het organische koolstofgehalte wordt altijd indirect berekend door het verschil tussen het gehalte aan anorganische koolstof en het gehalte aan koolstof te bepalen. |
|
Type gegeven |
Attribuut van Bepaling organisch koolstofgehalte |
|
Definitie |
Een bijzonderheid die zich tijdens de uitvoering van de bepaling heeft voorgedaan en die van invloed kan zijn op de resultaten. |
|
Juridische status |
Authentiek |
|
Kardinaliteit |
0..2 |
|
Domein |
|
|
- Naam |
BijzonderheidUitvoering |
|
- Type |
Waardelijst uitbreidbaar |
|
Toelichting |
Tijdens de uitvoering kunnen zich kleine problemen voordoen waardoor de uitvoerder de bepaling niet helemaal op de ideale wijze kan uitvoeren. Het kan voorkomen dat de massa van het proefstuk kleiner is dan de procedure voorschrijft of het kan voorkomen dat de bepaling is uitgevoerd op het materiaal waarvan eerst de hydrofysische eigenschappen zijn bepaald. Wanneer een dergelijke situatie zich voordoet en het probleem van invloed kan zijn op het resultaat, legt de uitvoerder het als bijzonderheid vast. |
|
Type gegeven |
Attribuut van Bepaling organisch koolstofgehalte |
|
Definitie |
Een bijzonderheid die bij de bepaling is geconstateerd door het onderzochte materiaal te bekijken, en die van invloed kan zijn op de resultaten van de bepaling. |
|
Juridische status |
Authentiek |
|
Kardinaliteit |
0..5 |
|
Domein |
|
|
- Naam |
BijzonderheidMateriaal |
|
- Type |
Waardelijst uitbreidbaar |
|
Toelichting |
Tijdens de uitvoering kunnen er bijzonderheden worden geconstateerd die extra informatie over de aard van het onderzochte materiaal geven. Het materiaal kan door droging desintegreren of van kleur veranderen. In de huidige praktijk legt de uitvoerder eventuele bijzonderheden altijd vast. |
|
Type gegeven |
Attribuut van Bepaling organisch koolstofgehalte |
|
Definitie |
De laagste waarde waarbij het organische koolstofgehalte bepaald kan worden. |
|
Juridische status |
Authentiek |
|
Kardinaliteit |
1 |
|
Domein |
|
|
- Naam |
Meetwaarde 2.2 |
|
- Eenheid |
% (procent) |
|
- Waardebereik |
0 tot 65 |
|
Toelichting |
De detectielimiet wordt door de uitvoerder vastgesteld na uitvoering van de bepaling. Hoe dichter de waarde van het organisch koolstofgehalte bij de detectielimiet is hoe groter de meetonnauwkeurigheid. Het komt sporadisch voor dat het organisch koolstofgehalte onder de detectielimiet zit. |
|
Type gegeven |
Attribuut van Bepaling organisch koolstofgehalte |
|
Definitie |
Het aandeel organische koolstof in de massa van het droge materiaal. |
|
Juridische status |
Authentiek |
|
Kardinaliteit |
1 |
|
Domein |
|
|
- Naam |
Meetwaarde 2.2 |
|
- Eenheid |
% (procent) |
|
- Waardebereik |
0 tot 65 |

|
Type gegeven |
Entiteit |
|
Definitie |
Het volgens een bepaalde methode bepalen van het aandeel zwavel in de massa van het droge materiaal. |
|
Regels |
De entiteit mag aanwezig zijn wanneer de waarde van het attribuut bepaalde samenstellingseigenschappen van de entiteit Onderzocht interval gelijk is aan standaardMetChemie of zonderKorrelverdelingMetChemie. De entiteit mag niet aanwezig zijn wanneer de waarde van het attribuut bepaalde samenstellingseigenschappen van de entiteit Onderzocht interval gelijk is aan standaard, zonderKorrelverdeling of geen. |
|
Toelichting |
De grond wordt vooraf gedroogd bij 105 °C, gehomogeniseerd en vervolgens wordt het materiaal op 2 mm gezeefd. Het organische materiaal groter dan 2 mm wordt verzameld en na fijnmaken aan het materiaal kleiner dan 2 mm toegevoegd. De bepaling wordt uitgevoerd op het materiaal dat kleiner is dan 2 mm. Het zwavel gehalte wordt bepaald door zwavelverbindingen door oxidatie om te zetten in SO2. Er wordt alleen gebruik gemaakt van droge oxidatiemethoden. De bepaling wordt uitgevoerd aan grond en bijzonder materiaal en de monsterkwaliteit kan alle waarden hebben. |
|
Type gegeven |
Attribuut van Bepaling zwavelgehalte |
|
Definitie |
De procedure die aangeeft onder welke afspraken de bepaling is uitgevoerd. |
|
Juridische status |
Authentiek |
|
Kardinaliteit |
1 |
|
Domein |
|
|
- Naam |
Bepalingsprocedure |
|
- Type |
Waardelijst uitbreidbaar |
|
Regels |
De waarde van het attribuut moet gelijk zijn aan ISO15178v2000. |
|
Type gegeven |
Attribuut van Bepaling zwavelgehalte |
|
Definitie |
De manier waarop het zwavelgehalte is bepaald. |
|
Juridische status |
Authentiek |
|
Kardinaliteit |
1 |
|
Domein |
|
|
- Naam |
Bepalingsmethode |
|
- Type |
Waardelijst uitbreidbaar |
|
Regels |
De waarde van het attribuut moet gelijk zijn aan verhittenSO2meten. |
|
Type gegeven |
Attribuut van Bepaling zwavelgehalte |
|
Definitie |
Een bijzonderheid die zich tijdens de uitvoering van de bepaling heeft voorgedaan en die van invloed kan zijn op de resultaten. |
|
Juridische status |
Authentiek |
|
Kardinaliteit |
0..2 |
|
Domein |
|
|
- Naam |
BijzonderheidUitvoering |
|
- Type |
Waardelijst uitbreidbaar |
|
Toelichting |
Tijdens de uitvoering kunnen zich kleine problemen voordoen waardoor de uitvoerder de bepaling niet helemaal op de ideale wijze kan uitvoeren. Het kan voorkomen dat de massa van het proefstuk kleiner is dan de procedure voorschrijft of het kan voorkomen dat de bepaling is uitgevoerd op het materiaal waarvan eerst de hydrofysische eigenschappen zijn bepaald. Wanneer een dergelijke situatie zich voordoet en het probleem van invloed kan zijn op het resultaat, legt de uitvoerder het als bijzonderheid vast. |
|
Type gegeven |
Attribuut van Bepaling zwavelgehalte |
|
Definitie |
Een bijzonderheid die bij de bepaling is geconstateerd door het onderzochte materiaal te bekijken, en die van invloed kan zijn op de resultaten van de bepaling. |
|
Juridische status |
Authentiek |
|
Kardinaliteit |
0..5 |
|
Domein |
|
|
- Naam |
BijzonderheidMateriaal |
|
- Type |
Waardelijst uitbreidbaar |
|
Toelichting |
Tijdens de uitvoering kunnen er bijzonderheden worden geconstateerd die extra informatie over de aard van het onderzochte materiaal geven. Het materiaal kan door droging desintegreren of van kleur veranderen. In de huidige praktijk legt de uitvoerder eventuele bijzonderheden altijd vast. |
|
Type gegeven |
Attribuut van Bepaling zwavelgehalte |
|
Definitie |
De laagste waarde waarbij het zwavelgehalte bepaald kan worden. |
|
Juridische status |
Authentiek |
|
Kardinaliteit |
1 |
|
Domein |
|
|
- Naam |
Meetwaarde 2.2 |
|
- Eenheid |
% (procent) |
|
- Waardebereik |
0 tot 15 |
|
Toelichting |
De detectielimiet wordt door de uitvoerder vastgesteld na uitvoering van de bepaling. Hoe dichter de waarde van het zwavelgehalte bij de detectielimiet is hoe groter de meetonnauwkeurigheid. Het komt sporadisch voor dat het organisch koolstofgehalte onder de detectielimiet zit. |
|
Type gegeven |
Attribuut van Bepaling zwavelgehalte |
|
Definitie |
Het aandeel zwavel in de massa van het droge materiaal. |
|
Juridische status |
Authentiek |
|
Kardinaliteit |
1 |
|
Domein |
|
|
- Naam |
Meetwaarde 2.2 |
|
- Eenheid |
% (procent) |
|
- Waardebereik |
0 tot 15 |

|
Type gegeven |
Entiteit |
|
Definitie |
Het volgens een bepaalde methode bepalen van de snelheid waarmee water door de met waterverzadigde grond stroomt. |
|
Regels |
De entiteit moet aanwezig zijn wanneer de waarde van het attribuut bepaalde hydrofysische eigenschappen van de entiteit Onderzocht interval gelijk is aan standaard of uitgebreid. De entiteit mag niet aanwezig zijn in alle andere gevallen. |
|
Toelichting |
De verzadigde waterdoorlatendheid wordt gemeten door een hydraulische gradiënt over het proefstuk aan te leggen en er water doorheen te laten stromen. De tijd die nodig is om een bepaalde hoeveelheid water door de grond te laten stromen, wordt gemeten. De condities waaronder de doorlatendheid wordt bepaald zijn per methode anders. De verzadigde waterdoorlatendheid wordt uit de meetgegevens berekend met de wet van Darcy. Onafhankelijk van de methode kiest men een bepaald soort water en daarvan wordt vastgelegd of opgeloste gassen zijn verwijderd. Het water stroomt meestal van boven naar onder door het proefstuk tijdens het uitvoeren van de bepaling. De bepaling wordt uitgevoerd aan grond en bijzonder materiaal en vereist een proefstuk uit een niet verstoord boormonster met monsterkwaliteit QM1, QM2 of QM3. Wanneer het proefstuk uit een niet-verstoord boormonster de volledige doorsnede van het monster omvat, wordt het materiaal na afloop van de bepaling beschreven (onderzocht materiaal). Wanneer niet het gehele monster wordt gebruikt voor de bepaling, is er voldoende materiaal over om te beschrijven. In dat geval is het materiaal beschreven als onderdeel van de boormonsterbeschrijving. |
|
Type gegeven |
Attribuut van Bepaling verzadigde waterdoorlatendheid |
|
Definitie |
De procedure die aangeeft onder welke afspraken de bepaling is uitgevoerd. |
|
Juridische status |
Authentiek |
|
Kardinaliteit |
1 |
|
Domein |
|
|
- Naam |
Bepalingsprocedure |
|
- Type |
Waardelijst uitbreidbaar |
|
Regels |
De waarde van het attribuut moet gelijk zijn aan ISO17892d11v2019 of GDNpraktijkrichtlijnv2020_waterdoorlatendheid. |
|
Type gegeven |
Attribuut van Bepaling verzadigde waterdoorlatendheid |
|
Definitie |
De manier waarop de verzadigde waterdoorlatendheid is bepaald. |
|
Juridische status |
Authentiek |
|
Kardinaliteit |
1 |
|
Domein |
|
|
- Naam |
Bepalingsmethode |
|
- Type |
Waardelijst uitbreidbaar |
|
Regels |
De waarde van het attribuut moet gelijk zijn aan fallingHeadOnvoldoendeCohesief of fallingHead. |
|
Toelichting |
In de ISO 17892-11 worden drie methodes beschreven: de constant head, de falling head en de flexible wall methode. De falling head methode wordt gebruikt voor cohesieve grond. In het geologische booronderzoek is tevens een falling head methode voor onvoldoende-cohesieve grond in gebruik. De constant head methode wordt in het geologische booronderzoek sinds enkele jaren toegepast op heterogene monsters, maar is nog niet opgenomen in deze versie van de catalogus. De flexible wall methode is buiten scope. In het geologische booronderzoek wordt de hydraulische gradiënt eenmalig aangelegd en op basis van 5 tijdsmetingen bepaald hoeveelheid tijd er nodig is om een bepaalde hoeveelheid water door de grond te laten stromen. Deze 5 metingen worden gebruikt om een lineaire regressie uit te voeren en het resultaat hiervan wordt vastgelegd als de verzadigde waterdoorlatendheid. |
|
Type gegeven |
Attribuut van Bepaling verzadigde waterdoorlatendheid |
|
Definitie |
De aanduiding die aangeeft of de bepaling verticaal is uitgevoerd. |
|
Juridische status |
Authentiek |
|
Kardinaliteit |
1 |
|
Domein |
|
|
- Naam |
IndicatieJaNee |
|
- Type |
Waardelijst niet uitbreidbaar |
|
Toelichting |
De waterdoorlatendheid van de ondergrond is niet in alle richtingen hetzelfde. In het algemeen is de horizontale doorlatendheid groter dan de verticale doorlatendheid. Van proefstukken uit een niet verstoord boormonster kent men de oriëntatie en afhankelijk van de opdracht wordt de horizontale of de verticale doorlatendheid bepaald. Met de oriëntatie wordt bedoeld of het proefstuk haaks ten opzicht van het aardoppervlak (verticaal) of parallel ten opzichte van het aardoppervlak (horizontaal) gestoken is. |
|
Type gegeven |
Attribuut van Bepaling verzadigde waterdoorlatendheid |
|
Definitie |
De manier waarop het proefstuk is verzadigd. |
|
Juridische status |
Authentiek |
|
Kardinaliteit |
1 |
|
Domein |
|
|
- Naam |
Verzadigingsmethode |
|
- Type |
Waardelijst uitbreidbaar |
|
Regels |
De waarde van het attribuut moet gelijk zijn aan waterverzadigen wanneer de waarde van het attribuut bepalingsmethode gelijk is aan fallingHeadOnvoldoendeCohesief. De waarde van het attribuut moet gelijk zijn aan onderBelasting wanneer de waarde van het attribuut bepalingsmethode gelijk is aan fallingHead. |
|
Toelichting |
Er zijn twee manieren van verzadigen van het proefstuk. Bij de falling head methode voor onvoldoende cohesief materiaal wordt het proefstuk in een bad geplaatst en krijgt het proefstuk de gelegenheid om van onderaf water op te nemen (waterverzadigen). Dit duurt 4 tot 10 dagen. De aanname is dat het proefstuk volledig verzadigd is. Bij de standaard falling head methode voor cohesief materiaal wordt het proefstuk eerst onder druk gezet en krijgt het proefstuk de gelegenheid om te consolideren, consolidatie duurt 1 dag. Vervolgens krijgt het proefstuk de gelegenheid om van onderaf water op te nemen. Dit duurt 1 tot 3 dagen. De verzadigingsgraad kan achteraf worden berekend of ingeschat met behulp van het watergehalte na afloop. |
|
Type gegeven |
Attribuut van Bepaling verzadigde waterdoorlatendheid |
|
Definitie |
De vloeistof die in de bepaling is gebruikt. |
|
Juridische status |
Authentiek |
|
Kardinaliteit |
1 |
|
Domein |
|
|
- Naam |
GebruiktMedium |
|
- Type |
Waardelijst uitbreidbaar |
|
Toelichting |
Het gebruikt medium is in deze bepaling het soort water dat tijdens het waterverzadigen in het proefstuk is opgenomen en dat men door de grond laat stromen. Standaard wordt ontlucht leidingwater gebruikt. Voor monsters die zijn genomen in brak of zoutwater gebieden wordt water gemaakt, zogenaamd SAR-13 water. |
|
Type gegeven |
Attribuut van Bepaling verzadigde waterdoorlatendheid |
|
Definitie |
De aanduiding die aangeeft of het gebruikte water is ontgast. |
|
Juridische status |
Authentiek |
|
Kardinaliteit |
1 |
|
Domein |
|
|
- Naam |
IndicatieJaNee |
|
- Type |
Waardelijst niet uitbreidbaar |
|
Toelichting |
In geologisch booronderzoek is het water waarmee het proefstuk is waterverzadigd standaard ontgast. |
|
Type gegeven |
Attribuut van Bepaling verzadigde waterdoorlatendheid |
|
Definitie |
De volumieke massa van het gebruikte water. |
|
Juridische status |
Authentiek |
|
Kardinaliteit |
0..1 |
|
Domein |
|
|
- Naam |
Meetwaarde 1.3 |
|
- Eenheid |
g/cm3 (gram/kubieke centimeter) |
|
- Waardebereik |
0 tot 5 |
|
Regels |
Het attribuut moet aanwezig zijn wanneer de waarde van het attribuut gebruikt medium gelijk is aan SAR13water. Het attribuut mag niet aanwezig zijn in alle andere gevallen. |
|
Toelichting |
Bij het berekenen van de verzadigde waterdoorlatendheid wordt een standaardwaarde voor de volumieke massa van water gebruikt. De volumieke massa van water is afhankelijk van het zoutgehalte. Bij gebruik van SAR13-water wordt de volumieke massa van het gebruikte water vastgelegd. |
|
Type gegeven |
Attribuut van Bepaling verzadigde waterdoorlatendheid |
|
Definitie |
De aanduiding die aangeeft of natte poreuze stenen zijn gebruikt. |
|
Juridische status |
Authentiek |
|
Kardinaliteit |
0..1 |
|
Domein |
|
|
- Naam |
IndicatieJaNee |
|
- Type |
Waardelijst niet uitbreidbaar |
|
Regels |
Het attribuut moet aanwezig zijn wanneer de waarde van het attribuut verzadigingsmethode gelijk is aan onderBelasting. Het attribuut mag niet aanwezig zijn in alle andere gevallen. |
|
Toelichting |
Bij de standaard falling head methode wordt de bepaling normaliter uitgevoerd met poreuze stenen die oppervlakkig nat zijn gemaakt. Wanneer men verwacht dat het materiaal door opname van water zal gaan zwellen, worden droge stenen gebruikt. Bij droge stenen duurt het langer voordat het gehele proefstuk is verzadigd voor aanvang van de proef. |
|
Type gegeven |
Attribuut van Bepaling verzadigde waterdoorlatendheid |
|
Definitie |
Het quotiënt van het verschil tussen de beginhoogte van het proefstuk en de hoogte aan het eind van de consolidatie, en de beginhoogte. |
|
Juridische status |
Authentiek |
|
Kardinaliteit |
0..1 |
|
Domein |
|
|
- Naam |
Meetwaarde 1.2 |
|
- Eenheid |
% (procent) |
|
- Waardebereik |
0 tot 1 |
|
Regels |
Het attribuut moet aanwezig zijn wanneer de waarde van het attribuut bepalingsmethode gelijk is aan fallingHead. Het attribuut mag niet aanwezig zijn in alle andere gevallen. |
|
Toelichting |
Normaliter vervormt het proefstuk tijdens de verzadiging niet. Wanneer het proefstuk tijdens de verzadiging gaat zwellen wordt dit vastgelegd. De verticale rek wordt uitgedrukt in procenten. |
|
Type gegeven |
Attribuut van Bepaling verzadigde waterdoorlatendheid |
|
Definitie |
De indicatie die aangeeft of tijdens de bepaling zwel is geconstateerd. |
|
Juridische status |
Authentiek |
|
Kardinaliteit |
1 |
|
Domein |
|
|
- Naam |
IndicatieJaNee |
|
- Type |
Waardelijst niet uitbreidbaar |
|
Regels |
Het attribuut moet aanwezig zijn wanneer de waarde van het attribuut bepalingsmethode gelijk is aan fallingHead. |
|
Toelichting |
Normaliter vervormt het proefstuk tijdens het waterverzadigen niet. Wanneer het proefstuk tijdens het waterverzadigen gaat zwellen wordt dit vastgelegd. |
|
Type gegeven |
Attribuut van Bepaling verzadigde waterdoorlatendheid |
|
Definitie |
De aanduiding die aangeeft of er in de steekring een waterafstotende laag is aangebracht. |
|
Juridische status |
Authentiek |
|
Kardinaliteit |
0..1 |
|
Domein |
|
|
- Naam |
IndicatieJaNee |
|
- Type |
Waardelijst niet uitbreidbaar |
|
Regels |
Het attribuut moet aanwezig zijn wanneer de waarde van het attribuut bepalingsmethode gelijk is aan fallingHead. Het attribuut mag niet aanwezig zijn in alle andere gevallen. |
|
Toelichting |
Bij toepassing van de falling head methode kan er aan de binnenkant van de steekring een waterafstotende laag worden aangebracht om lekkage van water tussen de randen van het monster en de steekring te voorkomen. De laag vermindert ook de wrijving bij het uitsteken. Veel gebruikte waterafstotende media zijn naaimachine-olie en vaseline. Dit is niet nodig bij de fallinghead methode voor onvoldoende cohesief materiaal, omdat daarbij het uitsteken gebeurd met een door de Geologische Dienst Nederland ontworpen apparaat. |
|
Type gegeven |
Attribuut van Bepaling verzadigde waterdoorlatendheid |
|
Definitie |
De aanduiding die aangeeft of de stroming van boven naar onder is gericht. |
|
Juridische status |
Authentiek |
|
Kardinaliteit |
1 |
|
Domein |
|
|
- Naam |
IndicatieJaNee |
|
- Type |
Waardelijst niet uitbreidbaar |
|
Toelichting |
In geologisch booronderzoek is de stroming standaard opwaarts. In de bodemkunde is de stroming standaard neerwaarts. |
|
Type gegeven |
Attribuut van Bepaling verzadigde waterdoorlatendheid |
|
Definitie |
De temperatuur waaronder de bepaling is uitgevoerd. |
|
Juridische status |
Authentiek |
|
Kardinaliteit |
1 |
|
Domein |
|
|
- Naam |
Meetwaarde 2.1 |
|
- Eenheid |
°C (graden Celsius) |
|
- Waardebereik |
5 tot 30 |
|
Toelichting |
De waterdoorlatendheid varieert met de viscositeit van het water en die is weer afhankelijk van de temperatuur. De resultaten worden nooit omgerekend naar een andere temperatuur. |
|
Type gegeven |
Attribuut van Bepaling verzadigde waterdoorlatendheid |
|
Definitie |
Een bijzonderheid die zich tijdens de uitvoering van de bepaling heeft voorgedaan en die van invloed kan zijn op de resultaten. |
|
Juridische status |
Authentiek |
|
Kardinaliteit |
0..2 |
|
Domein |
|
|
- Naam |
BijzonderheidUitvoering |
|
- Type |
Waardelijst uitbreidbaar |
|
Toelichting |
Tijdens de uitvoering kunnen zich bijzonderheden voordoen waardoor de uitvoerder de bepaling niet helemaal op de ideale wijze kan uitvoeren. Het kan voorkomen dat de poreuze steen tijdens de uitvoering is gebroken. Wanneer een dergelijke situatie zich voordoet en het probleem van invloed kan zijn op het resultaat, legt de uitvoerder het als bijzonderheid vast. |
|
Type gegeven |
Attribuut van Bepaling verzadigde waterdoorlatendheid |
|
Definitie |
Een bijzonderheid die tijdens de bepaling is geconstateerd door het onderzochte materiaal te bekijken, en die van invloed kan zijn op de resultaten van de bepaling. |
|
Juridische status |
Authentiek |
|
Kardinaliteit |
0..5 |
|
Domein |
|
|
- Naam |
BijzonderheidMateriaal |
|
- Type |
Waardelijst uitbreidbaar |
|
Toelichting |
Tijdens de uitvoering kunnen er bijzonderheden worden geconstateerd die extra informatie over de aard van het onderzochte materiaal geven. In het proefstuk kunnen insluitsels, wormgaten of wortelgangen voorkomen, het materiaal kan gescheurd, gelaagd of geaggregeerd zijn. In de huidige praktijk legt de uitvoerder eventuele bijzonderheden altijd vast. |
|
Type gegeven |
Attribuut van Bepaling verzadigde waterdoorlatendheid |
|
Definitie |
De maximale hydraulische gradiënt tijdens de bepaling. |
|
Juridische status |
Authentiek |
|
Kardinaliteit |
1 |
|
Domein |
|
|
- Naam |
Meetwaarde 2.1 |
|
- Eenheid |
cm/cm (centimeter per centimeter) |
|
- Waardebereik |
0 tot 50 |
|
Toelichting |
Tijdens de bepaling moeten laminaire stromingscondities heersen om te voorkomen dat er deeltjes in het proefstuk worden getransporteerd. Hoe groter de doorlatendheid van de grond, des te makkelijk worden deeltjes getransporteerd en des te lager de maximaal toegestane gradiënt. De uitvoerder bepaalt van te voren de maximale gradiënt en die is afhankelijk van het te onderzoeken materiaal. |
|
Type gegeven |
Attribuut van Bepaling verzadigde waterdoorlatendheid |
|
Definitie |
De verhouding tussen de hoeveelheid water en de hoeveelheid droge stof uitgedrukt in massaprocenten na afloop van de bepaling. |
|
Juridische status |
Authentiek |
|
Kardinaliteit |
0..1 |
|
Domein |
|
|
- Naam |
Meetwaarde 4.1 |
|
- Eenheid |
% (procent) |
|
- Waardebereik |
0 tot 2000 |
|
Regels |
Het attribuut moet aanwezig zijn wanneer de waarde van het attribuut bepalingsmethode gelijk is aan fallingHead. |
|
Toelichting |
Bij de falling head methode wordt het watergehalte na afloop van de bepaling bepaald. Wanneer de volumieke massa vaste delen van het onderzochte interval bepaald is, kan worden vastgesteld in welke mate het proefstuk verzadigd was. Wanneer dat niet bepaald is, moeten aannames worden gedaan over de mate van verzadiging. Het watergehalte is bepaald volgens de daarvoor geldende procedure door droging van het materiaal op 105 of 110 °C met een droogtijd van 16 tot 24 uur. |
|
Type gegeven |
Gegevensgroep van Bepaling verzadigde waterdoorlatendheid |
|
Definitie |
De snelheid waarmee water door de met waterverzadigde grond stroomt bij een bepaalde belasting. |
|
Juridische status |
Authentiek |
|
Kardinaliteit |
1 |
|
Gegevensgroeptype |
Verzadigde waterdoorlatendheid bij bepaalde belasting |

|
Type gegeven |
Entiteit |
|
Definitie |
De gegevens die de snelheid waarmee water door de met waterverzadigde grond stroomt bij een bepaalde belasting beschrijven. |
|
Toelichting |
Bij bepaling volgens de falling head methode wordt de verzadigde waterdoorlatendheid een keer gemeten bij een bepaalde belasting. |
|
Type gegeven |
Attribuut van Verzadigde waterdoorlatendheid bij bepaalde belasting |
|
Definitie |
De hoeveelheid druk die op het proefstuk is aangebracht. |
|
Juridische status |
Authentiek |
|
Kardinaliteit |
1 |
|
Domein |
|
|
- Naam |
Meetwaarde 5.1 |
|
- Eenheid |
kPa (kilopascal) |
|
- Waardebereik |
0 tot 15000 |
|
Toelichting |
De druk die wordt opgelegd volgt uit de opdracht. In het geologisch booronderzoek wil men een druk die overeenkomt met de druk op de in-situ diepte. Bij het bepalen van de verzadigde waterdoorlatendheid bij onvoldoende cohesief materiaal, is de aanname dat de in situ situatie voldoende wordt nagebootst door een druk van 0 kilopascal te nemen. Het symbool voor de verzadigde waterdoorlatendheid is p. |
|
Type gegeven |
Attribuut van Verzadigde waterdoorlatendheid bij bepaalde belasting |
|
Definitie |
De snelheid waarmee water door de met waterverzadigde grond stroomt. |
|
Juridische status |
Authentiek |
|
Kardinaliteit |
1 |
|
Domein |
|
|
- Naam |
Meetwaarde 3.2 |
|
- Eenheid |
m/d (meter per 24 uur) |
|
- Waardebereik |
0.05 tot 150 |
|
Toelichting |
De verzadigde waterdoorlatendheid is altijd bij de temperatuur de gemeten temperatuur weergegeven. Het symbool voor de verzadigde waterdoorlatendheid is k. |

|
Type gegeven |
Entiteit |
|
Definitie |
Het volgens een bepaalde methode bepalen van de verhouding tussen de hoeveelheid water en de hoeveelheid droge stof in het materiaal. |
|
Regels |
De entiteit moet aanwezig zijn wanneer de waarde van het attribuut watergehalte bepaald van de entiteit Onderzocht interval gelijk is aan ja. De entiteit mag niet aanwezig zijn in alle andere gevallen. |
|
Toelichting |
De bepaling wordt uitgevoerd aan grond en aan bijzonder materiaal en de monsterkwaliteit kan alle waarden hebben. Het watergehalte is een parameter die altijd samen met andere gegevens gebruikt wordt in berekeningen. Het materiaal waaruit het onderzocht interval bestaat wordt vooraf gehomogeniseerd, eventueel worden bepaalde bestanddelen verwijderd. De hoeveelheid water wordt berekend uit het massaverlies dat het gevolg is van de verwijdering van het water uit het materiaal. De bepaling watergehalte is een zogenaamde classificatieproef die is opgenomen in de NEN-EN-ISO 14688-2. |
|
Type gegeven |
Attribuut van Bepaling watergehalte |
|
Definitie |
De procedure die aangeeft onder welke afspraken de bepaling is uitgevoerd. |
|
Juridische status |
Authentiek |
|
Kardinaliteit |
1 |
|
Domein |
|
|
- Naam |
Bepalingsprocedure |
|
- Type |
Waardelijst uitbreidbaar |
|
Regels |
De waarde van het attribuut moet gelijk zijn aan ISO17892d1v2014. |
|
Type gegeven |
Attribuut van Bepaling watergehalte |
|
Definitie |
De manier waarop het watergehalte is bepaald. |
|
Juridische status |
Authentiek |
|
Kardinaliteit |
1 |
|
Domein |
|
|
- Naam |
Bepalingsmethode |
|
- Type |
Waardelijst uitbreidbaar |
|
Regels |
De waarde van het attribuut moet gelijk zijn aan drogenOven. |
|
Toelichting |
Binnen geologisch booronderzoek wordt het materiaal altijd in de oven gedroogd. |
|
Type gegeven |
Attribuut van Bepaling watergehalte |
|
Definitie |
De vochtigheidstoestand van het materiaal voorafgaand aan de bepaling. |
|
Juridische status |
Authentiek |
|
Kardinaliteit |
1 |
|
Domein |
|
|
- Naam |
Monstervochtigheid |
|
- Type |
Waardelijst uitbreidbaar |
|
Toelichting |
De vochtigheidstoestand is de toestand van het materiaal bij opening van de monstercontainer. Volledig uitgedroogd materiaal wordt niet gebruikt voor de bepaling. |
|
Type gegeven |
Attribuut van Bepaling watergehalte |
|
Definitie |
De aanduiding die aangeeft welke bestanddelen voorafgaand aan de bepaling uit het te onderzoeken materiaal zijn verwijderd. |
|
Juridische status |
Authentiek |
|
Kardinaliteit |
1..3 |
|
Domein |
|
|
- Naam |
VerwijderdMateriaal |
|
- Type |
Waardelijst uitbreidbaar |
|
Toelichting |
Afhankelijk van de opdracht kunnen bepaalde bestanddelen vooraf worden verwijderd. Die bestanddelen worden gespecificeerd. Verwijdering gebeurt handmatig en enkel grove bestanddelen worden verwijderd. In het geval er geen bestanddelen worden verwijderd wordt de waarde geen vastgelegd. |
|
Type gegeven |
Attribuut van Bepaling watergehalte |
|
Definitie |
De temperatuur waarop het materiaal is gedroogd. |
|
Juridische status |
Authentiek |
|
Kardinaliteit |
1 |
|
Domein |
|
|
- Naam |
Droogtemperatuur |
|
- Type |
Waardelijst uitbreidbaar |
|
Toelichting |
De droogtemperatuur is in deze bepaling de temperatuur van de oven. In de huidige praktijk wordt het materiaal standaard gedroogd bij 105 °C. Om er zeker van te zijn dat het overal in de oven 105 °C is wordt de oven ook wel op 110 °C ingesteld. |
|
Type gegeven |
Attribuut van Bepaling watergehalte |
|
Definitie |
De lengte van de periode gedurende welke het materiaal is gedroogd. |
|
Juridische status |
Authentiek |
|
Kardinaliteit |
1 |
|
Domein |
|
|
- Naam |
Droogtijd |
|
- Type |
Waardelijst uitbreidbaar |
|
Toelichting |
Meestal wordt het materiaal gedurende een bepaalde tijd gedroogd en neemt men aan dat al het water dan is verdampt. In sommige gevallen wordt het materiaal gedroogd tot de massa van het materiaal na een uur drogen niet meer verandert (stabieleMassa1uur). In dat geval weet men zeker dat al het water is verdampt. |
|
Type gegeven |
Attribuut van Bepaling watergehalte |
|
Definitie |
De manier waarop het watergehalte is gecorrigeerd voor het gehalte aan opgeloste zouten. |
|
Juridische status |
Authentiek |
|
Kardinaliteit |
1 |
|
Domein |
|
|
- Naam |
Zoutcorrectiemethode |
|
- Type |
Waardelijst uitbreidbaar |
|
Toelichting |
Poriënwater kan zouten bevatten. Bij het bepalen van het watergehalte wordt het water verdampt en gaan de opgeloste zouten deel uitmaken van de massa van de droge stof. Voor het juiste gebruik van het gegeven is het van belang te weten of het watergehalte is gecorrigeerd voor het gehalte aan opgeloste zouten en of dat is gebeurd op basis van een aanname of op basis van een gemeten zoutgehalte. |
|
Type gegeven |
Attribuut van Bepaling watergehalte |
|
Definitie |
Een bijzonderheid die zich tijdens de uitvoering van de bepaling heeft voorgedaan en die van invloed kan zijn op de resultaten. |
|
Juridische status |
Authentiek |
|
Kardinaliteit |
0..2 |
|
Domein |
|
|
- Naam |
BijzonderheidUitvoering |
|
- Type |
Waardelijst uitbreidbaar |
|
Toelichting |
Tijdens de uitvoering kunnen zich kleine problemen voordoen waardoor de uitvoerder de bepaling niet helemaal op de ideale wijze kan uitvoeren. Het kan voorkomen dat de massa van het proefstuk kleiner is dan de procedure voorschrijft. Wanneer een dergelijke situatie zich voordoet en het probleem van invloed kan zijn op het resultaat, legt de uitvoerder het als bijzonderheid vast. |
|
Type gegeven |
Attribuut van Bepaling watergehalte |
|
Definitie |
Een bijzonderheid die bij de bepaling is geconstateerd door het onderzochte materiaal te bekijken, en die van invloed kan zijn op de resultaten van de bepaling. |
|
Juridische status |
Authentiek |
|
Kardinaliteit |
0..5 |
|
Domein |
|
|
- Naam |
BijzonderheidMateriaal |
|
- Type |
Waardelijst uitbreidbaar |
|
Toelichting |
Tijdens de uitvoering kunnen er bijzonderheden worden geconstateerd die extra informatie over de aard van het onderzochte materiaal geven. Het materiaal kan door droging in de oven desintegreren of van kleur veranderen. In de huidige praktijk legt de uitvoerder eventuele bijzonderheden altijd vast. |
|
Type gegeven |
Attribuut van Bepaling watergehalte |
|
Definitie |
De verhouding tussen de hoeveelheid water en de hoeveelheid droge stof uitgedrukt in massaprocenten. |
|
Juridische status |
Authentiek |
|
Kardinaliteit |
1 |
|
Domein |
|
|
- Naam |
Meetwaarde 4.1 |
|
- Eenheid |
% (procent) |
|
- Waardebereik |
0 tot 2000 |
|
Toelichting |
Het watergehalte (in het Engels water content) wordt aangeduid met het symbool w. |

|
Type gegeven |
Entiteit |
|
Definitie |
Het volgens een bepaalde methode bepalen van de massa van het materiaal per eenheid van volume. |
|
Regels |
De entiteit moet aanwezig zijn wanneer de waarde van het attribuut volumieke massa bepaald van de entiteit Onderzocht interval gelijk is aan ja. De entiteit mag niet aanwezig zijn in alle andere gevallen. |
|
Toelichting |
Binnen geologisch booronderzoek wordt de volumieke massa van een waterverzadigd volume samen met de droge volumieke massa gebruikt om het volume van de waterverzadigde poriën te berekenen. Het proefstuk krijgt daarom eerst de gelegenheid om water op te nemen (waterverzadiging). De bepaling wordt gewoonlijk uitgevoerd aan cohesieve grond, en dat wil zeggen grond die samenhang vertoont doordat het een zekere consistentie heeft, met monsterkwaliteit QM1, QM2 en QM3 en aan bijzonder materiaal. De volumieke massa wordt berekend uit het volume en de massa van het materiaal. De bepaling volumieke massa is een zogenaamde classificatieproef die is opgenomen in de NEN-EN-ISO 14688-2. |
|
Type gegeven |
Attribuut van Bepaling volumieke massa |
|
Definitie |
De procedure die aangeeft onder welke afspraken de bepaling is uitgevoerd. |
|
Juridische status |
Authentiek |
|
Kardinaliteit |
1 |
|
Domein |
|
|
- Naam |
Bepalingsprocedure |
|
- Type |
Waardelijst uitbreidbaar |
|
Regels |
De waarde van het attribuut moet gelijk zijn aan ISO17892d2v2014. |
|
Type gegeven |
Attribuut van Bepaling volumieke massa |
|
Definitie |
De manier waarop de volumieke massa is bepaald. |
|
Juridische status |
Authentiek |
|
Kardinaliteit |
1 |
|
Domein |
|
|
- Naam |
Bepalingsmethode |
|
- Type |
Waardelijst uitbreidbaar |
|
Regels |
De waarde van het attribuut moet gelijk zijn aan volumeVoorbepaald. |
|
Toelichting |
De volumieke massa wordt berekend uit metingen van het volume en de massa. De metingen vallen altijd onder de lineaire meetmethode in de ISO 17892-2. |
|
Type gegeven |
Attribuut van Bepaling volumieke massa |
|
Definitie |
De vochtigheidstoestand van het materiaal voorafgaand aan de bepaling. |
|
Juridische status |
Authentiek |
|
Kardinaliteit |
1 |
|
Domein |
|
|
- Naam |
Monstervochtigheid |
|
- Type |
Waardelijst uitbreidbaar |
|
Toelichting |
De vochtigheidstoestand is de toestand van het materiaal bij opening van de monstercontainer. Volledig uitgedroogd materiaal wordt niet in behandeling genomen omdat de kans groot is dat door de verdamping van water het volume van het monster is gewijzigd. |
|
Type gegeven |
Attribuut van Bepaling volumieke massa |
|
Definitie |
Het volume van het proefstuk. |
|
Juridische status |
Authentiek |
|
Kardinaliteit |
0..1 |
|
Domein |
|
|
- Naam |
Meetwaarde 2.1 |
|
- Eenheid |
cm3 (kubieke centimeter) |
|
- Waardebereik |
0 tot 50 |
|
Toelichting |
Wanneer het volume van het proefstuk kleiner is dan de procedure voorschrijft en dat is 50 cm3, wordt dat vastgelegd als bijzonderheid uitvoering (waarde volumeProefstuk). In dat geval is het resultaat minder betrouwbaar en wordt ook het volume van het proefstuk vast gelegd. Het volume (in het Engels volume) wordt aangeduid met het symbool V. |
|
Type gegeven |
Attribuut van Bepaling volumieke massa |
|
Definitie |
De aanduiding die aangeeft of er tijdens de bepaling druk op het proefstuk is uitgeoefend. |
|
Juridische status |
Authentiek |
|
Kardinaliteit |
1 |
|
Domein |
|
|
- Naam |
IndicatieJaNee |
|
- Type |
Waardelijst niet uitbreidbaar |
|
Toelichting |
Door het onder druk zetten van het proefstuk wordt het materiaal samengedrukt. De kans is groot dat door het samendrukken het volume van het proefstuk wijzigt. |
|
Type gegeven |
Attribuut van Bepaling volumieke massa |
|
Definitie |
Het quotiënt van het verschil tussen de beginhoogte van het proefstuk en de hoogte aan het eind van de consolidatie, en de beginhoogte. |
|
Juridische status |
Authentiek |
|
Kardinaliteit |
0..1 |
|
Domein |
|
|
- Naam |
Meetwaarde 1.2 |
|
- Eenheid |
% (procent) |
|
- Waardebereik |
0 tot 1 |
|
Regels |
Het attribuut moet aanwezig zijn wanneer de waarde van het attribuut onder belasting gelijk is aan ja. Het attribuut mag niet aanwezig zijn in alle andere gevallen. |
|
Toelichting |
Wanneer het proefstuk onder druk is gezet, verandert de hoogte van het proefstuk. De hoogteverandering wordt vastgelegd als verticale rek en dat wordt aangeduid met het symbool Σv. De beginhoogte van het proefstuk is de hoogte van de ring. De verticale rek wordt uitgedrukt in procenten. |
|
Type gegeven |
Attribuut van Bepaling volumieke massa |
|
Definitie |
De aanduiding die aangeeft of het proefstuk vooraf de gelegenheid heeft gekregen om water op te nemen. |
|
Juridische status |
Authentiek |
|
Kardinaliteit |
1 |
|
Domein |
|
|
- Naam |
IndicatieJaNee |
|
- Type |
Waardelijst niet uitbreidbaar |
|
Toelichting |
Binnen geologisch booronderzoek wordt het proefstuk altijd eerst waterverzadigd. |
|
Type gegeven |
Attribuut van Bepaling volumieke massa |
|
Definitie |
De aanduiding die aangeeft of tijdens de bepaling zwel is geconstateerd. |
|
Juridische status |
Authentiek |
|
Kardinaliteit |
0..1 |
|
Domein |
|
|
- Naam |
IndicatieJaNee |
|
- Type |
Waardelijst niet uitbreidbaar |
|
Regels |
Het attribuut moet aanwezig zijn wanneer de waarde van het attribuut waterverzadigd gelijk is aan ja. Het attribuut mag niet aanwezig zijn in alle andere gevallen. |
|
Toelichting |
Door toevoeging van water kan het gebeuren dat het materiaal gaat zwellen. Dat is ongewenst. De kans is groot dat door zwel het volume van het proefstuk is gewijzigd. Normaliter gaat het proefstuk niet zwellen. Wanneer het wel gebeurt wordt dit vastgelegd. |
|
Type gegeven |
Attribuut van Bepaling volumieke massa |
|
Definitie |
Een bijzonderheid die zich tijdens de uitvoering van de bepaling heeft voorgedaan en die van invloed kan zijn op de resultaten. |
|
Juridische status |
Authentiek |
|
Kardinaliteit |
0..2 |
|
Domein |
|
|
- Naam |
BijzonderheidUitvoering |
|
- Type |
Waardelijst uitbreidbaar |
|
Toelichting |
Tijdens de uitvoering kunnen zich kleine problemen voordoen waardoor de uitvoerder de bepaling niet helemaal op de ideale wijze kan uitvoeren. Het kan voorkomen dat het volume van het proefstuk kleiner is dan de procedure voorschrijft of dat er tijdens het waterverzadigen water is weggelekt. Wanneer een dergelijke situatie zich voordoet en het probleem van invloed kan zijn op het resultaat, legt de uitvoerder het als bijzonderheid vast. |
|
Type gegeven |
Attribuut van Bepaling volumieke massa |
|
Definitie |
Een bijzonderheid die bij de bepaling is geconstateerd door het onderzochte materiaal te bekijken, en die van invloed kan zijn op de resultaten van de bepaling. |
|
Juridische status |
Authentiek |
|
Kardinaliteit |
0..5 |
|
Domein |
|
|
- Naam |
BijzonderheidMateriaal |
|
- Type |
Waardelijst uitbreidbaar |
|
Toelichting |
Tijdens de uitvoering kunnen er bijzonderheden worden geconstateerd die extra informatie over de aard van het onderzochte materiaal geven. In het proefstuk kunnen insluitingen, wormgaten of wortelgangen voorkomen en het materiaal kan gescheurd zijn. In de huidige praktijk legt de uitvoerder eventuele bijzonderheden altijd vast. |
|
Type gegeven |
Attribuut van Bepaling volumieke massa |
|
Definitie |
De massa van het materiaal per eenheid van volume. |
|
Juridische status |
Authentiek |
|
Kardinaliteit |
1 |
|
Domein |
|
|
- Naam |
Meetwaarde 1.3 |
|
- Eenheid |
g/cm3 (gram/kubieke centimeter) |
|
- Waardebereik |
0 tot 5 |
|
Toelichting |
De volumieke massa van het geheel aan materialen en dat zijn de vaste delen, lucht en het poriënwater. De volumieke massa (in het Engels bulk density) wordt aangeduid met het symbool ρ. |

|
Type gegeven |
Entiteit |
|
Definitie |
Het volgens een bepaalde methode bepalen van de massa van het droge materiaal per eenheid van volume. |
|
Toelichting |
De bepaling wordt uitgevoerd aan grond en aan bijzonder materiaal en de monsterkwaliteit kan alle waarden hebben. De droge volumieke massa is een basisparameter die altijd samen met andere gegevens gebruikt wordt in berekeningen. In geologisch booronderzoek wordt de droge volumieke massa gebruikt om de porositeit de bereken. De droge volumieke massa wordt berekend uit het volume en de massa van het droge materiaal. De bepaling droge volumieke massa is een zogenaamde classificatieproef die is opgenomen in de NEN-EN-ISO 14688-2. |
|
Type gegeven |
Attribuut van Bepaling droge volumieke massa |
|
Definitie |
De procedure die aangeeft onder welke afspraken de bepaling is uitgevoerd. |
|
Juridische status |
Authentiek |
|
Kardinaliteit |
1 |
|
Domein |
|
|
- Naam |
Bepalingsprocedure |
|
- Type |
Waardelijst uitbreidbaar |
|
Regels |
De waarde van het attribuut moet gelijk zijn aan ISO17892d2v2014. |
|
Toelichting |
In de procedure NEN-EN-ISO 17892-2 wordt verwezen naar NEN-EN-ISO 17892-1 voor de procedure voor het drogen van het materiaal (bepalen van het watergehalte). |
|
Type gegeven |
Attribuut van Bepaling droge volumieke massa |
|
Definitie |
De manier waarop de droge volumieke massa is bepaald. |
|
Juridische status |
Authentiek |
|
Kardinaliteit |
1 |
|
Domein |
|
|
- Naam |
Bepalingsmethode |
|
- Type |
Waardelijst uitbreidbaar |
|
Regels |
De waarde van het attribuut moet gelijk zijn aan drogenOvenVolumeVoorbepaald. |
|
Toelichting |
De droge volumieke massa wordt berekend uit het volume en de massa van het droge materiaal. De droge volumieke massa wordt bepaald van een proefstuk met een bekend volume. De metingen vallen in de ISO 17892-2 altijd onder de lineaire meetmethode. |
|
Type gegeven |
Attribuut van Bepaling droge volumieke massa |
|
Definitie |
De vochtigheidstoestand van het materiaal voorafgaand aan de bepaling. |
|
Juridische status |
Authentiek |
|
Kardinaliteit |
1 |
|
Domein |
|
|
- Naam |
Monstervochtigheid |
|
- Type |
Waardelijst uitbreidbaar |
|
Toelichting |
De vochtigheidstoestand is de toestand van het materiaal bij opening van de monstercontainer. Volledig uitgedroogd materiaal wordt niet gebruikt voor de bepaling. De kans is groot dat door de verdamping van water het volume van het proefstuk is gewijzigd. |
|
Type gegeven |
Attribuut van Bepaling droge volumieke massa |
|
Definitie |
Het volume van het proefstuk. |
|
Juridische status |
Authentiek |
|
Kardinaliteit |
0..1 |
|
Domein |
|
|
- Naam |
Meetwaarde 2.1 |
|
- Eenheid |
cm3 (kubieke centimeter) |
|
- Waardebereik |
0 tot 50 |
|
Toelichting |
Wanneer het volume van het proefstuk kleiner is dan de procedure voorschrijft en dat is 50 cm3, wordt dat vastgelegd als bijzonderheid uitvoering (waarde volumeProefstuk). In dat geval is het resultaat minder betrouwbaar en wordt ook het volume van het proefstuk vast gelegd. Het volume (in het Engels volume) wordt aangeduid met het symbool V. |
|
Type gegeven |
Attribuut van Bepaling droge volumieke massa |
|
Definitie |
De aanduiding die aangeeft of er tijdens de bepaling druk op het proefstuk is uitgeoefend. |
|
Juridische status |
Authentiek |
|
Kardinaliteit |
1 |
|
Domein |
|
|
- Naam |
IndicatieJaNee |
|
- Type |
Waardelijst niet uitbreidbaar |
|
Toelichting |
Door het onder druk zetten van het proefstuk wordt het materiaal samengedrukt. De kans is groot dat door het samendrukken het volume van het proefstuk wijzigt. |
|
Type gegeven |
Attribuut van Bepaling droge volumieke massa |
|
Definitie |
Het quotiënt van het verschil tussen de beginhoogte van het proefstuk en de hoogte aan het eind van de consolidatie, en de beginhoogte. |
|
Juridische status |
Authentiek |
|
Kardinaliteit |
0..1 |
|
Domein |
|
|
- Naam |
Meetwaarde 1.2 |
|
- Eenheid |
% (procent) |
|
- Waardebereik |
0 tot 1 |
|
Regels |
Het attribuut moet aanwezig zijn wanneer de waarde van het attribuut onder belasting gelijk is aan ja. Het attribuut mag niet aanwezig zijn in alle andere gevallen. |
|
Toelichting |
Wanneer het proefstuk onder druk is gezet, verandert de hoogte van het proefstuk. De hoogteverandering wordt vastgelegd als verticale rek en dat wordt aangeduid met het symbool Σv. De beginhoogte van het proefstuk is de hoogte van de ring. |
|
Type gegeven |
Attribuut van Bepaling droge volumieke massa |
|
Definitie |
De aanduiding die aangeeft of het proefstuk vooraf de gelegenheid heeft gekregen om water op te nemen. |
|
Juridische status |
Authentiek |
|
Kardinaliteit |
1 |
|
Domein |
|
|
- Naam |
IndicatieJaNee |
|
- Type |
Waardelijst niet uitbreidbaar |
|
Toelichting |
Binnen geologisch booronderzoek wordt het proefstuk altijd eerst waterverzadigd. |
|
Type gegeven |
Attribuut van Bepaling droge volumieke massa |
|
Definitie |
De aanduiding die aangeeft of tijdens de bepaling zwel is geconstateerd. |
|
Juridische status |
Authentiek |
|
Kardinaliteit |
0..1 |
|
Domein |
|
|
- Naam |
IndicatieJaNee |
|
- Type |
Waardelijst niet uitbreidbaar |
|
Regels |
Het attribuut moet aanwezig zijn wanneer de waarde van het attribuut waterverzadigd gelijk is aan ja. Het attribuut mag niet aanwezig zijn in alle andere gevallen. |
|
Toelichting |
Door toevoeging van water kan het gebeuren dat het materiaal gaat zwellen. Dat is ongewenst. De kans is groot dat door zwel het volume van het proefstuk is gewijzigd. Normaliter gaat het proefstuk niet zwellen. Wanneer het wel gebeurt wordt dit vastgelegd. |
|
Type gegeven |
Attribuut van Bepaling droge volumieke massa |
|
Definitie |
De temperatuur waarop het materiaal is gedroogd. |
|
Juridische status |
Authentiek |
|
Kardinaliteit |
1 |
|
Domein |
|
|
- Naam |
Droogtemperatuur |
|
- Type |
Waardelijst uitbreidbaar |
|
Toelichting |
De droogtemperatuur is in deze bepaling de temperatuur van de oven. In de huidige praktijk wordt het materiaal standaard gedroogd bij 105 °C. Om er zeker van te zijn dat het overal in de oven 105 °C is wordt de oven ook wel op 110 °C ingesteld. |
|
Type gegeven |
Attribuut van Bepaling droge volumieke massa |
|
Definitie |
De lengte van de periode gedurende welke het materiaal is gedroogd. |
|
Juridische status |
Authentiek |
|
Kardinaliteit |
1 |
|
Domein |
|
|
- Naam |
Droogtijd |
|
- Type |
Waardelijst uitbreidbaar |
|
Toelichting |
Meestal wordt het materiaal gedurende een bepaalde tijd gedroogd en neemt men aan dat al het water dan is verdampt. In sommige gevallen wordt het materiaal gedroogd tot de massa van het materiaal na een uur drogen niet meer verandert (stabieleMassa1uur). In dat geval weet men zeker dat al het water is verdampt. |
|
Type gegeven |
Attribuut van Bepaling droge volumieke massa |
|
Definitie |
De manier waarop de droge volumieke massa is gecorrigeerd voor het gehalte aan opgeloste zouten. |
|
Juridische status |
Authentiek |
|
Kardinaliteit |
1 |
|
Domein |
|
|
- Naam |
Zoutcorrectiemethode |
|
- Type |
Waardelijst uitbreidbaar |
|
Toelichting |
In geologisch booronderzoek wordt het proefstuk vooraf waterverzadigd. Het water kan zouten bevatten. Bij het drogen van het materiaal verdampt het water en gaan de opgeloste zouten deel uitmaken van de massa van de droge stof. Voor het juiste gebruik van het gegeven is het van belang te weten of de massa van het droge materiaal is gecorrigeerd voor het gehalte aan opgeloste zouten en of dat is gebeurd op basis van een aanname of op basis van een gemeten zoutgehalte. |
|
Type gegeven |
Attribuut van Bepaling droge volumieke massa |
|
Definitie |
Een bijzonderheid die zich tijdens de uitvoering van de bepaling heeft voorgedaan en die van invloed kan zijn op de resultaten. |
|
Juridische status |
Authentiek |
|
Kardinaliteit |
0..2 |
|
Domein |
|
|
- Naam |
BijzonderheidUitvoering |
|
- Type |
Waardelijst uitbreidbaar |
|
Toelichting |
Tijdens de uitvoering kunnen zich kleine problemen voordoen waardoor de uitvoerder de bepaling niet helemaal op de ideale wijze kan uitvoeren. Het kan voorkomen dat het volume van het proefstuk kleiner is dan de procedure voorschrijft. Wanneer een dergelijke situatie zich voordoet en het probleem van invloed kan zijn op het resultaat, legt de uitvoerder het als bijzonderheid vast. |
|
Type gegeven |
Attribuut van Bepaling droge volumieke massa |
|
Definitie |
Een bijzonderheid die bij de bepaling is geconstateerd door het onderzochte materiaal te bekijken, en die van invloed kan zijn op de resultaten van de bepaling. |
|
Juridische status |
Authentiek |
|
Kardinaliteit |
0..5 |
|
Domein |
|
|
- Naam |
BijzonderheidMateriaal |
|
- Type |
Waardelijst uitbreidbaar |
|
Toelichting |
Tijdens de uitvoering kunnen er bijzonderheden worden geconstateerd die extra informatie over de aard van het onderzochte materiaal geven. In het proefstuk kunnen insluitingen, wormgaten of wortelgangen voorkomen, het materiaal kan geaggregeerd zijn en het materiaal kan door droging in de oven desintegreren of van kleur veranderen. In de huidige praktijk legt de uitvoerder eventuele bijzonderheden altijd vast. |
|
Type gegeven |
Attribuut van Bepaling droge volumieke massa |
|
Definitie |
De massa van het droge materiaal per eenheid volume. |
|
Juridische status |
Authentiek |
|
Kardinaliteit |
1 |
|
Domein |
|
|
- Naam |
Meetwaarde 1.3 |
|
- Eenheid |
g/cm3 (gram/kubieke centimeter) |
|
- Waardebereik |
0 tot 5 |
|
Toelichting |
In de bodemkunde wordt voor het begrip droge volumieke massa het begrip droge bulkdichtheid gebruikt. De twee termen zijn synoniem. De droge volumieke massa (in het Engels dry density) wordt aangeduid met het symbool ρd. |

|
Type gegeven |
Entiteit |
|
Definitie |
Het volgens een bepaalde methode bepalen van de massa van de vaste delen van het materiaal per eenheid van volume. |
|
Toelichting |
De bepaling wordt uitgevoerd aan grond of bijzonder materiaal. De monsterkwaliteit kan alle waarden hebben. De volumieke massa vaste delen is een basisparameter die altijd samen met andere gegevens gebruikt wordt in berekeningen. In geologisch booronderzoek wordt de volumieke massa vaste delen gebruikt om de porositeit, het quotiënt van het volume van de poriën en het volume van het materiaal, te bereken. Het gegeven wordt ook gebruikt om bijv. de verzadigingsgraad te kunnen bepalen. De volumieke massa vaste delen wordt berekend uit het volume en de massa van de vaste delen van het materiaal. De bepaling volumieke massa vaste delen is een zogenaamde classificatieproef die is opgenomen in de NEN-EN-ISO 14688-2 als dichtheid gronddeeltjes. |
|
Type gegeven |
Attribuut van Bepaling volumieke massa vaste delen |
|
Definitie |
De procedure die aangeeft onder welke afspraken de bepaling is uitgevoerd. |
|
Juridische status |
Authentiek |
|
Kardinaliteit |
1 |
|
Domein |
|
|
- Naam |
Bepalingsprocedure |
|
- Type |
Waardelijst uitbreidbaar |
|
Regels |
De waarde van het attribuut moet gelijk zijn aan ISO17892d3v2016. |
|
Toelichting |
De metingen worden altijd uitgevoerd aan gedroogd materiaal conform 17892-3. |
|
Type gegeven |
Attribuut van Bepaling volumieke massa vaste delen |
|
Definitie |
De manier waarop de volumieke massa van de vaste delen is bepaald. |
|
Juridische status |
Authentiek |
|
Kardinaliteit |
1 |
|
Domein |
|
|
- Naam |
Bepalingsmethode |
|
- Type |
Waardelijst uitbreidbaar |
|
Regels |
De waarde van het attribuut moet gelijk zijn aan pyknometerVloeistof. |
|
Toelichting |
De volumieke massa van de vaste delen wordt berekend uit metingen van het volume en de massa van de vaste delen van het materiaal. In geologisch booronderzoek worden de metingen altijd uitgevoerd met een vloeistof gevulde pyknometer conform ISO 17892-3. Afhankelijk van het gebruikte medium is de bepaling meer of minder nauwkeurig. Het materiaal wordt vooraf gehomogeniseerd en gedroogd, eventueel worden bepaalde bestanddelen verwijderd, wordt het materiaal losgemaakt en worden de grove delen (groter dan 4 mm) vergruisd. De meting wordt herhaald tot de voorgeschreven betrouwbaarheid is bereikt. |
|
Type gegeven |
Attribuut van Bepaling volumieke massa vaste delen |
|
Definitie |
De aanduiding die aangeeft welke bestanddelen voorafgaand aan de bepaling uit het te onderzoeken materiaal zijn verwijderd. |
|
Juridische status |
Authentiek |
|
Kardinaliteit |
1..3 |
|
Domein |
|
|
- Naam |
VerwijderdMateriaal |
|
- Type |
Waardelijst uitbreidbaar |
|
Toelichting |
Afhankelijk van de opdracht kunnen bepaalde bestanddelen vooraf worden verwijderd. Die bestanddelen worden gespecificeerd. Verwijdering gebeurt handmatig en enkel grove bestanddelen worden verwijderd. In het geval er geen bestanddelen worden verwijderd wordt de waarde geen vastgelegd. |
|
Type gegeven |
Attribuut van Bepaling volumieke massa vaste delen |
|
Definitie |
De vloeistof die of het gas dat in de bepaling is gebruikt. |
|
Juridische status |
Authentiek |
|
Kardinaliteit |
1 |
|
Domein |
|
|
- Naam |
GebruiktMedium |
|
- Type |
Waardelijst uitbreidbaar |
|
Toelichting |
Het gebruikt medium is in deze bepaling de vloeistof waarmee de pyknometer is gevuld. De nauwkeurigheid van de bepaling is afhankelijk van het gebruikt medium. Hoe kleiner de poriën zijn die de vloeistof kan bereiken, hoe nauwkeuriger het volume kan worden bepaald. Bij gebruik van de vloeistofpyknometer wordt voor niet organisch materiaal standaard gezuiverd water gebruikt. Water is niet geschikt voor organisch materiaal omdat organische stof gaat drijven op water. Voor organisch materiaal is butanol, hexaan of spiritus geschikt. |
|
Type gegeven |
Attribuut van Bepaling volumieke massa vaste delen |
|
Definitie |
De grootte van de ruimte in het apparaat waarin het materiaal is geplaatst. |
|
Juridische status |
Authentiek |
|
Kardinaliteit |
1 |
|
Domein |
|
|
- Naam |
InhoudMonsterhouder |
|
- Type |
Waardelijst uitbreidbaar |
|
Toelichting |
Bij een vloeistofpyknometer wordt het materiaal in de pyknometer geplaatst en is de pyknometer de monsterhouder. Normaliter is de houder voor ten minste 75% gevuld met materiaal en volstaat een monsterhouder van 50 ml. Voor materiaal met een lage volumieke massa van de vaste delen, zoals veen is een houder van 100 ml nodig. |
|
Type gegeven |
Attribuut van Bepaling volumieke massa vaste delen |
|
Definitie |
Een bijzonderheid die zich tijdens de uitvoering van de bepaling heeft voorgedaan en die van invloed kan zijn op de resultaten. |
|
Juridische status |
Authentiek |
|
Kardinaliteit |
0..2 |
|
Domein |
|
|
- Naam |
BijzonderheidUitvoering |
|
- Type |
Waardelijst uitbreidbaar |
|
Toelichting |
Tijdens de uitvoering kunnen zich kleine problemen voordoen waardoor de uitvoerder de bepaling niet helemaal op de ideale wijze kan uitvoeren. Het kan voorkomen dat de massa van het proefstuk kleiner is dan de procedure voorschrijft. Wanneer een dergelijke situatie zich voordoet en het probleem van invloed kan zijn op het resultaat, legt de uitvoerder het als bijzonderheid vast. |
|
Type gegeven |
Attribuut van Bepaling volumieke massa vaste delen |
|
Definitie |
Een bijzonderheid die bij de bepaling is geconstateerd door het onderzochte materiaal te bekijken, en die van invloed kan zijn op de resultaten van de bepaling. |
|
Juridische status |
Authentiek |
|
Kardinaliteit |
0..5 |
|
Domein |
|
|
- Naam |
BijzonderheidMateriaal |
|
- Type |
Waardelijst uitbreidbaar |
|
Toelichting |
Tijdens de uitvoering kunnen er bijzonderheden worden geconstateerd die extra informatie over de aard van het onderzochte materiaal geven. Het materiaal kan door droging in de oven desintegreren of van kleur veranderen. In de huidige praktijk legt de uitvoerder eventuele bijzonderheden altijd vast. |
|
Type gegeven |
Attribuut van Bepaling volumieke massa vaste delen |
|
Definitie |
De massa van de vaste delen van het materiaal per eenheid volume. |
|
Juridische status |
Authentiek |
|
Kardinaliteit |
1 |
|
Domein |
|
|
- Naam |
Meetwaarde 1.4 |
|
- Eenheid |
g/cm3 (gram/kubieke centimeter) |
|
- Waardebereik |
0 tot 5 |
|
Toelichting |
De volumieke massa vaste delen (in het Engels density of solid particles) wordt aangeduid met het symbool ρs. |
De lijst met de materialen waarmee het boorgat na het boren is opgevuld.
|
Waarde |
Omschrijving |
|---|---|
|
bentoniet |
Een mengsel van water en bentoniet. |
|
geen |
Er is geen materiaal gebruikt. Het gat is mogelijk vanzelf volgelopen met materiaal dat uit het gat of van het maaiveld afkomstig is. |
|
grind |
Grind dat gezeefd is en uit korrels bestaat met een grootte die tussen 2 en 6,3 mm ligt. |
|
grindZand |
Een mengsel van zand en grind dat gezeefd is en uit korrels bestaat met een grootte die tussen 63 µm en 6,3 mm ligt. |
|
grindZandGrof |
Een mengsel van zand en grind dat gezeefd is en uit korrels bestaat met een grootte die tussen 0,63 en 6,3 mm ligt. |
|
grindZandOngezeefd |
Een mengsel van zand en grind dat niet gezeefd is. Deze categorie omvat onder meer materiaal dat wordt aangeduid met termen als metselzand en ophoogzand. |
|
grout |
Een mengsel van cement en water zonder toeslag. |
|
groutBentoniet |
Een mengsel van cement en water met als toeslag bentoniet. |
|
kleiZwelklasse1 |
Korrels die bestaan uit klei met een zwelvermogen van minimaal 80% in zout water (NaCl 10.000 mg/l) en met een doorlatendheid die kleiner is dan 10-9 m/s. Aan dit materiaal is geen detecteerbare stof toegevoegd. Het materiaal is vergelijkbaar met Mikolit-B en wordt gebruikt onder omstandigheden die hoge eisen stellen aan het waterkerend vermogen. |
|
kleiZwelklasse1Detecteerbaar |
Korrels die bestaan uit klei met een zwelvermogen van minimaal 80% in zout water (NaCl 10.000 mg/l) en met een doorlatendheid die kleiner is dan 10-9 m/s. Aan dit materiaal is een detecteerbare stof toegevoegd. Het materiaal is vergelijkbaar met Mikolit-B en wordt gebruikt onder omstandigheden die hoge eisen stellen aan het waterkerend vermogen. |
|
kleiZwelklasse2 |
Korrels die bestaan die bestaan uit klei met een zwelvermogen van minimaal 30% in zout water (NaCl 10.000 mg/l) en met een doorlatendheid die kleiner is dan 10-9 m/s. Aan dit materiaal is geen detecteerbare stof toegevoegd. Het materiaal is vergelijkbaar met Mikolit-300 en wordt gebruikt onder omstandigheden die standaard eisen stellen aan het waterkerend vermogen. |
|
kleiZwelklasse2Detecteerbaar |
Korrels die bestaan uit klei met een zwelvermogen van minimaal 30% in zout water (NaCl 10.000 mg/l) en met een doorlatendheid die kleiner is dan 10-9 m/s. Aan dit materiaal is een detecteerbare stof toegevoegd. Het materiaal is vergelijkbaar met Mikolit-300 en wordt gebruikt onder omstandigheden die standaard eisen stellen aan het waterkerend vermogen. |
|
kleiZwelklasse3 |
Korrels die bestaan uit klei met een zwelvermogen van minimaal 30% in demi water en met een doorlatendheid die kleiner is dan 10-9 m/s. Aan dit materiaal is geen detecteerbare stof toegevoegd. Het materiaal is vergelijkbaar met Mikolit-00 en wordt gebruikt onder omstandigheden die lage eisen stellen aan het waterkerend vermogen. |
|
kleiZwelklasse3Detecteerbaar |
Korrels die bestaan uit klei met een zwelvermogen van minimaal 30% in demi water en met een doorlatendheid die kleiner is dan 10-9 m/s. Aan dit materiaal is een detecteerbare stof toegevoegd. Het materiaal is vergelijkbaar met Mikolit-00 en wordt gebruikt onder omstandigheden die lage eisen stellen aan het waterkerend vermogen. |
|
kleiZwelklasseOnbekend |
Korrels die bestaan uit klei met een onbekend zwelvermogen. Aan dit materiaal is geen detecteerbare stof toegevoegd. |
|
kleiZwelklasseOnbekendDetecteerbaar |
Korrels die bestaan uit klei met een onbekend zwelvermogen, met een toevoeging van een detecteerbare stof. |
|
verwijderdMateriaal |
Het gat is opgevuld met de opgeboorde grond of de weggegraven ondergrond. |
|
wegverhardingsmateriaal |
Materiaal dat gebruikt is voor het verharden van wegen en erven; voorbeelden zijn asfalt, betonklinkers, klinkers, steenslag en tegels. |
|
zand |
Zand dat gezeefd is en uit korrels bestaat met een grootte die tussen 63 µm en 2 mm ligt. |
|
zandMiddelgrof |
Zand dat gezeefd is en uit korrels bestaat met een grootte die tussen 0,2 en 0,63 mm ligt. |
|
zandMiddelgrofGrof |
Zand dat gezeefd is en uit korrels bestaat met een grootte die tussen 0,2 en 2 mm ligt. |
|
zandGrof |
Zand dat gezeefd is en uit korrels bestaat met een grootte die tussen 0,63 en 2 mm ligt. |
De lijst met de exogene processen die in het terrein actief zijn.
|
Waarde |
Omschrijving |
|---|---|
|
geulverlegging |
Er komen lateraal migrerende geulen voor. |
|
geulvorming |
Er vindt vorming of verdieping van geulen plaats door uitschuring van de waterbodem. |
|
piping |
Water stroomt onder een dijk of ander grondlichaam door om binnendijks aan het oppervlak te komen. |
|
scheurvorming |
De (kleiige of venige) bovengrond is dermate uitgedroogd dat er scheurvorming optreedt, meestal in een polygoon-patroon. |
|
verstuiving |
Er vindt verstuiving plaats wanneer het hard waait (levend stuifzand). |
De lijst met de procedures voor de uitvoering van de geologische boormonsteranalyse.
|
Waarde |
Omschrijving |
|---|---|
|
geen |
De boormonsteranalyse is niet volgens een praktijkrichtlijn uitgevoerd. |
|
GDNpraktijkrichtlijnv2020 |
De boormonsteranalyse is uitgevoerd conform de praktijkrichtlijn van de Geologische Dienst Nederland, versie 2020. |
De lijst met de apparaten waarmee is gestoken of gekernd.
|
Waarde |
Omschrijving |
|---|---|
|
corebarrelDoubleTube |
Een apparaat dat bestaat uit een buitenbuis en een binnenbuis. De buitenbuis is direct met de boorbeitel verbonden en aan de bovenzijde open. De binnenbuis is stationair en dient om het monster op te vangen; de binnenbuis is aan de bovenzijde open en aan de onderzijde voorzien van een kernvanger. |
|
corebarrelSingleTube |
Een apparaat dat bestaat uit een enkele buis die direct met de boorbeitel verbonden is. De buis dient om het monster op te vangen en is aan de bovenzijde open en aan de onderzijde voorzien van een kernvanger. |
|
corebarrelTripleTube |
Een apparaat dat bestaat uit een buitenbuis met twee binnenbuizen. De buitenbuis is direct met de boorbeitel verbonden en aan de bovenzijde open. De binnenbuizen zijn stationair en dienen om het monster op te vangen. De buitenste van de twee is aan de bovenzijde open en aan de onderzijde voorzien van een kernvanger en dient ter bescherming van de binnenste buis waarin het monster werkelijk wordt opgevangen. |
|
guts |
Een apparaat dat bestaat uit een buis om het monster op te vangen die aan bovenzijde open is en aan de onderzijde voorzien is van een steekmond en die in de langsrichting gedeeltelijk open is. |
|
sherbrooke |
Een apparaat dat bestaat uit een open constructie van buizen en ringen met een grote diameter die aan de onderzijde voorzien is van messen die bij monstername het monster afsnijden en daarna voorkomen dat het monster eruit valt. |
|
steekbus |
Een apparaat dat bestaat uit een holle buis die aan de bovenzijde open is en aan de onderzijde voorzien is van een steekmond; de buis dient om het monster op te vangen en is in de lengterichting dicht; de steekmond kan voorzien zijn van een kernvanger, maar heeft nooit messen die het monster afsnijden. |
|
steekbusDLDS |
Een apparaat dat bestaat uit een holle buis met een grote diameter die aan de bovenzijde open is en aan de onderzijde voorzien is van een steekmond; de buis dient om het monster op te vangen en is in de lengterichting dicht; de steekmond is van messen voorzien die bij monstername het monster afsnijden en daarna voorkomen dat het monster eruit valt. |
|
steekbusMetLiner |
Een apparaat dat bestaat uit twee precies in elkaar passende buizen die aan de bovenzijde open in de lengterichting dicht zijn. De binnenbuis (liner) dient om het monster op te vangen. De buitenbuis is de onderzijde voorzien van een steekmond; de steekmond kan voorzien zijn van een kernvanger, maar heeft nooit messen die het monster afsnijden. |
De lijst voor de classificatie van het deel van het oppervlak dat door vlekken van een bepaalde kleur in beslag wordt genomen.
|
Waarde |
Omschrijving |
|---|---|
|
weinigTot2 |
De vlekken beslaan tot 2% van het oppervlak. |
|
matig2tot20 |
De vlekken beslaan 2 tot 20% van het oppervlak. |
|
veel20tot50 |
De vlekken beslaan 20 tot 50% van het oppervlak. |
De lijst met de kwaliteitsniveaus van de boormonsters die de bemonstering heeft beoogd op te leveren.
|
Waarde |
Omschrijving |
|---|---|
|
klasseA |
De bemonstering is erop gericht ongestoorde monsters te verkrijgen en irreversibele veranderingen in de spanningstoestand te voorkomen. Direct na bemonstering zijn de monsters luchtdicht verpakt om oxidatie zo veel mogelijk te voorkomen. De monsters zijn opgeslagen en getransporteerd in afgesloten monstercontainers van voldoende sterkte om beschadiging en vochtverlies te voorkomen. De monstercontainers zijn op locatie, tijdens transport en in het laboratorium opgeslagen in een omgeving waar de temperatuur tussen 8 en 12 graden Celsius mag variëren en de luchtvochtigheid minimaal 90% bedraagt. De monstercontainers zijn tijdens transport beschermd tegen trillingen en schokken. |
|
klasseB |
De bemonstering is erop gericht ongestoorde monsters te verkrijgen waarbij verandering in de spanningstoestand wordt geaccepteerd. Direct na bemonstering zijn de monsters luchtdicht verpakt om oxidatie zo veel mogelijk te voorkomen. De monsters zijn opgeslagen en getransporteerd in afgesloten monstercontainers van voldoende sterkte om beschadiging en vochtverlies te voorkomen. De monstercontainers zijn beschermd tegen trillingen en schokken en extreme temperatuur. |
|
klasseC |
De bemonstering is erop gericht monsters te verkrijgen waarin de gelaagdheid en de interne structuur behouden blijft. Direct na bemonstering zijn de monsters luchtdicht verpakt om oxidatie zo veel mogelijk te voorkomen. De monsters zijn opgeslagen en getransporteerd in afgesloten monstercontainers van voldoende sterkte om beschadiging en vochtverlies te voorkomen. |
|
klasseD |
De bemonstering is erop gericht monsters te verkrijgen waarin de gelaagdheid behouden blijft. Direct na bemonstering zijn de monsters luchtdicht verpakt om oxidatie zo veel mogelijk te voorkomen. De monsters kunnen in PVC of metalen monstercontainers e.d. zijn verzameld en opgeslagen. |
|
klasseE |
De bemonstering is erop gericht een goede indruk te krijgen van de samenstelling van de ondergrond. Er gelden geen bijzondere eisen. De monsters kunnen in monsterbakken, zakken, potten e.d. verzameld en opgeslagen zijn. |
De lijst met de methoden voor het uit de ondergrond nemen van boormonsters.
|
Waarde |
Omschrijving |
|---|---|
|
graven |
Manier van bemonsteren waarbij een deel van de ondergrond mechanisch of met de hand wordt weggegraven en in een graafbak of op een schep naar boven wordt gehaald. Levert normaliter monsters op met bemonsteringskwaliteit klasse E. |
|
opAfstandDroog |
Manier van bemonsteren waarbij het materiaal op diepte wordt losgeroerd, de losgemaakte grond door schroefwerking naar boven wordt gehaald of met behulp van perslucht wordt losgemaakt en naar boven gehaald en aan het oppervlak bemonsterd wordt. Een van de methoden die gebruikt worden bij boren met een avegaar. Levert normaliter monsters met bemonsteringskwaliteit klasse E. |
|
opAfstandNat |
Manier van bemonsteren waarbij het materiaal op diepte wordt losgeroerd of losgespoten, het losgemaakte materiaal op een niet nader omschreven manier naar boven wordt gespoeld en aan het oppervlak bemonsterd wordt door vloeistof en materiaal van elkaar te scheiden. De methode wordt gebruikt bij gebruik van de geodoff en bij rotary drilling. De methode is niet bedoeld voor luchtliften, zuigboren en straightflushboren, want daarbij wordt de manier waarop het materiaal naar boven wordt gespoeld nader omschreven. Levert normaliter monsters op met bemonsteringskwaliteit klasse E. |
|
opAfstandNatBinnendoor |
Manier van bemonsteren waarbij het materiaal op diepte wordt losgeroerd of losgespoten, het losgemaakte materiaal via de holle boorstangen naar boven wordt gespoeld en aan het oppervlak bemonsterd wordt door vloeistof en materiaal van elkaar te scheiden. De methode wordt gebruikt bij luchtliften, counterflushboren en mechanisch zuigboren. Levert normaliter monsters op met bemonsteringskwaliteit klasse E. |
|
opAfstandNatBuitenlangs |
Manier van bemonsteren waarbij het materiaal op diepte wordt losgeroerd of losgespoten, het losgemaakte materiaal via de ruimte tussen de boorstangen en de wand van het gat naar boven wordt gespoeld en aan het oppervlak bemonsterd wordt door vloeistof en materiaal van elkaar te scheiden. De methode wordt gebruikt bij straightflushboren en spuitboren. Levert normaliter monsters op met bemonsteringskwaliteit klasse E. |
|
opDiepteGrijpen |
Manier van bemonsteren waarbij het materiaal op diepte met een grijper wordt uitgenomen. De methode wordt gebruikt bij het grijperboren. Levert normaliter monsters op met bemonsteringskwaliteit klasse D of E. Welke klasse van toepassing is wordt mede bepaald door de cohesie en de vochtigheid van de grond. |
|
opDiepteKernen |
Manier van bemonsteren waarbij een kolom materiaal op diepte met een speciale boorbeitel of met draaiende spuiters wordt vrijgeboord, in een container wordt opgevangen, wordt losgetrokken of losgesneden en naar boven wordt gehaald. De methode wordt gebruikt bij kernboren, rotary core drilling en bij gebruik van de Sherbrooke sampler. Levert normaliter monsters op met bemonsteringskwaliteit klasse A, B, C of D. Welke klasse van toepassing is wordt bepaald door het type bemonsteringsapparaat, de boortechniek, de cohesie en de vochtigheid van de grond. |
|
opDiepteLosroeren |
Manier van bemonsteren waarbij het materiaal op diepte wordt losgeroerd, in het apparaat wordt opgevangen en met het apparaat naar boven wordt gehaald. De methode wordt gebruikt bij boren met het bucketsysteem, draaiend boren met de hand, pulsboren en bij de VanderStaay-boor en de handbediende zuigerboor. Levert normaliter monsters op met bemonsteringskwaliteit klasse E tot D. Welke klasse van toepassing is wordt bepaald door de boortechniek en de cohesie en de vochtigheid van het materiaal. |
|
opDiepteUitsteken |
Manier van bemonsteren waarbij een kolom materiaal op diepte wordt uitgestoken, in een container wordt opgevangen, wordt losgetrokken of losgesneden en in de container naar boven wordt gehaald. De methode wordt gebruikt bij het Ackermann-apparaat, de VanderStaay-boor, Aqualock sampler, Beeker-monsternemer, het Begemann-steekapparaat, Dachnovski-apparaat, de dropcorer, DLDS, folie-sampler, grondkolomcilinder, gutsboor, monsterringsteker, MOSTAP, pistoncorer, (veen)profielsteker, ramgutsboor, sonisch boren, de spitsmuismonstersteker, steekbuis, trilflip, het VanderHorst-steekapparaat, de vibrocorer, window sampler en de Zenkovitchboor. Levert monsters op met bemonsteringskwaliteit klasse A, B, C of D. Welke klasse van toepassing is wordt bepaald door het type bemonsteringsapparaat, de boortechniek, de cohesie en de vochtigheid van het materiaal. |
De lijst met de procedures voor bemonstering.
|
Waarde |
Omschrijving |
|---|---|
|
ISO22475d1v2006 |
NEN-EN-ISO 22475-1:2006 Methoden voor monsterneming en grondwatermeting – Deel 1: Technische grondslagen voor de uitvoering. Een internationale norm geaccepteerd door Nederland en Europa. |
|
ISO22475d1v2021 |
NEN-EN-ISO 22475-1:2021 Methoden voor monsterneming en grondwatermeting – Deel 1: Technische grondslagen voor de uitvoering. Een internationale norm geaccepteerd door Nederland en Europa. |
De lijst met de categorieën van hydrofysische eigenschappen die van het materiaal zijn bepaald.
|
Waarde |
Omschrijving |
|---|---|
|
geen |
Er zijn geen hydrofysische eigenschappen bepaald. |
|
standaard |
De verzadigde waterdoorlatendheid, de droge volumieke massa en de volumieke massa zijn bepaald, en de volumieke massa vaste delen is niet bepaald. Dit vereist een interval met een minimum lengte van 2 cm. De vereiste monsterkwaliteit is QM1, QM2 of QM3. |
|
uitgebreid |
De verzadigde waterdoorlatendheid, de droge volumieke massa en de volumieke massa vaste delen zijn bepaald. Dit vereist een interval met een minimum lengte van 2 cm. De vereiste monsterkwaliteit is QM1, QM2 of QM3. |
|
waterdoorlatendheidMislukt |
De bepaling van de verzadigde waterdoorlatendheid is niet geslaagd. De droge volumieke massa, de volumieke massa en/of de volumieke massa vaste delen is bepaald. Dit vereist een interval met een minimum lengte van 2 cm. De monsterkwaliteit is gelijk aan QM1, QM2 of QM3. |
De lijst met de categorieën van samenstellingseigenschappen die van het materiaal zijn bepaald.
|
Waarde |
Omschrijving |
|---|---|
|
geen |
Er zijn geen samenstellingseigenschappen bepaald. |
|
standaard |
Van het onderzocht interval zijn de standaard samenstellingseigenschappen bepaald en dat zijn de korrelgrootteverdeling, het kalkgehalte en organische stof gehalte. Het organisch koolstofgehalte en zwavelgehalte zijn niet bepaald. In zeer uitzonderlijke gevallen kan het voorkomen dat bij de bepaling van het organische stof gehalte of kalkgehalte iets misgaat in de uitvoering en alleen in dat geval ontbreken die bepalingen. De bepaling van de standaard samenstellingseigenschappen vereist een interval met een minimum lengte van 1 cm. De monsterkwaliteit stelt geen beperkingen. |
|
standaardMetChemie |
Van het onderzocht interval zijn de standaard samenstellingseigenschappen en chemische eigenschappen bepaald en dat zijn de korrelgrootteverdeling, het kalkgehalte, organische stof gehalte, organisch koolstofgehalte en zwavelgehalte. In zeer uitzonderlijke gevallen kan het voorkomen dat bij de bepaling van het kalkgehalte, organische stof gehalte, organisch koolstofgehalte of zwavelgehalte iets misgaat in de uitvoering en alleen in dat geval ontbreken die bepalingen. De bepaling van de standaard samenstellingseigenschappen en chemische eigenschappen vereist een interval met een minimum lengte van 1 cm. De monsterkwaliteit stelt geen beperkingen. |
|
zonderKorrelverdeling |
Van het onderzocht interval zijn het organische stof gehalte en kalkgehalte bepaald. Het organisch koolstofgehalte en zwavelgehalte zijn niet bepaald. De bepaling van de korrelgrootteverdeling ontbreekt omdat de bepaling niet is gelukt en dat is het geval bij sterk organisch materiaal. Dit vereist een interval met een minimum lengte van 1 cm. De monsterkwaliteit stelt geen beperkingen. |
|
zonderKorrelverdelingMetChemie |
Van het onderzocht interval zijn het organische stof gehalte, kalkgehalte, organisch koolstofgehalte en zwavelgehalte bepaald. De bepaling van de korrelgrootteverdeling ontbreekt omdat de bepaling niet is gelukt en dat is het geval bij sterk organisch materiaal. Dit vereist een interval met een minimum lengte van 1 cm. De monsterkwaliteit stelt geen beperkingen. |
De lijst met de methoden die voor de bepalingen in de geologische monsteranalyse worden toegepast.
|
Waarde |
Omschrijving |
|---|---|
|
droogZeven |
Methode voor het bepalen van de korrelgrootteverdeling. Voor het bepalen van de verdeling van de fractie groter dan 63 µm is droge zeving gebruikt. Deze methode wordt gebruikt wanneer het materiaal uit het onderzocht interval uit grind of grover materiaal bestaat. |
|
droogZevenLaser |
Methode voor het bepalen van de korrelgrootteverdeling. Het materiaal is droog gezeefd over de 2mm-zeef. De verdeling van de korrels kleiner dan 2 mm is bepaald door middel van laserdiffractie. De korrels groter dan 2 mm zijn niet nader onderverdeeld. |
|
drogenOven |
Methode voor het bepalen van het watergehalte. Het materiaal wordt gedroogd in een oven waardoor het water verdampt. Uit het massaverlies wordt het watergehalte berekend. |
|
drogenOvenVolumeVoorbepaald |
Methode voor het bepalen van de droge volumieke massa. Het materiaal is met een ring uit een monster gestoken en dat is vervolgens geheel pas gemaakt. Massa en inhoud van de steekring zijn heel nauwkeurig bekend. Vervolgens is het materiaal gedroogd in een oven waardoor het water verdampt, en is de massa van de volle steekring met een balans bepaald. Uit de massa en het bekend volume is de droge volumieke massa berekend. |
|
fallingHead |
Methode voor het bepalen van de waterdoorlatendheid van verzadigde cohesieve grond. Het proefstuk wordt onder een bepaalde druk in de opstelling geplaatst en van onderaf verzadigd. Er wordt een hydraulische gradiënt aangelegd tussen de bovenkant van het proefstuk en de onderkant en die neemt tijdens de proef af. De tijd die nodig is om een bepaald volume water door het monster te laten stromen wordt gemeten. De verzadigde waterdoorlatendheid wordt berekend met de wet van Darcy. |
|
fallingHeadOnvoldoendeCohesief |
Methode voor het bepalen van de waterdoorlatendheid van verzadigde onvoldoende cohesieve grond. Het proefstuk wordt volledig verzadigd. Er wordt een hydraulische gradiënt aangelegd tussen de bovenkant van het proefstuk en de onderkant en die neemt tijdens de proef af. De tijd die nodig is om een bepaald volume water door het monster te laten stromen wordt gemeten. Tijdens de meting wordt de opstelling afgedekt zodat er geen verdamping kan optreden. De verzadigde waterdoorlatendheid wordt berekend met de wet van Darcy. |
|
getraptVerhitten550 |
Methode voor het bepalen van het organischestofgehalte. Het materiaal wordt getrapt verhit van 105 °C naar 450 °C en vervolgens naar 550 °C, waardoor de organische stof verbrandt. Uit het massaverlies is het gehalte berekend. |
|
getraptVerhitten800 |
Methode voor het bepalen van het kalkgehalte. Het materiaal wordt getrapt verhit van 550 °C naar 800 °C waardoor de koolzure kalk wordt omgezet in calciumoxide. Uit het massaverlies is het gehalte berekend. Vervolgens wordt er nog verhit naar 1000 °C. |
|
natDroogZevenPipet |
Methode voor het bepalen van de korrelgrootteverdeling. Het materiaal is nat gezeefd over de 63 µm-zeef. De verdeling van de korrels kleiner dan 63 µm is bepaald door middel van pipetteren. De verdeling van de korrels groter dan 63 µm is bepaald door middel van droge zeving. |
|
pyknometerVloeistof |
Methode voor het bepalen van de volumieke massa vaste delen. De volumieke massa van de vaste delen is bepaald met een met vloeistof gevulde pyknometer. De massa is bepaald met een balans. Het volume is berekend uit het volumeverschil van de vloeistof in de pyknometer. |
|
verhittenCO2indirectMeten |
Methode voor het bepalen van het organische koolstofgehalte. Het materiaal wordt in tweeën gedeeld. Het eerste deel wordt bij een temperatuur van ten minste 500 °C verhit waarbij de aanwezige organische koolstof wordt omgezet in CO2. Vervolgens wordt het materiaal bij een temperatuur van ten minste 1400 °C verhit waarbij het anorganische koolstof wordt omgezet in CO2. Het tweede proefstuk wordt direct verhit bij een temperatuur van 1400 °C, waarbij al het koolstof wordt omgezet in CO2. De hoeveelheid CO2 wordt gemeten en daaruit wordt het gehalte aan koolstof en anorganisch koolstof berekend. Uit het verschil van deze beide gehaltes wordt het aandeel organische koolstof berekend. |
|
verhittenSO2meten |
Methode voor het bepalen van het zwavelgehalte. Het materiaal wordt bij een temperatuur van 1400°C verhit waarbij het aanwezige zwavel wordt omgezet in SO2. De hoeveelheid SO2 wordt gemeten en daaruit wordt het gehalte aan zwavel berekend. |
|
volumeVoorbepaald |
Methode voor het bepalen van de volumieke massa. De volumieke massa is bepaald van het materiaal dat met een ring uit een monster is gestoken en dat vervolgens geheel pas is gemaakt. Massa en inhoud van de steekring zijn heel nauwkeurig bekend. De massa van de volle steekring is met een balans bepaald. |
De lijst met de procedures die voor de bepalingen in de geologische monsteranalyse worden toegepast.
|
Waarde |
Omschrijving |
|---|---|
|
GDNpraktijkrichtlijnv2020_waterdoorlatendheid |
Praktijkrichtlijn Geologische Dienst Nederland, versie 2020 beschrijft in het deel waterdoorlatendheid de procedure voor het bepalen van de verzadigde waterdoorlatendheid. |
|
EN15936v2012 |
NEN-EN 15936:2012 Slib, behandeld biologisch afval, bodem en afval – Bepaling van de totale organische koolstof (TOC) door droge verbranding beschrijft de procedure voor het bepalen van het organisch koolstofgehalte. Een Europese norm geaccepteerd door Nederland. |
|
ISO13320v2009 |
NEN-ISO 13320:2009 Analyse van de deeltjesgrootteverdeling – Methoden met laserdiffractie beschrijft de procedure voor het bepalen van de korrelgrootteverdeling door middel van laserdiffractie. Een internationale norm geaccepteerd door Nederland. |
|
ISO14688d2v2019NEN8990v2020 |
NEN-EN-ISO 14688-2:2019+NEN 8990:2020 Geotechnisch onderzoek en beproeving – Identificatie en classificatie van grond – Deel 2: Grondslagen voor een classificatie + NEN 8991:2020 Geotechnisch onderzoek en beproeving – Identificatie en classificatie van grond – Nederlandse aanvulling op NEN-EN-ISO 14688-2 beschrijft de zogenaamde classificatieproeven. De uitwerking van de bepaling van het organischestofgehalte en het kalkgehalte zijn in de Nederlandse bijlage opgenomen. |
|
ISO15178v2000 |
ISO 15178:2000 Soil quality – Determination of total sulfur by dry combustion beschrijft de procedure voor het bepalen van het zwavelgehalte. |
|
ISO17892d1v2014 |
NEN-EN-ISO 17892-1:2014 Geotechnisch onderzoek en beproeving – Beproeving van grond in het laboratorium – Deel 1: Bepaling van het watergehalte beschrijft de procedure voor het bepalen van het watergehalte door middel van drogen. Een internationale norm geaccepteerd door Europa en Nederland. |
|
ISO17892d2v2014 |
NEN-EN-ISO 17892-2:2014 Geotechnisch onderzoek en beproeving – Beproeving van grond in het laboratorium – Deel 2: Bepaling van de dichtheid van fijn korrelige grond beschrijft de procedure voor het bepalen van de volumieke massa en de droge volumieke massa. Een internationale norm geaccepteerd door Europa en Nederland. |
|
ISO17892d3v2016 |
NEN-EN-ISO 17892-3:2016 Geotechnisch onderzoek en beproeving – Beproeving van grond in het laboratorium – Deel 3: Bepaling van de dichtheid van gronddeeltjes beschrijft de procedure voor het bepalen van volumieke massa van de vaste delen met de gas- en vloeistofpyknometer. Een internationale norm geaccepteerd door Europa en Nederland. |
|
ISO17892d4v2016 |
NEN-EN-ISO 17892-4:2016 Geotechnisch onderzoek en beproeving – Beproeving van grond in het laboratorium – Deel 4: Bepaling van de korrelgrootte verdeling beschrijft de procedure voor het bepalen van de korrelgrootteverdeling van fracties door middel van natte zeving over de 63µm-zeef, droge zeving voor fracties groter dan 63 µm en voor de fracties kleiner dan 63 µm met de hydrometer en de pipetmethode. Een internationale norm geaccepteerd door Europa en Nederland. |
|
ISO17892d11v2019 |
NEN-EN 15936:2012 Slib, behandeld biologisch afval, bodem en afval – Bepaling van de totale organische koolstof door droge verbranding en beschrijft de procedure voor het bepalen van het organische koolstofgehalte. |
De lijst met de materialen waaruit de lagen in een boorprofiel bestaan.
|
Waarde |
Omschrijving |
|---|---|
|
grond |
Het boorprofiel omvat alleen lagen die beschreven zijn als grond of bijzonder materiaal. |
De lijst met de kwaliteitsniveaus van de geologische boorprofielen.
|
Waarde |
Omschrijving |
|---|---|
|
geologischStandaardGeroerd |
De grond is beschreven volgens de eisen in SBB6:2020 gesteld aan een standaard geologische beschrijving van geroerde boormonsters. |
|
geologischStandaardOngeroerd |
De grond is beschreven volgens de eisen in SBB6:2020 gesteld aan een standaard geologische beschrijving die is gemaakt van ongeroerde boormonsters. |
|
geologischUitgebreidGeroerd |
De grond is beschreven volgens de eisen in SBB6:2020 gesteld aan een uitgebreide geologische beschrijving van geroerde boormonsters. |
|
geologischUitgebreidOngeroerd |
De grond is beschreven volgens de eisen in SBB6:2020 gesteld aan een uitgebreide geologische beschrijving die is gemaakt van ongeroerde boormonsters. |
De lijst met de plekken waar het beschrijven van boormonsters wordt uitgevoerd.
|
Waarde |
Omschrijving |
|---|---|
|
lab |
De monsters zijn beschreven in een beschrijfruimte. |
|
veld |
De monsters zijn beschreven in het veld, direct na monstername. |
|
veldlab |
De monsters zijn beschreven in een container aan boord van een schip of een daarmee vergelijkbare ruimte, direct na monstername. |
De lijst met de procedures voor geologische boormonsterbeschrijving.
|
Waarde |
Omschrijving |
|---|---|
|
GDN_SBB6v2020 |
Standaard Boor Beschrijvingsmethode 6 versie 2020. Een door de Geologische Dienst Nederland vastgestelde procedure voor de beschrijving van boormonsters. |
De lijst met de bijzonderheden van het onderzochte materiaal die tijdens bepalingen in geologische monsteranalyse zijn geconstateerd.
|
Waarde |
Omschrijving |
|---|---|
|
aggregatie |
Het onderzochte materiaal is nadat het uit de ondergrond is genomen, bijvoorbeeld door droging, enigszins geaggregeerd (verkit). Er zijn brokjes aanwezig die meestal, maar niet altijd eenvoudig verpulverd kunnen worden. |
|
desintegratie |
Het onderzochte materiaal is na droging in de oven op 105 of 110 °C gedesintegreerd. Dit kan wijzen op een bijzondere samenstelling van het materiaal. |
|
gelaagd |
Het onderzochte materiaal is gelaagd. |
|
gescheurd |
Het onderzochte materiaal is gescheurd. |
|
insluiting |
In het onderzochte materiaal komen 1 of meer insluitingen voor, bijvoorbeeld een grindkorrel, schelp, een stukje puin, hout of een klei- of leemkluit. |
|
verkleuring |
Het onderzochte materiaal is na droging in de oven op 105 of 110 °C van kleur veranderd. Dit kan wijzen op een bijzondere samenstelling van het materiaal. |
|
wormgat |
In het onderzochte materiaal komen 1 of meer wormgaten voor. |
|
wortelgang |
In het onderzochte materiaal komen 1 of meer wortelgangen voor. |
De lijst met de bijzonderheden die zich tijdens de uitvoering van bepalingen in de geologische monsteranalyse hebben voorgedaan.
|
Waarde |
Omschrijving |
|---|---|
|
massaProefstuk |
De massa van het proefstuk is kleiner dan de procedure voorschrijft. |
|
materiaalVerloren |
Er is een correctie op de verdeling van de fractie groter dan 63 µm toegepast omdat tijdens het zeven een klein deel (niet meer dan 1%) van het materiaal verloren is gegaan. |
|
onvoldoendeDroog |
Het watergehalte van het proefstuk is na droging op 60 °C groter dan 3%. Er bestaat de kans dat het materiaal bij 105 °C niet volledig droog is. |
|
sequentieelUitgevoerd |
De bepaling is na een andere bepaling op hetzelfde materiaal uitgevoerd. Het kan zijn dat er materiaal verloren is gegaan. De bepaling is hierdoor minder nauwkeurig. |
|
volumeProefstuk |
Het volume van het proefstuk is kleiner dan de procedure voorschrijft. |
|
waterWeggelekt |
Er is water uit het proefstuk gelekt na verzadiging. |
De lijst met de materialen waaruit een laag die geen grond- of gesteentelaag is bestaat.
|
Waarde |
Omschrijving |
|---|---|
|
betonOngebroken |
Antropogeen materiaal: beton dat niet als puin wordt geclassificeerd, bijvoorbeeld een betonplaat. |
|
geotextiel |
Antropogeen materiaal: textiel en folies die gebruikt worden in grondverbetering en meestal uit kunststof bestaan. |
|
houtGebruikt |
Antropogeen materiaal: hout of houtig materiaal dat door de mens gebruikt is. Voorbeelden zijn rijsmatten, funderingspalen, beschoeiingen, scheepswrakken. |
|
houtskool |
Antropogeen materiaal: door verbranding verkoolde resten van hout, meestal gebroken stukjes. |
|
huisvuil |
Antropogeen materiaal: niet nader omschreven huishoudelijk afval. |
|
kalkGemaakt |
Antropogeen materiaal: op kalk gebaseerd materiaal van menselijke makelij zoals gebluste kalk of als hulpstof herkenbare kalk. |
|
ophoogmateriaalLichtKunststof |
Antropogeen materiaal: ophoogmateriaal met een laag soortelijk gewicht dat vooral uit plastics en soortgelijke kunststoffen bestaat, met als voorbeeld geëxpandeerd polystyreen. |
|
ophoogmateriaalLichtStenig |
Antropogeen materiaal: ophoogmateriaal met een laag soortelijk gewicht dat uit stenig materiaal van menselijke makelij bestaat. Voorbeelden zijn bims, geëxpandeerde kleikorrels, flugsand, schuimbeton en schuimglas. |
|
plantenrestenHoutig |
Natuurlijk materiaal: de houtige, onverteerde resten van planten, zoals stammen, takken en houtige wortels. |
|
plantenrestenNietHoutig |
Natuurlijk materiaal: de niet-houtige, onverteerde resten van planten, zoals worteltjes, rietstengels en bladeren. |
|
puin |
Antropogeen materiaal: bouw- en sloopafval, veelal een mengsel van stenige materialen die door de mens gemaakt of bewerkt zijn; soilmix, een mengsel van de grond ter plaatse met een materiaal als cement of waterglas, wordt ook hiertoe gerekend. |
|
soilmix |
Antropogeen materiaal: een mengsel van de grond ter plaatse met een materiaal als cement of waterglas; wordt bijvoorbeeld als grondverbetering gebruikt voor grondkeringen. |
|
stenen |
Antropogeen materiaal: stenen van natuurlijk materiaal die gebruikt zijn als ballast of stortsteen of het bijproduct zijn van mijnbouw. |
|
verbrandingsresten |
Antropogeen bestanddeel: minerale verbrandingsresten met een diameter die varieert van kleiner dan 63 µm tot groter dan 2 mm. |
|
verbrandingsrestenFijn |
Antropogeen materiaal: minerale verbrandingsresten met een diameter vergelijkbaar met die van silt en lutum (kleiner dan 63 µm). |
|
verbrandingsrestenMiddelgrof |
Antropogeen materiaal: minerale verbrandingsresten met een diameter vergelijkbaar met die zand (0,063 tot 2 mm). |
|
verbrandingsrestenGrof |
Antropogeen materiaal: minerale verbrandingsresten met een diameter groter dan 2 mm. |
|
wegverhardingsmateriaal |
Antropogeen materiaal: materiaal dat gebruikt is voor het verharden van wegen en erven. Voorbeelden zijn asfalt, betonklinkers, klinkers, steenslag en tegels. |
|
zwerfkeiVerweerd |
Natuurlijk materiaal: een zo verweerde zwerfkei dat het materiaal volledig vergruisd is en doorboord kan worden. |
De lijst met de waarden voor bodemgebruik.
|
Waarde |
Omschrijving |
|---|---|
|
akkerBollen |
Terrein in landelijk gebied in gebruik voor akkerbouw of vollegrondstuinbouw en wel voor bloembollen. |
|
akkerNietBollen |
Terrein in landelijk gebied in gebruik voor akkerbouw of vollegrondstuinbouw, maar niet voor bloembollen. |
|
boomgaard |
Terrein in landelijk gebied in gebruik als boomgaard. |
|
bos |
Terrein in landelijk gebied dat bedekt is met bos. |
|
gebruikInTransitie |
Terrein dat niet-verhard is en nog niet werkelijk in gebruik is omdat men het gebruik van het terrein aan het veranderen is. |
|
geenBodemgebruik |
Terrein met verhard oppervlak. |
|
glastuinbouw |
Terrein in landelijk gebied in gebruik voor tuinbouw onder glas. |
|
grasland |
Terrein of een kleiner stuk grond (grasland, wegberm, dijk) in landelijk gebied dat voor korte of lange tijd met gras begroeid is. |
|
natuurGeenVegetatie |
Terrein in landelijk gebied dat in gebruik is als natuurterrein zonder vegetatie, bijvoorbeeld stranden, wadplaten of stuifzandgebieden. |
|
natuurKorteVegetatie |
Terrein in landelijk gebied dat in gebruik is als natuurterrein en begroeid is met heide, riet of andere korte vegetatie. |
|
nietLandelijkBomen |
Terrein in niet-landelijk gebied dat overwegend met bomen is begroeid (plantsoenen, singels, begraafplaatsen, volkstuinen en campings). |
|
nietLandelijkGras |
Terrein in niet-landelijk gebied dat overwegend met gras is begroeid (bijv. parken, golfbanen, sportparken, grasstroken en een grasveld bij zwembaden). |
De lijst voor de classificatie van het aandeel kleurige korrels in de zand- en de grindfractie.
|
Waarde |
Omschrijving |
|---|---|
|
nietBont |
De fractie bestaat voor meer dan 99 volumeprocent uit korrels die wit, doorschijnend of lichtgrijs zijn. |
|
matigBont |
De fractie bestaat voor 90 tot 99 volumeprocent uit korrels die wit, doorschijnend of lichtgrijs zijn. |
|
zeerBont |
De fractie bestaat voor minder dan 90 volumeprocent uit korrels die wit, doorschijnend of lichtgrijs zijn. |
De lijst met de procedures voor boren.
|
Waarde |
Omschrijving |
|---|---|
|
bedrijfSpecifiek |
Er is een door de uitvoerder van de boring voor het eigen bedrijf opgestelde procedure gevolgd. |
|
SIKB2001vanafV6.0 |
SIKB protocol 2001 Plaatsen van handboringen en peilbuizen, maken van boorbeschrijvingen, nemen van grondmonsters en waterpassen. Versie 6.0 en opvolgende versies die geen relevante wijzigingen voor (de gegevens van) het booronderzoek bevatten. |
|
SIKB2101vanafV3.3 |
SIKB protocol 2101 Mechanisch boren. Versie 3.3 en opvolgende versies die geen relevante wijzigingen voor (de gegevens van) het booronderzoek bevatten. |
De lijst met de technieken voor het maken van een gat in de ondergrond.
|
Waarde |
Omschrijving |
|---|---|
|
handDraaien |
De techniek waarbij een apparaat met de hand wordt bediend en door draaien dieper de grond in wordt gedreven. Tijdens het boren is er sprake van een open gat. Om het geboorde gat bij verder boren in stand te houden kan verbuizing worden aangebracht. Voorbeelden van apparaten die gebruikt worden zijn de verschillende typen edelmanboren, de grindboor, de lepelboor, de riversideboor, de spiraalboor en de keienvanger. |
|
handDrukken |
De techniek waarbij een apparaat zonder zuiger met de hand wordt bediend en door drukken dieper de grond in wordt gedreven. De gebruikte apparaten worden gewoonlijk steekapparaten genoemd en voorbeelden zijn de gutsboor, het VanderHorst-steekapparaat, het Dachnovski-apparaat, de profielsteker, de veenprofielsteker, de monsterringsteker, de folie-sampler, de steekbuis, de Beeker-monsternemer en de grondkolomcilinder. |
|
handDrukkenZuiger |
De techniek waarbij een apparaat dat voorzien is van een zuiger met de hand wordt bediend en door drukken dieper de grond in wordt gedreven. Voorbeelden van apparaten die gebruikt worden zijn het Livingstone-apparaat, de zuigerboor en de VanderStaay-boor. |
|
handHameren |
De techniek waarbij een apparaat met de hand wordt bediend en een hamer wordt gebruikt om het dieper de grond in te drijven; de hamer kan met de hand bediend worden of elektrisch worden aangedreven. Voorbeelden van apparaten die gebruikt worden zijn de gutsboor en bepaalde steekapparaten (Dachnovski-apparaat, monsterringsteker, folie-sampler, de steekbuis en grondkolomcilinder). |
|
handPulsen |
De techniek waarbij een apparaat met de hand wordt bediend en een buis met een terugslagklep dieper de grond in wordt gedreven door deze herhaaldelijk te laten vallen. De buis met terugslagklep wordt de puls genoemd. Bij pulsen is het geboorde traject altijd maar voor een klein gedeelte open en wordt het grootste deel van het gat beschermd door een buis die tijdens het boren naar beneden wordt gedrukt. Aanvullende maatregelen om het geboorde gat in stand te houden om verder te kunnen boren zijn niet nodig. |
|
mechanischDraaienOnverbuisd |
De techniek waarbij een apparaat mechanisch wordt aangedreven en door draaien dieper de grond in wordt gedreven. Tijdens het boren is er sprake van een volledig open gat, behalve in het deel van het traject waarin tijdens de voorbereiding tijdelijke verbuizing is gezet. Om het geboorde gat bij verder boren in stand te houden kan (aanvullende) verbuizing worden aangebracht of spoeling worden gebruikt. Voorbeelden zijn boren met de avegaar, het bucketsysteem, luchtliftsysteem, rotary drillingsysteem, straightflushsysteem en de zuigboor. |
|
mechanischDraaienVerbuisd |
De techniek waarbij een apparaat mechanisch wordt aangedreven en door draaien dieper de grond in wordt gedreven. De draaiende boorkop zit onderaan een buis die precies in het gat past. De buis zorgt ervoor dat het gat tijdens het boren in stand wordt gehouden. Het voorbeeld is counterflushboren. |
|
mechanischDrukken |
De techniek waarbij een apparaat mechanisch wordt aangedreven en door continu drukken dieper de grond in wordt gedreven. Voorbeelden van apparaten die gebruikt worden zijn het Ackermann-apparaat, het Begemann-steekapparaat, de DLDS, de MOSTAP en de spitsmuismonstersteker. Ook een gutsboor wordt gedrukt wanneer de aard van de ondergrond dat toestaat. |
|
mechanischGrijpen |
De techniek waarbij een mechanisch bediende grijper wordt gebruikt om het gat dieper te maken. Tijdens het boren is er sprake van een volledig open gat. Om het geboorde gat bij verder boren in stand te houden kan verbuizing worden aangebracht of spoeling worden gebruikt. Wanneer er slechts een oppervlakkig gat wordt gemaakt wordt dit niet als een vorm van boren beschouwd. Een voorbeeld is het grijperboorsysteem. |
|
mechanischHameren |
De techniek waarbij een apparaat mechanisch wordt aangedreven en een hamer wordt gebruikt om het de grond in te drijven. Voorbeelden zijn de ramgutsboor, de window sampler en het Ackermann-apparaat; een gutsboor wordt gehamerd wanneer de aard van de ondergrond dat vereist. |
|
mechanischHamerenSpuitenVerbuisd |
De techniek waarbij een apparaat mechanisch wordt aangedreven en dieper de grond in wordt gedreven door te hameren en de grond los te spuiten. De boorkop zit onderaan een buis die ervoor zorgt dat het gat tijdens het boren in stand wordt gehouden. Het voorbeeld is ro-flushboren. |
|
mechanischPulsen |
De techniek waarbij een apparaat mechanisch wordt aangedreven en een buis met een terugslagklep dieper de grond in wordt gedreven door deze herhaaldelijk te laten vallen. De buis met terugslagklep wordt de puls genoemd en deze techniek is de meest gebruikte in de wereld van de geotechniek. Bij pulsen is het geboorde traject altijd maar voor een klein gedeelte open en wordt het grootste deel van het gat beschermd door een buis die tijdens het boren naar beneden wordt gedrukt. Aanvullende maatregelen om het geboorde gat in stand te houden om dieper te kunnen boren zijn niet nodig. |
|
mechanischSpuitenDraaien |
De techniek waarbij een apparaat mechanisch wordt aangedreven en door een combinatie van spuiten en draaien dieper de grond in wordt gedreven. Tijdens het boren is er sprake van een volledig open gat. Om het geboorde gat in stand te houden kan verbuizing worden aangebracht of spoeling worden gebruikt. Het voorbeeld is boren met gebruik van de Sherbrooke sampler. |
|
mechanischSpuitenOnverbuisd |
De techniek waarbij met een mechanisch bediend apparaat een gat wordt gemaakt door de grond los te spuiten. Tijdens het boren is er sprake van een volledig open gat. Om het geboorde gat bij verder boren in stand te houden kan verbuizing worden aangebracht. Voorbeelden van apparaten die gebruikt worden zijn een slang aangesloten op een compressor en een spuitlans. |
|
mechanischTrillen |
De techniek waarbij een apparaat mechanisch wordt aangedreven en door hoogfrequent trillen dieper de grond in wordt gedreven. Het trillen kan gecombineerd worden met drukken of draaien. Voorbeelden zijn (roterend) sonisch boren, vibrocoring en boren met de trilflip, geodoff, de Zenkovitch-boor en de Aqualocksampler. |
|
mechanischVallen |
De techniek waarbij het apparaat mechanisch wordt aangedreven en een buis de grond in wordt gedreven door deze van geringe hoogte in een keer in de waterbodem te laten vallen. Voorbeelden zijn de dropcorer en de pistoncorer. |
|
mechanischVerdringen |
De techniek waarbij een apparaat mechanisch wordt aangedreven en door draaien, hameren, drukken of trillen de grond in wordt gedreven zonder eigenlijk materiaal naar boven te halen. Het voorbeeld is verdringend (roterend) sonisch boren. |
De lijst met de materialen waaruit de buizen die in het boorgat zijn achtergebleven bestaan.
|
Waarde |
Omschrijving |
|---|---|
|
pe |
De buis bestaat uit polyethyleen, waarbij onbekend is of het high density of low density polyethyleen betreft. |
|
peHighDensity |
De buis bestaat uit high density polyethyleen. |
|
peLowDensity |
De buis bestaat uit low density polyethyleen. |
|
pePvc |
De buis bestaat uit polyethyleen en pvc, waarbij onbekend is of het high density of low density polyethyleen betreft. |
|
staal |
De buis bestaat uit staal, waarbij onbekend is welk type staal het betreft. |
|
staalGegalvaniseerd |
De buis bestaat uit gegalvaniseerd staal. |
|
staalRoestvrij |
De buis bestaat uit roestvrij staal. |
De lijst voor de classificatie van de stijfheid van fijne grond.
|
Waarde |
Omschrijving |
|---|---|
|
zeerSlap |
Grond waar een vinger gemakkelijk tot 25 mm in kan worden gedrukt en die tussen de vingers door loopt wanneer de hand wordt samengeknepen. Een klasse onder de NEN-EN-ISO 14688 procedure. |
|
slap |
Grond waar een vinger tot 10 mm kan worden gedrukt en die met lichte druk van de vingers kan worden verkneed. Een klasse onder de NEN-EN-ISO 14688 procedure. |
|
stevig |
Grond die met de duim gemakkelijk kan worden ingedrukt en niet met de vingers kan worden verkneed, maar wel tot 3 mm dikke strengen kan worden uitgerold zonder te breken of te verkruimelen. Een klasse onder de NEN-EN-ISO 14688 procedure. |
|
stijf |
Grond waar met de duim een ondiepe voor in kan worden gemaakt en die verkruimelt en breekt wanneer de grond tot 3 mm dikke strengen wordt uitgerold, maar nog vochtig genoeg is om weer tot een bol te worden gekneed. Een klasse onder de NEN-EN-ISO 14688 procedure. |
|
zeerStijf |
Grond waar nog net een kerf in kan worden gemaakt met de nagel van de duim. De grond kan niet meer worden vervormd en verkruimelt onder druk. Vaak is deze grond uitgedroogd. De grond heeft meestal een lichte kleur. Een klasse onder de NEN-EN-ISO 14688 procedure. |
De lijst voor de classificatie van de stijfheid van organische grond.
|
Waarde |
Omschrijving |
|---|---|
|
zeerSlap |
De grond loopt zonder knijpen tussen de vingers door. |
|
slap |
De grond loopt met knijpen zeer gemakkelijk tussen de vingers door. |
|
matigSlap |
De grond loopt met knijpen nog goed tussen de vingers door. |
|
matigStevig |
De grond is met stevig knijpen nog juist tussen de vingers door te krijgen. |
|
stevig |
De grond is ook met stevig knijpen niet tussen de vingers door te krijgen. |
|
vast |
De grond is nog met de nagel in te drukken. |
De lijst met de methoden waarmee de coördinaten zijn omgezet.
|
Waarde |
Omschrijving |
|---|---|
|
7parameterTransformatie |
De gegevens zijn getransformeerd van WGS84 naar ETRS89, gebruikmakend van de 7-parameter transformatie. De transformatieparameters zijn afkomstig van de Dienst der Hydrografie en zijn tijdsafhankelijk. Voor elk jaar is een parameterset beschikbaar voor de berekening van coördinaten in ETRS89 in Nederland, waarna een transformatieprocedure naar de juiste dag volgt. |
|
7parameterTransformatie1989 |
De gegevens zijn getransformeerd van WGS84 naar ETRS89, gebruikmakend van de 7-parameter transformatie. De transformatieparameters zijn afkomstig van de Dienst der Hydrografie en zijn tijdsafhankelijk. Bij transformatie is gebruik gemaakt van de parameterset 1989.0. |
|
nietGetransformeerd |
De gegevens zijn aangeleverd in ETRS89; transformatie was niet nodig. |
|
RDNAPTRANS2008 |
De gegevens zijn getransformeerd van RD naar ETRS89, gebruikmakend van de transformatie RDNAPTRANS™, versie 2008. RDNAPTRANS™ is de officiële transformatie tussen RD/NAP en ETRS89 afkomstig van het Kadaster. |
|
RDNAPTRANS2018 |
De gegevens zijn getransformeerd van RD naar ETRS89, gebruikmakend van de transformatie RDNAPTRANS™, versie 2018. RDNAPTRANS™ is de officiële transformatie tussen RD/NAP en ETRS89 afkomstig van het Kadaster, Rijkswaterstaat en de Dienst der Hydrografie van de Koninklijke Marine in het samenwerkingsverband NSGI (Nederlandse Samenwerking Geodetische Infrastructuur). |
De lijst met de methoden voor het losmaken van samengeklonterde korrels.
|
Waarde |
Omschrijving |
|---|---|
|
metUltrasoonbad |
Samenklonterende korrels zijn losgemaakt door het materiaal in een ultrasoonbad gevuld met water en een dispersiemiddel los te trillen. |
|
roeren |
Samenklonterende korrels zijn losgemaakt door het materiaal in water zonder een dispersiemiddel los te roeren. |
|
roerenDispersiemiddel |
Samenklonterende korrels zijn losgemaakt door het materiaal in water met een dispersiemiddel los te roeren. |
De lijst met de temperaturen waarbij het materiaal is gedroogd.
|
Waarde |
Omschrijving |
|---|---|
|
105graden |
Het materiaal is gedroogd bij een temperatuur van 105 °C. |
|
110graden |
Het materiaal is gedroogd bij een temperatuur van 110 °C. |
De lijst met de duur van de periode waarin het materiaal is gedroogd.
|
Waarde |
Omschrijving |
|---|---|
|
16tot24uur |
Het materiaal is tussen de 16 en 24 uur gedroogd. |
|
24uurEnLanger |
Het materiaal is langer dan 24 uur gedroogd. |
|
stabieleMassa1uur |
Het materiaal is gedroogd tot het materiaal een stabiele massa heeft en dat is wanneer de massa van het materiaal niet meer dan 0,1% veranderd na 1 uur drogen. |
|
stabieleMassa5minuten |
Het materiaal is gedroogd tot het materiaal een stabiele massa heeft en dat is wanneer de massa van het materiaal niet meer dan 0,5% veranderd na 5 minuten drogen. |
De lijst voor de classificatie van de fracties die voor de bepaling van korrelgrootteverdeling in de geologie is gebruikt.
|
Waarde |
Omschrijving |
|---|---|
|
basisBeperktStandaard |
De fractie kleiner dan 63 µm is niet onderverdeeld, de fractie 63 µm tot 2mm is op de beperkte manier onderverdeeld en de fractie groter dan 2 mm is op de standaard manier onderverdeeld. |
|
minimaalMinimaalBasis |
De fractie kleiner dan 63 µm is op de minimale manier onderverdeeld, de fractie 63 µm tot 2 mm is op de minimale manier onderverdeeld en de fractie groter dan 2 mm is niet onderverdeeld. |
|
standaardStandaardBasis |
De fractie kleiner dan 63 µm is op de standaard manier onderverdeeld, de fractie 63 µm tot 2 mm is op de standaard manier onderverdeeld en de fractie groter dan 2 mm is niet onderverdeeld. |
De lijst met de vloeistoffen en de gassen die in bepalingen zijn gebruikt.
|
Waarde |
Omschrijving |
|---|---|
|
butanol |
In de bepaling is de vloeistof butanol gebruikt. |
|
gezuiverdWater |
In de bepaling is leidingwater gebruikt dat door destillatie, demineralisatie of ionisatie gezuiverd is van alle zouten en mineralen. |
|
hexaan |
In de bepaling is de vloeistof hexaan gebruikt. |
|
leidingwater |
In de bepaling is water gebruikt dat bestemd is voor menselijke consumptie en via leidingen wordt getransporteerd. |
|
SAR13water |
In de bepaling is zogenaamd SAR-water gebruikt met SAR waarde (sodium adsorption ratio) 13. De SAR waarde geeft de verhouding tussen natrium en calcium plus magnesium. |
|
spiritus |
In de bepaling is de vloeistof spiritus gebruikt. |
De lijst met de waarden voor de geologische typering van de wording van lagen en laagjes.
|
Waarde |
Omschrijving |
|---|---|
|
begravenBodem |
Een bodem die na vorming begraven is geraakt door sedimentatie. De waarde is alleen van toepassing bij de uitgebreide beschrijving. |
|
deflatieNiveau |
Een laag uiterst grof zand, grind, keitjes of keien met door de wind gefacetteerde en gepolijste zijden die de top vormt van een minder grove laag. |
|
dekzand |
Meestal fijn, goed gesorteerd, afgerond zand, door de wind over grote gebieden afgezet in de koude, droge omstandigheden aan het eind van de laatste ijstijd, al dan niet lokaal verspoeld. Komt in heel Nederland voor: in Oost- en Zuid-Nederland aan de oppervlakte, elders onder holocene veen- of kleilagen. |
|
geulbasis |
Slecht gesorteerd, heterogeen en grofkorrelig laagje dat een scherpe ondergrens heeft en naar boven toe geleidelijk overgaat in fijnkorreliger materiaal. Kan ook ander grover materiaal bevatten, zoals klei- en leembrokken, houtresten en schelpfragmenten. |
|
gliede |
Een laag die uit doppleriet bestaat en die op een zandpakket ligt. Doppleriet heeft de consistentie en structuur van zwarte schoensmeer en ontstaat wanneer veen oxideert en de humuszuren als stroperige zwarte brij naar beneden sijpelen en samenklonteren. De waarde is alleen van toepassing bij de uitgebreide beschrijving. |
|
hellingmateriaal |
Grond die door hellingprocessen verplaatst is en bestaat uit een mengsel van lokaal hoger gelegen grond en grond die al deel uitmaakte van de helling. De waarde is alleen van toepassing bij de uitgebreide beschrijving. |
|
ingestovenZand |
Dunne laag (meestal minder dan 1 cm) zwak siltig zand in een veenpakket. |
|
keileem |
Sterk zandige leem of klei, vaak met grind. Samenstelling buitengewoon heterogeen met een vrij groot aandeel van alle korrelgroottefracties (lutum, silt, zand en grind). De zandfractie is zeer slecht gesorteerd en bevat korrels uit de hele zandfractie. Kleur (donker) bruingrijs, groengrijs of roestbruin. Kalkloos tot kalkrijk, bevat soms ingewalste zandlenzen en/of opgenomen ouder materiaal (bijvoorbeeld potkleibandjes of brokjes). In Oost-Nederland kan het glauconiet en/of glauconiethoudende leem- of kleibrokjes bevatten door opgenomen Tertiair materiaal. Grindassociatie glaciaal. Komt voor in Noord- en Midden-Nederland. Meestal afgezet onder het landijs in het Saalien, al zijn er voorbeelden uit het Elsterien bekend; in dat geval is de grindassociatie niet duidelijk glaciaal. |
|
keizand |
Zwak tot uiterst siltig zand, meestal met grind. Samenstelling buitengewoon heterogeen met een groter aandeel van alle korrelgroottefracties (lutum, silt, zand en grind). De zandfractie is zeer slecht gesorteerd en bevat korrels uit de hele zandfractie. Kleur beige/geel of roestbruin; als er meer fijne fractie aanwezig is ook bruin- of groengrijs. Kalkloos tot kalkrijk, bevat soms ingewalste zandlenzen en/of opgenomen ouder materiaal (bijvoorbeeld potkleibandjes of brokjes). Grindassociatie glaciaal. Komt voor in Noord- en Midden-Nederland. Meestal afgezet onder het landijs in het Saalien of als uitspoelingsrest van keileem. Er zijn voorbeelden bekend uit het Elsterien, die bestaan uit zeer slecht gesorteerd zwak siltig grof zand, meestal met grind; in dit geval is de grindassociatie niet duidelijk glaciaal. De waarde is alleen van toepassing bij de uitgebreide beschrijving. |
|
laklaag |
Een donkergrijs tot zwart niveau in lichtgrijze fluviatiele komklei die het resultaat is van terrestrische of subaquatische neerslag van organische zuren. De waarde is alleen van toepassing bij de uitgebreide beschrijving. |
|
loess |
Leem die door de wind is afgezet en in het algemeen voor meer dan 75% bestaat uit kwartskorrels uit de siltfractie (korrelgrootte tussen 2 en 63 µm). Komt vooral voor in Zuid-Limburg en ligt vaak rechtstreeks op grindlagen die door de Maas zijn afgezet. Kan verspoeld voorkomen en grote diktes bereiken in dolines en als hellingmateriaal. |
|
meeropvulling |
Regelmatig parallel gelaagde opeenvolging afgezet in een meer. Opeenvolging bestaat meestal uit een afwisseling van klei en leem, of fijn en grof zand, soms met fijn grind. Omvat ook warven. De waarde is alleen van toepassing bij de uitgebreide beschrijving. |
|
mudDrape |
Fijnkorrelig laagje dat de morfologie van het onderliggende laagje volgt |
|
oplichtingsLaag |
Ingespoelde laag afgezet bij het horizontaal inscheuren van een veenpakket bij vloed of overstroming wat leidt tot het oplichten van het bovenste veenpakket. Dit ingespoelde materiaal wordt tussen de twee veenlagen afgezet, de grens met het boven- en onderliggende veenpakket is zeer scherp. Het materiaal kan zandig of kleiig zijn; in het laatste geval wordt er wel gesproken over klapklei. Diktes variëren van enkele millimeters tot meer dan 10 cm. |
|
potklei |
Zwak tot matig siltig of zandige klei, stevig tot (zeer) hard, veelal kalkrijk en glimmerhoudend. Kleur licht- tot donkergrijs, of donkerbruin tot zwart. Sedimenten die afgezet zijn in diepe sub-glaciale smeltwatergeulen, direct na het afsmelten van het Elsterien landijs. Hoge tot zeer hoge lutum percentages zijn kenmerkend, in enkele gevallen oplopend tot 60%. Kenmerkend is de sterke wisseling in dikte over korte afstanden. Komt alleen in Noord-Nederland voor. |
|
verweerdGesteente |
Grond die het product is van verwering van onderliggend intact gesteente. Gekenmerkt door naast elkaar voorkomen van brokken onverweerd gesteente en volledig verweerd materiaal, dat als klei, silt, zand of grind wordt beschreven. De waarde is alleen van toepassing bij de uitgebreide beschrijving. |
De lijst met de grondsoorten vanuit geologisch perspectief.
1. Waarde: De naam van de geologische grondsoort.
2. Categorie: De categorie waarin de geologische grondsoort valt.
3. Omschrijving: De omschrijving van de geologische grondsoort.
|
Waarde |
Categorie |
Omschrijving |
|---|---|---|
|
blokken |
zeer grove grond |
Een zeer grove grond, grond die voor meer dan 50% van de massa uit blokken, voor een onbepaald deel uit minder grof mineraal materiaal bestaat en een onbepaald deel organische stof bevat. |
|
keienMetKeitjes |
zeer grove grond |
Een zeer grove grond, grond die voor meer dan 50% van de massa uit keien en voor de rest vooral uit keitjes bestaat. |
|
keienMetGrind |
zeer grove grond |
Een zeer grove grond, grond die voor meer dan 50% van de massa uit keien en voor de rest vooral uit grind bestaat. |
|
keienMetZand |
zeer grove grond |
Een zeer grove grond, grond die voor meer dan 50% van de massa uit keien en voor de rest vooral uit zand bestaat. |
|
keienMetSilt |
zeer grove grond |
Een zeer grove grond, grond die voor meer dan 50% van de massa uit keien en voor de rest vooral uit silt bestaat. |
|
keienMetKlei |
zeer grove grond |
Een zeer grove grond, grond die voor meer dan 50% van de massa uit keien en voor de rest vooral uit klei bestaat. |
|
keitjesMetKeien |
zeer grove grond |
Een zeer grove grond, grond die voor meer dan 50% van de massa uit keitjes en voor de rest vooral uit keien bestaat. |
|
keitjesMetGrind |
zeer grove grond |
Een zeer grove grond, grond die voor meer dan 50% van de massa uit keitjes en voor de rest vooral uit grind bestaat. |
|
keitjesMetZand |
zeer grove grond |
Een zeer grove grond, grond die voor meer dan 50% van de massa uit keitjes en voor de rest vooral uit zand bestaat. |
|
keitjesMetSilt |
zeer grove grond |
Een zeer grove grond, grond die voor meer dan 50% van de massa uit keitjes en voor de rest vooral uit silt bestaat. |
|
keitjesMetKlei |
zeer grove grond |
Een zeer grove grond, grond die voor meer dan 50% van de massa uit keitjes en voor de rest vooral uit klei bestaat. |
|
siltigGrind |
grindrijke minerale grond |
Een grindrijke minerale grond, grond die voor minimaal 30% van de massa uit grind, voor meer dan 20% uit silt plus lutum en voor minder dan 50% uit zand bestaat, en niet veel organische stof bevat. |
|
zwakZandigGrind |
grindrijke minerale grond |
Een grindrijke minerale grond, grond die voor minimaal 70% van de massa uit grind, voor minimaal 20% uit silt plus lutum en voor maximaal 10% uit zand bestaat, en niet veel organische stof bevat. |
|
matigZandigGrind |
grindrijke minerale grond |
Een grindrijke minerale grond, grond die voor meer dan 50% van de massa uit grind, voor maximaal 20% uit silt plus lutum en voor meer dan 10 tot maximaal 30% uit zand bestaat, en niet veel organische stof bevat. |
|
sterkZandigGrind |
grindrijke minerale grond |
Een grindrijke minerale grond, grond die voor minimaal 30% van de massa uit grind, voor meer dan 30 tot maximaal 50% uit zand en voor maximaal 20% uit silt plus lutum bestaat, en niet veel organische stof bevat. |
|
uiterstZandigGrind |
grindrijke minerale grond |
Een grindrijke minerale grond, grond die voor minimaal 30% van de massa uit grind, voor meer dan 50% uit zand en voor minder dan 20% uit silt plus lutum bestaat, en niet veel organische stof bevat. |
|
schelpmateriaal |
schelprijke grond |
Een schelprijke grond, grond die voor 100% van het volume uit schelpmateriaal bestaat. |
|
siltigSchelpmateriaal |
schelprijke grond |
Een schelprijke grond, grond die voor minimaal 30% van het volume uit schelpmateriaal, voor meer dan 20% uit silt plus lutum en voor minder dan 50% uit zand plus grind bestaat en niet veel organische stof bevat. |
|
zwakZandigSchelpmateriaal |
schelprijke grond |
Een schelprijke grond, grond die voor minimaal 70% van het volume uit schelpmateriaal (schelpengruis, schelpfragmenten en/of hele schelpen), voor maximaal 20% uit silt plus lutum en voor maximaal 10% uit zand plus grind bestaat, en niet veel organische stof bevat. |
|
matigZandigSchelpmateriaal |
schelprijke grond |
Een schelprijke grond, grond die voor meer dan 50% van het volume uit schelpmateriaal, voor maximaal 20% uit silt plus lutum en voor meer dan 10 tot maximaal 30% uit zand plus grind bestaat, en niet veel organische stof bevat. |
|
sterkZandigSchelpmateriaal |
schelprijke grond |
Een schelprijke grond, grond die voor minimaal 30% van het volume uit schelpmateriaal, voor meer dan 30 tot maximaal 50% uit zand plus grind en voor maximaal 20% uit silt plus lutum bestaat, en niet veel organische stof bevat. |
|
uiterstZandigSchelpmateriaal |
schelprijke grond |
Een schelprijke grond, grond die voor minimaal 30% van het volume uit schelpmateriaal, voor meer dan 50% uit zand plus grind en voor maximaal 20% uit silt plus lutum bestaat, en niet veel organische stof bevat. |
|
mineraalarmVeen |
organische grond |
Een organische grond, grond die minder dan 30% grind plus schelpmateriaal bevat en die, als die twee bestanddelen worden uitgesloten, voor meer dan 35% van de massa uit organische stof die vezelig is en samenhang vertoont bestaat, voor maximaal 30% uit lutum en voor maximaal 65% uit silt plus zand. |
|
zwakKleiigVeen |
organische grond |
Een organische grond, grond die minder dan 30% grind plus schelpmateriaal bevat en die, als die twee bestanddelen worden uitgesloten, voor 25 tot 70% van de massa uit organische stof die vezelig is en samenhang vertoont bestaat, voor minder dan 70% uit silt plus zand en voor tussen 5 en 55% uit lutum. |
|
sterkKleiigVeen |
organische grond |
Een organische grond, grond die minder dan 30% grind plus schelpmateriaal bevat en die, als die twee bestanddelen worden uitgesloten, voor 15 tot 45% van de massa uit organische stof die vezelig is en samenhang vertoont bestaat, voor minder dan 77,5% uit silt plus zand en voor tussen 7 en 70% uit lutum. |
|
zwakZandigVeen |
organische grond |
Een organische grond, grond die minder dan 30% grind plus schelpmateriaal bevat en die, als die twee bestanddelen worden uitgesloten, voor 22,5 tot 40% van de massa uit organische stof die vezelig is en samenhang vertoont bestaat, voor tussen 55 en 77,5% uit silt plus zand en voor minder dan 5% uit lutum. |
|
sterkZandigVeen |
organische grond |
Een organische grond, grond die minder dan 30% grind plus schelpmateriaal bevat en die, als die twee bestanddelen worden uitgesloten, voor 15 tot 25% van de massa uit organische stof die vezelig is en samenhang vertoont bestaat, voor tussen 70 en 85% uit silt plus zand en voor minder dan 7% uit lutum. |
|
mineraalarmeBruinkool |
organische grond |
Een organische grond, grond die minder dan 30% grind plus schelpmateriaal bevat en die, als die twee bestanddelen worden uitgesloten, voor meer dan 35% van de massa uit organische stof die vezelig is en samenhang vertoont en ingekoold is bestaat, voor maximaal 30% uit lutum en voor maximaal 65% uit silt plus zand. |
|
zwakKleiigeBruinkool |
organische grond |
Een organische grond, grond die minder dan 30% grind plus schelpmateriaal bevat en die, als die twee bestanddelen worden uitgesloten, voor 25 tot 70% van de massa uit organische stof die vezelig is en samenhang vertoont en ingekoold is bestaat, voor minder dan 70% uit silt plus zand en voor tussen 5 en 55% uit lutum. |
|
sterkKleiigeBruinkool |
organische grond |
Een organische grond, grond die minder dan 30% grind plus schelpmateriaal bevat en die, als die twee bestanddelen worden uitgesloten, voor 15 tot 45% van de massa uit organische stof die vezelig is en samenhang vertoont bestaat en ingekoold is, voor minder dan 77,5% uit silt plus zand en voor tussen 7 en 70% uit lutum. |
|
zwakZandigeBruinkool |
organische grond |
Een organische grond, grond die minder dan 30% grind plus schelpmateriaal bevat en die, als die twee bestanddelen worden uitgesloten, voor 22,5 tot 40% van de massa uit organische stof die vezelig is en samenhang vertoont bestaat en ingekoold is, voor tussen 55 en 77,5% uit silt plus zand en voor minder dan 5% uit lutum. |
|
sterkZandigeBruinkool |
organische grond |
Een organische grond, grond die minder dan 30% grind en schelpmateriaal bevat en voor 15 tot 25% van de massa uit organische stof die vezelig is en samenhang vertoont bestaat en ingekoold is, voor tussen 70 en 85% uit silt plus zand en voor minder dan 7% uit lutum. |
|
mineraalarmeGyttja |
organische grond |
Een organische grond, grond die minder dan 30% grind plus schelpmateriaal bevat en die, als die twee bestanddelen worden uitgesloten, voor meer dan 35% van de massa uit organische stof die fijnkorrelig is en samenhang vertoont bestaat, voor maximaal 30% uit lutum en voor maximaal 65% uit silt plus zand. |
|
zwakKleiigeGyttja |
organische grond |
Een organische grond, grond die minder dan 30% grind plus schelpmateriaal bevat en die, als die twee bestanddelen worden uitgesloten, voor 25 tot 70% van de massa uit organische stof die fijnkorrelig is en samenhang vertoont bestaat, voor minder dan 70% uit silt plus zand en voor tussen 5 en 55% uit lutum. |
|
sterkKleiigeGyttja |
organische grond |
Een organische grond, grond die minder dan 30% grind plus schelpmateriaal bevat en die, als die twee bestanddelen worden uitgesloten, voor 15 tot 45% van de massa uit organische stof die fijnkorrelig is en samenhang vertoont bestaat, voor minder dan 77,5% uit silt plus zand en voor tussen 7 en 70% uit lutum. |
|
zwakZandigeGyttja |
organische grond |
Een organische grond, grond die minder dan 30% grind plus schelpmateriaal bevat en die, als die twee bestanddelen worden uitgesloten, voor 22,5 tot 40% van de massa uit organische stof die fijnkorrelig is en samenhang vertoont bestaat, voor tussen 55 en 77,5% uit silt plus zand en voor minder dan 5% uit lutum. |
|
sterkZandigeGyttja |
organische grond |
Een organische grond, grond die minder dan 30% grind plus schelpmateriaal bevat en die, als die twee bestanddelen worden uitgesloten, voor 15 tot 25% van de massa uit organische stof die fijnkorrelig is en samenhang vertoont bestaat, voor tussen 70 en 85% uit silt plus zand en voor minder dan 7% uit lutum. |
|
mineraalarmeDetritus |
organische grond |
Een organische grond, grond die minder dan 30% grind plus schelpmateriaal bevat en die, als die twee bestanddelen worden uitgesloten, voor meer dan 35% van de massa uit organische stof die vezelig is en geen samenhang vertoont bestaat, voor maximaal 30% uit lutum en voor maximaal 65% uit silt plus zand. |
|
zwakKleiigeDetritus |
organische grond |
Een organische grond, grond die minder dan 30% grind plus schelpmateriaal bevat en die, als die twee bestanddelen worden uitgesloten, voor 25 tot 70% van de massa uit organische stof die vezelig is en geen samenhang vertoont bestaat, voor minder dan 70% uit silt plus zand en voor tussen 5 en 55% uit lutum. |
|
sterkKleiigeDetritus |
organische grond |
Een organische grond, grond die minder dan 30% grind plus schelpmateriaal bevat en die, als die twee bestanddelen worden uitgesloten, voor 15 tot 45% van de massa uit organische stof die vezelig is en geen samenhang vertoont bestaat, voor minder dan 77,5% uit silt plus zand en voor tussen 7 en 70% uit lutum. |
|
zwakZandigeDetritus |
organische grond |
Een organische grond, grond die minder dan 30% grind plus schelpmateriaal bevat en die, als die twee bestanddelen worden uitgesloten, voor 22,5 tot 40% van de massa uit organische stof die vezelig is en geen samenhang vertoont bestaat, voor tussen 55 en 77,5% uit silt plus zand en voor minder dan 5% uit lutum. |
|
sterkZandigeDetritus |
organische grond |
Een organische grond, grond die minder dan 30% grind plus schelpmateriaal bevat en die, als die twee bestanddelen worden uitgesloten, voor 15 tot 25% van de massa uit organische stof die vezelig is en geen samenhang vertoont bestaat, voor tussen 70 en 85% uit silt plus zand en voor minder dan 7% uit lutum. |
|
zwakSiltigeKlei |
grindarme minerale grond |
Een grindarme minerale grond, grond die minder dan 30% grind en minder dan 30% organische stof bevat en die, als die twee bestanddelen worden uitgesloten, voor meer dan 50% van de massa uit lutum bestaat. |
|
matigSiltigeKlei |
grindarme minerale grond |
Een grindarme minerale grond, grond die minder dan 30% grind en minder dan 30% organische stof bevat en die, als die twee bestanddelen worden uitgesloten, voor meer dan 35 tot maximaal 50% van de massa uit lutum bestaat. |
|
sterkSiltigeKlei |
grindarme minerale grond |
Een grindarme minerale grond, grond die minder dan 30% grind en minder dan 30% organische stof bevat en die, als die twee bestanddelen worden uitgesloten, voor meer dan 25 tot maximaal 35% van de massa uit lutum bestaat. |
|
uiterstSiltigeKlei |
grindarme minerale grond |
Een grindarme minerale grond, grond die minder dan 30% grind en minder dan 30% organische stof bevat en die, als die twee bestanddelen worden uitgesloten, voor tussen 8 en 25% van de massa uit lutum, voor tussen 25 en 75% uit silt en voor minder dan 50% uit zand bestaat, maar waarvan de precieze verhouding tussen de hoeveelheden zand, silt en lutum niet goed in woorden is uit te drukken. |
|
zwakZandigeKlei |
grindarme minerale grond |
Een grindarme minerale grond, grond die minder dan 30% grind en minder dan 30% organische stof bevat en die, als die twee bestanddelen worden uitgesloten, voor meer dan 17,5 tot maximaal 25% van de massa uit lutum, voor 50% of meer uit zand en voor de rest uit silt bestaat. |
|
matigZandigeKlei |
grindarme minerale grond |
Een grindarme minerale grond, grond die minder dan 30% grind en minder dan 30% organische stof bevat en die, als die twee bestanddelen worden uitgesloten, voor meer dan 12 tot maximaal 17,5% van de massa uit lutum, voor 50% of meer uit zand en voor de rest uit silt bestaat. |
|
sterkZandigeKlei |
grindarme minerale grond |
Een grindarme minerale grond, grond die minder dan 30% grind en minder dan 30% organische stof bevat en die, als die twee bestanddelen worden uitgesloten, voor meer dan 8 tot maximaal 12% van de massa uit lutum, voor 50% of meer uit zand en voor de rest uit silt bestaat. |
|
zwakZandigeLeem |
grindarme minerale grond |
Een grindarme minerale grond, grond die minder dan 30% grind en minder dan 30% organische stof bevat en die, als die twee bestanddelen worden uitgesloten, voor meer dan 65 uit silt, voor maximaal 25% uit lutum en voor maximaal 15% uit zand bestaat, maar waarvan de precieze verhouding tussen de hoeveelheden zand, silt en lutum niet goed in woorden is uit te drukken. |
|
sterkZandigeLeem |
grindarme minerale grond |
Een grindarme minerale grond, grond die minder dan 30% grind en minder dan 30% organische stof bevat en die, als die twee bestanddelen worden uitgesloten, voor meer dan 42% uit silt, voor maximaal 20% uit lutum en voor meer dan 15 en minder dan 50% uit zand bestaat, maar waarvan de precieze verhouding tussen de hoeveelheden zand, silt en lutum niet goed in woorden is uit te drukken. |
|
zand |
grindarme minerale grond |
Een grindarme minerale grond, grond die voor 100% uit zand bestaat. |
|
kleiigZand |
grindarme minerale grond |
Een grindarme minerale grond, grond die die minder dan 30% grind en minder dan 30% organische stof bevat en die, als die twee bestanddelen worden uitgesloten, voor minimaal 82,5% van de massa uit zand, voor meer dan 5 tot maximaal 8% uit lutum en voor maximaal 12,5% uit silt bestaat. |
|
zwakSiltigZand |
grindarme minerale grond |
Een grindarme minerale grond, grond die minder dan 30% grind en minder dan 30% organische stof bevat en die, als die twee bestanddelen worden uitgesloten, voor minimaal 90% van de massa uit zand, voor maximaal 5% uit lutum en voor maximaal 10% uit silt bestaat. |
|
matigSiltigZand |
grindarme minerale grond |
Een grindarme minerale grond, grond die minder dan 30% grind en minder dan 30% organische stof bevat en die, als die twee bestanddelen worden uitgesloten, voor minimaal 82,5 en minder dan 90% van de massa uit zand, voor maximaal 5% uit lutum en voor tussen 10 en 17,5% uit silt bestaat. |
|
sterkSiltigZand |
grindarme minerale grond |
Een grindarme minerale grond, grond die minder dan 30% grind en minder dan 30% organische stof bevat en die, als die twee bestanddelen worden uitgesloten, voor minimaal 67,5 en minder dan 82,5% van de massa uit zand, voor maximaal 8% uit lutum en voor tussen 17,5 en 32,5% uit silt bestaat. |
|
uiterstSiltigZand |
grindarme minerale grond |
Een grindarme minerale grond, grond die die minder dan 30% grind en minder dan 30% organische stof bevat en die, als die twee bestanddelen worden uitgesloten, voor minimaal 50 en minder dan 67,5% van de massa uit zand, voor maximaal 8% uit lutum en voor tussen 32,5 en 50% uit silt bestaat. |
|
asVulkanisch |
bijzondere grond |
Een bijzondere grond, grond die uit vulkanisch materiaal met een korrelgrootte kleiner dan 4 mm bestaat. |
|
diatomiet |
bijzondere grond |
Een bijzondere grond, grond die vrijwel volledig uit de kiezelskeletjes van diatomeeën bestaat, wittig en veelal dun gelaagd of gelamineerd is. |
|
dy |
bijzondere grond |
Een bijzondere grond, grond die vrijwel volledig uit organische stof bestaat, amorf en zwartig is en een geleiachtige consistentie heeft. |
|
ijzeroer |
bijzondere grond |
Een bijzondere grond, grond die vrijwel volledig uit ijzeroer bestaat, geelbruin tot bruinrood is en zeer samenhangend is. |
|
kalkgyttja |
bijzondere grond |
Een bijzondere grond, grond die vrijwel volledig uit kalk bestaat, wittig tot gelig is en een pasta-achtige consistentie heeft. |
De lijst voor de geotechnische beschrijving van de grondsoort gebaseerd op de systematiek van NEN-EN-ISO 14688-1:2019+NEN 8990:2020 nl.
|
Waarde |
Omschrijving |
|---|---|
|
keien |
Zeer grove minerale grond, waarvan de zeer grove fractie voor meer dan 50% uit keien bestaat, zonder waarneembare andere bijmenging. |
|
keienMetGrind |
Zeer grove minerale grond, waarvan de zeer grove fractie voor meer dan 50% uit keien bestaat, en die voor de rest vooral uit grind bestaat. |
|
keienMetZand |
Zeer grove minerale grond, waarvan de zeer grove fractie voor meer dan 50% uit keien bestaat, en die voor de rest vooral uit zand bestaat. |
|
keienMetSilt |
Zeer grove minerale grond, waarvan de zeer grove fractie voor meer dan 50% uit keien bestaat met daartussen fijn materiaal dat zich gedraagt als silt. |
|
keienMetKlei |
Zeer grove minerale grond, waarvan de zeer grove fractie voor meer dan 50% uit keien bestaat met daartussen fijn materiaal dat zich gedraagt als klei. |
|
keitjes |
Zeer grove minerale grond, waarvan de zeer grove fractie voor meer dan 50% uit keitjes bestaat, zonder waarneembare andere bijmenging. |
|
keitjesMetGrind |
Zeer grove minerale grond, waarvan de zeer grove fractie voor meer dan 50% uit keitjes bestaat, en die voor de rest vooral uit grind bestaat. |
|
keitjesMetZand |
Zeer grove minerale grond, waarvan de zeer grove fractie voor meer dan 50% uit keitjes bestaat, en die voor de rest vooral uit zand bestaat. |
|
keitjesMetSilt |
Zeer grove minerale grond, waarvan de zeer grove fractie voor meer dan 50% uit keitjes bestaat met daartussen fijn materiaal dat zich gedraagt als silt. |
|
keitjesMetKlei |
Zeer Grove minerale grond, waarvan de zeer grove fractie voor meer dan 50% uit keitjes bestaat met daartussen fijn materiaal dat zich gedraagt als klei. |
|
grind |
Grove minerale grond, waarvan de grove fractie bestaat uit grind zonder waarneembare bijmenging. |
|
grindMetKeien |
Grove minerale grond, waarvan de grove fractie voor meer dan 50% uit grind bestaat, en die voor de rest vooral uit keien bestaat. |
|
grindMetKeitjes |
Grove minerale grond, waarvan de grove fractie voor meer dan 50% uit grind bestaat, en die voor de rest vooral uit keitjes bestaat. |
|
zwakZandigGrind |
Grove minerale grond, waarvan de grove fractie voor meer dan 50% uit grind bestaat en voor 5 tot 20% uit zand bestaat. |
|
sterkZandigGrind |
Grove minerale grond, waarvan de grove fractie voor meer dan 50% uit grind en voor meer dan 20% uit zand bestaat. |
|
siltigGrind |
Grove minerale grond, waarvan de grove fractie bestaat uit grind met daartussen fijn materiaal dat zich gedraagt als silt. |
|
kleiigGrind |
Grove minerale grond, waarvan de grove fractie voor meer dan 50% uit grind bestaat met daartussen fijn materiaal dat zich gedraagt als klei. |
|
zand |
Grove minerale grond, waarvan de grove fractie uit zand bestaat, zonder waarneembare bijmenging. |
|
zandMetKeien |
Grove minerale grond, waarvan de grove fractie voor meer dan 50% uit zand bestaat, en die voor de rest vooral uit keien bestaat. |
|
zandMetKeitjes |
Grove minerale grond, waarvan de grove fractie voor meer dan 50% uit zand bestaat, en die voor de rest vooral uit keitjes bestaat. |
|
zwakGrindigZand |
Grove minerale grond, waarvan de grove fractie voor meer dan 50% uit zand bestaat, en die voor 5 tot 20% uit grind bestaat. |
|
sterkGrindigZand |
Grove minerale grond, waarvan de grove fractie voor meer dan 50% uit zand bestaat, en die voor meer dan 20% uit grind bestaat. |
|
siltigZand |
Grove minerale grond, waarvan de grove fractie voor meer dan 50% uit zand bestaat, en die verder uit fijn materiaal bestaat, dat zich gedraagt als silt. |
|
siltigZandMetGrind |
Grove minerale grond, waarvan de grove fractie voor meer dan 50% uit zand bestaat, en die verder bestaat uit fijn materiaal dat zich gedraagt als silt, en die grind bevat. |
|
kleiigZand |
Grove minerale grond, waarvan de grove fractie voor meer dan 50% uit zand bestaat, en die verder uit fijn materiaal bestaat, dat zich gedraagt als klei. |
|
kleiigZandMetGrind |
Grove minerale grond, waarvan de grove fractie voor meer dan 50% uit zand bestaat, en die verder bestaat uit fijn materiaal dat zich gedraagt als klei, en die grind bevat. |
|
silt |
Fijne minerale grond die zich gedraagt als silt, geen grind of zeer grof materiaal en geen zichtbaar of voelbaar zand (bij uitsmeren over de hand) bevat. |
|
siltMetKeien |
Fijne minerale grond die zich gedraagt als silt en keien bevat. |
|
siltMetKeitjes |
Fijne minerale grond die zich gedraagt als silt en keitjes bevat. |
|
zwakGrindigSilt |
Fijne minerale grond die zich gedraagt als silt en enkele grindkorrels bevat. |
|
sterkGrindigSilt |
Fijne minerale grond die zich gedraagt als silt en veel grindkorrels bevat. |
|
zwakZandigSilt |
Fijne minerale grond die zich gedraagt als silt, zichtbaar en nauwelijks voelbaar zand en geen grind of zeer grof materiaal bevat. |
|
zwakZandigSiltMetGrind |
Fijne minerale grond grond die zich gedraagt als silt, zichtbaar en nauwelijks voelbaar zand en grind bevat. |
|
sterkZandigSilt |
Fijne minerale grond die zich gedraagt als silt, goed zichtbaar en duidelijk voelbaar zand en geen grind of zeer grof materiaal bevat. |
|
sterkZandigSiltMetGrind |
Fijne minerale grond die zich gedraagt als silt, goed zichtbaar en duidelijk voelbaar zand en grind bevat. |
|
klei |
Fijne minerale grond die zich gedraagt als klei, geen grind of zeer grof materiaal en geen zichtbaar of voelbaar zand bevat. |
|
kleiMetKeien |
Fijne minerale grond die zich gedraagt als klei en keien bevat. |
|
kleiMetKeitjes |
Fijne minerale grond die zich gedraagt als klei en keitjes bevat. |
|
zwakGrindigeKlei |
Fijne minerale grond die zich gedraagt als klei, enkele grindkorrels en geen zichtbaar of voelbaar zand bevat. |
|
sterkGrindigeKlei |
Fijne minerale grond die zich gedraagt als klei, veel grindkorrels en geen zichtbaar of voelbaar zand bevat. |
|
zwakZandigeKlei |
Fijne minerale grond die zich gedraagt als klei, zichtbaar en nauwelijks voelbaar zand en geen grind of grover materiaal bevat. |
|
zwakZandigeKleiMetGrind |
Fijne minerale grond die zich gedraagt als klei, zichtbaar en nauwelijks voelbaar zand en grind bevat. |
|
sterkZandigeKlei |
Fijne minerale grond die zich gedraagt als klei, goed zichtbaar en duidelijk voelbaar zand en geen grind of grover materiaal bevat. |
|
sterkZandigeKleiMetGrind |
Fijne minerale grond die zich gedraagt als klei, goed zichtbaar en duidelijk voelbaar zand en grind bevat. |
|
detritus |
Organische grond die uit detritus bestaat, een organisch materiaal met nauwelijks enige treksterkte, dat uit gebroken vezels bestaat en weinig samenhang vertoont. |
|
zwakZandigeDetritus |
Organische grond die uit detritus bestaat en zichtbaar en nauwelijks voelbaar zand bevat. |
|
sterkZandigeDetritus |
Organische grond die uit detritus bestaat en goed zichtbaar en goed voelbaar zand bevat. |
|
siltigeDetritus |
Organische grond die uit detritus bestaat en waarneembaar silt bevat. |
|
kleiigeDetritus |
Organische grond die uit detritus bestaat en waarneembaar klei bevat. |
|
humus |
Organische grond die uit humus bestaat, een gehomogeniseerd mengsel zonder treksterkte dat hoofdzakelijk bestaat uit de niet-makkelijk afbreekbare resten van de bovengrondse delen van planten. |
|
zwakZandigeHumus |
Organische grond die uit humus bestaat en zichtbaar en nauwelijks voelbaar zand bevat. |
|
sterkZandigeHumus |
Organische grond die uit humus bestaat en goed zichtbaar en goed voelbaar zand bevat. |
|
siltigeHumus |
Organische grond die uit humus bestaat en waarneembaar silt bevat. |
|
kleiigeHumus |
Organische grond die uit humus bestaat en waarneembaar klei bevat. |
|
veen |
Organische grond die uit veen bestaat, een vezelig en samenhangend organisch materiaal met enige treksterkte dat bestaat uit de nog gedeeltelijk als zodanig herkenbare delen van planten. |
|
zwakZandigVeen |
Organische grond die uit veen bestaat en zichtbaar en nauwelijks voelbaar nauwelijks voelbaar zand bevat. |
|
sterkZandigVeen |
Organische grond die uit veen bestaat en goed zichtbaar en goed voelbaar zand bevat. |
|
siltigVeen |
Organische grond die uit veen bestaat en waarneembaar silt bevat. |
|
kleiigVeen |
Organische grond die uit veen bestaat en waarneembaar klei bevat. |
|
bruinkool |
Organische grond die compact is en een hoge treksterkte heeft. |
|
gyttja |
Organische grond die amorf is, stroef aanvoelt en een pasta-achtige consistentie heeft. |
De lijst voor de classificatie van het aandeel glimmers in het volume van de grond.
|
Waarde |
Omschrijving |
|---|---|
|
glimmersGeen |
Glimmers – dunne, plaatvormige sedimentdeeltjes met een goed herkenbaar glimmend oppervlak – komen niet voor. |
|
glimmerSpoor |
Glimmers – dunne, plaatvormige sedimentdeeltjes met een goed herkenbaar glimmend oppervlak – zijn aanwezig en maken tot 0,1% van het volume uit. |
|
glimmerWeinig |
Glimmers – dunne, plaatvormige sedimentdeeltjes met een goed herkenbaar glimmend oppervlak – maken tussen 0,1 en 1% van het volume uit. |
|
glimmerVeel |
Glimmers – dunne, plaatvormige sedimentdeeltjes met een goed herkenbaar glimmend oppervlak – maken 1% of meer van het volume uit. |
De lijst met de methoden voor het bepalen van de grenzen van lagen.
|
Waarde |
Omschrijving |
|---|---|
|
afgeleid |
De grens is gebaseerd op een verandering die niet waargenomen is in de monsters, maar afgeleid is uit het boorgedrag; het begrip scherpte is niet van toepassing. |
|
afgeleidSondering |
De grens is gebaseerd op een verandering die niet waargenomen is in de monsters, maar afgeleid is uit een sondering die op minder dan 5 meter van de boring vandaan ligt; het begrip scherpte is niet van toepassing. |
|
voorbepaald |
De grens is niet gebaseerd op een verandering maar is kunstmatig bepaald; het begrip scherpte is niet van toepassing. |
|
waargenomenScherp |
De grens is gebaseerd op een verandering die waargenomen is in de monsters. De verandering waarop de grens is gebaseerd voltrekt zich binnen een bereik van minder dan 3 mm. |
|
waargenomenGeleidelijk |
De grens is gebaseerd op een verandering die waargenomen is in de monsters. De verandering voltrekt zich binnen een bereik dat tussen 3 en 30 mm ligt. |
|
waargenomenDiffuus |
De grens is gebaseerd op een verandering die waargenomen is in de monsters. De verandering voltrekt zich binnen een bereik dat tussen 30 en 100 mm ligt. |
|
waargenomenWillekeurig |
De grens is gebaseerd op een verandering die waargenomen is in de monsters, maar de verandering is zo geleidelijk dat de grens op een willekeurige plaats is gelegd. |
De lijst voor de classificatie van het aandeel grind in grindarme grond volgens NEN 5104.
|
Waarde |
Omschrijving |
|---|---|
|
nietGrindig |
Grind is niet aanwezig. |
|
zwakGrindig |
Grind is aanwezig en maakt minder dan 5% van de massa uit. |
|
matigGrindig |
Grind maakt tussen 5 en 15% van de massa uit. |
|
sterkGrindig |
Grind maakt tussen 15 en 30% van de massa uit. |
De lijst met de waarden voor de herkomst van grind.
|
Waarde |
Omschrijving |
|---|---|
|
fluviatielEridanos |
Grind dat aangevoerd is door het Baltisch riviersysteem (Eridanos) en voornamelijk afkomstig is uit het Oostzeegebied. Kenmerkende grindsoorten zijn: zeer groot aandeel van heldere kwarts. Zeldzame gidssoorten zijn: verkiezelde fossielen en barnsteen. |
|
fluviatielMaas |
Grind dat aangevoerd is door het Maas riviersysteem en voornamelijk afkomstig uit de Ardennen, Noord-Frankrijk en de Vogezen. Kenmerkende grindsoorten zijn: groot aandeel witte kwarts met in mindere mate heldere kwarts, gerolde vuursteen (ook wel Maas-eitjes), conglomeraat en kalksteen. Zeldzame gidssoorten zijn: Revinienkwartsiet en Vogezengraniet. |
|
fluviatielNoordDuits |
Grind dat aangevoerd is door het Noord-Duits riviersysteem en voornamelijk afkomstig is uit de Noord-Duitse middengebergten. Kenmerkende veel voorkomende grindsoorten zijn: porfier, lydiet, rode zandsteen, witte en heldere kwarts. Een zeldzame gidssoort is: Thüringerwoudporfier. |
|
fluviatielRijnAlpien |
Grind dat aangevoerd is door het Alpiene Rijnsysteem en voornamelijk afkomstig is van het Rijn-Leisteenplateau. Kenmerkende grindsoorten zijn: porfier, rode ijzerkiezel, rode en groene zandsteen, kwartsiet. |
|
fluviatielRijnPreAlpien |
Grind dat aangevoerd is door het pre-Alpiene Rijnsysteem. Kenmerkende grindsoorten zijn: groot aandeel witte kwarts met in mindere mate heldere kwarts. Een zeldzame gidssoort is: kiezeloöliet. |
|
fluviatielSchelde |
Grind dat aangevoerd is door het Schelde systeem, afkomstig uit Midden België. Grindsamenstelling varieert maar bestaat voor het overgrote deel uit hoekige vuursteen en witte kwarts met in mindere mate heldere kwarts. |
|
glaciaal |
Grind dat aangevoerd is door het landijs vanuit Zweden, Finland, Denemarken en soms uit Noorwegen. Kenmerkende veel voorkomende grindsoorten zijn: graniet, niet-gerolde vuursteen en kalksteen. Zeldzame gidssoorten zijn Rapakivigraniet en Rhombenporfier. |
De lijst voor de classificatie van de mediaan van de grindfractie
|
Waarde |
Omschrijving |
|---|---|
|
fijn2tot6.3mm |
De grindmediaan is groter dan 2 mm en kleiner dan of gelijk aan 6,3 mm. Een klasse onder de NEN-EN-ISO 14688 procedure. |
|
middelgrof6.3tot20mm |
De grindmediaan is groter dan 6,3 mm en kleiner dan of gelijk aan 20 mm. Een klasse onder de NEN-EN-ISO 14688 procedure. |
|
grof20tot63mm |
De grindmediaan is groter dan 20 mm en kleiner dan of gelijk aan 63 mm. Een klasse onder de NEN-EN-ISO 14688 procedure. |
De lijst voor de classificatie van de grootte van brokjes grond.
|
Waarde |
Omschrijving |
|---|---|
|
ergKlein |
De grootte is kleiner dan of gelijk aan 2 mm. |
|
klein |
De grootte is groter dan 2 en kleiner dan of gelijk aan 6,3 mm. |
|
vrijKlein |
De grootte is groter dan 6,3 en kleiner dan of gelijk aan 20 mm. |
|
vrijGroot |
De grootte is groter dan 20 en kleiner dan of gelijk aan 63 mm. |
|
groot |
De grootte is groter dan 63 en kleiner dan of gelijk aan 200 mm. |
|
zeerGroot |
De grootte is groter dan 200 mm. |
De lijst met de bronnen waaruit de waarde die wordt gebruikt als rekenwaarde is overgenomen.
|
Waarde |
Omschrijving |
|---|---|
|
massaAangenomen |
De volumieke massa (ρ) van de korrels die is gebruikt als rekenwaarde bij de toepassing van de Wet van Stokes is gebaseerd op een aanname. |
|
massaAfgeleid |
De volumieke massa (ρ) van de korrels die is gebruikt als rekenwaarde bij de toepassing van de Wet van Stokes is afgeleid uit de bepaling van de volumieke massa van de vaste delen van het materiaal. |
|
massaBepaald |
De volumieke massa (ρ) van de korrels die is gebruikt als rekenwaarde bij de toepassing van de Wet van Stokes is nauwkeurig bepaald. |
De lijst voor de classificatie van de hoekigheid van de korrels.
|
Waarde |
Omschrijving |
|---|---|
|
zeerHoekig |
Geen afgeronde hoeken of randen. |
|
hoekig |
Weinig afgeronde hoeken of randen. |
|
subhoekig |
Onregelmatig oppervlak, waarbij de primaire hoeken en randen nog zichtbaar zijn. |
|
subrond |
Oppervlak egaal maar onregelmatig, waarbij de primaire hoeken en randen nog zichtbaar zijn. |
|
afgerond |
Oppervlak egaal met alleen enkele uithollingen of vlakke stukken of alleen gladde convexe oppervlakten. |
|
zeerAfgerond |
Oppervlak egaal. |
De lijst met de horizontcodes.
|
Waarde |
Omschrijving |
|---|---|
|
A |
Een horizont waarin de organische stof geheel of vrijwel geheel is omgezet (niet meer herkenbaar als resten van planten en dieren). Kenmerken niet nader gespecificeerd. |
|
AB |
Geleidelijke overgang van een A- naar een B-horizont, van minerale samenstelling, waarin de organische stof geheel of vrijwel geheel is omgezet. Kenmerken niet nader gespecificeerd. |
|
AC |
Geleidelijke overgang van een A- naar een C-horizont, met een minerale of moerige samenstelling. Kenmerken niet nader gespecificeerd. |
|
AE |
Geleidelijke overgang van een A- naar een E-horizont, van minerale samenstelling, waarin de organische stof geheel of vrijwel geheel is omgezet en door het verticaal (soms lateraal) uitspoelen is verarmd aan kleimineralen en/of sesquioxyden. Kenmerken niet nader gespecificeerd. |
|
B |
Een minerale (soms moerige) inspoelingshorizont. Kenmerken niet nader gespecificeerd. |
|
BC |
Geleidelijke overgang van een B- naar een C-horizont, met minerale samenstelling. Kenmerken niet nader gespecificeerd. |
|
C |
Een moerige of minerale laag (vast gesteente uitgezonderd), die weinig of niet is veranderd door bodemvormende processen die een O-, A-, E- en B-horizont zouden kunnen doen ontstaan. Kenmerken niet nader gespecificeerd. |
|
E |
Een minerale horizont die door het verticaal (soms lateraal) uitspoelen is verarmd aan kleimineralen en/of sesquioxyden. Meestal heeft de E-horizont een lager humusgehalte dan de erboven liggende horizont. Deze eluviale horizont (vandaar de E) heet ook wel uitspoelingshorizont. Kenmerken niet nader gespecificeerd. |
|
EB |
Geleidelijke overgang van een E- naar een B-horizont, met een minerale samenstelling, deels verarmd door uitspoeling van kleimineralen en/of sesquioxyden. Kenmerken niet nader gespecificeerd. |
De lijst met de hulpmiddelen die voor het maken van de geologische boormonsterbeschrijving kunnen worden gekozen.
|
Waarde |
Omschrijving |
|---|---|
|
beeldanalyseapparaat |
Voor het bepalen van de grootte en de vorm van zandkorrels is een beeldanalyseapparaat (image analyser) gebruikt. |
De lijst met de hydrologische omstandigheden van het terrein.
|
Waarde |
Omschrijving |
|---|---|
|
inundatieRivierwater |
Het terrein is zo gelegen dat het periodiek onder water komt te staan door het binnendringen van rivierwater. |
|
inundatieZeewater |
Het terrein is zo gelegen dat het periodiek onder water komt te staan door het binnendringen van zeewater. |
|
kwelGeenWijst |
Het terrein is zo gelegen dat grondwater via kwel de wortelzone kan bereiken, maar het omhoogkomen van het grondwater is niet direct geassocieerd met een breuk in de ondergrond. |
|
kwelWijst |
Het terrein is zo gelegen dat grondwater via kwel de wortelzone kan bereiken. Het omhoogkomen van zoet grondwater is direct geassocieerd met een breuk in de ondergrond. |
De lijst met de volumes van de monsterhouder die bij bepaalde bepalingen is gebruikt.
|
Waarde |
Omschrijving |
|---|---|
|
50ml |
De monsterhouder heeft een inhoud van ca. 50 ml. |
|
100ml |
De monsterhouder heeft een inhoud van ca. 100 ml. Deze wordt gebruikt bij materialen met een lage volumieke massa van de vaste delen, zoals veen. |
De lijst met de redenen waarom het registratieobject aan de basisregistratie ondergrond is aangeleverd.
|
Waarde |
Omschrijving |
|---|---|
|
MBW |
De gegevens zijn aangeleverd in het kader van de Mijnbouwwet. |
|
ONW |
De gegevens zijn aangeleverd in het kader van de Ontgrondingenwet. |
|
OW |
De gegevens zijn aangeleverd in het kader van de omgevingswet. |
|
publiekeTaak |
De gegevens zijn aangeleverd in het kader van de publieke taakuitvoering, zonder nadere specificering. |
|
RO |
De gegevens zijn aangeleverd in het kader van de wet ruimtelijke ordening. |
|
WABO |
De gegevens zijn aangeleverd in het kader van de Wet algemene bepalingen omgevingsrecht |
|
WW |
De gegevens zijn aangeleverd in het kader van de Waterwet. |
De lijst met de redenen waarom het onderzoek is uitgevoerd.
|
Waarde |
Omschrijving |
|---|---|
|
BROModel |
Onderzoek uitgevoerd voor het maken en onderhouden van een geologisch model in de basisregistratie ondergrond. |
|
gebiedsmodelBeheerGrondwater |
Onderzoek uitgevoerd voor het maken van een model van de hydrogeologische opbouw van de ondergrond van een bepaald gebied ten behoeve van het grondwaterbeheer. |
|
gebiedsmodelGebruikGrondwater |
Onderzoek uitgevoerd voor het maken van een model van de hydrogeologische opbouw van de ondergrond van een bepaald gebied ten behoeve van grondwatergebruik. |
|
gebiedsmodelGebruikOndergrond |
Onderzoek uitgevoerd voor het maken van een model van de geologische opbouw van de ondergrond van een bepaald gebied ten behoeve van het gebruik van de ondergrond anders dan voor grondwatergebruik. |
|
gebiedsmodelOntgronding |
Onderzoek uitgevoerd voor het maken van een model van de geologische opbouw van de ondergrond van een bepaald gebied ten behoeve van ontgronding. |
|
gebiedsmodelOrdeningOndergrond |
Onderzoek uitgevoerd voor het maken van een model van de (hydro)geologische opbouw van de ondergrond van een bepaald gebied ten behoeve van ordeningsvraagstukken. |
|
locatieModelGebruikGrondwater |
Onderzoek uitgevoerd voor het bepalen van de (hydro)geologische opbouw van de ondergrond op een bepaalde locatie en ten behoeve van de aanleg van een grondwaterontrekkingsput, een infiltratieput of een gesloten of open WKO-installatie. |
|
locatieModelGebruikOndergrond |
Onderzoek uitgevoerd voor het bepalen van de geologische opbouw van de ondergrond op een bepaalde locatie en ten behoeve van de aanleg van constructies voor het gebruik van de ondergrond dat zich niet beperkt tot het grondwater. |
|
locatieModelMonitoringGrondwater |
Onderzoek uitgevoerd voor het bepalen van de (hydro)geologische opbouw van de ondergrond op een bepaalde locatie en ten behoeve van de aanleg van een grondwatermonitoringput. |
|
specialistischOnderzoek |
Onderzoek uitgevoerd om gegevens in te winnen in het kader van wetenschappelijk onderzoek. |
De lijst met de kaderstellende procedures voor de uitvoering van het booronderzoek.
|
Waarde |
Omschrijving |
|---|---|
|
EN1997d2v2007 |
NEN-EN 1997-2:2007 Eurocode 7 Geotechnisch ontwerp. Deel 2: Grondonderzoek en beproeving inclusief nationale bijlage. De Eurocode 7 maakt deel uit van de eurocode serie van Europese standaarden (EN) gerelateerd aan constructies. In Eurocode 7 Geotechnisch ontwerp wordt omschreven hoe geotechnische constructies worden ontworpen. Eurocode 7 is op 12 juni 2006 goed gekeurd door het Europese Comité voor Standaardisatie en verplicht in de lidstaten vanaf maart 2010. |
|
geen |
Er is geen kaderstellende procedure van toepassing. |
De lijst voor de classificatie van het kalkgehalte van grond.
|
Waarde |
Omschrijving |
|---|---|
|
kalkloos |
Bruist niet op bij het toevoegen van verdund zoutzuur (10% HCl). Een klasse onder de NEN-EN-ISO 14688 procedure. |
|
zwakKalkhoudend |
Bruist zwak of sporadisch op bij het toevoegen van verdund zoutzuur (10% HCl). Een klasse onder de NEN-EN-ISO 14688 procedure. |
|
kalkhoudend |
Bruist waarneembaar, maar niet aanhoudend op bij het toevoegen van verdund zoutzuur (10% HCl). Een klasse onder de NEN-EN-ISO 14688 procedure. |
|
kalkrijk |
Bruist sterk en aanhoudend op bij het toevoegen van verdund zoutzuur (10% HCl). Een klasse onder de NEN-EN-ISO 14688 procedure. |
De lijst met de kleuren van grond en slib.
|
Waarde |
Omschrijving |
|---|---|
|
lichtblauw |
Lichtblauw omvat de Munsellkleur 5B 7/6 (light blue). |
|
lichtblauwGrijs |
LichtblauwGrijs omvat de Munsellkleuren 10B 7/1, 10B 8/1, 5B 7/1, 5B 8/1, 5PB 7/1 en 5PB 8/1 (light bluish gray). |
|
lichtblauwGroen |
LichtblauwGroen omvat de Munsellkleuren 5BG 6/6 (light blue green) en 5BG 7/2 (pale blue green). |
|
blauw |
Blauw omvat de Munsellkleur 5B 5/6 (moderate blue). |
|
blauwGrijs |
BlauwGrijs omvat de Munsellkleuren 10B 5/1, 10B 6/1, 5B 5/1, 5B 6/1, 5PB 5/1, 5PB 6/1 (bluish gray). |
|
blauwGroen |
BlauwGroen omvat de Munsellkleuren 5BG 4/6 (moderate blue green) en 5BG 5/2 (grayish blue green). |
|
blauwWit |
BlauwWit omvat de Munsellkleur 5B 9/1 (bluish white). |
|
blauwZwart |
BlauwZwart omvat de Munsellkleuren 10B 2.5/1, 5B 2.5/1 en 5PB 2.5/1 (bluish black). |
|
donkerblauwGrijs |
DonkerblauwGrijs omvat de Munsellkleuren 10B 4/1, 5B 4/1, 5PB 4/1 (dark bluish gray), 5B 3/1 en 5PB 3/1, 10B 3/1 (very dark bluish gray). |
|
donkerblauwGroen |
DonkerblauwGroen omvat de Munsellkleur 5BG 3/2 (dusky blue green). |
|
lichtbruin |
Lichtbruin omvat de Munsellkleuren 7.5YR 6/3 en 7.5YR 6/4 (light brown). |
|
lichtbruinGrijs |
LichtbruinGrijs omvat de Munsellkleuren 10YR 6/2 en 2.5Y 6/2 (light brownish gray). |
|
bruin |
Bruin omvat de Munsellkleuren 10YR 4/3, 10YR 5/3, 7.5YR 4/2, 7.5YR 4/3, 7.5YR 4/4, 7.5YR 5/2, 7.5YR 5/3, 7.5YR 5/4 (brown). |
|
bruinGeel |
BruinGeel omvat de Munsellkleuren 10YR 6/6 en 10YR 6/8 (brownish yellow). |
|
bruinRood |
BruinRood omvat de Munsellkleuren 10R 3/2, 10R 3/3, 10R 3/4, 5R 3/2, 5R 3/3, 5R 3/4, 7.5R 3/2, 7.5R 3/3 en 7.5R 3/4 (dusky red). |
|
bruinZwart |
BruinZwart omvat de Munsellkleur 5YR 2/1 (brownish black). |
|
donkerbruin |
Donkerbruin omvat de Munsellkleuren 10YR 3/3, 7.5YR 3/2, 7.5YR 3/3 en 7.5YR 3/4 (dark brown). |
|
donkerbruinRood |
DonkerbruinRood omvat de Munsellkleuren 10R 2.5/2, 2.5YR 2.5/2, 5R 2.5/2, 5R 2.5/3, 5R 2.5/4, 7.5R 2.5/2, 7.5R 2.5/3 en 7.5R 2.5/4 (very dusky red). |
|
lichtgeelBruin |
LichtgeelBruin omvat de Munsellkleuren 10YR 6/4, 2.5Y 6/3 en 2.5Y 6/4 (light yellowish brown). |
|
lichtgeelGroen |
LichtgeelGroen omvat de Munsellkleur 5GY 6/4 en 10GY 7/2 (pale yellowish green). |
|
lichtgeelRoze |
LichtgeelRoze omvat de Munsellkleuren 7.5YR 9.5/2 en 7.5YR 9/2 (pale yellowish pink). |
|
geel |
Geel omvat de Munsellkleuren 10YR 7/6, 10YR 7/8, 10YR 8/6, 10YR 8/8, 2.5Y 7/6, 2.5Y 7/8, 2.5Y 8/6, 2.5Y 8/8, 5Y 7/6, 5Y 7/8, 5Y 8/6 en 5Y 8/8 (yellow). |
|
geelBruin |
GeelBruin omvat de Munsellkleuren 10YR 5/4, 10YR 5/6 en 10YR 5/8 (yellowish brown). |
|
geelGroen |
GeelGroen omvat de Munsellkleuren 10GY 6/4 (moderate yellowish green) en 5GY 7/4 (moderate yellow green). |
|
geelRood |
GeelRood omvat de Munsellkleuren 5YR 4/6, 5YR 5/6 en 5YR 5/8 (yellowish red). |
|
donkergeelBruin |
DonkergeelBruin omvat de Munsellkleuren 10YR 3/4, 10YR 3/6, 10YR 4/4 en 10YR 4/6 (dark yellowish brown). |
|
donkergeelGroen |
DonkergeelGroen omvat de Munsellkleur 10GY 4/4 (dark yellowish green). |
|
lichtgrijs |
Lichtgrijs omvat de Munsellkleuren 10YR 7/1, 10YR 7/2, 2.5Y 7/1, 2.5Y 7/2, 5Y 7/1, 5Y 7/2, 5YR 7/1, 7.5YR 7/1 en N 7/ (light gray). |
|
lichtgrijsBlauw |
LichtgrijsBlauw omvat de Munsellkleuren 5B 6/2 en 5PB 7/2 (pale blue). |
|
lichtgrijsBruin |
LichtgrijsBruin omvat de Munsellkleuren 10YR 6/3, 2.5Y 7/3, 2.5Y 7/4, 2.5Y 8/2, 2.5Y 8/3 en 2.5Y 8/4 (pale brown). |
|
lichtgrijsGeel |
LichtgrijsGeel omvat de Munsellkleuren 2.5Y 8.5/2, 5Y 7/3, 5Y 7/4, 5Y 8/2, 5Y 8/3 en 5Y 8/4 (pale yellow). |
|
lichtgrijsGroen |
LichtgrijsGroen omvat de Munsellkleuren 5G 6/2, 5G 7/2, 5G 8/2, 10G 6/2 (pale green), 5GY 7/2 (grayish yellow green), 10G 8/2 (very pale green) en 5GY 6/2 (light grayish green). |
|
lichtgrijsOlijf |
LichtgrijsOlijf omvat de Munsellkleuren 10Y 6/2 (light grayish olive), 10Y 6/4, 5Y 6/3 en 5Y 6/4 (pale olive). |
|
lichtgrijsRood |
LichtgrijsRood omvat de Munsellkleuren 10R 6/2, 10R 6/3, 10R 6/4, 10R 7/2, 10R 7/3, 10R 7/4, 2.5YR 6/2, 2.5YR 7/2, 5R 6/2, 5R 6/3, 5R 6/4, 5R 7/2, 5R 7/3, 5R 7/4, 7.5R 6/2, 7.5R 6/3, 7.5R 6/4, 7.5R 7/2, 7.5R 7/3 en 7.5R 7/4 (pale red). |
|
lichtgrijsRoze |
LichtgrijsRoze omvat de Munsellkleur 5RP 8/2 (pale pink). |
|
grijs |
Grijs omvat de Munsellkleuren 10YR 5/1, 10YR 6/1, 2.5Y 5/1, 2.5Y 6/1, 5Y 5/1, 5Y 6/1, 5YR 5/1, 5YR 6/1, 7.5YR 5/1, 7.5YR 6/1, N 5/ en N 6/ (gray). |
|
grijsBlauw |
GrijsBlauw omvat de Munsellkleuren 5PB 3/2 (dusky blue) en 5PB 5/2 (grayish blue). |
|
grijsBruin |
GrijsBruin omvat de Munsellkleuren 10YR 5/2 en 2.5Y 5/2 (grayish brown). |
|
grijsGroen |
GrijsGroen omvat de Munsellkleuren 5G 4/2, 5G 5/2, 5GY 5/2, 5GY 5/2 (grayish green) en 10G 4/2, 10GY 5/2 (grayish green). |
|
grijsOlijf |
GrijsOlijf omvat de Munsellkleuren 10Y 5/2 (grayish olive). |
|
grijsPaars |
GrijsPaars omvat de Munsellkleuren 5P 4/2 (grayish purple) en 5RP 4/2 (grayish red purple). |
|
grijsRood |
GrijsRood omvat de Munsellkleuren 10R 4/2, 10R 4/3, 10R 4/4, 10R 5/2, 10R 5/3, 10R 5/4, 2.5YR 4/2, 2.5YR 5/2, 5R 4/2, 5R 4/3, 5R 4/4, 5R 5/2, 5R 5/3, 5R 5/4, 7.5R 4/2, 7.5R 4/3, 7.5R 4/4, 7.5R 5/2, 7.5R 5/3 en 7.5R 5/4 (weak red). |
|
donkergrijs |
Donkergrijs omvat de Munsellkleuren 10YR 4/1, 2.5Y 4/1, 5Y 4/1, 5YR 4/1, 7.5YR 4/1, N 4/ (dark gray). |
|
donkergrijsBruin |
DonkergrijsBruin omvat de Munsellkleuren 10YR 4/2, 2.5Y 4/2 (dark grayish brown). |
|
donkergrijsGroen |
DonkergrijsGroen omvat de Munsellkleuren 5GY 3/2 (very dark grayish green), 5GY 4/2 (dark grayish green) en 10GY 3/2 (dusky yellowish green). |
|
donkergrijsOlijf |
DonkergrijsOlijf omvat de Munsellkleuren 10Y 3/2 (very dark grayish olive) en 10Y 4/2 (dark grayish olive). |
|
lichtgroen |
Lichtgroen omvat de Munsellkleur 5G 7/4 (light green). |
|
lichtgroenGeel |
LichtgroenGeel omvat de Munsellkleur 10Y 8/2 (pale greenish yellow). |
|
lichtgroenGrijs |
LichtgroenGrijs omvat de Munsellkleuren 10BG 7/1, 10BG 8/1, 10G 7/1, 10G 8/1, 10GY 7/1, 10GY 8/1, 10Y 7/1, 10Y 8/1, 5BG 7/1, 5BG 8/1, 5G 7/1, 5G 8/1, 5GY 7/1 en 5GY 8/1 (light greenish gray). |
|
groen |
Groen omvat de Munsellkleuren 5G 5/6 (moderate green) en 5G 6/6 (brilliant green). |
|
groenGeel |
GroenGeel omvat de Munsellkleur 10Y 7/4 (moderate greenish yellow). |
|
groenGrijs |
GroenGrijs omvat de Munsellkleuren 10BG 5/1, 10BG 6/1, 10G 5/1, 10G 6/1, 10GY 5/1, 10GY 6/1, 10Y 5/1, 10Y 6/1, 5BG 5/1, 5BG 6/1, 5G 5/1, 5G 6/1, 5GY 5/1 en 5GY 6/1 (greenish gray). |
|
groenZwart |
GroenZwart omvat de Munsellkleuren 10BG 2.5/1, 5G 2/1, 10G 2.5/1, 5GY 2/1, 10GY 2.5/1, 10Y 2.5/1, 5BG 2.5/1, 5G 2.5/1 en 5GY 2.5/1 (greenish black). |
|
donkergroenGeel |
DonkergroenGeel omvat de Munsellkleur 10Y 6/6 (dark greenish yellow). |
|
donkergroenGrijs |
DonkergroenGrijs omvat de Munsellkleuren 10GY 4/1, 10BG 4/1, 10G 4/1, 10Y 4/1, 5BG 4/1, 5G 4/1, 5GY 4/1 (dark greenish gray) en 5G 3/1 (very dark greenish gray). |
|
donkergroenZwart |
DonkergroenZwart omvat de Munsellkleuren 10Y 3/1 en 5GY 3/1, 10GY 3/1, 5G 3/1 (very dark greenish gray). |
|
lichtolijf |
Lichtolijf omvat de Munsellkleur 10Y 5/4 (light olive). |
|
lichtolijfBruin |
LichtolijfBruin omvat de Munsellkleuren 2.5Y 5/3, 2.5Y 5/4, 2.5Y 5/6 en 2.5Y 5/8 (light olive brown). |
|
lichtolijfGrijs |
LichtolijfGrijs omvat de Munsellkleur 5Y 6/2 (light olive gray). |
|
lichtolijfGroen |
LichtolijfGroen omvat de Munsellkleuren 5GY 5/4 (light olive green). |
|
olijf |
Olijf omvat de Munsellkleuren 10Y 4/4, 5Y 4/3, 5Y 4/4, 5Y 5/3, 5Y 5/4 en 5Y 5/6 (olive). |
|
olijfBruin |
OlijfBruin omvat de Munsellkleuren 2.5Y 4/3, 2.5Y 4/4 en 2.5Y 4/6 (olive brown). |
|
olijfGeel |
OlijfGeel omvat de Munsellkleuren 2.5Y 6/6, 2.5Y 6/8, 5Y 6/6 en 5Y 6/8 (olive yellow). |
|
olijfGrijs |
OlijfGrijs omvat de Munsellkleuren 5Y 4/2 en 5Y 5/2 (olive gray). |
|
olijfGroen |
OlijfGroen omvat de Munsellkleur 5GY 4/4 (olive green). |
|
olijfZwart |
OlijfZwart omvat de Munsellkleur 5Y 2/1 (olive black). |
|
donkerolijf |
Donkerolijf omvat de Munsellkleur 10Y 3/4 (dark olive). |
|
donkerolijfBruin |
DonkerolijfBruin omvat de Munsellkleuren 2.5Y 3/3 (dark olive brown). |
|
donkerolijfGrijs |
DonkerolijfGrijs omvat de Munsellkleur 5Y 3/2 (dark olive gray). |
|
donkerolijfGroen |
DonkerolijfGroen omvat de Munsellkleuren 5GY 3/4 (dark olive green). |
|
lichtpaars |
Lichtpaars omvat de Munsellkleuren 5P 6/2 (pale red purple) en 5RP 6/2 (pale red purple). |
|
donkerpaars |
Donkerpaars omvat de Munsellkleuren 5P 2/2 en 5RP 2/2 (very dusky purple). |
|
donkerpaarsRood |
DonkerpaarsRood omvat de Munsellkleur 10R 2/2 (very dusky red). |
|
lichtrood |
Lichtrood omvat de Munsellkleuren 10R 6/6, 10R 6/8, 10R 7/6, 10R 7/8, 2.5YR 6/6, 2.5YR 6/8, 2.5YR 7/6, 2.5YR 7/8, 5R 6/6, 5R 6/8, 5R 7/6, 5R 7/8, 7.5R 6/6, 7.5R 6/8, 7.5R 7/6 en 7.5R 7/8 (light red). |
|
lichtroodBruin |
LichtroodBruin omvat de Munsellkleuren 2.5YR 6/3, 2.5YR 6/4, 2.5YR 7/3, 2.5YR 7/4, 5YR 6/3 en 5YR 6/4 (light reddish brown). |
|
lichtroodGrijs |
LichtroodGrijs omvat de Munsellkleuren 2.5YR 7/1 (light reddish gray). |
|
rood |
Rood omvat de Munsellkleuren 10R 4/6, 10R 4/8, 10R 5/6, 10R 5/8, 2.5YR 4/6, 2.5YR 4/8, 2.5YR 5/6, 2.5YR 5/8, 5R 4/6, 5R 4/8, 5R 5/6, 5R 5/8, 7.5R 4/6, 7.5R 4/8, 7.5R 5/6 en 7.5R 5/8 (red). |
|
roodBruin |
RoodBruin omvat de Munsellkleuren 2.5YR 4/3, 2.5YR 4/4, 2.5YR 5/3, 2.5YR 5/4, 5YR 4/3, 5YR 4/4, 5YR 5/3 en 5YR 5/4 (reddish brown). |
|
roodGeel |
RoodGeel omvat de Munsellkleuren 5YR 6/6, 5YR 6/8, 5YR 7/6, 5YR 7/8, 7.5YR 6/6, 7.5YR 6/8, 7.5YR 7/6, 7.5YR 7/8 en 7.5YR 8/6 (reddish yellow). |
|
roodGrijs |
RoodGrijs omvat de Munsellkleuren 10R 5/1, 10R 6/1, 2.5YR 5/1, 2.5YR 6/1, 5R 5/1, 5R 6/1, 5YR 5/2, 7.5R 5/1 en 7.5R 6/1 (reddish gray). |
|
roodZwart |
RoodZwart omvat de Munsellkleuren 10R 2.5/1 en 2.5YR 2.5/1 (reddish black). |
|
donkerrood |
Donkerrood omvat de Munsellkleuren 10R 3/6, 2.5YR 3/6, 5R 2.5/6, 5R 3/6, 5R 3/8, 7.5R 3/6 en 7.5R 3/8 (dark red). |
|
donkerroodBruin |
DonkerroodBruin omvat de Munsellkleuren 2.5YR 2.5/3, 2.5YR 2.5/4, 2.5YR 3/3, 2.5YR 3/4, 5YR 2.5/2, 5YR 3/2, 5YR 3/3, 5YR 3/4 (dark reddish brown), 5YR 2/2 (dusky brown). |
|
donkerroodGrijs |
DonkerroodGrijs omvat de Munsellkleuren 10R 3/1, 10R 4/1, 2.5YR 3/1, 2.5YR 4/1, 5R 3/1, 5R 4/1, 5YR 4/2, 7.5R 3/1 en 7.5R 4/1 (dark reddish gray). |
|
lichtoranjeGeel |
LichtoranjeGeel omvat de Munsellkleuren 10YR 9.5/2 en 10YR 9/2 (pale orange yellow). |
|
oranjeBruin |
OranjeBruin omvat de Munsellkleuren 7.5YR 4/6, 7.5YR 5/6 en 7.5YR 5/8 (strong brown). |
|
lichtroze |
Lichtroze omvat de Munsellkleuren 5R 8/2, 5R 8/3, 5R 8/4, 7.5R 8/2, 7.5R 8/3 en 7.5R 8/4 (light pink). |
|
roze |
Roze omvat de Munsellkleuren 10R 8/3, 10R 8/4, 2.5YR 8/3, 2.5YR 8/4, 5YR 7/3, 5YR 7/4, 5YR 8/3, 5YR 8/4, 7.5YR 7/3, 7.5YR 7/4, 7.5YR 8/3 en 7.5YR 8/4 (pink). |
|
rozeGrijs |
RozeGrijs omvat de Munsellkleuren 10R 7/1, 5R 7/1, 5YR 6/2, 5YR 7/2, 7.5R 7/1, 7.5YR 6/2, 7.5YR 7/2 (pinkish gray) en 5YR 8/1 (pinkish gray). |
|
rozeWit |
RozeWit omvat de Munsellkleuren 10R 8/2, 2.5YR 8/2, 5YR 8/2, 7.5YR 8.5/2 en 7.5YR 8/2 (pinkish white). |
|
wit |
Wit omvat de Munsellkleuren 10R 8/1, 10YR 8.5/1, 10YR 8/1, 10YR 9.5/1, 10YR 9/1, 2.5Y 8.5/1, 2.5Y 8/1, 2.5Y 9.5/1, 2.5Y 9/1, 2.5YR 8/1, 5R 8/1, 5Y 8/1, 5YR 8/1, 7.5R 8/1, 7.5YR 8.5/1, 7.5YR 8/1, 7.5YR 9.5/1, 7.5YR 9/1, N 8.5/, N 8/ en N 9/, N9.5/ (white). |
|
witBlauw |
WitBlauw omvat de Munsellkleur 5B 8/2 (very pale blue). |
|
witBruin |
WitBruin omvat de Munsellkleuren 10YR 7/3, 10YR 7/4, 10YR 8.5/2, 10YR 8/2, 10YR 8/3, en 10YR 8/4 (very pale brown). |
|
witGeel |
WitGeel omvat de Munsellkleuren 2.5Y 9.5/2 en 2.5Y 9/2 (very pale yellow). |
|
zwart |
Zwart omvat de Munsellkleuren 10YR 2/1, 2.5Y 2.5/1, 5Y 2.5/1, 5Y 2.5/2, 5YR 2.5/1, N 1/ en 7.5YR 2.5/1 (black). |
|
zwartBruin |
ZwartBruin omvat de Munsellkleuren 10YR 2/2 (very dark brown), 10YR 3/2, 2.5Y 3/2 very dark grayish brown, 7.5YR 2.5/2 en 7.5YR 2.5/3 (very dark brown). |
|
zwartGrijs |
ZwartGrijs omvat de Munsellkleuren 10YR 3/1, 2.5Y 3/1, 5Y 3/1, 5YR 3/1, 7.5YR 3/1 en N 3/ (very dark gray), N 2/ (grayish black). |
|
zwartGroen |
ZwartGroen omvat de Munsellkleuren 10BG 3/1, 10G 3/1, 10GY 3/1, 5BG 3/1 (very dark greenish gray), 5G 2.5/2 en 5G 3/2 (very dark grayish green). |
|
zwartOlijf |
ZwartOlijf omvat de Munsellkleuren 10Y 3/2 (very dark grayish olive). |
|
zwartRood |
ZwartRood omvat de Munsellkleuren 5R 2.5/1, 7.5R 2.5/1 (reddish black), 5R 2/2 (blackish red) en 5R 2/6 (very dark red). |
De lijst met de categorieën voor het indelen van zandkorrels naar kleur.
|
Waarde |
Omschrijving |
|---|---|
|
grijzeKorrels |
De zandkorrels zijn licht- tot donkergrijs en niet transparant. |
|
groeneKorrels |
De zandkorrels zijn licht- tot donkergroen en niet transparant. |
|
rozeKorrels |
De zandkorrels zijn lichtrood of roze en niet transparant. |
|
transparanteKorrels |
De zandkorrels zijn lichtgrijs tot kleurloos en enigszins transparant. |
|
witteKorrels |
De zandkorrels zijn wit en niet transparant. |
De lijst voor de classificatie van de dikte van afwijkende laagjes en laagjes.
|
Waarde |
Omschrijving |
|---|---|
|
ergDunGelamineerd |
De dikte van de laagjes is kleiner dan 2 mm. |
|
dunGelamineerd |
De dikte van de laagjes ligt tussen 2 en 6 mm. |
|
dikGelamineerd |
De dikte van de laagjes ligt tussen 6 en 20 mm. |
|
ergDunGelaagd |
De dikte van de laagjes ligt tussen 20 en 60 mm. |
|
dunGelaagd |
De dikte van de laagjes ligt tussen 60 en 200 mm. |
De lijst met de landschapselementen.
|
Waarde |
Omschrijving |
|---|---|
|
beekdal |
Natuurlijk landschapselement. Een lager gelegen gebied buiten het rivieren- en kustgebied waardoor een beek stroomt. |
|
berm |
Menselijk landschapselement. Strook grond langs een weg die onder meer steun geeft aan het weglichaam. |
|
daliegat |
Menselijk landschapselement. Cirkelvormige depressie van twee á vijf meter doorsnede waar kalkrijke klei is gewonnen die gebruikt werd voor de verbetering van (nu verdwenen) veenland. |
|
dekzandrug |
Natuurlijk landschapselement. Terreinverheffing met flauwe helling, die grotendeels onder arctische omstandigheden in het Weichselien door de wind zijn gevormd. |
|
eenmanses |
Menselijk landschapselement. Veelal bolgelegen akker, vanaf de middeleeuwen ontstaan op zandgronden door toebrengen van een mengsel van plaggen en mest. |
|
esker |
Natuurlijk landschapselement. Heuvelrug gevormd door het smeltwater van landijs. Deze rug kan zowel in een tunnel onder het landijs tot afzetting zijn gekomen als tussen afsmeltende landijsblokken. |
|
gegravenWater |
Menselijk landschapselement. Door mensen gegraven of aangelegde watergang, zoals een sloot, gracht of kanaal. |
|
gemoerneerdTerrein |
Menselijk landschapselement. Onregelmatig hobbelig, terrein ontstaan door delving van zout veen. De ontstane putten werden daarna gedempt met uitgegraven klei. |
|
getijdeGeul |
Natuurlijk landschapselement. Bij laagwater droogvallende geul in een getijdengebied. |
|
getijdePlaat |
Natuurlijk landschapselement. Bij laagwater droogvallende plaat in een getijdengebied. |
|
geulInactief |
Natuurlijk landschapselement. Geul die nog verbinding heeft met de actieve geul maar waarin het water niet meer doorstroomt. |
|
greppel |
Menselijk landschapselement. Niet watervoerende, smalle en ondiepe gegraven geul voor waterafvoer vanuit de kavel naar de sloot. |
|
helling |
Natuurlijk landschapselement. Schuin oplopend of aflopend vlak in een landschap. |
|
houtwal |
Menselijk of halfnatuurlijk landschapselement. Natuurlijk begroeide wal met bomen en struiken als erfafscheiding en scheiding tussen weilanden en akkers. |
|
koebosje |
Menselijk landschapselement. Klein, met bomen begroeid en vaak met een ringsloot omzoomd stuk land waar in het verleden ziek vee begraven werd. Meestal gelegen aan de rand van een weide. |
|
kolk |
Natuurlijk landschapselement. Poel ontstaan door rondkolkend water tijdens dijkdoorbraak. |
|
kreekrug |
Natuurlijk landschapselement. Zandige rug in het zeekleilandschap ontstaan door inversie van het landschap. |
|
kustduin |
Natuurlijk of half natuurlijk landschapselement. Duin die gelegen is in het huidige kustgebied. |
|
kwelder |
Natuurlijk landschapselement. Begroeide buitendijkse landaanwas die bij een gemiddeld hoogwater niet meer onderloopt. |
|
landduin |
Natuurlijk of half natuurlijk landschapselement. Duinvorm in hoger gelegen zandgebieden, veelal ontstaan door ontbossing en overbegrazing. |
|
meer |
Natuurlijk of menselijk landschapselement. Door land omringde watervlakte. |
|
oeverwal |
Natuurlijk landschapselement. Een langgerekte hoogte langs een (voormalige) rivier. |
|
oudeBewoningsplaats |
Menselijk landschapselement. Plaats waar vroegere bewoning heeft plaatsgevonden. |
|
pingoruine |
Natuurlijk landschapselement. Cirkel- tot ovaalvormige depressies, omgeven door een vrijwel gesloten walletje. Ontstaan onder arctische omstandigheden, onder invloed van bodemijs. |
|
poel |
Natuurlijk of menselijk landschapselement. Niet-lijnvormig waterelement zonder aan- of afvoer van water. Omvat ook dobbes. |
|
rabat |
Menselijk landschapselement. Opgehoogde plantstrook voor bomen in natte gebieden. Het ophogen van het rabat gebeurt met de grond die vrijkomt bij het graven van waterafvoerende greppels. |
|
restgeulDroog |
Natuurlijk landschapselement. Lijnvormige laagte ontstaan door opvulling van een kreekrug of rivier. |
|
restgeulWater |
Natuurlijk landschapselement. Watervoerende geul die niet meer verbonden is met een actief systeem. |
|
restRandNietVerveend |
Menselijk landschapselement. Hoogveenrand die niet verveend is. |
|
rivierduinBegraven |
Natuurlijk landschapselement. Voormalig rivierduin dat overdekt is door later gevormde grond en uitsteekt boven de omgeving. |
|
rivierduinNietBegraven |
Natuurlijk landschapselement. Rivierduin dat niet overdekt is en waarvan de vorming nog niet voltooid hoeft te zijn. |
|
rivierterras |
Natuurlijk landschapselement. Restant van een vroegere riviervlakte die door tektonische en klimatologische processen hoger ligt dan de huidige rivierbedding. |
|
strand |
Natuurlijk landschapselement. Zandige strook met weinig of geen vegetatie direct grenzend aan de zee. Het strand loopt deels onder bij hoogwater. |
|
strandwal |
Natuurlijk landschapselement. Door de zee tot boven het hoogwater niveau opgeworpen zandbank. Strandwallen liggen evenwijdig aan (voormalige) kustlijnen. |
|
uiterwaarde |
Natuurlijk landschapselement. Grond gelegen tussen de bedding van actieve rivieren en de winterdijk. Uiterwaarden liggen door binnendijkse opslibbing hoger dan de aangrenzende buitendijkse gebieden. |
|
ven |
Natuurlijk landschapselement. Ondiep meer in een zandgebied. |
|
zandbank |
Natuurlijk zeebodemelement. Ondiepe banken van zand die vaak ontstaan in de branding nabij een strand. |
|
zandgolf |
Natuurlijk zeebodemelement. Golf van zand die over de bodem van de zee migreert, vaak meters hoog en breed en met een lengte van honderden meters. |
|
zetwal |
Menselijk landschapselement. Vaak smalle, langgerekte strook grond in het veengebied, waar het uitgebaggerde veen op te drogen werd gelegd om er turven van te maken. |
|
zinkgat |
Natuurlijk landschapselement. Verticaal gat in kalksteen van enkele meters breed en diep, dat vaak opgevuld is met lokaal hellingmateriaal. |
De lijst met de omschrijvingen van het deel van een grondlichaam waar de locatie van onderzoek op ligt.
|
Waarde |
Omschrijving |
|---|---|
|
binnenteen |
De binnenteen is de overgang van het talud naar het maaiveld aan de binnenzijde (bij dijken de landzijde) van het grondlichaam. |
|
buitenteen |
De buitenteen is de overgang van het talud naar het maaiveld aan de buitenzijde (bij dijken de waterzijde) van het grondlichaam. |
|
kruin |
De top of het hoogste vlak van het grondlichaam. |
|
talud |
De zijwand van het grondlichaam. |
|
teen |
De overgang van het talud naar het maaiveld, niet nader gespecificeerd naar binnen- of buitenkant. |
De lijst met de referentiepunten voor de verticale positie.
|
Waarde |
Omschrijving |
|---|---|
|
maaiveld |
Het oppervlak van de vaste aarde, daar waar de aarde niet bedekt is met water. Het maaiveld vormt de grens tussen de ondergrond en de bovengrond. |
|
waterbodem |
De bodem van het waterlichaam. Deze vormt de grens tussen de ondergrond en de bovengrond, daar waar de aarde bedekt is met water. |
De lijst met de standaardclassificatie van massapercentages in de vakgebieden geologie en geotechniek.
|
Waarde |
Omschrijving |
|---|---|
|
spoorTot1 |
Er komt een spoor voor en dat betekent dat het aandeel in de massa minder dan 1% is. |
|
weinig1tot25 |
Er komt weinig voor en dat betekent dat het aandeel in de massa tussen 1 en 25% is. |
|
veel25tot50 |
Er komt veel voor en dat betekent dat het aandeel in de massa tussen 25 en 50% is. |
|
zeerVeel50tot75 |
Er komt zeer veel voor en dat betekent dat het aandeel in de massa tussen 50 en 75% is. |
|
uiterstVeelMinstens75 |
Er komt uiterst veel voor en dat betekent dat het aandeel in de massa minstens 75% is. |
De lijst voor de classificatie van de mate van verwering van schelpmateriaal.
|
Waarde |
Omschrijving |
|---|---|
|
nietVerweerd |
Het schelpmateriaal vertoont geen sporen van chemische verwering. |
|
matigVerweerd |
Het schelpmateriaal is enigermate chemisch verweerd. |
|
sterkVerweerd |
Het schelpmateriaal is verregaand chemisch verweerd. |
De lijst met de menselijke sporen die de laagopbouw verstoren.
|
Waarde |
Omschrijving |
|---|---|
|
graafSpoor |
Verstoring die wordt herkend als het gevolg van graven door de mens. |
|
hoefSpoor |
Verstoring die wordt herkend als het gevolg van de indruk van een poot van een hoefdier, dat waarschijnlijk als vee gehouden is (komt voor in kleiige afzettingen). |
|
ploegSpoor |
Verstoring die wordt herkend als het gevolg van ploegen. |
De lijst met de methoden voor het bepalen van de locatie van het onderzoek.
|
Waarde |
Omschrijving |
|---|---|
|
DGPS50tot200cm |
Meting d.m.v. satellietnavigatie met differentiaalcorrectie, in het dagelijks gebruik aangeduid als DGPS. Afwijking tussen 50 en 200 cm. DGPS maakt gebruik van een wereldwijd satellietnavigatiesysteem, Global Navigation Satellite System (GNSS). GNSS wordt in het dagelijks gebruik vaak aangeduid met GPS als verzamelnaam voor de 4 systemen GPS, Glonass, Galileo en Beidou. |
|
GPS200tot1.000cm |
Meting d.m.v. satellietnavigatie zonder correctie, SPP (Single Point Positioning), in het dagelijks gebruik aangeduid als GPS. Afwijking tussen 200 en 1.000 cm. SPP maakt gebruik van een wereldwijd satellietnavigatiesysteem, Global Navigation Satellite System (GNSS). GNSS wordt in het dagelijks gebruik vaak aangeduid met GPS als verzamelnaam voor de 4 systemen GPS, Glonass, Galileo en Beidou. |
|
PPPGPS0tot2cm |
Meting d.m.v. PPP (Precise Point Positioning) satellietnavigatie, afwijking kleiner dan 2 cm. De nauwkeurigheid wordt bereikt wanneer de meting is uitgevoerd met Ambiguity Resolution (PPP-AR) of bij een lange meettijd. PPP maakt gebruik van een wereldwijd satellietnavigatiesysteem, Global Navigation Satellite System (GNSS). GNSS wordt in het dagelijks gebruik vaak aangeduid met GPS als verzamelnaam voor de 4 systemen GPS, Glonass, Galileo en Beidou. |
|
PPPGPS2tot5cm |
Meting d.m.v. PPP (Precise Point Positioning) satellietnavigatie, afwijking tussen 2 en 5 cm. De nauwkeurigheid wordt bereikt wanneer de meting is uitgevoerd met Ambiguity Resolution (PPP-AR) of bij een lange meettijd. PPP maakt gebruik van een wereldwijd satellietnavigatiesysteem, Global Navigation Satellite System (GNSS). GNSS wordt in het dagelijks gebruik vaak aangeduid met GPS als verzamelnaam voor de 4 systemen GPS, Glonass, Galileo en Beidou. |
|
PPPGPS5tot10cm |
Meting d.m.v. PPP (Precise Point Positioning) satellietnavigatie, afwijking tussen 5 en 10 cm. De nauwkeurigheid wordt bereikt wanneer de meting is uitgevoerd met Ambiguity Resolution (PPP-AR) of bij een lange meettijd. PPP maakt gebruik van een wereldwijd satellietnavigatiesysteem, Global Navigation Satellite System (GNSS). GNSS wordt in het dagelijks gebruik vaak aangeduid met GPS als verzamelnaam voor de 4 systemen GPS, Glonass, Galileo en Beidou. |
|
PPPGPS10tot50cm |
Meting d.m.v. PPP (Precise Point Positioning) satellietnavigatie, afwijking tussen 10 en 50 cm. De nauwkeurigheid wordt bereikt wanneer de meting is uitgevoerd in korte tijd zonder Ambiguity Resolution. PPP maakt gebruik van een wereldwijd satellietnavigatiesysteem, Global Navigation Satellite System (GNSS). GNSS wordt in het dagelijks gebruik vaak aangeduid met GPS als verzamelnaam voor de 4 systemen GPS, Glonass, Galileo en Beidou. |
|
RTKGPS0tot2cm |
Meting d.m.v. RTK (Real Time Kinematic) satellietnavigatie, in het dagelijks gebruik ook wel aangeduid als DGPS, afwijking kleiner dan 2 cm. De nauwkeurigheid wordt bereikt wanneer de meting is uitgevoerd met Ambiguity Resolution (ook wel fix). RTK maakt gebruik van een wereldwijd satellietnavigatiesysteem, Global Navigation Satellite System (GNSS). GNSS wordt in het dagelijks gebruik vaak aangeduid met GPS als verzamelnaam voor de 4 systemen GPS, Glonass, Galileo en Beidou. |
|
RTKGPS2tot5cm |
Meting d.m.v. RTK (Real Time Kinematic) satellietnavigatie, in het dagelijks gebruik ook wel aangeduid als DGPS, afwijking tussen 2 en 5 cm. De nauwkeurigheid wordt bereikt wanneer de meting is uitgevoerd met Ambiguity Resolution (ook wel fix). RTK maakt gebruik van een wereldwijd satellietnavigatiesysteem, Global Navigation Satellite System (GNSS). GNSS wordt in het dagelijks gebruik vaak aangeduid met GPS als verzamelnaam voor de 4 systemen GPS, Glonass, Galileo en Beidou. |
|
RTKGPS5tot10cm |
Meting d.m.v. RTK (Real Time Kinematic) satellietnavigatie, in het dagelijks gebruik ook wel aangeduid als DGPS, afwijking tussen 5 en 10 cm. De nauwkeurigheid wordt bereikt wanneer de meting is uitgevoerd met Ambiguity Resolution (ook wel fix). RTK maakt gebruik van een wereldwijd satellietnavigatiesysteem, Global Navigation Satellite System (GNSS). GNSS wordt in het dagelijks gebruik vaak aangeduid met GPS als verzamelnaam voor de 4 systemen GPS, Glonass, Galileo en Beidou. |
|
RTKGPS10tot50cm |
Meting d.m.v. RTK (Real Time Kinematic) satellietnavigatie, in het dagelijks gebruik ook wel aangeduid als DGPS, afwijking tussen 10 en 50 cm. De nauwkeurigheid wordt bereikt wanneer de meting is uitgevoerd zonder Ambiguity Resolution (ook wel fix). RTK maakt gebruik van een wereldwijd satellietnavigatiesysteem, Global Navigation Satellite System (GNSS). GNSS wordt in het dagelijks gebruik vaak aangeduid met GPS als verzamelnaam voor de 4 systemen GPS, Glonass, Galileo en Beidou. |
|
tachymetrie0tot10cm |
Meting d.m.v. tachymetrie, ook wel als landmeting of Total Station aangeduid, vanaf een referentiepunt dat geen NAP-peilmerk is, afwijking kleiner dan 10 cm. |
|
tachymetrie10tot50cm |
Meting d.m.v. tachymetrie, ook wel als landmeting of Total Station aangeduid, vanaf een referentiepunt dat geen NAP-peilmerk is, afwijking tussen 10 en 50 cm. |
De lijst met de methoden voor het bepalen van de verticale positie van de sliblaag.
|
Waarde |
Omschrijving |
|---|---|
|
akoestisch |
Via deze technieken wordt met een hoogfrequent (210 – 700 kHz) de afstand van een zender tot de bovenzijde van de sliblaag bepaald. Dit is de laag waarop het signaal reflecteert. Lage frequenties (15 – 30 kHZ) kunnen onder bepaalde omstandigheden gebruikt worden om de onderzijde van de sliblaag te definiëren. |
|
elektromagnetisch |
Bij deze techniek worden elektromagnetische pulsen gebruikt om de waterdiepte en onderzijde van de sliblaag te bepalen. Er wordt gewerkt met een zender en ontvanger. De resolutie is afhankelijk van de geleidbaarheid van het water, grondsoort, meetfrequentie. |
|
radioactief |
Bij deze techniek wordt in de waterkolom de dichtheid radioactief bepaald. Op basis van dichtheidsverschillen wordt de top van de sliblaag vastgesteld. |
|
ultrasoon |
Bij deze techniek wordt in de waterkolom de dichtheid met hoogfrequente geluidsgolven bepaald. Op basis van dichtheidsverschillen wordt de top van de sliblaag vastgesteld. |
|
versnelling |
Bij deze techniek laat met een object in de waterkolom vallen. Door gelijktijdig de diepte en versnelling te meten kan worden afgeleid op welke diepte zich de bovenzijde van de sliblaag zich bevindt. In het slib zal de valversnelling van het instrument vertragen. |
|
visueel |
Voor metingen aan een monsterkolom wordt een transparante holle buis (aan de onderzijde al dan niet afsluitbaar) in de grond gedrukt. Visueel wordt dan de bovenzijde van de sliblaag bepaald. |
|
waterdruk |
Deze techniek maakt gebruik van een meetinstrument dat achter een boot voortgetrokken wordt. Hiervoor dient de dichtheid van de top van de sliblaag vooraf gedefinieerd te worden. Door het meetinstrument deze dichtheid te geven hoeft alleen de hoogte van de waterkolom boven het meetinstrument gemeten te worden met een waterdrukmeter. |
|
weerstandMechanisch |
Bij deze techniek wordt een meetlichaam mechanisch naar beneden gedrukt. De weerstanden hierbij worden geregistreerd. Dit kan tevens in de meetkop plaatsvinden zoals bij een sondering. |
|
weerstandPeilhengel |
Bij toepassing van een peilhengel is een peilstok met een schijf van 10 cm diameter bevestigd aan een hengel. De hengel wordt gebruikt om de peilstok neer te laten tot deze blijft staan op een sliblaag. De diepte kan worden afgelezen (b-weerstand). |
|
weerstandPeilstok |
Bij toepassing van een peilstok wordt gebruik gemaakt van een licht gewicht stok met een geperforeerde schijf van 10 tot 18 cm diameter om de bovenzijde van de sliblaag te bepalen op basis van gevoelde weerstand bij indrukken in de bodem (a-weerstand). |
De lijst met de methoden voor het bepalen van de verticale positie van het onderzoek.
|
Waarde |
Omschrijving |
|---|---|
|
AHN2_50cmRaster |
Positie bepaald m.b.v. Actueel Hoogtebestand Nederland, versie 2 ingewonnen tussen 2007 en 2012. Voor de bepaling van de verticale positie is het rasterbestand van 50 x 50 cm gebruikt. De uitvoerder heeft met kennis van zaken gebruik gemaakt van het ruwe rasterbestand of het gefilterde rasterbestand, het zogenaamde maaiveldraster is gefilterd voor elementen die op het maaiveld staan zoals begroeiing en bebouwing. |
|
AHN3_50cmRaster |
Positie bepaald m.b.v. Actueel Hoogtebestand Nederland, versie 3, ingewonnen tussen 2014 en 2019. Voor de bepaling van de verticale positie is het rasterbestand van 50 x 50 cm gebruikt. De uitvoerder heeft met kennis van zaken gebruik gemaakt van het ruwe rasterbestand of het gefilterde rasterbestand, het zogenaamde maaiveldraster is gefilterd voor elementen die op het maaiveld staan zoals begroeiing en bebouwing. |
|
PPPGPS0tot4cm |
Meting d.m.v. PPP (Precise Point Positioning) satellietnavigatie, afwijking kleiner dan 4 cm. De nauwkeurigheid wordt bereikt wanneer de meting is uitgevoerd met Ambiguity Resolution (PPP-AR) of bij een lange meettijd. PPP maakt gebruik van een wereldwijd satellietnavigatiesysteem, Global Navigation Satellite System (GNSS). GNSS wordt in het dagelijks gebruik vaak aangeduid met GPS als verzamelnaam voor de 4 systemen GPS, Glonass, Galileo en Beidou. |
|
PPPGPS4tot10cm |
Meting d.m.v. PPP (Precise Point Positioning) satellietnavigatie, afwijking tussen 4 en 10 cm. De nauwkeurigheid wordt bereikt wanneer de meting is uitgevoerd met Ambiguity Resolution (PPP-AR) of bij een lange meettijd. PPP maakt gebruik van een wereldwijd satellietnavigatiesysteem, Global Navigation Satellite System (GNSS). GNSS wordt in het dagelijks gebruik vaak aangeduid met GPS als verzamelnaam voor de 4 systemen GPS, Glonass, Galileo en Beidou. |
|
PPPGPS10tot20cm |
Meting d.m.v. PPP (Precise Point Positioning) satellietnavigatie, afwijking tussen 10 en 20 cm. De nauwkeurigheid wordt bereikt wanneer de meting is uitgevoerd met Ambiguity Resolution (PPP-AR) of bij een lange meettijd. PPP maakt gebruik van een wereldwijd satellietnavigatiesysteem, Global Navigation Satellite System (GNSS). GNSS wordt in het dagelijks gebruik vaak aangeduid met GPS als verzamelnaam voor de 4 systemen GPS, Glonass, Galileo en Beidou. |
|
PPPGPS20tot100cm |
Meting d.m.v. PPP (Precise Point Positioning) satellietnavigatie, afwijking tussen 20 en 100 cm. De nauwkeurigheid wordt bereikt wanneer de meting is uitgevoerd in korte tijd zonder Ambiguity Resolution. PPP maakt gebruik van een wereldwijd satellietnavigatiesysteem, Global Navigation Satellite System (GNSS). GNSS wordt in het dagelijks gebruik vaak aangeduid met GPS als verzamelnaam voor de 4 systemen GPS, Glonass, Galileo en Beidou. |
|
RTKGPS0tot4cm |
Meting d.m.v. RTK (Real Time Kinematic) satellietnavigatie, in het dagelijks gebruik ook wel aangeduid als DGPS, afwijking kleiner dan 4 cm. De nauwkeurigheid wordt bereikt wanneer de meting is uitgevoerd met Ambiguity Resolution (ook wel fix). RTK maakt gebruik van een wereldwijd satellietnavigatiesysteem, Global Navigation Satellite System (GNSS). GNSS wordt in het dagelijks gebruik vaak aangeduid met GPS als verzamelnaam voor de 4 systemen GPS, Glonass, Galileo en Beidou. |
|
RTKGPS4tot10cm |
Meting d.m.v. RTK (Real Time Kinematic) satellietnavigatie, in het dagelijks gebruik ook wel aangeduid als DGPS, afwijking tussen 4 en 10 cm. De nauwkeurigheid wordt bereikt wanneer de meting is uitgevoerd met Ambiguity Resolution (ook wel fix). RTK maakt gebruik van een wereldwijd satellietnavigatiesysteem, Global Navigation Satellite System (GNSS). GNSS wordt in het dagelijks gebruik vaak aangeduid met GPS als verzamelnaam voor de 4 systemen GPS, Glonass, Galileo en Beidou. |
|
RTKGPS10tot20cm |
Meting d.m.v. RTK (Real Time Kinematic) satellietnavigatie, in het dagelijks gebruik ook wel aangeduid als DGPS, afwijking tussen 10 en 20 cm. De nauwkeurigheid wordt bereikt wanneer de meting is uitgevoerd met Ambiguity Resolution (ook wel fix). RTK maakt gebruik van een wereldwijd satellietnavigatiesysteem, Global Navigation Satellite System (GNSS). GNSS wordt in het dagelijks gebruik vaak aangeduid met GPS als verzamelnaam voor de 4 systemen GPS, Glonass, Galileo en Beidou. |
|
RTKGPS20tot100cm |
Meting d.m.v. RTK (Real Time Kinematic) satellietnavigatie, in het dagelijks gebruik ook wel aangeduid als DGPS, afwijking tussen 20 en 100 cm. De nauwkeurigheid wordt bereikt wanneer de meting is uitgevoerd zonder Ambiguity Resolution (ook wel fix). RTK maakt gebruik van een wereldwijd satellietnavigatiesysteem, Global Navigation Satellite System (GNSS). GNSS wordt in het dagelijks gebruik vaak aangeduid met GPS als verzamelnaam voor de 4 systemen GPS, Glonass, Galileo en Beidou. |
|
tachymetrie0tot10cm |
Meting d.m.v. tachymetrie, ook wel als landmeting of Total Station aangeduid, vanaf een referentiepunt dat geen NAP-peilmerk is, afwijking kleiner dan 10 cm. |
|
tachymetrie10tot50cm |
Meting d.m.v. tachymetrie, ook wel als landmeting of Total Station aangeduid, vanaf een referentiepunt dat geen NAP-peilmerk is, afwijking tussen 10 en 50 cm. |
|
waterpassing0tot2cm |
Meting d.m.v. waterpassing vanaf een NAP-peilmerk, afwijking kleiner dan 2 cm. |
|
waterpassing2tot4cm |
Meting d.m.v. waterpassing vanaf een NAP-peilmerk, afwijking tussen 2 en 4 cm. |
|
waterpassing4tot10cm |
Meting d.m.v. waterpassing vanaf een NAP-peilmerk, afwijking tussen 4 en 10 cm. |
De lijst met de kwaliteitsniveaus van de monsters op het moment van de uitvoering van de bepaling.
|
Waarde |
Omschrijving |
|---|---|
|
QM1 |
Gelaagdheid, interne gelaagdheid (ofwel interne structuur), consistentie, veldvochtigheid (ofwel monstervochtigheid) en spanningstoestand intact (verandering door monstername reversibel). |
|
QM2 |
Gelaagdheid, interne gelaagdheid (ofwel interne structuur), consistentie en veldvochtigheid (ofwel monstervochtigheid) intact. |
|
QM3 |
Gelaagdheid, interne gelaagdheid (ofwel interne structuur) intact. |
|
QM4 |
Gelaagdheid intact. |
|
QM5 |
Gelaagdheid niet intact. |
De lijst voor de classificatie van de vochtigheidstoestand van het materiaal.
|
Waarde |
Omschrijving |
|---|---|
|
volledigUitgedroogd |
Het materiaal bevat geen vocht. |
|
uitgedroogd |
Het materiaal bevat vocht maar vertoont ook sporen van krimp of vlekken die erop wijzen dat een deel van het vocht verdampt is. |
|
veldvochtig |
Het materiaal is net zo vochtig als het materiaal dat direct uit het boorgat komt. |
De lijst voor de codes van de hoofdkleur in het Munsellsysteem.
|
Waarde |
Omschrijving |
|---|---|
|
5B |
De waarde van de hoofdkleur is 5B. De B staat voor de kleur blauw (Blue). |
|
10B |
De waarde van de hoofdkleur is 10B. De B staat voor de kleur blauw (Blue). |
|
5BG |
De waarde van de hoofdkleur is 5BG. Dit staat voor de kleur blauw groen (Blue Green). |
|
10BG |
De waarde van de hoofdkleur is 10BG. Dit staat voor de kleur blauw groen (Blue Green). |
|
5G |
De waarde van de hoofdkleur is 5G. Dit staat voor de kleur groen (Green). |
|
10G |
De waarde van de hoofdkleur is 10G. Dit staat voor de kleur groen (Green). |
|
5GY |
De waarde van de hoofdkleur is 5GY. Dit staat voor de kleur groen geel (Green Yellow). |
|
10GY |
De waarde van de hoofdkleur is 10GY. Dit staat voor de kleur groen geel (Green Yellow). |
|
N |
De waarde van de hoofdkleur is N. Dit staat voor de kleur neutraal (Neutral). |
|
5P |
De waarde van de hoofdkleur is P. De P staat voor de kleur paars (Purple). |
|
5PB |
De waarde van de hoofdkleur is 5PB. Dit staat voor kleur paars blauw (Purple Blue). |
|
5R |
De waarde van de hoofdkleur is 5R. Dit staat voor de kleur rood (Red). |
|
7.5R |
De waarde van de hoofdkleur is 7,5R. Dit staat voor de kleur rood (Red). |
|
10R |
De waarde van de hoofdkleur is 10R. Dit staat voor de kleur rood (Red). |
|
5RP |
De waarde van de hoofdkleur is 5RP. De RP staat voor de kleur rood (RedPurple). |
|
2.5Y |
De waarde van de hoofdkleur is 2,5Y. Dit staat voor de kleur geel (Yellow). |
|
5Y |
De waarde van de hoofdkleur is 5Y. Dit staat voor de kleur geel (Yellow). |
|
10Y |
De waarde van de hoofdkleur is 10Y. Dit staat voor de kleur geel (Yellow). |
|
2.5YR |
De waarde van de hoofdkleur is 2,5YR. Dit staat voor de hoofdkleur geel rood (Yellow Red). |
|
5YR |
De waarde van de hoofdkleur is 5YR. Dit staat voor de hoofdkleur geel rood (Yellow Red). |
|
7.5YR |
De waarde van de hoofdkleur is 7,5YR. Dit staat voor de hoofdkleur geel rood (Yellow Red). |
|
10YR |
De waarde van de hoofdkleur is 10YR. Dit staat voor de hoofdkleur geel rood (Yellow Red). |
De lijst voor de codes van de witheid in het Munsellsysteem.
|
Waarde |
Omschrijving |
|---|---|
|
1 |
De waarde van de witheid is 1. |
|
2 |
De waarde van de witheid is 2. |
|
2.5 |
De waarde van de witheid is 2,5. |
|
3 |
De waarde van de witheid is 3. |
|
4 |
De waarde van de witheid is 4. |
|
5 |
De waarde van de witheid is 5. |
|
6 |
De waarde van de witheid is 6. |
|
7 |
De waarde van de witheid is 7. |
|
8 |
De waarde van de witheid is 8. |
|
8.5 |
De waarde van de witheid is 8,5. |
|
9 |
De waarde van de witheid is 9. |
|
9.5 |
De waarde van de witheid is 9,5. |
De lijst voor de codes van de zuiverheid in het Munsellsysteem.
|
Waarde |
Omschrijving |
|---|---|
|
1 |
De waarde van de zuiverheid is 1. |
|
2 |
De waarde van de zuiverheid is 2. |
|
3 |
De waarde van de zuiverheid is 3. |
|
4 |
De waarde van de zuiverheid is 4. |
|
6 |
De waarde van de zuiverheid is 6. |
|
8 |
De waarde van de zuiverheid is 8. |
De lijst met de gebeurtenissen.
|
Waarde |
Omschrijving |
|---|---|
|
eindGerapporteerd |
Er is na de rapportage van een of meerdere deelonderzoeken een volgend deelonderzoek gerapporteerd, en dat is het rapport waarmee het onderzoek wordt gecompleteerd. |
|
startGerapporteerd |
Het eerste deel van het onderzoek is gerapporteerd, maar daarmee is het onderzoek nog niet compleet. |
|
volledigGerapporteerd |
Het onderzoek is in een keer volledig gerapporteerd. |
De lijst voor de classificatie van het aandeel organische stof in grond volgens NEN-EN-ISO 14688.
|
Waarde |
Omschrijving |
|---|---|
|
nietOrganisch |
Organische stof is niet aanwezig. |
|
zwakOrganisch |
Organische stof is waarneembaar aanwezig en heeft voelbaar geen invloed op het gedrag van de grond. |
|
sterkOrganisch |
Organische stof is waarneembaar aanwezig en heeft voelbaar invloed op het gedrag van de grond. |
De lijst voor de classificatie van het aandeel organische stof in grond volgens NEN 5104.
|
Waarde |
Omschrijving |
|---|---|
|
nietHumeus |
Organische stof is niet aanwezig. |
|
zwakHumeus |
Organische stof is aanwezig en maakt minder dan 2,5% van de massa uit, tenzij de grond als een klei is benoemd dan kan het aandeel tot 5% bedragen. |
|
matigHumeus |
Organische stof maakt tussen 2,5 en 8% van de massa uit, tenzij de grond als een klei is benoemd dan kan het aandeel tot 16% bedragen. |
|
sterkHumeus |
Organische stof maakt tussen 8 en 16% van de massa uit, tenzij de grond als een klei is benoemd dan kan het aandeel tot 30% bedragen. |
De lijst met de redenen waarom een interval niet is beschreven.
|
Waarde |
Omschrijving |
|---|---|
|
geenMonster |
Het interval is niet beschreven omdat de monsters niet meer voorhanden waren. |
|
geenOpbrengst |
Het interval is niet beschreven omdat de monstercontainer voor een deel leeg was (of omdat een deel van interval dat continu gestoken had moeten worden, niet helemaal bemonsterd kon worden). Het ‘lege’ deel wordt altijd vastgelegd als diepste deel van een interval. |
|
geenOpdracht |
Het interval is niet beschreven omdat het was uitgesloten van de opdracht. |
|
geenVasteOndergrond |
Het interval is niet beschreven omdat er een holte in de ondergrond was (al dan niet opgevuld met water). |
|
mechanischVerstoord |
Het interval is niet beschreven omdat de laagopbouw ernstig verstoord is door een post-sedimentaire discontinuïteit. |
|
naval |
Het interval is niet beschreven omdat het aanwezige materiaal als naval is beschouwd. |
|
proefstukUitgenomen |
Het interval is niet beschreven omdat een proefstuk is uitgenomen voor boormonsteranalyse dat de volledige doorsnede van het monster beslaat en er onvoldoende materiaal was om het op de juiste wijze te beschrijven. |
De lijst met de referentiestelsels waarin de coördinaten zijn gedefinieerd.
|
Waarde |
Omschrijving |
|---|---|
|
ETRS89 |
European Terrestrial Reference System 1989 (EPSG 4258). |
|
RD |
Rijks Driehoeksmeting – Amersfoort RD New (EPSG 28992). |
|
WGS84 |
World Geodetic System 1984 (EPSG 4326). |
De lijst met de statussen waarin het registratieobject zich bevindt.
|
Waarde |
Omschrijving |
|---|---|
|
aangevuld |
Het registeren van de gegevens van het object heeft na de start van de registratie een vervolg gekregen. De gegevens in de registratie ondergrond zijn minimaal een keer aangevuld met nieuwe gegevens. |
|
geregistreerd |
Het registeren van de gegevens van het object is gestart. De gegevens uit het eerste brondocument zijn in de registratie ondergrond vastgelegd. Er zijn daarna geen nieuwe gegevens geregistreerd. |
|
voltooid |
Het registeren van de gegevens van het object is voltooid. Alle gegevens zijn in de registratie ondergrond vastgelegd en er kunnen geen nieuwe gegevens meer worden geregistreerd. |
De lijst met de sedimentaire fenomenen.
|
Waarde |
Omschrijving |
|---|---|
|
dropClast |
Een geïsoleerde klast bestaande uit klei of leem die de laag eronder heeft ingedrukt. |
|
dropStone |
Een geïsoleerde klast variërend in grootte van grind tot keitje in meer fijnkorrelige grond, die de laag eronder heeft ingedrukt. |
De lijst voor de classificatie van de bolrondheid van korrels.
|
Waarde |
Omschrijving |
|---|---|
|
bol |
De gemiddelde korrel is in alle richtingen ongeveer even lang. |
|
langwerpig |
De gemiddelde korrel is in twee van de drie richtingen ongeveer even lang, maar in de derde veel langer |
|
plat |
De gemiddelde korrel is in twee van de drie richtingen ongeveer even lang, maar in de derde veel korter. |
De lijst met de bestanddelen van lagen die vanuit archeologisch oogpunt interessant zijn.
|
Waarde |
Omschrijving |
|---|---|
|
aardewerk |
Aardewerk en fragmenten van aardewerk, bijvoorbeeld potscherven of pijpenkoppen. |
|
baksteen |
Baksteen en fragmenten van baksteen. |
|
botOnverbrand |
Bot en fragmenten van bot die niet verbrand en al dan niet bewerkt zijn. |
|
botVerbrand |
Bot en fragmenten van bot die verbrand en al dan niet bewerkt zijn. |
|
gebrokenKwarts |
Gebroken, hoekig gesteentegruis, enkele millimeters groot, dat herkend wordt als gebruikt voor de verschraling van klei voor het vervaardigen van keramische objecten, bijvoorbeeld potten. |
|
glas |
Glas en glasscherven. |
|
houtskoolBrokken |
Houtskoolresten die groter zijn dan 2 mm. |
|
houtskoolSpikkels |
Houtskoolresten die kleiner zijn dan 2 mm. |
|
metaal |
Metaalresten en metalen gebruiksvoorwerpen. |
|
natuursteen |
Steen die herkend wordt als een door de mens behandeld of verwerkte brok gesteente. |
|
verbrandeLeem |
Leem of klei die door blootstelling aan hitte geblakerd of gebakken is. |
|
verbrandingsresten |
Minerale verbrandingsresten en amorfe bijproducten van verbranding of verbranding of verhitting die niet uit leem bestaan. |
|
visrest |
Delen van vissen die door de mens gebruikt zijn als voedsel. |
|
vuursteenBewerkt |
Vuursteenfragmenten die herkend worden als het product van bewerking. |
De lijst met de bijzondere bestanddelen van grond.
|
Waarde |
Omschrijving |
|---|---|
|
botresten |
Natuurlijk bestanddeel: botten, of resten daarvan, afkomstig van gewervelde dieren of mensen. Uitgesloten hiervan zijn resten van vissen. De botresten zijn vaak wit tot grijs van kleur en hebben een grootte van enkele millimeters tot decimeters. |
|
doppleriet |
Natuurlijk bestanddeel: samengeklonterde geleiachtige humuszuren in oude wortelgangen of holtes in veen of het onderliggende substraat. Ontstaat bij het draineren van hoogveen en de daarop volgende oxidatie van veen waardoor de humuszuren als stroperige zwarte brij naar beneden sijpelen en samenklonteren. Doppleriet heeft de consistentie en structuur van zwarte schoensmeer; bij langdurige blootstelling aan lucht verkleurd het naar bruin. De waarde is alleen van toepassing bij de uitgebreide beschrijving. |
|
fosfaatconcreties |
Natuurlijk bestanddeel: bolronde of knolvormige fosforieten of fosfaatconcreties hebben een groengrijze tot zwarte kleur. De concreties worden vooral gevonden in glauconiethoudende zanden uit het Tertiair of Midden-Krijt. De waarde is alleen van toepassing bij de uitgebreide beschrijving. |
|
goethiet |
Natuurlijk bestanddeel: korrelvormige ijzerhydroxide met een matte, donkerbruine kleur. Komt voor als koffieboontjes-achtige korrels tot 2 mm groot. De waarde is alleen van toepassing bij de uitgebreide beschrijving. |
|
gruisPuimsteen |
Natuurlijk bestanddeel: fijne vulkanische resten (puimsteen) en as met een korrelgrootte kleiner dan 2 mm. De puimsteen is herkenbaar aan de gelig-grijze kleur, de in de korrels aanwezige kleine poriën en het lage gewicht waardoor het drijft. Bij een korrelgrootte groter dan 2 mm wordt het als grind beschreven. In de volksmond wordt het ook wel bimsen of bimsenzand genoemd. De waarde is alleen van toepassing bij de uitgebreide beschrijving. |
|
houtskool |
Antropogeen of natuurlijk bestanddeel: door verbranding verkoolde resten van hout. Het materiaal is zwart, vaak gebroken en heeft meestal een grootte van millimeters tot enkele decimeters. |
|
huisvuil |
Antropogeen bestanddeel: huishoudelijk afval, bestaat vaak uit verpakkingsmateriaal (papier of plastic), plastic, metaal, klein aardewerk en eventueel etensresten. |
|
ijzerconcretiesGeenKlappersteen |
Natuurlijk bestanddeel: korrels of brokken samengesteld materiaal van neergeslagen ijzerverbindingen in een matrix van zand en/of grind, klei of silt. Het is meestal geelbruin, roodbruin of donkerbruin van kleur (roestig) maar kan als het opengebroken wordt van binnen donkergrijs tot bijna zwart zijn. De grootte van de brokken is meestal 0,5 tot 50 mm, maar grotere brokken zijn mogelijk. De concreties komen soms in laagjes voor. Klapperstenen zijn ook een soort ijzerconcretie maar die worden apart benoemd. |
|
ijzerconcretiesKlappersteen |
Natuurlijk bestanddeel: bijzonder soort ijzerconcretie die als bolvormige (concentrische) concretie gevormd is rond een klei- of leembrok met een grootte van enkele millimeters tot centimeters. De concretie is meestal geelbruin, roodbruin of donkerbruin van kleur (roestig) aan de buiten en binnenzijde, maar het binnenste van de concretie is meestal donkergrijs tot bijna zwart van kleur. Bij geroerde boormethoden breken de concreties vaak waardoor er alleen bolvormige fragmenten aanwezig zijn in het boormonster. Intacte klapperstenen makken meestal een tikkend of klapperend geluid als ze geschud worden. |
|
jarosiet |
Natuurlijk bestanddeel: kleine brokjes of vlekken van geel mineraal (gehydrateerd kalium-ijzer-sulfaat) dat kan voorkomen in zure klei- of veenlagen, meestal in combinatie met ijzerconcreties en -vlekken. Komt voornamelijk voor in ingepolderde of gedraineerde gebieden in zogenaamde katteklei. De waarde is alleen van toepassing bij de uitgebreide beschrijving. |
|
kalkconcreties |
Natuurlijk bestanddeel: delen van de grond die door calciumcarbonaat tot een geheel zijn samengekit. Omvat een scala aan verschijningsvormen, van lösspoppetjes tot septariën. Lössafzettingen daargelaten, komen de concreties overwegend voor in Tertiaire kleilagen. De grootte ligt meestal tussen enkele centimeters en enkele decimeters. |
|
mangaanconcreties |
Natuurlijk bestanddeel: korrels of brokken samengesteld materiaal van neergeslagen mangaanverbindingen in een matrix van zand en/of grind. Het is blauwzwart, donkergrijs-zwart of zwart van kleur. De grootte van de brokken varieert van millimeters tot centimeters, maar kan ook decimeters zijn. De zwarte mangaanconcretie is soms omgeven door ijzerconcreties en roestvlekken. De waarde is alleen van toepassing bij de uitgebreide beschrijving. De waarde is alleen van toepassing bij de uitgebreide beschrijving. |
|
ophoogmateriaalLichtKunststof |
Antropogeen bestanddeel: ophoogmateriaal met een laag soortelijk gewicht dat vooral uit plastics en soortgelijke kunststoffen bestaat, met als voorbeeld geëxpandeerd polystyreen. |
|
ophoogmateriaalLichtStenig |
Antropogeen bestanddeel: ophoogmateriaal met een laag soortelijk gewicht dat uit stenig materiaal van menselijke makelij bestaat. Voorbeelden zijn bims, geëxpandeerde kleikorrels, flugsand, schuimbeton en schuimglas. |
|
plantenrestenHoutig |
Natuurlijk bestanddeel: onverteerde resten van de houtige delen (stammen, takken, houtige wortels en zaden) van planten. Deze resten kunnen bestaan uit de gebroken fragmenten of uit doorsnedes van de houtige delen. De grootte varieert van millimeters tot enkele decimeters. Het materiaal kan zeer zacht tot zeer hard zijn. |
|
plantenrestenHoutigBerk |
Natuurlijk bestanddeel: onverteerde resten van de houtige delen (stammen of takken) van berken, te herkennen aan de kenmerkende witte bast. Deze resten kunnen bestaan uit de gebroken fragmenten of uit doorsnedes van de houtige delen. De grootte varieert meestal van centimeters tot enkele decimeters. Het materiaal kan zeer zacht tot hard zijn. De waarde is alleen van toepassing bij de uitgebreide beschrijving. |
|
plantenrestenHoutigEik |
Natuurlijk bestanddeel: onverteerde resten van de houtige delen (stammen, takken, houtige wortels) van eiken, te herkennen aan de roodbruine tot gelige harde houtresten, of eikels. Deze resten kunnen bestaan uit de gebroken fragmenten of uit doorsnedes van de houtige delen. De grootte varieert meestal van centimeters tot enkele decimeters. Het materiaal is meestal vrij hard. De waarde is alleen van toepassing bij de uitgebreide beschrijving. |
|
plantenrestenHoutigEls |
Natuurlijk bestanddeel: onverteerde resten van de houtige delen (stammen, takken, houtige wortels of wortelknollen) van elzen, te herkennen aan het roodbruine spinthout zonder waarneembare kern, of eivormige elzenproppen. Deze resten kunnen bestaan uit de gebroken fragmenten of uit doorsnedes van de houtige delen. De grootte varieert meestal van centimeters tot enkele decimeters. Het materiaal kan zeer zacht tot hard zijn. De waarde is alleen van toepassing bij de uitgebreide beschrijving. |
|
plantenrestenHoutigGeenBerkEikElsWilg |
Natuurlijk bestanddeel: onverteerde resten van de houtige delen (stammen, takken, houtige wortels of andere houtige delen) van planten, en die niet kunnen toegewezen worden aan berk, eik, els of wilg. Deze resten kunnen bestaan uit de gebroken fragmenten of uit doorsnedes van de houtige delen. De grootte varieert meestal van millimeters tot enkele decimeters. Het materiaal kan zeer zacht tot zeer hard zijn. De waarde is alleen van toepassing bij de uitgebreide beschrijving. |
|
plantenrestenHoutigWilg |
Natuurlijk bestanddeel: onverteerde resten van de houtige delen (stammen, takken of houtige wortels) van wilgen, te herkennen aan geelwitte kleur. Deze resten kunnen bestaan uit de gebroken fragmenten of uit doorsnedes van de houtige delen. De grootte varieert meestal van centimeters tot enkele decimeters. Het materiaal kan zeer zacht tot zacht zijn. De waarde is alleen van toepassing bij de uitgebreide beschrijving. |
|
plantenrestenNietHoutigGeenRiet |
Natuurlijk bestanddeel: onverteerde resten van de niet-houtige delen van planten anders dan riet, waaronder de bladeren, vruchtdelen, niet-houtige wortels en dunne takjes en stengels. |
|
plantenrestenNietHoutigRiet |
Natuurlijk bestanddeel: onverteerde rietresten, bestaande uit wortels, bladeren, stengels of stolonen. |
|
puin |
Antropogeen bestanddeel: bouw- en sloopafval, veelal een mengsel van stenige materialen die door de mens gemaakt of bewerkt zijn; soilmix, een mengsel van de grond ter plaatse met een materiaal als cement of waterglas, wordt ook hiertoe gerekend. |
|
siderietconcreties |
Natuurlijk bestanddeel: een bijzonder soort ijzerconcretie opgebouwd uit ijzercarbonaat met een grijs-bruine, donker roodbruine of donker bruine kleur. Kenmerkende eigenschap is dat het reageert op zoutzuur (HCl). De vorm is vaak langwerpig en de grootte loopt tot enkele decimeters. De waarde is alleen van toepassing bij de uitgebreide beschrijving. |
|
stenen |
Antropogeen bestanddeel: stenen van natuurlijk materiaal die gebruikt zijn als ballast of stortsteen of het bijproduct zijn van mijnbouw. |
|
verbrandingsrestenFijn |
Antropogeen bestanddeel: minerale verbrandingsresten met een diameter vergelijkbaar met die van silt en lutum (kleiner dan 63 μm). De waarde is alleen van toepassing bij de uitgebreide beschrijving. |
|
verbrandingsrestenMiddelgrof |
Antropogeen bestanddeel: minerale verbrandingsresten met een diameter die vergelijkbaar is met zand (0,063 tot 2 mm). De waarde is alleen van toepassing bij de uitgebreide beschrijving. |
|
verbrandingsrestenGrof |
Antropogeen bestanddeel: minerale verbrandingsresten met een diameter groter dan 2 mm. De waarde is alleen van toepassing bij de uitgebreide beschrijving. |
|
vivianiet |
Natuurlijk bestanddeel: mineraal (gehydrateerd ferrofosfaat) dat meestal in de vorm van kleine brokjes voorkomt in (organisch rijke) klei of leem. Meest herkenbare eigenschap is dat het verse witte mineraal binnen korte tijd verkleurd naar fel blauw bij blootstelling aan de lucht. De brokjes hebben meestal een grootte van 0,5 tot 10 mm. Komt incidenteel ook voor in combinatie met ijzeroer en kan dan als brokjes en/of huidjes voorkomen. De waarde is alleen van toepassing bij de uitgebreide beschrijving. |
|
wegverhardingsmateriaal |
Antropogeen bestanddeel: materiaal dat gebruikt is voor het verharden van wegen en erven. Voorbeelden zijn asfalt, betonklinkers, klinkers, steenslag en tegels. Hieronder valt ook halfverharding in de vorm van lavagruis, schelpengruis, en andere verharde opgebrachte grondmengsels. |
|
zwerfkeiVerweerd |
Natuurlijk bestanddeel: een sterk verweerde zwerfkei (meestal van graniet) die volledig vergruisd is. De vergruisde resten vullen hetzelfde volume als de oorspronkelijke zwerfkei, maar kunnen enigszins versleurd zijn door grondwerking. De grootte van het geheel varieert van enkele centimeters tot decimeters, het gruis zelf is meestal tot enkele millimeters groot. De waarde is alleen van toepassing bij de uitgebreide beschrijving. |
De lijst met de categorieën dierlijke fossielen.
|
Waarde |
Omschrijving |
|---|---|
|
balanus |
Resten van zeepokken, een groep van sedentair levende kreeftachtigen die met name in getijdengebieden leven en een kegelvormige, uit kalkplaatjes opgebouwde schaal vormen. |
|
bryozo |
Resten van bryozoa of mosdiertjes, een groep van sedentair levende, kolonievormende ongewervelde dieren die in brak- en zoutwater voorkomen. De individuen zijn typisch 0,5 mm groot en vormen een kalkig of hoornachtig skelet in de vorm van een bekertje of buisje. |
|
ditrupa |
Fossiele resten van de schaal van een mariene borstelworm. De buisvormige schalen lopen enigszins spits toe en zijn licht gebogen. Vertonen een sterke gelijkenis met een slagtand van een olifant, vandaar de in de volksmond gehanteerde naam Olifantstandjes. |
|
foraminifeer |
Resten van foraminiferen, eencellige mariene organismen die een veelal kalkig schaaltje vormen dat typisch in grootte varieert tussen 0,1 en 5 mm. |
|
haaientand |
Haaientanden of de herkenbare resten daarvan, al dan niet gefossiliseerd. |
|
lingula |
Schelpen of schelpresten van Lingula, een levend fossiel dat al sinds het Siluur of mogelijk ouder bestaat. Lingula komt tegenwoordig specifiek voor in brak water. De schelpen kunnen herkend worden aan de vorm en het ontbreken van groeven of tanden op de schalen die het sluiten van de schelphelften ondersteunen. |
|
ostracode |
Schildjes van ostracoden, ook wel mosselkreeftjes, zijn gemaakt van chitine en meestal verkalkt. Variëren sterk in vorm en versiering met een grootte van meestal 0,1 tot 2 mm. |
|
visrest |
Resten van wervels, graten of andere delen van vissen. Vaak donkerbruin tot zwart van kleur, relatief licht van gewicht (veel lichter dan bot). |
|
zeeEgelEchinocardium |
Schalen of fragmenten van een soort uit het genus Echinocardium, een zee-egelgroep die veel voorkomt als gravende zee-egel. Een van de soorten is de Echinocardium cordatum, bekend als de zeeklit. Deze kan tot ongeveer 6 cm groot worden. |
|
zeeEgelEchinocyamus |
Schalen of fragmenten van Echinocyamus pusillus, ook wel het zeeboontje genaamd, een vrij platte zee-egel uit de Noordzee met een maximale grootte van ongeveer 1 cm. |
|
zeeEgelNietGespecificeerd |
Zee-egelschalen of fragmenten daarvan, niet toe te wijzen aan een specifieke soort. |
|
zeeEgelStekel |
Zee-egelstekels of fragmenten daarvan. |
|
zoogdiertand |
Fossiele of recente tanden of kiezen van zoogdieren, bijvoorbeeld muizen, koeien of mammoeten. |
De lijst met de soorten gesteente.
|
Waarde |
Omschrijving |
|---|---|
|
kalksteen |
Het gesteente bestaat voornamelijk uit calciumcarbonaat (CaCO3, kalk). Hieronder vallen alle kalkstenen met uitzondering van mergel, dat apart onderscheiden wordt. |
|
kleisteenNietGespecificeerd |
Het gesteente bestaat voornamelijk uit siliciklastisch materiaal waarvan de korrels niet met een loep zichtbaar zijn. Het is ontstaan door de compactie en/of verkitting van klei; hieronder valt ook schalie. |
|
mergel |
Het gesteente bestaat voornamelijk uit calciumcarbonaat (CaCO3, kalk), is vrij zacht, grofkorrelig, brokkelig en lichtgekleurd met veel herkenbare mariene fossielen. Staat ook wel bekend als tufkalk of krijtkalk. |
|
siltsteenNietGespecificeerd |
Het gesteente bestaat uit siliciklastisch materiaal en dat bestaat voor het grootste deel uit korrels die kleiner zijn dan 0,063 mm en die een mes krassen of tussen de tanden knarsen. |
|
vuursteen |
Het gesteente bestaat uit microkristallijne (fijn verdeelde), opake kwarts; komt meestal voor als knollen of platen in mergels of andere kalksteen. |
|
zandsteenNietGespecificeerd |
Het gesteente bestaat uit siliciklastisch materiaal en dat bestaat voor het grootste deel uit kwartskorrels met een mediaan die tussen 0,063 en 2 mm ligt. |
De lijst met de soorten grind.
|
Waarde |
Omschrijving |
|---|---|
|
barnsteen |
Grind bestaand uit barnsteen, de versteende hars van naaldbomen. Barnsteen is vrij zacht, amorf, met een donkergele, bruine of roodbruine kleur en soms transparant. Wordt ook wel amber genoemd. De waarde wordt in de standaardbeschrijving gewoonlijk niet gebruikt. |
|
conglomeraat |
Grind van conglomeraat, een sedimentair gesteente of verkit sediment dat uit grind of grovere korrels in een matrix van fijner materiaal bestaat. Conglomeraat varieert sterk in kleur afhankelijk van de samenstelling. Omvat ook breccie. De waarde wordt in de standaardbeschrijving gewoonlijk niet gebruikt. |
|
kalksteen |
Grind van kalksteen, een sedimentair gesteente dat voornamelijk is opgebouwd uit calciumcarbonaat (CaCO3, kalk). Kleur varieert, maar vaak wit tot donkergrijs van kleur. Hieronder valt alle kalksteen met uitzondering van mergel en oölietische kalksteen die apart onderscheiden worden. De waarde wordt in de standaardbeschrijving gewoonlijk niet gebruikt. |
|
kalksteenMergel |
Grind van mergel, een soort kalksteen die vrij zacht is, grofkorrelig, brokkelig en lichtgekleurd met veel herkenbare mariene fossielen. Staat ook wel bekend als tufkalk of krijtkalk. De waarde wordt in de standaardbeschrijving gewoonlijk niet gebruikt. |
|
kalksteenNietGespecificeerd |
Grind van kalksteen dat niet verder op naam is gebracht. De waarde wordt alleen gebruikt in de standaardbeschrijving. |
|
kalksteenOolietisch |
Grind van oölietische kalksteen, een verkiezelde kalksteen die grotendeels bestaat uit ooïden en dat zijn afgeronde, concentrisch gelaagde kalkkorrels van enkele millimeters tot centimeters groot. Meestal donkergrijs van kleur. In het verleden ook bekend onder de naam Ringenkiezel. De waarde wordt in de standaardbeschrijving gewoonlijk niet gebruikt. |
|
kiezelooliet |
Grind dat een verkiezelde ooïde van enkele millimeters tot centimeters groot is. De waarde wordt in de standaardbeschrijving gewoonlijk niet gebruikt. |
|
kleiIJzerVerkitting |
Grind van een een sterk verharde klei of leem die meestal roestig gekleurd is, niet met de nagel gekrast kan worden en alleen gebroken kan worden door een hamerslag. Het materiaal is verkit door neerslag van ijzerhoudend mineralen zoals sideriet. Heeft een bijzonder hoge soortelijke massa. Als de verkitting gebroken wordt is de buitenste schil (tot enkele millimeters dik) meestal roestbruin van kleur, de binnenkant is donkerbruin met soms concentrische banden erin. |
|
kleiLeemVerkitting |
Grind van een sterk verharde klei of leem die niet met de nagel gekrast kan worden en alleen gebroken kan worden door een hamerslag. De kleur varieert van grijs tot zwart, soms bruin of licht grijs. |
|
kleiSiltsteenMassief |
Grind van klei- of siltsteen, een sedimentair gesteente dat ontstaan is door de compactie en verkitting van klei of leem. Het omvat zowel kleisteen, siltsteen als tussenvormen daarvan (analoog aan wat in het Engels mudstone wordt genoemd). Klei- en siltsteen zijn, in tegenstelling tot schalie, massief zonder duidelijke splijting. Er kan wel gelaagdheid aanwezig zijn, vooral in siltstenen. De kleur is vaak licht tot donker grijs. De waarde wordt in de standaardbeschrijving gewoonlijk niet gebruikt. |
|
kleisteenSchalie |
Grind van schalie, een sedimentair gesteente dat ontstaan is door de compactie en/of verkitting van klei. Schalie is een gelamineerde kleisteen en heeft een duidelijke splijting. Schalie is vrij mat met een overwegend donkergrijze tot zwarte kleur. De waarde wordt in de standaardbeschrijving gewoonlijk niet gebruikt. |
|
kristallijnDonker |
Grind van kristallijn gesteente (metamorf gesteente of stollingsgesteente) dat niet verder op naam is gebracht. De grindkorrels bestaan uit deels donkergrijze tot zwarte kristallen, samen met witte en/of transparante kristallen. |
|
kristallijnGraniet |
Grind van graniet, een stollingsgesteente met duidelijke kristallen (meestal 1-10 mm groot) in hoofdzaak bestaand uit overwegend kwarts, veldspaat (kali-veldspaat en plagioklaas) en mica's (muscoviet of biotiet). Door de verschillende mineralen heeft het een wisselende kleursamenstelling, maar overwegend is het combinatie van grijs/transparant (kwarts), roze/melkwit/crème (veldspaat) en bruin/grijs (mica). Twee soorten graniet worden apart onderscheiden: Rapakivi- en Vogezengraniet. |
|
kristallijnGranietNietGespecificeerd |
Grind van graniet dat niet verder op naam is gebracht. De waarde wordt alleen gebruikt in de standaardbeschrijving. |
|
kristallijnGranietRapakivi |
Grind van Rapakivi-graniet, een soort graniet uit Zuid Finland en Zweden, onder andere de Aland-eilanden. Rapakivi's zijn te herkennen aan hun roodachtige tint en de witte ringen (0,5-1,5 cm, rond, ovaal tot bijna rechthoekig) op het oppervlak. De witte ringen zijn van plagioklaas en vormen een soort van schil rondom de ronde roodachtige kaliveldspaten. De waarde wordt in de standaardbeschrijving gewoonlijk niet gebruikt. |
|
kristallijnGranietVogezen |
Grind van graniet uit de Vogezen. Er zijn verschillende types, maar over het algemeen is Vogezen-graniet herkenbaar aan de vrij kleine kristallen (1-5 mm) en een overwegend zwart-wit-grijze kleur. Enkele typen hebben opvallend grote eerstelingen tot 4 a 5 cm groot, in de kleuren wit of paars-rood. De waarde wordt in de standaardbeschrijving gewoonlijk niet gebruikt. |
|
kristallijnPorfier |
Grind afkomstig van porfier, een stollingsgesteente dat op basis van de textuur wordt onderscheiden. Het gesteente heeft duidelijke kristallen, waarbij één type kristal veel groter is dan de rest en als het ware zweeft in een fijne matrix. De samenstelling van porfieren varieert en profieren met de samenstelling van graniet worden als graniet benoemd. Er worden twee soorten porfier apart onderscheiden: rhombenporfier en Thüringerwoudporfier. De waarde wordt in de standaardbeschrijving gewoonlijk niet gebruikt. |
|
kristallijnPorfierRhomben |
Grind van rhombenporfier, een soort porfier die herkend wordt aan de grote (ca. 1 cm) wittige kristallen die een rhombisch of ruitvormige vorm hebben en in een veelal donkergrijze tot grijze matrix liggen. De ruitvormige kristallen zijn meestal veldspaten. Op een vers breukvlak vallen de ruitvormige kristallen nauwelijks op; op een licht verweerd oppervlak zijn ze goed herkenbaar. De waarde wordt in de standaardbeschrijving gewoonlijk niet gebruikt. |
|
kristallijnPorfierThuringerwoud |
Grind van porfier uit het Thüringerwoud, een soort porfier met een wit of lichtgrijze tot lichtroze matrix met daarin vrij kleine kristallen van veldspaten (hooguit 1 cm) en/of kwartsen (tot 5 mm). Deze kristallen zijn grijzig of gelig van kleur; donkergrijze of andere donkergekleurde kristallen zijn niet of nauwelijks aanwezig. Thüringerwoudporfieren zijn vaak sterk afgerond. Ze worden, wegens hun transport door de Weser of Elbe, ook wel Weser- of incidenteel Elbeporfieren genoemd. De waarde wordt in de standaardbeschrijving gewoonlijk niet gebruikt. |
|
kristallijnRood |
Grind van kristallijn gesteente (metamorf gesteente of stollingsgesteente) dat niet verder op naam is gebracht. De grindkorrels bestaan uit deels roze tot donkerrode kristallen, samen met witte tot lichtgrijze en/of transparante kristallen, soms met een beperkt aandeel aan andere kleuren zoals donkergrijs, groen of zwart. |
|
kristallijnSyeniet |
Grind van syeniet, een stollingsgesteente met duidelijke kristallen van enkele millimeters groot. Het bestaat overwegend uit veldspaat (kaliveldspaat en plagioklaas), hoornblende en mica's (biotiet, of chloriet), terwijl kwarts niet of nauwelijks aanwezig is. De kleuren zijn overwegend roze/licht rood met bruin/grijs/zwart. Syenieten komen uit Scandinavië. De waarde wordt in de standaardbeschrijving gewoonlijk niet gebruikt. |
|
kwartsAgaat |
Grind bestaand uit cryptokristallijne kwarts met een karakteristieke gebandheid. Gevormd in holtes in zeer oude gesteenten, vaak basalten. Het is transparant tot opaak in diverse kleuren. De waarde wordt in de standaardbeschrijving gewoonlijk niet gebruikt. |
|
kwartsChalcedoon |
Grind bestaand uit cryptokristallijne kwarts die niet de karakteristiek gebandheid van agaat of de typische kleur van ijzerkiezel heeft. Gevormd in holtes in zeer oude gesteenten, vaak basalten. Divers in kleuren maar meestal wit tot lichtblauw. De waarde wordt in de standaardbeschrijving gewoonlijk niet gebruikt. |
|
kwartsHelder |
Grind bestaand uit (vrijwel) volledig transparante kwarts, zonder kleur of heel lichtgrijs of wit. Kan dof of mat lijken door beschadigingen aan de buitenkant. |
|
kwartsiet |
Grind van kwartsiet, een metamorfe zandsteen. Heeft over het algemeen een grijzige kleur. Te onderscheiden van zandsteen doordat breuken niet om de individuele zandkorrels lopen maar door de korrels gaan. |
|
kwartsietRevinien |
Grind van Revinienkwartsiet, een metamorfe zandsteen met een oorsprong in de Ardennen. Het is een grijze, donkergrijze, blauwgrijze of blauwgroene kwartsiet met duidelijk herkenbare pyrietkubussen. De pyriet is aan de buitenkant verweerd waardoor alleen de sterk hoekige tot vierkante holtes zijn achtergebleven; binnenin zijn de goudglanzende kubische pyrietkristallen zichtbaar met een grootte tot enkele millimeters. De waarde wordt in de standaardbeschrijving gewoonlijk niet gebruikt. |
|
kwartsIJzerkiezel |
Grind bestaand uit cryptokristallijne kwarts met een donkerrode, donkergele tot bruinrode kleur; matte glans en niet-transparant. Wordt ook wel jaspis genoemd. De waarde wordt in de standaardbeschrijving gewoonlijk niet gebruikt. |
|
kwartsMetVeldspaat |
Grind bestaand uit kwarts met losse veldspaten. Vaak sterk verweerd of gefragmenteerd kristallijn grind waarvan alleen de kwarts en veldspaat nog overgebleven zijn. Het wat amorfere, vaak grijzige kwarts komt naast enigszins platige licht blauwgrijze, roze of lichtrode veldspaat voor. De waarde wordt in de standaardbeschrijving gewoonlijk niet gebruikt. |
|
kwartsRood |
Grind bestaand uit kwarts met een rode of roze kleur, heldere glans en enigszins transparant. |
|
kwartsWit |
Grind bestaand uit kwarts met een (vrijwel) volledig melkwitte kleur, niet-transparant. |
|
lydiet |
Grind van lydiet, een metamorfe radiolariet en dat is een sedimentair gesteente dat in de diepzee is gevormd en voor een groot deel uit radiolariën bestaat. Het bestaat vrijwel geheel uit kwarts en is herkenbaar aan de egaal zwarte of heel donkergrijze kleur en de matte glans; daarnaast heeft het vaak de vorm van een parallellepipedum waarvan de hoeken afgerond zijn. Het is zeer hard en vormvast. Incidenteel komen er dunne witte aders in voor. Lydiet en radiolariet verschillen van elkaar in structuur: lydiet is, op de aders na, zeer homogeen van kleur en structuur, terwijl radiolariet vaak tweekleurig is en verschillende laagjes heeft. |
|
metamorfLeisteen |
Grind van leisteen, een metamorfe schalie of kleisteen. Door de metamorfose ontstaat een duidelijke foliatie van afwisselende laagjes kwarts (met veldspaat) en mica; hierdoor heeft leisteen een duidelijke splijting en breekt het in dunne, plaatvormige brokken. De kleur is vaak lichtgrijs tot donkergrijs. De waarde wordt in de standaardbeschrijving gewoonlijk niet gebruikt. |
|
metamorfNietGespecificeerd |
Grind van metamorf gesteente dat niet verder op naam is gebracht. Kenmerkend is dat kristallen of structuren door de metamorfose allemaal één richting hebben. |
|
radiolariet |
Grind van radiolariet, een sedimentair gesteente dat in de diepzee is gevormd en voor een groot deel uit radiolariën bestaat. Het is herkenbaar aan de enigszins gebande of gelaagde fijne structuur en zwarte, donkergrijze, bruine of grijsgroene kleur. Als deze laagjes verschillen in textuur gaat het vaak een afwisseling van zeer gladde homogene laagjes en iets ruwere enigszins pokdalige laagjes. Het heeft een matte glans. Radiolariet als geheel is zeer hard en is vaak vrij kubisch met afgeronde hoeken. Incidenteel komen er dunne witte vrij rechte aders in voor. Lydiet en radiolariet verschillen van elkaar in structuur: lydiet is op de aders na zeer homogeen van kleur en structuur terwijl radiolariet vaak uit twee kleuren bestaat en enigszins een verschil in textuur tussen verschillende laagjes heeft. De waarde wordt in de standaardbeschrijving gewoonlijk niet gebruikt. |
|
septarie |
Grind van een septarie, een harde concretie die gevormd is in kalkhoudende klei. Aan de buitenkant vaak beige tot grijs van kleur, van binnen vaak bruinig. Opengeslagen vertonen septariën scheuren die (gedeeltelijk) gevuld zijn met calcietkristallen en andere mineralen. Kunnen in grootte van enkele centimeters tot decimeters bereiken. Septariën zijn onder andere afkomstig uit Tertiaire kleien. |
|
veldspaatRood |
Grind bestaand uit veldspaat met een lichtrode, roze, rode tot donkerrode kleur. Veldspaat is herkenbaar aan de enigszins schubbige tot platige structuur, hoekige breukpatronen onder min of meer rechte hoeken, soms kubische breukvlakken en incidenteel witte adertjes. De waarde wordt in de standaardbeschrijving gewoonlijk niet gebruikt. |
|
veldspaatWitGrijs |
Grind bestaand uit veldspaat met een witte, licht grijze tot grijze kleur. Veldspaat is herkenbaar aan de enigszins schubbige tot platige structuur, hoekige breukpatronen onder min of meer rechte hoeken, soms kubische breukvlakken en incidenteel witte adertjes. De waarde wordt in de standaardbeschrijving gewoonlijk niet gebruikt. |
|
verkiezeldFossiel |
Grind bestaand uit verkiezelde schelpen, koralen, bryozoa of resten van andere dierlijke organismen. Het heeft de vorm van het oorspronkelijke fragment behouden en is soms nog herkenbaar en door verkiezeling sterk verhard. De kleuren zijn vaak grijs, soms donkergrijs, maar soms ook lichtbeige met roestbruine aanslag van ijzeroxide. |
|
verkiezeldHout |
Grind bestaand uit hout dat verkiezeld is. Het heeft de structuur van hout behouden, dus groeiringen zijn nog steeds zichtbaar, maar het is verkiezeld waardoor het een lichtgrijze tot lichtbeige kleur heeft. Meestal vrij hard en stevig. |
|
vulkanischBasalt |
Grind van basalt, een vulkanisch gesteente met weinig tot geen waarneembare kristallen; als die aanwezig zijn lijken deze te 'zweven' in een amorfe matrix. Het is overwegend donkergrijs tot zwart van kleur; bij verwering ontstaat vaak een bruinige schil van 1 a 2 mm dik en daaronder is de basalt weer donker van kleur. Basalt is meestal afkomstig uit het Oostzeegebied. Amygdaloïde basalt wordt apart onderscheiden. De waarde wordt in de standaardbeschrijving gewoonlijk niet gebruikt. |
|
vulkanischBasaltAmygdaloidaal |
Grind van zeer oude basalt gekenmerkt door het voorkomen van amygdales, (deels) opgevulde holtes die sterk in grootte wisselen. Veelal afkomstig uit West-Duitsland en zuidelijk Zweden. Ook wel melafier, melafieramandelsteen of diabaasporfieriet genoemd. De waarde wordt in de standaardbeschrijving gewoonlijk niet gebruikt. |
|
vulkanischPuimsteen |
Grind van puimsteen, een vulkanisch gesteente dat herkenbaar is aan de lage soortelijke massa, de gelig-grijze kleur en de grote porositeit. Puimsteen drijft op water. In de volksmond wordt het wel bimsen of bimsenzand genoemd. |
|
vulkanischTufsteen |
Grind van tufsteen, een vulkanisch gesteente dat uit aan elkaar verkitte vulkanische as bestaat, met korrels overwegend kleiner dan 2 millimeter. De kleur varieert tussen lichtrood, licht geel, licht bruin of lichtgrijs. In tufsteen zijn vaak duidelijk waarneembare kristallen aanwezig met andere kleuren, bijvoorbeeld van kwarts, veldspaat of amfibool. Het voelt vrij licht aan, maar drijft niet. De waarde wordt in de standaardbeschrijving gewoonlijk niet gebruikt. |
|
vuursteenGepatineerd |
Grind bestaand uit verweerde vuursteen, een microkristallijne (fijn verdeelde) kwarts die van origine voorkomt in de vorm van knollen of platen in mergel en andere kalksteen uit bijvoorbeeld Denemarken of (Belgisch) Limburg en die door verwering een wittige waas over de breukvlakken heeft gekregen. De waas kan uitgroeien tot een dikke witte laag en als de vuursteen doorgeslagen wordt is de binnenzijde vaak weer vers en onverweerd. De waarde wordt in de standaardbeschrijving gewoonlijk niet gebruikt. |
|
vuursteenGerold |
Grind dat sterk afgerond is en uit niet-verweerde vuursteen bestaat, een microkristallijne (fijn verdeelde) kwarts die van origine voorkomt in de vorm van knollen of platen in mergel en andere kalksteen uit bijvoorbeeld Denemarken of (Belgisch) Limburg. Een bekende naam uit Zuid Nederland voor dit soort grind is Maaseitjes. |
|
vuursteenNietGerold |
Grind dat hoekig is en uit niet-verweerde vuursteen bestaat, een microkristallijne (fijn verdeelde) kwarts die van origine voorkomt in de vorm van knollen of platen in mergel en andere kalksteen uit bijvoorbeeld Denemarken of (Belgisch) Limburg. |
|
zandsteenGeelBruin |
Grind van lichtgele, gele, lichtbruin of bruine zandsteen, een sedimentair gesteente ontstaan door compactie en verkitting van zand. De poriën zijn deels of geheel gevuld met kalk of kwarts. De zandsteen kan gelaagd zijn en grind en fossielen bevatten. |
|
zandsteenGlauconiethoudend |
Grind van lichtgele, gele, soms grijzige of groenige zandsteen, een sedimentair gesteente ontstaan door compactie en verkitting van zand met daarin groene tot donkergroene glauconietkorrels. De poriën zijn deels of geheel gevuld met kalk of kwarts. De zandsteen kan gelaagd zijn en grind en fossielen bevatten. De waarde wordt in de standaardbeschrijving gewoonlijk niet gebruikt. |
|
zandsteenGrijs |
Grind van lichtgrijze, grijze of donkergrijze zandsteen, een sedimentair gesteente ontstaan door compactie en verkitting van zand. De poriën zijn deels of geheel gevuld met kalk of kwarts. De zandsteen kan gelaagd zijn en grind en fossielen bevatten. |
|
zandsteenGroen |
Grind van lichtgroene, groene of donkergroen zandsteen, een sedimentair gesteente ontstaan door compactie en verkitting van zand, waarin geen glauconietkorrels zichtbaar zijn. De poriën zijn deels of geheel gevuld met kalk of kwarts. De zandsteen kan gelaagd zijn en grind en fossielen bevatten. |
|
zandsteenKwartsietisch |
Grind van zandsteen, een sedimentair gesteente ontstaan door compactie en verkitting van zand met een kiezelcement. Herkenbaar aan de grijze kleur, zeer hoekige zandkorrels, het uiterlijk van voegen-cement en zeer grote hardheid. Het is nooit normaal gelaagd; het breukvlak is mat en splinterig terwijl het oppervlak vaak glanst. Kwartsietische zandsteen, ook cementkwartsiet genoemd, is oorspronkelijk gevormd in Tertiaire zandsteen die door circulerend grondwater met veel silica is verkiezeld. Kan ook grind bevatten en zelfs als conglomeraat ontwikkeld zijn. De waarde wordt in de standaardbeschrijving gewoonlijk niet gebruikt. |
|
zandsteenRood |
Grind van lichtrode, rode, roze of donkerrode tot paarsige zandsteen, een sedimentair gesteente ontstaan door compactie en verkitting van zand. De poriën zijn deels of geheel gevuld met kalk of kwarts. De zandsteen kan gelaagd zijn en grind en fossielen bevatten. Soms is de zandsteen sterk glimmerhoudend. Sommige van deze rode zandstenen kunnen toegekend worden aan het zogenaamde Bontzandsteen, maar dit onderscheid is niet voldoende te maken om dit apart te onderscheiden. |
|
zandVerkitting |
Grind van een door verkitting verhard zand dat niet met de nagel gekrast kan worden en alleen gebroken kan worden door een hamerslag. Het heeft vaak een bolvorm en kan centimeters groot worden. Wordt ook plaatseigen zandsteen genoemd, al kan het door erosie getransporteerd zijn. |
De lijst met de soorten grond die als brokje, insluitsel, lens of afwijkend laagje voorkomen.
|
Waarde |
Omschrijving |
|---|---|
|
asVulkanisch |
De grond bestaat uit vulkanische as. |
|
bruinkool |
De grond bestaat uit bruinkool. |
|
concreties |
De grond bestaat uit concreties. |
|
detritus |
De grond bestaat uit detritus. |
|
diatomiet |
De grond bestaat uit diatomiet. |
|
dy |
De grond bestaat uit dy. |
|
grind |
De grond bestaat uit grind. |
|
grindVerkit |
De grond bestaat uit verkit grind. |
|
gyttja |
De grond bestaat uit gyttja. |
|
humus |
De grond bestaat uit humus. |
|
ijzeroer |
De grond bestaat uit ijzeroer. |
|
kalkgyttja |
De grond bestaat uit kalkgyttja. |
|
keileem |
De grond bestaat uit keileem. |
|
klei |
De grond bestaat uit klei. |
|
leem |
De grond bestaat uit leem. |
|
potklei |
De grond bestaat uit potklei. |
|
schelpmateriaal |
De grond bestaat uit schelpmateriaal. |
|
schelpmateriaalVerkit |
De grond bestaat uit verkit schelpmateriaal. |
|
veen |
De grond bestaat uit veen. |
|
zand |
De grond bestaat uit zand. |
|
zandVerkit |
De grond bestaat uit verkit zand. |
De lijst met de soorten plantenresten die als bestanddeel van de veenfractie voorkomen.
|
Waarde |
Omschrijving |
|---|---|
|
galigaan |
Roodbruine rondvormige holle stengelbasis met een typische doorsnede van millimeters tot een enkele centimeter. Komt uitsluitend als bijmenging voor in veen. |
|
heide |
Roodbruine resten van worteltjes en takjes van heide: dunne, kronkelige, houtige resten van typisch centimeters lengte. Komt uitsluitend als bijmenging voor in veen. |
|
menyanthes |
Oranje-bruine, lensvormige Menyantheszaden van enkele millimeters groot. Komt uitsluitend als bijmenging voor in veen. |
|
mos |
Zeer fijne bruinkleurige vezeltjes met een schilferig uiterlijk. Komt uitsluitend als bijmenging voor in veen. |
|
plantenrestenBerk |
Houtresten van berken met kenmerkende witte bast. |
|
plantenrestenEik |
Roodbruin tot gelige harde houtresten, eikels, en symmetrisch gelobde bladeren. |
|
plantenrestenEls |
Roodbruin elzen spinthout zonder waarneembare kern, elzenkatjes, en ovaalvormig dubbelgezaagd blad |
|
plantenrestenHoutigNietGespecificeerd |
Houtresten die niet herkend worden als afkomstig van berk, eik, els of wilg. |
|
plantenrestenWilg |
Geelwitte zachte houtresten, staande wilgenkatjes en spitse vingervormige bladeren |
|
riet |
Geelkleurige resten van riet: glanzende, platte, fijne worteltjes, typisch millimeters groot en resten van wortelstokken en stengels, typisch centimeters tot decimeters groot. |
|
scheuzeria |
Platte, kronkelige, bruine lichtglanzende stengels met dicht op elkaar staande knopen met typisch een lengte van een of enkele centimeters. Komt uitsluitend als bijmenging voor in veen. |
|
veenmos |
Gelige blaadjes en stengeltjes die typisch millimeters tot centimeters groot zijn. Komt uitsluitend als bijmenging voor in veen. |
|
wollegras |
Borstels van de basale bladscheden van eenarig wollegras: haren met typisch een lengte van een of enkele centimeters. Komt uitsluitend als bijmenging voor in veen. |
|
zegge |
Dunne worteltjes die typisch millimeters tot centimeters groot zijn, platte vooral brede bladresten die typisch millimeters tot centimeters lang zijn en licht geel tot bruin van kleur zijn. Komt uitsluitend als bijmenging voor in veen. |
De lijst met de namen van de taxonomische categorieën schelpen.
|
Waarde |
Omschrijving |
|---|---|
|
abraAlba |
Witte dunschaal (Abra alba), mariene tweekleppige. De waarde is alleen van toepassing bij de uitgebreide beschrijving. |
|
abraSp |
Tweekleppigen van het geslacht Alba die niet op soort zijn gedetermineerd; marien. De waarde is alleen van toepassing bij de uitgebreide beschrijving. |
|
acanthocardiaEchinata |
Gedoornde hartschelp (Acanthocardia echinata), mariene tweekleppige. De waarde is alleen van toepassing bij de uitgebreide beschrijving. |
|
acanthocardiaPaucicostata |
Tere hartschelp (Acanthocardia paucicostata), mariene tweekleppige. De waarde is alleen van toepassing bij de uitgebreide beschrijving. |
|
acilaCobboldiae |
Acila cobboldiae, uitgestorven mariene tweekleppige. De waarde is alleen van toepassing bij de uitgebreide beschrijving. |
|
acilaSp |
Tweekleppigen van het geslacht Acila die niet op soort zijn gedetermineerd; marien. De waarde is alleen van toepassing bij de uitgebreide beschrijving. |
|
acteonTornatilis |
Spoelhoren (Acteon tornatilis), mariene gastropode. De waarde is alleen van toepassing bij de uitgebreide beschrijving. |
|
aequipectenOpercularis |
Wijde mantel (Aequipecten opercularis), mariene tweekleppige. De waarde is alleen van toepassing bij de uitgebreide beschrijving. |
|
angulusBenedeni |
Angulus benedeni, uitgestorven mariene tweekleppige. De waarde is alleen van toepassing bij de uitgebreide beschrijving. |
|
anodontaSp |
Tweekleppigen van het geslacht Anodonta, die niet op soort zijn gedetermineerd; zoetwater. De waarde is alleen van toepassing bij de uitgebreide beschrijving. |
|
anomiaEphippium |
Paardenzadel (Anomia ephippium), mariene tweekleppige. De waarde is alleen van toepassing bij de uitgebreide beschrijving. |
|
anomiaSp |
Tweekleppigen van het geslacht Anomia die niet op soort zijn gedetermineerd; marien. De waarde is alleen van toepassing bij de uitgebreide beschrijving. |
|
antalisSp |
Tweekleppigen van het geslacht Antalis die niet op soort zijn gedetermineerd; marien. |
|
aporrhaisPespelecani |
Pelikaansvoet (Aporrhais pespelecani), mariene gastropode. De waarde is alleen van toepassing bij de uitgebreide beschrijving. |
|
arcaNoae |
Arca noae, mariene tweekleppige. De waarde is alleen van toepassing bij de uitgebreide beschrijving. |
|
arcopagiaCrassa |
Stevige platschelp (Arcopagia crassa), mariene tweekleppige. De waarde is alleen van toepassing bij de uitgebreide beschrijving. |
|
arcticaIslandica |
Noordkromp (Arctica islandica), mariene tweekleppige. De waarde is alleen van toepassing bij de uitgebreide beschrijving. |
|
astarteIncerta |
Astarte incerta, uitgestorven mariene tweekleppige. De waarde is alleen van toepassing bij de uitgebreide beschrijving. |
|
astarteMontagui |
Driehoekige astarte (Astarte montagui), mariene tweekleppige. De waarde is alleen van toepassing bij de uitgebreide beschrijving. |
|
astartidae |
Tweekleppigen van de familie Astartidae die niet nader zijn gedetermineerd, marien. De waarde is alleen van toepassing bij de uitgebreide beschrijving. |
|
atrinaFragilis |
Atrina fragilis, mariene tweekleppige. De waarde is alleen van toepassing bij de uitgebreide beschrijving. |
|
barneaCandida |
Witte boormossel (Barnea candida), mariene tweekleppige. De waarde is alleen van toepassing bij de uitgebreide beschrijving. |
|
barneaSp |
Tweekleppigen van het geslacht Barnea die niet op soort zijn gedetermineerd; marien. |
|
bithyniidae |
Tweekleppigen van de familie Bithyniidae (Diepslakken) die niet nader zijn gedetermineerd, zoetwater. De waarde is alleen van toepassing bij de uitgebreide beschrijving. |
|
bittiumReticulatum |
Muizenkeutel (Bittium reticulatum), mariene gastropode. |
|
buccinumUndatum |
Wulk (Buccinum undatum), mariene gastropode. De waarde is alleen van toepassing bij de uitgebreide beschrijving. |
|
calliostomaSp |
Gastropoden van het geslacht Calliostoma die niet op soort zijn gedetermineerd; marien. De waarde is alleen van toepassing bij de uitgebreide beschrijving. |
|
capulusUngaricus |
Hongaarse muts (Capulus ungaricus), mariene gastropode. De waarde is alleen van toepassing bij de uitgebreide beschrijving. |
|
carboniculaSp |
Tweekleppigen van het fossiele geslacht Carbonicula, die niet op soort zijn gedetermineerd; zoetwater. De waarde is alleen van toepassing bij de uitgebreide beschrijving. |
|
cerastodermaEdule |
Gewone kokkel (Cerastoderma edule), mariene tweekleppige. De waarde is alleen van toepassing bij de uitgebreide beschrijving. |
|
cerastodermaGlaucum |
Brakwaterkokkel (Cerastoderma glaucum), brakwater tweekleppige. De waarde is alleen van toepassing bij de uitgebreide beschrijving. |
|
cerastodermaSp |
Tweekleppigen van het geslacht Cerastoderma, die niet op soort zijn gedetermineerd; marien. |
|
chameleaStriatula |
Gewone venusschelp (Chamelea striatula), mariene tweekleppige. De waarde is alleen van toepassing bij de uitgebreide beschrijving. |
|
chlamysSp |
Tweekleppigen van het geslacht Chamys, die niet op soort zijn gedetermineerd; marien. De waarde is alleen van toepassing bij de uitgebreide beschrijving. |
|
corbiculaFluminea |
Aziatische korfmossel (Corbicula fluminea), zoetwater tweekleppige. De waarde is alleen van toepassing bij de uitgebreide beschrijving. |
|
corbiculaSp |
Tweekleppigen van het geslacht Corbicula, die niet op soort zijn gedetermineerd; zoetwater. De waarde is alleen van toepassing bij de uitgebreide beschrijving. |
|
corbulaGibba |
Toegeknepen korfmossel (Corbicula gibba), zoetwater tweekleppige. De waarde is alleen van toepassing bij de uitgebreide beschrijving. |
|
crassostreaAngulata |
Japanse oester (Crassostrea angulata), mariene tweekleppige. De waarde is alleen van toepassing bij de uitgebreide beschrijving. |
|
crepidulaFornicata |
Muiltje (Crepidula fornicata), mariene gastropode. De waarde is alleen van toepassing bij de uitgebreide beschrijving. |
|
cylichnaCylindracea |
Valse oubliehoorn (Cylichna cylindracea), mariene gastropode. De waarde is alleen van toepassing bij de uitgebreide beschrijving. |
|
diplodontaRotundata |
Ronde komschelp (Diplodonta rotundata), mariene tweekleppige. De waarde is alleen van toepassing bij de uitgebreide beschrijving. |
|
donaxVittatus |
Zaagje (Donax vittatus), mariene tweekleppige. De waarde is alleen van toepassing bij de uitgebreide beschrijving. |
|
dosiniaExoleta |
Gewone artemisschelp (Dosinia exoleta), mariene tweekleppige. De waarde is alleen van toepassing bij de uitgebreide beschrijving. |
|
dosiniaSp |
Tweekleppigen van het geslacht Dosinia, die niet op soort zijn gedetermineerd; marien. De waarde is alleen van toepassing bij de uitgebreide beschrijving. |
|
dreissenaSp |
Tweekleppigen van het geslacht Dreissena, die niet op soort zijn gedetermineerd; marien. De waarde is alleen van toepassing bij de uitgebreide beschrijving. |
|
ennuculaTenuis |
Dunne parelmoerneut (Ennucula tenuis), mariene tweekleppige. De waarde is alleen van toepassing bij de uitgebreide beschrijving. |
|
ensisEnsis |
Kleine zwaardschede (Ensis ensis), mariene tweekleppige. De waarde is alleen van toepassing bij de uitgebreide beschrijving. |
|
ensisSp |
Tweekleppigen van het geslacht Ensis, die niet op soort zijn gedetermineerd; marien. |
|
epitoniumClathrus |
Gewone wenteltrap (Epitonium clathrus), mariene gastropode. De waarde is alleen van toepassing bij de uitgebreide beschrijving. |
|
euspiraCatena |
Grote tepelhoorn (Euspira catena), mariene gastropode. De waarde is alleen van toepassing bij de uitgebreide beschrijving. |
|
euspiraNitida |
Glanzende tepelhoorn (Euspira nitida), mariene gastropode. De waarde is alleen van toepassing bij de uitgebreide beschrijving. |
|
euspiraSp |
Gastropoden van het geslacht Euspira die niet op soort zijn gedetermineerd; marien. De waarde is alleen van toepassing bij de uitgebreide beschrijving. |
|
gariSp |
Tweekleppigen van het geslacht Gari die niet op soort zijn gedetermineerd; marien. De waarde is alleen van toepassing bij de uitgebreide beschrijving. |
|
gibbulaCineraria |
Asgrauwe tolhoorn (Gibbula cineraria), mariene gastropode. De waarde is alleen van toepassing bij de uitgebreide beschrijving. |
|
gibbulaSp |
Gastropoden van het geslacht Gibbula die niet op soort zijn gedetermineerd; marien. De waarde is alleen van toepassing bij de uitgebreide beschrijving. |
|
glycymerisSp |
Tweekleppigen van het geslacht Glycymeris die niet op soort zijn gedetermineerd; marien. |
|
heteranomiaSquamula |
Schilferige dekschelp (Heteranomia squamula), mariene tweekleppige. De waarde is alleen van toepassing bij de uitgebreide beschrijving. |
|
hiatellaArctica |
Noordse rotsboorder (Hiatella arctica), mariene tweekleppige. De waarde is alleen van toepassing bij de uitgebreide beschrijving. |
|
hydrobiidae |
Gastropoden van de familie Hydrobiidae die niet nader zijn gedetermineerd, marien. |
|
lacunaSp |
Gastropoden van het geslacht Lacuna die niet op soort zijn gedetermineerd; marien. De waarde is alleen van toepassing bij de uitgebreide beschrijving. |
|
lacunaVincta |
Scheefhoren (Lacuna vincta), mariene gastropode. De waarde is alleen van toepassing bij de uitgebreide beschrijving. |
|
laevicardiumCrassum |
Noorse hartschelp (Laevicardium crassum), mariene tweekleppige. De waarde is alleen van toepassing bij de uitgebreide beschrijving. |
|
ledaSp |
Tweekleppigen van het geslacht Leda die niet op soort zijn gedetermineerd; marien. De waarde is alleen van toepassing bij de uitgebreide beschrijving. |
|
leionuculaLaevigata |
Leionucula laevigata, uitgestorven mariene tweekleppige. De waarde is alleen van toepassing bij de uitgebreide beschrijving. |
|
littorinaLittorea |
Alikruik (Littorina littorea), mariene gastropode. De waarde is alleen van toepassing bij de uitgebreide beschrijving. |
|
littorinaSp |
Gastropoden van het geslacht Littorina die niet op soort zijn gedetermineerd; marien. De waarde is alleen van toepassing bij de uitgebreide beschrijving. |
|
lucinaSp |
Tweekleppigen van het geslacht Lucina die niet op soort zijn gedetermineerd; marien. De waarde is alleen van toepassing bij de uitgebreide beschrijving. |
|
lucinellaDivaricata |
Dubbeltjesschelp (Lucinella divaricata), mariene tweekleppige. De waarde is alleen van toepassing bij de uitgebreide beschrijving. |
|
lucinomaBorealis |
Noordse cirkelschelp (Lucinoma borealis), mariene tweekleppige. De waarde is alleen van toepassing bij de uitgebreide beschrijving. |
|
lutrariaLutraria |
Gewone otterschelp (Lutraria lutraria), mariene tweekleppige. De waarde is alleen van toepassing bij de uitgebreide beschrijving. |
|
lutrariaSp |
Tweekleppigen van het geslacht Lutraria die niet op soort zijn gedetermineerd; marien. De waarde is alleen van toepassing bij de uitgebreide beschrijving. |
|
lymnaeaSp |
Gastropoden van het geslacht Lymnaea die niet op soort zijn gedetermineerd; zoetwater. De waarde is alleen van toepassing bij de uitgebreide beschrijving. |
|
macomaBalthica |
Nonnetje (Macoma balthica), mariene tweekleppige. De waarde is alleen van toepassing bij de uitgebreide beschrijving. |
|
macomaCalcarea |
Ovaal nonnetje (Macoma calcarea), mariene tweekleppige. De waarde is alleen van toepassing bij de uitgebreide beschrijving. |
|
macomaObliqua |
Macoma obliqua, mariene tweekleppige. De waarde is alleen van toepassing bij de uitgebreide beschrijving. |
|
macomaPraetenuis |
Macoma praetenuis, uitgestorven mariene tweekleppige. De waarde is alleen van toepassing bij de uitgebreide beschrijving. |
|
macomaSp |
Tweekleppigen van het geslacht Macoma die niet op soort zijn gedetermineerd; marien. |
|
mactraSp |
Tweekleppigen van het geslacht Mactra die niet op soort zijn gedetermineerd; marien. |
|
mactraStultorum |
Grote strandschelp (Mactra stultorum), mariene tweekleppige. De waarde is alleen van toepassing bij de uitgebreide beschrijving. |
|
mimachlamysVaria |
Bonte mantel (Mimachlamys varia), mariene tweekleppige. De waarde is alleen van toepassing bij de uitgebreide beschrijving. |
|
modiolusModiolus |
Paardenmossel (Modiolus modiolus), mariene tweekleppige. De waarde is alleen van toepassing bij de uitgebreide beschrijving. |
|
moerellaDonacina |
Stralende platschelp (Moerella donacina), mariene tweekleppige. De waarde is alleen van toepassing bij de uitgebreide beschrijving. |
|
moniaPatelliformis |
Manteldekschelp (Monia patelliformis), mariene tweekleppige. De waarde is alleen van toepassing bij de uitgebreide beschrijving. |
|
myaArenaria |
Strandgaper (Mya arenaria), mariene tweekleppige. De waarde is alleen van toepassing bij de uitgebreide beschrijving. |
|
myaSp |
Tweekleppigen van het geslacht Mya die niet op soort zijn gedetermineerd; marien. |
|
myaTruncata |
Afgeknotte gaper (Mya truncata), mariene tweekleppige. De waarde is alleen van toepassing bij de uitgebreide beschrijving. |
|
mysiaUndata |
Zandschelp (Mysia undata), mariene tweekleppige. De waarde is alleen van toepassing bij de uitgebreide beschrijving. |
|
mytilusEdulis |
Gewone mossel (Mytilus edulis), mariene tweekleppige. |
|
najadites |
Gastropoden van het uitgestorven geslacht Najadites die niet op soort zijn gedetermineerd; zoetwater. De waarde is alleen van toepassing bij de uitgebreide beschrijving. |
|
nassariusPygmaeus |
Kleine fuikhoren (Nassarius pygmaeus), mariene gastropode. De waarde is alleen van toepassing bij de uitgebreide beschrijving. |
|
nassariusReticulatus |
Gevlochten fuikhoren (Nassarius reticulatus), mariene gastropode. De waarde is alleen van toepassing bij de uitgebreide beschrijving. |
|
nassariusSp |
Gastropoden van het geslacht Nassarius die niet op soort zijn gedetermineerd; marien. |
|
neptuneaAntiqua |
Noordhoren (Neptunea antiqua), mariene gastropode. De waarde is alleen van toepassing bij de uitgebreide beschrijving. |
|
nuculaNitidosa |
Driehoekige parelmoerneut (Nucula nitidosa), mariene tweekleppige. De waarde is alleen van toepassing bij de uitgebreide beschrijving. |
|
nuculaSp |
Tweekleppigen van het geslacht Nucula die niet op soort zijn gedetermineerd; marien. De waarde is alleen van toepassing bij de uitgebreide beschrijving. |
|
ocenebraErinaceus |
Geschubde stekelhoren (Ocenebra erinaceus), mariene gastropode. De waarde is alleen van toepassing bij de uitgebreide beschrijving. |
|
ostreaEdulis |
Zeeuwse oester (Ostrea edulis), mariene tweekleppige. De waarde is alleen van toepassing bij de uitgebreide beschrijving. |
|
ostreaSp |
Tweekleppigen van het geslacht Ostrea die niet op soort zijn gedetermineerd; marien. |
|
paleogeneOstrea |
Fossiele tweekleppigen uit het Paleogeen van het geslacht Ostrea die niet op soort zijn gedetermineerd; marien. De waarde is alleen van toepassing bij de uitgebreide beschrijving. |
|
palliolumSp |
Tweekleppigen van het geslacht Palliolum die niet op soort zijn gedetermineerd; marien. De waarde is alleen van toepassing bij de uitgebreide beschrijving. |
|
palliolumTigerinum |
Tijgerpels (Palliolum tigerinum), mariene tweekleppige. De waarde is alleen van toepassing bij de uitgebreide beschrijving. |
|
parvicardiumExiguum |
Scheve hartschelp (Parvicardium exiguum), mariene tweekleppige. De waarde is alleen van toepassing bij de uitgebreide beschrijving. |
|
patellaPellucida |
Blauwgesteepte schaalhoren (Patella pellucida), mariene gastropode. De waarde is alleen van toepassing bij de uitgebreide beschrijving. |
|
pectinidae |
Tweekleppigen van de familie Pectinidae die niet nader zijn gedetermineerd, marien. |
|
peringiaUlvae |
Wadslakje (Peringia ulvae), mariene gastropode. De waarde is alleen van toepassing bij de uitgebreide beschrijving. |
|
petricolariaPholadiformis |
Amerikaanse boormossel (Petricolaria pholadiformis), mariene tweekleppige. De waarde is alleen van toepassing bij de uitgebreide beschrijving. |
|
pholasDactylus |
Pholade (Pholas dactylus), mariene tweekleppige. De waarde is alleen van toepassing bij de uitgebreide beschrijving. |
|
pisidiumSp |
Tweekleppigen van het geslacht Pisidium die niet op soort zijn gedetermineerd; zoetwater. De waarde is alleen van toepassing bij de uitgebreide beschrijving. |
|
planorbisSp |
Gastropoden van het geslacht Planorbis die niet op soort zijn gedetermineerd; zoetwater. |
|
pliothyrinaSowerbyana |
Pliothyrina sowerbyana, uitgestorven brachiopode, marien. De waarde is alleen van toepassing bij de uitgebreide beschrijving. |
|
polititapesVirgineus |
Gevlamde tapijtschelp (Polititapes virgineus), mariene tweekleppige. De waarde is alleen van toepassing bij de uitgebreide beschrijving. |
|
propebelaTurricula |
Gewone trapgevel (Propebela turricula), mariene gastropode. De waarde is alleen van toepassing bij de uitgebreide beschrijving. |
|
retusaObtusa |
Oubliehoren (Retusa obtusa), mariene gastropode. De waarde is alleen van toepassing bij de uitgebreide beschrijving. |
|
rissoaSp |
Gastropoden van het geslacht Rissoa die niet op soort zijn gedetermineerd; marien. De waarde is alleen van toepassing bij de uitgebreide beschrijving. |
|
scrobiculariaPlana |
Platte slijkgaper (Scrobicularia plana), mariene tweekleppige. |
|
serripesGroenlandicus |
Serripes groenlandicus, mariene tweekleppige. De waarde is alleen van toepassing bij de uitgebreide beschrijving. |
|
skeneopsisPlanorbis |
Zeeposthorentje (Skeneopsis planorbis), mariene gastropode. De waarde is alleen van toepassing bij de uitgebreide beschrijving. |
|
solenSp |
Tweekleppigen van het geslacht Solen die niet op soort zijn gedetermineerd; marien. De waarde is alleen van toepassing bij de uitgebreide beschrijving. |
|
sphaeriumSp |
Tweekleppigen van het geslacht Sphaerium die niet op soort zijn gedetermineerd; zoetwater. De waarde is alleen van toepassing bij de uitgebreide beschrijving. |
|
spisulaElliptica |
Ovale strandschelp (Spisula elliptica), mariene tweekleppige. De waarde is alleen van toepassing bij de uitgebreide beschrijving. |
|
spisulaSolida |
Stevige strandschelp (Spisula solida), mariene tweekleppige. De waarde is alleen van toepassing bij de uitgebreide beschrijving. |
|
spisulaSp |
Tweekleppigen van het geslacht Spisula die niet op soort zijn gedetermineerd; marien. |
|
spisulaSubtruncata |
Halfgeknotte strandschelp (Spisula subtruncata), mariene tweekleppige. De waarde is alleen van toepassing bij de uitgebreide beschrijving. |
|
striarcaLactea |
Melkwitte arkschelp (Striarca lactea), mariene tweekleppige. De waarde is alleen van toepassing bij de uitgebreide beschrijving. |
|
succineaSp |
Gastropoden van het geslacht Succinea die niet op soort zijn gedetermineerd; land. De waarde is alleen van toepassing bij de uitgebreide beschrijving. |
|
tellimyaFerruginosa |
Ovale zeeklitschelp (Tellimya ferruginosa), mariene tweekleppige. De waarde is alleen van toepassing bij de uitgebreide beschrijving. |
|
tellinaFabula |
Rechtsgestreepte platschelp (Tellina fabula), mariene tweekleppige. De waarde is alleen van toepassing bij de uitgebreide beschrijving. |
|
tellinaPygmaeus |
Tellina pygmaeus, mariene tweekleppige. De waarde is alleen van toepassing bij de uitgebreide beschrijving. |
|
tellinaSp |
Tweekleppigen van het geslacht Tellina die niet op soort zijn gedetermineerd; marien. De waarde is alleen van toepassing bij de uitgebreide beschrijving. |
|
tellinaTenuis |
Tere platschelp (Tellina tenuis), mariene tweekleppige. De waarde is alleen van toepassing bij de uitgebreide beschrijving. |
|
theodoxusSp |
Gastropoden van het geslacht Theodoxus die niet op soort zijn gedetermineerd; zoetwater. De waarde is alleen van toepassing bij de uitgebreide beschrijving. |
|
thraciaPhaseolina |
Papierschelp (Thracia phaseolina), mariene tweekleppige. De waarde is alleen van toepassing bij de uitgebreide beschrijving. |
|
thyasiraFlexuosa |
Golfschelp (Thyasira flexuosa), mariene tweekleppige. De waarde is alleen van toepassing bij de uitgebreide beschrijving. |
|
timocleaOvata |
Ovale venusschelp (Timoclea ovata), mariene tweekleppige. De waarde is alleen van toepassing bij de uitgebreide beschrijving. |
|
triviaSp |
Gastropoden van het geslacht Trivia die niet op soort zijn gedetermineerd; marien. De waarde is alleen van toepassing bij de uitgebreide beschrijving. |
|
trochusSp |
Gastropoden van het geslacht Trochus die niet op soort zijn gedetermineerd; marien. De waarde is alleen van toepassing bij de uitgebreide beschrijving. |
|
turritellaCommunis |
Penhoren (Turritella communis), mariene gastropode. De waarde is alleen van toepassing bij de uitgebreide beschrijving. |
|
turritellaSp |
Gastropoden van het geslacht Turritella die niet op soort zijn gedetermineerd; marien. |
|
turritellaTriplicata |
Turritella triplicata, mariene gastropode. De waarde is alleen van toepassing bij de uitgebreide beschrijving. |
|
unionidae |
Tweekleppigen van de familie Unionidae die niet nader zijn gedetermineerd, zoetwater. |
|
valvataSp |
Gastropoden van het geslacht Valvata die niet op soort zijn gedetermineerd; zoetwater. |
|
venericorPlanicosta |
Zwinkokkel (Venericor planicosta), uitgestorven mariene tweekleppige. De waarde is alleen van toepassing bij de uitgebreide beschrijving. |
|
venerupisCorrugata |
Tapijtschelp (Venerupis corrugata), mariene tweekleppige. De waarde is alleen van toepassing bij de uitgebreide beschrijving. |
|
venerupisSenescens |
Grijze tapijtschelp (Venerupis senescens), uitgestorven mariene tweekleppige. De waarde is alleen van toepassing bij de uitgebreide beschrijving. |
|
venerupisSp |
Tweekleppigen van het geslacht Venerupis die niet op soort zijn gedetermineerd; marien. De waarde is alleen van toepassing bij de uitgebreide beschrijving. |
|
venusSp |
Tweekleppigen van het geslacht Venus die niet op soort zijn gedetermineerd; marien. |
|
viviparusGlacialis |
Viviparus glacialis, uitgestorven zoetwater gastropode. De waarde is alleen van toepassing bij de uitgebreide beschrijving. |
|
yoldiaLanceolata |
Yoldia lanceolata, uitgestorven mariene tweekleppige. De waarde is alleen van toepassing bij de uitgebreide beschrijving. |
|
yoldiaOblongoides |
Yoldia oblongoides, uitgestorven mariene tweekleppige. De waarde is alleen van toepassing bij de uitgebreide beschrijving. |
|
yoldiaSp |
Tweekleppigen van het geslacht Yoldia die niet op soort zijn gedetermineerd; marien. De waarde is alleen van toepassing bij de uitgebreide beschrijving. |
|
zirfaeaCrispata |
Ruwe boormossel (Zirfaea crispata), mariene tweekleppige. De waarde is alleen van toepassing bij de uitgebreide beschrijving. |
De lijst met de soorten veen.
|
Waarde |
Omschrijving |
|---|---|
|
bosveen |
Het veen bestaat uit een bruinkleurige matrix die weinig samenhang vertoont met daarin licht geel- tot roodbruine resten van hout die typisch millimeters tot decimeters groot zijn. Dit type veen kan een relatief grote minerale component hebben. |
|
heideveen |
Het veen bestaat uit een samenhangende bruin- tot zwartkleurige matrix van fijn vezelig materiaal met daarin veel als zodanig herkenbare roodbruine resten van worteltjes en takjes van heide: dunne, kronkelige, houtige resten van typisch centimeters lengte. Dit type veen is gewoonlijk mineraalarm. |
|
mosveen |
Het veen heeft veelal een platige structuur en bestaat voornamelijk uit zeer fijne bruinkleurige vezeltjes met een schilferig uiterlijk. Dit type veen is gewoonlijk mineraalarm. |
|
rietveen |
Het veen bestaat voornamelijk uit als zodanig herkenbare geelkleurige resten van riet: glanzende, platte, fijne worteltjes, typisch millimeters groot en resten van wortelstokken en stengels, typisch centimeters tot decimeters groot. Dit type veen kan een relatief grote minerale component hebben. |
|
veenmosveen |
Het veen bestaat voornamelijk uit als zodanig herkenbare resten van veenmos: gelige blaadjes en stengeltjes die typisch millimeters tot centimeters groot zijn. Dit type veen is gewoonlijk mineraalarm. |
|
wollegrasveen |
Het veen bevat als zodanig herkenbare resten van borstels van de basale bladscheden van eenarig wollegras: haren met typisch een lengte van een of enkele centimeters. Dit type veen is gewoonlijk mineraalarm en heeft een bruinige kleur. |
|
zeggeveen |
Het veen bestaat voornamelijk uit als zodanig herkenbare resten van zegge: dunne worteltjes die typisch millimeters tot centimeters groot zijn, platte vooral brede bladresten die typisch millimeters tot centimeters lang zijn en licht geel tot bruin van kleur zijn. Dit type veen kan een geringe minerale component hebben. |
De lijst met de materialen die aan werkwater zijn toegevoegd.
|
Waarde |
Omschrijving |
|---|---|
|
bentoniet |
Water met toevoeging van bentoniet om de viscositeit te verhogen en circulatieverlies te verminderen. |
|
bentonietBariet |
Water met toevoeging van bentoniet en bariumsulfaat om het soortelijk gewicht te verhogen. |
|
bentonietMicrodolomiet |
Water met toevoeging van bentoniet en microdolomiet om het soortelijk gewicht te verhogen. |
|
polymeren |
Water met toevoeging van (biologisch afbreekbare) polymeren als CMC om de viscositeit te verhogen en circulatieverlies te verminderen. |
De lijst met de redenen waarom met de activiteit in het veld is opgehouden.
|
Waarde |
Omschrijving |
|---|---|
|
beperkingTechnisch |
De veldactiviteit is voortijdig gestopt vanwege beperkingen van het gebruikte apparaat. |
|
einddoel |
Het vooraf gestelde doel van de veldactiviteit is bereikt; vaak is dat de beoogde einddiepte. |
|
obstakel |
De veldactiviteit is voortijdig gestopt omdat op een niet nader omschreven obstakel is gestuit. |
|
obstakelConstructie |
De veldactiviteit is voortijdig gestopt omdat op een deel van een constructie is gestuit; voorbeelden zijn resten van een bouwwerk, een rioolbuis. |
|
obstakelGrindStenen |
De veldactiviteit is voortijdig gestopt omdat op grind, zeer grove grond of stenen is gestuit. |
|
obstakelIJzervloer |
De veldactiviteit is voortijdig gestopt omdat op een ijzervloer, ofwel een laag ijzeroer, is gestuit. |
|
obstakelPuin |
De veldactiviteit is voortijdig gestopt omdat op puin is gestuit. |
|
obstakelVastGesteente |
De veldactiviteit is voortijdig gestopt omdat het vast gesteente is bereikt. |
|
risico |
De veldactiviteit is voortijdig gestopt omdat er niet veilig verder gewerkt kan worden vanwege een niet nader omschreven risico. |
|
risicoGrondwaterdruk |
De veldactiviteit is voortijdig gestopt omdat de grondwaterdruk te hoog is om veilig verder te kunnen werken. |
|
risicoWerkwaterverlies |
De veldactiviteit is voortijdig gestopt omdat het werkwater zeer snel wegstroomde. |
|
storing |
De veldactiviteit is voortijdig gestopt omdat er een organisatorisch of technisch probleem is opgetreden. |
De lijst met de waarden voor de interne opbouw van lagen.
|
Waarde |
Omschrijving |
|---|---|
|
geenStructuur |
De laag heeft geen sedimentaire of post-sedimentaire structuur. |
|
gelaagdheidFlaser |
Sedimentaire structuur: de laag bestaat uit een afwisseling van zand en fijnkorrelige grond; het zand vormt golvende laagjes, het fijne materiaal vormt ook golvende laagjes of het komt voor in lenzen. |
|
gelaagdheidLinsen |
Sedimentaire structuur: de laag bestaat uit een afwisseling van fijnkorrelige grond en zand; de fijnkorrelige grond vormt golvende laagjes, het zand vormt ook golvende laagjes of het komt voor in lenzen. |
|
gelaagdheidParallel |
Sedimentaire structuur: de laag is een opeenvolging van horizontale of subhorizontale laagjes die uit eenzelfde grondsoort bestaan |
|
heterogeenGelaagd |
Sedimentaire structuur: de laag is een min of meer regelmatige afwisseling van verschillende grondsoorten. |
|
involutie |
Post-sedimentaire structuur: de laag is een opeenvolging van onregelmatig ondulerende homogene gedeelten op cm tot m-schaal (plooien, zakvormen) zonder duidelijk onderling verband en wordt toegeschreven aan post-sedimentaire processen die in de bodem kunnen optreden boven een permafrostniveau. |
|
mozaiekStructuur |
Post-sedimentaire structuur: de laag heeft zijn oorspronkelijke structuur grotendeels verloren; de grond is verbroken tot een mozaïek van brokjes met een grootte van enkele millimeters tot enkele centimeters. Komt voor in fijnkorrelige lagen. In individuele brokjes kan de oorspronkelijke structuur (deels) behouden zijn. |
|
onregelmatigVervormd |
Post- of synsedimentaire structuur: de laag bestaat uit onregelmatig vervormde grondlichamen van twee of meer grondsoorten. De grondlichamen zijn meestal scherp begrensd en zijn vervormd door verkneding, breukwerking, vervloeiing, opbarsting, of een combinatie hiervan. Soms zijn in de delen resten van de oorspronkelijke gelaagdheid zichtbaar. |
|
ribbelsAsymmetrisch |
Sedimentaire structuur: de laag is opgebouwd uit ribbels met een steile en een minder steile flank. |
|
ribbelsKlimmend |
Sedimentaire structuur: de laag is opgebouwd uit ribbels die elkaar verticaal opvolgen. |
|
ribbelsSymmetrisch |
Sedimentaire structuur: de laag is opgebouwd uit ribbels met even steile flanken. |
|
scheveGelaagdheidLaaghoekig |
Sedimentaire structuur: de laag bestaat uit scheefstaande laagjes; de laagjes zijn goed zichtbaar en de hoek van scheefstelling is niet meer dan enkele graden. |
|
scheveGelaagdheidNormaal |
Sedimentaire structuur: de laag bestaat uit scheefstaande laagjes; de laagjes zijn goed zichtbaar en de hoek van scheefstelling is minimaal enkele graden. |
|
scheveGelaagdheidOnduidelijk |
Sedimentaire structuur: de laag bestaat uit scheefstaande laagjes; de laagjes zijn slecht zichtbaar doordat ze uiterst dun zijn of uit goed gesorteerd sediment bestaan. |
|
scheveGelaagdheidVisgraat |
Sedimentaire structuur: de laag bestaat uit verticale eenheden die zijn opgebouwd uit scheefstaande laagjes; de helling van de scheefstaande laagjes is in aangrenzende eenheden tegengesteld. |
|
zettingStructuur |
Post-sedimentaire structuur: de laag heeft zijn oorspronkelijke structuur enigszins verloren door natuurlijke belasting en vertoont een patroon van kleine (sub)verticale, scherp gedefinieerde vlakjes waarlangs het sediment op mm- tot cm-schaal verzet is. |
De lijst voor de classificatie van de mate van vezeligheid van organische grond.
|
Waarde |
Omschrijving |
|---|---|
|
amorf |
Geen zichtbare plantaardige structuur, sponsachtige consistentie. Een klasse onder de NEN-EN-ISO 14688 procedure. |
|
pseudoVezelig |
Mengsel van vezels met een lengte kleiner dan 1 mm en amorfe massa. Een klasse onder de NEN-EN-ISO 14688 procedure. |
|
pseudoVezeligFijn |
Mengsel van vezels en amorfe massa. Er is geen onderscheid gemaakt tussen fijne en grove vezels (fijnVezelig en grofVezelig). Een klasse onder de NEN-EN-ISO 14688 procedure. |
|
pseudoVezeligGrof |
Mengsel van vezels met een lengte of diameter groter dan 1 mm en amorfe massa. Een klasse onder de NEN-EN-ISO 14688 procedure. |
|
vezelig |
Vezelige structuur, eenvoudig te herkennen plantaardige structuur, behoudt enige sterkte. Er is geen onderscheid gemaakt tussen fijne en grove vezels (fijnVezelig en grofVezelig). Een klasse onder de NEN-EN-ISO 14688 procedure. |
|
vezeligFijn |
Vezelige structuur, vezels met een lengte kleiner dan 1 mm, eenvoudig te herkennen plantaardige structuur, behoudt enige sterkte. Een klasse onder de NEN-EN-ISO 14688 procedure. |
|
vezeligGrof |
Vezelige structuur, vezels met een lengte of diameter groter dan 1 mm, eenvoudig te herkennen plantaardige structuur, behoudt enige sterkte. Een klasse onder de NEN-EN-ISO 14688 procedure. |
De lijst met de waarden voor tijdelijke verandering in het terrein.
|
Waarde |
Omschrijving |
|---|---|
|
bevriezing |
Voor de start van het onderzoek was de ondergrond ten behoeve van andere werkzaamheden bevroren. |
|
bouwput |
Voor de start van het onderzoek was de ondergrond ten behoeve van bouwwerkzaamheden uitgegraven. |
|
bronbemaling |
Voor de start van het onderzoek was de grondwaterstand verlaagd ten behoeve van andere werkzaamheden. |
|
injectie |
Voor de start van het onderzoek was er materiaal in de ondergrond geïnjecteerd ten behoeve van andere werkzaamheden. |
|
vacuumconsolidatie |
Voor de start van het onderzoek was er in de ondergrond vacuümconsolidatie toegepast ten behoeve van andere werkzaamheden. |
|
verticaleDrainage |
Voor de start van het onderzoek was de ondergrond tot op enige diepte verticaal gedraineerd (met strips, grindpalen, etc.) ten behoeve van andere werkzaamheden. |
|
voorbelasting |
Voor de start van het onderzoek was de ondergrond voorbelast ten behoeve van andere werkzaamheden. |
De lijst met de gebruikte modellen voor de vertaling van meetresultaten van de laserdiffractie naar de korrelgrootteverdeling.
|
Waarde |
Omschrijving |
|---|---|
|
Fraunhofer |
Het meetresultaat van de laserdiffractie is met behulp van het Fraunhofermodel op basis van lichtverstrooiing omgerekend naar de korrelgrootteverdeling. Het Fraunhofermodel is met name geschikt voor materiaal met grote korrels. |
|
Mie |
Het meetresultaat van de laserdiffractie is met behulp van het model van Mie op basis van lichtbuiging (refractie) omgerekend naar de korrelgrootteverdeling. Het model van Mie is met name geschikt voor fijne korrels. |
De lijst met de discontinuïteiten die de laagopbouw verstoren.
|
Waarde |
Omschrijving |
|---|---|
|
antropogeen |
Grensvlak in antropogene grond dat niet als laagscheiding kan worden beschreven. |
|
breuk |
Een vlak waarlangs lagen verzet zijn. |
|
ijswigInvulling |
De begrenzing van een (sub)verticaal wigvormig grondlichaam dat is opgebouwd uit verticaal tot subverticaal gelamineerd sediment en dat geassocieerd is met het voorkomen van een aantal trapsgewijs verlopende breukjes in het omringende materiaal. |
|
krimpscheur |
Een smalle, (sub)verticale wigvormige discontinuïteit in fijnkorrelige grond, die met andersoortig materiaal gevuld is. |
|
opbarsting |
Een of meer (sub)verticaal verlopende zandige aders, vingers of bolvormige structuren die dezelfde lithologie hebben als onderliggende lagen en lateraal begrensd zijn door naar boven toe convex afbuigende plooien. De structuren zijn enkele millimeters dik tot enkele centimeters in diameter. |
|
zandwig |
De begrenzing van een (sub)verticaal wigvormig grondlichaam dat uit verticaal tot subverticaal gelamineerd zand bestaat en dat geassocieerd is met het voorkomen van naar boven toe convex afbuigende plooien in het omringende, zandige, materiaal. |
De lijst met de omschrijvingen van de wijze waarop een antropogene laag is ontstaan.
|
Waarde |
Omschrijving |
|---|---|
|
gecontroleerdAangebracht |
Opgebracht materiaal dat tot een bepaalde graad verdicht is (engineered fill). |
|
geroerd |
De natuurlijke samenhang van de grond is door ploegen of andere vormen van omwoelen verstoord. |
|
losGestort |
Opgebracht materiaal dat los gestort is. |
|
nietBepaald |
De wijze waarop de mens in de opbouw van de ondergrond heeft ingegrepen, kon niet worden bepaald. |
De lijst met de vakgebieden waarbinnen het onderzoek is uitgevoerd.
|
Waarde |
Omschrijving |
|---|---|
|
geologie |
Booronderzoek uitgevoerd vanuit specialistisch geologische expertise. |
|
geologieArcheologie |
Booronderzoek uitgevoerd vanuit specialistisch geologische expertise met ondersteuning vanuit archeologische expertise. |
|
geologieArcheologieMilieukunde |
Booronderzoek uitgevoerd vanuit specialistisch geologische expertise met ondersteuning vanuit archeologische en milieukundige expertise. |
|
geologieMilieukunde |
Booronderzoek uitgevoerd vanuit specialistisch geologische expertise met ondersteuning vanuit milieukundige expertise. |
De lijst met de referentievlakken waarin de verticale positie is gedefinieerd.
|
Waarde |
Omschrijving |
|---|---|
|
LAT |
Laagst mogelijke waterstand gebaseerd op de stand van zon en maan (Lowest Astronomical Tide). |
|
MSL |
Gemiddeld zeeniveau (Mean Sea Level). |
|
NAP |
Normaal Amsterdams Peil. |
De lijst met de omschrijvingen van de aard van een geleidelijke verticale verandering in een laag.
|
Waarde |
Omschrijving |
|---|---|
|
geenTrend |
De laag vertoond geen waarneembare geleidelijke verticale verandering. |
|
naarBovenFijner |
De laag vertoond een verticale trend waarbij deze naar boven toe fijner wordt wat zich uit in meerdere kenmerken. |
|
naarBovenGrover |
De laag vertoond een verticale trend waarbij deze naar boven toe grover wordt wat zich uit in meerdere kenmerken. |
|
naarBovenMeerGlauconiet |
De laag vertoond een verticale trend waarbij naar boven toe het aandeel glauconiet toeneemt. |
|
naarBovenMeerGlimmer |
De laag vertoond een verticale trend waarbij naar boven toe het aandeel glimmers toeneemt. |
|
naarBovenMeerGrind |
De laag vertoond een verticale trend waarbij naar boven toe het grindgehalte toeneemt. |
|
naarBovenMeerKalk |
De laag vertoond een verticale trend waarbij naar boven toe het kalkgehalte toeneemt. |
|
naarBovenMeerLutum |
De laag vertoond een verticale trend waarbij naar boven toe het lutumgehalte toeneemt. |
|
naarBovenMeerOrganischMateriaal |
De laag vertoond een verticale trend waarbij naar boven toe het organisch stofgehalte toeneemt. |
|
naarBovenMeerPlanten |
De laag vertoond een verticale trend waarbij naar boven toe het aandeel plantenresten toeneemt. |
|
naarBovenMeerSchelpen |
De laag vertoond een verticale trend waarbij naar boven toe het schelpenmateriaalgehalte toeneemt. |
|
naarBovenMeerSilt |
De laag vertoond een verticale trend waarbij naar boven toe het siltgehalte toeneemt. |
|
naarBovenMeerZand |
De laag vertoond een verticale trend waarbij naar boven toe het zandgehalte toeneemt. |
|
naarBovenMinderGlauconiet |
De laag vertoond een verticale trend waarbij naar boven toe het aandeel glauconiet afneemt. |
|
naarBovenMinderGlimmer |
De laag vertoond een verticale trend waarbij naar boven toe het aandeel glimmers afneemt. |
|
naarBovenMinderGrind |
De laag vertoond een verticale trend waarbij naar boven toe het grindgehalte afneemt. |
|
naarBovenMinderKalk |
De laag vertoond een verticale trend waarbij naar boven toe het kalkgehalte afneemt. |
|
naarBovenMinderLutum |
De laag vertoond een verticale trend waarbij naar boven toe het lutumgehalte afneemt. |
|
naarBovenMinderOrganischMateriaal |
De laag vertoond een verticale trend waarbij naar boven toe het organisch stofgehalte afneemt. |
|
naarBovenMinderPlanten |
De laag vertoond een verticale trend waarbij naar boven toe het aandeel plantenresten afneemt. |
|
naarBovenMinderSchelpen |
De laag vertoond een verticale trend waarbij naar boven toe het schelpmateriaalgehalte afneemt. |
|
naarBovenMinderSilt |
De laag vertoond een verticale trend waarbij naar boven toe het siltgehalte afneemt. |
|
naarBovenMinderZand |
De laag vertoond een verticale trend waarbij naar boven toe het zandgehalte afneemt. |
De lijst met de materialen die zijn verwijderd.
|
Waarde |
Omschrijving |
|---|---|
|
antropogeenNietStenigBestanddeel |
Voorafgaand aan de bepaling is niet-stenig antropogeen materiaal verwijderd. |
|
antropogeenStenigBestanddeel |
Voorafgaand aan de bepaling is stenig antropogeen materiaal verwijderd en dat is licht stenig ophoogmateriaal, puin, stenen, verbrandingsresten en wegverhardingsmateriaal. |
|
botresten |
Er is voorafgaand aan de bepaling zijn botten, of resten daarvan, afkomstig van gewervelde dieren of mensen verwijderd. |
|
geen |
Er is voorafgaand aan de bepaling geen materiaal verwijderd. |
|
grind |
Voorafgaand aan de bepaling is grind en grover materiaal verwijderd. |
|
houtskool |
Voorafgaand aan de bepaling zijn door verbranding verkoolde resten van hout verwijderd. |
|
ijzerconcreties |
Voorafgaand aan de bepaling zijn korrels of brokken samengesteld materiaal van neergeslagen ijzerverbindingen in een matrix van zand en/of grind, klei of silt, verwijderd. |
|
kalkconcreties |
Voorafgaand aan de bepaling zijn concreties die door carbonaat tot een geheel zijn verkit verwijderd. |
|
plantenrestenHoutig |
Voorafgaand aan de bepaling zijn houtige, onverteerde resten van planten, zoals stammen en takken verwijderd. |
|
plantenrestenNietHoutig |
Voorafgaand aan de bepaling zijn niet-houtige, onverteerde resten van planten, zoals worteltjes, rietstengels en bladeren verwijderd. |
|
schelpmateriaal |
Voorafgaand aan de bepaling zijn schelpen en resten van schelpen verwijderd. |
De lijst met de methoden voor het verwijderen van koolzure kalk.
|
Waarde |
Omschrijving |
|---|---|
|
handmatig |
Koolzure kalk is handmatig verwijderd en enkel grove bestanddelen zijn verwijderd. |
|
HCL_0.5M |
Koolzure kalk is verwijderd met HCL (0,5 M). |
|
nietVerwijderd |
Koolzure kalk is niet verwijderd. |
De lijst met de methoden voor het verwijderen van het organische stof.
|
Waarde |
Omschrijving |
|---|---|
|
handmatig |
Organische stof is handmatig verwijderd en enkel grove bestanddelen zijn verwijderd. |
|
H2O2_15procent |
Organische stof is verwijderd met H2O2 (15%). |
|
nietVerwijderd |
Organische stof is niet verwijderd. |
De lijst met de methoden voor verzadiging die voor de bepalingen in de geologische monsteranalyse worden toegepast.
|
Waarde |
Omschrijving |
|---|---|
|
waterverzadigen |
Methode voor het vooraf verzadigen van het proefstuk. Het proefstuk in de ring wordt met behulp van een monsterhouder in een waterbad met deksel geplaatst. Het proefstuk wordt uiterst langzaam van onderaf verzadigd. Dit duurt ca. 4 tot 10 dagen. Na verzadiging wordt aan de bovenkant van het proefstuk eenmalig 25 mm water afgezogen. |
|
onderBelasting |
Methode voor het vooraf verzadigen van het proefstuk. Het proefstuk wordt tussen twee poreuze stenen in het apparaat geplaatst onder druk en krijgt eerst de gelegenheid om zich aan te passen aan de nieuwe druk (het proefstuk is geconsolideerd). Dit duurt 24 uur. Vervolgens krijgt het proefstuk de gelegenheid om water vanaf de onderkant op te nemen. Dit duurt circa 1 tot 3 dagen. |
De lijst met de kleuren van vlekken.
|
Waarde |
Omschrijving |
|---|---|
|
bruinTotBijnaZwart |
De vlekken zijn bruin tot bijna zwart. |
|
donkerbruinTotPaars |
De vlekken zijn donkerbruin tot paars. |
|
donkergeelTotOkergeel |
De vlekken zijn donkergeel tot okergeel. |
|
geelTotLichtgeel |
De vlekken zijn geel tot lichtgeel. |
|
grijs |
De vlekken zijn grijs. |
|
oranjeroodTotRoodbruin |
De vlekken zijn oranjerood tot roodbruin, roestkleurig. |
De lijst met de standaardclassificatie van volumepercentages in het vakgebied geologie.
|
Waarde |
Omschrijving |
|---|---|
|
geen |
Het bestanddeel komt niet voor. |
|
spoorTot1 |
Er komt een spoor voor en dat betekent dat het aandeel in het volume minder dan 1 procent is. |
|
weinig1tot10 |
Er komt weinig voor en dat betekent dat het aandeel in het volume minimaal 1 en minder dan 10 procent is. |
|
veel10tot30 |
Er komt veel voor en dat betekent dat het aandeel in het volume minimaal 10 en minder dan 30 procent is. |
|
zeerVeel30tot50 |
Er komt zeer veel voor en dat betekent dat het aandeel in het volume minimaal 30 en minder dan 50 procent ligt. |
|
uiterstVeelMinstens50 |
Er komt uiterst veel voor en dat betekent dat het aandeel in het volume minimaal 50 procent is. |
De lijst met de werkzaamheden die tijdens het boren zijn uitgevoerd om een interval te prepareren ten behoeve van de bemonstering.
|
Waarde |
Omschrijving |
|---|---|
|
bevriezing |
De uitvoerder heeft het interval tijdens het boren bevroren. |
|
geen |
Er heeft tijdens het boren geen voorbehandeling plaatsgevonden. |
|
injectieDragendVermogen |
De uitvoerder heeft het interval tijdens het boren geïnjecteerd met materiaal om de waterdoorlatendheid te verkleinen. |
|
injectieWaterdoorlatendheid |
De uitvoerder heeft het interval tijdens het boren geïnjecteerd met materiaal om het dragend vermogen te vergroten. |
De lijst met de werkzaamheden die voor het boren zijn uitgevoerd.
|
Waarde |
Omschrijving |
|---|---|
|
bevriezing |
De uitvoerder heeft voordat met boren is begonnen de ondergrond tot op een bepaalde diepte bevroren. |
|
geen |
De uitvoerder heeft geen voorbereidende werkzaamheden uitgevoerd. |
|
injectieDragendVermogen |
De uitvoerder heeft voordat met boren is begonnen de ondergrond tot op een bepaalde diepte geïnjecteerd met materiaal om het dragend vermogen te vergroten. |
|
injectieWaterdoorlatendheid |
De uitvoerder heeft voordat met boren is begonnen de ondergrond tot op een bepaalde diepte geïnjecteerd met materiaal om de waterdoorlatendheid te verkleinen. |
|
tijdelijkeVerbuizingVooraf |
De uitvoerder heeft voordat met boren is begonnen tot op een bepaalde diepte in de ondergrond een buis aangebracht. |
|
vacuumconsolidatie |
De uitvoerder heeft voordat met boren is begonnen tot op een bepaalde diepte in de ondergrond vacuümconsolidatie toegepast. |
|
verticaleDrainage |
De uitvoerder heeft voordat met boren is begonnen de ondergrond tot op een bepaalde diepte verticaal gedraineerd (strips, grindpalen, etc.). |
De lijst met de vormen van voorkomens van andere soorten grond of gesteente in grond.
|
Waarde |
Omschrijving |
|---|---|
|
brokjesErgKlein |
Brokjes met een lengte minder dan 2 mm. |
|
brokjesKlein |
Brokjes met een lengte tussen 2 en 6 mm. |
|
brokjesVrijKlein |
Brokjes met een lengte tussen 6 en 20 mm. |
|
brokjesVrijGroot |
Brokjes met een lengte tussen 20 en 60 mm. |
|
brokjesGroot |
Brokjes met een lengte tussen 60 en 200 mm. |
|
laagjesErgDunGelamineerd |
Een of meer laagjes met een dikte kleiner dan 2 mm. |
|
laagjesDunGelamineerd |
Een of meer laagjes met een dikte tussen 2 en 6 mm. |
|
laagjesDikGelamineerd |
Een of meer laagjes met een dikte tussen 6 en 20 mm. |
|
laagjesErgDunGelaagd |
Een of meer laagjes met een dikte tussen 20 en 60 mm. |
|
laagjesDunGelaagd |
Een of meer laagjes met een dikte tussen 60 en 200 mm. |
|
sedimentlenzen |
Een of meer geïsoleerde, duidelijk begrensde, lensvormige voorkomens die herkend worden als in deeltjes afgezet. |
De lijst met de materialen die zijn weggegraven.
|
Waarde |
Omschrijving |
|---|---|
|
grind |
Natuurlijke of antropogene grond die in hoofdzaak uit grind bestaat. |
|
huisvuil |
Ongedifferentieerd huishoudelijk afval. |
|
klei |
Natuurlijke of antropogene grond die in hoofdzaak uit klei bestaat. |
|
ophoogmateriaalLicht |
Ophoogmateriaal met een laag soortelijk gewicht. |
|
puin |
Bouw- en sloopafval; veelal een mengsel van stenig materiaal dat door de mens gemaakt of bewerkt is. |
|
stenen |
Stenen van natuurlijk materiaal dat door de mens bewerkt is tot bouwstenen, ballastblokken, (basalt)stortsteen of een bijproduct van mijnbouw zijn. |
|
veen |
Natuurlijke of antropogene grond die in hoofdzaak uit veen bestaat. |
|
wegverhardingsmateriaal |
Materiaal dat gebruikt is voor het verharden van wegen en erven; voorbeelden zijn asfalt, betonklinkers, klinkers, steenslag en tegels. |
|
zand |
Natuurlijke of antropogene grond die in hoofdzaak uit zand bestaat. |
De lijst voor de classificatie van de mediaan van de zandfractie
|
Waarde |
Omschrijving |
|---|---|
|
fijn63tot105um |
De zandmediaan is groter dan 63 μm en kleiner dan of gelijk aan 105 μm. Een klasse binnen de categorie fijn onder de NEN-EN-ISO 14688 procedure. |
|
fijn105tot150um |
De zandmediaan is groter dan 105 μm en kleiner dan of gelijk aan 150 μm. Een klasse binnen de categorie fijn onder de NEN-EN-ISO 14688 procedure. |
|
fijn150tot200um |
De zandmediaan is groter dan 150 μm en kleiner dan of gelijk aan 200 μm. Een klasse binnen de categorie fijn onder de NEN-EN-ISO 14688 procedure. |
|
middelgrof200tot300um |
De zandmediaan is groter dan 200 μm en kleiner dan of gelijk aan 300 μm. Een klasse binnen de categorie middelgrof onder de NEN-EN-ISO 14688 procedure. |
|
middelgrof300tot420um |
De zandmediaan is groter dan 300 μm en kleiner dan of gelijk aan 420 μm. Een klasse binnen de categorie middelgrof onder de NEN-EN-ISO 14688 procedure. |
|
middelgrof420tot630um |
De zandmediaan is groter dan 420 μm en kleiner dan of gelijk aan 630 μm. Een klasse binnen de categorie middelgrof onder de NEN-EN-ISO 14688 procedure. |
|
grof630tot2000um |
De zandmediaan is groter dan 630 μm en kleiner dan of gelijk aan 2000 μm. Een klasse onder de NEN-EN-ISO 14688 procedure. |
De lijst voor de classificatie van de spreiding van de korrelgrootte van de zandfractie.
|
Waarde |
Omschrijving |
|---|---|
|
zeerKlein |
Zand waarvan meer dan 90% van de korrels binnen dezelfde zandmediaanklasse valt. |
|
matigKlein |
Zand waarvan meer dan 90% van de korrels binnen twee aansluitende zandmediaanklassen valt. |
|
matigGroot |
Zand waarvan meer dan 90% van de korrels binnen drie aansluitende zandmediaanklassen valt en de zandmediaan in de middelste van de drie zandmediaanklassen ligt. |
|
zeerGroot |
Zand waarvan minder dan 90% van de korrels binnen drie aansluitende zandmediaanklassen valt en de zandmediaan niet in de middelste van de drie zandmediaanklassen ligt. |
|
tweetoppig |
Zand waarvan de korrels tot twee populaties horen die meestal niet in aaneensluitende zandmediaanklassen liggen. |
De lijst voor de classificatie van het aandeel van zeer grove korrels in de grond.
|
Waarde |
Omschrijving |
|---|---|
|
geenZeerGroveFractie |
De grond bevat geen zeer grove korrels. |
|
keienWeinigTotVeel |
De grond bestaat voor tussen 1 en 30% van de massa uit zeer grove korrels en dat zijn vooral keien. |
|
keienZeerVeel |
De grond bestaat voor tussen 30 en 50% van de massa uit zeer grove korrels en dat zijn vooral keien. |
|
keitjesWeinigTotVeel |
De grond bestaat voor tussen 1 en 30% van de massa uit zeer grove korrels en dat zijn vooral keitjes. |
|
keitjesZeerVeel |
De grond bestaat voor tussen 30 en 50% van de massa uit zeer grove korrels en dat zijn vooral keitjes. |
De lijst met de methoden voor het corrigeren voor het gehalte aan opgeloste zouten.
|
Waarde |
Omschrijving |
|---|---|
|
nietToegepast |
Het watergehalte is niet gecorrigeerd voor het gehalte aan opgeloste zouten. |
|
zoutgehalteAangenomen |
Het watergehalte is gecorrigeerd voor het gehalte aan opgeloste zouten. Het zoutgehalte van het poriënwater is een aangenomen waarde. |
|
zoutgehalteBepaald |
Het watergehalte is gecorrigeerd voor het gehalte aan opgeloste zouten. Het zoutgehalte van het poriënwater is bepaald. |
De catalogus voor het geologisch booronderzoek beschrijft de gegevens die in de registratie ondergrond zijn opgenomen van het booronderzoek dat vanuit het vakgebied van de geologie is uitgevoerd. De catalogus beschrijft de algemene gegevens van dit booronderzoek samen met de gedetailleerde uitwerking van de gegevens van de boormonsterbeschrijving, en van de gegevens die voortkomen uit het analyseren van boormonsters. en kent een aantal beperkingen. De boormonsterbeschrijving omvat alleen de gegevens die onder de standaard boorbeschrijvingsmethode die binnen de Geologische Dienst Nederland wordt gebruikt worden vastgelegd en de beschrijving van gesteente is nog niet opgenomen. Verder beperkt deze versie zich tot onderzoek dat onder kwaliteitsregime IMBRO valt. De eisen voor IMBRO/A, het kwaliteitsregime dat met name bedoeld is voor historische gegevens, worden in een volgende versie opgenomen.
Een booronderzoek is in de basisregistratie ondergrond het geheel van gegevens dat betrekking heeft op een specifiek booronderzoek dat op een specifiek moment en op een specifieke locatie in Nederland en onder een bepaalde opdracht is uitgevoerd. Booronderzoek levert een grote verscheidenheid aan gegevens en dat vraagt om ordening van informatie. Het belangrijkste gegeven om het onderzoek in te delen is het vakgebied.
Voor de gegevens die onder de basisregistratie ondergrond vallen, wordt een indeling in vijf verschillende vakgebieden gehanteerd. Naast geologie zijn dat toegepaste geologie, bodemkunde, cultuurtechniek en geotechniek. De catalogus voor het registratieobject komt in delen tot stand. Eerst wordt voor ieder vakgebied een catalogus gemaakt. Wanneer de vijf catalogi gereed zijn wordt een nieuwe catalogus gemaakt die alle vakgebieden omvat en waarin de ongewenste verschillen zijn weggenomen. Die catalogus geeft een samenhangende beschrijving van het registratieobject booronderzoek.
De indeling van het booronderzoek naar vakgebied is bedoeld om categorieën van gegevens te onderscheiden zodat per categorie een catalogus kan worden gemaakt. Het ene vakgebied is breder dan het andere. De categorie die met geologisch booronderzoek wordt aangeduid is betrekkelijk smal. Het onderzoek heeft een specialistisch karakter en dekt met name de gegevens die ingewonnen worden met als doel ze te gebruiken voor het maken en verbeteren van modellen die de opbouw van de ondergrond in termen van hydrogeologische en geologische eenheden beschrijven. Dat is het typisch geologisch booronderzoek. In de praktijk wordt onderzoek dat voor andere doelen wordt uitgevoerd ook tot het geologisch booronderzoek gerekend als het qua methodiek en gegevensinhoud met dit type overeenkomt.
Het specialistische karakter van het onderzoek komt onder meer naar voren in de eigen manier van het beschrijven van boormonsters. Die beschrijving is erop gericht gegevens vast te leggen die het mogelijk maken natuurlijke eenheden te identificeren. Daartoe wordt de samenstelling van het materiaal in detail vastgelegd en er wordt bijvoorbeeld gelet op allerlei aspecten die informatie in zich dragen over de omstandigheden waaronder het materiaal is gevormd en over de herkomst en de ouderdom ervan. Dat soort gegevens is nodig voor het maken van interpretaties die weer gebruikt worden voor het maken van de modellen. De interpretaties en de modellen vallen in de systematiek van de basisregistratie niet onder het booronderzoek. Modellen vormen een apart registratiedomein en alleen bepaalde landelijke modellen worden in de basisregistratie opgenomen. De modellen waarvoor de gegevens worden ingewonnen hebben een definiërend karakter en leveren de kaders voor praktisch alle vormen van onderzoek aan de ondergrond, waaronder booronderzoek vanuit andere vakgebieden.
Geologisch booronderzoek wordt zowel op land als op zee uitgevoerd en kan tot duizenden meters diepte onder maaiveld of waterbodem reiken. Op grote diepte bestaat de ondergrond niet langer uit grond maar uit gesteente. Geologisch onderzoek richt zich vooral op de natuurlijke ondergrond, maar ook de grondlichamen die door de mens zijn neergelegd worden in het onderzoek meegenomen.
De indeling naar vakgebied heeft haar beperkingen. In de werkelijkheid komt het voor dat booronderzoek een multidisciplinair karakter heeft en vanuit een combinatie van vakgebieden wordt uitgevoerd. Wanneer het om multidisciplinair onderzoek gaat dat een combinatie is van vakgebieden die onder de reikwijdte van de basisregistratie vallen, zullen de bijzondere eisen die ervoor gelden worden vastgelegd in de catalogus die voor het booronderzoek in zijn geheel gaat gelden.
Archeologisch en milieukundig booronderzoek vallen echter buiten het bereik van de basisregistratie ondergrond. Wanneer geologisch onderzoek wordt gecombineerd met archeologisch of milieukundig onderzoek wordt alleen het geologische deel van het onderzoek in de basisregistratie ondergrond opgenomen. In zo’n geval wordt wel gepreciseerd dat slechts een deel van de resultaten is geregistreerd.
Booronderzoek omvat vormen van onderzoek die ermee beginnen dat de ondergrond door boren wordt ontsloten. Wat onder boren moet worden verstaan is in verreweg de meeste gevallen triviaal, het is het maken van een gat met behulp van een apparaat dat we een boor noemen. In de definities wordt duidelijk dat er ook andere manieren zijn om een gat in de ondergrond te maken en die worden gemakshalve toch tot het boren gerekend. Er worden echter ook gaten in de ondergrond gemaakt met afwijkende methoden die buiten het bereik van deze catalogus vallen. Dat zijn allemaal methoden die op water worden gebruikt en die tot doel hebben een hap uit de waterbodem te nemen. Apparaten die daarvoor gebruikt worden zijn bijvoorbeeld de boxcorer en de Van Veen-bodemhapper. Onderzoek dat gebaseerd is op dergelijke technieken valt helemaal buiten het bereik van de basisregistratie ondergrond en de reden daarvoor is dat de resultaten een zeer geringe waarde voor hergebruik hebben, omdat de diepte van het bemonsterde interval niet goed bepaald is en de waterbodem binnen korte tijd kan veranderen.
De gegevens over de opbouw en de eigenschappen van de ondergrond die uit booronderzoek voortkomen, zijn gebaseerd op monsters die uit de ondergrond genomen zijn. Voor het hergebruik van de gegevens is het van belang te weten in welke mate de monsters waarop de waarnemingen en metingen zijn gebaseerd representatief geacht kunnen worden voor de situatie in-situ. Anders gezegd, voor hergebruik is het van belang de kwaliteit van de monsters vast te leggen.
De kwaliteit van de monsters is van een groot aantal factoren afhankelijk: hoe er geboord is, hoe de monsters genomen zijn, met wat voor apparaat, hoe de monsters boven de grond zijn behandeld, getransporteerd en opgeslagen. De gegevens over het boren, bemonsteren en de relevante specificaties van het apparaat zijn in deze catalogus opgenomen. Die gegevens bepalen het maximaal te bereiken kwaliteitsniveau. Om die kwaliteit in het verdere proces te kunnen behouden, zijn binnen het werkveld van de geotechniek procedures opgesteld en die worden ook in het geologisch werkveld gevolgd. Monsters worden ingedeeld in 5 klassen op basis van de NEN-EN-ISO 22475 en voor iedere klasse is vastgelegd hoe de monsters behandeld moeten worden vanaf het moment dat ze boven de grond zijn gekomen. De classificatie geeft aan in welke mate de oorspronkelijke toestand van de grond bewaard is gebleven. Geroerde monsters, dat wil zeggen monsters waarin de oorspronkelijke samenhang van de grond al door het boren verloren is gegaan, vormen één klasse. De andere klassen hebben betrekking op ongeroerde monsters, monsters waarin de oorspronkelijke samenhang van de grond in enige mate bewaard is gebleven. In hoeverre de kwaliteit op het moment dat de monsters worden beschreven of geanalyseerd afwijkt van de initiële kwaliteit, wordt vastgelegd als onderdeel van het onderzoek.
Geologisch booronderzoek omvat gewoonlijk drie van de vier deelonderzoeken die in booronderzoek kunnen worden onderscheiden en dat zijn de boormonsterbeschrijving, de boormonsterfotografie en, de boormonsteranalyse. Het vierde deelonderzoek, de boorgatlogging, het onderzoek waarin het boorgat wordt bemeten, wordt niet zo vaak uitgevoerd. Van de vier deelonderzoeken zijn er twee in deze versie van de catalogus opgenomen, de boormonsterbeschrijving en de boormonsteranalyse (Figuur 1).
In de boormonsterbeschrijving wordt het materiaal dat uit de ondergrond naar boven is gehaald, beschreven op een manier die inzicht geeft in de opbouw van de ondergrond en de globale eigenschappen ervan. De boormonsterbeschrijving is het onderzoek dat traditioneel de grondslag levert voor (hydro)geologische modellen. In het laboratorium worden allerlei proeven uitgevoerd om de samenstelling en een grote verscheidenheid aan eigenschappen nauwkeurig te bepalen. De verscheidenheid aan bepalingen is groot en iedere bepaling vraagt een eigen definitie. Dat vergt tijd en om die reden wordt de standaardisatie van boormonsteranalyse in fasen gerealiseerd.

Figuur 1 Geologisch booronderzoek in deze versie van de catalogus; boormonsterfotografie en boorgatlogging zijn nog buiten scope.
Voor 2017 hadden boormonsterbeschrijvingen in de vakgebieden geologie, toegepaste geologie en de geotechniek een gemeenschappelijke grondslag en dat was de NEN 5104. Voor de geotechniek is internationaal inmiddels een nieuwe norm van kracht geworden en in 2019 is daarvan een Nederlandse invulling gemaakt (NEN-EN-ISO 14688). De nieuwe norm is op een andere leest geschoeid dan de oude. In de beschrijving van grond onder NEN 5104 staat de samenstelling van grond centraal en in de beschrijving onder NEN-EN-ISO 14688 het gedrag van grond. Dit verschil in benadering maakt de beschrijvingen minder geschikt voor de geologen die de landelijke (hydro)geologische modellen maken. Voor dat doel moet juist de samenstelling van de grond in de beschrijving centraal staan. De geologen van de Geologische Dienst Nederland die de landelijke modellen maakt, blijven zich daarom baseren op een eigen, op de NEN 5104 gebaseerde, methode: de Standaard Boor Beschrijvingsmethode (SBB).
Met het van kracht worden van de nieuwe norm zijn de al bestaande verschillen tussen geologisch en geotechnisch booronderzoek groter geworden. Dat geldt ook voor het verschil tussen geologisch en toegepast geologisch onderzoek. Toegepast geologisch booronderzoek zal aansluiten op de NEN-EN-ISO 14688.
De SBB kent verschillende kwaliteitsniveaus en die staan voor verschillen in expertiseniveau en monsterkwaliteit. Het expertiseniveau van de beschrijver bepaalt tot in welk detail de grond wordt beschreven en de kwaliteit van de monsters bepaalt welke aspecten worden beschreven. Van geroerde monsters worden met name de samenstelling en de kleur van de grond beschreven. De beschrijving van ongeroerde monsters is gericht op het herkennen van de lagen waaruit de ondergrond is opgebouwd. Van een laag worden allerlei aspecten vastgelegd die inzicht geven in de omstandigheden waaronder de laag is gevormd.
Deze entiteit draagt de naam van het registratieobject zelf en bevat de gegevens die het booronderzoek identificeren en allerlei administratieve gegevens die betrekking hebben op onder meer de herkomst van het onderzoek in de registratie. Zo geeft de entiteit informatie over het doel waarvoor het onderzoek is uitgevoerd (kader inwinning), en de grondslag voor de verplichting tot aanlevering (kader aanlevering).
Booronderzoek begint eigenlijk altijd met activiteiten in het veld en die worden in bepaalde gevallen gevolgd door activiteiten binnenshuis, veelal in een laboratorium. Er is maar een geval waarin er geen werkzaamheden in het veld worden uitgevoerd en dat is wanneer booronderzoek gebruik maakt van de resultaten uit eerder veldwerk of uit veldwerk dat voor een andere opdrachtgever is uitgevoerd.1
De registratiegeschiedenis van een booronderzoek geeft de essentie van de geschiedenis van het object in de registratie ondergrond, de zgn. formele geschiedenis. De registratiegeschiedenis vertelt bijvoorbeeld wanneer voor het eerst gegevens van het object zijn geregistreerd en of er na registratie correcties zijn doorgevoerd.
De bronhouder beslist of hij de resultaten van een booronderzoek in delen of in hun geheel gerapporteerd wil krijgen. Wanneer een rapport dat onder de wettelijke verplichtingen valt door de bronhouder is geaccepteerd, wordt het ter registratie aan de landelijke voorziening aangeboden. De rapportagegeschiedenis geeft de essentie van het verloop van de rapportage en vormt de zgn. materiële geschiedenis van het object booronderzoek.
De kernactiviteit in het veld is het maken van het gat, de boring. Voor het onderzoek is het van het grootste belang de gegevens vast te leggen die van invloed zijn op de uiteindelijke resultaten van het onderzoek. Daarnaast betekent boren dat men de toestand van de ondergrond verandert. Om de gevolgen van die ingreep later te kunnen beoordelen is het van belang te weten hoe men de ondergrond heeft achtergelaten.
Aan het maken van een boorgat kunnen voorbereidende werkzaamheden zijn voorafgegaan. Het weggraven van materiaal is een bijzondere vorm van voorbereiding omdat daaruit ook gegevens over de opbouw van de ondergrond kunnen voortkomen. Wanneer het weggegraven materiaal globaal is beschreven wordt dat apart vastgelegd (Weggegraven laag) en niet als onderdeel van het deelonderzoek Boormonsterbeschrijving.
Bij het boren gebruikt men een bepaalde techniek om het apparaat dat men gekozen heeft de grond in te drijven. Bij onderzoek dat zich tot geringe diepte beperkt boort men vaak met de hand, voor ander onderzoek gebeurt dat veelal mechanisch. Tijdens het boren kan men herhaaldelijk van techniek wisselen, en voor een goed begrip van de onderzoeksresultaten is het van belang te weten welk deel van de ondergrond met welke techniek is doorboord (Geboord interval).
Het doel van het boren is dat er monsters uit de ondergrond worden gehaald. Dat kan op allerlei manieren gebeuren en tijdens het boren kan men herhaaldelijk van manier wisselen (Bemonsterd interval).
Tijdens het boren kan men constateren dat er in bepaalde intervallen sporen van verontreiniging voorkomen (Verontreinigd interval) en dat wordt dan vastgelegd om latere gebruikers te kunnen informeren.
Wanneer men ten slotte klaar is met boren kan het ontstane gat op een bepaalde manier worden afgewerkt. Dat kan weer per diepte-interval verschillen (Afgewerkt interval).
In het geval men monsters gestoken of gekernd heeft worden ook specificaties vastgelegd van het apparaat dat daarvoor gebruikt is. In Figuur 2 en Figuur 3 wordt geïllustreerd wat de belangrijkste kenmerken zijn.

Figuur 2 Het bemonsteringsapparaat: (a) een apparaat met een haakse steekmond, (b) een apparaat waarvan de steekmond een hoek (α) maakt met de verticaal en (c) een apparaat als b maar dan voorzien van een passieve zuiger. De letter l geeft de lengte van de container aan, d1 de doorgangsdiameter en d2 de diameter van de steekmond. De diameter van de container is gelijk aan de doorgangsdiameter.

Figuur 3 Het bemonsteringsapparaat: (a) een apparaat met een afschroefbare steekmond en een vanger en (b) eenzelfde apparaat maar dan met een variabele diameter en een container die voorzien is van een liner. De letter l geeft de lengte van de container aan, d1 de doorgangsdiameter, d2 de diameter van de steekmond en d3 de diameter van de container.
Voor, tijdens of direct na het boren kunnen in het veld waarnemingen worden gedaan die deel uitmaken van het booronderzoek. Die waarnemingen hebben betrekking op de toestand van het terrein. Dat begrip wordt in nogal ruime zin opgevat en dekt alle gegevens die vastgelegd worden om een goed begrip te krijgen van de ruimtelijke context waarbinnen het onderzoek is uitgevoerd.
Bij boren op water kan er op de waterbodem een laag slib blijken te liggen. Wanneer dat voor het onderzoek relevant geacht is, worden enkele kenmerken daarvan vastgelegd.
Boormonsterbeschrijving is het deelonderzoek dat betrekking heeft op het beschrijven van de monsters met als doel een of meer boorprofielen te maken. Een boormonsterbeschrijving onder SBB 2020 resulteert in maximaal twee boorprofielen.
Een boorprofiel is het resultaat van de boormonsterbeschrijving en beschrijft de laagopbouw van het deel van de ondergrond dat bemonsterd is.
Een boorprofiel heeft een bepaalde beschrijfkwaliteit en dat wil zeggen dat de kwaliteit van de monsters waarop de beschrijving gebaseerd is en de mate van detail in de beschrijving over het hele profiel vergelijkbaar zijn. Een geval waarin een boormonsterbeschrijving twee boorprofielen oplevert is wanneer op een bepaalde plaats een boring is gezet die op twee manieren bemonsterd is (Figuur 4).

Figuur 4 Uit een boring komen geroerde en ongeroerde monsters en in de beschrijving worden dan twee boorprofielen gemaakt. In deze versie van de catalogus is de beschrijving van gesteente overigens buiten scope.
Over het hele boortraject zijn monsters met een relatief lage kwaliteit, geroerde monsters, genomen. Daarnaast zijn van bepaalde dieptes monsters met een hoge kwaliteit, ongeroerde monsters, verkregen. Het verschil in kwaliteit is zo groot dat de monsters apart beschreven moeten worden. In het eerste geval ontstaat een continu profiel, in het tweede een discontinu profiel.
Het uitgangspunt is dat het boorprofiel alle met een bepaalde kwaliteit bemonsterde intervallen dekt en dat de bemonsterde intervallen compleet zijn beschreven. Het kan echter zijn dat dit niet gelukt is, bijvoorbeeld omdat er per ongeluk een monster verdwenen is. De intervallen die niet beschreven konden worden, worden expliciet in het profiel opgenomen (Niet-beschreven interval) en de reden waarom het niet beschreven is wordt vastgelegd.
De belangrijkste entiteiten in een boorprofiel zijn de lagen. Een laag bestaat uit grond of uit bijzonder materiaal (of uit gesteente, maar dat valt nog buiten het bereik van de catalogus). Een laag die uit bijzonder materiaal bestaat wordt summier beschreven, een laag die uit grond bestaat wordt uitvoerig beschreven. Een laag heeft een boven- en ondergrens en is van natuurlijke of menselijke (antropogeen) oorsprong.
Wat een laag in een geologisch boorprofiel voorstelt, hangt echter af van de kwaliteit van de monsters.
In een boorprofiel dat betrekking heeft op geroerde monsters, is de laag een bemonsteringseenheid en vertegenwoordigt iedere laag een monster. Zo’n laag wordt beschreven als een lithologisch homogeen geheel en heeft een soort grond (Grond).
In een boorprofiel dat betrekking heeft op ongeroerde monsters, is de laag idealiter een geheel dat onder bepaalde omstandigheden is gevormd, een genetische eenheid. De ideale situatie doet zich alleen voor wanneer er sprake is van een continu profiel waarin alle grenzen zichtbaar zijn. Wanneer dat niet het geval is, zoals verbeeld in Figuur 4, is een deel van de grenzen door de bemonstering bepaald.
Lagen die genetische eenheden zijn, bestaan op allerlei schalen, maar in de beschrijfpraktijk ligt de dikte vaak in het bereik van een decimeter tot een meter. De minimale dikte is voor de beschrijving vastgesteld op 2 millimeter; een maximale dikte is niet vastgelegd.
Een laag die een genetische eenheid is, kan in andere aspecten dan de samenstelling van de grond van aangrenzende lagen verschillen en hoeft in lithologisch opzicht geen homogeen geheel te zijn. Er zijn verschillende mogelijkheden om een dergelijke laag te beschrijven.
In het meest voorkomende geval (Figuur 5a) is de laag een lithologisch homogeen geheel of kan de laag als zodanig worden beschreven. Zo’n laag kan structuurloos zijn of een bepaalde structuur hebben en bestaat uit een soort grond die in detail wordt beschreven. In een dergelijke laag kunnen een of enkele laagjes voorkomen die uit een afwijkende grondsoort bestaan, maar die worden alleen globaal beschreven.
In het tweede geval (Figuur 5b), dat overigens niet zo vaak voorkomt, is de laag een regelmatige afwisseling van dunne laagjes die uit verschillende soorten grond bestaan. Een dergelijke laag heet inhomogeen gelaagd en de grond wordt per type laagje (Laagje) in detail beschreven.
In het derde, zeer sporadisch voorkomende geval (Figuur 5c) bestaat de laag uit verschillende soorten grond die grillige lichamen vormen. De structuur van een dergelijke laag wordt omschreven als onregelmatig vervormd en de grond wordt per deel (Laagdeel) in detail beschreven.

Figuur 5 De lichtgekleurde laag stelt een eenheid voor die uit een andere grondsoort bestaat dan de aangrenzende lagen. In het eerste geval (a) wordt de laag als een homogeen geheel beschreven met daarin een afwijkend laagje. In het tweede geval (b) wordt de laag beschreven als opgebouwd uit laagjes die in grondsoort verschillen. In het derde geval (c) wordt de laag beschreven als opgebouwd uit laagdelen die in grondsoort verschillen.
Onder SBB 2020 wordt van grond altijd de grondsoort, de kleur, de hoeveelheid glauconiet en het al dan niet voorkomen van sporen van beworteling vastgelegd. Om de gegevens beter bruikbaar te maken voor de geotechniek wordt naast de geologische naam van de grondsoort, ook de geotechnische naam volgens NEN-EN-ISO 14688 vastgelegd.
Wanneer de grond bestanddelen bevat die niet als een normaal onderdeel van grond gelden, wordt het voorkomen ervan beschreven (Bijzonder bestanddeel) en hetzelfde geldt voor brokjes van een andere grondsoort (Brokje). Welke kenmerken er verder worden vastgelegd hangt af van de grondsoort en de beschrijfkwaliteit, en dat laatste wil zeggen: de combinatie van expertiseniveau en kwaliteit van de monsters.
Het deel van de grond dat uit grind (minerale korrels die in grootte variëren van 2 tot 63 mm) bestaat wordt apart beschreven. Het gaat daarbij onder meer om de vorm (hoekigheid, sfericiteit), de kleur (bontheid) en de grootte van de korrels (bijv. grindmediaanklasse). Specialisten benoemen ook nog de herkomst van het grind en het soort minerale korrels (Grindbestanddeel).
Het deel van de grond dat uit zand (minerale korrels die in grootte variëren van 0,063 tot 2 mm) bestaat wordt apart beschreven. Het gaat daarbij onder meer om de vorm (hoekigheid), de kleur (bontheid) en de grootte van de korrels (bijv. zandmediaanklasse). Specialisten benoemen ook nog de verdeling van de korrels naar kleur (Zandbestanddeel).
Het deel van de grond dat uit schelpmateriaal bestaat wordt apart beschreven. In alle gevallen worden de relatieve hoeveelheden gruis, fragmenten en hele schelpen bepaald en wordt het voorkomen van een aantal kenmerkende schelpensoorten vastgelegd (Schelpenbestanddeel). Van ongeroerde monsters wordt ook het voorkomen van schelpdoubletten beschreven. Andere kenmerken worden alleen door beschrijvers met bijzondere expertise beschreven.
Het deel van de grond dat uit veen bestaat wordt wanneer het om ongeroerde monsters gaat, apart beschreven. Standaard wordt alleen het soort veen benoemd (soort veen), maar specialisten benoemen ook het voorkomen van verschillende soorten plantenresten (Veenbestanddeel).
Bij de beschrijving van grond van ongeroerde monsters wordt niet alleen op het voorkomen van brokjes van andere grondsoorten gelet. Andere grondsoorten kunnen ook voorkomen in de vorm van laagjes (Afwijkend laagje), als lenzen die sedimentair van oorsprong zijn (Sedimentlens) of als grillig verlopende lichamen die door de verstoring van dunne laagjes zijn ontstaan (Insluitsel).
Wanneer de grond gevlekt is wordt het voorkomen van de vlekken beschreven (Vlek).
Beschrijvers met een bijzondere expertise leggen de kleur van de grond volgens de systematiek van Munsell (Munsellkleur) vast en het voorkomen van de fossiele resten van bepaalde dierlijke organismen (Dierlijk fossiel).
Beschrijvers met een bijzondere expertise leggen de fractieverdeling vast van grondsoorten die in een van de volgende categorieën vallen: organische gronden, schelprijke gronden, grindrijke minerale gronden en grindarme minerale gronden. Zij beschouwen de grond als een mengsel van zes fracties: organische stof, schelpmateriaal, grind, zand, silt en lutum; de laatste vier fracties bij elkaar worden de minerale fractie genoemd. De manier waarop de aandelen van de fracties worden berekend volgt uit de stapsgewijze benadering die in de driehoeksystematiek van NEN 5104 opgesloten ligt. Het resultaat van de berekening vraagt enige toelichting, omdat het totaal van de fracties niet altijd optelt tot 100 procent en omdat er voor iedere categorie eigen regels gelden.
Een voorbeeld in Figuur 6 moeten een en ander verduidelijken. Voor organische gronden geldt het totaal van de massa’s van de fracties organische stof, zand, silt en lutum als 100 procent. Het aandeel schelpmateriaal en het aandeel grind worden anders berekend. Van schelpmateriaal wordt het aandeel in het volume van de grond zonder meenemen van de organische stof geschat. Van grind wordt het aandeel in de massa van de vier minerale fracties geschat. In Figuur 6 is per categorie grond aangegeven of de fractieverdeling wordt bepaald en zo ja, hoe die wordt bepaald.

Figuur 6 Er worden zes categorieën grond onderscheiden. Van zeer grove minerale gronden en bijzondere gronden wordt geen fractieverdeling bepaald, van de andere wel. Per categorie grond is in kleur aangegeven welke fracties tot 100 procent optellen. Voor verdere toelichting zie de tekst.
De laagopbouw kan verstoord zijn doordat discontinuïteiten de lagen doorsnijden. Wanneer de laagopbouw ondanks de verstoring nog goed te beschrijven is, worden naast de lagen ook de kenmerken van de discontinuïteit vastgelegd. Als door verstoring de beschrijving van de laagopbouw praktisch onmogelijk is, wordt het verstoorde interval niet beschreven. In dat geval beveelt de procedure aan een foto van het verstoorde interval te maken.
Boormonsteranalyse is het deelonderzoek dat betrekking heeft op het doen van metingen aan boormonsters. De metingen worden in een laboratorium uitgevoerd. De catalogus dekt een deel van de bepalingen die in standaard geologisch booronderzoek uitgevoerd worden en dat zijn altijd bepalingen aan grond en bijzonder materiaal.
In standaard geologisch onderzoek worden de hydrofysische eigenschappen, eigenschappen die op de samenstelling van het materiaal betrekking hebben en de chemische eigenschappen bepaald. Van de chemische eigenschappen zijn alleen het organisch koolstofgehalte en zwavelgehalte binnen scope van deze versie van de catalogus.
In de boormonsteranalyse worden aan een of meer intervallen bepalingen gedaan, de onderzochte intervallen. De kwaliteit van het monster en de beschikbare hoeveelheid materiaal bepalen in eerste instantie wat er allemaal van een interval kan worden bepaald. De beperking in hoeveelheid materiaal betekent dat bepaalde bepalingen elkaar in de praktijk uitsluiten en dat bepalingen die wel gecombineerd kunnen worden elkaar veelal in een strikte volgorde moeten opvolgen.
In sommige gevallen vereist een bepaling een niet verstoord monster. Het deel dat moet worden geanalyseerd, het proefstuk, wordt uit het monster genomen en de rest wordt beschreven. Wanneer de volledige doorsnede van het monster wordt gebruikt, blijft er een gat in het monster achter dat niet beschreven kan worden (zie Figuur 7). Het proefstuk gaat onbeschreven de bepaling in en het materiaal wordt na uitvoering van de bepaling beschreven door degene die de bepaling heeft uitgevoerd. De kwaliteit van het materiaal is dan ingrijpend veranderd en niet langer vergelijkbaar met dat van de niet onderzochte intervallen. Daarom wordt de beschrijving van het materiaal waaruit het proefstuk bestaat, als onderdeel van de boormonsteranalyse vastgelegd en niet opgenomen in de boormonsterbeschrijving.

Figuur 7 In het bovenste interval wordt een ring gestoken uit een niet verstoord boormonster en het materiaal in de ring vormt het proefstuk dat wordt onderzocht, daarnaast wordt uit hetzelfde interval materiaal genomen om te onderzoeken op andere eigenschappen; er blijft voldoende materiaal over om het materiaal op normale wijze te beschrijven. In het middelste geval wordt alleen materiaal genomen om te onderzoeken op eigenschappen; er blijft voldoende materiaal over om het materiaal op normale wijze te beschrijven. In het onderste interval word een ring gestoken uit een niet verstoord boormonster; er blijft onvoldoende materiaal over en het materiaal kan niet op de normale wijze worden beschreven en blijft buiten de boormonsterbeschrijving. In bepaalde gevallen worden de boven- en onderkant afgesneden, de zogenaamde afsnijdsels, en worden gebruikt voor aanvullende bepalingen.
Welke bepalingen er zijn uitgevoerd, wordt voor ieder onderzocht interval vastgelegd. Het gaat om hydrofysische eigenschappen, eigenschappen die op de samenstelling van het materiaal betrekking hebben of chemische eigenschappen.
Iedere bepaling die als onderdeel van de boormonsteranalyse wordt uitgevoerd, is aan een bepaalde procedure onderworpen en wordt volgens een bepaalde methode uitgevoerd. Wanneer er in de uitvoering keuzen worden gemaakt die voor de gebruiker van de gegevens relevant kan zijn, worden die vastgelegd. Datzelfde geldt voor de eventuele bijzonderheden die zich tijdens de uitvoering voordoen of die men na afloop constateert door het materiaal te bekijken.
Het materiaal waaruit een proefstuk bestaat dat de volledige doorsnede van een niet verstoord boormonster omvat, wordt pas na afloop van de bepaling beschreven (zie Figuur 7). Het resultaat wordt apart vastgelegd en alleen de aspecten die na afloop van de bepaling nog als representatief voor het oorspronkelijk monster kunnen worden beschouwd, worden beschreven. In het uitzonderlijke geval dat het interval uit bijzonder materiaal bestaat, wordt alleen de naam van het materiaal vastgelegd.
Voor de korrelgrootteverdeling wordt de samenstelling van het materiaal bepaald vanuit het perspectief dat grond een mengsel van minerale deeltjes van verschillende grootte is. De deeltjes worden korrels genoemd. Volgens een bepaalde methode, of combinatie van methoden, wordt het aandeel van de gekozen groottefracties in het totale mengsel bepaald. De fracties bij elkaar vormen een aaneensluitende reeks die het groottebereik volledig dekt.
Standaard wordt laserdiffractie gebruikt en wordt het materiaal kleiner dan 2 mm nader onderscheiden in standaard fracties. Wanneer het materiaal uit grind of grover materiaal bestaat wordt aan hetzelfde onderzocht een tweede bepaling van de korrelgrootteverdeling uitgevoerd om het materiaal groter dan 2 mm nader te onderscheiden in standaard fracties. Dit gebeurt door middel van droog zeven. Het materiaal kleiner dan 2 mm wordt in dit geval wat grover onderverdeeld.
Voorafgaand aan de bepaling wordt standaard organische stof verwijderd en in de meeste gevallen ook koolzure kalk. Als voorbehandeling worden in het materiaal kleiner dan 2 mm samengeklonterde korreltjes van elkaar los gemaakt (dispersie).
De metingen worden altijd omgerekend naar een percentage van de totale massa. In alle gevallen wordt in het resultaat onderscheid gemaakt tussen de fractie kleiner dan 63 µm, de fractie tussen 63 µm en 2mm en de fractie groter dan 2 mm.
De korrelgrootteverdeling wordt in eerste instantie gebruikt om het materiaal te classificeren.
Het gehalte aan kalk wordt bepaald door het aanwezige calciumcarbonaat (koolzure kalk) op een bepaalde manier te verwijderen en het verlies aan massa te meten.
Het kalkgehalte is een basisparameter die primair gebruikt wordt om de grond te classificeren.
Het gehalte aan organische stof wordt bepaald door het organisch materiaal op een bepaalde manier te verwijderen en het verlies aan massa te meten. Bij de berekening van het gehalte kan het nodig zijn te corrigeren voor het verlies van water dat aan klei is gebonden (lutumcorrectie) of aan ijzeroxiden (vrij ijzercorrectie).
Het organische stofgehalte is een basisparameter die primair gebruikt wordt om de grond te classificeren.
Het gehalte aan organisch koolstof wordt bepaald door het organisch materiaal volgens een bepaalde methode te oxideren. Het gehalte aan organisch koolstof kan worden berekend door de hoeveelheid CO2 die vrijkomt te bepalen volgens een bepaalde methode.
Het gehalte aan zwavel wordt bepaald door het zwavel in het materiaal volgens een bepaalde methode te oxideren. Het gehalte aan zwavel kan worden berekend door de hoeveelheid SO2 die vrijkomt te bepalen volgens een bepaalde methode.
De waterdoorlatendheid van met waterverzadigde grond is de snelheid waarmee water door grond stroomt. Binnen geologisch booronderzoek wordt de verzadigde waterdoorlatendheid bepaald volgens de falling head methode of de aangepaste falling head methode voor minder cohesief materiaal. De standaard falling head methode wordt gebruikt voor cohesieve grond en de aangepaste falling head methode voor onvoldoende cohesief materiaal.
Bij beide methoden verzadigd men eerst het proefstuk en laat men water van een bepaalde soort (gebruikt medium) door de grond stromen, en daarvan wordt vastgelegd of de daarin aanwezige gassen eruit verwijderd zijn (water ontgast). Men laat het water meestal van boven naar onder door het proefstuk stromen. De variabelen die van invloed zijn op het resultaat worden vastgelegd (verzadigingsmethode, temperatuur, maximale gradiënt).
Het proefstuk wordt altijd met een ring uit een niet verstoord boormonster gestoken, waarbij wordt vastgelegd of de doorlatendheid verticaal is gemeten (verticaal bepaald). Bij de falling head methode kiest men in het laboratorium of de poreuze stenen in de proefstelling nat of droog moeten zijn en of de steekring een waterafstotende laag moet krijgen en legt men het proefstuk een bepaalde belasting op. Bij de aangepaste falling head methode voor onvoldoende cohesieve grond legt men geen belasting op. Het resultaat van de bepaling is de verzadigde waterdoorlatendheid bij de opgelegde belasting.
Het watergehalte wordt bepaald door het in het materiaal aanwezige water op een bepaalde manier te verwijderen, het massaverlies te meten en het resultaat uit te drukken in de verhouding tussen de hoeveelheid water en de hoeveelheid droge stof. Het is van belang te weten of er voorafgaand aan de bepaling materiaal verwijderd is. Temperatuur en droogtijd zijn van belang en voor de aanwezigheid van zouten in het poriënwater wordt een bepaalde correctie doorgevoerd.
Het watergehalte is een parameter die altijd samen met andere gegevens gebruikt wordt in berekeningen.
De volumieke massa, de massa per eenheid van volume, wordt bepaald door de massa en het volume op een bepaalde manier te meten.
Het gegeven is een parameter die altijd samen met andere gegevens gebruikt wordt in berekeningen.
De droge volumieke massa, de massa per eenheid van volume, wordt bepaald door de massa van het droge materiaal en het volume op een bepaalde manier te meten.
Het gegeven is een basisparameter die altijd samen met andere gegevens gebruikt wordt in berekeningen.
De volumieke massa van de vaste delen wordt bepaald door de massa en het volume van gedroogd materiaal te meten. Zo nodig wordt het materiaal vergruisd en worden de korrels van elkaar los gemaakt zodat het volume van de ruimte tussen de korrels nauwkeurig kan worden bepaald. Dat volume wordt bepaald door die ruimte met vloeistof te vullen.
Het gegeven is een basisparameter die altijd samen met andere gegevens gebruikt wordt in berekeningen.
Het doel van de Europese kaderrichtlijn INSPIRE is het harmoniseren en openbaar maken van ruimtelijke gegevens van overheidsorganisaties ten behoeve van het milieubeleid. Het registratieobject booronderzoek valt wat het geologisch onderzoek betreft onder het INSPIRE-thema Geology, en om die reden moeten de gegevens in het registratieobject geschikt gemaakt worden voor uitwisseling volgens de INSPIRE-standaard. Dit wordt geïmplementeerd middels een mapping van het gegevensmodel van het Geologisch booronderzoek op het gegevensmodel van het INSPIRE-thema. De inhoud van deze mapping is geen onderdeel van deze catalogus.
Deze bijlage betreft de catalogus van het registratieobject bodemkaart en is tevens gepubliceerd op www.basisregistratieondergrond.nl.
Versie ter vaststelling (v1.09) 26 oktober 2020
|
1. |
Gegevensdefinitie |
|
|
1.1 |
Registratieobject |
|
|
1.2 |
Het domeinmodel |
|
|
1.3 |
Entiteiten en attributen |
|
|
2. |
Uitbreidbare waardelijsten |
|
|
2.1 |
Afzettingskarakteristiek |
|
|
2.2 |
Bodemhellingklasse |
|
|
2.3 |
Bodemhoofdklasse |
|
|
2.4 |
Bodemklasse |
|
|
2.5 |
BodemkenmerkenBovenlaag |
|
|
2.6 |
BodemkenmerkenOnderlaag |
|
|
2.7 |
BodemkundigBelang |
|
|
2.8 |
BodemvlakcollectieSoort |
|
|
2.9 |
Landgebruik |
|
|
2.10 |
Regio |
|
|
2.11 |
StaringreeksBouwsteen |
|
|
2.12 |
Veensoort |
|
|
3. |
Toelichting |
|
|
3.1 |
Bodem en bodemkartering |
|
|
3.2 |
Gebruikersperspectief Bodemkaart |
|
|
3.3 |
Domeinmodel Bodemkaart |
|
|
Naam |
|
|
Code |
SGM |
|
Definitie |
Een entititeit met het geheel van generieke gegevens die voorkomen bij alle verschillende soorten registratieobjecten in de basisregistratie ondergrond (BRO). |

Bodemkaart 1:50.000
|
Type gegeven |
Entiteit |
|
Definitie |
Een bodemkundig model van de Nederlandse bodem, bestaande uit een verzameling van bodemvlakcollecties. |
|
Type gegeven |
Attribuut van Bodemkaart |
|
Definitie |
De naam van de deelverzameling. |
|
Juridische status |
Authentiek |
|
Kardinaliteit |
1 |
|
Domein |
|
|
– Naam |
CHARACTERSTRING |
|
Toelichting |
Bijvoorbeeld het kaartbladnummer of naam van het project. |
|
Type gegeven |
Attribuut van Bodemkaart |
|
Juridische status |
Authentiek |
|
Kardinaliteit |
1 |
|
Domein |
|
|
– Naam |
BodemvlakcollectieSoort |
|
Type gegeven |
Attribuut van Bodemkaart |
|
Juridische status |
Authentiek |
|
Kardinaliteit |
0..* |
|
Domein |
|
|
– Naam |
CI_Citation |
|
Type gegeven |
Entiteit |
|
Definitie |
Laag in de grond met kenmerken en eigenschappen die verschillen van de erboven en/of eronder liggende lagen; in het algemeen ligt een horizont min of meer evenwijdig aan het maaiveld. |
|
Toelichting |
De lagen waaruit de bodem is opgebouwd, worden in de bodemkunde horizonten genoemd. Horizonten ontstaan als gevolg van bodemvormende processen en worden van elkaar onderscheiden op basis van verschillen in onder meer grondsoort, kleur, gehalte aan humus, ijzer en kalk, structuur, consistentie of een combinatie daarvan. |
|
Type gegeven |
Attribuut van Bodemhorizont |
|
Definitie |
Indeling van het bodemmateriaal in klassen waaraan hydrofysische karakteristieken zijn gekoppeld. |
|
Juridische status |
Authentiek |
|
Kardinaliteit |
1 |
|
Domein |
|
|
– Naam |
StaringreeksBouwsteen |
|
Type gegeven |
Entiteit |
|
Definitie |
Profiellaag. |
|
Type gegeven |
Attribuut van Bodemlaag |
|
Definitie |
De geologische typering van minerale sedimenten. |
|
Juridische status |
Authentiek |
|
Kardinaliteit |
1 |
|
Domein |
|
|
– Naam |
Afzettingskarakteristiek |
|
Type gegeven |
Entiteit |
|
Definitie |
Abstract objecttype voor het definiëren van de gemeenschappelijke kenmerken voor Bodemhorizont en Bodemlaag. |
|
Type gegeven |
Entiteit |
|
Definitie |
Abstract objecttype voor het definiëren van de gemeenschappelijke kenmerken voor Vlak van bodemkundig belang en Bodemvlak. |
|
Type gegeven |
Attribuut van Kaartvlak |
|
Definitie |
De geometrie bepaald voor het Kaartvlak. |
|
Juridische status |
Authentiek |
|
Kardinaliteit |
1 |
|
Domein |
|
|
– Naam |
GM_Surface |
|
Type gegeven |
Entiteit |
|
Definitie |
Een begrensd gebied met overeenkomstige bodemkundige kenmerken. |
|
Toelichting |
De begrenzing is de 2D afbeelding van het 3D bodemlichaam (soil body in INSPIRE) op het aardoppervlak (maaiveld), zodat het als kaart is te gebruiken |
|
Type gegeven |
Attribuut van Bodemvlak |
|
Definitie |
De indeling voor de overheersende helling in het bodemvlak in procenten. |
|
Juridische status |
Authentiek |
|
Kardinaliteit |
1 |
|
Domein |
|
|
– Naam |
Bodemhellingklasse |
|
Type gegeven |
Attribuut van Bodemvlak |
|
Definitie |
De geometrie, als een begrensd 3D-object, bepaald voor het bodemobject met gelijke bodemkenmerken. |
|
Juridische status |
Authentiek |
|
Kardinaliteit |
1 |
|
Domein |
|
|
– Naam |
GM_Solid |
|
Type gegeven |
Entiteit |
|
Definitie |
Vlak waarvoor geen bodemkundige beschrijving mogelijk is (stedelijk gebied, water, etc), maar wel relevant voor de interpretatie van de bodem in de directe omgeving. |
|
Type gegeven |
Attribuut van Vlak van bodemkundig belang |
|
Definitie |
Aanduiding van het type vlak waarmee aangegeven wordt wat mogelijk het belang ervan is voor omliggende bodemvlakken |
|
Juridische status |
Authentiek |
|
Kardinaliteit |
1 |
|
Domein |
|
|
– Naam |
BodemkundigBelang |
|
Type gegeven |
Entiteit |
|
Definitie |
Beschrijving van de bodem die wordt gekenmerkt door een verticale opeenvolging van profielelementen (horizonten en lagen). |
|
Toelichting |
Een representatief bodemprofiel van een bodemeenheid. Een afgeleid profiel is geconstrueerd uit waarnemingen en analyses aan wanden en boorgaten gelegen in kaartvlakken die tot dezelfde bodemeenheid behoren. Een vaak gebruikte andere naam is standaardprofiel of geschematiseerde profielschets. |
|
Type gegeven |
Attribuut van Afgeleid profiel |
|
Definitie |
Unieke aanduiding van een afgeleid profiel. |
|
Juridische status |
Authentiek |
|
Kardinaliteit |
1 |
|
Domein |
|
|
– Naam |
Integer |
|
Type gegeven |
Attribuut van Afgeleid profiel |
|
Definitie |
Bodemklasse onderscheidend in kenmerken onderlaag en kenmerken bovenlaag. |
|
Juridische status |
Authentiek |
|
Kardinaliteit |
1 |
|
Domein |
|
|
– Naam |
Bodemeenheid |
|
Type gegeven |
Attribuut van Afgeleid profiel |
|
Definitie |
Indeling van het land naar het type gebruik. |
|
Juridische status |
Authentiek |
|
Kardinaliteit |
0..3 |
|
Domein |
|
|
– Naam |
Landgebruik |
|
Toelichting |
Indien Landgebruik is leeg, dan geldt het afgeleid profiel voor alle typen landgebruik. |
|
Type gegeven |
Attribuut van Afgeleid profiel |
|
Definitie |
Geografisch gebied. |
|
Juridische status |
Authentiek |
|
Kardinaliteit |
0..1 |
|
Domein |
|
|
– Naam |
Regio |
|
Type gegeven |
Entiteit |
|
Definitie |
Een verzameling van één of meer bij elkaar horende bodemvlakken, met een bodemkundige beschrijving, en vlakken van bodemkundig belang, zonder een bodemkundige beschrijving. |
|
Toelichting |
Een collectie is een logische verzameling bodemkaartvlakken die als een geheel zijn gedocumenteerd. Als voorbeeld is dit de bodemkaart 1:50.000. Het model geeft tot een diepte van 1,2 m onder maaiveld informatie over de verbreiding van bodemkundige kenmerken. |
|
Type gegeven |
Attribuut van Bodemvlakcollectie |
|
Definitie |
De soort deelverzameling van het model. |
|
Juridische status |
Authentiek |
|
Kardinaliteit |
1 |
|
Domein |
|
|
– Naam |
BodemvlakcollectieSoort |
|
Toelichting |
Biijvoorbeeld kaartbladnummer of actualisatieproject |
|
Type gegeven |
Attribuut van Bodemvlakcollectie |
|
Definitie |
CI_Citation wordt gebruikt voor het verschaffen van informatie over een publicatie (wetenschappelijk, handleiding,...) of citeerbare informatie te verschaffen over een bron (gegevensverzameling, dienst,...). |
|
Juridische status |
Authentiek |
|
Kardinaliteit |
0..* |
|
Domein |
|
|
– Naam |
CI_Citation |
|
Type gegeven |
Entiteit |
|
Definitie |
De bodemchemische typering van de BodemHorizont. |
|
Type gegeven |
Attribuut van ChemischeBodemkenmerken |
|
Definitie |
Mediane waarde van het gehalte aan organische stof, uitgedrukt in massaprocenten op de totale massa grond waaruit delen groter dan 2 mm zijn verwijderd. |
|
Juridische status |
Authentiek |
|
Kardinaliteit |
1 |
|
Domein |
|
|
– Naam |
Meetwaarde |
|
– Eenheid |
massaprocenten |
|
Type gegeven |
Attribuut van ChemischeBodemkenmerken |
|
Definitie |
Het 10-percentiel voor de variatie in het organische stofgehalte, uitgedrukt in massaprocenten op de totale massa grond waaruit delen groter dan 2 mm zijn verwijderd. |
|
Juridische status |
Authentiek |
|
Kardinaliteit |
1 |
|
Domein |
|
|
– Naam |
Meetwaarde |
|
– Eenheid |
massaprocenten |
|
Type gegeven |
Attribuut van ChemischeBodemkenmerken |
|
Definitie |
Het 90-percentiel voor de variatie in het organische stofgehalte, uitgedrukt in massaprocenten op de totale massa grond waaruit delen groter dan 2 mm zijn verwijderd. |
|
Juridische status |
Authentiek |
|
Kardinaliteit |
1 |
|
Domein |
|
|
– Naam |
Meetwaarde |
|
– Eenheid |
massaprocenten |
|
Type gegeven |
Attribuut van ChemischeBodemkenmerken |
|
Definitie |
Mediane waarde van de zuurgraad uitgedrukt als pH-KCl. |
|
Juridische status |
Authentiek |
|
Kardinaliteit |
1 |
|
Domein |
|
|
– Naam |
Meetwaarde |
|
– Eenheid |
pH |
|
Type gegeven |
Attribuut van ChemischeBodemkenmerken |
|
Definitie |
Het 10-percentiel voor de variatie in zuurgraad uitgedrukt als pH-KCl. |
|
Juridische status |
Authentiek |
|
Kardinaliteit |
1 |
|
Domein |
|
|
– Naam |
Meetwaarde |
|
– Eenheid |
pH |
|
Type gegeven |
Attribuut van ChemischeBodemkenmerken |
|
Definitie |
Het 90-percentiel voor de variatie in zuurgraad uitgedrukt als pH-KCl. |
|
Juridische status |
Authentiek |
|
Kardinaliteit |
1 |
|
Domein |
|
|
– Naam |
Meetwaarde |
|
– Eenheid |
pH |
|
Type gegeven |
Attribuut van ChemischeBodemkenmerken |
|
Definitie |
Veel gebruikte verhouding tussen de hoeveelheid koolstof en stikstof in de organische stof. |
|
Juridische status |
Authentiek |
|
Kardinaliteit |
1 |
|
Domein |
|
|
– Naam |
Meetwaarde |
|
Type gegeven |
Attribuut van ChemischeBodemkenmerken |
|
Definitie |
Een nadere typering van het als veen omschreven bestanddeel van grond. |
|
Juridische status |
Authentiek |
|
Kardinaliteit |
0..1 |
|
Domein |
|
|
– Naam |
Veensoort |
|
Type gegeven |
Attribuut van ChemischeBodemkenmerken |
|
Definitie |
Mediane waarde van het kalkgehalte (CACO3), uitgedrukt in massaprocenten op de totale massa grond waaruit delen groter dan 2 mm zijn verwijderd. |
|
Juridische status |
Authentiek |
|
Kardinaliteit |
1 |
|
Domein |
|
|
– Naam |
Meetwaarde |
|
– Eenheid |
massaprocenten |
|
Type gegeven |
Attribuut van ChemischeBodemkenmerken |
|
Definitie |
Mediane Fe2O3-gehalte, geëxtraheerd met dithioniet-citraat-bicarbonaat en uitgedrukt in massaprocenten op de totale massa grond waaruit delen groter dan 2 mm zijn verwijderd. |
|
Juridische status |
Authentiek |
|
Kardinaliteit |
1 |
|
Domein |
|
|
– Naam |
Meetwaarde |
|
– Eenheid |
massaprocenten |
|
Type gegeven |
Entiteit |
|
Definitie |
De bodemfysische typering van de BodemHorizont |
|
Type gegeven |
Attribuut van FysischeBodemKenmerken |
|
Definitie |
Mediane waarde van het gehalte aan minerale delen met een korrelgrootte kleiner dan 50 µm. |
|
Juridische status |
Authentiek |
|
Kardinaliteit |
1 |
|
Domein |
|
|
– Naam |
Meetwaarde |
|
– Eenheid |
massaprocenten |
|
Type gegeven |
Attribuut van FysischeBodemKenmerken |
|
Definitie |
Het 10-percentiel voor de variatie in het gehalte aan minerale delen met een korrelgrootte kleiner dan 50 µm. |
|
Juridische status |
Authentiek |
|
Kardinaliteit |
1 |
|
Domein |
|
|
– Naam |
Meetwaarde |
|
– Eenheid |
massaprocenten |
|
Type gegeven |
Attribuut van FysischeBodemKenmerken |
|
Definitie |
Het 90-percentiel voor de variatie in het gehalte aan minerale delen met een korrelgrootte kleiner dan 50 µm. |
|
Juridische status |
Authentiek |
|
Kardinaliteit |
1 |
|
Domein |
|
|
– Naam |
Meetwaarde |
|
– Eenheid |
massaprocenten |
|
Type gegeven |
Attribuut van FysischeBodemKenmerken |
|
Definitie |
Mediane waarde van het gehalte aan minerale delen met een korrelgrootte kleiner dan 2 µm. |
|
Juridische status |
Authentiek |
|
Kardinaliteit |
1 |
|
Domein |
|
|
– Naam |
Meetwaarde |
|
– Eenheid |
massaprocenten |
|
Type gegeven |
Attribuut van FysischeBodemKenmerken |
|
Definitie |
Het 10-percentiel voor de variatie in het gehalte aan minerale delen met een korrelgrootte kleiner dan 2 µm. |
|
Juridische status |
Authentiek |
|
Kardinaliteit |
1 |
|
Domein |
|
|
– Naam |
Meetwaarde |
|
– Eenheid |
massaprocenten |
|
Type gegeven |
Attribuut van FysischeBodemKenmerken |
|
Definitie |
Het 90-percentiel voor de variatie in het gehalte aan minerale delen met een korrelgrootte kleiner dan 2 µm. |
|
Juridische status |
Authentiek |
|
Kardinaliteit |
1 |
|
Domein |
|
|
– Naam |
Meetwaarde |
|
– Eenheid |
massaprocenten |
|
Type gegeven |
Attribuut van FysischeBodemKenmerken |
|
Definitie |
Mediane waarde van de zandfractie (uitgedrukt in µm). |
|
Juridische status |
Authentiek |
|
Kardinaliteit |
1 |
|
Domein |
|
|
– Naam |
Meetwaarde |
|
– Eenheid |
µm |
|
Type gegeven |
Attribuut van FysischeBodemKenmerken |
|
Definitie |
Het 10-percentiel voor de variatie in zandmediaan (uitgedrukt in µm). |
|
Juridische status |
Authentiek |
|
Kardinaliteit |
1 |
|
Domein |
|
|
– Naam |
Meetwaarde |
|
– Eenheid |
µm |
|
Type gegeven |
Attribuut van FysischeBodemKenmerken |
|
Definitie |
Het 90-percentiel voor de variatie in zandmediaan (uitgedrukt in µm). |
|
Juridische status |
Authentiek |
|
Kardinaliteit |
1 |
|
Domein |
|
|
– Naam |
Meetwaarde |
|
– Eenheid |
µm |
|
Type gegeven |
Attribuut van FysischeBodemKenmerken |
|
Definitie |
Mediane waarde van het gehalte aan minerale delen met een korrelgrootte tussen 50 µm en 2 mm. |
|
Juridische status |
Authentiek |
|
Kardinaliteit |
1 |
|
Domein |
|
|
– Naam |
Meetwaarde |
|
– Eenheid |
massaprocenten |
|
Type gegeven |
Attribuut van FysischeBodemKenmerken |
|
Definitie |
Mediane waarde voor de volumieke massa (g/cm3). |
|
Juridische status |
Authentiek |
|
Kardinaliteit |
1 |
|
Domein |
|
|
– Naam |
Meetwaarde |
|
– Eenheid |
g/cm3 (gram/kubieke centimeter) |
|
Type gegeven |
Entiteit |
|
Definitie |
Een bodemeenheid is de meest gedetailleerde eenheid van de bodemkaart en vormt de basis voor elke interpretatie. |
|
Type gegeven |
Attribuut van Bodemeenheid |
|
Definitie |
De indeling van de bodemtypen op specifiek niveau. |
|
Juridische status |
Authentiek |
|
Kardinaliteit |
1 |
|
Domein |
|
|
– Naam |
Bodemklasse |
|
Type gegeven |
Attribuut van Bodemeenheid |
|
Juridische status |
Authentiek |
|
Kardinaliteit |
1 |
|
Domein |
|
|
– Naam |
Bodemhoofdklasse |
|
Type gegeven |
Attribuut van Bodemeenheid |
|
Definitie |
De bodemspecifieke kenmerken in de eerste 40 à 50 cm van het bodemprofiel. |
|
Juridische status |
Authentiek |
|
Kardinaliteit |
0..* |
|
Domein |
|
|
– Naam |
BodemkenmerkenBovenlaag |
|
Type gegeven |
Attribuut van Bodemeenheid |
|
Definitie |
De bodemspecifieke kenmerken in het bodemprofiel tussen 40 en 120 cm. |
|
Juridische status |
Authentiek |
|
Kardinaliteit |
0..* |
|
Domein |
|
|
– Naam |
BodemkenmerkenOnderlaag |
De lijst met de afzettingskarakteristieken vanuit bodemkundig perspectief.
|
Waarde |
IMBRO |
IMBRO/A |
Omschrijving |
|---|---|---|---|
|
dekzandFluvioperiglaciaal |
✓ |
✓ |
Afzetting van dekzand van vroeg pleistocene ouderdom, in de warmere periode tussen de ijstijden met water meegevoerd. |
|
dekzandLaatWeichselien |
✓ |
✓ |
Afzetting van dekzand van laat-Weichselien ouderdom. |
|
dekzandMiddenWeichselien |
✓ |
✓ |
Afzetting van dekzand van midden-Weichselien ouderdom. |
|
dekzandPremorenaal |
✓ |
✓ |
Afzetting van dekzand van vroeg pleistocene ouderdom. |
|
duinKustLaatHoloceen |
✓ |
✓ |
Stuifzand in de vorm van duinen aan de kust, van laat-holocene ouderdom. |
|
duinKustVroegHoloceen |
✓ |
✓ |
Stuifzand in de vorm van duinen aan de kust, van vroeg-holocene ouderdom. |
|
duinLandHoloceen |
✓ |
✓ |
Stuifzand in de vorm van duinen aan land, van holocene ouderdom. |
|
duinRivierHoloceen |
✓ |
✓ |
Stuifzand in de vorm van duinen langs/naast de rivieren, van holocene ouderdom. |
|
eolischZand |
✓ |
✓ |
Eolische of fluvioperiglaciale afzetting van zand, anders dan dekzand, stuifzand en löss. |
|
fluviatielBeekHoloceen |
✓ |
✓ |
Afzetting van holocene ouderdom gevormd door beken of kleine rivieren. |
|
fluviatielMaasHoloceen |
✓ |
✓ |
Afzetting van Maas, van holocene ouderdom. |
|
fluviatielMaasRijnLaatPleistoceen |
✓ |
✓ |
Afzetting van Rijn of Maas, van laat-pleistocene ouderdom. |
|
fluviatielMaasRijnVroegMiddenPleistoceen |
✓ |
✓ |
Afzetting van Rijn of Maas, van vroeg- of midden-pleistocene ouderdom. |
|
fluviatielOostelijkeRivieren |
✓ |
✓ |
Afzetting van het systeem van oostelijke rivieren dat het Eridanos riviersysteem wordt genoemd en in het Neogeen en Pleistoceen actief was. |
|
fluviatielRijnHoloceen |
✓ |
✓ |
Afzetting van Rijn, van holocene ouderdom. |
|
fluviatielUiterwaardHoloceen |
✓ |
✓ |
Afzetting van Rijn of Maas, vanaf het moment van het bouwen van dijken. |
|
gebrokenDek |
✓ |
✓ |
Zandbijmening in klei. |
|
gestuwdMaasRijnPleistoceen |
✓ |
✓ |
Afzetting van Rijn of Maas, van pleistocene ouderdom, in gestuwde positie. |
|
gestuwdOostelijkeRivieren |
✓ |
✓ |
Afzetting van het Eridanos riviersysteem in gestuwde positie. |
|
gestuwdTertiair |
✓ |
✓ |
Afzetting van tertiaire ouderdom in gestuwde positie. |
|
glaciaalKeileem |
✓ |
✓ |
Sterk zandige tot uiterst siltige vaste veelal grijze klei met grove tot zeer grove secundaire fractie, grondmorene gevormd onder de ijskap van de voorlaatste ijstijd (Saalien). Formatie van Drente, Laagpakket van Gieten. |
|
glaciaalKeizand |
✓ |
✓ |
Keizand. |
|
glaciaalPotklei |
✓ |
✓ |
Zwak tot matig siltig of zandige, stevig tot (zeer) harde, veelal kalkrijke en glimmerhoudende, licht- tot donkergrijze, of donkerbruine tot zwarte, nabij het maaiveld door oxidatie soms rode klei. Formatie van Peelo, Laagpakket van Nieuwolda. Sedimenten die afgezet zijn in diepe sub-glaciale smeltwatergeulen, direct na het afsmelten van het Elsterien landijs. Hoge tot zeer hoge lutum percentages zijn kenmerkend, in enkele gevallen oplopend tot 60%. Kenmerkend voor de Formatie van Peelo is de sterke wisseling in dikte over korte afstanden. Klei soms gelamineerd in warven. Fijnkorrelige smeltwaterafzetting die volledig uit vettig klei bestaat. |
|
glaciaalWarvenklei |
✓ |
✓ |
Zeer regelmatig gelamineerde opeenvolging ontstaan door seizoensinvloed op afzetting in glaciaal meer, bijvoorbeeld potklei en glaciale klei in Bekken van Amsterdam (Laag van Oosterdok, Formatie van Drente). Warven tonen een afwisseling in zomerlagen (licht) en winterlagen (donker). Fijnkorrelige smeltwaterafzetting die uit laagjes potklei afgewisseld met laagjes zand bestaat. |
|
glaciaalZand |
✓ |
✓ |
Afzetting van zand door smeltwater in pleistoceen, meestal in de vorm van waaiers (sandrs). |
|
hellingGrof |
✓ |
✓ |
Hellingafzetting van grof materiaal, meestal vermengd met fijner materiaal, van pleistocene ouderdom. |
|
hellingLoess |
✓ |
✓ |
Hellingafzetting van holocene ouderdom die uit in pleistoceen op de helling afgezette löss bestaat. |
|
loessdek |
✓ |
✓ |
Afzetting van löss op heuvels, op een groot aaneengesloten areaal. |
|
loessinsluiting |
✓ |
✓ |
Afzetting van löss in kleine, versnipperde, lager liggende, natte gebieden. |
|
marienFluviatielHoloceen |
✓ |
✓ |
Afzetting van holocene ouderdom gevormd in het overgangsbereik tussen rivier en zee. |
|
marienLagunairHoloceen |
✓ |
✓ |
Afzetting van holocene ouderdom gevormd in de lagunen. |
|
marienLaatHoloceen |
✓ |
✓ |
Afzetting van laat-holocene ouderdom gevormd in zee. |
|
marienVroegHoloceen |
✓ |
✓ |
Afzetting van vroeg-holocene ouderdom gevormd in zee. |
|
tertiair |
✓ |
✓ |
Afzetting van tertiaire ouderdom. |
|
dekzandPleistoceen |
✓ |
Afzetting van dekzand van pleistocene ouderdom zonder nadere specificatie. |
|
|
duinKustHoloceen |
✓ |
Zandafzetting in de vorm van duinen aan de kust, van holocene ouderdom zonder nadere specificatie. |
|
|
fluviatielMaasRijnHoloceen |
✓ |
Afzetting van Rijn of Maas, van holocene ouderdom. |
|
|
fluviatielMaasRijnPleistoceen |
✓ |
Afzetting van Rijn of Maas, van pleistocene ouderdom zonder nadere specificatie. |
|
|
gestuwd |
✓ |
Afzetting in gestuwde positie, de afkomst en ouderdom niet gespecificeerd. |
|
|
glaciaal |
✓ |
Afzetting van ongespecificeerd materiaal door smeltwater, van pleistoceen ouderdom. |
|
|
loess |
✓ |
Lössafzetting van pleistocene ouderdom zonder nadere specificatie. |
|
|
marienHoloceen |
✓ |
Afzetting van holocene ouderdom gevormd in zee, zonder nadere specificatie. |
De klasse van de overheersende helling in het Bodemvlak in procenten
|
Waarde |
IMBRO |
IMBRO/A |
Omschrijving |
|---|---|---|---|
|
A |
✓ |
✓ |
Vlak en bijna vlak, hellingspercentage <2%. |
|
B |
✓ |
✓ |
Zwak hellend, hellingspercentage 2-5%. |
|
C |
✓ |
✓ |
Matig hellend, hellingspercentage 5-8% |
|
D |
✓ |
✓ |
Sterk hellend, hellingspercentage 8-16%. |
|
E |
✓ |
✓ |
Vrij steil, hellingspercentage 16-25%. |
|
F |
✓ |
✓ |
Zeer steil, hellingspercentage >25%. |
Generalisatie van bodemtypen op basis van moedermateriaal (grondsoort en afzettingswijze) en bodemvorming.
|
Waarde |
IMBRO |
IMBRO/A |
Omschrijving |
|---|---|---|---|
|
V |
✓ |
✓ |
Veengronden |
|
W |
✓ |
✓ |
Moerige gronden |
|
H en Y |
✓ |
✓ |
Podzolgronden |
|
B |
✓ |
✓ |
Brikgronden |
|
EZ, EL, EK |
✓ |
✓ |
Dikke eerdgronden |
|
Z |
✓ |
✓ |
Kalkloze zandgronden |
|
Z.A |
✓ |
✓ |
Kalkhoudende zandgronden |
|
S.A |
✓ |
✓ |
Kalkhoudende bijzonder lutumarme gronden |
|
MO en RO |
✓ |
✓ |
Niet-gerijpte minerale gronden |
|
M |
✓ |
✓ |
Zeekleigronden |
|
R |
✓ |
✓ |
Rivierkleigronden |
|
KR |
✓ |
✓ |
Oude rivierkleigronden |
|
KX en KT |
✓ |
✓ |
Oude kleigronden |
|
L |
✓ |
✓ |
Leemgronden |
|
MZ, MK, MA, FK, FG, KM, KK, KS |
✓ |
✓ |
Oude gronden in Zuid-Limburg |
Een bodemklasse is een onderverdeling van de bodemhoofdklasse tot een bodemeenheid (ookwel: legenda-eenheid).
|
Waarde |
IMBRO |
IMBRO/A |
Omschrijving |
|---|---|---|---|
|
AAK |
✓ |
✓ |
Afgegraven kleigronden |
|
AAP |
✓ |
✓ |
Aangemaakte petgaten |
|
ABH |
✓ |
✓ |
Brunsumer-heidegronden |
|
ABk |
✓ |
✓ |
Kleiige beekdalgronden |
|
ABl |
✓ |
✓ |
Lössige beekdalgronden |
|
ABv |
✓ |
✓ |
Venige beekdalgronden |
|
ABz |
✓ |
✓ |
Zandige beekdalgronden |
|
AD |
✓ |
✓ |
Duin- en kweldergronden |
|
AEk9 |
✓ |
✓ |
Geëgal. en verw. zeekleigronden zonder veen binnen 120 cm, zware zavel en lichte klei |
|
AEm5 |
✓ |
✓ |
Geëgal. en verw. zeekleigronden met plaatselijk veen binnen 120 cm, zavel |
|
AEm8 |
✓ |
✓ |
Geëgal. en verw. zeekleigronden met plaatselijk veen binnen 120 cm, klei |
|
AEm9 |
✓ |
✓ |
Geëgal. en verw. zeekleigronden met plaatselijk veen binnen 120 cm, zware zavel en lichte klei |
|
AEm9A |
✓ |
✓ |
Geëgal. en verw. zeekleigronden met plaatselijk veen binnen 120 cm of met niet-gerijpte ondergrond, zware zavel en lichte klei |
|
AEp6A |
✓ |
✓ |
Geëgal. en verw. zeekleigronden (eerd- en vaaggronden met gerijpte ondergrond), zavel en lichte klei, kalkrijk |
|
AEp7A |
✓ |
✓ |
Geëgal. en verw. zeekleigronden (eerd- en vaaggronden met gerijpte ondergrond), zware zavel en klei, kalkrijk |
|
aEVc |
✓ |
✓ |
Boveengronden op zeggeveen, rietzeggeveen of broekveen (al dan niet op zand, beginnend ondieper dan 120 cm) |
|
aEVs |
✓ |
✓ |
Boveengronden op veenmosveen (al dan niet op zand, beginnend ondieper dan 120 cm) |
|
AFk |
✓ |
✓ |
Roodoornige kleiige Vechtdalgronden |
|
AFz |
✓ |
✓ |
Roodoornige zandige Vechtdalgronden |
|
AGm9C |
✓ |
✓ |
Hollebollige, gemoerde zeekleigronden, zware zavel en lichte klei |
|
AHa |
✓ |
✓ |
Glauconiethellinggronden |
|
AHb |
✓ |
✓ |
Breukhellinggronden |
|
AHc |
✓ |
✓ |
Löss-, terras- en kalksteenhellinggronden |
|
AHk |
✓ |
✓ |
Kalksteenhellinggronden |
|
AHl |
✓ |
✓ |
Löss-, en terrashellinggronden |
|
AHs |
✓ |
✓ |
Vuursteenhellinggronden |
|
AHt |
✓ |
✓ |
Terrashellinggronden |
|
AHv |
✓ |
✓ |
Terras-, tertiair-, kalksteen- en veenhellinggronden |
|
AHz |
✓ |
✓ |
Löss-, tertiair- en terrashellinggronden |
|
AK |
✓ |
✓ |
Kreekbeddingen |
|
ALu |
✓ |
✓ |
Linge-uiterwaardgronden |
|
AM |
✓ |
✓ |
Mengelgronden |
|
AMm |
✓ |
✓ |
Gronden in oude maasmeanders |
|
AO |
✓ |
✓ |
Overslaggronden |
|
AP |
✓ |
✓ |
Petgaten |
|
AQ |
✓ |
✓ |
Met huisvuil opgehoogde gronden |
|
AR |
✓ |
✓ |
Roergronden |
|
AS |
✓ |
✓ |
Stuifzandgronden |
|
aVc |
✓ |
✓ |
Madeveengronden op zeggeveen, rietzeggeveen of broekveen |
|
AVk |
✓ |
✓ |
Veenafbraakgebied |
|
AVo |
✓ |
✓ |
Veen in ontginning |
|
aVp |
✓ |
✓ |
Madeveengronden op zand met humuspodzol, beginnend ondieper dan 120 cm |
|
aVs |
✓ |
✓ |
Madeveengronden op veenmosveen |
|
aVz |
✓ |
✓ |
Madeveengronden op zand zonder humuspodzol, beginnend ondieper dan 120 cm |
|
AWg |
✓ |
✓ |
Warmoezerijgronden (gerijpt) |
|
AWo |
✓ |
✓ |
Warmoezerijgronden (ongerijpt) |
|
AWv |
✓ |
✓ |
Warmoezerijgronden (veen) |
|
AZ1 |
✓ |
✓ |
Strandwalgronden |
|
AZW0A |
✓ |
✓ |
Wieringermeergronden, zand, kalkrijk |
|
AZW1A |
✓ |
✓ |
Wieringermeergronden, zand en lichte zavel, kalkrijk |
|
AZW5A |
✓ |
✓ |
Wieringermeergronden, zand en zavel, kalkrijk |
|
AZW6A |
✓ |
✓ |
Wieringermeergronden, zavel en klei, kalkrijk |
|
AZW7A |
✓ |
✓ |
Wieringermeergronden, zware zavel en klei, kalkrijk |
|
AZW8A |
✓ |
✓ |
Wieringermeergronden, klei, kalkrijk |
|
bEZ21 |
✓ |
✓ |
Hoge bruine enkeerdgronden, leemarm en zwak lemig fijn zand |
|
bEZ23 |
✓ |
✓ |
Hoge bruine enkeerdgronden, lemig fijn zand |
|
bEZ30 |
✓ |
✓ |
Hoge bruine enkeerdgronden, grof zand |
|
BKd25 |
✓ |
✓ |
Radebrikgronden, fijnzandige lichte zavel |
|
BKd26 |
✓ |
✓ |
Radebrikgronden, fijnzandige, siltige, lichte zavel |
|
BKd35 |
✓ |
✓ |
Radebrikgronden, grofzandige, siltige, lichte zavel |
|
BKh25 |
✓ |
✓ |
Daalbrikgronden, fijnzandige lichte zavel |
|
BKh26 |
✓ |
✓ |
Daalbrikgronden, fijnzandige, siltige, lichte zavel |
|
BKh35 |
✓ |
✓ |
Daalbrikgronden, grofzandige, siltige, lichte zavel |
|
BKn25 |
✓ |
✓ |
Kuilbrikgronden, fijnzandige lichte zavel |
|
BKn26 |
✓ |
✓ |
Kuilbrikgronden, fijnzandige, siltige, lichte zavel |
|
BKn35 |
✓ |
✓ |
Kuilbrikgronden, grofzandige, siltige, lichte zavel |
|
Blb5 |
✓ |
✓ |
Bergbrikgronden, zandige leem |
|
Blb6 |
✓ |
✓ |
Bergbrikgronden, siltige leem |
|
BLd5 |
✓ |
✓ |
Radebrikgronden, zandige leem |
|
BLd6 |
✓ |
✓ |
Radebrikgronden, siltige leem |
|
BLh5 |
✓ |
✓ |
Daalbrikgronden, zandige leem |
|
BLh6 |
✓ |
✓ |
Daalbrikgronden, siltige leem |
|
BLn5 |
✓ |
✓ |
Kuilbrikgronden, zandige leem |
|
BLn6 |
✓ |
✓ |
Kuilbrikgronden, siltige leem |
|
bRn46C |
✓ |
✓ |
Kalkloze poldervaaggronden in rivierklei (bruine komgrond), zware klei, profielverloop 3, of 3 en 4, of 4 |
|
BZd23 |
✓ |
✓ |
Rooibrikgronden, zwak en sterk lemig fijn zand |
|
BZd24 |
✓ |
✓ |
Rooibrikgronden, zeer sterk lemig fijn zand |
|
BZh24 |
✓ |
✓ |
Delbrikgronden, zeer sterk lemig fijn zand |
|
BZn24 |
✓ |
✓ |
Beemdbrikgronden, zeer sterk lemig fijn zand |
|
cHd21 |
✓ |
✓ |
Kamppodzolgronden, leemarm en zwak lemig fijn zand |
|
cHd23 |
✓ |
✓ |
Kamppodzolgronden, lemig fijn zand |
|
cHd30 |
✓ |
✓ |
Kamppodzolgronden, grof zand |
|
cHn21 |
✓ |
✓ |
Laarpodzolgronden, leemarm en zwak lemig fijn zand |
|
cHn23 |
✓ |
✓ |
Laarpodzolgronden, lemig fijn zand |
|
cHn30 |
✓ |
✓ |
Laarpodzolgronden, grof zand |
|
cY21 |
✓ |
✓ |
Loopodzolgronden, leemarm en zwak lemig fijn zand |
|
cY23 |
✓ |
✓ |
Loopodzolgronden, lemig fijn zand |
|
cY30 |
✓ |
✓ |
Loopodzolgronden, grof zand |
|
cZd21 |
✓ |
✓ |
Akkereerdgronden, leemarm en zwak lemig fijn zand |
|
cZd23 |
✓ |
✓ |
Akkereerdgronden, lemig fijn zand |
|
cZd30 |
✓ |
✓ |
Akkereerdgronden, grof zand |
|
EK16 |
✓ |
✓ |
Tuineerdgronden, lichte zavel, profielverloop 3, of 3 en 4, of 4 |
|
EK19 |
✓ |
✓ |
Tuineerdgronden, lichte zavel, profielverloop 5, of 5 en 2, of 2 |
|
EK76 |
✓ |
✓ |
Tuineerdgronden, zware zavel en klei, profielverloop 3, of 3 en 4, of 4 |
|
EK79 |
✓ |
✓ |
Tuineerdgronden, zware zavel en klei, profielverloop 5, of 5 en 2, of 2 |
|
EL5 |
✓ |
✓ |
Tuineerdgronden, zandige leem |
|
EZ50A |
✓ |
✓ |
Kalkhoudende enkeerdgronden, matig fijn zand |
|
EZg21 |
✓ |
✓ |
Lage enkeerdgronden, leemarm en zwak lemig fijn zand |
|
EZg23 |
✓ |
✓ |
Lage enkeerdgronden, lemig fijn zand |
|
EZg30 |
✓ |
✓ |
Lage enkeerdgronden, grof zand |
|
FG |
✓ |
✓ |
Fluviatiele afzettingen ouder dan laat-pleistoceen, grind en grof zand |
|
FK |
✓ |
✓ |
Fluviatiele afzettingen ouder dan laat-pleistoceen, zavel en klei |
|
G1 |
✓ |
✓ |
Grindgronden |
|
gMn15C |
✓ |
✓ |
Knippige poldervaaggronden, lichte zavel, profielverloop 5 |
|
gMn25C |
✓ |
✓ |
Knippige poldervaaggronden, zware zavel, profielverloop 5 |
|
gMn52C |
✓ |
✓ |
Knippige poldervaaggronden, zavel, profielverloop 2 |
|
gMn53C |
✓ |
✓ |
Knippige poldervaaggronden, zavel, profielverloop 3 |
|
gMn58C |
✓ |
✓ |
Knippige poldervaaggronden, zavel, profielverloop 4, of 4 en 3 |
|
gMn82C |
✓ |
✓ |
Knippige poldervaaggronden, klei, profielverloop 2 |
|
gMn83C |
✓ |
✓ |
Knippige poldervaaggronden, klei, profielverloop 3 |
|
gMn85C |
✓ |
✓ |
Knippige poldervaaggronden, klei, profielverloop 5 |
|
gMn88C |
✓ |
✓ |
Knippige poldervaaggronden, klei, profielverloop 4, of 4 en 3 |
|
Hd21 |
✓ |
✓ |
Haarpodzolgronden, leemarm en zwak lemig fijn zand |
|
Hd23 |
✓ |
✓ |
Haarpodzolgronden, lemig fijn zand |
|
Hd30 |
✓ |
✓ |
Haarpodzolgronden, grof zand |
|
hEV |
✓ |
✓ |
Aarveengronden |
|
Hn21 |
✓ |
✓ |
Veldpodzolgronden, leemarm en zwak lemig fijn zand |
|
Hn23 |
✓ |
✓ |
Veldpodzolgronden, lemig fijn zand |
|
Hn30 |
✓ |
✓ |
Veldpodzolgronden, grof zand |
|
hVb |
✓ |
✓ |
Koopveengronden op bosveen (of eutroof broekveen) |
|
hVc |
✓ |
✓ |
Koopveengronden op zeggeveen, rietzeggeveen of (mesotroof) broekveen |
|
hVd |
✓ |
✓ |
Koopveengronden op bagger, verslagen veen, gyttja of andere veensoorten |
|
hVk |
✓ |
✓ |
Koopveengronden op (meestal niet-gerijpte) zavel of klei, beginnend ondieper dan 120 cm |
|
hVr |
✓ |
✓ |
Koopveengronden op rietveen of zeggerietveen |
|
hVs |
✓ |
✓ |
Koopveengronden op veenmosveen |
|
hVz |
✓ |
✓ |
Koopveengronden op zand, beginnend ondieper dan 120 cm |
|
iVc |
✓ |
✓ |
Veengronden met een veenkoloniaal dek op zeggeveen, rietzeggeveen of broekveen |
|
iVp |
✓ |
✓ |
Veengronden met een veenkoloniaal dek op zand met humuspodzol, beginnend ondieper dan 120 cm |
|
iVs |
✓ |
✓ |
Veengronden met een veenkoloniaal dek op veenmosveen |
|
iVz |
✓ |
✓ |
Veengronden met een veenkoloniaal dek op zand zonder humuspodzol, beginnend ondieper dan 120 cm |
|
iWp |
✓ |
✓ |
Moerige podzolgronden met een veenkoloniaal dek en een moerige tussenlaag |
|
iWz |
✓ |
✓ |
Moerige eerdgronden met een veenkoloniaal dek en een moerige tussenlaag op zand |
|
KK |
✓ |
✓ |
Kleefaarde |
|
KM |
✓ |
✓ |
Ondiep kalksteen |
|
kMn43C |
✓ |
✓ |
Knippoldervaaggronden, zware klei, profielverloop 3 |
|
kMn48C |
✓ |
✓ |
Knippoldervaaggronden, zware klei, profielverloop 4, of 4 en 3 |
|
kMn63C |
✓ |
✓ |
Knippoldervaaggronden, zavel en lichte klei, profielverloop 3 |
|
kMn68C |
✓ |
✓ |
Knippoldervaaggronden, zavel en lichte klei, profielverloop 4, of 4 en 3 |
|
KRd1 |
✓ |
✓ |
Ooivaaggronden in oude rivierklei, lichte zavel |
|
KRd7 |
✓ |
✓ |
Ooivaaggronden in oude rivierklei, zware zavel en klei |
|
KRn1 |
✓ |
✓ |
Poldervaaggronden in oude rivierklei, lichte zavel |
|
KRn2 |
✓ |
✓ |
Poldervaaggronden in oude rivierklei, zware zavel |
|
KRn8 |
✓ |
✓ |
Poldervaaggronden in oude rivierklei, klei |
|
KS |
✓ |
✓ |
Vuursteen eluvium |
|
KT |
✓ |
✓ |
Overige kleigronden (tertiair) |
|
kVb |
✓ |
✓ |
Waardveengronden op bosveen (of eutroof broekveen) |
|
kVc |
✓ |
✓ |
Waardveengronden op zeggeveen, rietzeggeveen of (mesotroof) broekveen |
|
kVd |
✓ |
✓ |
Waardveengronden op bagger, verslagen veen, gyttja of andere veensoorten |
|
kVk |
✓ |
✓ |
Waardveengronden op (meestal niet-gerijpte) zavel of klei, beginnend ondieper dan 120 cm |
|
kVr |
✓ |
✓ |
Waardveengronden op rietveen of zeggerietveen |
|
kVs |
✓ |
✓ |
Waardveengronden op veenmosveen |
|
kVz |
✓ |
✓ |
Waardveengronden op zand, beginnend ondieper dan 120 cm |
|
kWp |
✓ |
✓ |
Moerige podzolgronden met een zavel- of kleidek en een moerige tussenlaag |
|
kWz |
✓ |
✓ |
Moerige eerdgronden met een zavel- of kleidek en een moerige tussenlaag op zand |
|
KX |
✓ |
✓ |
Ondiepe keileem, potklei, enz. |
|
Ld5 |
✓ |
✓ |
Ooivaaggronden met roest beginnend dieper dan 80 cm, zandige leem in situ |
|
Ld6 |
✓ |
✓ |
Ooivaaggronden met roest beginnend dieper dan 80 cm, siltige leem in situ |
|
Ldd5 |
✓ |
✓ |
Ooivaaggronden met roest beginnend dieper dan 80 cm, zandige leem, colluvium in dal |
|
Ldd6 |
✓ |
✓ |
Ooivaaggronden met roest beginnend dieper dan 80 cm, siltige leem, colluvium in dal |
|
Ldh5 |
✓ |
✓ |
Ooivaaggronden met roest beginnend dieper dan 80 cm, zandige leem, colluvium in hellingvoet of uitspoelingswaaier |
|
Ldh6 |
✓ |
✓ |
Ooivaaggronden met roest beginnend dieper dan 80 cm, siltige leem, colluvium in hellingvoet of uitspoelingswaaier |
|
Lh5 |
✓ |
✓ |
Ooivaaggronden met roest beginnend tussen 50 en 80 cm, zandige leem in situ |
|
Lh6 |
✓ |
✓ |
Ooivaaggronden met roest beginnend tussen 50 en 80 cm, siltige leem in situ |
|
Ln5 |
✓ |
✓ |
Poldervaaggronden, zandige leem in situ |
|
Ln6 |
✓ |
✓ |
Poldervaaggronden, siltige leem in situ |
|
Lnd5 |
✓ |
✓ |
Poldervaaggronden, zandige leem, colluvium in dal |
|
Lnd6 |
✓ |
✓ |
Poldervaaggronden, siltige leem, colluvium in dal |
|
Lnh5 |
✓ |
✓ |
Poldervaaggronden, zandige leem, colluvium in hellingvoet of uitspoelingswaaier |
|
Lnh6 |
✓ |
✓ |
Poldervaaggronden, siltige leem, colluvium in hellingvoet of uitspoelingswaaier |
|
MA |
✓ |
✓ |
Mariene afzettingen ouder dan pleistoceen, glauconietklei |
|
Md10 |
✓ |
✓ |
Ooivaaggronden in zeeklei, lichte zavel |
|
Md20 |
✓ |
✓ |
Ooivaaggronden in zeeklei, zware zavel |
|
Md80 |
✓ |
✓ |
Ooivaaggronden in zeeklei, klei |
|
MK |
✓ |
✓ |
Mariene afzettingen ouder dan pleistoceen, zavel en klei |
|
Mn12A |
✓ |
✓ |
Kalkrijke poldervaaggronden in zeeklei, lichte zavel, profielverloop 2 |
|
Mn15A |
✓ |
✓ |
Kalkrijke poldervaaggronden in zeeklei, lichte zavel, profielverloop 5 |
|
Mn15C |
✓ |
✓ |
Kalkarme poldervaaggronden in zeeklei, lichte zavel, profielverloop 5 |
|
Mn22A |
✓ |
✓ |
Kalkrijke poldervaaggronden in zeeklei, zware zavel, profielverloop 2 |
|
Mn25A |
✓ |
✓ |
Kalkrijke poldervaaggronden in zeeklei, zware zavel, profielverloop 5 |
|
Mn25C |
✓ |
✓ |
Kalkarme poldervaaggronden in zeeklei, zware zavel, profielverloop 5 |
|
Mn35A |
✓ |
✓ |
Kalkrijke poldervaaggronden in zeeklei, lichte klei, profielverloop 5 |
|
Mn45A |
✓ |
✓ |
Kalkrijke poldervaaggronden in zeeklei, zware klei, profielverloop 5 |
|
Mn52C |
✓ |
✓ |
Kalkarme poldervaaggronden in zeeklei, zavel, profielverloop 2 |
|
Mn56A |
✓ |
✓ |
Kalkrijke poldervaaggronden in zeeklei, zavel, profielverloop 3, of 3 en 4, of 4 |
|
Mn56C |
✓ |
✓ |
Kalkarme poldervaaggronden in zeeklei, zavel, profielverloop 3, of 3 en 4, of 4 |
|
Mn82A |
✓ |
✓ |
Kalkrijke poldervaaggronden in zeeklei, klei, profielverloop 2 |
|
Mn82C |
✓ |
✓ |
Kalkarme poldervaaggronden in zeeklei, klei, profielverloop 2 |
|
Mn85C |
✓ |
✓ |
Kalkarme poldervaaggronden in zeeklei, klei, profielverloop 5 |
|
Mn86A |
✓ |
✓ |
Kalkrijke poldervaaggronden in zeeklei, klei, profielverloop 3, of 3 en 4, of 4 |
|
Mn86C |
✓ |
✓ |
Kalkarme poldervaaggronden in zeeklei, klei, profielverloop 3, of 3 en 4, of 4 |
|
Mo10A |
✓ |
✓ |
Kalkrijke nesvaaggronden in zeeklei, lichte zavel |
|
Mo20A |
✓ |
✓ |
Kalkrijke nesvaaggronden in zeeklei, zware zavel |
|
Mo50C |
✓ |
✓ |
Kalkarme nesvaaggronden in zeeklei, zavel |
|
Mo80A |
✓ |
✓ |
Kalkrijke nesvaaggronden in zeeklei, klei |
|
Mo80C |
✓ |
✓ |
Kalkarme nesvaaggronden in zeeklei, klei |
|
MOb12 |
✓ |
✓ |
Gorsvaaggronden in zeeklei, lichte zavel, zand beginnend ondieper dan 80 cm |
|
MOb15 |
✓ |
✓ |
Gorsvaaggronden in zeeklei, lichte zavel, geen zand beginnend ondieper dan 80 cm |
|
MOb72 |
✓ |
✓ |
Gorsvaaggronden in zeeklei, zware zavel en klei, zand beginnend ondieper dan 80 cm |
|
MOb75 |
✓ |
✓ |
Gorsvaaggronden in zeeklei, zware zavel en klei, geen zand beginnend ondieper dan 80 cm |
|
MOo02 |
✓ |
✓ |
Slikvaaggronden in zeeklei, zand beginnend ondieper dan 80 cm |
|
MOo05 |
✓ |
✓ |
Slikvaaggronden in zeeklei, geen zand beginnend ondieper dan 80 cm |
|
Mv41C |
✓ |
✓ |
Kalkarme drechtvaaggronden in zeeklei, zware klei, profielverloop 1 |
|
Mv51A |
✓ |
✓ |
Kalkrijke drechtvaaggronden in zeeklei, zavel, profielverloop 1 |
|
Mv61C |
✓ |
✓ |
Kalkarme drechtvaaggronden in zeeklei, zavel en lichte klei, profielverloop 1 |
|
Mv81A |
✓ |
✓ |
Kalkrijke drechtvaaggronden in zeeklei, klei, profielverloop 1 |
|
MZk |
✓ |
✓ |
Mariene afzettingen ouder dan pleistoceen, fijn zand en zavel |
|
MZz |
✓ |
✓ |
Mariene afzettingen ouder dan pleistoceen, fijn zand |
|
pKRn1 |
✓ |
✓ |
Leek-/woudeerdgronden in oude rivierklei, lichte zavel |
|
pKRn2 |
✓ |
✓ |
Leek-/woudeerdgronden in oude rivierklei, zware zavel |
|
pKRn8 |
✓ |
✓ |
Leek-/woudeerdgronden in oude rivierklei, klei |
|
pLn5 |
✓ |
✓ |
Leek-/woudeerdgronden, zandige leem, in situ |
|
pLn6 |
✓ |
✓ |
Leek-/woudeerdgronden, siltige leem, in situ |
|
pMd50 |
✓ |
✓ |
Hofeerdgronden in zeeklei, zavel |
|
pMd80 |
✓ |
✓ |
Hofeerdgronden in zeeklei, klei |
|
pMn52A |
✓ |
✓ |
Kalkrijke leek-/woudeerdgronden in zeeklei, zavel, profielverloop 2 |
|
pMn52C |
✓ |
✓ |
Kalkarme leek-/woudeerdgronden in zeeklei, zavel, profielverloop 2 |
|
pMn55A |
✓ |
✓ |
Kalkrijke leek-/woudeerdgronden in zeeklei, zavel, profielverloop 5 |
|
pMn55C |
✓ |
✓ |
Kalkarme leek-/woudeerdgronden in zeeklei, zavel, profielverloop 5 |
|
pMn56C |
✓ |
✓ |
Kalkarme leek-/woudeerdgronden in zeeklei, zavel, profielverloop 3, of 3 en 4, of 4 |
|
pMn82A |
✓ |
✓ |
Kalkrijke leek-/woudeerdgronden in zeeklei, klei, profielverloop 2 |
|
pMn82C |
✓ |
✓ |
Kalkarme leek-/woudeerdgronden in zeeklei, klei, profielverloop 2 |
|
pMn85A |
✓ |
✓ |
Kalkrijke leek-/woudeerdgronden in zeeklei, klei, profielverloop 5 |
|
pMn85C |
✓ |
✓ |
Kalkarme leek-/woudeerdgronden in zeeklei, klei, profielverloop 5 |
|
pMn86C |
✓ |
✓ |
Kalkarme leek-/woudeerdgronden in zeeklei, klei, profielverloop 3, of 3 en 4, of 4 |
|
pMo50 |
✓ |
✓ |
Tochteerdgronden in zeeklei, zavel |
|
pMo80 |
✓ |
✓ |
Tochteerdgronden in zeeklei, klei |
|
pMv51 |
✓ |
✓ |
Liedeerdgronden in zeeklei, zavel, profielverloop 1 |
|
pMv81 |
✓ |
✓ |
Liedeerdgronden in zeeklei, klei, profielverloop 1 |
|
pRn56 |
✓ |
✓ |
Leek-/woudeerdgronden in rivierklei, zavel, profielverloop 3, of 3 en 4, of 4 |
|
pRn59 |
✓ |
✓ |
Leek-/woudeerdgronden in rivierklei, zavel, profielverloop 5, of 5 en 2, of 2 |
|
pRn86 |
✓ |
✓ |
Leek-/woudeerdgronden in rivierklei, klei, profielverloop 3, of 3 en 4, of 4 |
|
pRn89 |
✓ |
✓ |
Leek-/woudeerdgronden in rivierklei, klei, profielverloop 5, of 5 en 2, of 2 |
|
pRv51 |
✓ |
✓ |
Liedeerdgronden in rivierklei, zavel, profielverloop 1 |
|
pRv81 |
✓ |
✓ |
Liedeerdgronden in rivierklei, klei, profielverloop 1 |
|
pVb |
✓ |
✓ |
Weideveengronden op bosveen (of eutroof broekveen) |
|
pVc |
✓ |
✓ |
Weideveengronden op zeggeveen, rietzeggeveen of (mesotroof) broekveen |
|
pVd |
✓ |
✓ |
Weideveengronden op bagger, verslagen veen, gyttja of andere veensoorten |
|
pVk |
✓ |
✓ |
Weideveengronden op (meestal niet-gerijpte) zavel of klei, beginnend ondieper dan 120 cm |
|
pVr |
✓ |
✓ |
Weideveengronden op rietveen of zeggerietveen |
|
pVs |
✓ |
✓ |
Weideveengronden op veenmosveen |
|
pVz |
✓ |
✓ |
Weideveengronden op zand, beginnend ondieper dan 120 cm |
|
pZg10A |
✓ |
✓ |
Kalkhoudende beekeerdgronden, uiterst fijn zand |
|
pZg20A |
✓ |
✓ |
Kalkhoudende beekeerdgronden, zeer fijn en matig fijn zand |
|
pZg21 |
✓ |
✓ |
Beekeerdgronden, leemarm en zwak lemig fijn zand |
|
pZg23 |
✓ |
✓ |
Beekeerdgronden, lemig fijn zand |
|
pZg30 |
✓ |
✓ |
Beekeerdgronden, grof zand |
|
pZn21 |
✓ |
✓ |
Gooreerdgronden, leemarm en zwak lemig fijn zand |
|
pZn23 |
✓ |
✓ |
Gooreerdgronden, lemig fijn zand |
|
pZn30 |
✓ |
✓ |
Gooreerdgronden, grof zand |
|
Rd10A |
✓ |
✓ |
Kalkhoudende ooivaaggronden in rivierklei, lichte zavel |
|
Rd10C |
✓ |
✓ |
Kalkloze ooivaaggronden in rivierklei, lichte zavel |
|
Rd40A |
✓ |
✓ |
Kalkhoudende ooivaaggronden in rivierklei, zware klei |
|
Rd40C |
✓ |
✓ |
Kalkloze ooivaaggronden in rivierklei, zware klei |
|
Rd90A |
✓ |
✓ |
Kalkhoudende ooivaaggronden in rivierklei, zware zavel en lichte klei |
|
Rd90C |
✓ |
✓ |
Kalkloze ooivaaggronden in rivierklei, zware zavel en lichte klei |
|
Rn14C |
✓ |
✓ |
Kalkloze poldervaaggronden in rivierklei, lichte zavel, profielverloop 4 |
|
Rn15A |
✓ |
✓ |
Kalkhoudende poldervaaggronden in rivierklei, lichte zavel, profielverloop 5 |
|
Rn15C |
✓ |
✓ |
Kalkloze poldervaaggronden in rivierklei, lichte zavel, profielverloop 5 |
|
Rn42C |
✓ |
✓ |
Kalkloze poldervaaggronden in rivierklei, zware klei, profielverloop 2 |
|
Rn44C |
✓ |
✓ |
Kalkloze poldervaaggronden in rivierklei, zware klei, profielverloop 4 |
|
Rn45A |
✓ |
✓ |
Kalkhoudende poldervaaggronden in rivierklei, zware klei, profielverloop 5 |
|
Rn45C |
✓ |
✓ |
Kalkloze poldervaaggronden in rivierklei, zware klei, profielverloop 5 |
|
Rn46A |
✓ |
✓ |
Kalkhoudende poldervaaggronden in rivierklei, zware klei, profielverloop 3, of 3 en 4, of 4 |
|
Rn47C |
✓ |
✓ |
Kalkloze poldervaaggronden in rivierklei, zware klei, profielverloop 3, of 3 en 4 |
|
Rn52A |
✓ |
✓ |
Kalkhoudende poldervaaggronden in rivierklei, zavel, profielverloop 2 |
|
Rn62C |
✓ |
✓ |
Kalkloze poldervaaggronden in rivierklei, zavel en lichte klei, profielverloop 2 |
|
Rn66A |
✓ |
✓ |
Kalkhoudende poldervaaggronden in rivierklei, zavel en lichte klei, profielverloop 3, of 3 en 4, of 4 |
|
Rn67C |
✓ |
✓ |
Kalkloze poldervaaggronden in rivierklei, zavel en lichte klei, profielverloop 3, of 3 en 4 |
|
Rn82A |
✓ |
✓ |
Kalkhoudende poldervaaggronden in rivierklei, klei, profielverloop 2 |
|
Rn94C |
✓ |
✓ |
Kalkloze poldervaaggronden in rivierklei, zware zavel en lichte klei, profielverloop 4 |
|
Rn95A |
✓ |
✓ |
Kalkhoudende poldervaaggronden in rivierklei, zware zavel en lichte klei, profielverloop 5 |
|
Rn95C |
✓ |
✓ |
Kalkloze poldervaaggronden in rivierklei, zware zavel en lichte klei, profielverloop 5 |
|
Ro40A |
✓ |
✓ |
Kalkhoudende nesvaaggronden in rivierklei, zware klei |
|
Ro40C |
✓ |
✓ |
Kalkloze nesvaaggronden in rivierklei, zware klei |
|
Ro60A |
✓ |
✓ |
Kalkhoudende nesvaaggronden in rivierklei, zavel en lichte klei |
|
Ro60C |
✓ |
✓ |
Kalkloze nesvaaggronden in rivierklei, zavel en lichte klei |
|
ROb12 |
✓ |
✓ |
Gorsvaaggronden in rivierklei, lichte zavel, zand beginnend ondieper dan 80 cm |
|
ROb15 |
✓ |
✓ |
Gorsvaaggronden in rivierklei, lichte zavel, geen zand beginnend ondieper dan 80 cm |
|
ROb72 |
✓ |
✓ |
Gorsvaaggronden in rivierklei, zware zavel en klei, zand beginnend ondieper dan 80 cm |
|
ROb75 |
✓ |
✓ |
Gorsvaaggronden in rivierklei, zware zavel en klei, geen zand beginnend ondieper dan 80 cm |
|
ROo02 |
✓ |
✓ |
Slikvaaggronden in rivierklei, zand beginnend ondieper dan 80 cm |
|
ROo05 |
✓ |
✓ |
Slikvaaggronden in rivierklei, geen zand beginnend ondieper dan 80 cm |
|
Rv01A |
✓ |
✓ |
Kalkhoudende drechtvaaggronden in rivierklei, profielverloop 1 |
|
Rv01C |
✓ |
✓ |
Kalkloze drechtvaaggronden in rivierklei, profielverloop 1 |
|
Sn13A |
✓ |
✓ |
Kalkhoudende vlakvaaggronden, zwak en sterk lemig, kleiig, uiterst fijn zand (in IJsselmeerpolders andere omschrijving) |
|
Sn14A |
✓ |
✓ |
Kalkhoudende vlakvaaggronden, zeer sterk lemig, kleiig, uiterst fijn zand (in IJsselmeerpolders andere omschrijving) |
|
tZd21 |
✓ |
✓ |
Kanteerdgronden, leemarm en zwak lemig fijn zand |
|
tZd23 |
✓ |
✓ |
Kanteerdgronden, lemig fijn zand |
|
tZd30 |
✓ |
✓ |
Kanteerdgronden, grof zand |
|
uVc |
✓ |
✓ |
Meerveengronden, mineraal dek 5–8% lutum, op zeggeveen, rietzeggeveen of broekveen |
|
uVp |
✓ |
✓ |
Meerveengronden, mineraal dek 5–8% lutum, op zand met humuspodzol, beginnend ondieper dan 120 cm |
|
uVs |
✓ |
✓ |
Meerveengronden, mineraal dek 5–8% lutum, op veenmosveen |
|
uVz |
✓ |
✓ |
Meerveengronden, mineraal dek 5–8% lutum, op zand zonder humuspodzol, beginnend ondieper dan 120 cm |
|
uWp |
✓ |
✓ |
Moerige podzolgronden met een mineraal dek 5–8% lutum en een moerige tussenlaag |
|
uWz |
✓ |
✓ |
Moerige eerdgronden met een mineraal dek 5–8% lutum en een moerige tussenlaag op zand |
|
Vb |
✓ |
✓ |
Vlierveengronden op bosveen (of eutroof broekveen) |
|
Vc |
✓ |
✓ |
Vlierveengronden op zeggeveen, rietzeggeveen of (mesotroof) broekveen |
|
Vd |
✓ |
✓ |
Vlierveengronden op bagger, verslagen veen, gyttja of andere veensoorten |
|
Vk |
✓ |
✓ |
Vlierveengronden op (meestal niet-gerijpte) zavel of klei, beginnend ondieper dan 120 cm |
|
Vo |
✓ |
✓ |
Vlietveengronden |
|
Vp |
✓ |
✓ |
Vlierveengronden op zand met humuspodzol, beginnend ondieper dan 120 cm |
|
Vr |
✓ |
✓ |
Vlierveengronden op rietveen of zeggerietveen |
|
Vs |
✓ |
✓ |
Vlierveengronden op veenmosveen |
|
vWp |
✓ |
✓ |
Moerige podzolgronden met een moerige bovengrond |
|
vWz |
✓ |
✓ |
Moerige eerdgronden met een moerige bovengrond op zand |
|
Vz |
✓ |
✓ |
Vlierveengronden op zand zonder humuspodzol, beginnend ondieper dan 120 cm |
|
Wg |
✓ |
✓ |
Moerige eerdgronden met een moerige bovengrond of moerige tussenlaag op gerijpte zavel of klei |
|
Wo |
✓ |
✓ |
Moerige eerdgronden met een moerige bovengrond of moerige tussenlaag op niet-gerijpte zavel of klei |
|
Y21 |
✓ |
✓ |
Holtpodzolgronden, leemarm en zwak lemig fijn zand |
|
Y21b |
✓ |
✓ |
Horstpodzolgronden, leemarm en zwak lemig fijn zand |
|
Y23 |
✓ |
✓ |
Holtpodzolgronden, lemig fijn zand |
|
Y23b |
✓ |
✓ |
Horstpodzolgronden, lemig fijn zand |
|
Y30 |
✓ |
✓ |
Holtpodzolgronden, grof zand |
|
Zb20A |
✓ |
✓ |
Kalkhoudende vorstvaaggronden, fijn zand |
|
Zb21 |
✓ |
✓ |
Vorstvaaggronden, leemarm en zwak lemig fijn zand |
|
Zb23 |
✓ |
✓ |
Vorstvaaggronden, lemig fijn zand |
|
Zb30 |
✓ |
✓ |
Vorstvaaggronden, grof zand |
|
Zb30A |
✓ |
✓ |
Kalkhoudende vorstvaaggronden, grof zand |
|
Zd20A |
✓ |
✓ |
Kalkhoudende duinvaaggronden, fijn zand |
|
Zd21 |
✓ |
✓ |
Duinvaaggronden, leemarm en zwak lemig fijn zand |
|
Zd23 |
✓ |
✓ |
Duinvaaggronden, lemig fijn zand |
|
Zd30 |
✓ |
✓ |
Duinvaaggronden, grof zand |
|
Zd30A |
✓ |
✓ |
Kalkhoudende duinvaaggronden, grof zand |
|
zEZ21 |
✓ |
✓ |
Hoge zwarte enkeerdgronden, leemarm en zwak lemig fijn zand |
|
zEZ23 |
✓ |
✓ |
Hoge zwarte enkeerdgronden, lemig fijn zand |
|
zEZ30 |
✓ |
✓ |
Hoge zwarte enkeerdgronden, grof zand |
|
Zn10A |
✓ |
✓ |
Kalkhoudende vlakvaaggronden, uiterst fijn zand |
|
Zn21 |
✓ |
✓ |
Vlakvaaggronden, leemarm en zwak lemig fijn zand |
|
Zn23 |
✓ |
✓ |
Vlakvaaggronden, lemig fijn zand |
|
Zn30 |
✓ |
✓ |
Vlakvaaggronden, grof zand |
|
Zn30A |
✓ |
✓ |
Kalkhoudende vlakvaaggronden, grof zand |
|
Zn40A |
✓ |
✓ |
Kalkhoudende vlakvaaggronden, zeer fijn zand |
|
Zn50A |
✓ |
✓ |
Kalkhoudende vlakvaaggronden, matig fijn zand |
|
zVc |
✓ |
✓ |
Meerveengronden op zeggeveen, rietzeggeveen of broekveen |
|
zVp |
✓ |
✓ |
Meerveengronden op zand met humuspodzol, beginnend ondieper dan 120 cm |
|
zVs |
✓ |
✓ |
Meerveengronden op veenmosveen |
|
zVz |
✓ |
✓ |
Meerveengronden op zand zonder humuspodzol, beginnend ondieper dan 120 cm |
|
zWp |
✓ |
✓ |
Moerige podzolgronden met een humushoudend zanddek en een moerige tussenlaag |
|
zWz |
✓ |
✓ |
Moerige eerdgronden met een zanddek en een moerige tussenlaag op zand |
|
Zn30Ab |
✓ |
✓ |
Kalkhoudende vlakvaaggronden met oppervlakkige ontkalking, grof zand |
|
Zn50Ab |
✓ |
✓ |
Kalkhoudende vlakvaaggronden met oppervlakkige ontkalking, matig fijn zand |
|
Zd20Ab |
✓ |
✓ |
Kalkhoudende duinvaaggronden met oppervlakkige ontkalking, fijn zand |
Opsomming van de toegestane waarden van specifieke kenmerken in de eerste 40 cm van het bodemprofiel.
|
Waarde |
IMBRO |
IMBRO/A |
Omschrijving |
|---|---|---|---|
|
b... |
✓ |
✓ |
Kruinige percelen |
|
d... |
✓ |
✓ |
Plaatselijk verdrogende lagen in de bovengrond |
|
e... |
✓ |
✓ |
Bij zeekleigronden (eM...): Zoete getijdenafzetting, ten minste 40 cm dik; bij rivierkleigronden (eR...): Getijdenafzetting, 15 à 40 cm dik, op rivierklei. |
|
f... |
✓ |
✓ |
Plaatselijk ijzerrijk, binnen 50 cm beginnend en ten minste 10 cm dik |
|
g... |
✓ |
✓ |
Grind ondieper dan 40 cm beginnend |
|
k... |
✓ |
✓ |
Zavel- of kleidek, 15 à 40 cm dik |
|
m... |
✓ |
✓ |
Stenen in de bovengrond |
|
n... |
✓ |
✓ |
Plaatselijk zout |
|
o... |
✓ |
✓ |
Opgebracht moerig dek, 15 à 50 cm dik |
|
s... |
✓ |
✓ |
Zanddek, 5 à 15 cm dik |
|
u... |
✓ |
✓ |
Kleiig, uiterst fijn silt- ofzanddek, 15 à 40 cm dik |
|
z... |
✓ |
✓ |
Zanddek, 15 à 40 cm dik |
Opsomming van de toegestane waarden van specifieke kenmerken in het bodemprofiel dieper dan 40 cm.
|
Waarde |
IMBRO |
IMBRO/A |
Omschrijving |
|---|---|---|---|
|
...c |
✓ |
✓ |
Spalterveen, ten minste 5 cm dik |
|
...d |
✓ |
✓ |
Dalfase |
|
...g |
✓ |
✓ |
Grof zand en/of grind beginnend tussen 40 en 80 cm en ten minste 40 cm dik, of beginnend dieper dan 80 cm en doorgaand tot dieper dan 120 cm |
|
...l |
✓ |
✓ |
Plaatselijk katteklei binnen 80 cm beginnend en ten minste 10 cm dik |
|
...p |
✓ |
✓ |
Pleistoceen zand beginnend tussen 40 en 120 cm |
|
...r |
✓ |
✓ |
Meestal niet geheel gerijpte zavel en klei beginnend tussen 40 en 120 cm |
|
...t |
✓ |
✓ |
Gerijpte oude klei, anders dan keileem of polklei beginnend tussen 40 en 120 cm en ten minste 20 cm dik |
|
...v |
✓ |
✓ |
Moerig materiaal beginnend dieper dan 80 cm en doorgaand tot dieper dan 120 cm |
|
...w |
✓ |
✓ |
Moerig materiaal, 15 a 40 cm dik en beginnend tussen 40 en 80.cm |
|
...x |
✓ |
✓ |
Keileem of potklei beginnend tussen 40 en 120 cm en ten minste 20 cm.dik |
Gebieden op de bodemkaart waar door bijzondere omstandigheden de bodem niet getypeerd kan worden.
|
Waarde |
IMBRO |
IMBRO/A |
Omschrijving |
|---|---|---|---|
|
|a GROEVE |
✓ |
✓ |
Zand, leem- of grindgroeve |
|
|b AFGRAV |
✓ |
✓ |
Afgegraven |
|
|c OPHOOG |
✓ |
✓ |
Opgehoogd of opgespoten |
|
|d EGAL |
✓ |
✓ |
Geëgaliseerd |
|
|e VERWERK |
✓ |
✓ |
Vergraven |
|
|f TERP |
✓ |
✓ |
Oude bewoningsplaatsen (terpen en woerden) |
|
|g MOERAS |
✓ |
✓ |
Moeras |
|
|g WATER |
✓ |
✓ |
Open water |
|
|h BEBOUW |
✓ |
✓ |
Niet gekarteerd, bebouwde kom, enz. |
|
|h DIJK |
✓ |
✓ |
Dijk |
|
|i BOVLAND |
✓ |
✓ |
Bovenlandstrook |
|
|j MYNSTRT |
✓ |
✓ |
Mijnstort |
Aanduiding van de soorten Bodemvlakcollecties.
|
Waarde |
IMBRO |
IMBRO/A |
Omschrijving |
|---|---|---|---|
|
03OOST |
✓ |
✓ |
03OOST |
|
03WEST |
✓ |
✓ |
03WEST |
|
05W05O |
✓ |
✓ |
05W05O |
|
06O02O |
✓ |
✓ |
06O02O |
|
06W02W |
✓ |
✓ |
06W02W |
|
07OOST |
✓ |
✓ |
07OOST |
|
07WEST |
✓ |
✓ |
07WEST |
|
08WEST |
✓ |
✓ |
08WEST |
|
10W10O |
✓ |
✓ |
10W10O |
|
11OOST |
✓ |
✓ |
11OOST |
|
11WEST |
✓ |
✓ |
11WEST |
|
12OOSTDR |
✓ |
✓ |
12OOSTDR |
|
12OOSTGR |
✓ |
✓ |
12OOSTGR |
|
12WEST |
✓ |
✓ |
12WEST |
|
13WEST |
✓ |
✓ |
13WEST |
|
14O15W |
✓ |
✓ |
14O15W |
|
14WEST |
✓ |
✓ |
14WEST |
|
15W15O |
✓ |
✓ |
15W15O |
|
16OOSTDR |
✓ |
✓ |
16OOSTDR |
|
16OOSTGRFR |
✓ |
✓ |
16OOSTGRFR |
|
16WEST |
✓ |
✓ |
16WEST |
|
17OOST |
✓ |
✓ |
17OOST |
|
17WESTDR |
✓ |
✓ |
17WESTDR |
|
17WESTGR |
✓ |
✓ |
17WESTGR |
|
18W23W |
✓ |
✓ |
18W23W |
|
19O20W |
✓ |
✓ |
19O20W |
|
19WEST |
✓ |
✓ |
19WEST |
|
20W20O |
✓ |
✓ |
20W20O |
|
21OOST |
✓ |
✓ |
21OOST |
|
21WEST |
✓ |
✓ |
21WEST |
|
22OOST |
✓ |
✓ |
22OOST |
|
22WEST |
✓ |
✓ |
22WEST |
|
24O25W |
✓ |
✓ |
24O25W |
|
25OOSTFL |
✓ |
✓ |
25OOSTFL |
|
25OOSTNH |
✓ |
✓ |
25OOSTNH |
|
26OOST |
✓ |
✓ |
26OOST |
|
26WESTFL |
✓ |
✓ |
26WESTFL |
|
26WESTNHUT |
✓ |
✓ |
26WESTNHUT |
|
27OOST |
✓ |
✓ |
27OOST |
|
27WEST |
✓ |
✓ |
27WEST |
|
28O29W |
✓ |
✓ |
28O29W |
|
28WEST |
✓ |
✓ |
28WEST |
|
30W30O |
✓ |
✓ |
30W30O |
|
31OOST |
✓ |
✓ |
31OOST |
|
31WEST |
✓ |
✓ |
31WEST |
|
32OOST |
✓ |
✓ |
32OOST |
|
32WESTFL |
✓ |
✓ |
32WESTFL |
|
32WESTUT |
✓ |
✓ |
32WESTUT |
|
33OOST |
✓ |
✓ |
33OOST |
|
33WEST |
✓ |
✓ |
33WEST |
|
34O35W |
✓ |
✓ |
34O35W |
|
34WEST |
✓ |
✓ |
34WEST |
|
36OOST |
✓ |
✓ |
36OOST |
|
37OOST |
✓ |
✓ |
37OOST |
|
37WEST |
✓ |
✓ |
37WEST |
|
38OOST |
✓ |
✓ |
38OOST |
|
38WEST |
✓ |
✓ |
38WEST |
|
39OOST |
✓ |
✓ |
39OOST |
|
39WEST |
✓ |
✓ |
39WEST |
|
40OOST |
✓ |
✓ |
40OOST |
|
40WEST |
✓ |
✓ |
40WEST |
|
41OOST |
✓ |
✓ |
41OOST |
|
41WEST |
✓ |
✓ |
41WEST |
|
42W42O |
✓ |
✓ |
42W42O |
|
43OOST |
✓ |
✓ |
43OOST |
|
43WEST |
✓ |
✓ |
43WEST |
|
44OOST |
✓ |
✓ |
44OOST |
|
44WEST |
✓ |
✓ |
44WEST |
|
45OOST |
✓ |
✓ |
45OOST |
|
45WEST |
✓ |
✓ |
45WEST |
|
46W46O |
✓ |
✓ |
46W46O |
|
47O48W |
✓ |
✓ |
47O48W |
|
48OOST |
✓ |
✓ |
48OOST |
|
49OOST |
✓ |
✓ |
49OOST |
|
49WEST |
✓ |
✓ |
49WEST |
|
50OOST |
✓ |
✓ |
50OOST |
|
50WEST |
✓ |
✓ |
50WEST |
|
51OOST |
✓ |
✓ |
51OOST |
|
51WEST |
✓ |
✓ |
51WEST |
|
52OOST |
✓ |
✓ |
52OOST |
|
52WESTBR |
✓ |
✓ |
52WESTBR |
|
52WESTLI |
✓ |
✓ |
52WESTLI |
|
53O54W |
✓ |
✓ |
53O54W |
|
54OOST |
✓ |
✓ |
54OOST |
|
55WEST |
✓ |
✓ |
55WEST |
|
56O57W |
✓ |
✓ |
56O57W |
|
57OOST |
✓ |
✓ |
57OOST |
|
58OOST |
✓ |
✓ |
58OOST |
|
58WEST |
✓ |
✓ |
58WEST |
|
59O60WO |
✓ |
✓ |
59O60WO |
|
61O62WO |
✓ |
✓ |
61O62WO |
|
Ameland |
✓ |
✓ |
Ameland |
|
Schiermon |
✓ |
✓ |
Schiermon |
|
Terschel |
✓ |
✓ |
Terschel |
|
Texel |
✓ |
✓ |
Texel |
|
Vlieland |
✓ |
✓ |
Vlieland |
|
Veengebieden in Noord Nederland |
✓ |
✓ |
Veengebieden in Noord Nederland |
|
Niet-gerijpte kleigronden in de provincie Noord- en Zuid-Holland |
✓ |
✓ |
Niet-gerijpte kleigronden in de provincie Noord- en Zuid-Holland |
|
Dikke veengronden in het beheergebied van Waterschap Drents Overijsselse Delta |
✓ |
✓ |
Dikke veengronden in het beheergebied van Waterschap Drents Overijsselse Delta |
|
Veengronden, zeeklei- en zeezandgronden in de provincie Flevoland |
✓ |
✓ |
Veengronden, zeeklei- en zeezandgronden in de provincie Flevoland |
|
Veengebieden in Eemland |
✓ |
✓ |
Veengebieden in Eemland |
|
Veengebieden aan de flanken van de Utrechtse Heuvelrug |
✓ |
✓ |
Veengebieden aan de flanken van de Utrechtse Heuvelrug |
Het gebruik van de grond in relatie tot de gewasgroepen die er op worden geteelt of de vegetatie die er van nature aanwezig is.
|
Waarde |
IMBRO |
IMBRO/A |
Omschrijving |
|---|---|---|---|
|
A |
✓ |
✓ |
Akkerbouw |
|
B |
✓ |
✓ |
Bos |
|
G |
✓ |
✓ |
Grasland |
|
N |
✓ |
✓ |
Natuur |
Gebieden die voor een bepaald bodemkundig aspect een sterke afwijking vertonen ten opzichte van het landelijk gemiddelde.
|
Waarde |
IMBRO |
IMBRO/A |
Omschrijving |
|---|---|---|---|
|
Flevoland |
✓ |
✓ |
|
|
Oost-Nederland |
✓ |
✓ |
|
|
Kustregio |
✓ |
✓ |
|
|
Nederland zonder Flevoland |
✓ |
✓ |
|
|
Nederland zonder Oost-Nederland |
✓ |
✓ |
|
|
Nederland zonder kustregio |
✓ |
✓ |
Code voor de bodemfysische eenheid (grondsoort).
|
Waarde |
IMBRO |
IMBRO/A |
Omschrijving |
|---|---|---|---|
|
B1 |
✓ |
✓ |
leemarm, zeer fijn tot matig fijn zand |
|
O1 |
✓ |
✓ |
leemarm, zeer fijn tot matig fijn zand |
|
B2 |
✓ |
✓ |
zwak lemig, zeer fijn tot matig fijn zand |
|
B3 |
✓ |
✓ |
sterk lemig, zeer fijn tot matig fijn zand |
|
B4 |
✓ |
✓ |
zeer sterk lemig, zeer fijn tot matig fijn zand |
|
B5 |
✓ |
✓ |
grof zand |
|
B6 |
✓ |
✓ |
keileem |
|
B7 |
✓ |
✓ |
zeer lichte zavel |
|
B8 |
✓ |
✓ |
matig lichte zavel |
|
B9 |
✓ |
✓ |
zware zavel |
|
B10 |
✓ |
✓ |
lichte klei |
|
B11 |
✓ |
✓ |
matig zware klei |
|
B12 |
✓ |
✓ |
zeer zware klei |
|
B13 |
✓ |
✓ |
zandige leem |
|
B14 |
✓ |
✓ |
siltige leem |
|
B15 |
✓ |
✓ |
venig zand |
|
B16 |
✓ |
✓ |
zandig veen en veen |
|
B17 |
✓ |
✓ |
venige klei |
|
B18 |
✓ |
✓ |
kleiig veen |
|
O2 |
✓ |
✓ |
zwak lemig, zeer fijn tot matig fijn zand |
|
O3 |
✓ |
✓ |
sterk lemig, zeer fijn tot matig fijn zand |
|
O4 |
✓ |
✓ |
zeer sterk lemig, zeer fijn tot matig fijn zand |
|
O5 |
✓ |
✓ |
grof zand |
|
O6 |
✓ |
✓ |
keileem |
|
O7 |
✓ |
✓ |
beekleem |
|
O8 |
✓ |
✓ |
zeer lichte zavel |
|
O9 |
✓ |
✓ |
matig lichte zavel |
|
O10 |
✓ |
✓ |
zware zavel |
|
O11 |
✓ |
✓ |
lichte klei |
|
O12 |
✓ |
✓ |
matig zware klei |
|
O13 |
✓ |
✓ |
zeer zware klei |
|
O14 |
✓ |
✓ |
zandige leem |
|
O15 |
✓ |
✓ |
siltige leem |
|
O16 |
✓ |
✓ |
oligotroof veen |
|
O17 |
✓ |
✓ |
mesotroof en eutroof veen |
|
O18 |
✓ |
✓ |
moerige tussenlaag |
De lijst met de soorten veen.
|
Waarde |
IMBRO |
IMBRO/A |
Omschrijving |
|---|---|---|---|
|
bagger |
✓ |
✓ |
Mengsel van gedeeltelijk vergane, van organismen overgebleven stoffen en oeverafslag, dat als een slappe laag de bodem van stilstaande of langzaam stromende wateren bedekt. |
|
bolster |
✓ |
✓ |
Zwak gehumificeerd jongveenmos-veen. De net afgestorven veenmosplantjes hebben een vuilwitte kleur. |
|
bosveen |
✓ |
✓ |
Veen bestaande uit een matrix die weinig samenhang vertoont met daarin resten van hout die typisch millimeters tot decimeters groot zijn. Dit type veen kan een relatief grote minerale component hebben.Veen bestaande uit een matrix die weinig samenhang vertoont met daarin resten van hout die typisch millimeters tot decimeters groot zijn. Dit type veen kan een relatief grote minerale component hebben. |
|
broekveenEutroof |
✓ |
✓ |
Veen gevormd in broekbossen in een voedselrijk milieu. Meestal bestaande uit zegge, hout (els, wilg) en soms wat riet. |
|
broekveenMesotroof |
✓ |
✓ |
Veen gevormd in broekbossen in een matig voedselrijk milieu. Meestal bestaande uit zegge, hout (els, wilg) en soms wat riet. |
|
gliede |
✓ |
✓ |
Zwarte vervloeide humus die wordt aangetroffen in humeuze inspoelingshorizonten aan de basis van veenpakketten. |
|
gyttja |
✓ |
✓ |
Modderige humusvorm, afgezet op de bodem van voedselrijke wateren, bestaande uit micro-organismen, plantenresten en de resten van excrementen van waterdieren. |
|
heideveen |
✓ |
✓ |
Veen bestaande uit een samenhangende matrix van fijn vezelig materiaal met daarin veel als zodanig herkenbare resten van worteltjes en takjes van heide. Dit type veen is gewoonlijk mineraalarm. |
|
rietveen |
✓ |
✓ |
Veen voornamelijk bestaande uit resten van riet. Dit type veen kan een relatief grote minerale component hebben. |
|
rietzeggeveen |
✓ |
✓ |
Veen voornamelijk bestaande uit een combinatie van resten van zegge en een kleinere hoeveelheid riet. |
|
spalterveen |
✓ |
✓ |
Gelaagd mosveen. |
|
veenmosveen |
✓ |
✓ |
Veen bestaande uit resten van veenmos, veelal met een zeer hoog organischestofgehalte. |
|
verslagen |
✓ |
✓ |
Afgeslagen veen dat elders is gesedimenteerd op veelal meerbodems. |
|
verweerdKleirijk |
✓ |
✓ |
Sterk amorf veen dat totaal gehumificeerd is onder invloed van oxidatie en rijk is aan klei. |
|
verweerdMineraalarm |
✓ |
✓ |
Sterk amorf veen dat totaal gehumificeerd is onder invloed van oxidatie en weinig minerale delen bevat. |
|
verweerdZandrijk |
✓ |
✓ |
Sterk amorf veen dat totaal gehumificeerd is onder invloed van oxidatie en rijk is aan zand. |
|
wollegrasveen |
✓ |
✓ |
Veen, voornamemelijk bestaande uit resten van wollegras. Dit type veen is gewoonlijk mineraalarm. |
|
zeggerietveen |
✓ |
✓ |
Veen voornamelijk bestaande uit een combinatie van resten van riet en een kleinere hoeveelheid zegge. |
|
zeggeveen |
✓ |
✓ |
Veen voornamelijk bestaande uit zegge. Dit type veen kan een geringe minerale component hebben. |
|
nietGespecificeerd |
✓ |
✓ |
Het soort veen is onderzocht maar niet nader gespecificeerd. Het gaat om een soort veen die niet in de classificate is opgenomen, zoals scheuchzeriaveen. |
|
nietBepaald |
✓ |
Het soort veen is niet bepaald. |
De Bodemkaart is één van de registratieobjecten in de BRO, en wordt aangeduid als een ‘model’. Voor de bodemkaart betekent dit dat de kaart zelf het ‘model’ is, dat tot stand gekomen is via de bodemkundige kartering. De kaart is een resultaat van de interpretatie van data die in het veld zijn ingewonnen door experts, de ‘veldbodemkundigen’. Dit is Informatie die ook in de BRO is opgenomen, met name in de registratieobjecten bodemkundig boormonsteronderzoek (BHR-p) en bodemkundig wandonderzoek (SFR-p), en grondwaterdynamiek zijn hiervoor van belang. In deze objecten wordt profielopbouw met fysische en chemische analyses geregistreerd.
De bodem is het buitenste deel van de aarde. Het materiaal waaruit de bodem bestaat (het moedermateriaal of uitgangsmateriaal) is in ons land grotendeels van elders aangevoerd, o.a. door de wind (löss, dekzand, stuifzand, duinzand), de rivieren (rivierklei en -zand), de zee (zeeklei en -zand) en door het landijs (smeltwaterafzettingen, keileem), soms is het ter plaatse ontstaan (veen).

Figuur 3 Vier bodemeenheden in hun landschappelijk verband. De eenheden op de rug, op de helling en in het dal zijn verschillend. Elke eenheid (Hd21, Hn23, pZg23 en Vc) wordt op de bodemkaart onderscheiden met een eigen code en kleur. Onder het diagram een schematische voorstelling van de bodemprofielen van de vier eenheden.
Door veranderingen in de sedimentatie vertoont het moedermateriaal vaak een zekere gelaagdheid. Onder invloed van uitwendige omstandigheden treedt bodemvorming op, waarbij veranderingen in het moedermateriaal ontstaan door omzetting, uitspoeling en ophoping van minerale en organische stoffen. Elke grond heeft dus als gevolg van de afzetting en van de bodemvorming een opeenvolging van min of meer horizontale lagen, die verschillen in samenstelling en eigenschappen. Deze lagen heten horizonten. Samenstelling, dikte en opeenvolging van horizonten -het bodemprofiel- verschillen per grond. Gronden met een ongeveer gelijk bodemprofiel beschouwt men als een eenheid [Simonson1968]. Bij de bodemkartering stelt men door boringen de bodemeenheden vast en bepaalt op basis van overeenkomsten en verschillen tussen (groepen van) bodemprofielen de grenzen van die eenheden. Verschillen in bodemgesteldheid en landschap gaan vaak samen, omdat beide zijn ontstaan onder invloed van dezelfde uitwendige omstandigheden (figuur 3). Dit is bij de bodemkartering van groot belang, omdat het daardoor mogelijk is met betrekkelijk weinig boringen de grenzen tussen de verschillende gronden op te sporen en in kaart te brengen [Schelling-etal1975].
De bodemkundige informatie op de Bodemkaart van Nederland 1: 50 000, die de basis vormt voor het bodemkundig model in de Basisregistratie Ondergrond, heeft betrekking op de aard en samenstelling van de bovengrond (grondsoort) met een verdere onderverdeling naar bodemvorming, veensoort, afwijkende lagen in het profiel, aanwezigheid van kalk en verstoringen door vergraving en egalisatie. De kaart geeft bodemkundige informatie over de stedelijke gebieden op het moment van de kartering. De bodemkaart is bedoeld voor nationale, regionale en lokale studies op het gebied van hydrologie, bodemgeschiktheid, bodemkwetsbaarheid, natuurontwikkeling, landschapsplanning en ruimtelijke planvorming.
Omdat informatie in het stedelijk gebied ontbreekt is de bodemkaart niet geschikt voor het oplossen van stedelijke vraagstukken. Op locaties waar na de kartering stedelijk gebied is ontstaan kan de bodemopbouw op die locatie gewijzigd zijn. De beoordeling of het geleverde informatieniveau nog bruikbaar is voor de specifieke vraagstelling is ter beoordeling aan de gebruiker.
Het bodemkundig model is geschikt voor het afleiden van thematische kaarten. Deze thematische kaarten vallen echter niet binnen de verantwoordelijkheid van de Basisregistratie Ondergrond. In het gebruik voor nationale, regionale en lokale toepassingen geldt dat de informatiebehoefte per oppervlakte-eenheid toeneemt naarmate het probleem grootschaliger (‘lokaler’) wordt. De opnameschaal van de data is 1:50.000 en geeft op dat schaalniveau het bijbehorende detail (1 cm2 op de kaart = 25 ha in het terrein). De beoordeling of het geleverde informatieniveau overeenkomt met de informatiebehoefte voor de specifieke vraagstelling is ter beoordeling aan de gebruiker.
In het model is het deel dat gerelateerd is aan het registratieobject Bodemkundig boormonsteronderzoek in de catalogus nu niet meegenomen. In dit model volgen we de internationale standaard van INSPIRE2 zoals beschreven in de ‘technical guideline’, omdat dat aansluit op het model ‘bodemkaart’ zoals deze in Nederland wordt gebruikt. Pas als de samenhang op basis van het Metamodel voor informatiemodellen, MIM3 (KKG-metamodel) verder duidelijk is geworden kunnen we die relaties leggen en het model daarop laten aansluiten.
De beheerder van een model maakt zijn waardenlijsten (codelijsten en/of referentielijsten) bekend op een algemeen bekend formaat (PDF en als downloadable bestand) en maakt deze toegankelijk via www.basisregistratieondergrond.nl. De waardenlijsten worden meegeleverd bij de modellevering.
Als er wijzigingen zijn in een waardelijst, wordt er uiterlijk twee maanden vóór inwerkingtreding een notificatie op die website gezet, zodat gebruikers nog tijd hebben om hun eigen omgeving op de wijzigingen aan te passen.
De Bodemkaart van Nederland, schaal 1: 50.000 vormt de basis voor het bodemkundig model in de Basisregistratie Ondergrond. De kaart geeft voor het landelijk gebied door middel van kaartvlakken informatie over de bodemopbouw en bodemkenmerken tot een diepte van ca. 1,2 m-mv. [Steur-Heijink1991]. Elk kaartvlak of object bevat een code voor de bodemeenheid. De bodemkaart is een 2-dimensionaal model dat de bodem als profiel tot 1,2 m -mv beschrijft, waarmee het impliciet voor een deel 3D eigenschappen meekrijgt.
Een bodemeenheid verstrekt informatie over belangrijke kenmerken van het bodemprofiel tot een diepte van ca. 1,2 m-mv. De hoofdindeling van de bodemeenheden is in hoofdlijnen een indeling naar moedermateriaal (grondsoort en afzettingswijze) en bodemvorming. De verdere onderverdeling in hoofdklassen sluit nauw aan bij die van het Systeem van Bodemclassificatie voor Nederland [Bakker-Schelling1989] tot en met het niveau van de subgroep. Dit niveau is in de legenda naamgevend. De hoofdklassen worden op de bodemkaart gecodeerd met één of twee hoofdletters. De volgende hoofdklassen worden onderscheiden:
• Veengronden (code V);
• Moerige gronden (code W);
• Podzolgronden (codes Y en H);
• Brikgronden (code B);
• Dikke eerdgronden (codes EZ, EL en EK);
• Kalkloze zandgronden (code Z);
• Kalkhoudende zandgronden (code Z…A);
• Kalkhoudende bijzondere lutumarme gronden (code S…A);
• Niet-gerijpte minerale gronden (codes MO en RO);
• Zeekleigronden (code M);
• Rivierkleigronden (code R);
• Oude rivierkleigronden (code KR);
• Oude kleigronden (codes KX en KT);
• Leemgronden (code L);
• Oude gronden in Zuid-Limburg (codes MA, MK, MZ, FG, FK, KM, KK, KS).
De gronden worden in de legenda verder onderverdeeld naar o.a. aard en textuur van de bovengrond, de gelaagdheid in het bodemprofiel, veensoort bij veengronden, voorkomen van hydromorfe kenmerken en de aanwezigheid van kalk in het profiel. Deze onderverdeling wordt in de code aangegeven met letters en cijfers (bijvoorbeeld Hn21: veldpodzolgronden in leemarm en zwak lemig fijn zand, of Zn23: vlakvaaggronden in lemig fijn zand). Met lettertoevoegingen aan het begin en aan het eind van de code worden specifieke kenmerken van de bovengrond en ondergrond aangeduid (bijvoorbeeld kHn21: veldpodzolgronden met een kleidek (k…) of Hn21x: veldpodzolgronden met keileem in de ondergrond, beginnend tussen 40 en 120 cm (…x).
De Bodemkaart van Nederland, schaal 1: 50.000, onderscheidt meer dan 1700 unieke eenheden, verdeeld over iets meer dan 52.000 verschillende kaartvlakken. Alterra-rapport 654 (De Vries, 1999) bevat documentatie over deze landelijke bodemeenheden. Voor alle bodemeenheden met een landelijke oppervlakte van tenminste 2.000 ha geven afgeleide profielen informatie over belangrijke kenmerken. Afgeleide profielen (ook wel standaardprofielen of profielschetsen genoemd) zijn representatieve bodemprofielen voor de eenheden op de bodemkaart. In totaal zijn er 315 verschillende bodemeenheden beschreven, gezamenlijk beslaan deze eenheden ca. 83% van de Nederlandse oppervlakte. De eenheden van de bodemkaart met een gering oppervlakte (< 2.000 ha) zijn geassocieerd met aanverwante beschreven eenheden. Op deze manier is de fysischchemische karakterisering voor alle eenheden van de Bodemkaart van Nederland, schaal 1: 50.000, beschikbaar.
De afgeleide profielen geven een beschrijving van de laagopbouw tot 1,20 m diepte. Ze bevatten per horizont of laag informatie over:
• Mediane, 10- en 90-percentiel waarden voor het organische-stofgehalte, lutumgehalte, leemgehalte, zandgrofheid (M50) en de pH.
• Mediane waarden voor het siltgehalte, kalkgehalte, ijzergehalte, C/N-quotiënt en de dichtheid.
• Codering voor de afzettingskarakteristiek.
• Bouwsteen van de Staringreeks voor bodemfysische karakterisering.
Bij elk afgeleid profiel is ook het dominante grondgebruik aangegeven. Er wordt hierbij onderscheid gemaakt in akkerbouw, grasland, bos en korte natuurlijke vegetatie. Een aantal kenmerken van de bovengrond of bouwvoor wordt beïnvloed door het grondgebruik, zoals de dikte, het organische stofgehalte, pH en C/N-quotiënt. Het maakt een groot verschil of een grond een agrarisch gebruik heeft of dat er bos op staat. Onder bos is de humeuze bovengrond vaak dunner, maar de variatie in dikte is groter. Bij zandgronden is onder bos de pH lager. Voor deze kenmerken is zo veel mogelijk uitgegaan van gegevens die bij het betreffende grondgebruik horen. Van ca. 40 eenheden met een aanzienlijke landelijke oppervlakte (> 50.000 ha) en uiteenlopend grondgebruik zijn voor meerdere grondgebruiksvarianten afgeleide profielen opgesteld. In totaal zijn er daarom voor de 315 bodemeenheden 370 afgeleide profielen beschikbaar.
De afgeleide profielen zijn opgesteld met informatie uit het Bodemkundig Informatie Systeem (BIS) van Alterra. Dit is een database met beschrijvingen en geanalyseerde gegevens van de bodemopbouw op meer dan 5.000 locaties. Per bodemeenheid zijn de gegevens voor de afzonderlijke horizonten geselecteerd, zoals begin- en einddiepte van de horizont, modale, minimum en maximum gehalten, enz. Als eindcontrole zijn de resultaten van de selecties geverifieerd met gegevens uit de toelichtingen bij de afzonderlijke kaartbladen van de Bodemkaart van Nederland, schaal 1: 50.000. Bij bepaalde eenheden van de bodemkaart komen regionale afwijkingen voor. In Flevoland zijn bijvoorbeeld de kleidekken bij de zandgronden (kHn21) kalkrijk, terwijl de kleidekken elders in Nederland veelal kalkarm zijn. Informatie over de kalk komt bij deze gronden niet in de code tot uiting. Hetzelfde geldt ook voor de veengronden met een zanddek of kleidek in Flevoland. Daarnaast zijn er gronden met veenmosveen (Vs) die zowel in hoogveengebieden in het oosten van het land als in laagveengebieden in het westen voorkomen. In het westen van het land zijn deze gronden met lutum verrijkt. Voor dit soort eenheden zijn twee afgeleide profielen beschikbaar die gekoppeld zijn op basis van de regio.
Rond 1960 is Stiboka in Zeeland gestart met de landelijke kartering van de bodem op schaal 1: 50 000. De kaart is uitgegeven per kaartblad van de topografische kaart, schaal 1: 50 000, met daarbij een toelichting in boekvorm. Door de aanpak per kaartblad verschilt de periode van opname van blad tot blad (fig. 2). Het veldwerk voor het laatste kaartblad is in 1995 afgerond. De bodemkaart is als GIS-bestand beschikbaar (versie 1). Hiervoor zijn de analoge kaarten gedigitaliseerd. Na de eerste opname zijn vanaf 2010 fragmenten van de kaart geactualiseerd. De inventarisatiemethode bij de actualisatie wijkt af van de methode die bij de eerste opname is gehanteerd.
Voor de eerste opname van de bodemkaart (zie figuur 4) is een uitgebreide veldverkenning uitgevoerd. Afhankelijk van de ingewikkeldheid van het bodempatroon, zijn voor de kaartschaal 1: 50 000 10 tot 25 grondboringen per 100 ha verricht. Bij elke boring is een zgn. bodemkundige boormonsterbeschrijving opgesteld. Daarbij beschrijft de karteerder kenmerken die ontstaan zijn door bodemvorming en schat hij van elke laag o.a. het gehalte aan organische stof en koolzure kalk, het lutumgehalte en leemgehalte en de grofheid van het zand. De schattingen worden geijkt en gevalideerd door grondmonsteronderzoek. Aan de hand van deze boormonsterbeschrijvingen en allerlei landschappelijke kenmerken (o.a. reliëf en verschillen in vegetatie) zijn de eenheden op kaart ingetekend. De kaartschaal bepaalt mede de mate van detail waarmee de bodemgesteldheid kan worden weergegeven. Om druktechnische redenen en vanwege de leesbaarheid van de kaart zijn de afmetingen van kaartvlakken aan minimumgrenzen gebonden. Voor de kaartschaal 1: 50 000 gold bij de eerste uitgave ca. 10 ha aanvankelijk als kleinste afmeting (1 cm2 op de kaart = 25 ha in het terrein). Later is de minimum oppervlakte verminderd naar ca. 5 ha. De beschrijving van de eenheden op de bodemkaart, schaal 1: 50.000, is daarom ruim van inhoud.
In de BRO is de diepte en fluctuatie van het grondwater (grondwatertrappen) als een ander registratieobject opgenomen. In de veldverkenning werden bij de eerste opname van de bodemeenheden ook gelijktijdig de grondwatertrappen in kaart gebracht.
De basis waarop het kaartbeeld is vastgelegd, werd gevormd door de topografische kaart, schaal 1: 50 000, verstrekt door de Topografische Dienst. Voor de eerste uitgave is deze basiskaart vereenvoudigd. Rond 1980 is gestart met proeven voor het digitaliseren van de kaartbeelden. Er was toen nog geen GIS-bestand met de topografische kaart beschikbaar, zodat bij het digitaliseren niet gecontroleerd kon worden op de juiste afstemming met de topografie, zoals die later in GIS-bestanden beschikbaar kwam. Hierdoor kan de aansluiting van de begrenzing van oppervlaktewater in het bodemkundige model lokaal afwijken van de begrenzing in GIS-bestanden met de topografie.

Figuur 4 Overzicht van jaar van opname eerste uitgave van de bodemkaart en van de actualisaties
In 2010 is gestart met de actualisatie van de informatie op de bodemkaart. Deze activiteit richt zich vooral op bodemtypen en gegevens die door het landgebruik en de daarbij behorende ontwatering aan verandering onderhevig zijn. Bij veengronden bijvoorbeeld is sprake van geleidelijke oxidatie en afbraak van het organische materiaal, waardoor de veenlagen slinken of zelfs geheel verdwijnen. De actualisatie richt zich daarom op specifieke bodemtypen.
In de periode 2010 – 2014 is de bodemkaart van de gebieden met veengronden geactualiseerd [Vries-etal2014] en in 2016 in Noord- en Zuid-Holland de bodemkaart van de gebieden met kleigronden die een slappe, ongerijpte ondergrond hebben (fig. 2). De actualisatie wordt steeds uitgevoerd met behulp van ‘Digitale Bodemkartering’ (DBK). Dit is een methode waarin met statistische modellen bodemkaarten worden gemaakt, gebruikmakend van veldwaarnemingen van de bodem op punten en gebiedsdekkende kaarten van hulpvariabelen, zoals reliëf, grondwaterstanddiepte en landgebruik. Vanwege de kosten en de doorlooptijd is voor deze methode gekozen in plaats van de karteringsmethode die gehanteerd is bij de eerste opname van de bodemkaart. Bij DBK is het benodigde aantal boringen per oppervlakte-eenheid geringer en worden de patronen via ruimtelijke interpolatie verkregen. Dit bespaart tijd en kosten.
Op hoofdlijnen omvat de werkwijze bij DBK de volgende onderdelen:
• Analyse van de beschikbare gegevens in het Bodemkundig InformatieSysteem (BIS) van WenR (Alterra). Hierbij gaat het vooral om recente boorbeschrijvingen. In de toekomst worden de boorbeschrijvingen beschikbaar in de BRO hier eveneens bij betrokken;
• Dataverzameling. Na het opstellen van een dataverzamelingsplan worden in het veld aanvullende grondboringen verricht voor het opstellen van boorbeschrijvingen;
• Creëren GIS-bestanden met hulpvariabelen. Om met behulp van DBK bodemkaarten te vervaardigen, zijn GIS-bestanden nodig met gebiedskenmerken die gerelateerd kunnen zijn aan de bodemkenmerken die in kaart gebracht worden;
• Fitten model voor de ruimtelijke voorspelling van bodemkenmerken. Hierbij wordt naar de beste relatie gezocht tussen kenmerken ter plekke van de boorlocaties en één of meer hulpvariabelen;
• Creëren ruimtelijke verbreiding van de kenmerken;
• Valideren voorspellingen;
• Toekennen bodemtype op basis van de ruimtelijke voorspellingen van bodemkenmerken;
• Geactualiseerde fragmenten toevoegen aan het landelijke bestand van de bodemkaart.
Deze bijlage betreft de catalogi van het registratieobject formatieweerstandonderzoek en is tevens gepubliceerd op www.basisregistratieondergrond.nl.
Datum 1 februari 2021
|
Artikel 1 Definitie van registratieobject, entiteiten en attributen |
||
|
1 |
Registratieobject |
|
|
2 |
Het domeinmodel |
|
|
3 |
Entiteiten en attributen |
|
|
3.1 |
Formatieweerstandonderzoek |
|
|
3.2 |
Registratiegeschiedenis |
|
|
3.3 |
Grondwatermonitoringnet |
|
|
3.4 |
GMW-Monitoringbuis |
|
|
3.5 |
Bepaling formatieweerstand |
|
|
3.6 |
Elektromagnetische meetmethode |
|
|
3.7 |
Instrumentconfiguratie |
|
|
3.8 |
Elektromagnetische meting record |
|
|
3.9 |
Elektromagnetische meting meetreeks |
|
|
3.10 |
Geo-ohmkabel meetmethode |
|
|
3.11 |
Geo-ohmmeting meetwaarde |
|
|
3.12 |
Meetconfiguratie |
|
|
3.13 |
Elektrodepaar |
|
|
3.14 |
GMW-elektrodeverwijzing |
|
|
3.15 |
Berekende schijnbare formatieweerstand |
|
|
3.16 |
Schijnbare formatieweerstand meetreeks |
|
|
3.17 |
Schijnbare formatieweerstand record |
|
|
Artikel 2 Beschrijving van uitbreidbare waardelijsten |
||
|
1.1 |
Beoordelingsprocedure |
|
|
1.2 |
Bepalingsprocedure |
|
|
1.3 |
Elektrodestatus |
|
|
1.4 |
Registratiestatus |
|
|
1.5 |
SoortBepaling |
|
|
1.6 |
StatusKwaliteitscontrole |
|
|
Toelichting |
||
|
1 |
Inleiding |
|
|
2 |
Domein grondwatermonitoring in de BRO |
|
|
3 |
Het formatieweerstandonderzoek |
|
|
3.1 |
Inleiding |
|
|
3.2 |
Het proces |
|
|
4 |
Belangrijkste entiteiten |
|
|
4.1 |
Formatieweerstandonderzoek |
|
|
4.2 |
Bepaling formatieweerstand |
|
|
4.3 |
Elektromagnetische meetmethode |
|
|
4.4 |
Instrumentconfiguratie |
|
|
4.5 |
Elektromagnetische meetreeks |
|
|
4.6 |
Elektromagnetische meetrecords |
|
|
4.7 |
Geo-ohmkabel meetmethode |
|
|
4.8 |
Geo-ohmmeting meetwaarde |
|
|
4.9 |
Meetconfiguratie |
|
|
4.10 |
Berekende schijnbare formatieweerstand |
|
|
4.11 |
Schijnbare formatieweerstand record |
|
|
5 |
Impact kwaliteitsregime IMBRO/A |
|
|
6 |
Samenhang en consistentie tussen verschillende registratieobjecten in het Grondwaterdomein |
|
|
7 |
INSPIRE |
|
|
Naam |
|
|
Code |
|
|
Definitie |
Het geheel van gegevens dat betrekking heeft op een formatieweerstandonderzoek dat vanuit een bepaalde opdracht is uitgevoerd door gedurende de levensduur (van meetsysteem en/of put) met een zekere frequentie herhaaldelijk met behulp van een meetinstrument, in of aan de grondwatermonitoringput, meetgegevens te verzamelen en die om te rekenen naar de schijnbare formatieweerstand. |
|
Populatie |
De populatie formatieweerstandonderzoek in de registratie ondergrond omvat alle onderzoeken die over een periode van ten minste één jaar worden uitgevoerd. De huidige gegevensdefinitie beperkt zich tot de elektromagnetische metingen en de geo-ohmkabelmetingen. Ieder object heeft ter identificatie een eigen BRO-ID. |

Domeinmodel

|
Type gegeven |
Entiteit |
|
Definitie |
De gegevens die het formatieweerstandonderzoek identificeren en inzicht gegeven in de geschiedenis van het object voorafgaand aan opname in de registratie ondergrond. |
|
Type gegeven |
Attribuut van Formatieweerstandonderzoek |
|
Definitie |
De identificatie van een formatieweerstandonderzoek in de registratie ondergrond. |
|
Juridische status |
Authentiek |
|
Kardinaliteit |
1 |
|
Domein |
|
|
– Naam |
Registratieobjectcode |
|
– Type |
Code |
|
– Opbouw |
FRDNNNNNNNNNNNN |
|
Toelichting |
De basisregistratie ondergrond kent bij registratie automatisch de juiste waarde aan het object toe. |
|
Type gegeven |
Attribuut van Formatieweerstandonderzoek |
|
Definitie |
Het KvK-nummer van de maatschappelijke activiteit van de publiekrechtelijke rechtspersoon die bronhouder is van de gegevens in de basisregistratie ondergrond. |
|
Juridische status |
Authentiek |
|
Kardinaliteit |
1 |
|
Domein |
|
|
– Naam |
Organisatie |
|
Regels |
De organisatie moet bekend zijn binnen de basisregistratie ondergrond als bronhouder van formatieweerstandonderzoek. |
|
Toelichting |
Het gegeven is door de dataleverancier bij de overdracht meegegeven in het geval de dataleverancier niet de bronhouder is. |
|
Type gegeven |
Attribuut van Formatieweerstandonderzoek |
|
Definitie |
De identificatie die door of voor de bronhouder is gebruikt om het object in de eigen administratie te kunnen vinden. |
|
Juridische status |
Niet-authentiek |
|
Kardinaliteit |
1 |
|
Domein |
|
|
– Naam |
Tekst 200 |
|
Toelichting |
Het gegeven wordt alleen uitgeleverd aan de dataleverancier en de bronhouder. Het is in de registratie opgenomen om de communicatie tussen de registerbeheerder en de bronhouder of dataleverancier te vergemakkelijken. |
|
Type gegeven |
Attribuut van Formatieweerstandonderzoek |
|
Definitie |
De datum waarop de eerste meting van het formatieweerstandonderzoek is uitgevoerd. |
|
Juridische status |
Authentiek |
|
Kardinaliteit |
0..1 |
|
Domein |
|
|
– Naam |
Datum |
|
Toelichting |
Het gegeven staat niet in een brondocument, maar wordt automatisch door de basisregistratie ondergrond afgeleid van de oudste datum meting van de entiteit Elektromagnetische meting of Geo-ohmkabel meting |
|
Type gegeven |
Attribuut van Formatieweerstandonderzoek |
|
Definitie |
De datum van de recentste meting die beschikbaar is van het formatieweerstandonderzoek. |
|
Juridische status |
Authentiek |
|
Kardinaliteit |
0..1 |
|
Domein |
|
|
– Naam |
Datum |
|
Toelichting |
Het gegeven staat niet in een brondocument, maar wordt automatisch door de basisregistratie ondergrond afgeleid uit recentste datum meting van de entiteit Elektromagnetische meting of Geo-ohmkabel meting |
|
Type gegeven |
Attribuut van Formatieweerstandonderzoek |
|
Definitie |
Het KvK-nummer van de onderneming of de maatschappelijke activiteit van de rechtspersoon die het object aan de basisregistratie ondergrond heeft aangeleverd, of het equivalent daarvan in een handelsregister van een andere lidstaat van de Europese Unie dan Nederland. |
|
Juridische status |
Niet-authentiek |
|
Kardinaliteit |
1 |
|
Domein |
|
|
– Naam |
Organisatie |
|
Regels |
De organisatie moet bekend zijn binnen de basisregistratie ondergrond als dataleverancier van het registratieobject bekend zijn. |
|
Toelichting |
Het gegeven is door de dataleverancier bij de overdracht meegegeven. Het wordt alleen uitgeleverd aan de dataleverancier en de bronhouder. |
|
Type gegeven |
Attribuut van Formatieweerstandonderzoek |
|
Definitie |
De aanduiding van de kwaliteitseis waaraan de gegevens van het object voldoen. |
|
Juridische status |
Authentiek |
|
Kardinaliteit |
1 |
|
Domein |
|
|
– Naam |
Kwaliteitsregime |
|
– Type |
Waardelijst niet uitbreidbaar |
|
Toelichting |
Het gegeven is door de dataleverancier bij de overdracht meegegeven. |
|
Type gegeven |
Gegevensgroep van Formatieweerstandonderzoek |
|
Definitie |
De gegevens die de geschiedenis van het object in de registratie ondergrond markeren. |
|
Juridische status |
Authentiek |
|
Kardinaliteit |
1 |
|
Doel |
Registratiegeschiedenis |
|
Toelichting |
De gegevens staan niet in een brondocument, maar worden automatisch door de basisregistratie ondergrond gegenereerd. |
|
Type gegeven |
Associatie van Formatieweerstandonderzoek |
|
Definitie |
De gerelateerde Bepaling formatieweerstand waaruit een formatieweerstandonderzoek bestaat. |
|
Kardinaliteit |
0..1 |
|
Relatiesoort naam |
bestaat uit |
|
Relatierol naam |
gerelateerde bepaling formatieweerstand |
|
Bron |
Formatieweerstandonderzoek |
|
Doel |
Bepaling formatieweerstand |
|
Type gegeven |
Associatie van Formatieweerstandonderzoek |
|
Definitie |
De gerelateerde grondwatermonitoringput en buis waarin het formatieweerstandonderzoek is uitgevoerd |
|
Kardinaliteit |
1 |
|
Relatiesoort naam |
Gemeten in |
|
Relatierol naam |
gerelateerde gromdwatermonitoringbuis |
|
Bron |
Formatieweerstandonderzoek |
|
Doel |
GMW-Monitoringbuis |
|
Type gegeven |
Associatie van Formatieweerstandonderzoek |
|
Kardinaliteit |
1..* |
|
Relatiesoort naam |
Gemeten ten behoeve van |
|
Relatierol naam |
gerelateerd grondwatermonitoringnet |
|
Bron |
Formatieweerstandonderzoek |
|
Doel |
Grondwatermonitoringnet |

|
Type gegeven |
Entiteit |
|
Definitie |
De gegevens die de geschiedenis van het object in de registratie ondergrond markeren. |
|
Toelichting |
De gegevens staan niet in een brondocument maar worden automatisch door de basisregistratie ondergrond gegenereerd. |
|
Type gegeven |
Attribuut van Registratiegeschiedenis |
|
Definitie |
De datum en het tijdstip waarop voor het eerst gegevens van het object in de registratie ondergrond zijn opgenomen. |
|
Juridische status |
Authentiek |
|
Kardinaliteit |
1 |
|
Domein |
|
|
– Naam |
DatumTijd |
|
Type gegeven |
Attribuut van Registratiegeschiedenis |
|
Definitie |
De actuele fase van registratie waarin het object zich bevindt. |
|
Juridische status |
Authentiek |
|
Kardinaliteit |
1 |
|
Domein |
|
|
– Naam |
Registratiestatus |
|
– Type |
Waardelijst uitbreidbaar |
|
Type gegeven |
Attribuut van Registratiegeschiedenis |
|
Definitie |
De datum en het tijdstip waarop de laatste aanvulling op de gegevens in de registratie ondergrond is doorgevoerd. |
|
Juridische status |
Authentiek |
|
Kardinaliteit |
0..1 |
|
Domein |
|
|
– Naam |
DatumTijd |
|
Toelichting |
Het gegeven is alleen aanwezig wanneer na de initiële registratie van het object in de registratie ondergrond er aanvullende gegevens zijn vastgelegd. |
|
Type gegeven |
Attribuut van Registratiegeschiedenis |
|
Definitie |
De datum en het tijdstip waarop alle gegevens van het object in de registratie ondergrond zijn opgenomen. |
|
Juridische status |
Authentiek |
|
Kardinaliteit |
0..1 |
|
Domein |
|
|
– Naam |
DatumTijd |
|
Regels |
het attribuut moet aanwezig zijn wanneer de registratiestatus de waarde voltooid heeft. Het attribuut ontbreekt in alle andere gevallen. |
|
Toelichting |
Het gegeven is alleen aanwezig als alle aan te leveren gegevens zijn geregistreerd. Na dit tijdstip kunnen geen nieuwe gegevens meer ter registratie worden aangeboden. Wel kunnen fouten in de registratie worden verbeterd. |
|
Type gegeven |
Attribuut van Registratiegeschiedenis |
|
Definitie |
De aanduiding die aangeeft of er een verbetering in de gegevens van het object in de registratie ondergrond heeft plaatsgevonden. |
|
Juridische status |
Authentiek |
|
Kardinaliteit |
1 |
|
Domein |
|
|
– Naam |
IndicatieJaNee |
|
– Type |
Waardelijst niet uitbreidbaar |
|
Type gegeven |
Attribuut van Registratiegeschiedenis |
|
Definitie |
De datum en het tijdstip waarop de laatste verbetering in de gegevens van het object is doorgevoerd. |
|
Juridische status |
Authentiek |
|
Kardinaliteit |
0..1 |
|
Domein |
|
|
– Naam |
DatumTijd |
|
Regels |
Het attribuut moet aanwezig zijn wanneer de waarde van het attribuut gecorrigeerd gelijk is aan ja. Het attribuut ontbreekt in alle andere gevallen. |
|
Type gegeven |
Attribuut van Registratiegeschiedenis |
|
Definitie |
De aanduiding die aangeeft of het object door de registerbeheerder in onderzoek is genomen. |
|
Juridische status |
Authentiek |
|
Kardinaliteit |
1 |
|
Domein |
|
|
– Naam |
IndicatieJaNee |
|
– Type |
Waardelijst niet uitbreidbaar |
|
Toelichting |
Wanneer een object in onderzoek is genomen betekent dit dat er bij de registerbeheerder gerede twijfel bestaat over de juistheid van de geregistreerde gegevens en dat er een onderzoek is gestart om vast te stellen wat de juiste gegevens zijn. Normaliter gaat hieraan een melding van derden vooraf. |
|
Type gegeven |
Attribuut van Registratiegeschiedenis |
|
Definitie |
De datum en het tijdstip waarop de registerbeheerder het object in onderzoek heeft genomen. |
|
Juridische status |
Authentiek |
|
Kardinaliteit |
0..1 |
|
Domein |
|
|
– Naam |
DatumTijd |
|
Regels |
Het attribuut moet aanwezig zijn wanneer de waarde van het attribuut in onderzoek gelijk is aan ja. Het attribuut ontbreekt in alle andere gevallen |
|
Type gegeven |
Attribuut van Registratiegeschiedenis |
|
Definitie |
De aanduiding die aangeeft of de gegevens van het object door de registerbeheerder uit registratie zijn genomen. |
|
Juridische status |
Authentiek |
|
Kardinaliteit |
1 |
|
Domein |
|
|
– Naam |
IndicatieJaNee |
|
– Type |
Waardelijst niet uitbreidbaar |
|
Toelichting |
Wanneer de registerbeheerder een object uit registratie heeft genomen, zijn de gegevens niet langer beschikbaar voor andere afnemers dan bronhouder en dataleverancier. De registerbeheerder zal een object alleen bij hoge uitzondering uit registratie nemen en alleen na akkoord van de bronhouder. Aan de beslissing gaat een proces van zorgvuldige afweging vooraf en dat komt tot uitdrukking in de regel dat een object slechts een keer uit registratie kan worden genomen. |
|
Type gegeven |
Attribuut van Registratiegeschiedenis |
|
Definitie |
De datum en het tijdstip waarop het object uit registratie is genomen. |
|
Juridische status |
Authentiek |
|
Kardinaliteit |
0..1 |
|
Domein |
|
|
– Naam |
DatumTijd |
|
Regels |
Het attribuut moet aanwezig zijn wanneer de waarde van het attribuut uit registratie genomen gelijk is aan ja. Het attribuut ontbreekt in alle andere gevallen. |
|
Type gegeven |
Attribuut van Registratiegeschiedenis |
|
Definitie |
De aanduiding die aangeeft of het object in de registratie ondergrond is opgenomen, nadat het eerder uit registratie was genomen. |
|
Juridische status |
Authentiek |
|
Kardinaliteit |
1 |
|
Domein |
|
|
– Naam |
IndicatieJaNee |
|
– Type |
Waardelijst niet uitbreidbaar |
|
Toelichting |
De registerbeheerder kan een object eenmalig uit registratie nemen, en die actie kan hij eenmalig ongedaan maken. Ook hiervoor geldt dat akkoord van de bronhouder vereist is. |
|
Type gegeven |
Attribuut van Registratiegeschiedenis |
|
Definitie |
De datum en het tijdstip waarop het object in de registratie ondergrond is opgenomen, nadat het uit registratie was genomen. |
|
Juridische status |
Authentiek |
|
Kardinaliteit |
0..1 |
|
Domein |
|
|
– Naam |
DatumTijd |
|
Regels |
Het attribuut moet aanwezig zijn wanneer de waarde van het attribuut weer in registratie genomen gelijk is aan ja. Het attribuut ontbreekt in alle andere gevallen. |

|
Type gegeven |
Entiteit |
|
Definitie |
Het grondwatermonitoringnet waarin het formatieweerstandonderzoek wordt uitgevoerd. |
|
Toelichting |
Het registratieobject Grondwatermonitoringnet wordt in een aparte BRO gegevenscatalogus gedefinieerd. |
|
Type gegeven |
Attribuut van Grondwatermonitoringnet |
|
Definitie |
De identificatie van het grondwatermonitoringnet in de basisregistratie ondergrond. |
|
Juridische status |
Authentiek |
|
Kardinaliteit |
1 |
|
Domein |
|
|
– Naam |
Registratieobjectcode |
|
– Type |
Code |
|
– Opbouw |
GMNNNNNNNNNNNNN |

|
Type gegeven |
Entiteit |
|
Definitie |
De gegevens die nodig zijn voor de unieke identificatie van een specifieke buis in een grondwatermonitoringput. |
|
Toelichting |
De monitoringbuis als onderdeel van het registratieobject Grondwatermonitoringput wordt in een aparte BRO gegevenscatalogus gedefinieerd. De unieke identificatie van een monitoringbuis bestaat uit de combinatie de BRO-ID van de grondwatermonitoringput plus het volgnummer van de specifieke buis in de put. |
|
Type gegeven |
Attribuut van GMW-Monitoringbuis |
|
Definitie |
De identificatie van de grondwatermonitoringbuis in de basisregistratie ondergrond. |
|
Juridische status |
Authentiek |
|
Kardinaliteit |
1 |
|
Domein |
|
|
– Naam |
Registratieobjectcode |
|
– Type |
Code |
|
– Opbouw |
GMWNNNNNNNNNNNN |
|
Type gegeven |
Attribuut van GMW-Monitoringbuis |
|
Definitie |
Het identificerende nummer van de monitoringbuis in de grondwatermonitoringput in de basisregistratie ondergrond. |
|
Juridische status |
Authentiek |
|
Kardinaliteit |
1 |
|
Domein |
|
|
– Naam |
Nummer |

|
Type gegeven |
Entiteit |
|
Definitie |
De kenmerken van de activiteiten die geleid hebben tot het bepalen van de formatieweerstand in een monitoringbuis van een grondwatermonitoringput, in een bepaalde periode. |
|
Type gegeven |
Attribuut van Bepaling formatieweerstand |
|
Definitie |
Het door de bronhouder aangeleverde identificerend gegeven van de bepaling formatieweerstand |
|
Juridische status |
Authentiek |
|
Kardinaliteit |
1 |
|
Domein |
|
|
– Naam |
Tekst 40 |
|
Regels |
De waarde van het attribuut moet uniek zijn binnen het formatieweerstandonderzoek. |
|
Type gegeven |
Attribuut van Bepaling formatieweerstand |
|
Definitie |
Het soort bepaling dat is uitgevoerd. |
|
Juridische status |
Authentiek |
|
Kardinaliteit |
1 |
|
Domein |
|
|
– Naam |
SoortBepaling |
|
– Type |
Waardelijst uitbreidbaar |
|
Type gegeven |
Associatie van Bepaling formatieweerstand |
|
Definitie |
De gerelateerde Elektromagnetische meetmethode van de Bepaling formatieweerstand. |
|
Kardinaliteit |
0..* |
|
Relatiesoort naam |
heeft |
|
Relatierol naam |
gerelateerde elektromagnetische meetmethode |
|
Bron |
Bepaling formatieweerstand |
|
Doel |
Elektromagnetische meetmethode |
|
Type gegeven |
Associatie van Bepaling formatieweerstand |
|
Definitie |
De gerelateerde Elektromagnetische meetmethode van de Bepaling formatieweerstand. |
|
Kardinaliteit |
0..* |
|
Relatiesoort naam |
heeft |
|
Relatierol naam |
gerelateerde Geo-ohmkabel meetmethode |
|
Bron |
Bepaling formatieweerstand |
|
Doel |
Geo-ohmkabel meetmethode |

|
Type gegeven |
Entiteit |
|
Definitie |
De kenmerken van de elektromagnetische meting die geleid hebben tot het verkrijgen van een meetreeks van elektromagnetische metingen in een monitoringbuis van een grondwatermonitoringput. |
|
Regels |
De entiteit moet aanwezig zijn wanneer de waarde van het attribuut soort bepaling van de entiteit Bepaling formatieweerstand gelijk is aan elektromagnetischeMeting. De entiteit mag niet aanwezig zijn in alle andere gevallen. |
|
Toelichting |
Formatieweerstandonderzoek wordt uitgevoerd of volgens de electromagnetische meetmethode of volgens de geoohmkabel meetmethode |
|
Type gegeven |
Attribuut van Elektromagnetische meetmethode |
|
Definitie |
De datum waarop de meting is uitgevoerd. |
|
Juridische status |
Authentiek |
|
Kardinaliteit |
1 |
|
Domein |
|
|
– Naam |
Datum |
|
Type gegeven |
Attribuut van Elektromagnetische meetmethode |
|
Definitie |
Het KvK-nummer van de onderneming of de maatschappelijke activiteit van de rechtspersoon die voor de bronhouder geldt als verantwoordelijk voor de uitvoering van de meting, of het equivalent daarvan in een handelsregister van een andere lidstaat van de Europese Unie dan Nederland. |
|
Juridische status |
Niet-authentiek |
|
Kardinaliteit |
1 |
|
Domein |
|
|
– Naam |
Organisatie |
|
Regels |
De onderneming moet binnen de basisregistratie ondergrond als uitvoerder van formatieweerstandonderzoek bekend zijn. |
|
Mogelijk geen waarde |
Ja |
|
Reden geen waarde |
Voor IMBRO/A-gegevens mag de waarde ontbreken. |
|
Toelichting |
Het gegeven wordt alleen uitgeleverd aan de dataleverancier en de bronhouder. |
|
Type gegeven |
Attribuut van Elektromagnetische meetmethode |
|
Definitie |
De procedure die aangeeft onder welke afspraken de bepaling is uitgevoerd. |
|
Juridische status |
Authentiek |
|
Kardinaliteit |
1 |
|
Domein |
|
|
– Naam |
Bepalingsprocedure |
|
– Type |
Waardelijst uitbreidbaar |
|
Type gegeven |
Attribuut van Elektromagnetische meetmethode |
|
Definitie |
Het protocol of werkvoorschrift dat is toegepast bij de beoordeling van de kwaliteit van de meting. |
|
Juridische status |
Authentiek |
|
Kardinaliteit |
1 |
|
Domein |
|
|
– Naam |
Beoordelingsprocedure |
|
– Type |
Waardelijst uitbreidbaar |
|
Mogelijk geen waarde |
Ja |
|
Reden geen waarde |
Voor IMBRO/A-gegevens mag de waarde ontbreken. |
|
Type gegeven |
Gegevensgroep van Elektromagnetische meetmethode |
|
Definitie |
De meetreeks behorende bij de elektromagnetische meting. |
|
Juridische status |
Authentiek |
|
Kardinaliteit |
1 |
|
Doel |
Elektromagnetische meting meetreeks |
|
Toelichting |
Eén elektromagnetische meting leidt tot een reeks van elektromagnetische meetrecords. Deze meetrecords met elk een elektromagnetische meting op een bepaalde verticale positie worden gegroepeerd in een elektromagnetische meting meetreeks. |
|
Type gegeven |
Associatie van Elektromagnetische meetmethode |
|
Definitie |
De instrumentconfiguratie waarmee de elektromagnetische meting is uitgevoerd. |
|
Kardinaliteit |
1 |
|
Relatiesoort naam |
uitgevoerd met |
|
Relatierol naam |
gerelateerde instrumentconfiguratie |
|
Bron |
Elektromagnetische meetmethode |
|
Doel |
Instrumentconfiguratie |
|
Type gegeven |
Associatie van Elektromagnetische meetmethode |
|
Definitie |
De schijnbare formatieweerstand berekening die gebruikt is bij de Elektromagnetische meetmethode |
|
Kardinaliteit |
1 |
|
Relatiesoort naam |
gebruikt in |
|
Relatierol naam |
gerelateerde Schijnbare formatieweerstand berekening |
|
Bron |
Elektromagnetische meetmethode |
|
Doel |
Berekende schijnbare formatieweerstand |

|
Type gegeven |
Entiteit |
|
Definitie |
De configuratiegegevens van het elektromagnetisch meetinstrument. |
|
Toelichting |
Het is voor de herleidbaarheid van de gegevens volgens de elektromagnetische meetmethode en de berekende schijnbare schijnbare formatieweerstand verstandig om zoveel mogelijk gegevens van het meetinstrument te achterhalen en vast te leggen. |
|
Type gegeven |
Attribuut van Instrumentconfiguratie |
|
Definitie |
Het door de bronhouder aangeleverde identificerend gegeven van de instrumentconfiguratie |
|
Juridische status |
Authentiek |
|
Kardinaliteit |
1 |
|
Domein |
|
|
– Naam |
Tekst 40 |
|
Regels |
De waarde van het attribuut moet uniek zijn binnen het formatieweerstandonderzoek. |
|
Type gegeven |
Attribuut van Instrumentconfiguratie |
|
Definitie |
Afstand tussen de bovenkant van het instrument en de zendspoel. |
|
Juridische status |
Authentiek |
|
Kardinaliteit |
1 |
|
Domein |
|
|
– Naam |
Meetwaarde 3.0 |
|
– Eenheid |
cm (centimeter) |
|
– Waardebereik |
0 tot 200 |
|
Regels |
De relatieve positie zendspoel mag niet groter zijn dan de waarde van het attribuut lengte instrument |
|
Mogelijk geen waarde |
Ja |
|
Reden geen waarde |
Voor IMBRO/A-gegevens mag de waarde ontbreken. |
|
Type gegeven |
Attribuut van Instrumentconfiguratie |
|
Definitie |
Afstand tussen bovenkant van het instrument en de eerste elektromagnetische spoel. |
|
Juridische status |
Authentiek |
|
Kardinaliteit |
1 |
|
Domein |
|
|
– Naam |
Meetwaarde 3.0 |
|
– Eenheid |
cm (centimeter) |
|
– Waardebereik |
0 tot 200 |
|
Regels |
De relatieve positie primaire ontvangstspoel mag niet groter zijn dan de waarde van het attribuut lengte instrument |
|
Mogelijk geen waarde |
Ja |
|
Reden geen waarde |
Voor IMBRO/A-gegevens mag de waarde ontbreken. |
|
Type gegeven |
Attribuut van Instrumentconfiguratie |
|
Definitie |
Indicatie voor de aanwezigheid van een secundaire ontvangstspoel. |
|
Juridische status |
Authentiek |
|
Kardinaliteit |
1 |
|
Domein |
|
|
– Naam |
IndicatieJaNee |
|
– Naam IMBRO/A |
IndicatieJaNeeOnbekend |
|
– Type |
Waardelijst niet uitbreidbaar |
|
Toelichting |
Het instrument kan twee ontvangstspoelen bevatten. Bij aanwezigheid van een secundaire ontvangstspoel is dit de Short Normal. |
|
Type gegeven |
Attribuut van Instrumentconfiguratie |
|
Definitie |
Afstand tussen bovenkant van de instrument en de secundaire elektromagnetische ontvangstspoel. |
|
Juridische status |
Authentiek |
|
Kardinaliteit |
0..1 |
|
Domein |
|
|
– Naam |
Meetwaarde 3.0 |
|
– Eenheid |
cm (centimeter) |
|
– Waardebereik |
0 tot 200 |
|
Regels |
Het attribuut moet aanwezig zijn wanneer de waarde van het attribuut secundaire ontvangstspoel aanwezig gelijk is aan ja. Het attribuut mag niet aanwezig zijn in alle andere gevallen. De relatieve positie secundaire ontvangstspoel moet kleiner zijn dan de waarde van relatieve positie primaire ontvangstspoel. De relatieve positie secundaire ontvangstspoel mag niet groter zijn dan de waarde van het attribuut lengte instrument |
|
Mogelijk geen waarde |
Ja |
|
Reden geen waarde |
Voor IMBRO/A-gegevens mag de waarde ontbreken. |
|
Toelichting |
Het meetinstrument kan twee ontvangstspoelen bevatten. Bij aanwezigheid van een tweede spoel is dit de Short Normal. |
|
Type gegeven |
Attribuut van Instrumentconfiguratie |
|
Definitie |
Indicatie of spoelfrequentie bekend is. |
|
Juridische status |
Authentiek |
|
Kardinaliteit |
1 |
|
Domein |
|
|
– Naam |
IndicatieJaNee |
|
– Naam IMBRO/A |
IndicatieJaNeeOnbekend |
|
– Type |
Waardelijst niet uitbreidbaar |
|
Type gegeven |
Attribuut van Instrumentconfiguratie |
|
Definitie |
De frequentie van een elektrisch of magnetisch veld geeft aan hoe vaak het veld per seconde van richting en sterkte wisselt. |
|
Juridische status |
Authentiek |
|
Kardinaliteit |
0..1 |
|
Domein |
|
|
– Naam |
Meetwaarde 3.0 |
|
– Eenheid |
kHz |
|
– Waardebereik |
0 tot 100 |
|
Regels |
Het attribuut moet aanwezig zijn wanneer de waarde van het attribuut spoelfrequentie bekend gelijk is aan ja. |
|
Mogelijk geen waarde |
Ja |
|
Reden geen waarde |
Voor IMBRO/A-gegevens mag de waarde ontbreken. |
|
Type gegeven |
Attribuut van Instrumentconfiguratie |
|
Definitie |
De totale lengte van het instrument. |
|
Juridische status |
Authentiek |
|
Kardinaliteit |
1 |
|
Domein |
|
|
– Naam |
Meetwaarde 3.0 |
|
– Eenheid |
cm (centimeter) |
|
– Waardebereik |
1 tot 300 |
|
Mogelijk geen waarde |
Ja |
|
Reden geen waarde |
Voor IMBRO/A-gegevens mag de waarde ontbreken. |

|
Type gegeven |
Entiteit |
|
Definitie |
De meetrecords behorende bij de elektromagnetische meting meetreeks. |
|
Type gegeven |
Attribuut van Elektromagnetische meting record |
|
Definitie |
De verticale positie wordt afgeleid van de positie van de bovenkant van de buis waarin de meting wordt uitgevoerd. |
|
Juridische status |
Authentiek |
|
Kardinaliteit |
1 |
|
Domein |
|
|
– Naam |
Meetwaarde 3.3 |
|
– Eenheid |
m (meter) |
|
– Waardebereik |
-750 tot 325 |
|
Type gegeven |
Attribuut van Elektromagnetische meting record |
|
Definitie |
De primaire meetwaarde van de elektromagnetische meting. |
|
Juridische status |
Authentiek |
|
Kardinaliteit |
1 |
|
Domein |
|
|
– Naam |
Meetwaarde 4.0 |
|
– Eenheid |
mS/m (milliSiemens/meter) |
|
– Waardebereik |
0 tot 3000 |
|
Toelichting |
Bij een elektromagnetische meting is deze waarde altijd aanwezig. Bij een meetinstrument met meerdere spoelen is dit de meting tussen de spoelen met het grootste afstandinterval. |
|
Type gegeven |
Attribuut van Elektromagnetische meting record |
|
Definitie |
De aanvullende secundaire meetwaarde van de elektromagnetische meting. |
|
Juridische status |
Authentiek |
|
Kardinaliteit |
0..1 |
|
Domein |
|
|
– Naam |
Meetwaarde 4.0 |
|
– Eenheid |
mS/m (milliSiemens/meter) |
|
– Waardebereik |
0 tot 3000 |
|
Regels |
Het attribuut moet aanwezig zijn wanneer de waarde van het attribuut secundaire ontvangstspoel aanwezig van de entiteit Instrumentconfiguratie gelijk is aan ja. Het attribuut mag niet aanwezig zijn in alle andere gevallen. |
|
Toelichting |
Bij een meetinstrument met meerdere ontvangstspoelen is dit de meting tussen de spoelen met het kleinste afstandsinterval, de short normal. |

|
Type gegeven |
Entiteit |
|
Definitie |
De meetreeks behorende bij de elektromagnetische meting. |
|
Toelichting |
Eén elektromagnetische meting leidt tot een reeks van elektromagnetische meetrecords. Deze meetrecords met elk een elektromagnetische meting op een bepaalde verticale positie worden gegroepeerd in een elektromagnetische meting meetreeks. |
|
Type gegeven |
Gegevensgroep van Elektromagnetische meting meetreeks |
|
Definitie |
De meetrecords behorende bij de elektromagnetische meting meetreeks. |
|
Juridische status |
Authentiek |
|
Kardinaliteit |
1..* |
|
Doel |
Elektromagnetische meting record |

|
Type gegeven |
Entiteit |
|
Definitie |
De kenmerken van de geo-ohmkabelmeting die geleid hebben tot het verkrijgen van een reeks meetwaardes gemeten aan een geo-ohmkabel aan een monitoringbuis van een grondwatermonitoringput. |
|
Regels |
De entiteit moet aanwezig zijn wanneer de waarde van het attribuut soort bepaling van de entiteit Bepaling formatieweerstand gelijk is aan geoohmkabelMeting. De entiteit mag niet aanwezig zijn in alle andere gevallen. |
|
Toelichting |
Formatieweerstandonderzoek wordt uitgevoerd of volgens de electromagnetische meetmethode of volgens de geoohmkabel meetmethode |
|
Type gegeven |
Attribuut van Geo-ohmkabel meetmethode |
|
Definitie |
De datum waarop de meting is uitgevoerd. |
|
Juridische status |
Authentiek |
|
Kardinaliteit |
1 |
|
Domein |
|
|
– Naam |
Datum |
|
Toelichting |
Deze datum is voor gebruikers de belangrijkste datum, omdat dit de datum is waarop meetwaarden betrekking hebben. |
|
Type gegeven |
Attribuut van Geo-ohmkabel meetmethode |
|
Definitie |
Het KvK-nummer van de onderneming of de maatschappelijke activiteit van de rechtspersoon die voor de bronhouder geldt als verantwoordelijk voor de uitvoering van de meting, of het equivalent daarvan in een handelsregister van een andere lidstaat van de Europese Unie dan Nederland. |
|
Juridische status |
Authentiek |
|
Kardinaliteit |
1 |
|
Domein |
|
|
– Naam |
Organisatie |
|
Regels |
De onderneming moet binnen de basisregistratie ondergrond als uitvoerder van formatieweerstandonderzoek bekend zijn. |
|
Toelichting |
Het gegeven wordt alleen uitgeleverd aan de dataleverancier en de bronhouder. |
|
Type gegeven |
Attribuut van Geo-ohmkabel meetmethode |
|
Definitie |
De procedure die aangeeft onder welke afspraken de bepaling is uitgevoerd. |
|
Juridische status |
Authentiek |
|
Kardinaliteit |
1 |
|
Domein |
|
|
– Naam |
Bepalingsprocedure |
|
– Type |
Waardelijst uitbreidbaar |
|
Type gegeven |
Attribuut van Geo-ohmkabel meetmethode |
|
Definitie |
Het protocol of werkvoorschrift dat is toegepast bij de beoordeling van de kwaliteit van de meting. |
|
Juridische status |
Authentiek |
|
Kardinaliteit |
1 |
|
Domein |
|
|
– Naam |
Beoordelingsprocedure |
|
– Type |
Waardelijst uitbreidbaar |
|
Mogelijk geen waarde |
Ja |
|
Reden geen waarde |
Voor IMBRO/A-gegevens mag de waarde ontbreken. |
|
Type gegeven |
Gegevensgroep van Geo-ohmkabel meetmethode |
|
Definitie |
De meetwaarde is de gemeten weerstand over een meetpaar. |
|
Juridische status |
Authentiek |
|
Kardinaliteit |
1..* |
|
Doel |
Geo-ohmmeting meetwaarde |
|
Type gegeven |
Associatie van Geo-ohmkabel meetmethode |
|
Definitie |
De schijnbare formatieweerstand berekening die gebruikt is bij de geo-ohmmeting |
|
Kardinaliteit |
1 |
|
Relatiesoort naam |
gebruikt in |
|
Relatierol naam |
gerelateerde schijnbare formatieweerstand berekening |
|
Bron |
Geo-ohmkabel meetmethode |
|
Doel |
Berekende schijnbare formatieweerstand |
|
Regels IMBRO/A |
De entiteit Schijnbare formatieweerstand berekening mag voor IMBRO/A gegevens ontbreken |

|
Type gegeven |
Entiteit |
|
Definitie |
De kenmerken van een geo-ohmmeting meetwaarde. |
|
Type gegeven |
Attribuut van Geo-ohmmeting meetwaarde |
|
Definitie |
De weerstand is de gemeten weerstand over een meetpaar. |
|
Juridische status |
Authentiek |
|
Kardinaliteit |
1 |
|
Domein |
|
|
– Naam |
Meetwaarde 4.0 |
|
– Eenheid |
Ohm |
|
– Waardebereik |
vanaf 0 |
|
Mogelijk geen waarde |
Ja |
|
Reden geen waarde |
De waarde mag alleen ontbreken wanneer tijdens de meting geconstateerd wordt dat een van de elektrodes defect is. |
|
Type gegeven |
Associatie van Geo-ohmmeting meetwaarde |
|
Definitie |
De meetconfiguratie waarmee de geo-ohmmeting is uitgevoerd |
|
Kardinaliteit |
1 |
|
Relatiesoort naam |
uitgevoerd met |
|
Relatierol naam |
gerelateerde meetconfiguratie |
|
Bron |
Geo-ohmmeting meetwaarde |
|
Doel |
Meetconfiguratie |

|
Type gegeven |
Entiteit |
|
Definitie |
De meetconfiguratie waarmee de geo-ohmkabelmeting is gedaan. |
|
Toelichting |
Iedere individuele meting aan een geo-ohmkabel wordt aan de hand van een meetconfiguratie gedaan. Een meetconfiguratie bestaat uit één paar meetelektrodes en één paar stroomelektrodes. De meetconfiguratie blijft gedurende het onderzoek ongewijzigd zolang de samenstelling van het meetpaar en elektrodepaar ongewijzigd blijven. |
|
Type gegeven |
Attribuut van Meetconfiguratie |
|
Definitie |
Het door de bronhouder aangeleverde identificerend gegeven van de meetconfiguratie |
|
Juridische status |
Authentiek |
|
Kardinaliteit |
1 |
|
Domein |
|
|
– Naam |
Tekst 40 |
|
Regels |
De waarde van het attribuut moet uniek zijn binnen het formatieweerstandonderzoek. |
|
Type gegeven |
Gegevensgroep van Meetconfiguratie |
|
Definitie |
De samenstelling van het paar meetelektrodes. |
|
Juridische status |
Authentiek |
|
Kardinaliteit |
1 |
|
Doel |
Elektrodepaar |
|
Regels |
De waarde van het attribuut mag niet gelijk aan de waarde van het attribuut stroompaar. |
|
Type gegeven |
Gegevensgroep van Meetconfiguratie |
|
Definitie |
De samenstelling van het paar stroomelektrodes. |
|
Juridische status |
Authentiek |
|
Kardinaliteit |
1 |
|
Doel |
Elektrodepaar |
|
Regels |
De waarde van het attribuut mag niet gelijk aan de waarde van het attribuut meetpaar. |
|
Mogelijk geen waarde |
Ja |
|
Reden geen waarde |
Voor IMBRO/A-gegevens mag de waarde ontbreken |

|
Type gegeven |
Entiteit |
|
Definitie |
De elektrodes waaruit een elektrodepaar is samengesteld. |
|
Type gegeven |
Gegevensgroep van Elektrodepaar |
|
Definitie |
De eerste elektrode van een elektrodepaar. |
|
Juridische status |
Authentiek |
|
Kardinaliteit |
1 |
|
Doel |
GMW-elektrodeverwijzing |
|
Regels |
De waarde van het attribuut mag niet gelijk zijn aan elektrode2. |
|
Type gegeven |
Gegevensgroep van Elektrodepaar |
|
Definitie |
De tweede elektrode van een elektrodepaar. |
|
Juridische status |
Authentiek |
|
Kardinaliteit |
1 |
|
Doel |
GMW-elektrodeverwijzing |
|
Regels |
De waarde van het attribuut mag niet gelijk zijn aan elektrode1. |

|
Type gegeven |
Entiteit |
|
Definitie |
De gegevens die nodig zijn voor de unieke identificatie van een specifieke elektrode van een geo-ohmkabel aan een buis in een grondwatermonitoringput. |
|
Toelichting |
Gewoonlijk volstaat één geoohmkabel voor het bepalen van de geleidbaarheid van het grondwater dat in de put ontsloten is, maar het is mogelijk om meerdere kabels onder elkaar te plaatsen. Deze krijgen in GMW een nummer. |
|
Type gegeven |
Attribuut van GMW-elektrodeverwijzing |
|
Definitie |
De identificatie van de grondwatermonitoringput in de basisregistratie ondergrond |
|
Juridische status |
Authentiek |
|
Kardinaliteit |
1 |
|
Domein |
|
|
– Naam |
Registratieobjectcode |
|
– Type |
Code |
|
– Opbouw |
GMWNNNNNNNNNNNN |
|
Type gegeven |
Attribuut van GMW-elektrodeverwijzing |
|
Definitie |
Het identificerende nummer van de monitoringbuis in de grondwatermonitoringput in de basisregistratie ondergrond. |
|
Juridische status |
Authentiek |
|
Kardinaliteit |
1 |
|
Domein |
|
|
– Naam |
Nummer |
|
Type gegeven |
Attribuut van GMW-elektrodeverwijzing |
|
Definitie |
Het identificerende nummer van de geo-ohmkabel aan de monitoringsbuis van een grondwatermonitoringput in de basisregistratie ondergrond. |
|
Juridische status |
Authentiek |
|
Kardinaliteit |
1 |
|
Domein |
|
|
– Naam |
Nummer |
|
Type gegeven |
Attribuut van GMW-elektrodeverwijzing |
|
Definitie |
Het identificerende nummer van de elektrode van een geo-ohmkabel in de grondwatermonitoringput in de basisregistratie ondergrond. |
|
Juridische status |
Authentiek |
|
Kardinaliteit |
1 |
|
Domein |
|
|
– Naam |
Nummer |
|
Type gegeven |
Attribuut van GMW-elektrodeverwijzing |
|
Definitie |
De elektrodepositie van de elektrode aan een geo-ohmkabel in de grondwatermonitoringput in de basisregistratie ondergrond. |
|
Juridische status |
Authentiek |
|
Kardinaliteit |
1 |
|
Domein |
|
|
– Naam |
Meetwaarde 3.3 |
|
– Eenheid |
m (meter) |
|
– Waardebereik |
-750 tot 325 |
|
Toelichting |
De positie van een elektrode wordt nooit direct bepaald. Bij inrichting van de grondwatermonitoringput wordt de positie afgeleid van de positie van de bovenkant van de buis. |
|
Type gegeven |
Attribuut van GMW-elektrodeverwijzing |
|
Definitie |
De toestand die aangeeft of de elektrode gebruikt kan worden voor grondwatermonitoring. |
|
Juridische status |
Authentiek |
|
Kardinaliteit |
1 |
|
Domein |
|
|
– Naam |
Elektrodestatus |
|
– Type |
Waardelijst uitbreidbaar |
|
Regels |
De waarde van het attribuut moet gelijk zijn aan gebruiksklaar of onbekend |

|
Type gegeven |
Entiteit |
|
Definitie |
Het totaal van formatieweerstand berekeningen. |
|
Toelichting |
Als bij de Geo-ohmkabel meetmethode onder het IMBR/A-regime de waarde van het attribuut stroompaar van de entiteit Meetconfiguratie ontbreekt, dan kan er geen schijnbare formatieweerstand berekend worden. In dat geval ontbreekt de entiteit Berekende schijnbare formatieweerstand. |
|
Type gegeven |
Attribuut van Berekende schijnbare formatieweerstand |
|
Definitie |
Het KvK-nummer van de onderneming of de maatschappelijke activiteit van de rechtspersoon die voor de bronhouder geldt als verantwoordelijk voor de uitvoering van de berekening van de schijnbare formatieweerstand, of het equivalent daarvan in een handelsregister van een andere lidstaat van de Europese Unie dan Nederland. |
|
Juridische status |
Niet-authentiek |
|
Kardinaliteit |
1 |
|
Domein |
|
|
– Naam |
Organisatie |
|
Regels |
De onderneming moet binnen de basisregistratie ondergrond als uitvoerder van formatieweerstandonderzoek bekend zijn. |
|
Mogelijk geen waarde |
Ja |
|
Reden geen waarde |
Voor IMBRO/A-gegevens mag de waarde ontbreken. |
|
Toelichting |
Het gegeven wordt alleen uitgeleverd aan de dataleverancier en de bronhouder. |
|
Type gegeven |
Attribuut van Berekende schijnbare formatieweerstand |
|
Definitie |
Het protocol of werkvoorschrift dat is toegepast bij de beoordeling van de kwaliteit van de berekening. |
|
Juridische status |
Niet-authentiek |
|
Kardinaliteit |
1 |
|
Domein |
|
|
– Naam |
Beoordelingsprocedure |
|
– Type |
Waardelijst uitbreidbaar |
|
Mogelijk geen waarde |
Ja |
|
Reden geen waarde |
Voor IMBRO/A-gegevens mag de waarde ontbreken. |
|
Type gegeven |
Gegevensgroep van Berekende schijnbare formatieweerstand |
|
Definitie |
De meetreeks behorende bij de berekende schijnbare formatieweerstand. |
|
Juridische status |
Authentiek |
|
Kardinaliteit |
1 |
|
Doel |
Schijnbare formatieweerstand meetreeks |

|
Type gegeven |
Entiteit |
|
Definitie |
De meetreeks behorende bij de berekende schijnbare formatieweerstand |
|
Type gegeven |
Gegevensgroep van Schijnbare formatieweerstand meetreeks |
|
Definitie |
De meetrecords behorende bij de elektromagnetische meting meetreeks. |
|
Juridische status |
Authentiek |
|
Kardinaliteit |
1..* |
|
Doel |
Schijnbare formatieweerstand record |

|
Type gegeven |
Entiteit |
|
Definitie |
De, al dan niet door het meetinstrument, berekende formatieweerstand op een bepaalde diepte. |
|
Toelichting |
Bij de elektromagnetische meting wordt de geleidbaarheid van de formatie op een bepaalde diepte veelal berekend door het instrument. De reciproke waarde van de formatiegeleidbaarheid wordt berekend. Bij de geo-ohmkabelmeting moet de meetwaarde met behulp van de meetconfiguratie omgerekend worden van weerstand naar schijnbare formatieweerstand. |
|
Type gegeven |
Attribuut van Schijnbare formatieweerstand record |
|
Definitie |
De verticale positie waarop de formatieweerstand is bepaald. |
|
Juridische status |
Authentiek |
|
Kardinaliteit |
1 |
|
Domein |
|
|
– Naam |
Meetwaarde 3.2 |
|
– Eenheid |
m (meter) |
|
– Waardebereik |
-750 tot 325 |
|
Toelichting |
De verticale positie wordt afgeleid van de positie van de bovenkant van de monitoringbuis.waarin de meting wordt uitgevoerd. |
|
Type gegeven |
Attribuut van Schijnbare formatieweerstand record |
|
Definitie |
De schijnbare formatieweerstand is de omrekening van de gemeten weerstand of gemeten geleidbaarheid op een bepaalde diepte naar een schijnbare formatieweerstand. |
|
Juridische status |
Authentiek |
|
Kardinaliteit |
1 |
|
Domein |
|
|
– Naam |
Meetwaarde 5.1 |
|
– Eenheid |
ohm.m |
|
– Waardebereik |
0 tot 10000 |
|
Type gegeven |
Attribuut van Schijnbare formatieweerstand record |
|
Definitie |
Het eindoordeel van de bronhouder over de kwaliteit van een individueel meetwaarde van de formatieweerstand op basis van een, voor de meting gebruikte, beoordelingsprocedure. |
|
Juridische status |
Authentiek |
|
Kardinaliteit |
1 |
|
Domein |
|
|
– Naam |
StatusKwaliteitscontrole |
|
– Type |
Waardelijst uitbreidbaar |
De lijst van protocollen en werkwijzen die worden toegepast bij de beoordeling van de kwaliteit van de meetwaarden.
|
Waarde |
IMBRO |
IMBRO/A |
Omschrijving |
|---|---|---|---|
|
QCProtocolFormatieweerstandonderzoek2021 |
✓ |
✓ |
QC-protocol Formatieweerstandsonderzoek (2021) |
|
oordeelDeskundige |
✓ |
✓ |
De beoordeling is gedaan door een expert, niet volgens een expliciet protocol of werkvoorschrift. |
|
vergelijkVoorgaandeMetingen |
✓ |
✓ |
De gegevens zijn vergeleken met reeds eerder opgenomen gegevens. |
|
onbekend |
✓ |
Het is onbekend volgens welke procedure de beoordeling is gedaan (IMBRO/A kwaliteitsregime). |
De lijst van procedures die voor de bepalingen in het formatieweerstandonderzoek worden toegepast.
|
Waarde |
IMBRO |
IMBRO/A |
Omschrijving |
|---|---|---|---|
|
geen |
✓ |
✓ |
De meting is niet volgens een bepaalde procedure of praktijkrichtlijn uitgevoerd. |
|
werkinstructieWaternet |
✓ |
✓ |
De werkinstructie van Waternet. |
|
manualOpnameZoutwachterOasen |
✓ |
✓ |
Het handboek Opname Zoutwachter van Oasen |
|
onbekend |
✓ |
Het is onbekend volgens welke procedure de meting is gedaan (IMBRO/A kwaliteitsregime). |
De lijst van protocollen en werkwijzen die worden toegepast bij de beoordeling van de kwaliteit van de meetwaarden.
|
Waarde |
IMBRO |
IMBRO/A |
Omschrijving |
|---|---|---|---|
|
gebruiksklaar |
✓ |
✓ |
De elektrode is klaar voor het doen van metingen. |
|
nietGebruiksklaar |
✓ |
✓ |
De elektrode is niet klaar voor het doen van metingen. |
|
onbekend |
✓ |
Het is onbekend wat de status van de elektrode is. |
De lijst met mogelijke actuele fases van registratie waarin het object zich bevindt.
|
Waarde |
IMBRO |
IMBRO/A |
Omschrijving |
|---|---|---|---|
|
geregistreerd |
✓ |
✓ |
Het registeren van de gegevens van het object is gestart. De gegevens uit het eerste brondocument zijn in de registratie ondergrond vastgelegd. Er zijn daarna geen nieuwe gegevens geregistreerd. |
|
aangevuld |
✓ |
✓ |
Het registeren van de gegevens van het object heeft na de start van de registratie een vervolg gekregen. De gegevens in de registratie ondergrond zijn minimaal een keer aangevuld met nieuwe gegevens. |
|
voltooid |
✓ |
✓ |
Het registeren van de gegevens van het object is voltooid. Alle gegevens zijn in de registratie ondergrond vastgelegd en er kunnen geen nieuwe gegevens meer worden geregistreerd. |
De lijst van mogelijke typen bepalingen van de formatieweerstand.
|
Waarde |
IMBRO |
IMBRO/A |
Omschrijving |
|---|---|---|---|
|
elektromagnetischeBepaling |
✓ |
✓ |
Bepaling gebaseerd op de wijze waarop de ondergrond opgewekte elektromagnetische velden beïnvloedt. |
|
geoohmkabelBepaling |
✓ |
✓ |
Bepaling gebaseerd op de wijze waarop de ondergrond de elektrische weerstand beïnvloedt bij het injecteren van een elektrische stroom. |
De lijst van de mogelijke uitkomsten van het eindoordeel van de bronhouder over de kwaliteit van individuele metingen.
|
Waarde |
IMBRO |
IMBRO/A |
Omschrijving |
|---|---|---|---|
|
afgekeurd |
✓ |
✓ |
Er is reden om dit gegeven als onjuist te beschouwen op basis van de gehanteerde beoordelingsprocedure. De werkelijke waarde kan niet achterhaald worden |
|
goedgekeurd |
✓ |
✓ |
Er is geen reden om aan de juistheid van dit gegeven te twijfelen op basis is van de gehanteerde beoordelingsprocedure. |
|
onbeslist |
✓ |
✓ |
Er zijn twijfels over de juistheid van dit gegeven, maar uitsluitsel kon niet gegeven worden op basis van de gehanteerde beoordelingsprocedure. |
|
onbekend |
✓ |
Er is geen beoordeling gedaan van de kwaliteit, of het is onbekend of er een beoordeling is gedaan (IMBRO/A kwaliteitsregime). |
Grondwater is een belangrijke bestaansbron. Het grondwater wordt daarom in Nederland op grote schaal gemonitord en beheerd. Het beheer van het grondwater richt zich op de hoeveelheid grondwater en de kwaliteit ervan. Om dit beheer goed te kunnen uitvoeren, wordt in Nederland de toestand van het grondwater over langere tijd gevolgd. Dat heet grondwatermonitoring. Er wordt daarbij gekeken naar de grondwaterstand (kwantiteit), en naar de samenstelling van het grondwater (kwaliteit). Hiervoor worden ook regelmatig (periodiek) Formatieweerstandonderzoeken uitgevoerd. Door het verzamelen van deze meetgegevens kan (de verandering) van het (relatieve) saliniteitsgehalte van het grondwater in de ondergrond rondom grondwatermonitoring putten worden afgeleid.
In het domein grondwatermonitoring staan de grondwatermonitoringnetten centraal. Deze zijn ingericht om het grondwater in Nederland te kunnen beheren. Het doel waarvoor een monitoringnet is ingesteld, het monitoringdoel, beperkt zich in veel gevallen tot kwantiteit of kwaliteit (waaronder de uit formatieweerstand af te leiden saliniteit), maar het komt ook voor dat onderzoek aan zowel de kwantiteit als de kwaliteit wordt gedaan binnen hetzelfde grondwatermonitoringnet.
Grondwatermonitoring houdt in dat de toestand van het grondwater in een bepaald gebied, of eigenlijk in een bepaald deel van de ondergrond, over langere tijd gevolgd wordt. De grootte van het gebied en de diepte van monitoring verschillen per grondwatermonitoringnet. Ook de duur van monitoring wisselt sterk.
In het Besluit basisregistratie ondergrond is omschreven welke vormen van monitoring onder deze basisregistratie vallen. Het belangrijkste criterium is het type organisatie dat verantwoordelijk is voor het beheer van het grondwater: de grondwatermonitoring moet door, of in opdracht van, een bestuursorgaan, de bronhouder, worden uitgevoerd. Verder is er een beperking aan de tijdschaal gesteld. Formatieweerstandonderzoek is gebaat bij het frequent en meerjarig verzamelen van gegevens. Wanneer een monitoringnet is ingesteld om de toestand van het grondwater over een langere periode van ten minste 1 jaar en met meerdere meetmomenten, dan valt het altijd onder de basisregistratie ondergrond. Aan de ruimtelijke schaal van monitoring zijn voor de basisregistratie ondergrond geen grenzen gesteld, afgezien van het feit dat voor de gehele basisregistratie ondergrond geldt dat het gegevens bevat over de ondergrond van Nederland en zijn Exclusieve Economische Zone (EEZ). De EEZ is het gebied op de Noordzee waar Nederland economische rechten heeft.
In de Regels omtrent de basisregistratie ondergrond en het Besluit basisregistratie ondergrond staat dat de BRO 'voorlopig' respectievelijk 'vooralsnog' geen milieukwaliteitsinformatie bevat. Voor het grondwatermonitoringdomein zijn grondwatersamenstellingsonderzoeksgegevens uit monitoringnetten rondom milieuhygiënische projecten, waarin het met name gaat om het monitoren van de verontreiniging van de bodem en het grondwater, daarmee voorlopig buiten scope geplaatst. Op 18 december 2018 is in de Tweede Kamer een motie aangenomen waarin de regering wordt verzocht 'om informatie over bodemverontreiniging in de basisregistratie ondergrond op te nemen' (Kamerstuk Motie 34864-19). Momenteel is nog niet bekend wat de gevolgen van deze motie zullen zijn voor de scope van formatieweerstandonderzoek
De bestuursorganen die langdurig het grondwater (laten) monitoren op grondwaterkwantiteit, omdat zij daarin een wettelijke taak hebben, zijn Rijksoverheidsorganisaties (Rijkswaterstaat, Ministerie van Defensie), Provincies, Waterschappen, Gemeentes en bestuurlijke samenwerkingsverbanden. Daarnaast zijn er (semi)private organisaties die vanuit vergunningsplicht het grondwater langdurig monitoren op grondwaterkwantiteit, in opdracht van bevoegd gezag. Dit zijn bijvoorbeeld Gasunie, Prorail, drinkwaterbedrijven, grondwater onttrekkende industrie, (ondiepe) bodemenergie-exploitanten (bedrijven, ziekenhuizen, overige instellingen), natuurterreinbeheerorganisaties en exploitanten van ondiepe minerale delfstoffen. Deze organisaties doen periodiek grondwaterstandonderzoek en hebben daarvoor grondwatermonitoringnetten en meetplannen.
De volledige scopeafbakening is beschreven in het Scopedocument Formatieweerstandonderzoek. (FRD)
Het domein grondwatermonitoring in de basisregistratie ondergrond (BRO) omvat de volgende vijf registratieobjecten:
• Grondwatermonitoringnet;
• Grondwatermonitoringput;
• Grondwatersamenstellingsonderzoek (grondwaterkwaliteit);
• Grondwaterstandonderzoek (grondwaterkwantiteit);
• Formatieweerstandonderzoek (grondwaterkwaliteit).
In de voorliggende catalogus gaat het over het registratieobject Formatieweerstandonderzoek.
In de technische landelijke voorziening van de basisregistratie ondergrond worden Engelstalige benamingen gehanteerd voor de registratieobjecten. Omwille van de aansluiting hiermee worden voor de registratieobjecten Engelstalige afkortingen gebruikt. In deze catalogus worden alleen de Engelstalige afkortingen en verder de Nederlandstalige termen gebruiken.
• Grondwatermonitoringnet wordt afgekort tot GMN (Groundwater Monitoring Network);
• Grondwatermonitoringput wordt afgekort tot GMW (Groundwater Monitoring Well);
• Grondwatersamenstellingsonderzoek wordt afgekort tot GAR (Groundwater Analysis Report);
• Grondwaterstandonderzoek wordt afgekort tot GLD (Groundwater Level Dossier);
• Formatieweerstandonderzoek wordt afgekort tot FRD (Formation Resistance Dossier).

Figuur 2 De samenhang tussen de vijf registratieobjecten binnen het grondwatermonitoring domein.
Een grondwatermonitoringput betreft de constructie die gebruikt wordt om standen en/of de samenstelling van het grondwater te meten. Gewoonlijk bestaat een put uit een samenstel van buizen dat aan het oppervlak wordt beschermd tegen invloeden van buitenaf. Via de buizen wordt het grondwater dat zich op een bepaalde diepte bevindt ontsloten. Het deel van de buis waardoor het grondwater de buis binnen kan komen is het filter. Elke buis heeft één filter. Een filter fungeert als meetpunt in de basisregistratie ondergrond. Informatie over grondwatermonitoringput is beschreven in de Catalogus Grondwatermonitoringput.
In bepaalde delen van Nederland worden bij inrichting van de put soms geo-ohmkabels aan een buis bevestigd. Dit zijn kabels die voorzien zijn van elektroden en aangesloten kunnen worden op een meetkastje. De kabels worden traditioneel gebruikt om de elektrische weerstand van de formatie te kunnen monitoren. De weerstand is een indicatie voor het zoutgehalte. Vroeger werden de geo-ohmkabels daarom wel zoutwachters genoemd. De elektroden vormen per paar een meetpunt.
Binnen het grondwaterdomein in de basisregistratie ondergrond kent alleen de grondwatermonitoringput een fysieke locatie. De vier andere registratieobjecten zijn aan het registratieobject grondwatermonitoringput gekoppeld en hebben daarmee indirect een locatie. Bij formatieweerstandonderzoek ligt de verwijzing vast naar de monitoringbuis in de grondwatermonitoringput waarin het onderzoek is uitgevoerd. Daarnaast wordt gebruik gemaakt van een verwijzing naar elektrodes als onderdeel van een geo-ohmkabel die bevestigd is aan een monitoringbuis van een grondwatermonitoringput.
Bij grondwaterstandonderzoeken, grondwatersamenstellingsonderzoeken en formatieweerstandonderzoeken ligt tevens de verwijzing vast naar één of meerdere grondwatermonitoringnetten ten behoeve waarvan het onderzoek is uitgevoerd.
Een grondwatermonitoringnet is een verzameling locaties waar, voor een bepaald monitoringdoel met een bepaald wettelijk kader, periodiek onderzoek aan het grondwater op een bepaalde diepte wordt gedaan om de toestand van het grondwater te kunnen bepalen en de eventuele veranderingen erin te kunnen volgen. Het grondwatermonitoringnet weerspiegelt de groepering van onderzoeksgegevens door de bronhouder op basis van het doel van de monitoring. Het registratieobject vergroot daarmee de hergebruikswaarde voor afnemers van de gegevens van de basisregistratie ondergrond. Informatie over grondwatermonitoringnet is beschreven in de Catalogus Grondwatermonitoringnet.
Een grondwatermonitoringnet valt onder de verantwoordelijkheid van één bronhouder en heeft een vastgesteld monitoringdoel. In de praktijk kan het voorkomen dat een formatieweerstandonderzoek ten behoeve van meer dan één doel wordt uitgevoerd. Omdat er voor afzonderlijke monitoringdoelen verschillende grondwatermonitoringnetten zijn, betekent dit voor de basisregistratie ondergrond dat formatieweerstandonderzoeken kunnen toebehoren aan één of meerdere grondwatermonitoringnetten.
Een formatieweerstandonderzoek is een monitorings-activiteit waarbij gedurende de levensduur (van meetsysteem en/of put) met een zekere frequentie herhaaldelijk de schijnbare formatieweerstand met behulp van een meetinstrument, in of aan de grondwatermonitoringput, wordt bepaald.
De schijnbare weerstand is de weerstand (of de reciproke: geleidbaarheid) die doorgaans wordt gemeten, dit is de totale weerstand van de ondergrond binnen het bereik van het meetinstrument.
De term 'schijnbaar' wordt gebruikt omdat niet alleen de weerstand van de formatie wordt gemeten, maar de totale elektrische weerstand van de formatiematrix (de ondergrond waarin de put is geplaatst), het daarin aanwezige grondwater en het aanvulmateriaal rond de monitoringbuis, inclusief de eigenschappen van de put. Deze formatie weerstand representeert dus de schijnbare elektrische weerstand van zowel de ondergrond (matrix), het grondwater als het aanvulmateriaal rond de monitoringbuis.
Het doel van het formatieweerstandonderzoek is het vaststellen van (de verandering van) het (relatieve) saliniteitsgehalte van het grondwater in de ondergrond direct rondom de locatie van het meetinstrument.
Er zijn twee type meetinstrumenten: Een geo-ohm meetinstrument bestaande uit een kabel met metalen elektroden, geplaatst aan de buitenzijde van een monitoringbuis van de monitoringput, en een elektromagnetische meetinstrument dat in een monitoringbuis van een grondwatermonitoringput wordt neergelaten. Beiden dienen een indringingsdiepte te hebben tot in de ondergrond rond de monitoringput. Dit is het geval als respectievelijk de afstand tussen de elektroden en de afstand tussen de elektromagnetische spoelen voldoende groot is. Zodanig dat ruim tot buiten de invloedsfeer van de monitoringput gemeten wordt.
Binnen het meetbereik van de metingen moeten de grondwatermonitoringput en de monitoringbuis uit niet elektrisch geleidende materialen bestaan. Indien een metalen object zich binnen het meetbereik van een meetinstrument bevindt, dan verstoort dat de metingen.
Om de overgang tussen zout- en zoetwater in de tijd te kunnen monitoren worden de absolute metingen gebruikt en geïnterpreteerd als relatieve metingen: dat wil zeggen, verandering in de meting wordt toegeschreven aan de verandering van saliniteit in het grondwater. Hierbij wordt ervan uit gegaan dat de formatiematrix niet verandert, maar dat alleen de saliniteit van het grondwater verandert, bijvoorbeeld als gevolg van zoetwateronttrekking.
Naast het vaststellen van eventuele veranderingen in het twee dimensiole profiel (diepte-tijd) is ook een nadere interpretatie van deze basisdata in samenhang met de lithologie mogelijk waardoor meer exacte waarden van het elektrisch geleidend vermogen van het grondwater mogelijk is.
Beide nadere interpretaties vallen buiten de scope van dit registratieobject.
Het proces waarin grondwaterstandonderzoeksgegevens in de praktijk ontstaan is schematisch weergegeven in de onderstaande figuur en wordt daaronder beschreven. Daarbij wordt benadrukt dat de precieze invulling van de processtappen in de praktijk vaak afhankelijk is van het gebruiksdoel en het toepassingsgebied van de monitoring. Het komt ook voor dat niet alle beschreven stappen worden doorlopen. De figuur geeft het volledige proces, van vaststellen van de doelstelling tot en met registratie in de basisregistratie ondergrond. In deze catalogus beschrijven we alleen de onderdelen meten, controleren, omrekenen en beoordelen.

Figuur 3. De stappen in het bewerkingsproces, vanaf de originele meting tot aan de definitieve gegevens.
1. Meten
Twee in de praktijk gebruikte meetmethodes opgenomen in de BRO zijn: de meetmethode waarbij de meting plaatsvindt met behulp van een geo-ohmkabel en de meetmethode waarbij de meting plaatsvindt via een elektromagnetische meting.
De geo-ohmmeting wordt uitgevoerd op een geo-ohmkabel. Dit is een kabel met elektrodes die vast zit aan de constructie van een monitoringbuis in een grondwatermonitoringput.
Het proces waarbij gegevens van een formatieweerstandonderzoek onderzoek ontstaan verloopt als volgt. In of aan een grondwatermonitoringput wordt de elektrische weerstand gemeten met behulp van elektrodeparen aan een geo-ohmkabel of met behulp van stroomspoelen in een elektromagnetisch meetinstrument.
De gegevens van een formatieweerstandonderzoek ontstaan gedurende de 'levensduur' van het onderzoek, dat wil zeggen: gedurende de monitoringsperiode. Een belangrijk uitgangspunt voor formatieweerstandonderzoek is dat er op min of meer vastomlijnde momenten (deel)gegevens geregistreerd worden als er daartoe aanleidingen zijn. Een formatieweerstandonderzoek wordt gedurende de levensduur steeds aangevuld met nieuwe observaties. Er ontstaat zo een tijdreeks van periodiek uitgevoerde formatieweerstandonderzoek metingen, via elektroden (elektrisch) of inductief (elektromagnetisch) verkregen.
2. Controleren
De meetreeksen van zowel de elektromagnetische meting als de meting met de geo-ohmkabel worden door de bronhouder en/of een derde partij gecontroleerd op fouten en afwijkingen o.a. aan de hand van de samenhang met andere beschikbare (meet)gegevens. Daarbij kunnen controles op integriteit, representativiteit, consistentie en/of plausibiliteit doorlopen worden. De controles en correcties leiden tot een keuring of oordeel over de kwaliteit en bruikbaarheid van de gegevens.
3. Omrekenen
De omrekening van gemeten weerstand en/of geleidbaarheid naar schijnbare formatieweerstand kan alleen plaatsvinden als er voldoende gegevens beschikbaar zijn over de meetconfiguratie.
Voor historische metingen die op de methode met de geo-ohmkabel zijn gebaseerd is dit niet altijd het geval. Deze historische meetwaardes zijn alleen te vergelijken met gegevens van hetzelfde paar van meetelektrodes maar van een andere datum. Alleen als de elektrodeposities en de onderlinge afstanden van de elektrodes van meetpaar en stroompaar bekend zijn kan de schijnbare formatieweerstand berekend worden en, indien gewenst, vergeleken worden met andere metingen.
Bij de elektromagnetische meting berekent het meetinstrument veelal de elektrische geleidbaarheid van de formatie. Deze geleidbaarheid is eenvoudig om te rekenen naar weerstand, namelijk door het getal 1 te delen door de gemeten geleidbaarheid. Dit wordt de reciproke waarde genoemd. Deze berekening vindt soms al plaats in het meetinstrument.
4. Beoordelen
De uitkomsten van het proces worden vastgelegd en leiden tot een status kwaliteitscontrole die een eindoordeel geeft over de bruikbaarheid van de meting.
In deze paragraaf wordt een beschrijvende toelichting geven op de gegevensinhoud van de belangrijkste entiteiten. De expliciete definities zijn te vinden in de tabellen van de gegevensdefinitie in hoofdstuk 5 Als eerste wordt de hoofdentiteit beschreven, daarna de overige entiteiten.
Het registratieobject Formatieweerstandonderzoek (FRD) bevat de meetwaardereeks(en) gemeten aan de buitenkant van een grondwatermonitoringput (geo-ohm) of de meetwaardereeks(en) gemeten in een monitoringbuis van een grondwatermonitoringput (elektromagnetisch). Daarnaast bevat het formatieweerstandonderzoek de berekende schijnbare formatieweerstand. Uitgangspunt is dat een formatieweerstandonderzoek één bronhouder heeft, maar wel uitgevoerd kan zijn ten behoeve van meerdere grondwatermonitoringnetten die van één of meerdere bronhouders kunnen zijn.
Een formatieweerstandonderzoek wordt uitgevoerd of volgens de electromagnetische meetmethode of volgens de geoohmkabel meetmethode, nooit met beide tegelijkertijd. Beide onderzoeken kunnen wel plaatsvinden in of aan de zelfde put, maar ze krijgen dan een ander BRO-ID.
De gegevens van een formatieweerstandonderzoek ontstaan gedurende de 'levensduur' van het onderzoek, dat wil zeggen: gedurende de monitoringsperiode. Een belangrijk uitgangspunt voor dit registratieobject is dat er op min of meer vastomlijnde momenten (deel)gegevens geregistreerd worden als er daartoe 'aanleidingen' zijn. Voorbeelden van aanleidingen zijn: het starten van het formatieweerstandonderzoek, het beschikbaar komen van meetgegevens en het beëindigen van het formatieweerstandonderzoek. Het resultaat van een formatieweerstandonderzoek wordt dus niet in één keer geregistreerd, na beëindiging van het monitoren.
Een formatieweerstandonderzoek wordt gedurende de levensduur steeds aangevuld met nieuwe metingen en berekeningen. De complete set van aanleidingen die zich voordoen gedurende de levensduur van het formatieweerstandonderzoek, en de daaruit af te leiden inhoud van berichten, zullen worden beschreven in de berichtencatalogus. In deze berichtencatalogus worden ook de mogelijke correctieberichten beschreven.
Een formatieweerstandonderzoek kan ten behoeve van meer dan één monitoringdoel worden uitgevoerd. Dit betekent dat een onderzoek in het kader van meerdere grondwatermonitoringnetten tegelijk uitgevoerd kan zijn. In het registratieobject grondwatermonitoringnet worden het doel van de monitoring (monitoringdoel) en het wettelijk kader waar dit doel uit volgt (kader aanlevering) geregistreerd. In het registratieobject formatieweerstandonderzoek wordt het monitoringdoel en het wettelijk kader waar dit doel uit volgt niet geregistreerd. Met de verwijzing van het grondwaterstandonderzoek naar één of meer grondwatermonitoringnetten (zie § 3.2 Domein grondwatermonitoring in de BRO) is het doel en het wettelijk kader van het formatieweerstandonderzoek indirect geregistreerd. De verwijzing naar het grondwatermonitoringnet wordt gemaakt op basis van het BRO-ID van het grondwatermonitoringnet.
Bij een formatieweerstandonderzoek wordt de verwijzing vastgelegd naar de monitoringbuis waar het onderzoek is uitgevoerd (zie § 3.2 Domein grondwatermonitoring in de BRO) grondwatermonitoring in de BRO). De verwijzing wordt gemaakt op basis van het BRO-ID van de grondwatermonitoringput in combinatie met het buisnummer van de monitoringbuis waarin het onderzoek is uitgevoerd.
De entiteit 'Bepaling formatieweerstand' is een kapstok voor twee meetmethodes om de (schijnbare) formatieweerstand te bepalen: de elektromagnetische meetmethode en de geo-ohmkabel meetmethode.
De elektromagnetische meetmethode is een methode om de schijnbare formatie weerstand vanuit de grondwatermonitoringput of een monitoringbuis te meten. De meting wordt uitgevoerd met een aan een kabel bevestigde elektromagnetische sonde die in een monitoringbuis wordt neergelaten. De sonde bestaat standaard uit twee of meer spoelen met een vaste afstand, waarbij de spoelen een elektromagnetisch signaal uitzenden. In tegenstelling tot de geo-ohmkabel metingen, waarbij de elektroden op een gefixeerde positie zitten, kunnen deze metingen op elke gewenste diepte worden uitgevoerd. Het meetbereik is niet alleen afhankelijk van de formatie waarin gemeten wordt, maar ook van de grootte en de stand van de spoelen alsmede de frequentie van het uitgezonden elektromagnetische signaal.
De meeste elektromagnetische instrumenten meten de schijnbare geleidbaarheid op twee afstanden vanaf de monitoringbuis, als deze veel verschillen dan is dit een indicatie voor beïnvloeding door het aanvulmateriaal rond de monitoringbuis.
Elektromagnetische metingen bestrijken vooral het lage weerstandsbereik goed, hoge weerstanden worden beter gemeten met de geo-ohmkabel metingen. Echter, voor de toepassing van het bepalen van zoet-zout overgangen zijn beide methoden uitermate geschikt.
Van iedere elektromagnetische meetreeks worden, naast locatie, diepte en meetwaarde, de datum van de meting en de uitvoerder van de meting vastgelegd. De uitvoerder is de partij die voor de bronhouder geldt als verantwoordelijk voor de uitvoering van de meting.
De kwaliteit van de metingen wordt beoordeeld. Hoe dit proces van beoordelen van de kwaliteit van de metingen verloopt, is beschreven in een werkvoorschrift of procedure, de beoordelingsprocedure. Bij het moment van vaststellen van deze versie van de catalogus is een aantal procedures beschreven en beschikbaar. Voor de partijen die deze procedures niet gebruiken maar op een andere, niet beschreven wijze beoordelen, is er de mogelijkheid om aan te geven dat beoordeeld is op basis van het oordeel van een deskundige. Omdat het voor een gebruiker waardevol is om te weten op welke wijze er is beoordeeld, is het de bedoeling dat de waardelijst van beoordelingsprocedures wordt aangevuld in een volgende versies van de catalogus.
Van iedere elektromagnetische meting wordt een aantal gegevens over het meetinstrument vastgelegd in de instrumentconfiguratie. Onderdeel van de instrumentconfiguratie is de instrumentconfiguratie ID. Dit is een door de bronhouder of dataleverancier te bepalen code van maximaal 40 karakters die de kenmerken van een instrumentconfiguratie uniek identificeren. Binnen het registratieobject moet deze ID uniek zijn. De instrumentconfiguratie ID kan bijvoorbeeld gebruikt worden bij aanvullende leveringen van een formatieweerstandonderzoek: Wanneer een meting wordt aangeleverd die dezelfde instrumentconfiguratie heeft als een meting die al geregistreerd is, kan de bronhouder/dataleverancier ervoor kiezen om niet alle instrumentconfiguratiekenmerken opnieuw aan te leveren maar in plaats daarvan te verwijzen naar de reeds geregistreerde instrumentconfiguratie door alleen de instrumentconfiguratie ID van de reeds geregistreerde instrumentconfiguratie aan te leveren. De overige instrumentconfiguratiekenmerken hoeven in dit geval niet opnieuw aangeleverd te worden.

Figuur 4 Elektromagnetische meting
De afstand tussen de spoelen en de spoelfrequentie hebben invloed op de indringingsdiepte van het elektromagnetische signaal. De relatieve positie van de zendspoel is de afstand tussen de bovenkant van het instrument en de zendspoel. Deze afstand mag niet groter zijn dan de lengte van het instrument. De relatieve positie van de eerste ontvangstspoel is de afstand tussen de bovenkant van het instrument en de eerste elektromagnetische ontvangstspoel. Een instrument kan meerdere ontvangstspoelen bevatten. De aanwezigheid van een tweede ontvangstspoel wordt geregistreerd alsmede de afstand tussen de bovenkant van het instrument en de tweede spoel. Van het instrument wordt ook de totale lengte vastgelegd.
Een elektromagnetische meting leidt tot een reeks van elektromagnetische meetrecords. Deze meetrecords met elk een elektromagnetische meting op een bepaalde verticale positie worden gegroepeerd in een elektromagnetische meetreeks. Hierbij hebben alle records in de reeks dezelfde meet-eigenschappen. Van elke elektromagnetische meetreeks wordt een meetreeks-ID vastgelegd. Dit is een door de bronhouder te bepalen meetreeks-ID dat de elektromagnetische meetreeks uniek identificeert. Binnen het registratieobject moet dit meetreeks-ID uniek zijn.
Naast de meetwaarde dient in een meetrecord ook de verticale positie te worden vastgelegd. Omdat een elektromagnetische meting wordt uitgevoerd in een monitoringbuis van een grondwatermonitoringput, wordt de verticale positie gemeten te opzichte van de bovenkant buis zoals die is vastgelegd in GMW.
Bij iedere verticale positie wordt in ieder geval één meetwaarde vastgelegd. Deze eerste schijnbare formatiegeleidbaarheid wordt uitgedrukt in (milli)Siemens per meter (mS/m). Bij een sonde met meerdere ontvangstspoelen is dit de meting met de grootste indringingsdiepte, de 'long normal'. Bij een sonde met twee ontvangstspoelen geeft de meting met de kleinste indringingsdiepte een indicatie van de invloed van het buismateriaal en het aanvulmateriaal rond de buis op het meetresultaat. Deze meting tussen de spoelen met het kleinste afstandsinterval, de 'short normal', is optioneel.
Ten behoeve van geo-ohm metingen wordt bij inrichting van de put een geo-ohmkabel op een aantal punten aan een monitoringbuis bevestigd. De geo-ohmkabel bevat meerdere elektrodes en de posities van de elektrodes ten opzichte van de buis zijn gefixeerd. De elektroden kunnen zowel dienen als punten om stroom in de bodem te injecteren alsook punten waartussen de elektrische weerstand gemeten kan worden. De elektroden van de meetkabel worden daartoe beurtelings geactiveerd met behulp van een elektrische schakeling. Een meting wordt uitgevoerd met vier elektroden: er wordt stroom ingebracht middels een paar (twee) stroomelektroden en er wordt gemeten met een paar (twee) meetelektroden.

Figuur 5 Geo-ohmkabelmeting
Deze kabel is, eenmaal geplaatst, niet meer te verplaatsen. De verticale posities van de elektroden liggen vast en moeten goed bekend zijn. Op basis van deze posities kunnen de onderliggende afstanden tussen de elektrodes worden afgeleid. Deze afstanden zijn nodig om de schijnbare formatieweerstand te kunnen berekenen. Daartoe moet de gemeten weerstand in Ohm worden omgezet naar schijnbare formatieweerstand in ohmm via de configuratiefactor. Deze factor wordt bepaald door de afstanden tussen de elektrodes van zowel het meetpaar als stroompaar: de gekozen twee elektroden waarmee gemeten wordt (meetelektroden) en de gekozen twee elektroden die gebruikt worden als stroomelektroden. Dit wordt de meetconfiguratie genoemd. Bij traditionele metingen aan geo-ohmkabels was zowel de elektrodenpositie als ook de meetconfiguratie een vast gegeven en veelal onbekend.
In de loop van de tijd zijn er kabels gefabriceerd met een andere meetconfiguratie. Naast de zogenaamde Wenner opstelling (afstand tussen de elektroden gelijk, de buitenste elektroden stroomelektroden, de binnenste electroden meetelektroden) is er bijvoorbeeld ook een opstelling waarbij de twee stroomelektroden vast op 'oneindig' (zover mogelijk weg van de meting) moeten staan. Dit maakt dat er een complexere schakeling nodig is, die bovendien ook goed vastgelegd moet zijn, wat in het verleden niet altijd het geval was.
Het meetbereik is afhankelijk van de meetconfiguratie. Hoe verder de stroomelektroden uit elkaar staan hoe dieper de stroom de formatie in gaat en hoe groter het volume waarover een formatieweerstandswaarde bepaald wordt. Indien het een homogene omgeving is, dan zal de schijnbare weerstand overal gelijk zijn en maakt de stroomelektrode afstand niet uit. Veelal is de situatie die van niet-homogene ondergrond en is de schijnbare formatie weerstand een gemiddelde weerstand over het volume van de bemeten formatie. Het meetbereik is niet exact vast te stellen: het percentage van de stroom dat door de formatie gaat neemt af met de afstand tot de stroomelektroden: waardoor de bijdrage aan de totale meetwaarde ook afneemt.
De entiteit Geo-ohmkabelmeetmethode bevat de kenmerken die geleid hebben tot het verkrijgen van een reeks meetwaardes gemeten aan een geo-ohmkabel aan een monitoringbuis van een grondwatermonitoringput. Van iedere geo-ohmkabelmeting worden de datum en de uitvoerder van de meting vastgelegd. De uitvoerder is de partij die voor de bronhouder geldt als verantwoordelijk voor de uitvoering van de meting.
Het attribuut beoordelingsprocedure biedt de mogelijkheid om aan te geven dat beoordeeld is op basis van het oordeel van een deskundige of op basis van een vergelijking met voorgaande meting.
Een geo-ohmkabelmeting levert een reeks meetwaardes op. Bij de geo-ohmkabelmeting wordt de elektrische weerstand gemeten tussen de elektrodes van een paar meetelektrodes. De gemeten elektrische weerstand wordt uitgedrukt in ohm (Ω).
Iedere meting aan een geo-ohmkabel wordt aan de hand van een meetconfiguratie uitgevoerd. Een meetconfiguratie bestaat uit één paar meetelektrodes en één paar stroomelektrodes. Iedere individuele meting aan een geo-ohmkabel wordt aan de hand van een meetconfiguratie uitgevoerd.
Onderdeel van de entiteit Meetconfiguratie is de meetconfiguratie ID. Dit is een door de bronhouder of dataleverancier te bepalen code van maximaal 40 karakters die de kenmerken van een meetconfiguratie uniek identificeren. Binnen het registratieobject moet deze ID uniek zijn. De meetconfiguratie ID kan bijvoorbeeld gebruikt worden bij aanvullende leveringen van een Formatieweerstandonderzoek. Wanneer een meting wordt aangeleverd die dezelfde meetconfiguratie heeft als een meting die al geregistreerd is, kan de bronhouder/dataleverancier ervoor kiezen om niet alle meetconfiguratiekenmerken opnieuw aan te leveren maar in plaats daarvan te verwijzen naar de reeds geregistreerde meetconfiguratie door alleen de meetconfiguratie ID van de reeds geregistreerde meetconfiguratie aan te leveren. De overige meetconfiguratiekenmerken hoeven in dit geval niet opnieuw aangeleverd te worden.
De meetconfiguratie blijft gedurende het onderzoek ongewijzigd zolang de samenstelling van het meetpaar en elektrodepaar ongewijzigd blijft. De elektrodes van de elektrodeparen verwijzen naar de elektrodes, hun elektrodepositie, elektrodenummer en elektrodestatus uit GMW. Voor experimentele doeleinden kan gekozen worden voor verschillende meetconfiguraties met de dezelfde geo-ohmkabel. Deze worden in de BRO opgenomen als afzonderlijke Formatieweerstandonderzoeken met een eigen BRO-ID
Op basis van de meetgegevens kan de schijnbare formatieweerstand op een bepaalde diepte worden berekend. Van deze berekening wordt de naam van de uitvoerder vastgelegd. De uitvoerder moet binnen de basisregistratie ondergrond als uitvoerder van formatieweerstandonderzoek bekend zijn.
Bij de elektromagnetische meting levert het meetinstrument direct een schijnbare formatiegeleidbaarheid uitgedrukt in milliSiemens per meter. De schijnbare formatieweerstand is de reciproke waarde daarvan en wordt berekend door 1 te delen door de schijnbare formatiegeleidbaarheid.
Om de schijnbare formatieweerstand te kunnen berekenen uit de geo-ohmkabelmetingen zijn gegevens uit de meetconfiguratie nodig. Uit de meetconfiguratie kunnen de afstanden tussen elektrodes afgeleid worden. Deze afstanden zijn belangrijk om de gemeten weerstand om te rekenen naar een schijnbare formatieweerstand. De afleiding van afstanden uit de meetconfiguratie en de omrekening van weerstand naar schijnbare formatieweerstand wordt niet door de BRO gedaan, de bronhouder dient de afleiding en omrekening zelf te doen.
De kwaliteit van de berekeningen wordt beoordeeld. Hoe dit proces van beoordelen van de kwaliteit van de berekeningen verloopt, is beschreven in een werkvoorschrift of procedure, de beoordelingsprocedure.
De entiteit Schijnbare Formatieweerstand waarde bevat de attributen verticale positie en formatieweerstand. De verticale positie wordt uitgedrukt in hoogte ten opzichte van NAP. Bij een elektromagnetische meting is verticale positie ten opzichte van NAP al vastgelegd in het Elektromagnetische meting meetrecord. Bij een geo-ohmkabelmeting wordt de verticale positie afgeleid van de posities van de gebruikte elektrodeparen ten opzichte van de bovenkant van de buis, zoals vastgelegd in de entiteit Meetconfiguratie, en de positie bovenkant buis ten opzichte van NAP, zoals vastgelegd in GMW.
Bij de Formatieweerstandberekening wordt bij elke individuele berekening door de bronhouder (of een derde partij in opdracht van een bronhouder) een eindoordeel over de kwaliteit van de berekening aangegeven. Dit eindoordeel wordt gevormd aan de hand van een, voor de formatieweerstandberekening gebruikte beoordelingsprocedure. Het eindoordeel wordt geregistreerd in de status kwaliteitscontrole.
Bij de aanlevering van historische gegevens voor elektromagnetische- en geo-ohmkabelmetingen metingen wordt geaccepteerd dat een aantal formeel verplichte gegevens geen waarde heeft. Voor deze gegevens wordt het IMBRO/A-regime gehanteerd en dat kent minder strikte regels. Het betreft authentieke gegevens waarvan de betrouwbaarheid en herkomst eenduidig moet zijn. Daarom is de samenhang tussen de beoordelingsprocedure en de status kwaliteitscontrole bij IMBRO/A gegevens hetzelfde als bij IMBRO gegevens.
Wanneer bij historische gegevens onduidelijk is of de metingen of berekeningen zijn beoordeeld, krijgen deze gegevens een mate beoordeling waarde 'onbekend'. In dit geval is het tevens onbekend welke beoordelingsprocedure is gebruikt. De status kwaliteitscontrole zal in dit geval ook 'onbekend' moeten zijn.
De omrekening van geo-ohmkabelmetingen naar een schijnbare formatieweerstandwaarde kan alleen plaatsvinden als alle gegevens over de meetconfiguratie bekend zijn.
In deze catalogus wordt er in het IMBRO/A kwaliteitsregime van uit gegaan dat wel het elektrode-meetpaar bekend moet zijn, maar het stroompaar niet bekend hoeft te zijn. Als alleen de gegevens over het meetpaar bekend zijn kunnen de weerstandsgegevens niet omgerekend worden naar schijnbare formatieweerstand. Van deze metingen worden alleen geo-ohmmeting meetwaarde (in Ohm) op een bepaalde diepte geregistreerd en blijven als zodanig beschikbaar.
De verschillende registratieobjecten in het grondwaterdomein en hun gegevens hebben samenhang. Zie de beschrijving hiervan in § 3.2 Domein grondwatermonitoring in de BRO. Op basis van de samenhang wordt er consistentie verwacht tussen de gegevens in verschillende registratieobjecten in het grondwaterdomein. Het is de verantwoordelijkheid van de bronhouder om deze consistentie te waarborgen. De basisregistratie ondergrond dwingt dit grotendeels niet af.
De basisregistratie ondergrond dwingt alleen af dat gegevens in andere registratieobjecten waarnaar verwezen wordt, ook daadwerkelijk geregistreerd zijn. Dit geldt voor de volgende verwijzingen (zie ook het plaatje in § 3.2 Domein grondwatermonitoring in de BRO:
• Vanuit grondwatermonitoringnet, grondwatersamenstellingsonderzoek, grondwaterstandonderzoek en formatieweerstandonderzoek naar een buis in grondwatermonitoringput.
• Vanuit grondwatersamenstellingsonderzoek, grondwaterstandonderzoek en formatieweerstandonderzoek naar grondwatermonitoringnet.
Ook met betrekking tot kwaliteitsregime geldt een specifieke samenhang tussen gegevens van verschillende registratieobjecten.
• Aan een grondwatermonitoringnet dat onder kwaliteitsregime IMBRO/A in de basisregistratie is geregistreerd kunnen onderzoeksgegevens (grondwatersamenstellingsonderzoeken, grondwaterstandonderzoeken en/of formatieweerstandonderzoeken) gekoppeld worden die ook onder kwaliteitsregime IMBRO/A vallen.
• Van grondwatersamenstellingsonderzoeken, grondwaterstandonderzoeken en formatieweerstandonderzoeken onder kwaliteitsregime IMBRO moet bekend zijn in welk (wettelijk) kader ze zijn uitgevoerd, wat het doel van monitoren is en welk aspect van grondwater wordt gemonitord (kwaliteit of kwantiteit). Daarom kunnen onderzoeksgegevens onder kwaliteitsregime IMBRO alleen gekoppeld worden aan grondwatermonitoringnetten die onder kwaliteitsregime IMBRO zijn geregistreerd of grondwatermonitoringnetten die onder kwaliteitsregime IMBRO/A zijn geregistreerd wanneer de attributen kader aanlevering, monitoringdoel en grondwateraspect van het grondwatermonitoringnet niet de waarde 'onbekend' hebben.
• Grondwatersamenstellingsonderzoeken, grondwaterstandonderzoeken en formatieweerstandonderzoeken onder kwaliteitsregime IMBRO/A kunnen zowel gekoppeld worden aan grondwatermonitoringnetten onder kwaliteitsregime IMBRO als onder IMBRO/A.
• Voor de verwijzingen naar grondwatermonitoringput vanuit andere registratieobjecten gelden geen restricties. Het maakt niet uit of de grondwatermonitoringput waarnaar verwezen wordt kwaliteitsregime IMBRO of IMBRO/A heeft.
Het doel van de Europese kaderrichtlijn INSPIRE is het harmoniseren en openbaar maken van ruimtelijke gegevens van overheidsorganisaties ten behoeve van het milieubeleid. Het registratieobject formatieweerstandonderzoek valt onder het INSPIRE-thema Geology, en om die reden moeten de gegevens in het registratieobject geschikt gemaakt worden voor uitwisseling volgens de INSPIRE-standaard. Dit wordt voor dit registratieobject geïmplementeerd middels een mapping van het gegevensmodel van het registratieobject formatieweerstandonderzoek op het gegevensmodel van het INSPIRE-thema. De inhoud van deze mapping is geen onderdeel van deze catalogus.
Deze bijlage betreft de catalogi van het registratieobject model grondwaterspiegel en is tevens gepubliceerd op www.basisregistratieondergrond.nl.
Versie ter vaststelling (0.99) 24 februari 2021
|
1. |
Gegevensdefinitie |
|
|
1.1 |
Registratieobject |
|
|
1.2 |
Het domeinmodel |
|
|
1.3 |
Entiteiten en attributen |
|
|
2. |
Uitbreidbare waardelijsten |
|
|
2.1 |
Enumeratie details TypeWaarneming |
|
|
2.2 |
Enumeratie details Grondwatertrapklasse |
|
|
2.3 |
Enumeratie details Opmerking |
|
|
3. |
Beschrijving |
|
|
3.1 |
Definitie van het model grondwaterspiegeldiepte |
|
|
3.2 |
Karakteristieken van de grondwaterspiegeldiepte |
|
|
3.3 |
Grondwaterspiegeldiepte metingen |
|
|
3.4 |
Nauwkeurigheid van informatie over de grondwaterspiegeldiepte |
|
|
3.5 |
Afhankelijkheid met andere registratieobjecten |
|
|
3.6 |
Referenties |
|
|
Naam |
|
|
Code |
|
|
Definitie |
Een entititeit met het geheel van generieke gegevens die voorkomen bij alle verschillende soorten registratieobjecten in de basisregistratie ondergrond (BRO). |

Model grondwaterspiegeldiepte (WDM)
|
Type gegeven |
Entiteit |
|
Definitie |
Het model grondwaterspiegeldiepte (water table depth model, WDM) is de landsdekkende verzameling berekende en in grids gediscretiseerde statistieken bestaande uit de gemiddeld hoogste grondwaterstand (GHG), de gemiddeld laagste grondwaterstand (GLG), de gemiddelde voorjaars grondwaterstand (GVG) en de grondwatertrap (Gt) die de grondwaterspiegeldiepte in Nederland karakteriseren. |
|
Toelichting |
GHG, GLG en GVG samen worden ook wel aangeduid als GxG. |
|
Type gegeven |
Associatie van Model grondwaterspiegeldiepte |
|
Definitie |
Unieke verwijzing naar één Grondwaterspiegeldieptegrid, waar het Model grondwaterspiegeldiepte uit bestaat. |
|
Kardinaliteit |
1 |
|
Relatiesoort naam |
bestaat uit |
|
Relatierol naam |
gerelateerdGrid |
|
Bron |
Model grondwaterspiegeldiepte |
|
Doel |
Grondwaterspiegeldieptegrid |
|
Type gegeven |
Associatie van Model grondwaterspiegeldiepte |
|
Definitie |
Unieke verwijzing naar één of meer Grondwaterspiegeldieptemetingen, waar het Model grondwaterspiegeldiepte uit bestaat. |
|
Kardinaliteit |
1..* |
|
Relatiesoort naam |
bestaat uit |
|
Relatierol naam |
gerelateerdeMeting |
|
Bron |
Model grondwaterspiegeldiepte |
|
Doel |
Grondwaterspiegeldieptemeting |

|
Type gegeven |
Entiteit |
|
Definitie |
Meting (gerichte opname) van de grondwaterspiegeldiepte op een bepaalde locatie en tijdstip. |
|
Type gegeven |
Attribuut van Grondwaterspiegeldieptemeting |
|
Definitie |
Gemeten diepte van de grondwaterspiegel ten opzichte van het maaiveld. |
|
Juridische status |
Authentiek |
|
Kardinaliteit |
1 |
|
Domein |
|
|
– Naam |
Meetwaarde Geheel getal groter dan 0 |
|
– Eenheid |
centimeters |
|
– Waardebereik |
vanaf 0 |
|
Type gegeven |
Attribuut van Grondwaterspiegeldieptemeting |
|
Definitie |
Aanduiding voor het type waarneming. |
|
Juridische status |
Authentiek |
|
Kardinaliteit |
1 |
|
Domein |
|
|
– Naam |
TypeWaarneming |
|
Type gegeven |
Attribuut van Grondwaterspiegeldieptemeting |
|
Definitie |
Datum van de meting. |
|
Juridische status |
Authentiek |
|
Kardinaliteit |
1 |
|
Domein |
|
|
– Naam |
Datum |
|
Type gegeven |
Attribuut van Grondwaterspiegeldieptemeting |
|
Definitie |
Kanttekening bij de meting. |
|
Juridische status |
Authentiek |
|
Kardinaliteit |
1 |
|
Domein |
|
|
– Naam |
Opmerking |
|
Type gegeven |
Attribuut van Grondwaterspiegeldieptemeting |
|
Definitie |
Puntlocatie van de meting. |
|
Juridische status |
Authentiek |
|
Kardinaliteit |
1 |
|
Domein |
|
|
– Naam |
GM_Point |

|
Type gegeven |
Entiteit |
|
Definitie |
Een grid (coverage) met gegevens over de hoogste, laagste en voorjaars grondwaterspiegeldiepten, de classificatie van de grondwatertrappen, de realisaties op basis waarvan deze statistieken tot stand zijn gekomen, en de toelichting op de totstandkoming van (de onderdelen van) het grid. |
|
Type gegeven |
Entiteit |
|
Definitie |
Cel met gegevens over de GHG, GLG, GVG, Gt en totstandkoming per ruimtelijke domein. |
|
Type gegeven |
Associatie van Gridcel |
|
Kardinaliteit |
1 |
|
Relatiesoort naam |
bestaat uit |
|
Relatierol naam |
gerelateerdGrid |
|
Bron |
Gridcel |
|
Doel |
Grondwaterspiegeldieptegrid |
|
Type gegeven |
Entiteit |
|
Definitie |
Waardeverzameling van een gridcel bestaande uit de GxG, Gt en totstandkoming. |
|
Type gegeven |
Attribuut van Bereik |
|
Definitie |
Toelichting op de totstandkoming. |
|
Juridische status |
Authentiek |
|
Kardinaliteit |
1 |
|
Domein |
|
|
– Naam |
CI_Citation |
|
Type gegeven |
Gegevensgroep van Bereik |
|
Definitie |
Gemiddelde van de LG3 over een periode van 30 jaar onder gegeven klimatologische en waterhuishoudkundige omstandigheden. |
|
Juridische status |
Authentiek |
|
Kardinaliteit |
1 |
|
Doel |
Grondwaterspiegeldiepte |
|
Type gegeven |
Gegevensgroep van Bereik |
|
Definitie |
Gemiddelde van de HG3 over een periode van 30 jaar onder gegeven klimatologische en waterhuishoudkundige omstandigheden. |
|
Juridische status |
Authentiek |
|
Kardinaliteit |
1 |
|
Doel |
Grondwaterspiegeldiepte |
|
Type gegeven |
Gegevensgroep van Bereik |
|
Definitie |
Gemiddelde van de VG3 over een periode van 30 jaar onder gegeven klimatologische en waterhuishoudkundige omstandigheden. |
|
Juridische status |
Authentiek |
|
Kardinaliteit |
1 |
|
Doel |
Grondwaterspiegeldiepte |
|
Type gegeven |
Gegevensgroep van Bereik |
|
Definitie |
Typische combinatie van GHG- en GLG-klassen die op thematische kaarten kan worden weergegeven. |
|
Juridische status |
Authentiek |
|
Kardinaliteit |
1 |
|
Doel |
Grondwatertrap |
|
Type gegeven |
Associatie van Bereik |
|
Kardinaliteit |
1 |
|
Relatiesoort naam |
heeft |
|
Relatierol naam |
gerelateerdGridcel |
|
Bron |
Bereik |
|
Doel |
Gridcel |
|
Type gegeven |
Entiteit |
|
Definitie |
Ruimtelijke afbakening van een gridcel. |
|
Type gegeven |
Attribuut van Domein |
|
Definitie |
2D geometrie. |
|
Juridische status |
Authentiek |
|
Kardinaliteit |
1 |
|
Domein |
|
|
- Naam |
CV_GridCell |
|
Type gegeven |
Associatie van Domein |
|
Kardinaliteit |
1 |
|
Relatiesoort naam |
heeft |
|
Relatierol naam |
gerelateerdeGridcel |
|
Bron |
Domein |
|
Doel |
Gridcel |
|
Type gegeven |
Entiteit |
|
Definitie |
De mediane waarde van de grondwaterspiegeldiepte, en de realisaties waaruit deze berekend is. |
|
Type gegeven |
Attribuut van Grondwaterspiegeldiepte |
|
Definitie |
Mediane waarde van de berekende grondwaterspiegeldiepte. |
|
Juridische status |
Authentiek |
|
Kardinaliteit |
1 |
|
Domein |
|
|
– Naam |
Grondwatertrapklasse |
|
Type gegeven |
Attribuut van Grondwaterspiegeldiepte |
|
Definitie |
Realisaties (trekkingen) van grondwaterspiegeldiepten. |
|
Juridische status |
Authentiek |
|
Kardinaliteit |
1 |
|
Domein |
|
|
– Naam |
DataArray |
|
Type gegeven |
Entiteit |
|
Definitie |
De meest voorkomende klasse van de grondwatertrap en de realisaties waaruit deze berekend is |
|
Toelichting |
Grondwatertrap geeft een classificatie/indicatie van de gemiddelde hoogste grondwaterstand (GHG) en de gemiddeld laagste grondwaterstand (GLG). Ofwel: de GHG en GLG realiseren de classificatie van de grondwatertrap (Gt). |
|
Type gegeven |
Attribuut van Grondwatertrap |
|
Definitie |
Classificatie van de grondwatertrap. |
|
Juridische status |
Authentiek |
|
Kardinaliteit |
1 |
|
Domein |
|
|
– Naam |
Grondwatertrapklasse |
|
Type gegeven |
Attribuut van Grondwatertrap |
|
Definitie |
Realisaties (trekkingen) van de classificatie van de grondwatertrap. |
|
Juridische status |
Authentiek |
|
Kardinaliteit |
1 |
|
Domein |
|
|
– Naam |
DataArray |
|
Type gegeven |
Entiteit |
|
Herkomst |
ISO19123:2018 |
|
Definitie |
CV_Coverage uit ISO19123. |
|
Herkomst definitie |
ISO19123:2018 |
Lijst met aanduidingen voor het type waarneming.
|
Waarde |
Omschrijving |
|---|---|
|
dieper dan |
De grondwaterspiegeldiepte is dieper dan de waargenomen diepte. |
|
gelijk aan |
De grondwaterspiegeldiepte is gelijk aan de waargenomen diepte. |
Lijst met classificaties van de grondwatertrap.
|
Waarde |
Omschrijving |
|---|---|
|
Ia |
Gemiddeld Hoogste Grondwaterstand (GHG) in cm-mv: < 25; Gemiddeld Laagste Grondwaterstand (GLG) in cm-mv: < 50 |
|
Ic |
Gemiddeld Hoogste Grondwaterstand (GHG) in cm-mv: > 25; Gemiddeld Laagste Grondwaterstand (GLG) in cm-mv: < 50 |
|
IIa |
Gemiddeld Hoogste Grondwaterstand (GHG) in cm-mv: < 25; Gemiddeld Laagste Grondwaterstand (GLG) in cm-mv: 50 – 80 |
|
IIb |
Gemiddeld Hoogste Grondwaterstand (GHG) in cm-mv: 25 – 40; Gemiddeld Laagste Grondwaterstand (GLG) in cm-mv: 50 – 80 |
|
IIc |
Gemiddeld Hoogste Grondwaterstand (GHG) in cm-mv: > 40; Gemiddeld Laagste Grondwaterstand (GLG) in cm-mv: 50 – 80 |
|
IIIa |
Gemiddeld Hoogste Grondwaterstand (GHG) in cm-mv: < 25; Gemiddeld Laagste Grondwaterstand (GLG) in cm-mv: 80 – 120 |
|
IIIb |
Gemiddeld Hoogste Grondwaterstand (GHG) in cm-mv: 25 – 40; Gemiddeld Laagste Grondwaterstand (GLG) in cm-mv: 80 – 120 |
|
IVu |
Gemiddeld Hoogste Grondwaterstand (GHG) in cm-mv: 40 – 80; Gemiddeld Laagste Grondwaterstand (GLG) in cm-mv: 80 – 120 |
|
IVc |
Gemiddeld Hoogste Grondwaterstand (GHG) in cm-mv: > 80; Gemiddeld Laagste Grondwaterstand (GLG) in cm-mv: 80 – 120 |
|
Va |
Gemiddeld Hoogste Grondwaterstand (GHG) in cm-mv: < 25; Gemiddeld Laagste Grondwaterstand (GLG) in cm-mv: > 120 |
|
Vao |
Gemiddeld Hoogste Grondwaterstand (GHG) in cm-mv: < 25; Gemiddeld Laagste Grondwaterstand (GLG) in cm-mv: 120 – 180 |
|
Vad |
Gemiddeld Hoogste Grondwaterstand (GHG) in cm-mv: < 25; Gemiddeld Laagste Grondwaterstand (GLG) in cm-mv: > 180 |
|
Vb |
Gemiddeld Hoogste Grondwaterstand (GHG) in cm-mv: 25 – 40; Gemiddeld Laagste Grondwaterstand (GLG) in cm-mv: > 120 |
|
Vbo |
Gemiddeld Hoogste Grondwaterstand (GHG) in cm-mv: 25 – 40; Gemiddeld Laagste Grondwaterstand (GLG) in cm-mv: 120 – 180 |
|
Vbd |
Gemiddeld Hoogste Grondwaterstand (GHG) in cm-mv: 25 – 40; Gemiddeld Laagste Grondwaterstand (GLG) in cm-mv: > 180 |
|
VI |
Gemiddeld Hoogste Grondwaterstand (GHG) in cm-mv: 40 – 80; Gemiddeld Laagste Grondwaterstand (GLG) in cm-mv: > 120 |
|
VIo |
Gemiddeld Hoogste Grondwaterstand (GHG) in cm-mv: 40 – 80; Gemiddeld Laagste Grondwaterstand (GLG) in cm-mv: 120 – 180 |
|
VId |
Gemiddeld Hoogste Grondwaterstand (GHG) in cm-mv: 40 – 80; Gemiddeld Laagste Grondwaterstand (GLG) in cm-mv: > 180 |
|
VII |
Gemiddeld Hoogste Grondwaterstand (GHG) in cm-mv: 80 – 140; Gemiddeld Laagste Grondwaterstand (GLG) in cm-mv: > 120 |
|
VIIo |
Gemiddeld Hoogste Grondwaterstand (GHG) in cm-mv: 80 – 140; Gemiddeld Laagste Grondwaterstand (GLG) in cm-mv: 120 – 180 |
|
VIId |
Gemiddeld Hoogste Grondwaterstand (GHG) in cm-mv: 80 – 140; Gemiddeld Laagste Grondwaterstand (GLG) in cm-mv: > 180 |
|
VIII |
Gemiddeld Hoogste Grondwaterstand (GHG) in cm-mv: > 140; Gemiddeld Laagste Grondwaterstand (GLG) in cm-mv: > 120 |
|
VIIIo |
Gemiddeld Hoogste Grondwaterstand (GHG) in cm-mv: > 140; Gemiddeld Laagste Grondwaterstand (GLG) in cm-mv: 120 – 180 |
|
VIIId |
Gemiddeld Hoogste Grondwaterstand (GHG) in cm-mv: > 140; Gemiddeld Laagste Grondwaterstand (GLG) in cm-mv: > 180 |
Lijst met standaardwaarden voor opmerking bij grondwaterspiegeldieptemeting.
|
Waarde |
Omschrijving |
|---|---|
|
geen grondwaterspiegel en droog |
De bodem aan de onderkant van het boorgat is droog en er is geen vrij water in het boorgat. |
|
geen grondwaterspiegel en nat |
De bodem aan de onderkant van het boorgat is vochtig maar er is geen vrij water in het boorgat. |
|
grondwaterspiegel in het boorgat |
Er staat vrij water in het boorgat. |
|
grondwaterspiegel bovenaan in het boorgat |
Een volgelopen boorgat, dat niet ‘onder water’ staat, dus volgestroomd vanuit de bodem niet van bovenaf. Dit is een dan grondwaterspiegeldiepte van 0 cm. |
|
boorgat staat onder water |
Grondwaterspiegelmeting is niet mogelijk. |
|
schijngrondwaterspiegel |
Een grondwaterspiegel die ontstaan is doordat grondwater stagneert op een slecht doorlatende laag zoals een laag keileem, een kleilaag, etc.. Deze grondwaterspiegel kan tijdelijk optreden. Bij aantreffen moet ook een tweede, diepere boring worden uitgevoerd tot in het grondwater dat zich onder de bovenkant van de stagnerende laag bevindt. |
|
insteltijd te kort voor grondwaterspiegelmeting |
Binnen de tijd zoals voorgeschreven in het meetprotocol is nog geen evenwicht bereikt voor de grondwaterspiegel en daarom is de meting van de grondwaterspiegeldiepte niet bruikbaar. |
Het model grondwaterspiegeldiepte is een registratieobject in het domein modellen. Het gaat in dit domein om schattingen of voorspellingen van de opbouw en eigenschappen van de bodem of ondergrond in twee of drie dimensies. Met ‘schatten’ wordt schatten in statistische zin bedoeld en niet schatten zoals in spreektaal. Schatten in statistische zin is het berekenen van populatieparameters op basis van beschikbare gegevens. Het is dus een berekening. Vaak wordt daarbij tevens de nauwkeurigheid geoptimaliseerd en gekwantificeerd. Modellen zijn sterk afhankelijk van de hoeveelheid en kwaliteit van de beschikbare gegevens zoals metingen van de diepte tot de grondwaterspiegel. De kwaliteit van de modellen zal daarom toenemen naarmate er meer metingen in de BRO beschikbaar komen. Het model grondwaterspiegeldiepte is een tweedimensionaal model van de diepte tot de grondwaterspiegel, met een resolutie van 50 bij 50 meter, en geeft informatie over de dieptes waartussen de grondwaterspiegel jaarlijks gemiddeld fluctueert.
Het grondwater bevindt zich in Nederland meestal tot op geringe diepte, en is daarom van invloed op gewasgroei, ecosystemen, uitspoeling van nutriënten, funderingen, maaivelddaling, berijdbaarheid en dergelijke. Informatie over de grondwaterspiegeldiepte, het grensvlak tussen de verzadigde en onverzadigde zone, wordt onder meer gebruikt bij het berekenen van schade-uitkeringen aan agrariërs in waterwingebieden, bij het schatten van de nitraatuitspoeling naar het grondwater voor onderbouwing van het mestbeleid en bij de voorbereiding van civieltechnische werken. Veel toepassingen vragen om uniforme en actuele gegevens over grondwaterkarakteristieken die de diepte waarop de grondwaterspiegel jaarlijks fluctueert beschrijven.
Aanvankelijk is bij de totstandkoming van de bodemkaart van Nederland 1:50.000 de grondwaterspiegeldiepte simultaan met de bodem gekarteerd, en als grondwatertrappen (Gt’s) op de kaart weergegeven. Gt’s geven per kaartvlak met klassen aan tussen welke grenzen de grondwaterspiegeldiepte jaarlijks gemiddeld genomen fluctueert. Deze Gt-informatie op de landsdekkende kaart is nu echter niet meer uniform, want gedurende een periode van circa 40 jaar is sprake geweest van regionale aanpassingen en van verbeteringen en verfijningen van de Gt-kaart. Gaandeweg zijn ook de klassenindeling en de legenda aangepast. Bovendien is door ingrepen in de waterhuishouding die sinds de karteringen hebben plaatsgevonden de Gt-informatie voor verschillende gebieden niet meer actueel. Vanaf 2002 is daarom een nieuwe methodiek toegepast om karakteristieken voor de seizoensfluctuatie van de grondwaterspiegel in kaart te brengen. Gt’s zijn hiervan af te leiden.
Met de nieuwe methodiek is eerst de grondwaterspiegeldiepte van hoog Nederland in kaart gebracht, namelijk tussen 1997 en 2004, onder meer ter ondersteuning van het mestbeleid. Vervolgens is de Gt-kaart voor laag Nederland geactualiseerd (Hoogland e.a., 2014), waarbij de actuele inhoud van de kaarteenheden van de Gt-kaart, schaal 1: 50.000, middels een kanssteekproef is beschreven. In 2018 is een start gemaakt met de kartering van de grondwaterspiegeldiepte in laag Nederland (Stuyt e.a., 2018). Hierbij werd de benadering die in hoog Nederland is gevolgd aangepast aan de hydrologische situatie in laag Nederland. Denk daarbij aan de invloed van peilbeheer op de grondwaterspiegeldiepte, de variatie in grondwaterspiegeldiepte binnen percelen en weinig of geen samenhang tussen grondwaterspiegeldiepte en maaiveldshoogte. Met hoog en laag Nederland ontstaat daarmee een landsdekkend beeld van de grondwaterspiegeldiepte. Hierbij dient opgemerkt te worden dat gebieden waar grondwater zo diep zit dat geen aanvulling van grondwater naar het bodemprofiel plaatsvindt niet op de kaart zijn ingevuld (de ‘witte’ gebieden).
Model Grondwaterspiegeldiepte. Voor dit registratie-object is het niveau van de (freatische) grondwaterspiegel bedoeld ten opzichte van maaiveld en niet ten opzichte van een vast referentieniveau (meestal NAP). De term ‘Grondwaterspiegeldiepte’ geeft aan dat het referentieniveau maaiveld is. Voor de term grondwaterspiegeldiepte is gekozen omdat deze taalkundig beter is dan de term grondwaterstandsdiepte en beter aansluit bij de term water table depth die in de internationale literatuur wordt gebruikt. Het registratieobject ‘Model Grondwaterspiegeldiepte’4 is landsdekkend en heeft op dit moment betrekking op het niet-verharde, niet-bebouwde deel van Nederland. Het model grondwaterspiegeldiepte is gebaseerd op gemeten grondwaterspiegeldieptes en gebiedsdekkende hulpinformatie zoals hoogtemodellen van het maaiveld. Opgenomen zijn verschillende, statistisch berekende karakteristieken van de dynamiek (seizoensfluctuatie) van de grondwaterspiegeldiepte in Nederland.
We spreken over een model van de grondwaterspiegeldiepte omdat het gebiedsdekkende voorspellingen (interpolaties) betreft, die met statistische methoden zijn berekend uit waargenomen grondwaterspiegeldieptes en daarmee samenhangende informatie uit verschillende gegevensbronnen. Het is dus geen model dat fysische processen beschrijft.
De belangrijkste dynamische karakteristieken zijn de gemiddeld hoogste en gemiddeld laagste grondwaterspiegeldiepte (GHG en GLG) die weer worden gebruikt voor een classificatie in Grondwatertrappen (Gt’s) zoals we die in Nederland kennen.
De nauwkeurigheid van de grondwaterspiegeldieptekarakteristieken is eveneens onderdeel van het model, in de vorm van een groot aantal (300 of meer) realisaties (trekkingen) uit de kansverdelingen van deze karakteristieken. (zie figuur 1.) Door realisaties (trekkingen) uit de kansverdeling op te nemen in het model hoeft de BRO-gebruiker van het model grondwaterspiegeldiepte geen veronderstellingen te doen over de vorm van de kansverdeling.

Figuur 1. Samenhang tussen realisaties en best estimate van GxG en Gt.
Het model grondwaterspiegeldiepte verschilt van voorspellingen die met fysisch-mechanistische modellen kunnen worden gemaakt van de grondwaterspiegeldiepte (of karakteristieken daarvan), zoals het Landelijk Hydrologisch Model (LHM). Het verschil uit zich in de volgende punten:
1. Resolutie (50x50 m bij het model grondwaterspiegeldiepte, 250x250 m bij het LHM;
2. Het model grondwaterspiegeldiepte is een ruimtelijk model dat is gebaseerd op circa één waarneming per km\². Modelveronderstellingen hebben betrekking op de ruimtelijke correlatiestructuur (ruimtelijke patroon) van deze waarnemingen. Het LHM is een fysisch-mechanistisch model dat is gebaseerd op een beschrijving van processen van grondwaterstroming. Modelveronderstellingen hebben betrekking op deze processen.
3. Het model grondwaterspiegeldiepte is statistisch gebaseerd en geeft daardoor een kwantitatieve indicatie van de nauwkeurigheid van de ruimtelijk voorspelde GHG’s en GLG’s. Het LHM is fysisch gebaseerd en een kwantitatieve indicatie van de nauwkeurigheid van GHG’s en GLG’s die met het LHM zijn voorspeld is alleen achteraf door validatie te geven.
De term ‘Grondwaterdynamiek’ is in 2002 geïntroduceerd door Finke e.a. (2002) [5] als een verzamelterm voor een aantal karakteristieken die de diepte beneden maaiveld karakteriseren waarbinnen jaarlijks de freatische grondwaterspiegel fluctueert: GHG, GLG, GVG, Gt, duurlijn, regimecurve en kwelklasse. De afkortingen worden hieronder verklaard. Ritzema e.a. (2012) geven definities van de GxG (GxG is een verzamelterm voor GHG, GLG en GVG). Waar in deze definities sprake is van ‘grondwaterstand’ wordt de grondwaterspiegeldiepte ten opzichte van maaiveld bedoeld. Deze wordt uitgedrukt in centimeters. Het teken van de GxG is positief voor standen beneden maaiveld.
Gemiddelde Hoogste Grondwaterstand (GHG): Gemiddelde van de HG3 over een periode van 30 jaar onder gegeven klimatologische en waterhuishoudkundige omstandigheden.
• HG3: gemiddelde van de drie hoogste grondwaterstanden in een hydrologisch jaar (1 april t/m 31 maart) bij een meetfrequentie van tweemaal per maand (rond de 14e en 28e).
• Gemiddelde Laagste Grondwaterstand (GLG): Gemiddelde van de LG3 over een periode van 30 jaar onder gegeven klimatologische en waterhuishoudkundige omstandigheden.
• LG3: gemiddelde van de drie laagste grondwaterstanden in een hydrologisch jaar (1 april t/m 31 maart) bij een meetfrequentie van tweemaal per maand (rond de 14e en 28e).
• Gemiddelde Voorjaars Grondwaterstand (GVG): Gemiddelde van de VG3 over een periode van 30 jaar onder gegeven klimatologische en waterhuishoudkundige omstandigheden.
• VG3: gemiddelde van de grondwaterstanden op 14 maart, 28 maart en 14 april in een bepaald kalenderjaar.
De Gt, grondwatertrap, is een typische combinatie van GHG- en GLG-klassen die op thematische kaarten kan worden weergegeven. In de loop van de tijd is deze classificatie aangepast en uitgebreid, zie Tabel 1 voor een overzicht.
|
Gt-klassen (1966) |
Klassegrenzen in cm. – maaiveld (1977) |
Kwalitatieve toevoegingen (sinds 1988) |
GHG in cm |
GLG in cm |
Kwantitatieve toevoegingen |
|---|---|---|---|---|---|
|
I |
I |
I |
– (0–20)1 |
<50 |
w |
|
II |
II |
II |
– (0–30)1 |
50–80 |
b, w |
|
II* |
IIb |
25–40 |
50–80 |
||
|
IIc |
>40 |
50–80 |
|||
|
III |
III |
III |
<40 |
80–120 |
b, w |
|
III* |
IIIb |
25–40 |
80–120 |
||
|
IV |
IV |
IV |
40–80 |
80–120 |
b |
|
IVc |
>80 |
80–120 |
|||
|
V |
V |
V |
<40 |
>120 |
b, s, w |
|
V* |
Vb |
25–40 |
>120 |
||
|
VI |
VI |
VI |
40–80 |
>120 |
b, s |
|
VII |
VII |
VII |
80–140 |
>120 |
b, s |
|
VII* |
VIII |
>140 |
>120 (>160)1 |
1(...) meest voorkomende waarden binnen een groter GHG- of GLG-traject
Verklaring:
Kwantitatieve toevoegingen Gt (sinds 1988):
...b = GHG tussen 25 en 40 cm – maaiveld
...c = constant; geringe fluctuatie
Kwalitatieve toevoegingen (sinds 1988):
b... = buiten de hoofdwaterkering gelegen gronden; periodiek overstroomd
s... = schijnspiegels; bij gronden met een grondwaterstandsfluctuatie (GLG-GHG) van meer dan 120 cm
w... = water boven maaiveld; aaneengesloten periode van meer dan één maand tijdens de winterperiode (alleen bij binnen de hoofdwaterkering gelegen gronden)
Sinds 2002 heeft de praktijk uitgewezen dat vooral informatie over GHG, GLG, en Gt wordt gebruikt. Ook het gebruik van de GVG lijkt zinvol al wordt daar minder vaak naar gevraagd. De definitie (en daarmee ook gegevensinhoud) van dit registratie-object beperkt zich daarom nu tot deze parameters.
Grondwaterdynamiek versus Grondwaterspiegeldiepte Bij WENR, waar ooit de term grondwaterdynamiek is ontstaan (Finke e.a., 2002, 2004) is indertijd een methodiek ontwikkeld waarvoor de term dynamiek passend was. De praktijk van de laatste ca. 20 jaar heeft echter uitgewezen dat vooral (of uitsluitend) om GHG, GLG en Gt wordt gevraagd, en bij natuurtoepassingen ook om GVG. Een deel van de destijds ontwikkelde methodiek bleef daardoor onbenut. In de toekomst kan de behoefte aan informatie wijzigen. Een oorzaak hiervoor zou kunnen zijn dat grondwaterstanden op steeds meer locaties met hoge frequentie (bijvoorbeeld dagelijks) worden geregistreerd, terwijl GHG, GLG en Gt nog op halfmaandelijks waargenomen grondwaterspiegeldieptes zijn gebaseerd. Modellen en tabellen voor landevaluatie en natuurbeheer zijn echter gebaseerd op GHG’s, GLG’s en daarvan afgeleide gemiddelde voorjaarsgrondwaterstanden (GVG’s): HELP-tabellen (Werkgroep HELP-tabel, 1987), TCGB-tabellen (Bouwmans, 1990), Waterwijzer Landbouw, Hydrologische Randvoorwaarden Natuur (Runhaar en Hennekens, 2014).
Een belangrijk onderdeel van de methodiek voor het model grondwaterspiegeldiepte vormen de zogeheten gerichte opnames van grondwaterspiegeldieptes, die ‘gericht’ in het voorjaar en najaar worden uitgevoerd en die we hier verder grondwaterspiegeldieptemetingen zullen noemen. Deze vinden plaats in aanvulling op de grondwaterstanden uit de BRO (grondwaterstandonderzoek) en gegevens uit andere bronnen, met als doel het meetnet van grondwaterstanden te verdichten. Gerichte opnames van de grondwaterspiegeldieptemetingen worden in het veld uitgevoerd op daartoe geselecteerde locaties. Op die locaties wordt de grondwaterspiegeldiepte twee keer in een open boorgat gemeten: één keer aan het einde van het zomerseizoen (GLG) en één keer aan het einde van het winterseizoen (GHG). Deze metingen worden ook wel ‘gerichte opnames’ genoemd, namelijk gericht op het in kaart brengen van de GLG en de GHG.
Werkelijkheid en Model. Elk model benadert een deel van de werkelijkheid in een bepaalde mate en elk model heeft dus een bepaalde mate van nauwkeurigheid (is mate van overeenstemming met de werkelijkheid), die direct in onzekerheid over die werkelijkheid is te vertalen. Als bij een model de nauwkeurigheid niet is gekwantificeerd, dan maakt dit zo'n model niet nauwkeuriger dan een model waarbij dit wel is gebeurd, zoals het model grondwaterspiegeldiepte. Feitelijk is de kwaliteit van een model waarbij de nauwkeurigheid niet is gekwantificeerd lager dan wanneer dit wel is gebeurd: bijvoorbeeld omdat zo'n model niet geschikt is voor onzekerheidsanalyses heeft het minder toepassingsmogelijkheden. Omdat je de nauwkeurigheid niet kent is het ook niet duidelijk voor welke toepassingen zo’n model geschikt is en voor welke niet.
De gebiedsdekkende voorspellingen van GHG en GLG voor 50x50m-gridcellen, die tezamen het model grondwaterspiegeldiepte vormen, hebben een bepaalde nauwkeurigheid. Deze nauwkeurigheid kan het meest compleet worden beschreven met een kansverdeling, die voor elke 50x50m-gridcel aangeeft welk niveau van GHG of GLG daar met welke waarschijnlijkheid wordt over- of onderschreden. Deze kansverdeling kwantificeert meerdere foutenbronnen, zoals die t.g.v. de gerichte opnames (bijv. meetmoment) en t.g.v. ruimtelijke-interpolatie. Finke e.a. (2004) vatten deze kansverdeling samen in 300 realisaties of trekkingen uit de kansverdeling van GHG en GLG-kaarten. Deze 300 realisaties kunnen bijvoorbeeld worden gebruikt als invoer in niet-lineaire modellen en voor onzekerheidsanalyses.
Het registratieobject model grondwaterspiegeldiepte geeft naast best estimates van GHG, GLG en Gt informatie over nauwkeurigheid. Evenals bij Finke e.a. (2004) worden 300 realisaties opgeslagen, waaruit parameters van de kansverdeling kunnen worden geschat naar keuze van de gebruiker. Als best estimate voor de GHG en de GLG kan de gebruiker bijvoorbeeld kiezen tussen het gemiddelde en de mediaan. Als indicatie van de nauwkeurigheid kan de gebruiker bijvoorbeeld kiezen voor de standaardafwijking of voor percentielen en een percentielafstand, bijvoorbeeld de afstand tussen het 5de en 95ste percentiel, i.e. een 90%-voorspellingsinterval.
Binnen het registratieobject model grondwaterspiegeldiepte zijn meerdere relevante ‘objecten’ die een samenhang kennen die hieronder geschetst is (figuur 2). Deze relevante objecten zijn de grondwaterspiegeldiepte, de gerichte opnames (‘open gat grondwaterspiegeldiepte’ in onderstaande figuur) die worden gedaan voor de bepaling van de GLG en GHG en de trekkingen of realisatie om de kansverdeling te bepalen en vormen onderdeel van dit registratieobject.

Figuur 2 ‘Objecten’ binnen dit Registratieobject
Het model grondwaterspiegeldiepte hangt niet direct samen met andere registratieobjecten uit de BRO, maar wel indirect, omdat bij de modellering van de grondwaterspiegeldiepte gebruik wordt gemaakt van informatie die elders in de BRO is opgeslagen, zoals bodemkundige informatie, tijdreeksen van grondwaterstanden en hydrogeologische informatie. Figuur 3 geeft deze indirecte samenhang met andere registratieobjecten in de BRO aan. Deze indirecte samenhang is geen onderdeel van dit registratieobject en is ook niet gegevens-inhoudelijk direct te koppelen.

Figuur 3 ‘indirecte samenhang met andere registratieobjecten in de BRO
1. Het model grondwaterspiegeldiepte hangt samen met de bodemkaart (SGM), omdat de combinatie van beide kaarten wordt toegepast bij landevaluatie (berekenen van gewasopbrengsten en bepalen van standplaatscondities). Eerder waren Gt’s geometrisch direct gekoppeld aan de bodemkaartvlakken.
2. Het model grondwaterspiegeldiepte zal ook in de toekomst samenhangen met de bodemkaart (SGM) en kan ook mogelijk samenhangen met het Hydrogeologische registratieobject (HGM/REGIS), wanneer blijkt dat er samenhang is van GHG en GLG met gebiedsdekkende hulpinformatie uit het hydrogeologische landelijke ondergrondmodel.
3. Het model grondwaterspiegeldiepte hangt samen met grondwaterstandsonderzoek (GLD). Bij de totstandkoming van het model worden tijdreeksen uit DINO gebruikt. Voorzien is dat deze gegevens onder het RO GLD in de BRO geregistreerd gaan worden.
Het model grondwaterspiegeldiepte is een registratieobject in het domein modellen. Het gaat in dit domein om schattingen of voorspellingen van de opbouw en eigenschappen van de bodem of ondergrond in twee of drie dimensies. Modellen zijn sterk afhankelijk van de hoeveelheid en kwaliteit van de beschikbare gegevens zoals metingen van de diepte tot de grondwaterspiegel. De kwaliteit van de modellen zal daarom toenemen naarmate er meer metingen in de BRO beschikbaar komen. Het model grondwaterspiegeldiepte is een tweedimensionaal model van de diepte tot de grondwaterspiegel, met een resolutie van 50 bij 50 meter, en geeft informatie over de dieptes waartussen de grondwaterspiegel jaarlijks gemiddeld fluctueert.
Het grondwater bevindt zich in Nederland meestal tot op geringe diepte, en is daarom van invloed op gewasgroei, ecosystemen, uitspoeling van nutriënten, funderingen, maaivelddaling, berijdbaarheid en dergelijke. Informatie over de grondwaterspiegeldiepte, het grensvlak tussen de verzadigde en onverzadigde zone, wordt onder meer gebruikt bij het berekenen van schade-uitkeringen aan agrariërs in waterwingebieden, bij het schatten van de nitraatuitspoeling naar het grondwater voor onderbouwing van het mestbeleid en bij de voorbereiding van civieltechnische werken. Veel toepassingen vragen om uniforme en actuele gegevens over grondwaterkarakteristieken die de diepte waarop de grondwaterspiegel jaarlijks fluctueert beschrijven.
Aanvankelijk is bij de totstandkoming van de bodemkaart van Nederland 1:50.000 de grondwaterspiegeldiepte simultaan met de bodem gekarteerd, en als grondwatertrappen (Gt’s) op de kaart weergegeven. Gt’s geven per kaartvlak met klassen aan tussen welke grenzen de grondwaterspiegeldiepte jaarlijks gemiddeld genomen fluctueert. Deze Gt-informatie op de landsdekkende kaart is nu echter niet meer uniform, want gedurende een periode van circa 40 jaar is sprake geweest van regionale aanpassingen en van verbeteringen en verfijningen van de Gt-kaart. Gaandeweg zijn ook de klassenindeling en de legenda aangepast. Bovendien is door ingrepen in de waterhuishouding die sinds de karteringen hebben plaatsgevonden de Gt-informatie voor verschillende gebieden niet meer actueel. Vanaf 2002 is daarom een nieuwe methodiek toegepast om karakteristieken voor de seizoensfluctuatie van de grondwaterspiegel in kaart te brengen. Gt’s zijn hiervan af te leiden.
Met de nieuwe methodiek is eerst de grondwaterspiegeldiepte van hoog Nederland in kaart gebracht, namelijk tussen 1997 en 2004, onder meer ter ondersteuning van het mestbeleid. Vervolgens is de Gt-kaart voor laag Nederland geactualiseerd (Hoogland e.a., 2014), waarbij de actuele inhoud van de kaarteenheden van de Gt-kaart, schaal 1: 50.000, middels een kanssteekproef is beschreven. In 2018 is een start gemaakt met de kartering van de grondwaterspiegeldiepte in laag Nederland (Stuyt e.a., 2018). Hierbij werd de benadering die in hoog Nederland is gevolgd aangepast aan de hydrologische situatie in laag Nederland. Denk daarbij aan de invloed van peilbeheer op de grondwaterspiegeldiepte, de variatie in grondwaterspiegeldiepte binnen percelen en weinig of geen samenhang tussen grondwaterspiegeldiepte en maaiveldshoogte. Met hoog en laag Nederland ontstaat daarmee een landsdekkend beeld van de grondwaterspiegeldiepte. Hierbij dient opgemerkt te worden dat gebieden waar grondwater zo diep zit dat geen aanvulling van grondwater naar het bodemprofiel plaatsvindt niet op de kaart zijn ingevuld (de ‘witte’ gebieden).
Bouwmans, J., 1990. Achtergrond en toepassing van de TCGB-tabel: een methode voor het bepalen van de opbrengstdepressie van grasland op zandgrond als gevolg van een grondwaterstandsverlaging. Technische Commissie Grondwaterbeheer, Utrecht.
Finke, P.A., M.F.P. Bierkens, D.J. Brus, J.W.J. van der Gaast, T. Hoogland, M. Knotters en F. de Vries, 2002. Klimaatsrepresentatieve grondwaterspiegeldiepte in Waterschap Peel en Maasvallei. Wageningen, Alterra-rapport 383.
Finke, P.A., D.J. Brus, M.F.P. Bierkens, T. Hoogland, M. Knotters en F. de Vries, 2004. Mapping groundwater dynamics using multiple sources of exhaustive high resolution data. Geoderma 123: 23-39.
Hoogland, T., M. Knotters, M. Pleijter en D.J.J. Walvoort, 2014. Actualisatie van de grondwatertrappenkaart van holoceen Nederland. Wageningen, Alterra-rapport 2612.
Ritzema, H.P., G.B.M. Heuvelink, M. Heinen, P.W. Bogaart, F.J.E. van der Bolt, M.J.D. Hack-ten Broeke, T. Hoogland, M. Knotters, H.T.L. Massop en H.R.J. Vroon, 2012. Meten en interpreteren van grondwaterstanden. Analyse van methodieken en nauwkeurigheid. Wageningen, Alterra-rapport 2345.
Runhaar, H. en S. Hennekens, 2014. Hydrologische Randvoorwaarden Natuur Versie 3; Gebruikershandleiding. Wageningen, Nieuwegein, Utrecht, Alterra Wageningen UR, KWR Watercycle Research Institute, STOWA.
Stuyt, L.C.P.M., M. Knotters, D.J.J. Walvoort, F. Brouwer en H.T.L. Massop, 2018. Basisregistratie Ondergrond – Gd-kartering Laag-Nederland 2018; Provincie Flevoland. Wageningen, Wettelijke Onderzoekstaken (WOt) Natuur & Milieu. WOt-technical report 145.
Werkgroep HELP-tabel, 1987. De invloed van de waterhuishouding op de landbouwkundige produktie. Mededelingen Landinrichtingsdienst 176, Utrecht.
De Wet basisregistratie ondergrond (hierna: Wet Bro) is op 1 januari 2018 in werking getreden. In de basisregistratie ondergrond (hierna: BRO) worden gegevens opgenomen over de geologische en bodemkundige opbouw van de ondergrond die voortvloeien uit verkenningen, over ondergrondse constructies, over gebruiksrechten en over authentieke modellen in relatie tot de ondergrond. De Minister van Binnenlandse Zaken en Koninkrijksrelaties (hierna: de Minister van BZK) is verantwoordelijk voor de inrichting en het beheer en ziet toe op het gebruik van de BRO. De Nederlandse Organisatie voor toegepast-natuurwetenschappelijk onderzoek (hierna: TNO) verricht in opdracht en onder verantwoordelijkheid van de Minister van BZK de feitelijke werkzaamheden met betrekking tot de inrichting en het beheer van de BRO.
De BRO is een onderdeel van het stelsel van basisregistraties. Bestuursorganen die bij de uitvoering van een wettelijke taak of bij het verrichten van werkzaamheden een in het Besluit Basisregistratie ondergrond (hierna: Besluit Bro) aangewezen brondocument ontvangen met betrekking tot de ondergrond van Nederland met inbegrip van het continentaal plat, leveren dat brondocument aan via het bronhouderportaal. Bestuursorganen zijn vervolgens verplicht om de BRO te raadplegen wanneer zij gegevens over de ondergrond nodig hebben. Burgers, bedrijven en overheden kunnen de BRO kosteloos raadplegen.
De Wet Bro wordt in tranches ingevoerd. Per tranche worden nieuwe onderdelen (‘registratieobjecten’) aan de BRO toegevoegd. Deze worden aangewezen in het Besluit Bro. Voor elk nieuw registratieobject in het Besluit Bro wordt tevens een catalogus vastgesteld in de Regeling basisregistratie ondergrond (hierna: Regeling Bro). Een catalogus beschrijft de kwaliteitseisen waaraan de te registreren gegevens moeten voldoen. In de verschillende catalogi worden voor de verschillende registratieobjecten de gegevensdefinitie, de mogelijke waarden en de nauwkeurigheid van de te leveren gegevens en de eventuele standaarden waaraan de gegevens moeten voldoen beschreven.
In de wijziging van het Besluit houdende wijziging van het Besluit basisregistratie ondergrond en het Invoeringsbesluit Omgevingswet met betrekking tot het aanwijzen van registratieobjecten en een technische wijziging (vierde tranche) (hierna: Wijzigingsbesluit Bro vierde tranche) zijn zes nieuwe registratieobjecten toegevoegd aan de BRO, te weten:
I. booronderzoek – geologische boormonsteranalyse;
II. formatieweerstandonderzoek;
III. grondwatergebruikssysteem;
IV. grondwaterproductiedossier;
V. mijnbouwconstructie;
VI. model grondwaterspiegeldiepte.
In verband met de fasering van de technische implementatie van de registratieobjecten worden de in het Wijzigingsbesluit Bro vierde tranche gedefinieerde registratieobjecten eveneens gefaseerd aan de BRO toegevoegd. Deze wijzigingsregeling voegt de catalogi voor de eerste fase toe aan de BRO. Het gaat in deze wijziging van de Regeling Bro om de toevoeging van de catalogi voor de registratieobjecten formatieweerstandonderzoek, model grondwaterspiegeldiepte en geologische boormonsteranalyse.
De nieuwe catalogus voor het registratieobject booronderzoek – geologische boormonsteranalyse is wegens nauwe samenhang toegevoegd aan bijlage IV, waarin de catalogus voor registratieobject booronderzoek – geologische boormonsterbeschrijving reeds was opgenomen. De nieuwe catalogi voor de registratieobjecten formatieweerstandonderzoek en model grondwaterspiegeldiepte zijn door middel van twee afzonderlijke bijlagen XVI en XVII aan de Regeling Bro toegevoegd.
Tevens is bijlage XI gewijzigd, waarin de catalogus voor het registratieobject bodemkaart is opgenomen. Deze wijziging betreft een uitbreiding van het registratieobject bodemkaart met afgeleide profielen. Voor de inwerkingtreding van deze regeling waren alleen de vlakken van de afzonderlijke bodemtypen op de kaart in de registratie opgenomen. Als gevolg van deze wijziging is aan elk van die vlakken een profiel gekoppeld dat in meer detail weergeeft hoe de opbouw van dat specifieke bodemtype er uitziet. Het geeft weer welke lagen (de horizonten) aanwezig zijn en welke kenmerken die lagen hebben. Ook bodemchemische en -fysische kenmerken zijn opgenomen in het profiel. Een dergelijk profiel is door experts afgeleid van alle bodemprofielen die in het veld zijn waargenomen, vandaar dat het een afgeleid profiel genoemd wordt. Op basis van deze kenmerken kunnen specifieke thematische kaarten worden afgeleid. Het model zoals in de catalogus is beschreven, volgt de dataspecificaties van INSPIRE5 en is daarmee in overeenstemming.
De catalogi zijn tot stand gekomen door samenwerking tussen alle partijen die betrokken zijn bij de desbetreffende informatieketen – alle stappen tussen het produceren en hergebruiken van de gegevens. Dat betreft partijen als overheden (gemeenten, provincies, waterschappen), bedrijfsleven (ingenieursbureaus en adviesbureaus) en wetenschappelijke instituten (TNO, Wageningen Environmental Research). Pas op het moment dat er een – door alle partijen – breed gedragen standaard was ontwikkeld, is dat deel van de catalogus met betrekking tot een bepaald registratieobject vastgesteld.
In verband met de wijziging van het Besluit Bro en deze regeling in het kader van de vierde tranche heeft een toetsing van de gevolgen voor de administratieve lasten voor bedrijven plaatsgevonden. In de toelichting bij het Wijzigingsbesluit Bro vierde tranche zijn de resultaten van dit onderzoek beschreven. De kern ervan is dat de regeldrukeffecten van deze tranche acceptabel worden geacht door de stakeholders. Voor nadere uitwerking hiervan wordt verwezen naar de genoemde toelichting.
Het ontwerp van de regeling is bestuurlijk geconsulteerd bij de leden van de Programmastuurgroep BRO.
De inhoud van deze regeling (de uitbreiding van de catalogus) is met de betrokken overheden, bedrijven en andere stakeholders afgestemd. Daarbij is een afzonderlijk consultatieproces doorlopen voor de catalogus. De onderdelen daarvan voor de zes registratieobjecten zijn in de periode december 2020 tot en met juni 2021 afzonderlijk via internet geconsulteerd. Om die reden is afgezien van (nadere) internetconsultatie voor de regeling als geheel. Dat is in lijn met het kabinetsstandpunt inzake internetconsultatie.6 Voor burgers, bedrijven, provincies en gemeenten vloeien uit deze regeling geen belangrijke gevolgen voort, anders dan de eisen en standaarden voor de registratie van gegevens die de catalogus met zich meebrengt. De regeling brengt evenmin ingrijpende veranderingen teweeg in de rechten en plichten van burgers en bedrijven en heeft ook geen ingrijpende gevolgen voor de uitvoeringspraktijk.
De ontwerpregeling is op 19 juli 2021 voorgelegd aan de Europese Commissie (notificatienummer 2021/0471/NL) ingevolge artikel 5, eerste lid, van richtlijn (EU) nr. 2015/1535 van het Europees parlement en de Raad van 9 september 2015 betreffende een informatieprocedure op het gebied van technische voorschriften en regels betreffende diensten van de informatiemaatschappij (PbEU 2015, L 241). Van de Commissie is geen reactie ontvangen.
De inwerkingtreding van deze regeling met ingang van 1 januari 2022 is gerelateerd aan de inwerkingtreding van het Wijzigingsbesluit Bro vierde tranche. Vanwege vertraging rondom de technische implementatie van de registratieobjecten uit de vierde tranche in de Landelijke Voorziening BRO, is gekozen voor gedifferentieerde inwerkingtreding. Deze regeling voorziet in een toevoeging van drie van de zes registratieobjecten uit de vierde tranche aan de Regeling Bro, te weten formatieweerstandonderzoek, model grondwaterspiegeldiepte en geologische boormonsteranalyse. De overige drie registratieobjecten grondwatergebruikssysteem, grondwaterproductiedossier en mijnbouwconstructie zullen via een afzonderlijke regeling aan de Regeling Bro worden toegevoegd en met ingang van 1 juli 2022 in werking treden. Hierbij zal rekening worden gehouden met de vaste verandermomenten voor regelgeving en minimuminvoeringstermijnen.
Artikel 11 van de Regeling Bro regelt de vaststelling van de catalogus van de BRO. De drie nieuwe registratieobjecten die door de vierde tranche aan de BRO zijn toegevoegd, zijn door onderdeel A aan artikel 11 toegevoegd. Dit betreft de registratieobjecten formatieweerstandonderzoek, model grondwaterspiegeldiepte en geologische boormonsteranalyse. Hierbij is het registratieobject geologische boormonsteranalyse toegevoegd aan onderdeel c van artikel 11, gelet op de nauwe samenhang met het registratieobject geologische boormonsterbeschrijving.
Onderdeel B voegt de catalogi voor het registratieobject booronderzoek – geologische boormonsteranalyse toe aan de Regeling Bro. De catalogi voor het registratieobject booronderzoek – geologische boormonsteranalyse is wegens nauwe samenhang toegevoegd aan bijlage V, waarin de catalogi voor registratieobject booronderzoek – geologische boormonsterbeschrijving is opgenomen.
Dit onderdeel wijzigt bijlage XI, waarin de catalogi voor het registratieobject bodemkaart is opgenomen. De wijziging van bijlage XI betreft een uitbreiding van de reikwijdte van dit registratieobject. Voor een nadere toelichting wordt verwezen naar paragraaf 2 van het algemene deel van deze toelichting.
Onderdeel D voegt twee nieuwe bijlagen toe aan de Regeling Bro. Deze bijlagen betreffen de catalogi voor de registratieobjecten formatieweerstandonderzoek en model grondwaterspiegeldiepte.
Dit artikel regelt de inwerkingtreding van deze regeling. De inwerkingtreding van deze regeling is gerelateerd aan de inwerkingtreding van het Wijzigingsbesluit Bro vierde tranche op 1 januari 2022. Hierbij is rekening gehouden met de vaste verandermomenten voor regelgeving. De minimuminvoeringstermijn van drie maanden tussen publicatie en inwerkingtreding is niet gehaald, hetgeen gerechtvaardigd wordt doordat betrokken partijen zijn meegenomen in het proces van totstandkoming van de regeling.
De Minister van Binnenlandse Zaken en Koninkrijksrelaties, K.H. Ollongren
De eisen die voor de gegevens van deze vorm van booronderzoek moeten gelden zijn nog niet vastgesteld.
De Engelse benaming van het registratieobject is: Water Table Depth Model (afkorting gebruikt binnen het BRO programma is: WDM)
INSPIRE staat voor “Infrastructuur voor ruimtelijke informatie in de Gemeenschap”, een EG-richtlijn die beoogt ruimtelijke informatie (waaronder bodemgegevens) in de hele Unie te uniformeren. De richtlijn is bij wet van 2 juli 2009 (Stb. 2009, 310) in Nederland geïmplementeerd.
Kopieer de link naar uw clipboard
https://zoek.officielebekendmakingen.nl/stcrt-2021-45396.html
De hier aangeboden pdf-bestanden van het Staatsblad, Staatscourant, Tractatenblad, provinciaal blad, gemeenteblad, waterschapsblad en blad gemeenschappelijke regeling vormen de formele bekendmakingen in de zin van de Bekendmakingswet en de Rijkswet goedkeuring en bekendmaking verdragen voor zover ze na 1 juli 2009 zijn uitgegeven. Voor pdf-publicaties van vóór deze datum geldt dat alleen de in papieren vorm uitgegeven bladen formele status hebben; de hier aangeboden elektronische versies daarvan worden bij wijze van service aangeboden.